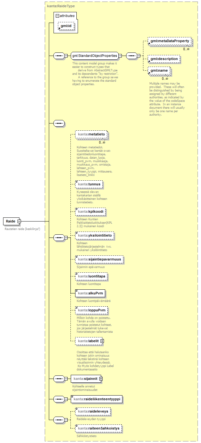
element Raide
diagram index_p277.png
namespace http://www.paikkatietopalvelu.fi/gml/kantakartta
type kanta:RaideType
properties
content complex
substGrp kanta:_Rautatieliikenneverkonkohde
children gml:metaDataProperty gml:description gml:name kanta:metatieto kanta:tunnus kanta:kplkoodi kanta:yksilointitieto kanta:sijaintiepavarmuus kanta:luontitapa kanta:alkuPvm kanta:loppuPvm kanta:labelit kanta:sijainnit kanta:raideliikenteentyyppi kanta:raideleveys kanta:raiteenSahkoistys
attributes
Name  Type  Use  Default  Fixed  annotation
idoptional      
annotation
documentation
Rautatien raide (keskilinja?)
source <xs:element name="Raide" type="kanta:RaideType" substitutionGroup="kanta:_Rautatieliikenneverkonkohde">
 
<xs:annotation>
   
<xs:documentation>Rautatien raide (keskilinja?)</xs:documentation>
 
</xs:annotation>
</xs:element>


XML Schema documentation generated by
XMLSpy Schema Editor http://www.altova.com/xmlspy