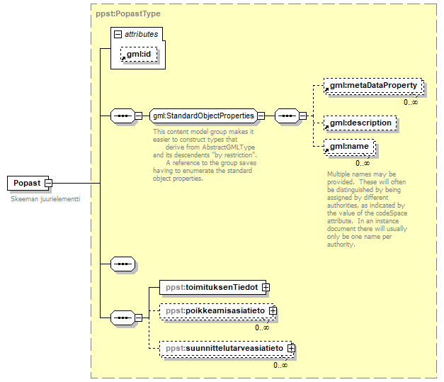
element Popast
diagram index_p2.png
namespace http://www.kuntatietopalvelu.fi/gml/poikkeamispaatos_ja_suunnittelutarveratkaisu
type ppst:PopastType
properties
content complex
substGrp gml:_Feature
children gml:metaDataProperty gml:description gml:name ppst:toimituksenTiedot ppst:poikkeamisasiatieto ppst:suunnittelutarveasiatieto
attributes
Name  Type  Use  Default  Fixed  annotation
idoptional      
annotation
documentation
Skeeman juurielementti
source <xs:element name="Popast" type="ppst:PopastType" substitutionGroup="gml:_Feature">
 
<xs:annotation>
   
<xs:documentation>Skeeman juurielementti</xs:documentation>
 
</xs:annotation>
</xs:element>


XML Schema documentation generated by
XMLSpy Schema Editor http://www.altova.com/xmlspy