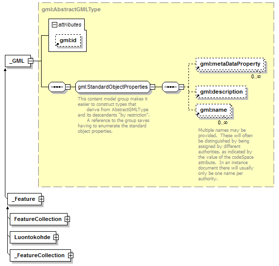
element _GML
diagram index_p38.png
namespace http://www.opengis.net/gml
type gml:AbstractGMLType
properties
content complex
substGrp gml:_Object
abstract true
children gml:metaDataProperty gml:description gml:name
attributes
Name  Type  Use  Default  Fixed  annotation
idoptional      
source <xs:element name="_GML" type="gml:AbstractGMLType" abstract="true" substitutionGroup="gml:_Object"/>


XML Schema documentation generated by
XMLSpy Schema Editor http://www.altova.com/xmlspy