Showing:

Annotations
Attributes
Diagrams
Facets
Instances
Model
Properties
Source
Used by
Included schema geometryPrimitives.xsd
Namespace http://www.opengis.net/gml/3.2
Annotations
See ISO/DIS 19136 Clause 11.
Beside the "simple" geometric primitives specified in the previous Clause, this Clause specifies additional primitives to describe real world situations which require a more expressive geometry model.

GML is an OGC Standard.
Copyright (c) 2007, 2010, 2016, 2018 Open Geospatial Consortium.
To obtain additional rights of use, visit http://www.opengeospatial.org/legal/ .
Properties
attribute form default unqualified
element form default qualified
version 3.2.2
Element gml:curveMember
Namespace http://www.opengis.net/gml/3.2
Diagram
DiagramgmlBase_xsd.tmp#AssociationAttributeGroupgmlBase_xsd.tmp#OwnershipAttributeGroupgeometryBasic0d1d_xsd.tmp#AbstractCurvegeometryBasic0d1d_xsd.tmp#CurvePropertyType
Type gml:CurvePropertyType
Properties
content complex
Used by
Model
Children gml:AbstractCurve
Instance
<gml:curveMember xlink:actuate="" xlink:arcrole="" xlink:href="" nilReason="" owns="false" gml:remoteSchema="" xlink:role="" xlink:show="" xlink:title="" xlink:type="simple" xmlns:gml="http://www.opengis.net/gml/3.2">
  <gml:AbstractCurve axisLabels="" gml:id="" srsDimension="" srsName="" uomLabels="">{1,1}</gml:AbstractCurve>
</gml:curveMember>
Attributes
QName Type Fixed Default Use
gml:remoteSchema anyURI optional
nilReason gml:NilReasonType optional
owns boolean false optional
xlink:actuate xlink:actuateType optional
xlink:arcrole xlink:arcroleType optional
xlink:href xlink:hrefType optional
xlink:role xlink:roleType optional
xlink:show xlink:showType optional
xlink:title xlink:titleAttrType optional
xlink:type xlink:typeType simple optional
Source
<element name="curveMember" type="gml:CurvePropertyType"/>
Element gml:surfaceMember
Namespace http://www.opengis.net/gml/3.2
Annotations
This property element either references a surface via the XLink-attributes or contains the surface element. A surface element is any element, which is substitutable for gml:AbstractSurface.
Diagram
DiagramgmlBase_xsd.tmp#AssociationAttributeGroupgmlBase_xsd.tmp#OwnershipAttributeGroupgeometryBasic2d_xsd.tmp#AbstractSurfacegeometryBasic2d_xsd.tmp#SurfacePropertyType
Type gml:SurfacePropertyType
Properties
content complex
Used by
Model
Children gml:AbstractSurface
Instance
<gml:surfaceMember xlink:actuate="" xlink:arcrole="" xlink:href="" nilReason="" owns="false" gml:remoteSchema="" xlink:role="" xlink:show="" xlink:title="" xlink:type="simple" xmlns:gml="http://www.opengis.net/gml/3.2">
  <gml:AbstractSurface axisLabels="" gml:id="" srsDimension="" srsName="" uomLabels="">{1,1}</gml:AbstractSurface>
</gml:surfaceMember>
Attributes
QName Type Fixed Default Use
gml:remoteSchema anyURI optional
nilReason gml:NilReasonType optional
owns boolean false optional
xlink:actuate xlink:actuateType optional
xlink:arcrole xlink:arcroleType optional
xlink:href xlink:hrefType optional
xlink:role xlink:roleType optional
xlink:show xlink:showType optional
xlink:title xlink:titleAttrType optional
xlink:type xlink:typeType simple optional
Source
<element name="surfaceMember" type="gml:SurfacePropertyType">
  <annotation>
    <documentation>This property element either references a surface via the XLink-attributes or contains the surface element. A surface element is any element, which is substitutable for gml:AbstractSurface.</documentation>
  </annotation>
</element>
Element gml:AbstractSolid
Namespace http://www.opengis.net/gml/3.2
Annotations
The AbstractSolid element is the abstract head of the substituition group for all (continuous) solid elements.
Diagram
DiagramgmlBase_xsd.tmp#iddeprecatedTypes_xsd.tmp#metaDataPropertygmlBase_xsd.tmp#descriptiongmlBase_xsd.tmp#descriptionReferencegmlBase_xsd.tmp#identifiergmlBase_xsd.tmp#namegmlBase_xsd.tmp#StandardObjectPropertiesgmlBase_xsd.tmp#AbstractGMLTypegeometryBasic0d1d_xsd.tmp#SRSReferenceGroupgeometryBasic0d1d_xsd.tmp#AbstractGeometryTypegeometryBasic0d1d_xsd.tmp#AbstractGeometricPrimitiveTypegeometryPrimitives_xsd.tmp#AbstractSolidTypegeometryComplexes_xsd.tmp#CompositeSolidgeometryPrimitives_xsd.tmp#SolidgeometryBasic0d1d_xsd.tmp#AbstractGeometricPrimitive
Type gml:AbstractSolidType
Type hierarchy
Properties
content complex
abstract true
Substitution Group
Substitution Group Affiliation
Used by
Model
Children gml:description, gml:descriptionReference, gml:identifier, gml:metaDataProperty, gml:name
Instance
<gml:AbstractSolid axisLabels="" gml:id="" srsDimension="" srsName="" uomLabels="" xmlns:gml="http://www.opengis.net/gml/3.2">
  <gml:metaDataProperty about="" xlink:actuate="" xlink:arcrole="" xlink:href="" nilReason="" gml:remoteSchema="" xlink:role="" xlink:show="" xlink:title="" xlink:type="simple">{0,unbounded}</gml:metaDataProperty>
  <gml:description xlink:actuate="" xlink:arcrole="" xlink:href="" nilReason="" gml:remoteSchema="" xlink:role="" xlink:show="" xlink:title="" xlink:type="simple">{0,1}</gml:description>
  <gml:descriptionReference xlink:actuate="" xlink:arcrole="" xlink:href="" nilReason="" owns="false" gml:remoteSchema="" xlink:role="" xlink:show="" xlink:title="" xlink:type="simple">{0,1}</gml:descriptionReference>
  <gml:identifier codeSpace="">{0,1}</gml:identifier>
  <gml:name codeSpace="">{0,unbounded}</gml:name>
</gml:AbstractSolid>
Attributes
QName Type Use Annotation
axisLabels gml:NCNameList optional
gml:id ID optional
The attribute gml:id supports provision of a handle for the XML element representing a GML Object. Its use is mandatory for all GML objects. It is of XML type ID, so is constrained to be unique in the XML document within which it occurs.
srsDimension positiveInteger optional
srsName anyURI optional
uomLabels gml:NCNameList optional
Source
<element name="AbstractSolid" type="gml:AbstractSolidType" abstract="true" substitutionGroup="gml:AbstractGeometricPrimitive">
  <annotation>
    <documentation>The AbstractSolid element is the abstract head of the substituition group for all (continuous) solid elements.</documentation>
  </annotation>
</element>
Element gml:segments
Namespace http://www.opengis.net/gml/3.2
Annotations
This property element contains a list of curve segments. The order of the elements is significant and shall be preserved when processing the array.
Diagram
DiagramgeometryPrimitives_xsd.tmp#AbstractCurveSegmentgeometryPrimitives_xsd.tmp#CurveSegmentArrayPropertyType
Type gml:CurveSegmentArrayPropertyType
Properties
content complex
Used by
Complex Type gml:CurveType
Model
Children gml:AbstractCurveSegment
Instance
<gml:segments xmlns:gml="http://www.opengis.net/gml/3.2">
  <gml:AbstractCurveSegment numDerivativeInterior="0" numDerivativesAtEnd="0" numDerivativesAtStart="0">{1,1}</gml:AbstractCurveSegment>
</gml:segments>
Source
<element name="segments" type="gml:CurveSegmentArrayPropertyType">
  <annotation>
    <documentation>This property element contains a list of curve segments. The order of the elements is significant and shall be preserved when processing the array.</documentation>
  </annotation>
</element>
Element gml:AbstractCurveSegment
Namespace http://www.opengis.net/gml/3.2
Annotations
A curve segment defines a homogeneous segment of a curve.
The attributes numDerivativesAtStart, numDerivativesAtEnd and numDerivativesInterior specify the type of continuity as specified in ISO 19107:2003, 6.4.9.3.
The AbstractCurveSegment element is the abstract head of the substituition group for all curve segment elements, i.e. continuous segments of the same interpolation mechanism.
All curve segments shall have an attribute interpolation with type gml:CurveInterpolationType specifying the curve interpolation mechanism used for this segment. This mechanism uses the control points and control parameters to determine the position of this curve segment.
Diagram
DiagramgeometryPrimitives_xsd.tmp#AbstractCurveSegmentType_numDerivativesAtStartgeometryPrimitives_xsd.tmp#AbstractCurveSegmentType_numDerivativesAtEndgeometryPrimitives_xsd.tmp#AbstractCurveSegmentType_numDerivativeInteriorgeometryPrimitives_xsd.tmp#AbstractCurveSegmentTypegeometryPrimitives_xsd.tmp#ArcByCenterPointgeometryPrimitives_xsd.tmp#ArcStringgeometryPrimitives_xsd.tmp#ArcStringByBulgegeometryPrimitives_xsd.tmp#BSplinegeometryPrimitives_xsd.tmp#ClothoidgeometryPrimitives_xsd.tmp#CubicSplinegeometryPrimitives_xsd.tmp#GeodesicStringgeometryPrimitives_xsd.tmp#LineStringSegmentgeometryPrimitives_xsd.tmp#OffsetCurvegmlBase_xsd.tmp#AbstractObject
Type gml:AbstractCurveSegmentType
Properties
content complex
abstract true
Substitution Group
Substitution Group Affiliation
Used by
Attributes
QName Type Default Use
numDerivativeInterior integer 0 optional
numDerivativesAtEnd integer 0 optional
numDerivativesAtStart integer 0 optional
Source
<element name="AbstractCurveSegment" type="gml:AbstractCurveSegmentType" abstract="true" substitutionGroup="gml:AbstractObject">
  <annotation>
    <documentation>A curve segment defines a homogeneous segment of a curve. The attributes numDerivativesAtStart, numDerivativesAtEnd and numDerivativesInterior specify the type of continuity as specified in ISO 19107:2003, 6.4.9.3. The AbstractCurveSegment element is the abstract head of the substituition group for all curve segment elements, i.e. continuous segments of the same interpolation mechanism. All curve segments shall have an attribute interpolation with type gml:CurveInterpolationType specifying the curve interpolation mechanism used for this segment. This mechanism uses the control points and control parameters to determine the position of this curve segment.</documentation>
  </annotation>
</element>
Element gml:Curve
Namespace http://www.opengis.net/gml/3.2
Annotations
A curve is a 1-dimensional primitive. Curves are continuous, connected, and have a measurable length in terms of the coordinate system. 
A curve is composed of one or more curve segments. Each curve segment within a curve may be defined using a different interpolation method. The curve segments are connected to one another, with the end point of each segment except the last being the start point of the next segment in the segment list.
The orientation of the curve is positive.
The element segments encapsulates the segments of the curve.
Diagram
DiagramgmlBase_xsd.tmp#iddeprecatedTypes_xsd.tmp#metaDataPropertygmlBase_xsd.tmp#descriptiongmlBase_xsd.tmp#descriptionReferencegmlBase_xsd.tmp#identifiergmlBase_xsd.tmp#namegmlBase_xsd.tmp#StandardObjectPropertiesgmlBase_xsd.tmp#AbstractGMLTypegeometryBasic0d1d_xsd.tmp#SRSReferenceGroupgeometryBasic0d1d_xsd.tmp#AbstractGeometryTypegeometryBasic0d1d_xsd.tmp#AbstractGeometricPrimitiveTypegeometryBasic0d1d_xsd.tmp#AbstractCurveTypegeometryPrimitives_xsd.tmp#segmentsgeometryPrimitives_xsd.tmp#CurveTypegeometryBasic0d1d_xsd.tmp#AbstractCurve
Type gml:CurveType
Type hierarchy
Properties
content complex
Substitution Group Affiliation
Model
Children gml:description, gml:descriptionReference, gml:identifier, gml:metaDataProperty, gml:name, gml:segments
Instance
<gml:Curve axisLabels="" gml:id="" srsDimension="" srsName="" uomLabels="" xmlns:gml="http://www.opengis.net/gml/3.2">
  <gml:metaDataProperty about="" xlink:actuate="" xlink:arcrole="" xlink:href="" nilReason="" gml:remoteSchema="" xlink:role="" xlink:show="" xlink:title="" xlink:type="simple">{0,unbounded}</gml:metaDataProperty>
  <gml:description xlink:actuate="" xlink:arcrole="" xlink:href="" nilReason="" gml:remoteSchema="" xlink:role="" xlink:show="" xlink:title="" xlink:type="simple">{0,1}</gml:description>
  <gml:descriptionReference xlink:actuate="" xlink:arcrole="" xlink:href="" nilReason="" owns="false" gml:remoteSchema="" xlink:role="" xlink:show="" xlink:title="" xlink:type="simple">{0,1}</gml:descriptionReference>
  <gml:identifier codeSpace="">{0,1}</gml:identifier>
  <gml:name codeSpace="">{0,unbounded}</gml:name>
  <gml:segments>{1,1}</gml:segments>
</gml:Curve>
Attributes
QName Type Use Annotation
axisLabels gml:NCNameList optional
gml:id ID optional
The attribute gml:id supports provision of a handle for the XML element representing a GML Object. Its use is mandatory for all GML objects. It is of XML type ID, so is constrained to be unique in the XML document within which it occurs.
srsDimension positiveInteger optional
srsName anyURI optional
uomLabels gml:NCNameList optional
Source
<element name="Curve" type="gml:CurveType" substitutionGroup="gml:AbstractCurve">
  <annotation>
    <documentation>A curve is a 1-dimensional primitive. Curves are continuous, connected, and have a measurable length in terms of the coordinate system. A curve is composed of one or more curve segments. Each curve segment within a curve may be defined using a different interpolation method. The curve segments are connected to one another, with the end point of each segment except the last being the start point of the next segment in the segment list. The orientation of the curve is positive. The element segments encapsulates the segments of the curve.</documentation>
  </annotation>
</element>
Element gml:baseCurve
Namespace http://www.opengis.net/gml/3.2
Annotations
The property baseCurve references or contains the base curve, i.e. it either references the base curve via the XLink-attributes or contains the curve element. A curve element is any element which is substitutable for AbstractCurve. The base curve has positive orientation.
Diagram
DiagramgmlBase_xsd.tmp#AssociationAttributeGroupgmlBase_xsd.tmp#OwnershipAttributeGroupgeometryBasic0d1d_xsd.tmp#AbstractCurvegeometryBasic0d1d_xsd.tmp#CurvePropertyType
Type gml:CurvePropertyType
Properties
content complex
Used by
Model
Children gml:AbstractCurve
Instance
<gml:baseCurve xlink:actuate="" xlink:arcrole="" xlink:href="" nilReason="" owns="false" gml:remoteSchema="" xlink:role="" xlink:show="" xlink:title="" xlink:type="simple" xmlns:gml="http://www.opengis.net/gml/3.2">
  <gml:AbstractCurve axisLabels="" gml:id="" srsDimension="" srsName="" uomLabels="">{1,1}</gml:AbstractCurve>
</gml:baseCurve>
Attributes
QName Type Fixed Default Use
gml:remoteSchema anyURI optional
nilReason gml:NilReasonType optional
owns boolean false optional
xlink:actuate xlink:actuateType optional
xlink:arcrole xlink:arcroleType optional
xlink:href xlink:hrefType optional
xlink:role xlink:roleType optional
xlink:show xlink:showType optional
xlink:title xlink:titleAttrType optional
xlink:type xlink:typeType simple optional
Source
<element name="baseCurve" type="gml:CurvePropertyType">
  <annotation>
    <documentation>The property baseCurve references or contains the base curve, i.e. it either references the base curve via the XLink-attributes or contains the curve element. A curve element is any element which is substitutable for AbstractCurve. The base curve has positive orientation.</documentation>
  </annotation>
</element>
Element gml:OrientableCurve
Namespace http://www.opengis.net/gml/3.2
Annotations
OrientableCurve consists of a curve and an orientation. If the orientation is "+", then the OrientableCurve is identical to the baseCurve. If the orientation is "-", then the OrientableCurve is related to another AbstractCurve with a parameterization that reverses the sense of the curve traversal.
Diagram
DiagramgmlBase_xsd.tmp#iddeprecatedTypes_xsd.tmp#metaDataPropertygmlBase_xsd.tmp#descriptiongmlBase_xsd.tmp#descriptionReferencegmlBase_xsd.tmp#identifiergmlBase_xsd.tmp#namegmlBase_xsd.tmp#StandardObjectPropertiesgmlBase_xsd.tmp#AbstractGMLTypegeometryBasic0d1d_xsd.tmp#SRSReferenceGroupgeometryBasic0d1d_xsd.tmp#AbstractGeometryTypegeometryBasic0d1d_xsd.tmp#AbstractGeometricPrimitiveTypegeometryBasic0d1d_xsd.tmp#AbstractCurveTypegeometryPrimitives_xsd.tmp#OrientableCurveType_orientationgeometryPrimitives_xsd.tmp#baseCurvegeometryPrimitives_xsd.tmp#OrientableCurveTypegeometryBasic0d1d_xsd.tmp#AbstractCurve
Type gml:OrientableCurveType
Type hierarchy
Properties
content complex
Substitution Group Affiliation
Model
Children gml:baseCurve, gml:description, gml:descriptionReference, gml:identifier, gml:metaDataProperty, gml:name
Instance
<gml:OrientableCurve axisLabels="" gml:id="" orientation="+" srsDimension="" srsName="" uomLabels="" xmlns:gml="http://www.opengis.net/gml/3.2">
  <gml:metaDataProperty about="" xlink:actuate="" xlink:arcrole="" xlink:href="" nilReason="" gml:remoteSchema="" xlink:role="" xlink:show="" xlink:title="" xlink:type="simple">{0,unbounded}</gml:metaDataProperty>
  <gml:description xlink:actuate="" xlink:arcrole="" xlink:href="" nilReason="" gml:remoteSchema="" xlink:role="" xlink:show="" xlink:title="" xlink:type="simple">{0,1}</gml:description>
  <gml:descriptionReference xlink:actuate="" xlink:arcrole="" xlink:href="" nilReason="" owns="false" gml:remoteSchema="" xlink:role="" xlink:show="" xlink:title="" xlink:type="simple">{0,1}</gml:descriptionReference>
  <gml:identifier codeSpace="">{0,1}</gml:identifier>
  <gml:name codeSpace="">{0,unbounded}</gml:name>
  <gml:baseCurve xlink:actuate="" xlink:arcrole="" xlink:href="" nilReason="" owns="false" gml:remoteSchema="" xlink:role="" xlink:show="" xlink:title="" xlink:type="simple">{1,1}</gml:baseCurve>
</gml:OrientableCurve>
Attributes
QName Type Default Use Annotation
axisLabels gml:NCNameList optional
gml:id ID optional
The attribute gml:id supports provision of a handle for the XML element representing a GML Object. Its use is mandatory for all GML objects. It is of XML type ID, so is constrained to be unique in the XML document within which it occurs.
orientation gml:SignType + optional
srsDimension positiveInteger optional
srsName anyURI optional
uomLabels gml:NCNameList optional
Source
<element name="OrientableCurve" type="gml:OrientableCurveType" substitutionGroup="gml:AbstractCurve">
  <annotation>
    <documentation>OrientableCurve consists of a curve and an orientation. If the orientation is "+", then the OrientableCurve is identical to the baseCurve. If the orientation is "-", then the OrientableCurve is related to another AbstractCurve with a parameterization that reverses the sense of the curve traversal.</documentation>
  </annotation>
</element>
Element gml:LineStringSegment
Namespace http://www.opengis.net/gml/3.2
Annotations
A LineStringSegment is a curve segment that is defined by two or more control points including the start and end point, with linear interpolation between them.
The content model follows the general pattern for the encoding of curve segments.
Diagram
DiagramgeometryPrimitives_xsd.tmp#AbstractCurveSegmentType_numDerivativesAtStartgeometryPrimitives_xsd.tmp#AbstractCurveSegmentType_numDerivativesAtEndgeometryPrimitives_xsd.tmp#AbstractCurveSegmentType_numDerivativeInteriorgeometryPrimitives_xsd.tmp#AbstractCurveSegmentTypegeometryPrimitives_xsd.tmp#LineStringSegmentType_interpolationgeometryBasic0d1d_xsd.tmp#posgeometryBasic0d1d_xsd.tmp#pointPropertydeprecatedTypes_xsd.tmp#pointRepgeometryBasic0d1d_xsd.tmp#posListdeprecatedTypes_xsd.tmp#coordinatesgeometryPrimitives_xsd.tmp#LineStringSegmentTypegeometryPrimitives_xsd.tmp#AbstractCurveSegment
Type gml:LineStringSegmentType
Type hierarchy
Properties
content complex
Substitution Group Affiliation
Used by
Model
Children gml:coordinates, gml:pointProperty, gml:pointRep, gml:pos, gml:posList
Instance
<gml:LineStringSegment interpolation="linear" numDerivativeInterior="0" numDerivativesAtEnd="0" numDerivativesAtStart="0" xmlns:gml="http://www.opengis.net/gml/3.2">
  <gml:pos axisLabels="" srsDimension="" srsName="" uomLabels="">{1,1}</gml:pos>
  <gml:pointProperty xlink:actuate="" xlink:arcrole="" xlink:href="" nilReason="" owns="false" gml:remoteSchema="" xlink:role="" xlink:show="" xlink:title="" xlink:type="simple">{1,1}</gml:pointProperty>
  <gml:pointRep xlink:actuate="" xlink:arcrole="" xlink:href="" nilReason="" owns="false" gml:remoteSchema="" xlink:role="" xlink:show="" xlink:title="" xlink:type="simple">{1,1}</gml:pointRep>
  <gml:posList axisLabels="" count="" srsDimension="" srsName="" uomLabels="">{1,1}</gml:posList>
  <gml:coordinates cs="," decimal="." ts=" ">{1,1}</gml:coordinates>
</gml:LineStringSegment>
Attributes
QName Type Fixed Default Use
interpolation gml:CurveInterpolationType linear optional
numDerivativeInterior integer 0 optional
numDerivativesAtEnd integer 0 optional
numDerivativesAtStart integer 0 optional
Source
<element name="LineStringSegment" type="gml:LineStringSegmentType" substitutionGroup="gml:AbstractCurveSegment">
  <annotation>
    <documentation>A LineStringSegment is a curve segment that is defined by two or more control points including the start and end point, with linear interpolation between them. The content model follows the general pattern for the encoding of curve segments.</documentation>
  </annotation>
</element>
Element gml:ArcString
Namespace http://www.opengis.net/gml/3.2
Annotations
An ArcString is a curve segment that uses three-point circular arc interpolation ("circularArc3Points"). The number of arcs in the arc string may be explicitly stated in the attribute numArc. The number of control points in the arc string shall be 2 * numArc + 1.
The content model follows the general pattern for the encoding of curve segments.
Diagram
DiagramgeometryPrimitives_xsd.tmp#AbstractCurveSegmentType_numDerivativesAtStartgeometryPrimitives_xsd.tmp#AbstractCurveSegmentType_numDerivativesAtEndgeometryPrimitives_xsd.tmp#AbstractCurveSegmentType_numDerivativeInteriorgeometryPrimitives_xsd.tmp#AbstractCurveSegmentTypegeometryPrimitives_xsd.tmp#ArcStringType_interpolationgeometryPrimitives_xsd.tmp#ArcStringType_numArcgeometryBasic0d1d_xsd.tmp#posgeometryBasic0d1d_xsd.tmp#pointPropertydeprecatedTypes_xsd.tmp#pointRepgeometryBasic0d1d_xsd.tmp#posListdeprecatedTypes_xsd.tmp#coordinatesgeometryPrimitives_xsd.tmp#ArcStringTypegeometryPrimitives_xsd.tmp#ArcgeometryPrimitives_xsd.tmp#AbstractCurveSegment
Type gml:ArcStringType
Type hierarchy
Properties
content complex
Substitution Group
Substitution Group Affiliation
Model
Children gml:coordinates, gml:pointProperty, gml:pointRep, gml:pos, gml:posList
Instance
<gml:ArcString interpolation="circularArc3Points" numArc="" numDerivativeInterior="0" numDerivativesAtEnd="0" numDerivativesAtStart="0" xmlns:gml="http://www.opengis.net/gml/3.2">
  <gml:pos axisLabels="" srsDimension="" srsName="" uomLabels="">{1,1}</gml:pos>
  <gml:pointProperty xlink:actuate="" xlink:arcrole="" xlink:href="" nilReason="" owns="false" gml:remoteSchema="" xlink:role="" xlink:show="" xlink:title="" xlink:type="simple">{1,1}</gml:pointProperty>
  <gml:pointRep xlink:actuate="" xlink:arcrole="" xlink:href="" nilReason="" owns="false" gml:remoteSchema="" xlink:role="" xlink:show="" xlink:title="" xlink:type="simple">{1,1}</gml:pointRep>
  <gml:posList axisLabels="" count="" srsDimension="" srsName="" uomLabels="">{1,1}</gml:posList>
  <gml:coordinates cs="," decimal="." ts=" ">{1,1}</gml:coordinates>
</gml:ArcString>
Attributes
QName Type Fixed Default Use
interpolation gml:CurveInterpolationType circularArc3Points optional
numArc integer optional
numDerivativeInterior integer 0 optional
numDerivativesAtEnd integer 0 optional
numDerivativesAtStart integer 0 optional
Source
<element name="ArcString" type="gml:ArcStringType" substitutionGroup="gml:AbstractCurveSegment">
  <annotation>
    <documentation>An ArcString is a curve segment that uses three-point circular arc interpolation ("circularArc3Points"). The number of arcs in the arc string may be explicitly stated in the attribute numArc. The number of control points in the arc string shall be 2 * numArc + 1. The content model follows the general pattern for the encoding of curve segments.</documentation>
  </annotation>
</element>
Element gml:Arc
Namespace http://www.opengis.net/gml/3.2
Annotations
An Arc is an arc string with only one arc unit, i.e. three control points including the start and end point. As arc is an arc string consisting of a single arc, the attribute "numArc" is fixed to "1".
Diagram
DiagramgeometryPrimitives_xsd.tmp#AbstractCurveSegmentType_numDerivativesAtStartgeometryPrimitives_xsd.tmp#AbstractCurveSegmentType_numDerivativesAtEndgeometryPrimitives_xsd.tmp#AbstractCurveSegmentType_numDerivativeInteriorgeometryPrimitives_xsd.tmp#AbstractCurveSegmentTypegeometryPrimitives_xsd.tmp#ArcStringType_interpolationgeometryPrimitives_xsd.tmp#ArcStringType_numArcgeometryBasic0d1d_xsd.tmp#posgeometryBasic0d1d_xsd.tmp#pointPropertydeprecatedTypes_xsd.tmp#pointRepgeometryBasic0d1d_xsd.tmp#posListdeprecatedTypes_xsd.tmp#coordinatesgeometryPrimitives_xsd.tmp#ArcStringTypegeometryPrimitives_xsd.tmp#ArcType_numArcgeometryBasic0d1d_xsd.tmp#posgeometryBasic0d1d_xsd.tmp#pointPropertydeprecatedTypes_xsd.tmp#pointRepgeometryBasic0d1d_xsd.tmp#posListdeprecatedTypes_xsd.tmp#coordinatesgeometryPrimitives_xsd.tmp#ArcTypegeometryPrimitives_xsd.tmp#CirclegeometryPrimitives_xsd.tmp#ArcString
Type gml:ArcType
Type hierarchy
Properties
content complex
Substitution Group
Substitution Group Affiliation
Model
Children gml:coordinates, gml:pointProperty, gml:pointRep, gml:pos, gml:posList
Instance
<gml:Arc interpolation="circularArc3Points" numArc="1" numDerivativeInterior="0" numDerivativesAtEnd="0" numDerivativesAtStart="0" xmlns:gml="http://www.opengis.net/gml/3.2">
  <gml:pos axisLabels="" srsDimension="" srsName="" uomLabels="">{1,1}</gml:pos>
  <gml:pointProperty xlink:actuate="" xlink:arcrole="" xlink:href="" nilReason="" owns="false" gml:remoteSchema="" xlink:role="" xlink:show="" xlink:title="" xlink:type="simple">{1,1}</gml:pointProperty>
  <gml:pointRep xlink:actuate="" xlink:arcrole="" xlink:href="" nilReason="" owns="false" gml:remoteSchema="" xlink:role="" xlink:show="" xlink:title="" xlink:type="simple">{1,1}</gml:pointRep>
  <gml:posList axisLabels="" count="" srsDimension="" srsName="" uomLabels="">{1,1}</gml:posList>
  <gml:coordinates cs="," decimal="." ts=" ">{1,1}</gml:coordinates>
</gml:Arc>
Attributes
QName Type Fixed Default Use
interpolation gml:CurveInterpolationType circularArc3Points optional
numArc integer 1 optional
numDerivativeInterior integer 0 optional
numDerivativesAtEnd integer 0 optional
numDerivativesAtStart integer 0 optional
Source
<element name="Arc" type="gml:ArcType" substitutionGroup="gml:ArcString">
  <annotation>
    <documentation>An Arc is an arc string with only one arc unit, i.e. three control points including the start and end point. As arc is an arc string consisting of a single arc, the attribute "numArc" is fixed to "1".</documentation>
  </annotation>
</element>
Element gml:Circle
Namespace http://www.opengis.net/gml/3.2
Annotations
A Circle is an arc whose ends coincide to form a simple closed loop. The three control points shall be distinct non-co-linear points for the circle to be unambiguously defined. The arc is simply extended past the third control point until the first control point is encountered.
Diagram
DiagramgeometryPrimitives_xsd.tmp#AbstractCurveSegmentType_numDerivativesAtStartgeometryPrimitives_xsd.tmp#AbstractCurveSegmentType_numDerivativesAtEndgeometryPrimitives_xsd.tmp#AbstractCurveSegmentType_numDerivativeInteriorgeometryPrimitives_xsd.tmp#AbstractCurveSegmentTypegeometryPrimitives_xsd.tmp#ArcStringType_interpolationgeometryPrimitives_xsd.tmp#ArcStringType_numArcgeometryBasic0d1d_xsd.tmp#posgeometryBasic0d1d_xsd.tmp#pointPropertydeprecatedTypes_xsd.tmp#pointRepgeometryBasic0d1d_xsd.tmp#posListdeprecatedTypes_xsd.tmp#coordinatesgeometryPrimitives_xsd.tmp#ArcStringTypegeometryPrimitives_xsd.tmp#ArcType_numArcgeometryBasic0d1d_xsd.tmp#posgeometryBasic0d1d_xsd.tmp#pointPropertydeprecatedTypes_xsd.tmp#pointRepgeometryBasic0d1d_xsd.tmp#posListdeprecatedTypes_xsd.tmp#coordinatesgeometryPrimitives_xsd.tmp#ArcTypegeometryPrimitives_xsd.tmp#CircleTypegeometryPrimitives_xsd.tmp#Arc
Type gml:CircleType
Type hierarchy
Properties
content complex
Substitution Group Affiliation
Model
Children gml:coordinates, gml:pointProperty, gml:pointRep, gml:pos, gml:posList
Instance
<gml:Circle interpolation="circularArc3Points" numArc="1" numDerivativeInterior="0" numDerivativesAtEnd="0" numDerivativesAtStart="0" xmlns:gml="http://www.opengis.net/gml/3.2">
  <gml:pos axisLabels="" srsDimension="" srsName="" uomLabels="">{1,1}</gml:pos>
  <gml:pointProperty xlink:actuate="" xlink:arcrole="" xlink:href="" nilReason="" owns="false" gml:remoteSchema="" xlink:role="" xlink:show="" xlink:title="" xlink:type="simple">{1,1}</gml:pointProperty>
  <gml:pointRep xlink:actuate="" xlink:arcrole="" xlink:href="" nilReason="" owns="false" gml:remoteSchema="" xlink:role="" xlink:show="" xlink:title="" xlink:type="simple">{1,1}</gml:pointRep>
  <gml:posList axisLabels="" count="" srsDimension="" srsName="" uomLabels="">{1,1}</gml:posList>
  <gml:coordinates cs="," decimal="." ts=" ">{1,1}</gml:coordinates>
</gml:Circle>
Attributes
QName Type Fixed Default Use
interpolation gml:CurveInterpolationType circularArc3Points optional
numArc integer 1 optional
numDerivativeInterior integer 0 optional
numDerivativesAtEnd integer 0 optional
numDerivativesAtStart integer 0 optional
Source
<element name="Circle" type="gml:CircleType" substitutionGroup="gml:Arc">
  <annotation>
    <documentation>A Circle is an arc whose ends coincide to form a simple closed loop. The three control points shall be distinct non-co-linear points for the circle to be unambiguously defined. The arc is simply extended past the third control point until the first control point is encountered.</documentation>
  </annotation>
</element>
Element gml:ArcStringByBulgeType / gml:bulge
Namespace http://www.opengis.net/gml/3.2
Diagram
Diagram
Type double
Properties
content simple
maxOccurs unbounded
Source
<element name="bulge" type="double" maxOccurs="unbounded"/>
Element gml:ArcStringByBulgeType / gml:normal
Namespace http://www.opengis.net/gml/3.2
Diagram
DiagrambasicTypes_xsd.tmp#doubleListgeometryBasic0d1d_xsd.tmp#SRSReferenceGroupgeometryBasic0d1d_xsd.tmp#DirectPositionTypegeometryBasic0d1d_xsd.tmp#VectorType
Type gml:VectorType
Type hierarchy
Properties
content complex
maxOccurs unbounded
Attributes
QName Type Use
axisLabels gml:NCNameList optional
srsDimension positiveInteger optional
srsName anyURI optional
uomLabels gml:NCNameList optional
Source
<element name="normal" type="gml:VectorType" maxOccurs="unbounded"/>
Element gml:ArcStringByBulge
Namespace http://www.opengis.net/gml/3.2
Annotations
This variant of the arc computes the mid points of the arcs instead of storing the coordinates directly. The control point sequence consists of the start and end points of each arc plus the bulge (see ISO 19107:2003, 6.4.17.2). The normal is a vector normal (perpendicular) to the chord of the arc (see ISO 19107:2003, 6.4.17.4).
The interpolation is fixed as "circularArc2PointWithBulge".
The number of arcs in the arc string may be explicitly stated in the attribute numArc. The number of control points in the arc string shall be numArc + 1.
The content model follows the general pattern for the encoding of curve segments.
Diagram
DiagramgeometryPrimitives_xsd.tmp#AbstractCurveSegmentType_numDerivativesAtStartgeometryPrimitives_xsd.tmp#AbstractCurveSegmentType_numDerivativesAtEndgeometryPrimitives_xsd.tmp#AbstractCurveSegmentType_numDerivativeInteriorgeometryPrimitives_xsd.tmp#AbstractCurveSegmentTypegeometryPrimitives_xsd.tmp#ArcStringByBulgeType_interpolationgeometryPrimitives_xsd.tmp#ArcStringByBulgeType_numArcgeometryBasic0d1d_xsd.tmp#posgeometryBasic0d1d_xsd.tmp#pointPropertydeprecatedTypes_xsd.tmp#pointRepgeometryBasic0d1d_xsd.tmp#posListdeprecatedTypes_xsd.tmp#coordinatesgeometryPrimitives_xsd.tmp#ArcStringByBulgeType_bulgegeometryPrimitives_xsd.tmp#ArcStringByBulgeType_normalgeometryPrimitives_xsd.tmp#ArcStringByBulgeTypegeometryPrimitives_xsd.tmp#ArcByBulgegeometryPrimitives_xsd.tmp#AbstractCurveSegment
Type gml:ArcStringByBulgeType
Type hierarchy
Properties
content complex
Substitution Group
Substitution Group Affiliation
Model
Children gml:bulge, gml:coordinates, gml:normal, gml:pointProperty, gml:pointRep, gml:pos, gml:posList
Instance
<gml:ArcStringByBulge interpolation="circularArc2PointWithBulge" numArc="" numDerivativeInterior="0" numDerivativesAtEnd="0" numDerivativesAtStart="0" xmlns:gml="http://www.opengis.net/gml/3.2">
  <gml:pos axisLabels="" srsDimension="" srsName="" uomLabels="">{1,1}</gml:pos>
  <gml:pointProperty xlink:actuate="" xlink:arcrole="" xlink:href="" nilReason="" owns="false" gml:remoteSchema="" xlink:role="" xlink:show="" xlink:title="" xlink:type="simple">{1,1}</gml:pointProperty>
  <gml:pointRep xlink:actuate="" xlink:arcrole="" xlink:href="" nilReason="" owns="false" gml:remoteSchema="" xlink:role="" xlink:show="" xlink:title="" xlink:type="simple">{1,1}</gml:pointRep>
  <gml:posList axisLabels="" count="" srsDimension="" srsName="" uomLabels="">{1,1}</gml:posList>
  <gml:coordinates cs="," decimal="." ts=" ">{1,1}</gml:coordinates>
  <gml:bulge>{1,unbounded}</gml:bulge>
  <gml:normal axisLabels="" srsDimension="" srsName="" uomLabels="">{1,unbounded}</gml:normal>
</gml:ArcStringByBulge>
Attributes
QName Type Fixed Default Use
interpolation gml:CurveInterpolationType circularArc2PointWithBulge optional
numArc integer optional
numDerivativeInterior integer 0 optional
numDerivativesAtEnd integer 0 optional
numDerivativesAtStart integer 0 optional
Source
<element name="ArcStringByBulge" type="gml:ArcStringByBulgeType" substitutionGroup="gml:AbstractCurveSegment">
  <annotation>
    <documentation>This variant of the arc computes the mid points of the arcs instead of storing the coordinates directly. The control point sequence consists of the start and end points of each arc plus the bulge (see ISO 19107:2003, 6.4.17.2). The normal is a vector normal (perpendicular) to the chord of the arc (see ISO 19107:2003, 6.4.17.4). The interpolation is fixed as "circularArc2PointWithBulge". The number of arcs in the arc string may be explicitly stated in the attribute numArc. The number of control points in the arc string shall be numArc + 1. The content model follows the general pattern for the encoding of curve segments.</documentation>
  </annotation>
</element>
Element gml:ArcByBulgeType / gml:bulge
Namespace http://www.opengis.net/gml/3.2
Diagram
Diagram
Type double
Properties
content simple
Source
<element name="bulge" type="double"/>
Element gml:ArcByBulgeType / gml:normal
Namespace http://www.opengis.net/gml/3.2
Diagram
DiagrambasicTypes_xsd.tmp#doubleListgeometryBasic0d1d_xsd.tmp#SRSReferenceGroupgeometryBasic0d1d_xsd.tmp#DirectPositionTypegeometryBasic0d1d_xsd.tmp#VectorType
Type gml:VectorType
Type hierarchy
Properties
content complex
Attributes
QName Type Use
axisLabels gml:NCNameList optional
srsDimension positiveInteger optional
srsName anyURI optional
uomLabels gml:NCNameList optional
Source
<element name="normal" type="gml:VectorType"/>
Element gml:ArcByBulge
Namespace http://www.opengis.net/gml/3.2
Annotations
An ArcByBulge is an arc string with only one arc unit, i.e. two control points, one bulge and one normal vector.
As arc is an arc string consisting of a single arc, the attribute "numArc" is fixed to "1".
Diagram
DiagramgeometryPrimitives_xsd.tmp#AbstractCurveSegmentType_numDerivativesAtStartgeometryPrimitives_xsd.tmp#AbstractCurveSegmentType_numDerivativesAtEndgeometryPrimitives_xsd.tmp#AbstractCurveSegmentType_numDerivativeInteriorgeometryPrimitives_xsd.tmp#AbstractCurveSegmentTypegeometryPrimitives_xsd.tmp#ArcStringByBulgeType_interpolationgeometryPrimitives_xsd.tmp#ArcStringByBulgeType_numArcgeometryBasic0d1d_xsd.tmp#posgeometryBasic0d1d_xsd.tmp#pointPropertydeprecatedTypes_xsd.tmp#pointRepgeometryBasic0d1d_xsd.tmp#posListdeprecatedTypes_xsd.tmp#coordinatesgeometryPrimitives_xsd.tmp#ArcStringByBulgeType_bulgegeometryPrimitives_xsd.tmp#ArcStringByBulgeType_normalgeometryPrimitives_xsd.tmp#ArcStringByBulgeTypegeometryPrimitives_xsd.tmp#ArcByBulgeType_numArcgeometryBasic0d1d_xsd.tmp#posgeometryBasic0d1d_xsd.tmp#pointPropertydeprecatedTypes_xsd.tmp#pointRepgeometryBasic0d1d_xsd.tmp#posListdeprecatedTypes_xsd.tmp#coordinatesgeometryPrimitives_xsd.tmp#ArcByBulgeType_bulgegeometryPrimitives_xsd.tmp#ArcByBulgeType_normalgeometryPrimitives_xsd.tmp#ArcByBulgeTypegeometryPrimitives_xsd.tmp#ArcStringByBulge
Type gml:ArcByBulgeType
Type hierarchy
Properties
content complex
Substitution Group Affiliation
Model
Children gml:bulge, gml:coordinates, gml:normal, gml:pointProperty, gml:pointRep, gml:pos, gml:posList
Instance
<gml:ArcByBulge interpolation="circularArc2PointWithBulge" numArc="1" numDerivativeInterior="0" numDerivativesAtEnd="0" numDerivativesAtStart="0" xmlns:gml="http://www.opengis.net/gml/3.2">
  <gml:pos axisLabels="" srsDimension="" srsName="" uomLabels="">{1,1}</gml:pos>
  <gml:pointProperty xlink:actuate="" xlink:arcrole="" xlink:href="" nilReason="" owns="false" gml:remoteSchema="" xlink:role="" xlink:show="" xlink:title="" xlink:type="simple">{1,1}</gml:pointProperty>
  <gml:pointRep xlink:actuate="" xlink:arcrole="" xlink:href="" nilReason="" owns="false" gml:remoteSchema="" xlink:role="" xlink:show="" xlink:title="" xlink:type="simple">{1,1}</gml:pointRep>
  <gml:posList axisLabels="" count="" srsDimension="" srsName="" uomLabels="">{1,1}</gml:posList>
  <gml:coordinates cs="," decimal="." ts=" ">{1,1}</gml:coordinates>
  <gml:bulge>{1,1}</gml:bulge>
  <gml:normal axisLabels="" srsDimension="" srsName="" uomLabels="">{1,1}</gml:normal>
</gml:ArcByBulge>
Attributes
QName Type Fixed Default Use
interpolation gml:CurveInterpolationType circularArc2PointWithBulge optional
numArc integer 1 optional
numDerivativeInterior integer 0 optional
numDerivativesAtEnd integer 0 optional
numDerivativesAtStart integer 0 optional
Source
<element name="ArcByBulge" type="gml:ArcByBulgeType" substitutionGroup="gml:ArcStringByBulge">
  <annotation>
    <documentation>An ArcByBulge is an arc string with only one arc unit, i.e. two control points, one bulge and one normal vector. As arc is an arc string consisting of a single arc, the attribute "numArc" is fixed to "1".</documentation>
  </annotation>
</element>
Element gml:ArcByCenterPointType / gml:radius
Namespace http://www.opengis.net/gml/3.2
Diagram
DiagrambasicTypes_xsd.tmp#MeasureType_uombasicTypes_xsd.tmp#MeasureTypemeasures_xsd.tmp#LengthType
Type gml:LengthType
Type hierarchy
Properties
content complex
Attributes
QName Type Use
uom gml:UomIdentifier required
Source
<element name="radius" type="gml:LengthType"/>
Element gml:ArcByCenterPointType / gml:startAngle
Namespace http://www.opengis.net/gml/3.2
Diagram
DiagrambasicTypes_xsd.tmp#MeasureType_uombasicTypes_xsd.tmp#MeasureTypemeasures_xsd.tmp#AngleType
Type gml:AngleType
Type hierarchy
Properties
content complex
minOccurs 0
Attributes
QName Type Use
uom gml:UomIdentifier required
Source
<element name="startAngle" type="gml:AngleType" minOccurs="0"/>
Element gml:ArcByCenterPointType / gml:endAngle
Namespace http://www.opengis.net/gml/3.2
Diagram
DiagrambasicTypes_xsd.tmp#MeasureType_uombasicTypes_xsd.tmp#MeasureTypemeasures_xsd.tmp#AngleType
Type gml:AngleType
Type hierarchy
Properties
content complex
minOccurs 0
Attributes
QName Type Use
uom gml:UomIdentifier required
Source
<element name="endAngle" type="gml:AngleType" minOccurs="0"/>
Element gml:ArcByCenterPoint
Namespace http://www.opengis.net/gml/3.2
Annotations
This variant of the arc requires that the points on the arc shall be computed instead of storing the coordinates directly. The single control point is the center point of the arc plus the radius and the bearing at start and end. This representation can be used only in 2D.
The element radius specifies the radius of the arc.
The element startAngle specifies the bearing of the arc at the start.
The element endAngle specifies the bearing of the arc at the end.
The interpolation is fixed as "circularArcCenterPointWithRadius".
Since this type describes always a single arc, the attribute "numArc" is fixed to "1".
The content model follows the general pattern for the encoding of curve segments.
Diagram
DiagramgeometryPrimitives_xsd.tmp#AbstractCurveSegmentType_numDerivativesAtStartgeometryPrimitives_xsd.tmp#AbstractCurveSegmentType_numDerivativesAtEndgeometryPrimitives_xsd.tmp#AbstractCurveSegmentType_numDerivativeInteriorgeometryPrimitives_xsd.tmp#AbstractCurveSegmentTypegeometryPrimitives_xsd.tmp#ArcByCenterPointType_interpolationgeometryPrimitives_xsd.tmp#ArcByCenterPointType_numArcgeometryBasic0d1d_xsd.tmp#posgeometryBasic0d1d_xsd.tmp#pointPropertydeprecatedTypes_xsd.tmp#pointRepgeometryBasic0d1d_xsd.tmp#posListdeprecatedTypes_xsd.tmp#coordinatesgeometryPrimitives_xsd.tmp#ArcByCenterPointType_radiusgeometryPrimitives_xsd.tmp#ArcByCenterPointType_startAnglegeometryPrimitives_xsd.tmp#ArcByCenterPointType_endAnglegeometryPrimitives_xsd.tmp#ArcByCenterPointTypegeometryPrimitives_xsd.tmp#CircleByCenterPointgeometryPrimitives_xsd.tmp#AbstractCurveSegment
Type gml:ArcByCenterPointType
Type hierarchy
Properties
content complex
Substitution Group
Substitution Group Affiliation
Model
Children gml:coordinates, gml:endAngle, gml:pointProperty, gml:pointRep, gml:pos, gml:posList, gml:radius, gml:startAngle
Instance
<gml:ArcByCenterPoint interpolation="circularArcCenterPointWithRadius" numArc="1" numDerivativeInterior="0" numDerivativesAtEnd="0" numDerivativesAtStart="0" xmlns:gml="http://www.opengis.net/gml/3.2">
  <gml:pos axisLabels="" srsDimension="" srsName="" uomLabels="">{1,1}</gml:pos>
  <gml:pointProperty xlink:actuate="" xlink:arcrole="" xlink:href="" nilReason="" owns="false" gml:remoteSchema="" xlink:role="" xlink:show="" xlink:title="" xlink:type="simple">{1,1}</gml:pointProperty>
  <gml:pointRep xlink:actuate="" xlink:arcrole="" xlink:href="" nilReason="" owns="false" gml:remoteSchema="" xlink:role="" xlink:show="" xlink:title="" xlink:type="simple">{1,1}</gml:pointRep>
  <gml:posList axisLabels="" count="" srsDimension="" srsName="" uomLabels="">{1,1}</gml:posList>
  <gml:coordinates cs="," decimal="." ts=" ">{1,1}</gml:coordinates>
  <gml:radius uom="">{1,1}</gml:radius>
  <gml:startAngle uom="">{0,1}</gml:startAngle>
  <gml:endAngle uom="">{0,1}</gml:endAngle>
</gml:ArcByCenterPoint>
Attributes
QName Type Fixed Default Use
interpolation gml:CurveInterpolationType circularArcCenterPointWithRadius optional
numArc integer 1 required
numDerivativeInterior integer 0 optional
numDerivativesAtEnd integer 0 optional
numDerivativesAtStart integer 0 optional
Source
<element name="ArcByCenterPoint" type="gml:ArcByCenterPointType" substitutionGroup="gml:AbstractCurveSegment">
  <annotation>
    <documentation>This variant of the arc requires that the points on the arc shall be computed instead of storing the coordinates directly. The single control point is the center point of the arc plus the radius and the bearing at start and end. This representation can be used only in 2D. The element radius specifies the radius of the arc. The element startAngle specifies the bearing of the arc at the start. The element endAngle specifies the bearing of the arc at the end. The interpolation is fixed as "circularArcCenterPointWithRadius". Since this type describes always a single arc, the attribute "numArc" is fixed to "1". The content model follows the general pattern for the encoding of curve segments.</documentation>
  </annotation>
</element>
Element gml:CircleByCenterPointType / gml:radius
Namespace http://www.opengis.net/gml/3.2
Diagram
DiagrambasicTypes_xsd.tmp#MeasureType_uombasicTypes_xsd.tmp#MeasureTypemeasures_xsd.tmp#LengthType
Type gml:LengthType
Type hierarchy
Properties
content complex
Attributes
QName Type Use
uom gml:UomIdentifier required
Source
<element name="radius" type="gml:LengthType"/>
Element gml:CircleByCenterPoint
Namespace http://www.opengis.net/gml/3.2
Annotations
A gml:CircleByCenterPoint is an gml:ArcByCenterPoint with identical start and end angle to form a full circle. Again, this representation can be used only in 2D.
Diagram
DiagramgeometryPrimitives_xsd.tmp#AbstractCurveSegmentType_numDerivativesAtStartgeometryPrimitives_xsd.tmp#AbstractCurveSegmentType_numDerivativesAtEndgeometryPrimitives_xsd.tmp#AbstractCurveSegmentType_numDerivativeInteriorgeometryPrimitives_xsd.tmp#AbstractCurveSegmentTypegeometryPrimitives_xsd.tmp#ArcByCenterPointType_interpolationgeometryPrimitives_xsd.tmp#ArcByCenterPointType_numArcgeometryBasic0d1d_xsd.tmp#posgeometryBasic0d1d_xsd.tmp#pointPropertydeprecatedTypes_xsd.tmp#pointRepgeometryBasic0d1d_xsd.tmp#posListdeprecatedTypes_xsd.tmp#coordinatesgeometryPrimitives_xsd.tmp#ArcByCenterPointType_radiusgeometryPrimitives_xsd.tmp#ArcByCenterPointType_startAnglegeometryPrimitives_xsd.tmp#ArcByCenterPointType_endAnglegeometryPrimitives_xsd.tmp#ArcByCenterPointTypegeometryBasic0d1d_xsd.tmp#posgeometryBasic0d1d_xsd.tmp#pointPropertydeprecatedTypes_xsd.tmp#pointRepgeometryBasic0d1d_xsd.tmp#posListdeprecatedTypes_xsd.tmp#coordinatesgeometryPrimitives_xsd.tmp#CircleByCenterPointType_radiusgeometryPrimitives_xsd.tmp#CircleByCenterPointTypegeometryPrimitives_xsd.tmp#ArcByCenterPoint
Type gml:CircleByCenterPointType
Type hierarchy
Properties
content complex
Substitution Group Affiliation
Model
Children gml:coordinates, gml:pointProperty, gml:pointRep, gml:pos, gml:posList, gml:radius
Instance
<gml:CircleByCenterPoint interpolation="circularArcCenterPointWithRadius" numArc="1" numDerivativeInterior="0" numDerivativesAtEnd="0" numDerivativesAtStart="0" xmlns:gml="http://www.opengis.net/gml/3.2">
  <gml:pos axisLabels="" srsDimension="" srsName="" uomLabels="">{1,1}</gml:pos>
  <gml:pointProperty xlink:actuate="" xlink:arcrole="" xlink:href="" nilReason="" owns="false" gml:remoteSchema="" xlink:role="" xlink:show="" xlink:title="" xlink:type="simple">{1,1}</gml:pointProperty>
  <gml:pointRep xlink:actuate="" xlink:arcrole="" xlink:href="" nilReason="" owns="false" gml:remoteSchema="" xlink:role="" xlink:show="" xlink:title="" xlink:type="simple">{1,1}</gml:pointRep>
  <gml:posList axisLabels="" count="" srsDimension="" srsName="" uomLabels="">{1,1}</gml:posList>
  <gml:coordinates cs="," decimal="." ts=" ">{1,1}</gml:coordinates>
  <gml:radius uom="">{1,1}</gml:radius>
</gml:CircleByCenterPoint>
Attributes
QName Type Fixed Default Use
interpolation gml:CurveInterpolationType circularArcCenterPointWithRadius optional
numArc integer 1 required
numDerivativeInterior integer 0 optional
numDerivativesAtEnd integer 0 optional
numDerivativesAtStart integer 0 optional
Source
<element name="CircleByCenterPoint" type="gml:CircleByCenterPointType" substitutionGroup="gml:ArcByCenterPoint">
  <annotation>
    <documentation>A gml:CircleByCenterPoint is an gml:ArcByCenterPoint with identical start and end angle to form a full circle. Again, this representation can be used only in 2D.</documentation>
  </annotation>
</element>
Element gml:CubicSplineType / gml:vectorAtStart
Namespace http://www.opengis.net/gml/3.2
Diagram
DiagrambasicTypes_xsd.tmp#doubleListgeometryBasic0d1d_xsd.tmp#SRSReferenceGroupgeometryBasic0d1d_xsd.tmp#DirectPositionTypegeometryBasic0d1d_xsd.tmp#VectorType
Type gml:VectorType
Type hierarchy
Properties
content complex
Attributes
QName Type Use
axisLabels gml:NCNameList optional
srsDimension positiveInteger optional
srsName anyURI optional
uomLabels gml:NCNameList optional
Source
<element name="vectorAtStart" type="gml:VectorType"/>
Element gml:CubicSplineType / gml:vectorAtEnd
Namespace http://www.opengis.net/gml/3.2
Diagram
DiagrambasicTypes_xsd.tmp#doubleListgeometryBasic0d1d_xsd.tmp#SRSReferenceGroupgeometryBasic0d1d_xsd.tmp#DirectPositionTypegeometryBasic0d1d_xsd.tmp#VectorType
Type gml:VectorType
Type hierarchy
Properties
content complex
Attributes
QName Type Use
axisLabels gml:NCNameList optional
srsDimension positiveInteger optional
srsName anyURI optional
uomLabels gml:NCNameList optional
Source
<element name="vectorAtEnd" type="gml:VectorType"/>
Element gml:CubicSpline
Namespace http://www.opengis.net/gml/3.2
Annotations
The number of control points shall be at least three.
vectorAtStart is the unit tangent vector at the start point of the spline. vectorAtEnd is the unit tangent vector at the end point of the spline. Only the direction of the vectors shall be used to determine the shape of the cubic spline, not their length.
interpolation is fixed as "cubicSpline".
degree shall be the degree of the polynomial used for the interpolation in this spline. Therefore the degree for a cubic spline is fixed to "3".
The content model follows the general pattern for the encoding of curve segments.
Diagram
DiagramgeometryPrimitives_xsd.tmp#AbstractCurveSegmentType_numDerivativesAtStartgeometryPrimitives_xsd.tmp#AbstractCurveSegmentType_numDerivativesAtEndgeometryPrimitives_xsd.tmp#AbstractCurveSegmentType_numDerivativeInteriorgeometryPrimitives_xsd.tmp#AbstractCurveSegmentTypegeometryPrimitives_xsd.tmp#CubicSplineType_interpolationgeometryPrimitives_xsd.tmp#CubicSplineType_degreegeometryBasic0d1d_xsd.tmp#posgeometryBasic0d1d_xsd.tmp#pointPropertydeprecatedTypes_xsd.tmp#pointRepgeometryBasic0d1d_xsd.tmp#posListdeprecatedTypes_xsd.tmp#coordinatesgeometryPrimitives_xsd.tmp#CubicSplineType_vectorAtStartgeometryPrimitives_xsd.tmp#CubicSplineType_vectorAtEndgeometryPrimitives_xsd.tmp#CubicSplineTypegeometryPrimitives_xsd.tmp#AbstractCurveSegment
Type gml:CubicSplineType
Type hierarchy
Properties
content complex
Substitution Group Affiliation
Model
Children gml:coordinates, gml:pointProperty, gml:pointRep, gml:pos, gml:posList, gml:vectorAtEnd, gml:vectorAtStart
Instance
<gml:CubicSpline degree="3" interpolation="cubicSpline" numDerivativeInterior="0" numDerivativesAtEnd="0" numDerivativesAtStart="0" xmlns:gml="http://www.opengis.net/gml/3.2">
  <gml:pos axisLabels="" srsDimension="" srsName="" uomLabels="">{1,1}</gml:pos>
  <gml:pointProperty xlink:actuate="" xlink:arcrole="" xlink:href="" nilReason="" owns="false" gml:remoteSchema="" xlink:role="" xlink:show="" xlink:title="" xlink:type="simple">{1,1}</gml:pointProperty>
  <gml:pointRep xlink:actuate="" xlink:arcrole="" xlink:href="" nilReason="" owns="false" gml:remoteSchema="" xlink:role="" xlink:show="" xlink:title="" xlink:type="simple">{1,1}</gml:pointRep>
  <gml:posList axisLabels="" count="" srsDimension="" srsName="" uomLabels="">{1,1}</gml:posList>
  <gml:coordinates cs="," decimal="." ts=" ">{1,1}</gml:coordinates>
  <gml:vectorAtStart axisLabels="" srsDimension="" srsName="" uomLabels="">{1,1}</gml:vectorAtStart>
  <gml:vectorAtEnd axisLabels="" srsDimension="" srsName="" uomLabels="">{1,1}</gml:vectorAtEnd>
</gml:CubicSpline>
Attributes
QName Type Fixed Default Use
degree integer 3 optional
interpolation gml:CurveInterpolationType cubicSpline optional
numDerivativeInterior integer 0 optional
numDerivativesAtEnd integer 0 optional
numDerivativesAtStart integer 0 optional
Source
<element name="CubicSpline" type="gml:CubicSplineType" substitutionGroup="gml:AbstractCurveSegment">
  <annotation>
    <documentation>The number of control points shall be at least three. vectorAtStart is the unit tangent vector at the start point of the spline. vectorAtEnd is the unit tangent vector at the end point of the spline. Only the direction of the vectors shall be used to determine the shape of the cubic spline, not their length. interpolation is fixed as "cubicSpline". degree shall be the degree of the polynomial used for the interpolation in this spline. Therefore the degree for a cubic spline is fixed to "3". The content model follows the general pattern for the encoding of curve segments.</documentation>
  </annotation>
</element>
Element gml:BSplineType / gml:degree
Namespace http://www.opengis.net/gml/3.2
Diagram
Diagram
Type nonNegativeInteger
Properties
content simple
Source
<element name="degree" type="nonNegativeInteger"/>
Element gml:BSplineType / gml:knot
Namespace http://www.opengis.net/gml/3.2
Diagram
DiagramgeometryPrimitives_xsd.tmp#KnotPropertyType_KnotgeometryPrimitives_xsd.tmp#KnotPropertyType
Type gml:KnotPropertyType
Properties
content complex
minOccurs 2
maxOccurs unbounded
Model
Children gml:Knot
Instance
<gml:knot xmlns:gml="http://www.opengis.net/gml/3.2">
  <gml:Knot>{1,1}</gml:Knot>
</gml:knot>
Source
<element name="knot" type="gml:KnotPropertyType" minOccurs="2" maxOccurs="unbounded"/>
Element gml:KnotPropertyType / gml:Knot
Namespace http://www.opengis.net/gml/3.2
Annotations
A knot is a breakpoint on a piecewise spline curve.
value is the value of the parameter at the knot of the spline (see ISO 19107:2003, 6.4.24.2).
multiplicity is the multiplicity of this knot used in the definition of the spline (with the same weight).
weight is the value of the averaging weight used for this knot of the spline.
Diagram
DiagramgeometryPrimitives_xsd.tmp#KnotType_valuegeometryPrimitives_xsd.tmp#KnotType_multiplicitygeometryPrimitives_xsd.tmp#KnotType_weightgeometryPrimitives_xsd.tmp#KnotType
Type gml:KnotType
Properties
content complex
Model
Children gml:multiplicity, gml:value, gml:weight
Instance
<gml:Knot xmlns:gml="http://www.opengis.net/gml/3.2">
  <gml:value>{1,1}</gml:value>
  <gml:multiplicity>{1,1}</gml:multiplicity>
  <gml:weight>{1,1}</gml:weight>
</gml:Knot>
Source
<element name="Knot" type="gml:KnotType">
  <annotation>
    <documentation>A knot is a breakpoint on a piecewise spline curve. value is the value of the parameter at the knot of the spline (see ISO 19107:2003, 6.4.24.2). multiplicity is the multiplicity of this knot used in the definition of the spline (with the same weight). weight is the value of the averaging weight used for this knot of the spline.</documentation>
  </annotation>
</element>
Element gml:KnotType / gml:value
Namespace http://www.opengis.net/gml/3.2
Diagram
Diagram
Type double
Properties
content simple
Source
<element name="value" type="double"/>
Element gml:KnotType / gml:multiplicity
Namespace http://www.opengis.net/gml/3.2
Diagram
Diagram
Type nonNegativeInteger
Properties
content simple
Source
<element name="multiplicity" type="nonNegativeInteger"/>
Element gml:KnotType / gml:weight
Namespace http://www.opengis.net/gml/3.2
Diagram
Diagram
Type double
Properties
content simple
Source
<element name="weight" type="double"/>
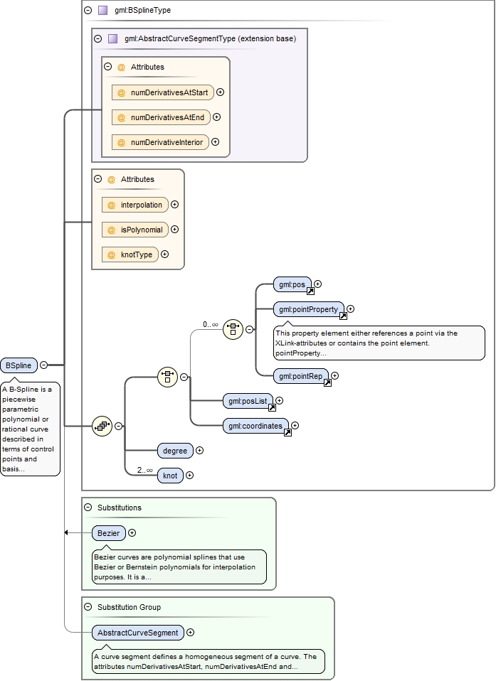
Element gml:BSpline
Namespace http://www.opengis.net/gml/3.2
Annotations
A B-Spline is a piecewise parametric polynomial or rational curve described in terms of control points and basis functions as specified in ISO 19107:2003, 6.4.30. Therefore, interpolation may be either "polynomialSpline" or "rationalSpline" depending on the interpolation type; default is "polynomialSpline".
degree shall be the degree of the polynomial used for interpolation in this spline.
knot shall be the sequence of distinct knots used to define the spline basis functions (see ISO 19107:2003, 6.4.26.2).
The attribute isPolynomial shall be set to "true" if this is a polynomial spline (see ISO 19107:2003, 6.4.30.5).
The attribute knotType shall provide the type of knot distribution used in defining this spline (see ISO 19107:2003, 6.4.30.4).
The content model follows the general pattern for the encoding of curve segments.
Diagram
DiagramgeometryPrimitives_xsd.tmp#AbstractCurveSegmentType_numDerivativesAtStartgeometryPrimitives_xsd.tmp#AbstractCurveSegmentType_numDerivativesAtEndgeometryPrimitives_xsd.tmp#AbstractCurveSegmentType_numDerivativeInteriorgeometryPrimitives_xsd.tmp#AbstractCurveSegmentTypegeometryPrimitives_xsd.tmp#BSplineType_interpolationgeometryPrimitives_xsd.tmp#BSplineType_isPolynomialgeometryPrimitives_xsd.tmp#BSplineType_knotTypegeometryBasic0d1d_xsd.tmp#posgeometryBasic0d1d_xsd.tmp#pointPropertydeprecatedTypes_xsd.tmp#pointRepgeometryBasic0d1d_xsd.tmp#posListdeprecatedTypes_xsd.tmp#coordinatesgeometryPrimitives_xsd.tmp#BSplineType_degreegeometryPrimitives_xsd.tmp#BSplineType_knotgeometryPrimitives_xsd.tmp#BSplineTypegeometryPrimitives_xsd.tmp#BeziergeometryPrimitives_xsd.tmp#AbstractCurveSegment
Type gml:BSplineType
Type hierarchy
Properties
content complex
Substitution Group
Substitution Group Affiliation
Model
Children gml:coordinates, gml:degree, gml:knot, gml:pointProperty, gml:pointRep, gml:pos, gml:posList
Instance
<gml:BSpline interpolation="polynomialSpline" isPolynomial="" knotType="" numDerivativeInterior="0" numDerivativesAtEnd="0" numDerivativesAtStart="0" xmlns:gml="http://www.opengis.net/gml/3.2">
  <gml:pos axisLabels="" srsDimension="" srsName="" uomLabels="">{1,1}</gml:pos>
  <gml:pointProperty xlink:actuate="" xlink:arcrole="" xlink:href="" nilReason="" owns="false" gml:remoteSchema="" xlink:role="" xlink:show="" xlink:title="" xlink:type="simple">{1,1}</gml:pointProperty>
  <gml:pointRep xlink:actuate="" xlink:arcrole="" xlink:href="" nilReason="" owns="false" gml:remoteSchema="" xlink:role="" xlink:show="" xlink:title="" xlink:type="simple">{1,1}</gml:pointRep>
  <gml:posList axisLabels="" count="" srsDimension="" srsName="" uomLabels="">{1,1}</gml:posList>
  <gml:coordinates cs="," decimal="." ts=" ">{1,1}</gml:coordinates>
  <gml:degree>{1,1}</gml:degree>
  <gml:knot>{2,unbounded}</gml:knot>
</gml:BSpline>
Attributes
QName Type Default Use
interpolation gml:CurveInterpolationType polynomialSpline optional
isPolynomial boolean optional
knotType gml:KnotTypesType optional
numDerivativeInterior integer 0 optional
numDerivativesAtEnd integer 0 optional
numDerivativesAtStart integer 0 optional
Source
<element name="BSpline" type="gml:BSplineType" substitutionGroup="gml:AbstractCurveSegment">
  <annotation>
    <documentation>A B-Spline is a piecewise parametric polynomial or rational curve described in terms of control points and basis functions as specified in ISO 19107:2003, 6.4.30. Therefore, interpolation may be either "polynomialSpline" or "rationalSpline" depending on the interpolation type; default is "polynomialSpline". degree shall be the degree of the polynomial used for interpolation in this spline. knot shall be the sequence of distinct knots used to define the spline basis functions (see ISO 19107:2003, 6.4.26.2). The attribute isPolynomial shall be set to "true" if this is a polynomial spline (see ISO 19107:2003, 6.4.30.5). The attribute knotType shall provide the type of knot distribution used in defining this spline (see ISO 19107:2003, 6.4.30.4). The content model follows the general pattern for the encoding of curve segments.</documentation>
  </annotation>
</element>
Element gml:BezierType / gml:degree
Namespace http://www.opengis.net/gml/3.2
Diagram
Diagram
Type nonNegativeInteger
Properties
content simple
Source
<element name="degree" type="nonNegativeInteger"/>
Element gml:BezierType / gml:knot
Namespace http://www.opengis.net/gml/3.2
Diagram
DiagramgeometryPrimitives_xsd.tmp#KnotPropertyType_KnotgeometryPrimitives_xsd.tmp#KnotPropertyType
Type gml:KnotPropertyType
Properties
content complex
minOccurs 2
maxOccurs 2
Model
Children gml:Knot
Instance
<gml:knot xmlns:gml="http://www.opengis.net/gml/3.2">
  <gml:Knot>{1,1}</gml:Knot>
</gml:knot>
Source
<element name="knot" type="gml:KnotPropertyType" minOccurs="2" maxOccurs="2"/>
Element gml:Bezier
Namespace http://www.opengis.net/gml/3.2
Annotations
Bezier curves are polynomial splines that use Bezier or Bernstein polynomials for interpolation purposes. It is a special case of the B-Spline curve with two knots.
degree shall be the degree of the polynomial used for interpolation in this spline.
knot shall be the sequence of distinct knots used to define the spline basis functions.
interpolation is fixed as "polynomialSpline".
isPolynomial is fixed as "true".
knotType is not relevant for Bezier curve segments.
Diagram
DiagramgeometryPrimitives_xsd.tmp#AbstractCurveSegmentType_numDerivativesAtStartgeometryPrimitives_xsd.tmp#AbstractCurveSegmentType_numDerivativesAtEndgeometryPrimitives_xsd.tmp#AbstractCurveSegmentType_numDerivativeInteriorgeometryPrimitives_xsd.tmp#AbstractCurveSegmentTypegeometryPrimitives_xsd.tmp#BSplineType_interpolationgeometryPrimitives_xsd.tmp#BSplineType_isPolynomialgeometryPrimitives_xsd.tmp#BSplineType_knotTypegeometryBasic0d1d_xsd.tmp#posgeometryBasic0d1d_xsd.tmp#pointPropertydeprecatedTypes_xsd.tmp#pointRepgeometryBasic0d1d_xsd.tmp#posListdeprecatedTypes_xsd.tmp#coordinatesgeometryPrimitives_xsd.tmp#BSplineType_degreegeometryPrimitives_xsd.tmp#BSplineType_knotgeometryPrimitives_xsd.tmp#BSplineTypegeometryPrimitives_xsd.tmp#BezierType_interpolationgeometryPrimitives_xsd.tmp#BezierType_isPolynomialgeometryPrimitives_xsd.tmp#BezierType_knotTypegeometryBasic0d1d_xsd.tmp#posgeometryBasic0d1d_xsd.tmp#pointPropertydeprecatedTypes_xsd.tmp#pointRepgeometryBasic0d1d_xsd.tmp#posListdeprecatedTypes_xsd.tmp#coordinatesgeometryPrimitives_xsd.tmp#BezierType_degreegeometryPrimitives_xsd.tmp#BezierType_knotgeometryPrimitives_xsd.tmp#BezierTypegeometryPrimitives_xsd.tmp#BSpline
Type gml:BezierType
Type hierarchy
Properties
content complex
Substitution Group Affiliation
Model
Children gml:coordinates, gml:degree, gml:knot, gml:pointProperty, gml:pointRep, gml:pos, gml:posList
Instance
<gml:Bezier interpolation="polynomialSpline" isPolynomial="true" numDerivativeInterior="0" numDerivativesAtEnd="0" numDerivativesAtStart="0" xmlns:gml="http://www.opengis.net/gml/3.2">
  <gml:pos axisLabels="" srsDimension="" srsName="" uomLabels="">{1,1}</gml:pos>
  <gml:pointProperty xlink:actuate="" xlink:arcrole="" xlink:href="" nilReason="" owns="false" gml:remoteSchema="" xlink:role="" xlink:show="" xlink:title="" xlink:type="simple">{1,1}</gml:pointProperty>
  <gml:pointRep xlink:actuate="" xlink:arcrole="" xlink:href="" nilReason="" owns="false" gml:remoteSchema="" xlink:role="" xlink:show="" xlink:title="" xlink:type="simple">{1,1}</gml:pointRep>
  <gml:posList axisLabels="" count="" srsDimension="" srsName="" uomLabels="">{1,1}</gml:posList>
  <gml:coordinates cs="," decimal="." ts=" ">{1,1}</gml:coordinates>
  <gml:degree>{1,1}</gml:degree>
  <gml:knot>{2,2}</gml:knot>
</gml:Bezier>
Attributes
QName Type Fixed Default Use
interpolation gml:CurveInterpolationType polynomialSpline optional
isPolynomial boolean true optional
numDerivativeInterior integer 0 optional
numDerivativesAtEnd integer 0 optional
numDerivativesAtStart integer 0 optional
Source
<element name="Bezier" type="gml:BezierType" substitutionGroup="gml:BSpline">
  <annotation>
    <documentation>Bezier curves are polynomial splines that use Bezier or Bernstein polynomials for interpolation purposes. It is a special case of the B-Spline curve with two knots. degree shall be the degree of the polynomial used for interpolation in this spline. knot shall be the sequence of distinct knots used to define the spline basis functions. interpolation is fixed as "polynomialSpline". isPolynomial is fixed as "true". knotType is not relevant for Bezier curve segments.</documentation>
  </annotation>
</element>
Element gml:OffsetCurveType / gml:offsetBase
Namespace http://www.opengis.net/gml/3.2
Diagram
DiagramgmlBase_xsd.tmp#AssociationAttributeGroupgmlBase_xsd.tmp#OwnershipAttributeGroupgeometryBasic0d1d_xsd.tmp#AbstractCurvegeometryBasic0d1d_xsd.tmp#CurvePropertyType
Type gml:CurvePropertyType
Properties
content complex
Model
Children gml:AbstractCurve
Instance
<gml:offsetBase xlink:actuate="" xlink:arcrole="" xlink:href="" nilReason="" owns="false" gml:remoteSchema="" xlink:role="" xlink:show="" xlink:title="" xlink:type="simple" xmlns:gml="http://www.opengis.net/gml/3.2">
  <gml:AbstractCurve axisLabels="" gml:id="" srsDimension="" srsName="" uomLabels="">{1,1}</gml:AbstractCurve>
</gml:offsetBase>
Attributes
QName Type Fixed Default Use
gml:remoteSchema anyURI optional
nilReason gml:NilReasonType optional
owns boolean false optional
xlink:actuate xlink:actuateType optional
xlink:arcrole xlink:arcroleType optional
xlink:href xlink:hrefType optional
xlink:role xlink:roleType optional
xlink:show xlink:showType optional
xlink:title xlink:titleAttrType optional
xlink:type xlink:typeType simple optional
Source
<element name="offsetBase" type="gml:CurvePropertyType"/>
Element gml:OffsetCurveType / gml:distance
Namespace http://www.opengis.net/gml/3.2
Diagram
DiagrambasicTypes_xsd.tmp#MeasureType_uombasicTypes_xsd.tmp#MeasureTypemeasures_xsd.tmp#LengthType
Type gml:LengthType
Type hierarchy
Properties
content complex
Attributes
QName Type Use
uom gml:UomIdentifier required
Source
<element name="distance" type="gml:LengthType"/>
Element gml:OffsetCurveType / gml:refDirection
Namespace http://www.opengis.net/gml/3.2
Diagram
DiagrambasicTypes_xsd.tmp#doubleListgeometryBasic0d1d_xsd.tmp#SRSReferenceGroupgeometryBasic0d1d_xsd.tmp#DirectPositionTypegeometryBasic0d1d_xsd.tmp#VectorType
Type gml:VectorType
Type hierarchy
Properties
content complex
minOccurs 0
Attributes
QName Type Use
axisLabels gml:NCNameList optional
srsDimension positiveInteger optional
srsName anyURI optional
uomLabels gml:NCNameList optional
Source
<element name="refDirection" type="gml:VectorType" minOccurs="0"/>
Element gml:OffsetCurve
Namespace http://www.opengis.net/gml/3.2
Annotations
An offset curve is a curve at a constant distance from the basis curve. offsetBase is the base curve from which this curve is defined as an offset. distance and refDirection have the same meaning as specified in ISO 19107:2003, 6.4.23.
The content model follows the general pattern for the encoding of curve segments.
Diagram
DiagramgeometryPrimitives_xsd.tmp#AbstractCurveSegmentType_numDerivativesAtStartgeometryPrimitives_xsd.tmp#AbstractCurveSegmentType_numDerivativesAtEndgeometryPrimitives_xsd.tmp#AbstractCurveSegmentType_numDerivativeInteriorgeometryPrimitives_xsd.tmp#AbstractCurveSegmentTypegeometryPrimitives_xsd.tmp#OffsetCurveType_offsetBasegeometryPrimitives_xsd.tmp#OffsetCurveType_distancegeometryPrimitives_xsd.tmp#OffsetCurveType_refDirectiongeometryPrimitives_xsd.tmp#OffsetCurveTypegeometryPrimitives_xsd.tmp#AbstractCurveSegment
Type gml:OffsetCurveType
Type hierarchy
Properties
content complex
Substitution Group Affiliation
Model
Children gml:distance, gml:offsetBase, gml:refDirection
Instance
<gml:OffsetCurve numDerivativeInterior="0" numDerivativesAtEnd="0" numDerivativesAtStart="0" xmlns:gml="http://www.opengis.net/gml/3.2">
  <gml:offsetBase xlink:actuate="" xlink:arcrole="" xlink:href="" nilReason="" owns="false" gml:remoteSchema="" xlink:role="" xlink:show="" xlink:title="" xlink:type="simple">{1,1}</gml:offsetBase>
  <gml:distance uom="">{1,1}</gml:distance>
  <gml:refDirection axisLabels="" srsDimension="" srsName="" uomLabels="">{0,1}</gml:refDirection>
</gml:OffsetCurve>
Attributes
QName Type Default Use
numDerivativeInterior integer 0 optional
numDerivativesAtEnd integer 0 optional
numDerivativesAtStart integer 0 optional
Source
<element name="OffsetCurve" type="gml:OffsetCurveType" substitutionGroup="gml:AbstractCurveSegment">
  <annotation>
    <documentation>An offset curve is a curve at a constant distance from the basis curve. offsetBase is the base curve from which this curve is defined as an offset. distance and refDirection have the same meaning as specified in ISO 19107:2003, 6.4.23. The content model follows the general pattern for the encoding of curve segments.</documentation>
  </annotation>
</element>
Element gml:AffinePlacementType / gml:location
Namespace http://www.opengis.net/gml/3.2
Diagram
DiagrambasicTypes_xsd.tmp#doubleListgeometryBasic0d1d_xsd.tmp#SRSReferenceGroupgeometryBasic0d1d_xsd.tmp#DirectPositionType
Type gml:DirectPositionType
Type hierarchy
Properties
content complex
Attributes
QName Type Use
axisLabels gml:NCNameList optional
srsDimension positiveInteger optional
srsName anyURI optional
uomLabels gml:NCNameList optional
Source
<element name="location" type="gml:DirectPositionType"/>
Element gml:AffinePlacementType / gml:refDirection
Namespace http://www.opengis.net/gml/3.2
Diagram
DiagrambasicTypes_xsd.tmp#doubleListgeometryBasic0d1d_xsd.tmp#SRSReferenceGroupgeometryBasic0d1d_xsd.tmp#DirectPositionTypegeometryBasic0d1d_xsd.tmp#VectorType
Type gml:VectorType
Type hierarchy
Properties
content complex
maxOccurs unbounded
Attributes
QName Type Use
axisLabels gml:NCNameList optional
srsDimension positiveInteger optional
srsName anyURI optional
uomLabels gml:NCNameList optional
Source
<element name="refDirection" type="gml:VectorType" maxOccurs="unbounded"/>
Element gml:AffinePlacementType / gml:inDimension
Namespace http://www.opengis.net/gml/3.2
Diagram
Diagram
Type positiveInteger
Properties
content simple
Source
<element name="inDimension" type="positiveInteger"/>
Element gml:AffinePlacementType / gml:outDimension
Namespace http://www.opengis.net/gml/3.2
Diagram
Diagram
Type positiveInteger
Properties
content simple
Source
<element name="outDimension" type="positiveInteger"/>
Element gml:AffinePlacement
Namespace http://www.opengis.net/gml/3.2
Annotations
location, refDirection, inDimension and outDimension have the same meaning as specified in ISO 19107:2003, 6.4.21.
Diagram
DiagramgeometryPrimitives_xsd.tmp#AffinePlacementType_locationgeometryPrimitives_xsd.tmp#AffinePlacementType_refDirectiongeometryPrimitives_xsd.tmp#AffinePlacementType_inDimensiongeometryPrimitives_xsd.tmp#AffinePlacementType_outDimensiongeometryPrimitives_xsd.tmp#AffinePlacementTypegmlBase_xsd.tmp#AbstractObject
Type gml:AffinePlacementType
Properties
content complex
Substitution Group Affiliation
Used by
Model
Children gml:inDimension, gml:location, gml:outDimension, gml:refDirection
Instance
<gml:AffinePlacement xmlns:gml="http://www.opengis.net/gml/3.2">
  <gml:location axisLabels="" srsDimension="" srsName="" uomLabels="">{1,1}</gml:location>
  <gml:refDirection axisLabels="" srsDimension="" srsName="" uomLabels="">{1,unbounded}</gml:refDirection>
  <gml:inDimension>{1,1}</gml:inDimension>
  <gml:outDimension>{1,1}</gml:outDimension>
</gml:AffinePlacement>
Source
<element name="AffinePlacement" type="gml:AffinePlacementType" substitutionGroup="gml:AbstractObject">
  <annotation>
    <documentation>location, refDirection, inDimension and outDimension have the same meaning as specified in ISO 19107:2003, 6.4.21.</documentation>
  </annotation>
</element>
Element gml:ClothoidType / gml:refLocation
Namespace http://www.opengis.net/gml/3.2
Diagram
DiagramgeometryPrimitives_xsd.tmp#AffinePlacement
Properties
content complex
Model
Children gml:AffinePlacement
Instance
<gml:refLocation xmlns:gml="http://www.opengis.net/gml/3.2">
  <gml:AffinePlacement>{1,1}</gml:AffinePlacement>
</gml:refLocation>
Source
<element name="refLocation">
  <complexType>
    <sequence>
      <element ref="gml:AffinePlacement"/>
    </sequence>
  </complexType>
</element>
Element gml:ClothoidType / gml:scaleFactor
Namespace http://www.opengis.net/gml/3.2
Diagram
Diagram
Type decimal
Properties
content simple
Source
<element name="scaleFactor" type="decimal"/>
Element gml:ClothoidType / gml:startParameter
Namespace http://www.opengis.net/gml/3.2
Diagram
Diagram
Type double
Properties
content simple
Source
<element name="startParameter" type="double"/>
Element gml:ClothoidType / gml:endParameter
Namespace http://www.opengis.net/gml/3.2
Diagram
Diagram
Type double
Properties
content simple
Source
<element name="endParameter" type="double"/>
Element gml:Clothoid
Namespace http://www.opengis.net/gml/3.2
Annotations
A clothoid, or Cornu's spiral, is plane curve whose curvature is a fixed function of its length.
refLocation, startParameter, endParameter and scaleFactor have the same meaning as specified in ISO 19107:2003, 6.4.22.
interpolation is fixed as "clothoid".
The content model follows the general pattern for the encoding of curve segments.
Diagram
DiagramgeometryPrimitives_xsd.tmp#AbstractCurveSegmentType_numDerivativesAtStartgeometryPrimitives_xsd.tmp#AbstractCurveSegmentType_numDerivativesAtEndgeometryPrimitives_xsd.tmp#AbstractCurveSegmentType_numDerivativeInteriorgeometryPrimitives_xsd.tmp#AbstractCurveSegmentTypegeometryPrimitives_xsd.tmp#ClothoidType_interpolationgeometryPrimitives_xsd.tmp#ClothoidType_refLocationgeometryPrimitives_xsd.tmp#ClothoidType_scaleFactorgeometryPrimitives_xsd.tmp#ClothoidType_startParametergeometryPrimitives_xsd.tmp#ClothoidType_endParametergeometryPrimitives_xsd.tmp#ClothoidTypegeometryPrimitives_xsd.tmp#AbstractCurveSegment
Type gml:ClothoidType
Type hierarchy
Properties
content complex
Substitution Group Affiliation
Model
Children gml:endParameter, gml:refLocation, gml:scaleFactor, gml:startParameter
Instance
<gml:Clothoid interpolation="clothoid" numDerivativeInterior="0" numDerivativesAtEnd="0" numDerivativesAtStart="0" xmlns:gml="http://www.opengis.net/gml/3.2">
  <gml:refLocation>{1,1}</gml:refLocation>
  <gml:scaleFactor>{1,1}</gml:scaleFactor>
  <gml:startParameter>{1,1}</gml:startParameter>
  <gml:endParameter>{1,1}</gml:endParameter>
</gml:Clothoid>
Attributes
QName Type Fixed Default Use
interpolation gml:CurveInterpolationType clothoid optional
numDerivativeInterior integer 0 optional
numDerivativesAtEnd integer 0 optional
numDerivativesAtStart integer 0 optional
Source
<element name="Clothoid" type="gml:ClothoidType" substitutionGroup="gml:AbstractCurveSegment">
  <annotation>
    <documentation>A clothoid, or Cornu's spiral, is plane curve whose curvature is a fixed function of its length. refLocation, startParameter, endParameter and scaleFactor have the same meaning as specified in ISO 19107:2003, 6.4.22. interpolation is fixed as "clothoid". The content model follows the general pattern for the encoding of curve segments.</documentation>
  </annotation>
</element>
Element gml:GeodesicString
Namespace http://www.opengis.net/gml/3.2
Annotations
A sequence of geodesic segments. 
The number of control points shall be at least two.
interpolation is fixed as "geodesic".
The content model follows the general pattern for the encoding of curve segments.
Diagram
DiagramgeometryPrimitives_xsd.tmp#AbstractCurveSegmentType_numDerivativesAtStartgeometryPrimitives_xsd.tmp#AbstractCurveSegmentType_numDerivativesAtEndgeometryPrimitives_xsd.tmp#AbstractCurveSegmentType_numDerivativeInteriorgeometryPrimitives_xsd.tmp#AbstractCurveSegmentTypegeometryPrimitives_xsd.tmp#GeodesicStringType_interpolationgeometryBasic0d1d_xsd.tmp#posListgeometryBasic0d1d_xsd.tmp#posgeometryBasic0d1d_xsd.tmp#pointPropertygeometryBasic0d1d_xsd.tmp#geometricPositionGroupgeometryPrimitives_xsd.tmp#GeodesicStringTypegeometryPrimitives_xsd.tmp#GeodesicgeometryPrimitives_xsd.tmp#AbstractCurveSegment
Type gml:GeodesicStringType
Type hierarchy
Properties
content complex
Substitution Group
Substitution Group Affiliation
Model
Children gml:pointProperty, gml:pos, gml:posList
Instance
<gml:GeodesicString interpolation="geodesic" numDerivativeInterior="0" numDerivativesAtEnd="0" numDerivativesAtStart="0" xmlns:gml="http://www.opengis.net/gml/3.2">
  <gml:posList axisLabels="" count="" srsDimension="" srsName="" uomLabels="">{1,1}</gml:posList>
  <gml:pos axisLabels="" srsDimension="" srsName="" uomLabels="">{1,1}</gml:pos>
  <gml:pointProperty xlink:actuate="" xlink:arcrole="" xlink:href="" nilReason="" owns="false" gml:remoteSchema="" xlink:role="" xlink:show="" xlink:title="" xlink:type="simple">{1,1}</gml:pointProperty>
</gml:GeodesicString>
Attributes
QName Type Fixed Default Use
interpolation gml:CurveInterpolationType geodesic optional
numDerivativeInterior integer 0 optional
numDerivativesAtEnd integer 0 optional
numDerivativesAtStart integer 0 optional
Source
<element name="GeodesicString" type="gml:GeodesicStringType" substitutionGroup="gml:AbstractCurveSegment">
  <annotation>
    <documentation>A sequence of geodesic segments. The number of control points shall be at least two. interpolation is fixed as "geodesic". The content model follows the general pattern for the encoding of curve segments.</documentation>
  </annotation>
</element>
Element gml:Geodesic
Namespace http://www.opengis.net/gml/3.2
Diagram
DiagramgeometryPrimitives_xsd.tmp#AbstractCurveSegmentType_numDerivativesAtStartgeometryPrimitives_xsd.tmp#AbstractCurveSegmentType_numDerivativesAtEndgeometryPrimitives_xsd.tmp#AbstractCurveSegmentType_numDerivativeInteriorgeometryPrimitives_xsd.tmp#AbstractCurveSegmentTypegeometryPrimitives_xsd.tmp#GeodesicStringType_interpolationgeometryBasic0d1d_xsd.tmp#posListgeometryBasic0d1d_xsd.tmp#posgeometryBasic0d1d_xsd.tmp#pointPropertygeometryBasic0d1d_xsd.tmp#geometricPositionGroupgeometryPrimitives_xsd.tmp#GeodesicStringTypegeometryPrimitives_xsd.tmp#GeodesicTypegeometryPrimitives_xsd.tmp#GeodesicString
Type gml:GeodesicType
Type hierarchy
Properties
content complex
Substitution Group Affiliation
Model
Children gml:pointProperty, gml:pos, gml:posList
Instance
<gml:Geodesic interpolation="geodesic" numDerivativeInterior="0" numDerivativesAtEnd="0" numDerivativesAtStart="0" xmlns:gml="http://www.opengis.net/gml/3.2">
  <gml:posList axisLabels="" count="" srsDimension="" srsName="" uomLabels="">{1,1}</gml:posList>
  <gml:pos axisLabels="" srsDimension="" srsName="" uomLabels="">{1,1}</gml:pos>
  <gml:pointProperty xlink:actuate="" xlink:arcrole="" xlink:href="" nilReason="" owns="false" gml:remoteSchema="" xlink:role="" xlink:show="" xlink:title="" xlink:type="simple">{1,1}</gml:pointProperty>
</gml:Geodesic>
Attributes
QName Type Fixed Default Use
interpolation gml:CurveInterpolationType geodesic optional
numDerivativeInterior integer 0 optional
numDerivativesAtEnd integer 0 optional
numDerivativesAtStart integer 0 optional
Source
<element name="Geodesic" type="gml:GeodesicType" substitutionGroup="gml:GeodesicString"/>
Element gml:patches
Namespace http://www.opengis.net/gml/3.2
Annotations
The patches property element contains the sequence of surface patches. The order of the elements is significant and shall be preserved when processing the array.
Diagram
DiagramgeometryPrimitives_xsd.tmp#AbstractSurfacePatchgeometryPrimitives_xsd.tmp#SurfacePatchArrayPropertyTypedeprecatedTypes_xsd.tmp#polygonPatchesdeprecatedTypes_xsd.tmp#trianglePatches
Type gml:SurfacePatchArrayPropertyType
Properties
content complex
Substitution Group
Used by
Complex Types gml:SurfaceType, gml:TinType
Model
Children gml:AbstractSurfacePatch
Instance
<gml:patches xmlns:gml="http://www.opengis.net/gml/3.2">
  <gml:AbstractSurfacePatch>{1,1}</gml:AbstractSurfacePatch>
</gml:patches>
Source
<element name="patches" type="gml:SurfacePatchArrayPropertyType">
  <annotation>
    <documentation>The patches property element contains the sequence of surface patches. The order of the elements is significant and shall be preserved when processing the array.</documentation>
  </annotation>
</element>
Element gml:AbstractSurfacePatch
Namespace http://www.opengis.net/gml/3.2
Annotations
A surface patch defines a homogenuous portion of a surface. 
The AbstractSurfacePatch element is the abstract head of the substituition group for all surface patch elements describing a continuous portion of a surface.
All surface patches shall have an attribute interpolation (declared in the types derived from gml:AbstractSurfacePatchType) specifying the interpolation mechanism used for the patch using gml:SurfaceInterpolationType.
Diagram
DiagramgeometryPrimitives_xsd.tmp#AbstractSurfacePatchTypegeometryPrimitives_xsd.tmp#AbstractParametricCurveSurfacegeometryPrimitives_xsd.tmp#PolygonPatchgeometryPrimitives_xsd.tmp#RectanglegeometryPrimitives_xsd.tmp#Triangle
Type gml:AbstractSurfacePatchType
Properties
content complex
abstract true
Substitution Group
Used by
Source
<element name="AbstractSurfacePatch" type="gml:AbstractSurfacePatchType" abstract="true">
  <annotation>
    <documentation>A surface patch defines a homogenuous portion of a surface. The AbstractSurfacePatch element is the abstract head of the substituition group for all surface patch elements describing a continuous portion of a surface. All surface patches shall have an attribute interpolation (declared in the types derived from gml:AbstractSurfacePatchType) specifying the interpolation mechanism used for the patch using gml:SurfaceInterpolationType.</documentation>
  </annotation>
</element>
Element gml:Surface
Namespace http://www.opengis.net/gml/3.2
Annotations
A Surface is a 2-dimensional primitive and is composed of one or more surface patches as specified in ISO 19107:2003, 6.3.17.1. The surface patches are connected to one another.
patches encapsulates the patches of the surface.
Diagram
DiagramgmlBase_xsd.tmp#iddeprecatedTypes_xsd.tmp#metaDataPropertygmlBase_xsd.tmp#descriptiongmlBase_xsd.tmp#descriptionReferencegmlBase_xsd.tmp#identifiergmlBase_xsd.tmp#namegmlBase_xsd.tmp#StandardObjectPropertiesgmlBase_xsd.tmp#AbstractGMLTypegeometryBasic0d1d_xsd.tmp#SRSReferenceGroupgeometryBasic0d1d_xsd.tmp#AbstractGeometryTypegeometryBasic0d1d_xsd.tmp#AbstractGeometricPrimitiveTypegeometryBasic2d_xsd.tmp#AbstractSurfaceTypegeometryPrimitives_xsd.tmp#patchesgeometryPrimitives_xsd.tmp#SurfaceTypegeometryPrimitives_xsd.tmp#PolyhedralSurfacegeometryPrimitives_xsd.tmp#TriangulatedSurfacegeometryBasic2d_xsd.tmp#AbstractSurface
Type gml:SurfaceType
Type hierarchy
Properties
content complex
Substitution Group
Substitution Group Affiliation
Model
Children gml:description, gml:descriptionReference, gml:identifier, gml:metaDataProperty, gml:name, gml:patches
Instance
<gml:Surface axisLabels="" gml:id="" srsDimension="" srsName="" uomLabels="" xmlns:gml="http://www.opengis.net/gml/3.2">
  <gml:metaDataProperty about="" xlink:actuate="" xlink:arcrole="" xlink:href="" nilReason="" gml:remoteSchema="" xlink:role="" xlink:show="" xlink:title="" xlink:type="simple">{0,unbounded}</gml:metaDataProperty>
  <gml:description xlink:actuate="" xlink:arcrole="" xlink:href="" nilReason="" gml:remoteSchema="" xlink:role="" xlink:show="" xlink:title="" xlink:type="simple">{0,1}</gml:description>
  <gml:descriptionReference xlink:actuate="" xlink:arcrole="" xlink:href="" nilReason="" owns="false" gml:remoteSchema="" xlink:role="" xlink:show="" xlink:title="" xlink:type="simple">{0,1}</gml:descriptionReference>
  <gml:identifier codeSpace="">{0,1}</gml:identifier>
  <gml:name codeSpace="">{0,unbounded}</gml:name>
  <gml:patches>{1,1}</gml:patches>
</gml:Surface>
Attributes
QName Type Use Annotation
axisLabels gml:NCNameList optional
gml:id ID optional
The attribute gml:id supports provision of a handle for the XML element representing a GML Object. Its use is mandatory for all GML objects. It is of XML type ID, so is constrained to be unique in the XML document within which it occurs.
srsDimension positiveInteger optional
srsName anyURI optional
uomLabels gml:NCNameList optional
Source
<element name="Surface" type="gml:SurfaceType" substitutionGroup="gml:AbstractSurface">
  <annotation>
    <documentation>A Surface is a 2-dimensional primitive and is composed of one or more surface patches as specified in ISO 19107:2003, 6.3.17.1. The surface patches are connected to one another. patches encapsulates the patches of the surface.</documentation>
  </annotation>
</element>
Element gml:baseSurface
Namespace http://www.opengis.net/gml/3.2
Annotations
The property baseSurface references or contains the base surface. The property baseSurface either references the base surface via the XLink-attributes or contains the surface element. A surface element is any element which is substitutable for gml:AbstractSurface. The base surface has positive orientation.
Diagram
DiagramgmlBase_xsd.tmp#AssociationAttributeGroupgmlBase_xsd.tmp#OwnershipAttributeGroupgeometryBasic2d_xsd.tmp#AbstractSurfacegeometryBasic2d_xsd.tmp#SurfacePropertyType
Type gml:SurfacePropertyType
Properties
content complex
Used by
Model
Children gml:AbstractSurface
Instance
<gml:baseSurface xlink:actuate="" xlink:arcrole="" xlink:href="" nilReason="" owns="false" gml:remoteSchema="" xlink:role="" xlink:show="" xlink:title="" xlink:type="simple" xmlns:gml="http://www.opengis.net/gml/3.2">
  <gml:AbstractSurface axisLabels="" gml:id="" srsDimension="" srsName="" uomLabels="">{1,1}</gml:AbstractSurface>
</gml:baseSurface>
Attributes
QName Type Fixed Default Use
gml:remoteSchema anyURI optional
nilReason gml:NilReasonType optional
owns boolean false optional
xlink:actuate xlink:actuateType optional
xlink:arcrole xlink:arcroleType optional
xlink:href xlink:hrefType optional
xlink:role xlink:roleType optional
xlink:show xlink:showType optional
xlink:title xlink:titleAttrType optional
xlink:type xlink:typeType simple optional
Source
<element name="baseSurface" type="gml:SurfacePropertyType">
  <annotation>
    <documentation>The property baseSurface references or contains the base surface. The property baseSurface either references the base surface via the XLink-attributes or contains the surface element. A surface element is any element which is substitutable for gml:AbstractSurface. The base surface has positive orientation.</documentation>
  </annotation>
</element>
Element gml:OrientableSurface
Namespace http://www.opengis.net/gml/3.2
Annotations
OrientableSurface consists of a surface and an orientation. If the orientation is "+", then the OrientableSurface is identical to the baseSurface. If the orientation is "-", then the OrientableSurface is a reference to a gml:AbstractSurface with an up-normal that reverses the direction for this OrientableSurface, the sense of "the top of the surface".
Diagram
DiagramgmlBase_xsd.tmp#iddeprecatedTypes_xsd.tmp#metaDataPropertygmlBase_xsd.tmp#descriptiongmlBase_xsd.tmp#descriptionReferencegmlBase_xsd.tmp#identifiergmlBase_xsd.tmp#namegmlBase_xsd.tmp#StandardObjectPropertiesgmlBase_xsd.tmp#AbstractGMLTypegeometryBasic0d1d_xsd.tmp#SRSReferenceGroupgeometryBasic0d1d_xsd.tmp#AbstractGeometryTypegeometryBasic0d1d_xsd.tmp#AbstractGeometricPrimitiveTypegeometryBasic2d_xsd.tmp#AbstractSurfaceTypegeometryPrimitives_xsd.tmp#OrientableSurfaceType_orientationgeometryPrimitives_xsd.tmp#baseSurfacegeometryPrimitives_xsd.tmp#OrientableSurfaceTypegeometryBasic2d_xsd.tmp#AbstractSurface
Type gml:OrientableSurfaceType
Type hierarchy
Properties
content complex
Substitution Group Affiliation
Model
Children gml:baseSurface, gml:description, gml:descriptionReference, gml:identifier, gml:metaDataProperty, gml:name
Instance
<gml:OrientableSurface axisLabels="" gml:id="" orientation="+" srsDimension="" srsName="" uomLabels="" xmlns:gml="http://www.opengis.net/gml/3.2">
  <gml:metaDataProperty about="" xlink:actuate="" xlink:arcrole="" xlink:href="" nilReason="" gml:remoteSchema="" xlink:role="" xlink:show="" xlink:title="" xlink:type="simple">{0,unbounded}</gml:metaDataProperty>
  <gml:description xlink:actuate="" xlink:arcrole="" xlink:href="" nilReason="" gml:remoteSchema="" xlink:role="" xlink:show="" xlink:title="" xlink:type="simple">{0,1}</gml:description>
  <gml:descriptionReference xlink:actuate="" xlink:arcrole="" xlink:href="" nilReason="" owns="false" gml:remoteSchema="" xlink:role="" xlink:show="" xlink:title="" xlink:type="simple">{0,1}</gml:descriptionReference>
  <gml:identifier codeSpace="">{0,1}</gml:identifier>
  <gml:name codeSpace="">{0,unbounded}</gml:name>
  <gml:baseSurface xlink:actuate="" xlink:arcrole="" xlink:href="" nilReason="" owns="false" gml:remoteSchema="" xlink:role="" xlink:show="" xlink:title="" xlink:type="simple">{1,1}</gml:baseSurface>
</gml:OrientableSurface>
Attributes
QName Type Default Use Annotation
axisLabels gml:NCNameList optional
gml:id ID optional
The attribute gml:id supports provision of a handle for the XML element representing a GML Object. Its use is mandatory for all GML objects. It is of XML type ID, so is constrained to be unique in the XML document within which it occurs.
orientation gml:SignType + optional
srsDimension positiveInteger optional
srsName anyURI optional
uomLabels gml:NCNameList optional
Source
<element name="OrientableSurface" type="gml:OrientableSurfaceType" substitutionGroup="gml:AbstractSurface">
  <annotation>
    <documentation>OrientableSurface consists of a surface and an orientation. If the orientation is "+", then the OrientableSurface is identical to the baseSurface. If the orientation is "-", then the OrientableSurface is a reference to a gml:AbstractSurface with an up-normal that reverses the direction for this OrientableSurface, the sense of "the top of the surface".</documentation>
  </annotation>
</element>
Element gml:PolygonPatch
Namespace http://www.opengis.net/gml/3.2
Annotations
A gml:PolygonPatch is a surface patch that is defined by a set of boundary curves and an underlying surface to which these curves adhere. The curves shall be coplanar and the polygon uses planar interpolation in its interior. 
interpolation is fixed to "planar", i.e. an interpolation shall return points on a single plane. The boundary of the patch shall be contained within that plane.
Diagram
DiagramgeometryPrimitives_xsd.tmp#AbstractSurfacePatchTypegeometryPrimitives_xsd.tmp#PolygonPatchType_interpolationgeometryBasic2d_xsd.tmp#exteriorgeometryBasic2d_xsd.tmp#interiorgeometryPrimitives_xsd.tmp#PolygonPatchTypegeometryPrimitives_xsd.tmp#AbstractSurfacePatch
Type gml:PolygonPatchType
Type hierarchy
Properties
content complex
Substitution Group Affiliation
Model
Children gml:exterior, gml:interior
Instance
<gml:PolygonPatch interpolation="planar" xmlns:gml="http://www.opengis.net/gml/3.2">
  <gml:exterior>{0,1}</gml:exterior>
  <gml:interior>{0,unbounded}</gml:interior>
</gml:PolygonPatch>
Attributes
QName Type Fixed Use
interpolation gml:SurfaceInterpolationType planar optional
Source
<element name="PolygonPatch" type="gml:PolygonPatchType" substitutionGroup="gml:AbstractSurfacePatch">
  <annotation>
    <documentation>A gml:PolygonPatch is a surface patch that is defined by a set of boundary curves and an underlying surface to which these curves adhere. The curves shall be coplanar and the polygon uses planar interpolation in its interior. interpolation is fixed to "planar", i.e. an interpolation shall return points on a single plane. The boundary of the patch shall be contained within that plane.</documentation>
  </annotation>
</element>
Element gml:Triangle
Namespace http://www.opengis.net/gml/3.2
Annotations
gml:Triangle represents a triangle as a surface patch with an outer boundary consisting of a linear ring. Note that this is a polygon (subtype) with no inner boundaries. The number of points in the linear ring shall be four.
The ring (element exterior) shall be a gml:LinearRing and shall form a triangle, the first and the last position shall be coincident.
interpolation is fixed to "planar", i.e. an interpolation shall return points on a single plane. The boundary of the patch shall be contained within that plane.
Diagram
DiagramgeometryPrimitives_xsd.tmp#AbstractSurfacePatchTypegeometryPrimitives_xsd.tmp#TriangleType_interpolationgeometryBasic2d_xsd.tmp#exteriorgeometryPrimitives_xsd.tmp#TriangleTypegeometryPrimitives_xsd.tmp#AbstractSurfacePatch
Type gml:TriangleType
Type hierarchy
Properties
content complex
Substitution Group Affiliation
Model
Children gml:exterior
Instance
<gml:Triangle interpolation="planar" xmlns:gml="http://www.opengis.net/gml/3.2">
  <gml:exterior>{1,1}</gml:exterior>
</gml:Triangle>
Attributes
QName Type Fixed Use
interpolation gml:SurfaceInterpolationType planar optional
Source
<element name="Triangle" type="gml:TriangleType" substitutionGroup="gml:AbstractSurfacePatch">
  <annotation>
    <documentation>gml:Triangle represents a triangle as a surface patch with an outer boundary consisting of a linear ring. Note that this is a polygon (subtype) with no inner boundaries. The number of points in the linear ring shall be four. The ring (element exterior) shall be a gml:LinearRing and shall form a triangle, the first and the last position shall be coincident. interpolation is fixed to "planar", i.e. an interpolation shall return points on a single plane. The boundary of the patch shall be contained within that plane.</documentation>
  </annotation>
</element>
Element gml:Rectangle
Namespace http://www.opengis.net/gml/3.2
Annotations
gml:Rectangle represents a rectangle as a surface patch with an outer boundary consisting of a linear ring. Note that this is a polygon (subtype) with no inner boundaries. The number of points in the linear ring shall be five.
The ring (element exterior) shall be a gml:LinearRing and shall form a rectangle; the first and the last position shall be coincident.
interpolation is fixed to "planar", i.e. an interpolation shall return points on a single plane. The boundary of the patch shall be contained within that plane.
Diagram
DiagramgeometryPrimitives_xsd.tmp#AbstractSurfacePatchTypegeometryPrimitives_xsd.tmp#RectangleType_interpolationgeometryBasic2d_xsd.tmp#exteriorgeometryPrimitives_xsd.tmp#RectangleTypegeometryPrimitives_xsd.tmp#AbstractSurfacePatch
Type gml:RectangleType
Type hierarchy
Properties
content complex
Substitution Group Affiliation
Model
Children gml:exterior
Instance
<gml:Rectangle interpolation="planar" xmlns:gml="http://www.opengis.net/gml/3.2">
  <gml:exterior>{1,1}</gml:exterior>
</gml:Rectangle>
Attributes
QName Type Fixed Use
interpolation gml:SurfaceInterpolationType planar optional
Source
<element name="Rectangle" type="gml:RectangleType" substitutionGroup="gml:AbstractSurfacePatch">
  <annotation>
    <documentation>gml:Rectangle represents a rectangle as a surface patch with an outer boundary consisting of a linear ring. Note that this is a polygon (subtype) with no inner boundaries. The number of points in the linear ring shall be five. The ring (element exterior) shall be a gml:LinearRing and shall form a rectangle; the first and the last position shall be coincident. interpolation is fixed to "planar", i.e. an interpolation shall return points on a single plane. The boundary of the patch shall be contained within that plane.</documentation>
  </annotation>
</element>
Element gml:Ring
Namespace http://www.opengis.net/gml/3.2
Annotations
A ring is used to represent a single connected component of a surface boundary as specified in ISO 19107:2003, 6.3.6.
Every gml:curveMember references or contains one curve, i.e. any element which is substitutable for gml:AbstractCurve. In the context of a ring, the curves describe the boundary of the surface. The sequence of curves shall be contiguous and connected in a cycle.
If provided, the aggregationType attribute shall have the value "sequence".
Diagram
DiagramgmlBase_xsd.tmp#iddeprecatedTypes_xsd.tmp#metaDataPropertygmlBase_xsd.tmp#descriptiongmlBase_xsd.tmp#descriptionReferencegmlBase_xsd.tmp#identifiergmlBase_xsd.tmp#namegmlBase_xsd.tmp#StandardObjectPropertiesgmlBase_xsd.tmp#AbstractGMLTypegeometryBasic0d1d_xsd.tmp#SRSReferenceGroupgeometryBasic0d1d_xsd.tmp#AbstractGeometryTypegeometryBasic0d1d_xsd.tmp#AbstractGeometricPrimitiveTypegeometryBasic0d1d_xsd.tmp#AbstractCurveTypegeometryBasic2d_xsd.tmp#AbstractRingTypegmlBase_xsd.tmp#AggregationAttributeGroupgeometryPrimitives_xsd.tmp#curveMembergeometryPrimitives_xsd.tmp#RingTypegeometryBasic2d_xsd.tmp#AbstractRing
Type gml:RingType
Type hierarchy
Properties
content complex
Substitution Group Affiliation
Used by
Complex Type gml:RingPropertyType
Model
Children gml:curveMember, gml:description, gml:descriptionReference, gml:identifier, gml:metaDataProperty, gml:name
Instance
<gml:Ring aggregationType="" axisLabels="" gml:id="" srsDimension="" srsName="" uomLabels="" xmlns:gml="http://www.opengis.net/gml/3.2">
  <gml:metaDataProperty about="" xlink:actuate="" xlink:arcrole="" xlink:href="" nilReason="" gml:remoteSchema="" xlink:role="" xlink:show="" xlink:title="" xlink:type="simple">{0,unbounded}</gml:metaDataProperty>
  <gml:description xlink:actuate="" xlink:arcrole="" xlink:href="" nilReason="" gml:remoteSchema="" xlink:role="" xlink:show="" xlink:title="" xlink:type="simple">{0,1}</gml:description>
  <gml:descriptionReference xlink:actuate="" xlink:arcrole="" xlink:href="" nilReason="" owns="false" gml:remoteSchema="" xlink:role="" xlink:show="" xlink:title="" xlink:type="simple">{0,1}</gml:descriptionReference>
  <gml:identifier codeSpace="">{0,1}</gml:identifier>
  <gml:name codeSpace="">{0,unbounded}</gml:name>
  <gml:curveMember xlink:actuate="" xlink:arcrole="" xlink:href="" nilReason="" owns="false" gml:remoteSchema="" xlink:role="" xlink:show="" xlink:title="" xlink:type="simple">{1,unbounded}</gml:curveMember>
</gml:Ring>
Attributes
QName Type Use Annotation
aggregationType gml:AggregationType optional
axisLabels gml:NCNameList optional
gml:id ID optional
The attribute gml:id supports provision of a handle for the XML element representing a GML Object. Its use is mandatory for all GML objects. It is of XML type ID, so is constrained to be unique in the XML document within which it occurs.
srsDimension positiveInteger optional
srsName anyURI optional
uomLabels gml:NCNameList optional
Source
<element name="Ring" type="gml:RingType" substitutionGroup="gml:AbstractRing">
  <annotation>
    <documentation>A ring is used to represent a single connected component of a surface boundary as specified in ISO 19107:2003, 6.3.6. Every gml:curveMember references or contains one curve, i.e. any element which is substitutable for gml:AbstractCurve. In the context of a ring, the curves describe the boundary of the surface. The sequence of curves shall be contiguous and connected in a cycle. If provided, the aggregationType attribute shall have the value "sequence".</documentation>
  </annotation>
</element>
Element gml:PointGrid / gml:rows
Namespace http://www.opengis.net/gml/3.2
Diagram
DiagramgeometryPrimitives_xsd.tmp#PointGrid_PointGrid_rows_Row
Properties
content complex
Model
Children gml:Row
Instance
<gml:rows xmlns:gml="http://www.opengis.net/gml/3.2">
  <gml:Row>{1,unbounded}</gml:Row>
</gml:rows>
Source
<element name="rows">
  <complexType>
    <sequence>
      <element name="Row" maxOccurs="unbounded">
        <complexType>
          <group ref="gml:geometricPositionListGroup"/>
        </complexType>
      </element>
    </sequence>
  </complexType>
</element>
Element gml:PointGrid / gml:rows / gml:Row
Namespace http://www.opengis.net/gml/3.2
Diagram
DiagramgeometryBasic0d1d_xsd.tmp#posListgeometryBasic0d1d_xsd.tmp#posgeometryBasic0d1d_xsd.tmp#pointPropertygeometryBasic0d1d_xsd.tmp#geometricPositionGroupgeometryBasic0d1d_xsd.tmp#geometricPositionListGroup
Properties
content complex
maxOccurs unbounded
Model
Children gml:pointProperty, gml:pos, gml:posList
Instance
<gml:Row xmlns:gml="http://www.opengis.net/gml/3.2">
  <gml:posList axisLabels="" count="" srsDimension="" srsName="" uomLabels="">{1,1}</gml:posList>
  <gml:pos axisLabels="" srsDimension="" srsName="" uomLabels="">{1,1}</gml:pos>
  <gml:pointProperty xlink:actuate="" xlink:arcrole="" xlink:href="" nilReason="" owns="false" gml:remoteSchema="" xlink:role="" xlink:show="" xlink:title="" xlink:type="simple">{1,1}</gml:pointProperty>
</gml:Row>
Source
<element name="Row" maxOccurs="unbounded">
  <complexType>
    <group ref="gml:geometricPositionListGroup"/>
  </complexType>
</element>
Element gml:AbstractParametricCurveSurface
Namespace http://www.opengis.net/gml/3.2
Annotations
The element provides a substitution group head for the surface patches based on parametric curves. All properties are specified in the derived subtypes. All derived subtypes shall conform to the constraints specified in ISO 19107:2003, 6.4.40.
If provided, the aggregationType attribute shall have the value "set".
Diagram
DiagramgeometryPrimitives_xsd.tmp#AbstractSurfacePatchTypegmlBase_xsd.tmp#AggregationAttributeGroupgeometryPrimitives_xsd.tmp#AbstractParametricCurveSurfaceTypegeometryPrimitives_xsd.tmp#AbstractGriddedSurfacegeometryPrimitives_xsd.tmp#AbstractSurfacePatch
Type gml:AbstractParametricCurveSurfaceType
Type hierarchy
Properties
content complex
abstract true
Substitution Group
Substitution Group Affiliation
Attributes
QName Type Use
aggregationType gml:AggregationType optional
Source
<element name="AbstractParametricCurveSurface" type="gml:AbstractParametricCurveSurfaceType" abstract="true" substitutionGroup="gml:AbstractSurfacePatch">
  <annotation>
    <documentation>The element provides a substitution group head for the surface patches based on parametric curves. All properties are specified in the derived subtypes. All derived subtypes shall conform to the constraints specified in ISO 19107:2003, 6.4.40. If provided, the aggregationType attribute shall have the value "set".</documentation>
  </annotation>
</element>
Element gml:AbstractGriddedSurface
Namespace http://www.opengis.net/gml/3.2
Annotations
if provided, rows gives the number of rows, columns the number of columns in the parameter grid. The parameter grid is represented by an instance of the gml:PointGrid group.
The element provides a substitution group head for the surface patches based on a grid. All derived subtypes shall conform to the constraints specified in ISO 19107:2003, 6.4.41.
Diagram
DiagramgeometryPrimitives_xsd.tmp#AbstractSurfacePatchTypegmlBase_xsd.tmp#AggregationAttributeGroupgeometryPrimitives_xsd.tmp#AbstractParametricCurveSurfaceTypegeometryPrimitives_xsd.tmp#AbstractGriddedSurfaceType_rowsgeometryPrimitives_xsd.tmp#AbstractGriddedSurfaceType_columnsgeometryPrimitives_xsd.tmp#PointGrid_rowsgeometryPrimitives_xsd.tmp#PointGridgeometryPrimitives_xsd.tmp#AbstractGriddedSurfaceTypegeometryPrimitives_xsd.tmp#ConegeometryPrimitives_xsd.tmp#CylindergeometryPrimitives_xsd.tmp#SpheregeometryPrimitives_xsd.tmp#AbstractParametricCurveSurface
Type gml:AbstractGriddedSurfaceType
Type hierarchy
Properties
content complex
abstract true
Substitution Group
Substitution Group Affiliation
Model
Children gml:rows
Instance
<gml:AbstractGriddedSurface aggregationType="" columns="" rows="" xmlns:gml="http://www.opengis.net/gml/3.2">
  <gml:rows>{1,1}</gml:rows>
</gml:AbstractGriddedSurface>
Attributes
QName Type Use
aggregationType gml:AggregationType optional
columns integer optional
rows integer optional
Source
<element name="AbstractGriddedSurface" type="gml:AbstractGriddedSurfaceType" abstract="true" substitutionGroup="gml:AbstractParametricCurveSurface">
  <annotation>
    <documentation>if provided, rows gives the number of rows, columns the number of columns in the parameter grid. The parameter grid is represented by an instance of the gml:PointGrid group. The element provides a substitution group head for the surface patches based on a grid. All derived subtypes shall conform to the constraints specified in ISO 19107:2003, 6.4.41.</documentation>
  </annotation>
</element>
Element gml:Cone
Namespace http://www.opengis.net/gml/3.2
Diagram
DiagramgeometryPrimitives_xsd.tmp#AbstractSurfacePatchTypegmlBase_xsd.tmp#AggregationAttributeGroupgeometryPrimitives_xsd.tmp#AbstractParametricCurveSurfaceTypegeometryPrimitives_xsd.tmp#AbstractGriddedSurfaceType_rowsgeometryPrimitives_xsd.tmp#AbstractGriddedSurfaceType_columnsgeometryPrimitives_xsd.tmp#PointGrid_rowsgeometryPrimitives_xsd.tmp#PointGridgeometryPrimitives_xsd.tmp#AbstractGriddedSurfaceTypegeometryPrimitives_xsd.tmp#ConeType_horizontalCurveTypegeometryPrimitives_xsd.tmp#ConeType_verticalCurveTypegeometryPrimitives_xsd.tmp#ConeTypegeometryPrimitives_xsd.tmp#AbstractGriddedSurface
Type gml:ConeType
Type hierarchy
Properties
content complex
Substitution Group Affiliation
Model
Children gml:rows
Instance
<gml:Cone aggregationType="" columns="" horizontalCurveType="circularArc3Points" rows="" verticalCurveType="linear" xmlns:gml="http://www.opengis.net/gml/3.2">
  <gml:rows>{1,1}</gml:rows>
</gml:Cone>
Attributes
QName Type Fixed Use
aggregationType gml:AggregationType optional
columns integer optional
horizontalCurveType gml:CurveInterpolationType circularArc3Points optional
rows integer optional
verticalCurveType gml:CurveInterpolationType linear optional
Source
<element name="Cone" type="gml:ConeType" substitutionGroup="gml:AbstractGriddedSurface"/>
Element gml:Cylinder
Namespace http://www.opengis.net/gml/3.2
Diagram
DiagramgeometryPrimitives_xsd.tmp#AbstractSurfacePatchTypegmlBase_xsd.tmp#AggregationAttributeGroupgeometryPrimitives_xsd.tmp#AbstractParametricCurveSurfaceTypegeometryPrimitives_xsd.tmp#AbstractGriddedSurfaceType_rowsgeometryPrimitives_xsd.tmp#AbstractGriddedSurfaceType_columnsgeometryPrimitives_xsd.tmp#PointGrid_rowsgeometryPrimitives_xsd.tmp#PointGridgeometryPrimitives_xsd.tmp#AbstractGriddedSurfaceTypegeometryPrimitives_xsd.tmp#CylinderType_horizontalCurveTypegeometryPrimitives_xsd.tmp#CylinderType_verticalCurveTypegeometryPrimitives_xsd.tmp#CylinderTypegeometryPrimitives_xsd.tmp#AbstractGriddedSurface
Type gml:CylinderType
Type hierarchy
Properties
content complex
Substitution Group Affiliation
Model
Children gml:rows
Instance
<gml:Cylinder aggregationType="" columns="" horizontalCurveType="circularArc3Points" rows="" verticalCurveType="linear" xmlns:gml="http://www.opengis.net/gml/3.2">
  <gml:rows>{1,1}</gml:rows>
</gml:Cylinder>
Attributes
QName Type Fixed Use
aggregationType gml:AggregationType optional
columns integer optional
horizontalCurveType gml:CurveInterpolationType circularArc3Points optional
rows integer optional
verticalCurveType gml:CurveInterpolationType linear optional
Source
<element name="Cylinder" type="gml:CylinderType" substitutionGroup="gml:AbstractGriddedSurface"/>
Element gml:Sphere
Namespace http://www.opengis.net/gml/3.2
Diagram
DiagramgeometryPrimitives_xsd.tmp#AbstractSurfacePatchTypegmlBase_xsd.tmp#AggregationAttributeGroupgeometryPrimitives_xsd.tmp#AbstractParametricCurveSurfaceTypegeometryPrimitives_xsd.tmp#AbstractGriddedSurfaceType_rowsgeometryPrimitives_xsd.tmp#AbstractGriddedSurfaceType_columnsgeometryPrimitives_xsd.tmp#PointGrid_rowsgeometryPrimitives_xsd.tmp#PointGridgeometryPrimitives_xsd.tmp#AbstractGriddedSurfaceTypegeometryPrimitives_xsd.tmp#SphereType_horizontalCurveTypegeometryPrimitives_xsd.tmp#SphereType_verticalCurveTypegeometryPrimitives_xsd.tmp#SphereTypegeometryPrimitives_xsd.tmp#AbstractGriddedSurface
Type gml:SphereType
Type hierarchy
Properties
content complex
Substitution Group Affiliation
Model
Children gml:rows
Instance
<gml:Sphere aggregationType="" columns="" horizontalCurveType="circularArc3Points" rows="" verticalCurveType="circularArc3Points" xmlns:gml="http://www.opengis.net/gml/3.2">
  <gml:rows>{1,1}</gml:rows>
</gml:Sphere>
Attributes
QName Type Fixed Use
aggregationType gml:AggregationType optional
columns integer optional
horizontalCurveType gml:CurveInterpolationType circularArc3Points optional
rows integer optional
verticalCurveType gml:CurveInterpolationType circularArc3Points optional
Source
<element name="Sphere" type="gml:SphereType" substitutionGroup="gml:AbstractGriddedSurface"/>
Element gml:PolyhedralSurface
Namespace http://www.opengis.net/gml/3.2
Annotations
A polyhedral surface is a surface composed of polygon patches connected along their common boundary curves. This differs from the surface type only in the restriction on the types of surface patches acceptable.
polygonPatches encapsulates the polygon patches of the polyhedral surface.
Diagram
DiagramgmlBase_xsd.tmp#iddeprecatedTypes_xsd.tmp#metaDataPropertygmlBase_xsd.tmp#descriptiongmlBase_xsd.tmp#descriptionReferencegmlBase_xsd.tmp#identifiergmlBase_xsd.tmp#namegmlBase_xsd.tmp#StandardObjectPropertiesgmlBase_xsd.tmp#AbstractGMLTypegeometryBasic0d1d_xsd.tmp#SRSReferenceGroupgeometryBasic0d1d_xsd.tmp#AbstractGeometryTypegeometryBasic0d1d_xsd.tmp#AbstractGeometricPrimitiveTypegeometryBasic2d_xsd.tmp#AbstractSurfaceTypegeometryPrimitives_xsd.tmp#patchesgeometryPrimitives_xsd.tmp#SurfaceTypegeometryPrimitives_xsd.tmp#Surface
Type gml:SurfaceType
Type hierarchy
Properties
content complex
Substitution Group Affiliation
Model
Children gml:description, gml:descriptionReference, gml:identifier, gml:metaDataProperty, gml:name, gml:patches
Instance
<gml:PolyhedralSurface axisLabels="" gml:id="" srsDimension="" srsName="" uomLabels="" xmlns:gml="http://www.opengis.net/gml/3.2">
  <gml:metaDataProperty about="" xlink:actuate="" xlink:arcrole="" xlink:href="" nilReason="" gml:remoteSchema="" xlink:role="" xlink:show="" xlink:title="" xlink:type="simple">{0,unbounded}</gml:metaDataProperty>
  <gml:description xlink:actuate="" xlink:arcrole="" xlink:href="" nilReason="" gml:remoteSchema="" xlink:role="" xlink:show="" xlink:title="" xlink:type="simple">{0,1}</gml:description>
  <gml:descriptionReference xlink:actuate="" xlink:arcrole="" xlink:href="" nilReason="" owns="false" gml:remoteSchema="" xlink:role="" xlink:show="" xlink:title="" xlink:type="simple">{0,1}</gml:descriptionReference>
  <gml:identifier codeSpace="">{0,1}</gml:identifier>
  <gml:name codeSpace="">{0,unbounded}</gml:name>
  <gml:patches>{1,1}</gml:patches>
</gml:PolyhedralSurface>
Attributes
QName Type Use Annotation
axisLabels gml:NCNameList optional
gml:id ID optional
The attribute gml:id supports provision of a handle for the XML element representing a GML Object. Its use is mandatory for all GML objects. It is of XML type ID, so is constrained to be unique in the XML document within which it occurs.
srsDimension positiveInteger optional
srsName anyURI optional
uomLabels gml:NCNameList optional
Source
<element name="PolyhedralSurface" type="gml:SurfaceType" substitutionGroup="gml:Surface">
  <annotation>
    <documentation>A polyhedral surface is a surface composed of polygon patches connected along their common boundary curves. This differs from the surface type only in the restriction on the types of surface patches acceptable. polygonPatches encapsulates the polygon patches of the polyhedral surface.</documentation>
  </annotation>
</element>
Element gml:TriangulatedSurface
Namespace http://www.opengis.net/gml/3.2
Annotations
A triangulated surface is a polyhedral surface that is composed only of triangles. There is no restriction on how the triangulation is derived.
trianglePatches encapsulates the triangles of the triangulated surface.
Diagram
DiagramgmlBase_xsd.tmp#iddeprecatedTypes_xsd.tmp#metaDataPropertygmlBase_xsd.tmp#descriptiongmlBase_xsd.tmp#descriptionReferencegmlBase_xsd.tmp#identifiergmlBase_xsd.tmp#namegmlBase_xsd.tmp#StandardObjectPropertiesgmlBase_xsd.tmp#AbstractGMLTypegeometryBasic0d1d_xsd.tmp#SRSReferenceGroupgeometryBasic0d1d_xsd.tmp#AbstractGeometryTypegeometryBasic0d1d_xsd.tmp#AbstractGeometricPrimitiveTypegeometryBasic2d_xsd.tmp#AbstractSurfaceTypegeometryPrimitives_xsd.tmp#patchesgeometryPrimitives_xsd.tmp#SurfaceTypegeometryPrimitives_xsd.tmp#TingeometryPrimitives_xsd.tmp#Surface
Type gml:SurfaceType
Type hierarchy
Properties
content complex
Substitution Group
Substitution Group Affiliation
Model
Children gml:description, gml:descriptionReference, gml:identifier, gml:metaDataProperty, gml:name, gml:patches
Instance
<gml:TriangulatedSurface axisLabels="" gml:id="" srsDimension="" srsName="" uomLabels="" xmlns:gml="http://www.opengis.net/gml/3.2">
  <gml:metaDataProperty about="" xlink:actuate="" xlink:arcrole="" xlink:href="" nilReason="" gml:remoteSchema="" xlink:role="" xlink:show="" xlink:title="" xlink:type="simple">{0,unbounded}</gml:metaDataProperty>
  <gml:description xlink:actuate="" xlink:arcrole="" xlink:href="" nilReason="" gml:remoteSchema="" xlink:role="" xlink:show="" xlink:title="" xlink:type="simple">{0,1}</gml:description>
  <gml:descriptionReference xlink:actuate="" xlink:arcrole="" xlink:href="" nilReason="" owns="false" gml:remoteSchema="" xlink:role="" xlink:show="" xlink:title="" xlink:type="simple">{0,1}</gml:descriptionReference>
  <gml:identifier codeSpace="">{0,1}</gml:identifier>
  <gml:name codeSpace="">{0,unbounded}</gml:name>
  <gml:patches>{1,1}</gml:patches>
</gml:TriangulatedSurface>
Attributes
QName Type Use Annotation
axisLabels gml:NCNameList optional
gml:id ID optional
The attribute gml:id supports provision of a handle for the XML element representing a GML Object. Its use is mandatory for all GML objects. It is of XML type ID, so is constrained to be unique in the XML document within which it occurs.
srsDimension positiveInteger optional
srsName anyURI optional
uomLabels gml:NCNameList optional
Source
<element name="TriangulatedSurface" type="gml:SurfaceType" substitutionGroup="gml:Surface">
  <annotation>
    <documentation>A triangulated surface is a polyhedral surface that is composed only of triangles. There is no restriction on how the triangulation is derived. trianglePatches encapsulates the triangles of the triangulated surface.</documentation>
  </annotation>
</element>
Element gml:TinType / gml:stopLines
Namespace http://www.opengis.net/gml/3.2
Diagram
DiagramgeometryPrimitives_xsd.tmp#LineStringSegmentgeometryPrimitives_xsd.tmp#LineStringSegmentArrayPropertyType
Type gml:LineStringSegmentArrayPropertyType
Properties
content complex
minOccurs 0
maxOccurs unbounded
Model
Children gml:LineStringSegment
Instance
<gml:stopLines xmlns:gml="http://www.opengis.net/gml/3.2">
  <gml:LineStringSegment interpolation="linear" numDerivativeInterior="0" numDerivativesAtEnd="0" numDerivativesAtStart="0">{1,1}</gml:LineStringSegment>
</gml:stopLines>
Source
<element name="stopLines" type="gml:LineStringSegmentArrayPropertyType" minOccurs="0" maxOccurs="unbounded"/>
Element gml:TinType / gml:breakLines
Namespace http://www.opengis.net/gml/3.2
Diagram
DiagramgeometryPrimitives_xsd.tmp#LineStringSegmentgeometryPrimitives_xsd.tmp#LineStringSegmentArrayPropertyType
Type gml:LineStringSegmentArrayPropertyType
Properties
content complex
minOccurs 0
maxOccurs unbounded
Model
Children gml:LineStringSegment
Instance
<gml:breakLines xmlns:gml="http://www.opengis.net/gml/3.2">
  <gml:LineStringSegment interpolation="linear" numDerivativeInterior="0" numDerivativesAtEnd="0" numDerivativesAtStart="0">{1,1}</gml:LineStringSegment>
</gml:breakLines>
Source
<element name="breakLines" type="gml:LineStringSegmentArrayPropertyType" minOccurs="0" maxOccurs="unbounded"/>
Element gml:TinType / gml:maxLength
Namespace http://www.opengis.net/gml/3.2
Diagram
DiagrambasicTypes_xsd.tmp#MeasureType_uombasicTypes_xsd.tmp#MeasureTypemeasures_xsd.tmp#LengthType
Type gml:LengthType
Type hierarchy
Properties
content complex
Attributes
QName Type Use
uom gml:UomIdentifier required
Source
<element name="maxLength" type="gml:LengthType"/>
Element gml:TinType / gml:controlPoint
Namespace http://www.opengis.net/gml/3.2
Diagram
DiagramgeometryBasic0d1d_xsd.tmp#posListgeometryBasic0d1d_xsd.tmp#posgeometryBasic0d1d_xsd.tmp#pointPropertygeometryBasic0d1d_xsd.tmp#geometricPositionGroup
Properties
content complex
Model
Children gml:pointProperty, gml:pos, gml:posList
Instance
<gml:controlPoint xmlns:gml="http://www.opengis.net/gml/3.2">
  <gml:posList axisLabels="" count="" srsDimension="" srsName="" uomLabels="">{1,1}</gml:posList>
  <gml:pos axisLabels="" srsDimension="" srsName="" uomLabels="">{1,1}</gml:pos>
  <gml:pointProperty xlink:actuate="" xlink:arcrole="" xlink:href="" nilReason="" owns="false" gml:remoteSchema="" xlink:role="" xlink:show="" xlink:title="" xlink:type="simple">{1,1}</gml:pointProperty>
</gml:controlPoint>
Source
<element name="controlPoint">
  <complexType>
    <choice>
      <element ref="gml:posList"/>
      <group ref="gml:geometricPositionGroup" minOccurs="3" maxOccurs="unbounded"/>
    </choice>
  </complexType>
</element>
Element gml:Tin
Namespace http://www.opengis.net/gml/3.2
Annotations
A tin is a triangulated surface that uses the Delauny algorithm or a similar algorithm complemented with consideration of stoplines (stopLines), breaklines (breakLines), and maximum length of triangle sides (maxLength). controlPoint shall contain a set of the positions (three or more) used as posts for this TIN (corners of the triangles in the TIN). See ISO 19107:2003, 6.4.39 for details.
Diagram
DiagramgmlBase_xsd.tmp#iddeprecatedTypes_xsd.tmp#metaDataPropertygmlBase_xsd.tmp#descriptiongmlBase_xsd.tmp#descriptionReferencegmlBase_xsd.tmp#identifiergmlBase_xsd.tmp#namegmlBase_xsd.tmp#StandardObjectPropertiesgmlBase_xsd.tmp#AbstractGMLTypegeometryBasic0d1d_xsd.tmp#SRSReferenceGroupgeometryBasic0d1d_xsd.tmp#AbstractGeometryTypegeometryBasic0d1d_xsd.tmp#AbstractGeometricPrimitiveTypegeometryBasic2d_xsd.tmp#AbstractSurfaceTypegeometryPrimitives_xsd.tmp#patchesgeometryPrimitives_xsd.tmp#SurfaceTypegeometryPrimitives_xsd.tmp#TinType_stopLinesgeometryPrimitives_xsd.tmp#TinType_breakLinesgeometryPrimitives_xsd.tmp#TinType_maxLengthgeometryPrimitives_xsd.tmp#TinType_controlPointgeometryPrimitives_xsd.tmp#TinTypegeometryPrimitives_xsd.tmp#TriangulatedSurface
Type gml:TinType
Type hierarchy
Properties
content complex
Substitution Group Affiliation
Model
Children gml:breakLines, gml:controlPoint, gml:description, gml:descriptionReference, gml:identifier, gml:maxLength, gml:metaDataProperty, gml:name, gml:patches, gml:stopLines
Instance
<gml:Tin axisLabels="" gml:id="" srsDimension="" srsName="" uomLabels="" xmlns:gml="http://www.opengis.net/gml/3.2">
  <gml:metaDataProperty about="" xlink:actuate="" xlink:arcrole="" xlink:href="" nilReason="" gml:remoteSchema="" xlink:role="" xlink:show="" xlink:title="" xlink:type="simple">{0,unbounded}</gml:metaDataProperty>
  <gml:description xlink:actuate="" xlink:arcrole="" xlink:href="" nilReason="" gml:remoteSchema="" xlink:role="" xlink:show="" xlink:title="" xlink:type="simple">{0,1}</gml:description>
  <gml:descriptionReference xlink:actuate="" xlink:arcrole="" xlink:href="" nilReason="" owns="false" gml:remoteSchema="" xlink:role="" xlink:show="" xlink:title="" xlink:type="simple">{0,1}</gml:descriptionReference>
  <gml:identifier codeSpace="">{0,1}</gml:identifier>
  <gml:name codeSpace="">{0,unbounded}</gml:name>
  <gml:patches>{1,1}</gml:patches>
  <gml:stopLines>{0,unbounded}</gml:stopLines>
  <gml:breakLines>{0,unbounded}</gml:breakLines>
  <gml:maxLength uom="">{1,1}</gml:maxLength>
  <gml:controlPoint>{1,1}</gml:controlPoint>
</gml:Tin>
Attributes
QName Type Use Annotation
axisLabels gml:NCNameList optional
gml:id ID optional
The attribute gml:id supports provision of a handle for the XML element representing a GML Object. Its use is mandatory for all GML objects. It is of XML type ID, so is constrained to be unique in the XML document within which it occurs.
srsDimension positiveInteger optional
srsName anyURI optional
uomLabels gml:NCNameList optional
Source
<element name="Tin" type="gml:TinType" substitutionGroup="gml:TriangulatedSurface">
  <annotation>
    <documentation>A tin is a triangulated surface that uses the Delauny algorithm or a similar algorithm complemented with consideration of stoplines (stopLines), breaklines (breakLines), and maximum length of triangle sides (maxLength). controlPoint shall contain a set of the positions (three or more) used as posts for this TIN (corners of the triangles in the TIN). See ISO 19107:2003, 6.4.39 for details.</documentation>
  </annotation>
</element>
Element gml:solidProperty
Namespace http://www.opengis.net/gml/3.2
Annotations
This property element either references a solid via the XLink-attributes or contains the solid element. solidProperty is the predefined property which may be used by GML Application Schemas whenever a GML feature has a property with a value that is substitutable for AbstractSolid.
Diagram
DiagramgmlBase_xsd.tmp#AssociationAttributeGroupgmlBase_xsd.tmp#OwnershipAttributeGroupgeometryPrimitives_xsd.tmp#AbstractSolidgeometryPrimitives_xsd.tmp#SolidPropertyType
Type gml:SolidPropertyType
Properties
content complex
Used by
Complex Type gml:TopoSolidType
Model
Children gml:AbstractSolid
Instance
<gml:solidProperty xlink:actuate="" xlink:arcrole="" xlink:href="" nilReason="" owns="false" gml:remoteSchema="" xlink:role="" xlink:show="" xlink:title="" xlink:type="simple" xmlns:gml="http://www.opengis.net/gml/3.2">
  <gml:AbstractSolid axisLabels="" gml:id="" srsDimension="" srsName="" uomLabels="">{1,1}</gml:AbstractSolid>
</gml:solidProperty>
Attributes
QName Type Fixed Default Use
gml:remoteSchema anyURI optional
nilReason gml:NilReasonType optional
owns boolean false optional
xlink:actuate xlink:actuateType optional
xlink:arcrole xlink:arcroleType optional
xlink:href xlink:hrefType optional
xlink:role xlink:roleType optional
xlink:show xlink:showType optional
xlink:title xlink:titleAttrType optional
xlink:type xlink:typeType simple optional
Source
<element name="solidProperty" type="gml:SolidPropertyType">
  <annotation>
    <documentation>This property element either references a solid via the XLink-attributes or contains the solid element. solidProperty is the predefined property which may be used by GML Application Schemas whenever a GML feature has a property with a value that is substitutable for AbstractSolid.</documentation>
  </annotation>
</element>
Element gml:SolidType / gml:exterior
Namespace http://www.opengis.net/gml/3.2
Diagram
DiagramgeometryPrimitives_xsd.tmp#ShellgeometryPrimitives_xsd.tmp#ShellPropertyType
Type gml:ShellPropertyType
Properties
content complex
minOccurs 0
Model
Children gml:Shell
Instance
<gml:exterior xmlns:gml="http://www.opengis.net/gml/3.2">
  <gml:Shell aggregationType="" axisLabels="" gml:id="" srsDimension="" srsName="" uomLabels="">{1,1}</gml:Shell>
</gml:exterior>
Source
<element name="exterior" type="gml:ShellPropertyType" minOccurs="0"/>
Element gml:Shell
Namespace http://www.opengis.net/gml/3.2
Annotations
A shell is used to represent a single connected component of a solid boundary as specified in ISO 19107:2003, 6.3.8.
Every gml:surfaceMember references or contains one surface, i.e. any element which is substitutable for gml:AbstractSurface. In the context of a shell, the surfaces describe the boundary of the solid. 
If provided, the aggregationType attribute shall have the value "set".
Diagram
DiagramgmlBase_xsd.tmp#iddeprecatedTypes_xsd.tmp#metaDataPropertygmlBase_xsd.tmp#descriptiongmlBase_xsd.tmp#descriptionReferencegmlBase_xsd.tmp#identifiergmlBase_xsd.tmp#namegmlBase_xsd.tmp#StandardObjectPropertiesgmlBase_xsd.tmp#AbstractGMLTypegeometryBasic0d1d_xsd.tmp#SRSReferenceGroupgeometryBasic0d1d_xsd.tmp#AbstractGeometryTypegeometryBasic0d1d_xsd.tmp#AbstractGeometricPrimitiveTypegeometryBasic2d_xsd.tmp#AbstractSurfaceTypegmlBase_xsd.tmp#AggregationAttributeGroupgeometryPrimitives_xsd.tmp#surfaceMembergeometryPrimitives_xsd.tmp#ShellTypegeometryBasic2d_xsd.tmp#AbstractSurface
Type gml:ShellType
Type hierarchy
Properties
content complex
Substitution Group Affiliation
Used by
Complex Type gml:ShellPropertyType
Model
Children gml:description, gml:descriptionReference, gml:identifier, gml:metaDataProperty, gml:name, gml:surfaceMember
Instance
<gml:Shell aggregationType="" axisLabels="" gml:id="" srsDimension="" srsName="" uomLabels="" xmlns:gml="http://www.opengis.net/gml/3.2">
  <gml:metaDataProperty about="" xlink:actuate="" xlink:arcrole="" xlink:href="" nilReason="" gml:remoteSchema="" xlink:role="" xlink:show="" xlink:title="" xlink:type="simple">{0,unbounded}</gml:metaDataProperty>
  <gml:description xlink:actuate="" xlink:arcrole="" xlink:href="" nilReason="" gml:remoteSchema="" xlink:role="" xlink:show="" xlink:title="" xlink:type="simple">{0,1}</gml:description>
  <gml:descriptionReference xlink:actuate="" xlink:arcrole="" xlink:href="" nilReason="" owns="false" gml:remoteSchema="" xlink:role="" xlink:show="" xlink:title="" xlink:type="simple">{0,1}</gml:descriptionReference>
  <gml:identifier codeSpace="">{0,1}</gml:identifier>
  <gml:name codeSpace="">{0,unbounded}</gml:name>
  <gml:surfaceMember xlink:actuate="" xlink:arcrole="" xlink:href="" nilReason="" owns="false" gml:remoteSchema="" xlink:role="" xlink:show="" xlink:title="" xlink:type="simple">{1,unbounded}</gml:surfaceMember>
</gml:Shell>
Attributes
QName Type Use Annotation
aggregationType gml:AggregationType optional
axisLabels gml:NCNameList optional
gml:id ID optional
The attribute gml:id supports provision of a handle for the XML element representing a GML Object. Its use is mandatory for all GML objects. It is of XML type ID, so is constrained to be unique in the XML document within which it occurs.
srsDimension positiveInteger optional
srsName anyURI optional
uomLabels gml:NCNameList optional
Source
<element name="Shell" type="gml:ShellType" substitutionGroup="gml:AbstractSurface">
  <annotation>
    <documentation>A shell is used to represent a single connected component of a solid boundary as specified in ISO 19107:2003, 6.3.8. Every gml:surfaceMember references or contains one surface, i.e. any element which is substitutable for gml:AbstractSurface. In the context of a shell, the surfaces describe the boundary of the solid. If provided, the aggregationType attribute shall have the value "set".</documentation>
  </annotation>
</element>
Element gml:SolidType / gml:interior
Namespace http://www.opengis.net/gml/3.2
Diagram
DiagramgeometryPrimitives_xsd.tmp#ShellgeometryPrimitives_xsd.tmp#ShellPropertyType
Type gml:ShellPropertyType
Properties
content complex
minOccurs 0
maxOccurs unbounded
Model
Children gml:Shell
Instance
<gml:interior xmlns:gml="http://www.opengis.net/gml/3.2">
  <gml:Shell aggregationType="" axisLabels="" gml:id="" srsDimension="" srsName="" uomLabels="">{1,1}</gml:Shell>
</gml:interior>
Source
<element name="interior" type="gml:ShellPropertyType" minOccurs="0" maxOccurs="unbounded"/>
Element gml:Solid
Namespace http://www.opengis.net/gml/3.2
Annotations
A solid is the basis for 3-dimensional geometry. The extent of a solid is defined by the boundary surfaces as specified in ISO 19107:2003, 6.3.18. exterior specifies the outer boundary, interior the inner boundary of the solid.
Diagram
DiagramgmlBase_xsd.tmp#iddeprecatedTypes_xsd.tmp#metaDataPropertygmlBase_xsd.tmp#descriptiongmlBase_xsd.tmp#descriptionReferencegmlBase_xsd.tmp#identifiergmlBase_xsd.tmp#namegmlBase_xsd.tmp#StandardObjectPropertiesgmlBase_xsd.tmp#AbstractGMLTypegeometryBasic0d1d_xsd.tmp#SRSReferenceGroupgeometryBasic0d1d_xsd.tmp#AbstractGeometryTypegeometryBasic0d1d_xsd.tmp#AbstractGeometricPrimitiveTypegeometryPrimitives_xsd.tmp#AbstractSolidTypegeometryPrimitives_xsd.tmp#SolidType_exteriorgeometryPrimitives_xsd.tmp#SolidType_interiorgeometryPrimitives_xsd.tmp#SolidTypegeometryPrimitives_xsd.tmp#AbstractSolid
Type gml:SolidType
Type hierarchy
Properties
content complex
Substitution Group Affiliation
Model
Children gml:description, gml:descriptionReference, gml:exterior, gml:identifier, gml:interior, gml:metaDataProperty, gml:name
Instance
<gml:Solid axisLabels="" gml:id="" srsDimension="" srsName="" uomLabels="" xmlns:gml="http://www.opengis.net/gml/3.2">
  <gml:metaDataProperty about="" xlink:actuate="" xlink:arcrole="" xlink:href="" nilReason="" gml:remoteSchema="" xlink:role="" xlink:show="" xlink:title="" xlink:type="simple">{0,unbounded}</gml:metaDataProperty>
  <gml:description xlink:actuate="" xlink:arcrole="" xlink:href="" nilReason="" gml:remoteSchema="" xlink:role="" xlink:show="" xlink:title="" xlink:type="simple">{0,1}</gml:description>
  <gml:descriptionReference xlink:actuate="" xlink:arcrole="" xlink:href="" nilReason="" owns="false" gml:remoteSchema="" xlink:role="" xlink:show="" xlink:title="" xlink:type="simple">{0,1}</gml:descriptionReference>
  <gml:identifier codeSpace="">{0,1}</gml:identifier>
  <gml:name codeSpace="">{0,unbounded}</gml:name>
  <gml:exterior>{0,1}</gml:exterior>
  <gml:interior>{0,unbounded}</gml:interior>
</gml:Solid>
Attributes
QName Type Use Annotation
axisLabels gml:NCNameList optional
gml:id ID optional
The attribute gml:id supports provision of a handle for the XML element representing a GML Object. Its use is mandatory for all GML objects. It is of XML type ID, so is constrained to be unique in the XML document within which it occurs.
srsDimension positiveInteger optional
srsName anyURI optional
uomLabels gml:NCNameList optional
Source
<element name="Solid" type="gml:SolidType" substitutionGroup="gml:AbstractSolid">
  <annotation>
    <documentation>A solid is the basis for 3-dimensional geometry. The extent of a solid is defined by the boundary surfaces as specified in ISO 19107:2003, 6.3.18. exterior specifies the outer boundary, interior the inner boundary of the solid.</documentation>
  </annotation>
</element>
Complex Type gml:SolidPropertyType
Namespace http://www.opengis.net/gml/3.2
Annotations
A property that has a solid as its value domain may either be an appropriate geometry element encapsulated in an element of this type or an XLink reference to a remote geometry element (where remote includes geometry elements located elsewhere in the same document). Either the reference or the contained element shall be given, but neither both nor none.
Diagram
DiagramgmlBase_xsd.tmp#AssociationAttributeGroupgmlBase_xsd.tmp#OwnershipAttributeGroupgeometryPrimitives_xsd.tmp#AbstractSolid
Used by
Model
Children gml:AbstractSolid
Attributes
QName Type Fixed Default Use
gml:remoteSchema anyURI optional
nilReason gml:NilReasonType optional
owns boolean false optional
xlink:actuate xlink:actuateType optional
xlink:arcrole xlink:arcroleType optional
xlink:href xlink:hrefType optional
xlink:role xlink:roleType optional
xlink:show xlink:showType optional
xlink:title xlink:titleAttrType optional
xlink:type xlink:typeType simple optional
Source
<complexType name="SolidPropertyType">
  <annotation>
    <documentation>A property that has a solid as its value domain may either be an appropriate geometry element encapsulated in an element of this type or an XLink reference to a remote geometry element (where remote includes geometry elements located elsewhere in the same document). Either the reference or the contained element shall be given, but neither both nor none.</documentation>
  </annotation>
  <sequence minOccurs="0">
    <element ref="gml:AbstractSolid"/>
  </sequence>
  <attributeGroup ref="gml:AssociationAttributeGroup"/>
  <attributeGroup ref="gml:OwnershipAttributeGroup"/>
</complexType>
Complex Type gml:AbstractSolidType
Namespace http://www.opengis.net/gml/3.2
Annotations
gml:AbstractSolidType is an abstraction of a solid to support the different levels of complexity. The solid may always be viewed as a geometric primitive, i.e. is contiguous.
Diagram
DiagramgmlBase_xsd.tmp#iddeprecatedTypes_xsd.tmp#metaDataPropertygmlBase_xsd.tmp#descriptiongmlBase_xsd.tmp#descriptionReferencegmlBase_xsd.tmp#identifiergmlBase_xsd.tmp#namegmlBase_xsd.tmp#StandardObjectPropertiesgmlBase_xsd.tmp#AbstractGMLTypegeometryBasic0d1d_xsd.tmp#SRSReferenceGroupgeometryBasic0d1d_xsd.tmp#AbstractGeometryTypegeometryBasic0d1d_xsd.tmp#AbstractGeometricPrimitiveType
Type extension of gml:AbstractGeometricPrimitiveType
Type hierarchy
Used by
Model
Children gml:description, gml:descriptionReference, gml:identifier, gml:metaDataProperty, gml:name
Attributes
QName Type Use Annotation
axisLabels gml:NCNameList optional
gml:id ID optional
The attribute gml:id supports provision of a handle for the XML element representing a GML Object. Its use is mandatory for all GML objects. It is of XML type ID, so is constrained to be unique in the XML document within which it occurs.
srsDimension positiveInteger optional
srsName anyURI optional
uomLabels gml:NCNameList optional
Source
<complexType name="AbstractSolidType">
  <annotation>
    <documentation>gml:AbstractSolidType is an abstraction of a solid to support the different levels of complexity. The solid may always be viewed as a geometric primitive, i.e. is contiguous.</documentation>
  </annotation>
  <complexContent>
    <extension base="gml:AbstractGeometricPrimitiveType"/>
  </complexContent>
</complexType>
Complex Type gml:SolidArrayPropertyType
Namespace http://www.opengis.net/gml/3.2
Annotations
gml:SolidArrayPropertyType is a container for an array of solids. The elements are always contained in the array property, referencing geometry elements or arrays of geometry elements is not supported.
Diagram
DiagramgmlBase_xsd.tmp#OwnershipAttributeGroupgeometryPrimitives_xsd.tmp#AbstractSolid
Used by
Model
Children gml:AbstractSolid
Attributes
QName Type Default Use
owns boolean false optional
Source
<complexType name="SolidArrayPropertyType">
  <annotation>
    <documentation>gml:SolidArrayPropertyType is a container for an array of solids. The elements are always contained in the array property, referencing geometry elements or arrays of geometry elements is not supported.</documentation>
  </annotation>
  <sequence minOccurs="0" maxOccurs="unbounded">
    <element ref="gml:AbstractSolid"/>
  </sequence>
  <attributeGroup ref="gml:OwnershipAttributeGroup"/>
</complexType>
Complex Type gml:CurveType
Namespace http://www.opengis.net/gml/3.2
Diagram
DiagramgmlBase_xsd.tmp#iddeprecatedTypes_xsd.tmp#metaDataPropertygmlBase_xsd.tmp#descriptiongmlBase_xsd.tmp#descriptionReferencegmlBase_xsd.tmp#identifiergmlBase_xsd.tmp#namegmlBase_xsd.tmp#StandardObjectPropertiesgmlBase_xsd.tmp#AbstractGMLTypegeometryBasic0d1d_xsd.tmp#SRSReferenceGroupgeometryBasic0d1d_xsd.tmp#AbstractGeometryTypegeometryBasic0d1d_xsd.tmp#AbstractGeometricPrimitiveTypegeometryBasic0d1d_xsd.tmp#AbstractCurveTypegeometryPrimitives_xsd.tmp#segments
Type extension of gml:AbstractCurveType
Type hierarchy
Used by
Element gml:Curve
Model
Children gml:description, gml:descriptionReference, gml:identifier, gml:metaDataProperty, gml:name, gml:segments
Attributes
QName Type Use Annotation
axisLabels gml:NCNameList optional
gml:id ID optional
The attribute gml:id supports provision of a handle for the XML element representing a GML Object. Its use is mandatory for all GML objects. It is of XML type ID, so is constrained to be unique in the XML document within which it occurs.
srsDimension positiveInteger optional
srsName anyURI optional
uomLabels gml:NCNameList optional
Source
<complexType name="CurveType">
  <complexContent>
    <extension base="gml:AbstractCurveType">
      <sequence>
        <element ref="gml:segments"/>
      </sequence>
    </extension>
  </complexContent>
</complexType>
Complex Type gml:CurveSegmentArrayPropertyType
Namespace http://www.opengis.net/gml/3.2
Annotations
gml:CurveSegmentArrayPropertyType is a container for an array of curve segments.
Diagram
DiagramgeometryPrimitives_xsd.tmp#AbstractCurveSegment
Used by
Element gml:segments
Model
Children gml:AbstractCurveSegment
Source
<complexType name="CurveSegmentArrayPropertyType">
  <annotation>
    <documentation>gml:CurveSegmentArrayPropertyType is a container for an array of curve segments.</documentation>
  </annotation>
  <sequence minOccurs="0" maxOccurs="unbounded">
    <element ref="gml:AbstractCurveSegment"/>
  </sequence>
</complexType>
Complex Type gml:AbstractCurveSegmentType
Namespace http://www.opengis.net/gml/3.2
Diagram
DiagramgeometryPrimitives_xsd.tmp#AbstractCurveSegmentType_numDerivativesAtStartgeometryPrimitives_xsd.tmp#AbstractCurveSegmentType_numDerivativesAtEndgeometryPrimitives_xsd.tmp#AbstractCurveSegmentType_numDerivativeInterior
Properties
abstract true
Used by
Attributes
QName Type Default Use
numDerivativeInterior integer 0 optional
numDerivativesAtEnd integer 0 optional
numDerivativesAtStart integer 0 optional
Source
<complexType name="AbstractCurveSegmentType" abstract="true">
  <attribute name="numDerivativesAtStart" type="integer" default="0"/>
  <attribute name="numDerivativesAtEnd" type="integer" default="0"/>
  <attribute name="numDerivativeInterior" type="integer" default="0"/>
</complexType>
Complex Type gml:OrientableCurveType
Namespace http://www.opengis.net/gml/3.2
Diagram
DiagramgmlBase_xsd.tmp#iddeprecatedTypes_xsd.tmp#metaDataPropertygmlBase_xsd.tmp#descriptiongmlBase_xsd.tmp#descriptionReferencegmlBase_xsd.tmp#identifiergmlBase_xsd.tmp#namegmlBase_xsd.tmp#StandardObjectPropertiesgmlBase_xsd.tmp#AbstractGMLTypegeometryBasic0d1d_xsd.tmp#SRSReferenceGroupgeometryBasic0d1d_xsd.tmp#AbstractGeometryTypegeometryBasic0d1d_xsd.tmp#AbstractGeometricPrimitiveTypegeometryBasic0d1d_xsd.tmp#AbstractCurveTypegeometryPrimitives_xsd.tmp#OrientableCurveType_orientationgeometryPrimitives_xsd.tmp#baseCurve
Type extension of gml:AbstractCurveType
Type hierarchy
Used by
Model
Children gml:baseCurve, gml:description, gml:descriptionReference, gml:identifier, gml:metaDataProperty, gml:name
Attributes
QName Type Default Use Annotation
axisLabels gml:NCNameList optional
gml:id ID optional
The attribute gml:id supports provision of a handle for the XML element representing a GML Object. Its use is mandatory for all GML objects. It is of XML type ID, so is constrained to be unique in the XML document within which it occurs.
orientation gml:SignType + optional
srsDimension positiveInteger optional
srsName anyURI optional
uomLabels gml:NCNameList optional
Source
<complexType name="OrientableCurveType">
  <complexContent>
    <extension base="gml:AbstractCurveType">
      <sequence>
        <element ref="gml:baseCurve"/>
      </sequence>
      <attribute name="orientation" type="gml:SignType" default="+"/>
    </extension>
  </complexContent>
</complexType>
Simple Type gml:CurveInterpolationType
Namespace http://www.opengis.net/gml/3.2
Annotations
gml:CurveInterpolationType is a list of codes that may be used to identify the interpolation mechanisms specified by an application schema.
Diagram
Diagram
Type restriction of string
Facets
enumeration linear
enumeration geodesic
enumeration circularArc3Points
enumeration circularArc2PointWithBulge
enumeration circularArcCenterPointWithRadius
enumeration elliptical
enumeration clothoid
enumeration conic
enumeration polynomialSpline
enumeration cubicSpline
enumeration rationalSpline
Used by
Source
<simpleType name="CurveInterpolationType">
  <annotation>
    <documentation>gml:CurveInterpolationType is a list of codes that may be used to identify the interpolation mechanisms specified by an application schema.</documentation>
  </annotation>
  <restriction base="string">
    <enumeration value="linear"/>
    <enumeration value="geodesic"/>
    <enumeration value="circularArc3Points"/>
    <enumeration value="circularArc2PointWithBulge"/>
    <enumeration value="circularArcCenterPointWithRadius"/>
    <enumeration value="elliptical"/>
    <enumeration value="clothoid"/>
    <enumeration value="conic"/>
    <enumeration value="polynomialSpline"/>
    <enumeration value="cubicSpline"/>
    <enumeration value="rationalSpline"/>
  </restriction>
</simpleType>
Complex Type gml:LineStringSegmentType
Namespace http://www.opengis.net/gml/3.2
Diagram
DiagramgeometryPrimitives_xsd.tmp#AbstractCurveSegmentType_numDerivativesAtStartgeometryPrimitives_xsd.tmp#AbstractCurveSegmentType_numDerivativesAtEndgeometryPrimitives_xsd.tmp#AbstractCurveSegmentType_numDerivativeInteriorgeometryPrimitives_xsd.tmp#AbstractCurveSegmentTypegeometryPrimitives_xsd.tmp#LineStringSegmentType_interpolationgeometryBasic0d1d_xsd.tmp#posgeometryBasic0d1d_xsd.tmp#pointPropertydeprecatedTypes_xsd.tmp#pointRepgeometryBasic0d1d_xsd.tmp#posListdeprecatedTypes_xsd.tmp#coordinates
Type extension of gml:AbstractCurveSegmentType
Type hierarchy
Used by
Model
Children gml:coordinates, gml:pointProperty, gml:pointRep, gml:pos, gml:posList
Attributes
QName Type Fixed Default Use
interpolation gml:CurveInterpolationType linear optional
numDerivativeInterior integer 0 optional
numDerivativesAtEnd integer 0 optional
numDerivativesAtStart integer 0 optional
Source
<complexType name="LineStringSegmentType">
  <complexContent>
    <extension base="gml:AbstractCurveSegmentType">
      <sequence>
        <choice>
          <choice minOccurs="2" maxOccurs="unbounded">
            <element ref="gml:pos"/>
            <element ref="gml:pointProperty"/>
            <element ref="gml:pointRep"/>
          </choice>
          <element ref="gml:posList"/>
          <element ref="gml:coordinates"/>
        </choice>
      </sequence>
      <attribute name="interpolation" type="gml:CurveInterpolationType" fixed="linear"/>
    </extension>
  </complexContent>
</complexType>
Complex Type gml:ArcStringType
Namespace http://www.opengis.net/gml/3.2
Diagram
DiagramgeometryPrimitives_xsd.tmp#AbstractCurveSegmentType_numDerivativesAtStartgeometryPrimitives_xsd.tmp#AbstractCurveSegmentType_numDerivativesAtEndgeometryPrimitives_xsd.tmp#AbstractCurveSegmentType_numDerivativeInteriorgeometryPrimitives_xsd.tmp#AbstractCurveSegmentTypegeometryPrimitives_xsd.tmp#ArcStringType_interpolationgeometryPrimitives_xsd.tmp#ArcStringType_numArcgeometryBasic0d1d_xsd.tmp#posgeometryBasic0d1d_xsd.tmp#pointPropertydeprecatedTypes_xsd.tmp#pointRepgeometryBasic0d1d_xsd.tmp#posListdeprecatedTypes_xsd.tmp#coordinates
Type extension of gml:AbstractCurveSegmentType
Type hierarchy
Used by
Element gml:ArcString
Complex Type gml:ArcType
Model
Children gml:coordinates, gml:pointProperty, gml:pointRep, gml:pos, gml:posList
Attributes
QName Type Fixed Default Use
interpolation gml:CurveInterpolationType circularArc3Points optional
numArc integer optional
numDerivativeInterior integer 0 optional
numDerivativesAtEnd integer 0 optional
numDerivativesAtStart integer 0 optional
Source
<complexType name="ArcStringType">
  <complexContent>
    <extension base="gml:AbstractCurveSegmentType">
      <sequence>
        <choice>
          <choice minOccurs="3" maxOccurs="unbounded">
            <element ref="gml:pos"/>
            <element ref="gml:pointProperty"/>
            <element ref="gml:pointRep"/>
          </choice>
          <element ref="gml:posList"/>
          <element ref="gml:coordinates"/>
        </choice>
      </sequence>
      <attribute name="interpolation" type="gml:CurveInterpolationType" fixed="circularArc3Points"/>
      <attribute name="numArc" type="integer"/>
    </extension>
  </complexContent>
</complexType>
Complex Type gml:ArcType
Namespace http://www.opengis.net/gml/3.2
Diagram
DiagramgeometryPrimitives_xsd.tmp#AbstractCurveSegmentType_numDerivativesAtStartgeometryPrimitives_xsd.tmp#AbstractCurveSegmentType_numDerivativesAtEndgeometryPrimitives_xsd.tmp#AbstractCurveSegmentType_numDerivativeInteriorgeometryPrimitives_xsd.tmp#AbstractCurveSegmentTypegeometryPrimitives_xsd.tmp#ArcStringType_interpolationgeometryPrimitives_xsd.tmp#ArcStringType_numArcgeometryBasic0d1d_xsd.tmp#posgeometryBasic0d1d_xsd.tmp#pointPropertydeprecatedTypes_xsd.tmp#pointRepgeometryBasic0d1d_xsd.tmp#posListdeprecatedTypes_xsd.tmp#coordinatesgeometryPrimitives_xsd.tmp#ArcStringTypegeometryPrimitives_xsd.tmp#ArcType_numArcgeometryBasic0d1d_xsd.tmp#posgeometryBasic0d1d_xsd.tmp#pointPropertydeprecatedTypes_xsd.tmp#pointRepgeometryBasic0d1d_xsd.tmp#posListdeprecatedTypes_xsd.tmp#coordinates
Type restriction of gml:ArcStringType
Type hierarchy
Used by
Element gml:Arc
Complex Type gml:CircleType
Model
Children gml:coordinates, gml:pointProperty, gml:pointRep, gml:pos, gml:posList
Attributes
QName Type Fixed Default Use
interpolation gml:CurveInterpolationType circularArc3Points optional
numArc integer 1 optional
numDerivativeInterior integer 0 optional
numDerivativesAtEnd integer 0 optional
numDerivativesAtStart integer 0 optional
Source
<complexType name="ArcType">
  <complexContent>
    <restriction base="gml:ArcStringType">
      <sequence>
        <choice>
          <choice minOccurs="3" maxOccurs="3">
            <element ref="gml:pos"/>
            <element ref="gml:pointProperty"/>
            <element ref="gml:pointRep"/>
          </choice>
          <element ref="gml:posList"/>
          <element ref="gml:coordinates"/>
        </choice>
      </sequence>
      <attribute name="numArc" type="integer" fixed="1"/>
    </restriction>
  </complexContent>
</complexType>
Complex Type gml:CircleType
Namespace http://www.opengis.net/gml/3.2
Diagram
DiagramgeometryPrimitives_xsd.tmp#AbstractCurveSegmentType_numDerivativesAtStartgeometryPrimitives_xsd.tmp#AbstractCurveSegmentType_numDerivativesAtEndgeometryPrimitives_xsd.tmp#AbstractCurveSegmentType_numDerivativeInteriorgeometryPrimitives_xsd.tmp#AbstractCurveSegmentTypegeometryPrimitives_xsd.tmp#ArcStringType_interpolationgeometryPrimitives_xsd.tmp#ArcStringType_numArcgeometryBasic0d1d_xsd.tmp#posgeometryBasic0d1d_xsd.tmp#pointPropertydeprecatedTypes_xsd.tmp#pointRepgeometryBasic0d1d_xsd.tmp#posListdeprecatedTypes_xsd.tmp#coordinatesgeometryPrimitives_xsd.tmp#ArcStringTypegeometryPrimitives_xsd.tmp#ArcType_numArcgeometryBasic0d1d_xsd.tmp#posgeometryBasic0d1d_xsd.tmp#pointPropertydeprecatedTypes_xsd.tmp#pointRepgeometryBasic0d1d_xsd.tmp#posListdeprecatedTypes_xsd.tmp#coordinatesgeometryPrimitives_xsd.tmp#ArcType
Type extension of gml:ArcType
Type hierarchy
Used by
Element gml:Circle
Model
Children gml:coordinates, gml:pointProperty, gml:pointRep, gml:pos, gml:posList
Attributes
QName Type Fixed Default Use
interpolation gml:CurveInterpolationType circularArc3Points optional
numArc integer 1 optional
numDerivativeInterior integer 0 optional
numDerivativesAtEnd integer 0 optional
numDerivativesAtStart integer 0 optional
Source
<complexType name="CircleType">
  <complexContent>
    <extension base="gml:ArcType"/>
  </complexContent>
</complexType>
Complex Type gml:ArcStringByBulgeType
Namespace http://www.opengis.net/gml/3.2
Diagram
DiagramgeometryPrimitives_xsd.tmp#AbstractCurveSegmentType_numDerivativesAtStartgeometryPrimitives_xsd.tmp#AbstractCurveSegmentType_numDerivativesAtEndgeometryPrimitives_xsd.tmp#AbstractCurveSegmentType_numDerivativeInteriorgeometryPrimitives_xsd.tmp#AbstractCurveSegmentTypegeometryPrimitives_xsd.tmp#ArcStringByBulgeType_interpolationgeometryPrimitives_xsd.tmp#ArcStringByBulgeType_numArcgeometryBasic0d1d_xsd.tmp#posgeometryBasic0d1d_xsd.tmp#pointPropertydeprecatedTypes_xsd.tmp#pointRepgeometryBasic0d1d_xsd.tmp#posListdeprecatedTypes_xsd.tmp#coordinatesgeometryPrimitives_xsd.tmp#ArcStringByBulgeType_bulgegeometryPrimitives_xsd.tmp#ArcStringByBulgeType_normal
Type extension of gml:AbstractCurveSegmentType
Type hierarchy
Used by
Model
Children gml:bulge, gml:coordinates, gml:normal, gml:pointProperty, gml:pointRep, gml:pos, gml:posList
Attributes
QName Type Fixed Default Use
interpolation gml:CurveInterpolationType circularArc2PointWithBulge optional
numArc integer optional
numDerivativeInterior integer 0 optional
numDerivativesAtEnd integer 0 optional
numDerivativesAtStart integer 0 optional
Source
<complexType name="ArcStringByBulgeType">
  <complexContent>
    <extension base="gml:AbstractCurveSegmentType">
      <sequence>
        <choice>
          <choice minOccurs="2" maxOccurs="unbounded">
            <element ref="gml:pos"/>
            <element ref="gml:pointProperty"/>
            <element ref="gml:pointRep"/>
          </choice>
          <element ref="gml:posList"/>
          <element ref="gml:coordinates"/>
        </choice>
        <element name="bulge" type="double" maxOccurs="unbounded"/>
        <element name="normal" type="gml:VectorType" maxOccurs="unbounded"/>
      </sequence>
      <attribute name="interpolation" type="gml:CurveInterpolationType" fixed="circularArc2PointWithBulge"/>
      <attribute name="numArc" type="integer"/>
    </extension>
  </complexContent>
</complexType>
Complex Type gml:ArcByBulgeType
Namespace http://www.opengis.net/gml/3.2
Diagram
DiagramgeometryPrimitives_xsd.tmp#AbstractCurveSegmentType_numDerivativesAtStartgeometryPrimitives_xsd.tmp#AbstractCurveSegmentType_numDerivativesAtEndgeometryPrimitives_xsd.tmp#AbstractCurveSegmentType_numDerivativeInteriorgeometryPrimitives_xsd.tmp#AbstractCurveSegmentTypegeometryPrimitives_xsd.tmp#ArcStringByBulgeType_interpolationgeometryPrimitives_xsd.tmp#ArcStringByBulgeType_numArcgeometryBasic0d1d_xsd.tmp#posgeometryBasic0d1d_xsd.tmp#pointPropertydeprecatedTypes_xsd.tmp#pointRepgeometryBasic0d1d_xsd.tmp#posListdeprecatedTypes_xsd.tmp#coordinatesgeometryPrimitives_xsd.tmp#ArcStringByBulgeType_bulgegeometryPrimitives_xsd.tmp#ArcStringByBulgeType_normalgeometryPrimitives_xsd.tmp#ArcStringByBulgeTypegeometryPrimitives_xsd.tmp#ArcByBulgeType_numArcgeometryBasic0d1d_xsd.tmp#posgeometryBasic0d1d_xsd.tmp#pointPropertydeprecatedTypes_xsd.tmp#pointRepgeometryBasic0d1d_xsd.tmp#posListdeprecatedTypes_xsd.tmp#coordinatesgeometryPrimitives_xsd.tmp#ArcByBulgeType_bulgegeometryPrimitives_xsd.tmp#ArcByBulgeType_normal
Type restriction of gml:ArcStringByBulgeType
Type hierarchy
Used by
Element gml:ArcByBulge
Model
Children gml:bulge, gml:coordinates, gml:normal, gml:pointProperty, gml:pointRep, gml:pos, gml:posList
Attributes
QName Type Fixed Default Use
interpolation gml:CurveInterpolationType circularArc2PointWithBulge optional
numArc integer 1 optional
numDerivativeInterior integer 0 optional
numDerivativesAtEnd integer 0 optional
numDerivativesAtStart integer 0 optional
Source
<complexType name="ArcByBulgeType">
  <complexContent>
    <restriction base="gml:ArcStringByBulgeType">
      <sequence>
        <choice>
          <choice minOccurs="2" maxOccurs="2">
            <element ref="gml:pos"/>
            <element ref="gml:pointProperty"/>
            <element ref="gml:pointRep"/>
          </choice>
          <element ref="gml:posList"/>
          <element ref="gml:coordinates"/>
        </choice>
        <element name="bulge" type="double"/>
        <element name="normal" type="gml:VectorType"/>
      </sequence>
      <attribute name="numArc" type="integer" fixed="1"/>
    </restriction>
  </complexContent>
</complexType>
Complex Type gml:ArcByCenterPointType
Namespace http://www.opengis.net/gml/3.2
Diagram
DiagramgeometryPrimitives_xsd.tmp#AbstractCurveSegmentType_numDerivativesAtStartgeometryPrimitives_xsd.tmp#AbstractCurveSegmentType_numDerivativesAtEndgeometryPrimitives_xsd.tmp#AbstractCurveSegmentType_numDerivativeInteriorgeometryPrimitives_xsd.tmp#AbstractCurveSegmentTypegeometryPrimitives_xsd.tmp#ArcByCenterPointType_interpolationgeometryPrimitives_xsd.tmp#ArcByCenterPointType_numArcgeometryBasic0d1d_xsd.tmp#posgeometryBasic0d1d_xsd.tmp#pointPropertydeprecatedTypes_xsd.tmp#pointRepgeometryBasic0d1d_xsd.tmp#posListdeprecatedTypes_xsd.tmp#coordinatesgeometryPrimitives_xsd.tmp#ArcByCenterPointType_radiusgeometryPrimitives_xsd.tmp#ArcByCenterPointType_startAnglegeometryPrimitives_xsd.tmp#ArcByCenterPointType_endAngle
Type extension of gml:AbstractCurveSegmentType
Type hierarchy
Used by
Model
Children gml:coordinates, gml:endAngle, gml:pointProperty, gml:pointRep, gml:pos, gml:posList, gml:radius, gml:startAngle
Attributes
QName Type Fixed Default Use
interpolation gml:CurveInterpolationType circularArcCenterPointWithRadius optional
numArc integer 1 required
numDerivativeInterior integer 0 optional
numDerivativesAtEnd integer 0 optional
numDerivativesAtStart integer 0 optional
Source
<complexType name="ArcByCenterPointType">
  <complexContent>
    <extension base="gml:AbstractCurveSegmentType">
      <sequence>
        <choice>
          <choice>
            <element ref="gml:pos"/>
            <element ref="gml:pointProperty"/>
            <element ref="gml:pointRep"/>
          </choice>
          <element ref="gml:posList"/>
          <element ref="gml:coordinates"/>
        </choice>
        <element name="radius" type="gml:LengthType"/>
        <element name="startAngle" type="gml:AngleType" minOccurs="0"/>
        <element name="endAngle" type="gml:AngleType" minOccurs="0"/>
      </sequence>
      <attribute name="interpolation" type="gml:CurveInterpolationType" fixed="circularArcCenterPointWithRadius"/>
      <attribute name="numArc" type="integer" use="required" fixed="1"/>
    </extension>
  </complexContent>
</complexType>
Complex Type gml:CircleByCenterPointType
Namespace http://www.opengis.net/gml/3.2
Diagram
DiagramgeometryPrimitives_xsd.tmp#AbstractCurveSegmentType_numDerivativesAtStartgeometryPrimitives_xsd.tmp#AbstractCurveSegmentType_numDerivativesAtEndgeometryPrimitives_xsd.tmp#AbstractCurveSegmentType_numDerivativeInteriorgeometryPrimitives_xsd.tmp#AbstractCurveSegmentTypegeometryPrimitives_xsd.tmp#ArcByCenterPointType_interpolationgeometryPrimitives_xsd.tmp#ArcByCenterPointType_numArcgeometryBasic0d1d_xsd.tmp#posgeometryBasic0d1d_xsd.tmp#pointPropertydeprecatedTypes_xsd.tmp#pointRepgeometryBasic0d1d_xsd.tmp#posListdeprecatedTypes_xsd.tmp#coordinatesgeometryPrimitives_xsd.tmp#ArcByCenterPointType_radiusgeometryPrimitives_xsd.tmp#ArcByCenterPointType_startAnglegeometryPrimitives_xsd.tmp#ArcByCenterPointType_endAnglegeometryPrimitives_xsd.tmp#ArcByCenterPointTypegeometryBasic0d1d_xsd.tmp#posgeometryBasic0d1d_xsd.tmp#pointPropertydeprecatedTypes_xsd.tmp#pointRepgeometryBasic0d1d_xsd.tmp#posListdeprecatedTypes_xsd.tmp#coordinatesgeometryPrimitives_xsd.tmp#CircleByCenterPointType_radius
Type restriction of gml:ArcByCenterPointType
Type hierarchy
Used by
Model
Children gml:coordinates, gml:pointProperty, gml:pointRep, gml:pos, gml:posList, gml:radius
Attributes
QName Type Fixed Default Use
interpolation gml:CurveInterpolationType circularArcCenterPointWithRadius optional
numArc integer 1 required
numDerivativeInterior integer 0 optional
numDerivativesAtEnd integer 0 optional
numDerivativesAtStart integer 0 optional
Source
<complexType name="CircleByCenterPointType">
  <complexContent>
    <restriction base="gml:ArcByCenterPointType">
      <sequence>
        <choice>
          <choice>
            <element ref="gml:pos"/>
            <element ref="gml:pointProperty"/>
            <element ref="gml:pointRep"/>
          </choice>
          <element ref="gml:posList"/>
          <element ref="gml:coordinates"/>
        </choice>
        <element name="radius" type="gml:LengthType"/>
      </sequence>
    </restriction>
  </complexContent>
</complexType>
Complex Type gml:CubicSplineType
Namespace http://www.opengis.net/gml/3.2
Diagram
DiagramgeometryPrimitives_xsd.tmp#AbstractCurveSegmentType_numDerivativesAtStartgeometryPrimitives_xsd.tmp#AbstractCurveSegmentType_numDerivativesAtEndgeometryPrimitives_xsd.tmp#AbstractCurveSegmentType_numDerivativeInteriorgeometryPrimitives_xsd.tmp#AbstractCurveSegmentTypegeometryPrimitives_xsd.tmp#CubicSplineType_interpolationgeometryPrimitives_xsd.tmp#CubicSplineType_degreegeometryBasic0d1d_xsd.tmp#posgeometryBasic0d1d_xsd.tmp#pointPropertydeprecatedTypes_xsd.tmp#pointRepgeometryBasic0d1d_xsd.tmp#posListdeprecatedTypes_xsd.tmp#coordinatesgeometryPrimitives_xsd.tmp#CubicSplineType_vectorAtStartgeometryPrimitives_xsd.tmp#CubicSplineType_vectorAtEnd
Type extension of gml:AbstractCurveSegmentType
Type hierarchy
Used by
Element gml:CubicSpline
Model
Children gml:coordinates, gml:pointProperty, gml:pointRep, gml:pos, gml:posList, gml:vectorAtEnd, gml:vectorAtStart
Attributes
QName Type Fixed Default Use
degree integer 3 optional
interpolation gml:CurveInterpolationType cubicSpline optional
numDerivativeInterior integer 0 optional
numDerivativesAtEnd integer 0 optional
numDerivativesAtStart integer 0 optional
Source
<complexType name="CubicSplineType">
  <complexContent>
    <extension base="gml:AbstractCurveSegmentType">
      <sequence>
        <choice>
          <choice minOccurs="2" maxOccurs="unbounded">
            <element ref="gml:pos"/>
            <element ref="gml:pointProperty"/>
            <element ref="gml:pointRep"/>
          </choice>
          <element ref="gml:posList"/>
          <element ref="gml:coordinates"/>
        </choice>
        <element name="vectorAtStart" type="gml:VectorType"/>
        <element name="vectorAtEnd" type="gml:VectorType"/>
      </sequence>
      <attribute name="interpolation" type="gml:CurveInterpolationType" fixed="cubicSpline"/>
      <attribute name="degree" type="integer" fixed="3"/>
    </extension>
  </complexContent>
</complexType>
Complex Type gml:BSplineType
Namespace http://www.opengis.net/gml/3.2
Diagram
DiagramgeometryPrimitives_xsd.tmp#AbstractCurveSegmentType_numDerivativesAtStartgeometryPrimitives_xsd.tmp#AbstractCurveSegmentType_numDerivativesAtEndgeometryPrimitives_xsd.tmp#AbstractCurveSegmentType_numDerivativeInteriorgeometryPrimitives_xsd.tmp#AbstractCurveSegmentTypegeometryPrimitives_xsd.tmp#BSplineType_interpolationgeometryPrimitives_xsd.tmp#BSplineType_isPolynomialgeometryPrimitives_xsd.tmp#BSplineType_knotTypegeometryBasic0d1d_xsd.tmp#posgeometryBasic0d1d_xsd.tmp#pointPropertydeprecatedTypes_xsd.tmp#pointRepgeometryBasic0d1d_xsd.tmp#posListdeprecatedTypes_xsd.tmp#coordinatesgeometryPrimitives_xsd.tmp#BSplineType_degreegeometryPrimitives_xsd.tmp#BSplineType_knot
Type extension of gml:AbstractCurveSegmentType
Type hierarchy
Used by
Element gml:BSpline
Complex Type gml:BezierType
Model
Children gml:coordinates, gml:degree, gml:knot, gml:pointProperty, gml:pointRep, gml:pos, gml:posList
Attributes
QName Type Default Use
interpolation gml:CurveInterpolationType polynomialSpline optional
isPolynomial boolean optional
knotType gml:KnotTypesType optional
numDerivativeInterior integer 0 optional
numDerivativesAtEnd integer 0 optional
numDerivativesAtStart integer 0 optional
Source
<complexType name="BSplineType">
  <complexContent>
    <extension base="gml:AbstractCurveSegmentType">
      <sequence>
        <choice>
          <choice minOccurs="0" maxOccurs="unbounded">
            <element ref="gml:pos"/>
            <element ref="gml:pointProperty"/>
            <element ref="gml:pointRep"/>
          </choice>
          <element ref="gml:posList"/>
          <element ref="gml:coordinates"/>
        </choice>
        <element name="degree" type="nonNegativeInteger"/>
        <element name="knot" type="gml:KnotPropertyType" minOccurs="2" maxOccurs="unbounded"/>
      </sequence>
      <attribute name="interpolation" type="gml:CurveInterpolationType" default="polynomialSpline"/>
      <attribute name="isPolynomial" type="boolean"/>
      <attribute name="knotType" type="gml:KnotTypesType"/>
    </extension>
  </complexContent>
</complexType>
Complex Type gml:KnotPropertyType
Namespace http://www.opengis.net/gml/3.2
Annotations
gml:KnotPropertyType encapsulates a knot to use it in a geometric type.
Diagram
DiagramgeometryPrimitives_xsd.tmp#KnotPropertyType_Knot
Used by
Model
Children gml:Knot
Source
<complexType name="KnotPropertyType">
  <annotation>
    <documentation>gml:KnotPropertyType encapsulates a knot to use it in a geometric type.</documentation>
  </annotation>
  <sequence>
    <element name="Knot" type="gml:KnotType">
      <annotation>
        <documentation>A knot is a breakpoint on a piecewise spline curve. value is the value of the parameter at the knot of the spline (see ISO 19107:2003, 6.4.24.2). multiplicity is the multiplicity of this knot used in the definition of the spline (with the same weight). weight is the value of the averaging weight used for this knot of the spline.</documentation>
      </annotation>
    </element>
  </sequence>
</complexType>
Complex Type gml:KnotType
Namespace http://www.opengis.net/gml/3.2
Diagram
DiagramgeometryPrimitives_xsd.tmp#KnotType_valuegeometryPrimitives_xsd.tmp#KnotType_multiplicitygeometryPrimitives_xsd.tmp#KnotType_weight
Used by
Model
Children gml:multiplicity, gml:value, gml:weight
Source
<complexType name="KnotType">
  <sequence>
    <element name="value" type="double"/>
    <element name="multiplicity" type="nonNegativeInteger"/>
    <element name="weight" type="double"/>
  </sequence>
</complexType>
Simple Type gml:KnotTypesType
Namespace http://www.opengis.net/gml/3.2
Annotations
This enumeration type specifies values for the knots' type (see ISO 19107:2003, 6.4.25).
Diagram
Diagram
Type restriction of string
Facets
enumeration uniform
enumeration quasiUniform
enumeration piecewiseBezier
Used by
Source
<simpleType name="KnotTypesType">
  <annotation>
    <documentation>This enumeration type specifies values for the knots' type (see ISO 19107:2003, 6.4.25).</documentation>
  </annotation>
  <restriction base="string">
    <enumeration value="uniform"/>
    <enumeration value="quasiUniform"/>
    <enumeration value="piecewiseBezier"/>
  </restriction>
</simpleType>
Complex Type gml:BezierType
Namespace http://www.opengis.net/gml/3.2
Diagram
DiagramgeometryPrimitives_xsd.tmp#AbstractCurveSegmentType_numDerivativesAtStartgeometryPrimitives_xsd.tmp#AbstractCurveSegmentType_numDerivativesAtEndgeometryPrimitives_xsd.tmp#AbstractCurveSegmentType_numDerivativeInteriorgeometryPrimitives_xsd.tmp#AbstractCurveSegmentTypegeometryPrimitives_xsd.tmp#BSplineType_interpolationgeometryPrimitives_xsd.tmp#BSplineType_isPolynomialgeometryPrimitives_xsd.tmp#BSplineType_knotTypegeometryBasic0d1d_xsd.tmp#posgeometryBasic0d1d_xsd.tmp#pointPropertydeprecatedTypes_xsd.tmp#pointRepgeometryBasic0d1d_xsd.tmp#posListdeprecatedTypes_xsd.tmp#coordinatesgeometryPrimitives_xsd.tmp#BSplineType_degreegeometryPrimitives_xsd.tmp#BSplineType_knotgeometryPrimitives_xsd.tmp#BSplineTypegeometryPrimitives_xsd.tmp#BezierType_interpolationgeometryPrimitives_xsd.tmp#BezierType_isPolynomialgeometryPrimitives_xsd.tmp#BezierType_knotTypegeometryBasic0d1d_xsd.tmp#posgeometryBasic0d1d_xsd.tmp#pointPropertydeprecatedTypes_xsd.tmp#pointRepgeometryBasic0d1d_xsd.tmp#posListdeprecatedTypes_xsd.tmp#coordinatesgeometryPrimitives_xsd.tmp#BezierType_degreegeometryPrimitives_xsd.tmp#BezierType_knot
Type restriction of gml:BSplineType
Type hierarchy
Used by
Element gml:Bezier
Model
Children gml:coordinates, gml:degree, gml:knot, gml:pointProperty, gml:pointRep, gml:pos, gml:posList
Attributes
QName Type Fixed Default Use
interpolation gml:CurveInterpolationType polynomialSpline optional
isPolynomial boolean true optional
numDerivativeInterior integer 0 optional
numDerivativesAtEnd integer 0 optional
numDerivativesAtStart integer 0 optional
Source
<complexType name="BezierType">
  <complexContent>
    <restriction base="gml:BSplineType">
      <sequence>
        <choice>
          <choice minOccurs="0" maxOccurs="unbounded">
            <element ref="gml:pos"/>
            <element ref="gml:pointProperty"/>
            <element ref="gml:pointRep"/>
          </choice>
          <element ref="gml:posList"/>
          <element ref="gml:coordinates"/>
        </choice>
        <element name="degree" type="nonNegativeInteger"/>
        <element name="knot" type="gml:KnotPropertyType" minOccurs="2" maxOccurs="2"/>
      </sequence>
      <attribute name="interpolation" type="gml:CurveInterpolationType" fixed="polynomialSpline"/>
      <attribute name="isPolynomial" type="boolean" fixed="true"/>
      <attribute name="knotType" type="gml:KnotTypesType" use="prohibited"/>
    </restriction>
  </complexContent>
</complexType>
Complex Type gml:OffsetCurveType
Namespace http://www.opengis.net/gml/3.2
Diagram
DiagramgeometryPrimitives_xsd.tmp#AbstractCurveSegmentType_numDerivativesAtStartgeometryPrimitives_xsd.tmp#AbstractCurveSegmentType_numDerivativesAtEndgeometryPrimitives_xsd.tmp#AbstractCurveSegmentType_numDerivativeInteriorgeometryPrimitives_xsd.tmp#AbstractCurveSegmentTypegeometryPrimitives_xsd.tmp#OffsetCurveType_offsetBasegeometryPrimitives_xsd.tmp#OffsetCurveType_distancegeometryPrimitives_xsd.tmp#OffsetCurveType_refDirection
Type extension of gml:AbstractCurveSegmentType
Type hierarchy
Used by
Element gml:OffsetCurve
Model
Children gml:distance, gml:offsetBase, gml:refDirection
Attributes
QName Type Default Use
numDerivativeInterior integer 0 optional
numDerivativesAtEnd integer 0 optional
numDerivativesAtStart integer 0 optional
Source
<complexType name="OffsetCurveType">
  <complexContent>
    <extension base="gml:AbstractCurveSegmentType">
      <sequence>
        <element name="offsetBase" type="gml:CurvePropertyType"/>
        <element name="distance" type="gml:LengthType"/>
        <element name="refDirection" type="gml:VectorType" minOccurs="0"/>
      </sequence>
    </extension>
  </complexContent>
</complexType>
Complex Type gml:AffinePlacementType
Namespace http://www.opengis.net/gml/3.2
Diagram
DiagramgeometryPrimitives_xsd.tmp#AffinePlacementType_locationgeometryPrimitives_xsd.tmp#AffinePlacementType_refDirectiongeometryPrimitives_xsd.tmp#AffinePlacementType_inDimensiongeometryPrimitives_xsd.tmp#AffinePlacementType_outDimension
Used by
Model
Children gml:inDimension, gml:location, gml:outDimension, gml:refDirection
Source
<complexType name="AffinePlacementType">
  <sequence>
    <element name="location" type="gml:DirectPositionType"/>
    <element name="refDirection" type="gml:VectorType" maxOccurs="unbounded"/>
    <element name="inDimension" type="positiveInteger"/>
    <element name="outDimension" type="positiveInteger"/>
  </sequence>
</complexType>
Complex Type gml:ClothoidType
Namespace http://www.opengis.net/gml/3.2
Diagram
DiagramgeometryPrimitives_xsd.tmp#AbstractCurveSegmentType_numDerivativesAtStartgeometryPrimitives_xsd.tmp#AbstractCurveSegmentType_numDerivativesAtEndgeometryPrimitives_xsd.tmp#AbstractCurveSegmentType_numDerivativeInteriorgeometryPrimitives_xsd.tmp#AbstractCurveSegmentTypegeometryPrimitives_xsd.tmp#ClothoidType_interpolationgeometryPrimitives_xsd.tmp#ClothoidType_refLocationgeometryPrimitives_xsd.tmp#ClothoidType_scaleFactorgeometryPrimitives_xsd.tmp#ClothoidType_startParametergeometryPrimitives_xsd.tmp#ClothoidType_endParameter
Type extension of gml:AbstractCurveSegmentType
Type hierarchy
Used by
Element gml:Clothoid
Model
Children gml:endParameter, gml:refLocation, gml:scaleFactor, gml:startParameter
Attributes
QName Type Fixed Default Use
interpolation gml:CurveInterpolationType clothoid optional
numDerivativeInterior integer 0 optional
numDerivativesAtEnd integer 0 optional
numDerivativesAtStart integer 0 optional
Source
<complexType name="ClothoidType">
  <complexContent>
    <extension base="gml:AbstractCurveSegmentType">
      <sequence>
        <element name="refLocation">
          <complexType>
            <sequence>
              <element ref="gml:AffinePlacement"/>
            </sequence>
          </complexType>
        </element>
        <element name="scaleFactor" type="decimal"/>
        <element name="startParameter" type="double"/>
        <element name="endParameter" type="double"/>
      </sequence>
      <attribute name="interpolation" type="gml:CurveInterpolationType" fixed="clothoid"/>
    </extension>
  </complexContent>
</complexType>
Complex Type gml:GeodesicStringType
Namespace http://www.opengis.net/gml/3.2
Diagram
DiagramgeometryPrimitives_xsd.tmp#AbstractCurveSegmentType_numDerivativesAtStartgeometryPrimitives_xsd.tmp#AbstractCurveSegmentType_numDerivativesAtEndgeometryPrimitives_xsd.tmp#AbstractCurveSegmentType_numDerivativeInteriorgeometryPrimitives_xsd.tmp#AbstractCurveSegmentTypegeometryPrimitives_xsd.tmp#GeodesicStringType_interpolationgeometryBasic0d1d_xsd.tmp#posListgeometryBasic0d1d_xsd.tmp#posgeometryBasic0d1d_xsd.tmp#pointPropertygeometryBasic0d1d_xsd.tmp#geometricPositionGroup
Type extension of gml:AbstractCurveSegmentType
Type hierarchy
Used by
Element gml:GeodesicString
Complex Type gml:GeodesicType
Model
Children gml:pointProperty, gml:pos, gml:posList
Attributes
QName Type Fixed Default Use
interpolation gml:CurveInterpolationType geodesic optional
numDerivativeInterior integer 0 optional
numDerivativesAtEnd integer 0 optional
numDerivativesAtStart integer 0 optional
Source
<complexType name="GeodesicStringType">
  <complexContent>
    <extension base="gml:AbstractCurveSegmentType">
      <choice>
        <element ref="gml:posList"/>
        <group ref="gml:geometricPositionGroup" minOccurs="2" maxOccurs="unbounded"/>
      </choice>
      <attribute name="interpolation" type="gml:CurveInterpolationType" fixed="geodesic"/>
    </extension>
  </complexContent>
</complexType>
Complex Type gml:GeodesicType
Namespace http://www.opengis.net/gml/3.2
Diagram
DiagramgeometryPrimitives_xsd.tmp#AbstractCurveSegmentType_numDerivativesAtStartgeometryPrimitives_xsd.tmp#AbstractCurveSegmentType_numDerivativesAtEndgeometryPrimitives_xsd.tmp#AbstractCurveSegmentType_numDerivativeInteriorgeometryPrimitives_xsd.tmp#AbstractCurveSegmentTypegeometryPrimitives_xsd.tmp#GeodesicStringType_interpolationgeometryBasic0d1d_xsd.tmp#posListgeometryBasic0d1d_xsd.tmp#posgeometryBasic0d1d_xsd.tmp#pointPropertygeometryBasic0d1d_xsd.tmp#geometricPositionGroupgeometryPrimitives_xsd.tmp#GeodesicStringType
Type extension of gml:GeodesicStringType
Type hierarchy
Used by
Element gml:Geodesic
Model
Children gml:pointProperty, gml:pos, gml:posList
Attributes
QName Type Fixed Default Use
interpolation gml:CurveInterpolationType geodesic optional
numDerivativeInterior integer 0 optional
numDerivativesAtEnd integer 0 optional
numDerivativesAtStart integer 0 optional
Source
<complexType name="GeodesicType">
  <complexContent>
    <extension base="gml:GeodesicStringType"/>
  </complexContent>
</complexType>
Complex Type gml:SurfaceType
Namespace http://www.opengis.net/gml/3.2
Diagram
DiagramgmlBase_xsd.tmp#iddeprecatedTypes_xsd.tmp#metaDataPropertygmlBase_xsd.tmp#descriptiongmlBase_xsd.tmp#descriptionReferencegmlBase_xsd.tmp#identifiergmlBase_xsd.tmp#namegmlBase_xsd.tmp#StandardObjectPropertiesgmlBase_xsd.tmp#AbstractGMLTypegeometryBasic0d1d_xsd.tmp#SRSReferenceGroupgeometryBasic0d1d_xsd.tmp#AbstractGeometryTypegeometryBasic0d1d_xsd.tmp#AbstractGeometricPrimitiveTypegeometryBasic2d_xsd.tmp#AbstractSurfaceTypegeometryPrimitives_xsd.tmp#patches
Type extension of gml:AbstractSurfaceType
Type hierarchy
Used by
Model
Children gml:description, gml:descriptionReference, gml:identifier, gml:metaDataProperty, gml:name, gml:patches
Attributes
QName Type Use Annotation
axisLabels gml:NCNameList optional
gml:id ID optional
The attribute gml:id supports provision of a handle for the XML element representing a GML Object. Its use is mandatory for all GML objects. It is of XML type ID, so is constrained to be unique in the XML document within which it occurs.
srsDimension positiveInteger optional
srsName anyURI optional
uomLabels gml:NCNameList optional
Source
<complexType name="SurfaceType">
  <complexContent>
    <extension base="gml:AbstractSurfaceType">
      <sequence>
        <element ref="gml:patches"/>
      </sequence>
    </extension>
  </complexContent>
</complexType>
Complex Type gml:SurfacePatchArrayPropertyType
Namespace http://www.opengis.net/gml/3.2
Annotations
gml:SurfacePatchArrayPropertyType is a container for a sequence of surface patches.
Diagram
DiagramgeometryPrimitives_xsd.tmp#AbstractSurfacePatch
Used by
Model
Children gml:AbstractSurfacePatch
Source
<complexType name="SurfacePatchArrayPropertyType">
  <annotation>
    <documentation>gml:SurfacePatchArrayPropertyType is a container for a sequence of surface patches.</documentation>
  </annotation>
  <sequence minOccurs="0" maxOccurs="unbounded">
    <element ref="gml:AbstractSurfacePatch"/>
  </sequence>
</complexType>
Complex Type gml:AbstractSurfacePatchType
Namespace http://www.opengis.net/gml/3.2
Diagram
Diagram
Properties
abstract true
Used by
Source
<complexType name="AbstractSurfacePatchType" abstract="true"/>
Complex Type gml:OrientableSurfaceType
Namespace http://www.opengis.net/gml/3.2
Diagram
DiagramgmlBase_xsd.tmp#iddeprecatedTypes_xsd.tmp#metaDataPropertygmlBase_xsd.tmp#descriptiongmlBase_xsd.tmp#descriptionReferencegmlBase_xsd.tmp#identifiergmlBase_xsd.tmp#namegmlBase_xsd.tmp#StandardObjectPropertiesgmlBase_xsd.tmp#AbstractGMLTypegeometryBasic0d1d_xsd.tmp#SRSReferenceGroupgeometryBasic0d1d_xsd.tmp#AbstractGeometryTypegeometryBasic0d1d_xsd.tmp#AbstractGeometricPrimitiveTypegeometryBasic2d_xsd.tmp#AbstractSurfaceTypegeometryPrimitives_xsd.tmp#OrientableSurfaceType_orientationgeometryPrimitives_xsd.tmp#baseSurface
Type extension of gml:AbstractSurfaceType
Type hierarchy
Used by
Model
Children gml:baseSurface, gml:description, gml:descriptionReference, gml:identifier, gml:metaDataProperty, gml:name
Attributes
QName Type Default Use Annotation
axisLabels gml:NCNameList optional
gml:id ID optional
The attribute gml:id supports provision of a handle for the XML element representing a GML Object. Its use is mandatory for all GML objects. It is of XML type ID, so is constrained to be unique in the XML document within which it occurs.
orientation gml:SignType + optional
srsDimension positiveInteger optional
srsName anyURI optional
uomLabels gml:NCNameList optional
Source
<complexType name="OrientableSurfaceType">
  <complexContent>
    <extension base="gml:AbstractSurfaceType">
      <sequence>
        <element ref="gml:baseSurface"/>
      </sequence>
      <attribute name="orientation" type="gml:SignType" default="+"/>
    </extension>
  </complexContent>
</complexType>
Simple Type gml:SurfaceInterpolationType
Namespace http://www.opengis.net/gml/3.2
Annotations
gml:SurfaceInterpolationType is a list of codes that may be used to identify the interpolation mechanisms specified by an application schema.
Diagram
Diagram
Type restriction of string
Facets
enumeration none
enumeration planar
enumeration spherical
enumeration elliptical
enumeration conic
enumeration tin
enumeration parametricCurve
enumeration polynomialSpline
enumeration rationalSpline
enumeration triangulatedSpline
Used by
Source
<simpleType name="SurfaceInterpolationType">
  <annotation>
    <documentation>gml:SurfaceInterpolationType is a list of codes that may be used to identify the interpolation mechanisms specified by an application schema.</documentation>
  </annotation>
  <restriction base="string">
    <enumeration value="none"/>
    <enumeration value="planar"/>
    <enumeration value="spherical"/>
    <enumeration value="elliptical"/>
    <enumeration value="conic"/>
    <enumeration value="tin"/>
    <enumeration value="parametricCurve"/>
    <enumeration value="polynomialSpline"/>
    <enumeration value="rationalSpline"/>
    <enumeration value="triangulatedSpline"/>
  </restriction>
</simpleType>
Complex Type gml:PolygonPatchType
Namespace http://www.opengis.net/gml/3.2
Diagram
DiagramgeometryPrimitives_xsd.tmp#AbstractSurfacePatchTypegeometryPrimitives_xsd.tmp#PolygonPatchType_interpolationgeometryBasic2d_xsd.tmp#exteriorgeometryBasic2d_xsd.tmp#interior
Type extension of gml:AbstractSurfacePatchType
Type hierarchy
Used by
Model
Children gml:exterior, gml:interior
Attributes
QName Type Fixed Use
interpolation gml:SurfaceInterpolationType planar optional
Source
<complexType name="PolygonPatchType">
  <complexContent>
    <extension base="gml:AbstractSurfacePatchType">
      <sequence>
        <element ref="gml:exterior" minOccurs="0"/>
        <element ref="gml:interior" minOccurs="0" maxOccurs="unbounded"/>
      </sequence>
      <attribute name="interpolation" type="gml:SurfaceInterpolationType" fixed="planar"/>
    </extension>
  </complexContent>
</complexType>
Complex Type gml:TriangleType
Namespace http://www.opengis.net/gml/3.2
Diagram
DiagramgeometryPrimitives_xsd.tmp#AbstractSurfacePatchTypegeometryPrimitives_xsd.tmp#TriangleType_interpolationgeometryBasic2d_xsd.tmp#exterior
Type extension of gml:AbstractSurfacePatchType
Type hierarchy
Used by
Element gml:Triangle
Model
Children gml:exterior
Attributes
QName Type Fixed Use
interpolation gml:SurfaceInterpolationType planar optional
Source
<complexType name="TriangleType">
  <complexContent>
    <extension base="gml:AbstractSurfacePatchType">
      <sequence>
        <element ref="gml:exterior"/>
      </sequence>
      <attribute name="interpolation" type="gml:SurfaceInterpolationType" fixed="planar"/>
    </extension>
  </complexContent>
</complexType>
Complex Type gml:RectangleType
Namespace http://www.opengis.net/gml/3.2
Diagram
DiagramgeometryPrimitives_xsd.tmp#AbstractSurfacePatchTypegeometryPrimitives_xsd.tmp#RectangleType_interpolationgeometryBasic2d_xsd.tmp#exterior
Type extension of gml:AbstractSurfacePatchType
Type hierarchy
Used by
Element gml:Rectangle
Model
Children gml:exterior
Attributes
QName Type Fixed Use
interpolation gml:SurfaceInterpolationType planar optional
Source
<complexType name="RectangleType">
  <complexContent>
    <extension base="gml:AbstractSurfacePatchType">
      <sequence>
        <element ref="gml:exterior"/>
      </sequence>
      <attribute name="interpolation" type="gml:SurfaceInterpolationType" fixed="planar"/>
    </extension>
  </complexContent>
</complexType>
Complex Type gml:RingType
Namespace http://www.opengis.net/gml/3.2
Diagram
DiagramgmlBase_xsd.tmp#iddeprecatedTypes_xsd.tmp#metaDataPropertygmlBase_xsd.tmp#descriptiongmlBase_xsd.tmp#descriptionReferencegmlBase_xsd.tmp#identifiergmlBase_xsd.tmp#namegmlBase_xsd.tmp#StandardObjectPropertiesgmlBase_xsd.tmp#AbstractGMLTypegeometryBasic0d1d_xsd.tmp#SRSReferenceGroupgeometryBasic0d1d_xsd.tmp#AbstractGeometryTypegeometryBasic0d1d_xsd.tmp#AbstractGeometricPrimitiveTypegeometryBasic0d1d_xsd.tmp#AbstractCurveTypegeometryBasic2d_xsd.tmp#AbstractRingTypegmlBase_xsd.tmp#AggregationAttributeGroupgeometryPrimitives_xsd.tmp#curveMember
Type extension of gml:AbstractRingType
Type hierarchy
Used by
Element gml:Ring
Model
Children gml:curveMember, gml:description, gml:descriptionReference, gml:identifier, gml:metaDataProperty, gml:name
Attributes
QName Type Use Annotation
aggregationType gml:AggregationType optional
axisLabels gml:NCNameList optional
gml:id ID optional
The attribute gml:id supports provision of a handle for the XML element representing a GML Object. Its use is mandatory for all GML objects. It is of XML type ID, so is constrained to be unique in the XML document within which it occurs.
srsDimension positiveInteger optional
srsName anyURI optional
uomLabels gml:NCNameList optional
Source
<complexType name="RingType">
  <complexContent>
    <extension base="gml:AbstractRingType">
      <sequence>
        <element ref="gml:curveMember" maxOccurs="unbounded"/>
      </sequence>
      <attributeGroup ref="gml:AggregationAttributeGroup"/>
    </extension>
  </complexContent>
</complexType>
Complex Type gml:RingPropertyType
Namespace http://www.opengis.net/gml/3.2
Annotations
A property with the content model of gml:RingPropertyType encapsulates a ring to represent a component of a surface boundary.
Diagram
DiagramgeometryPrimitives_xsd.tmp#Ring
Model
Children gml:Ring
Source
<complexType name="RingPropertyType">
  <annotation>
    <documentation>A property with the content model of gml:RingPropertyType encapsulates a ring to represent a component of a surface boundary.</documentation>
  </annotation>
  <sequence>
    <element ref="gml:Ring"/>
  </sequence>
</complexType>
Complex Type gml:AbstractParametricCurveSurfaceType
Namespace http://www.opengis.net/gml/3.2
Diagram
DiagramgeometryPrimitives_xsd.tmp#AbstractSurfacePatchTypegmlBase_xsd.tmp#AggregationAttributeGroup
Type extension of gml:AbstractSurfacePatchType
Type hierarchy
Properties
abstract true
Used by
Attributes
QName Type Use
aggregationType gml:AggregationType optional
Source
<complexType name="AbstractParametricCurveSurfaceType" abstract="true">
  <complexContent>
    <extension base="gml:AbstractSurfacePatchType">
      <attributeGroup ref="gml:AggregationAttributeGroup"/>
    </extension>
  </complexContent>
</complexType>
Complex Type gml:AbstractGriddedSurfaceType
Namespace http://www.opengis.net/gml/3.2
Diagram
DiagramgeometryPrimitives_xsd.tmp#AbstractSurfacePatchTypegmlBase_xsd.tmp#AggregationAttributeGroupgeometryPrimitives_xsd.tmp#AbstractParametricCurveSurfaceTypegeometryPrimitives_xsd.tmp#AbstractGriddedSurfaceType_rowsgeometryPrimitives_xsd.tmp#AbstractGriddedSurfaceType_columnsgeometryPrimitives_xsd.tmp#PointGrid_rowsgeometryPrimitives_xsd.tmp#PointGrid
Type extension of gml:AbstractParametricCurveSurfaceType
Type hierarchy
Properties
abstract true
Used by
Model
Children gml:rows
Attributes
QName Type Use
aggregationType gml:AggregationType optional
columns integer optional
rows integer optional
Source
<complexType name="AbstractGriddedSurfaceType" abstract="true">
  <complexContent>
    <extension base="gml:AbstractParametricCurveSurfaceType">
      <sequence>
        <group ref="gml:PointGrid"/>
      </sequence>
      <attribute name="rows" type="integer"/>
      <attribute name="columns" type="integer"/>
    </extension>
  </complexContent>
</complexType>
Complex Type gml:ConeType
Namespace http://www.opengis.net/gml/3.2
Diagram
DiagramgeometryPrimitives_xsd.tmp#AbstractSurfacePatchTypegmlBase_xsd.tmp#AggregationAttributeGroupgeometryPrimitives_xsd.tmp#AbstractParametricCurveSurfaceTypegeometryPrimitives_xsd.tmp#AbstractGriddedSurfaceType_rowsgeometryPrimitives_xsd.tmp#AbstractGriddedSurfaceType_columnsgeometryPrimitives_xsd.tmp#PointGrid_rowsgeometryPrimitives_xsd.tmp#PointGridgeometryPrimitives_xsd.tmp#AbstractGriddedSurfaceTypegeometryPrimitives_xsd.tmp#ConeType_horizontalCurveTypegeometryPrimitives_xsd.tmp#ConeType_verticalCurveType
Type extension of gml:AbstractGriddedSurfaceType
Type hierarchy
Used by
Element gml:Cone
Model
Children gml:rows
Attributes
QName Type Fixed Use
aggregationType gml:AggregationType optional
columns integer optional
horizontalCurveType gml:CurveInterpolationType circularArc3Points optional
rows integer optional
verticalCurveType gml:CurveInterpolationType linear optional
Source
<complexType name="ConeType">
  <complexContent>
    <extension base="gml:AbstractGriddedSurfaceType">
      <attribute name="horizontalCurveType" type="gml:CurveInterpolationType" fixed="circularArc3Points"/>
      <attribute name="verticalCurveType" type="gml:CurveInterpolationType" fixed="linear"/>
    </extension>
  </complexContent>
</complexType>
Complex Type gml:CylinderType
Namespace http://www.opengis.net/gml/3.2
Diagram
DiagramgeometryPrimitives_xsd.tmp#AbstractSurfacePatchTypegmlBase_xsd.tmp#AggregationAttributeGroupgeometryPrimitives_xsd.tmp#AbstractParametricCurveSurfaceTypegeometryPrimitives_xsd.tmp#AbstractGriddedSurfaceType_rowsgeometryPrimitives_xsd.tmp#AbstractGriddedSurfaceType_columnsgeometryPrimitives_xsd.tmp#PointGrid_rowsgeometryPrimitives_xsd.tmp#PointGridgeometryPrimitives_xsd.tmp#AbstractGriddedSurfaceTypegeometryPrimitives_xsd.tmp#CylinderType_horizontalCurveTypegeometryPrimitives_xsd.tmp#CylinderType_verticalCurveType
Type extension of gml:AbstractGriddedSurfaceType
Type hierarchy
Used by
Element gml:Cylinder
Model
Children gml:rows
Attributes
QName Type Fixed Use
aggregationType gml:AggregationType optional
columns integer optional
horizontalCurveType gml:CurveInterpolationType circularArc3Points optional
rows integer optional
verticalCurveType gml:CurveInterpolationType linear optional
Source
<complexType name="CylinderType">
  <complexContent>
    <extension base="gml:AbstractGriddedSurfaceType">
      <attribute name="horizontalCurveType" type="gml:CurveInterpolationType" fixed="circularArc3Points"/>
      <attribute name="verticalCurveType" type="gml:CurveInterpolationType" fixed="linear"/>
    </extension>
  </complexContent>
</complexType>
Complex Type gml:SphereType
Namespace http://www.opengis.net/gml/3.2
Diagram
DiagramgeometryPrimitives_xsd.tmp#AbstractSurfacePatchTypegmlBase_xsd.tmp#AggregationAttributeGroupgeometryPrimitives_xsd.tmp#AbstractParametricCurveSurfaceTypegeometryPrimitives_xsd.tmp#AbstractGriddedSurfaceType_rowsgeometryPrimitives_xsd.tmp#AbstractGriddedSurfaceType_columnsgeometryPrimitives_xsd.tmp#PointGrid_rowsgeometryPrimitives_xsd.tmp#PointGridgeometryPrimitives_xsd.tmp#AbstractGriddedSurfaceTypegeometryPrimitives_xsd.tmp#SphereType_horizontalCurveTypegeometryPrimitives_xsd.tmp#SphereType_verticalCurveType
Type extension of gml:AbstractGriddedSurfaceType
Type hierarchy
Used by
Element gml:Sphere
Model
Children gml:rows
Attributes
QName Type Fixed Use
aggregationType gml:AggregationType optional
columns integer optional
horizontalCurveType gml:CurveInterpolationType circularArc3Points optional
rows integer optional
verticalCurveType gml:CurveInterpolationType circularArc3Points optional
Source
<complexType name="SphereType">
  <complexContent>
    <extension base="gml:AbstractGriddedSurfaceType">
      <attribute name="horizontalCurveType" type="gml:CurveInterpolationType" fixed="circularArc3Points"/>
      <attribute name="verticalCurveType" type="gml:CurveInterpolationType" fixed="circularArc3Points"/>
    </extension>
  </complexContent>
</complexType>
Complex Type gml:TinType
Namespace http://www.opengis.net/gml/3.2
Diagram
DiagramgmlBase_xsd.tmp#iddeprecatedTypes_xsd.tmp#metaDataPropertygmlBase_xsd.tmp#descriptiongmlBase_xsd.tmp#descriptionReferencegmlBase_xsd.tmp#identifiergmlBase_xsd.tmp#namegmlBase_xsd.tmp#StandardObjectPropertiesgmlBase_xsd.tmp#AbstractGMLTypegeometryBasic0d1d_xsd.tmp#SRSReferenceGroupgeometryBasic0d1d_xsd.tmp#AbstractGeometryTypegeometryBasic0d1d_xsd.tmp#AbstractGeometricPrimitiveTypegeometryBasic2d_xsd.tmp#AbstractSurfaceTypegeometryPrimitives_xsd.tmp#patchesgeometryPrimitives_xsd.tmp#SurfaceTypegeometryPrimitives_xsd.tmp#TinType_stopLinesgeometryPrimitives_xsd.tmp#TinType_breakLinesgeometryPrimitives_xsd.tmp#TinType_maxLengthgeometryPrimitives_xsd.tmp#TinType_controlPoint
Type extension of gml:SurfaceType
Type hierarchy
Used by
Element gml:Tin
Model
Children gml:breakLines, gml:controlPoint, gml:description, gml:descriptionReference, gml:identifier, gml:maxLength, gml:metaDataProperty, gml:name, gml:patches, gml:stopLines
Attributes
QName Type Use Annotation
axisLabels gml:NCNameList optional
gml:id ID optional
The attribute gml:id supports provision of a handle for the XML element representing a GML Object. Its use is mandatory for all GML objects. It is of XML type ID, so is constrained to be unique in the XML document within which it occurs.
srsDimension positiveInteger optional
srsName anyURI optional
uomLabels gml:NCNameList optional
Source
<complexType name="TinType">
  <complexContent>
    <extension base="gml:SurfaceType">
      <sequence>
        <element name="stopLines" type="gml:LineStringSegmentArrayPropertyType" minOccurs="0" maxOccurs="unbounded"/>
        <element name="breakLines" type="gml:LineStringSegmentArrayPropertyType" minOccurs="0" maxOccurs="unbounded"/>
        <element name="maxLength" type="gml:LengthType"/>
        <element name="controlPoint">
          <complexType>
            <choice>
              <element ref="gml:posList"/>
              <group ref="gml:geometricPositionGroup" minOccurs="3" maxOccurs="unbounded"/>
            </choice>
          </complexType>
        </element>
      </sequence>
    </extension>
  </complexContent>
</complexType>
Complex Type gml:LineStringSegmentArrayPropertyType
Namespace http://www.opengis.net/gml/3.2
Annotations
gml:LineStringSegmentArrayPropertyType provides a container for line strings.
Diagram
DiagramgeometryPrimitives_xsd.tmp#LineStringSegment
Used by
Model
Children gml:LineStringSegment
Source
<complexType name="LineStringSegmentArrayPropertyType">
  <annotation>
    <documentation>gml:LineStringSegmentArrayPropertyType provides a container for line strings.</documentation>
  </annotation>
  <sequence minOccurs="0" maxOccurs="unbounded">
    <element ref="gml:LineStringSegment"/>
  </sequence>
</complexType>
Complex Type gml:SolidType
Namespace http://www.opengis.net/gml/3.2
Diagram
DiagramgmlBase_xsd.tmp#iddeprecatedTypes_xsd.tmp#metaDataPropertygmlBase_xsd.tmp#descriptiongmlBase_xsd.tmp#descriptionReferencegmlBase_xsd.tmp#identifiergmlBase_xsd.tmp#namegmlBase_xsd.tmp#StandardObjectPropertiesgmlBase_xsd.tmp#AbstractGMLTypegeometryBasic0d1d_xsd.tmp#SRSReferenceGroupgeometryBasic0d1d_xsd.tmp#AbstractGeometryTypegeometryBasic0d1d_xsd.tmp#AbstractGeometricPrimitiveTypegeometryPrimitives_xsd.tmp#AbstractSolidTypegeometryPrimitives_xsd.tmp#SolidType_exteriorgeometryPrimitives_xsd.tmp#SolidType_interior
Type extension of gml:AbstractSolidType
Type hierarchy
Used by
Element gml:Solid
Model
Children gml:description, gml:descriptionReference, gml:exterior, gml:identifier, gml:interior, gml:metaDataProperty, gml:name
Attributes
QName Type Use Annotation
axisLabels gml:NCNameList optional
gml:id ID optional
The attribute gml:id supports provision of a handle for the XML element representing a GML Object. Its use is mandatory for all GML objects. It is of XML type ID, so is constrained to be unique in the XML document within which it occurs.
srsDimension positiveInteger optional
srsName anyURI optional
uomLabels gml:NCNameList optional
Source
<complexType name="SolidType">
  <complexContent>
    <extension base="gml:AbstractSolidType">
      <sequence>
        <element name="exterior" type="gml:ShellPropertyType" minOccurs="0"/>
        <element name="interior" type="gml:ShellPropertyType" minOccurs="0" maxOccurs="unbounded"/>
      </sequence>
    </extension>
  </complexContent>
</complexType>
Complex Type gml:ShellPropertyType
Namespace http://www.opengis.net/gml/3.2
Annotations
A property with the content model of gml:ShellPropertyType encapsulates a shell to represent a component of a solid boundary.
Diagram
DiagramgeometryPrimitives_xsd.tmp#Shell
Used by
Model
Children gml:Shell
Source
<complexType name="ShellPropertyType">
  <annotation>
    <documentation>A property with the content model of gml:ShellPropertyType encapsulates a shell to represent a component of a solid boundary.</documentation>
  </annotation>
  <sequence>
    <element ref="gml:Shell"/>
  </sequence>
</complexType>
Complex Type gml:ShellType
Namespace http://www.opengis.net/gml/3.2
Diagram
DiagramgmlBase_xsd.tmp#iddeprecatedTypes_xsd.tmp#metaDataPropertygmlBase_xsd.tmp#descriptiongmlBase_xsd.tmp#descriptionReferencegmlBase_xsd.tmp#identifiergmlBase_xsd.tmp#namegmlBase_xsd.tmp#StandardObjectPropertiesgmlBase_xsd.tmp#AbstractGMLTypegeometryBasic0d1d_xsd.tmp#SRSReferenceGroupgeometryBasic0d1d_xsd.tmp#AbstractGeometryTypegeometryBasic0d1d_xsd.tmp#AbstractGeometricPrimitiveTypegeometryBasic2d_xsd.tmp#AbstractSurfaceTypegmlBase_xsd.tmp#AggregationAttributeGroupgeometryPrimitives_xsd.tmp#surfaceMember
Type extension of gml:AbstractSurfaceType
Type hierarchy
Used by
Element gml:Shell
Model
Children gml:description, gml:descriptionReference, gml:identifier, gml:metaDataProperty, gml:name, gml:surfaceMember
Attributes
QName Type Use Annotation
aggregationType gml:AggregationType optional
axisLabels gml:NCNameList optional
gml:id ID optional
The attribute gml:id supports provision of a handle for the XML element representing a GML Object. Its use is mandatory for all GML objects. It is of XML type ID, so is constrained to be unique in the XML document within which it occurs.
srsDimension positiveInteger optional
srsName anyURI optional
uomLabels gml:NCNameList optional
Source
<complexType name="ShellType">
  <complexContent>
    <extension base="gml:AbstractSurfaceType">
      <sequence>
        <element ref="gml:surfaceMember" maxOccurs="unbounded"/>
      </sequence>
      <attributeGroup ref="gml:AggregationAttributeGroup"/>
    </extension>
  </complexContent>
</complexType>
Attribute gml:AbstractCurveSegmentType / @numDerivativesAtStart
Namespace No namespace
Type integer
Properties
default 0
Used by
Source
<attribute name="numDerivativesAtStart" type="integer" default="0"/>
Attribute gml:AbstractCurveSegmentType / @numDerivativesAtEnd
Namespace No namespace
Type integer
Properties
default 0
Used by
Source
<attribute name="numDerivativesAtEnd" type="integer" default="0"/>
Attribute gml:AbstractCurveSegmentType / @numDerivativeInterior
Namespace No namespace
Type integer
Properties
default 0
Used by
Source
<attribute name="numDerivativeInterior" type="integer" default="0"/>
Attribute gml:OrientableCurveType / @orientation
Namespace No namespace
Type gml:SignType
Properties
default +
Facets
enumeration -
enumeration +
Used by
Source
<attribute name="orientation" type="gml:SignType" default="+"/>
Attribute gml:LineStringSegmentType / @interpolation
Namespace No namespace
Type gml:CurveInterpolationType
Properties
fixed linear
Facets
enumeration linear
enumeration geodesic
enumeration circularArc3Points
enumeration circularArc2PointWithBulge
enumeration circularArcCenterPointWithRadius
enumeration elliptical
enumeration clothoid
enumeration conic
enumeration polynomialSpline
enumeration cubicSpline
enumeration rationalSpline
Used by
Source
<attribute name="interpolation" type="gml:CurveInterpolationType" fixed="linear"/>
Attribute gml:ArcStringType / @interpolation
Namespace No namespace
Type gml:CurveInterpolationType
Properties
fixed circularArc3Points
Facets
enumeration linear
enumeration geodesic
enumeration circularArc3Points
enumeration circularArc2PointWithBulge
enumeration circularArcCenterPointWithRadius
enumeration elliptical
enumeration clothoid
enumeration conic
enumeration polynomialSpline
enumeration cubicSpline
enumeration rationalSpline
Used by
Complex Type gml:ArcStringType
Source
<attribute name="interpolation" type="gml:CurveInterpolationType" fixed="circularArc3Points"/>
Attribute gml:ArcStringType / @numArc
Namespace No namespace
Type integer
Properties
content simple
Used by
Complex Type gml:ArcStringType
Source
<attribute name="numArc" type="integer"/>
Attribute gml:ArcType / @numArc
Namespace No namespace
Type integer
Properties
fixed 1
Used by
Complex Type gml:ArcType
Source
<attribute name="numArc" type="integer" fixed="1"/>
Attribute gml:ArcStringByBulgeType / @interpolation
Namespace No namespace
Type gml:CurveInterpolationType
Properties
fixed circularArc2PointWithBulge
Facets
enumeration linear
enumeration geodesic
enumeration circularArc3Points
enumeration circularArc2PointWithBulge
enumeration circularArcCenterPointWithRadius
enumeration elliptical
enumeration clothoid
enumeration conic
enumeration polynomialSpline
enumeration cubicSpline
enumeration rationalSpline
Used by
Source
<attribute name="interpolation" type="gml:CurveInterpolationType" fixed="circularArc2PointWithBulge"/>
Attribute gml:ArcStringByBulgeType / @numArc
Namespace No namespace
Type integer
Properties
content simple
Used by
Source
<attribute name="numArc" type="integer"/>
Attribute gml:ArcByBulgeType / @numArc
Namespace No namespace
Type integer
Properties
fixed 1
Used by
Complex Type gml:ArcByBulgeType
Source
<attribute name="numArc" type="integer" fixed="1"/>
Attribute gml:ArcByCenterPointType / @interpolation
Namespace No namespace
Type gml:CurveInterpolationType
Properties
fixed circularArcCenterPointWithRadius
Facets
enumeration linear
enumeration geodesic
enumeration circularArc3Points
enumeration circularArc2PointWithBulge
enumeration circularArcCenterPointWithRadius
enumeration elliptical
enumeration clothoid
enumeration conic
enumeration polynomialSpline
enumeration cubicSpline
enumeration rationalSpline
Used by
Source
<attribute name="interpolation" type="gml:CurveInterpolationType" fixed="circularArcCenterPointWithRadius"/>
Attribute gml:ArcByCenterPointType / @numArc
Namespace No namespace
Type integer
Properties
use required
fixed 1
Used by
Source
<attribute name="numArc" type="integer" use="required" fixed="1"/>
Attribute gml:CubicSplineType / @interpolation
Namespace No namespace
Type gml:CurveInterpolationType
Properties
fixed cubicSpline
Facets
enumeration linear
enumeration geodesic
enumeration circularArc3Points
enumeration circularArc2PointWithBulge
enumeration circularArcCenterPointWithRadius
enumeration elliptical
enumeration clothoid
enumeration conic
enumeration polynomialSpline
enumeration cubicSpline
enumeration rationalSpline
Used by
Complex Type gml:CubicSplineType
Source
<attribute name="interpolation" type="gml:CurveInterpolationType" fixed="cubicSpline"/>
Attribute gml:CubicSplineType / @degree
Namespace No namespace
Type integer
Properties
fixed 3
Used by
Complex Type gml:CubicSplineType
Source
<attribute name="degree" type="integer" fixed="3"/>
Attribute gml:BSplineType / @interpolation
Namespace No namespace
Type gml:CurveInterpolationType
Properties
default polynomialSpline
Facets
enumeration linear
enumeration geodesic
enumeration circularArc3Points
enumeration circularArc2PointWithBulge
enumeration circularArcCenterPointWithRadius
enumeration elliptical
enumeration clothoid
enumeration conic
enumeration polynomialSpline
enumeration cubicSpline
enumeration rationalSpline
Used by
Complex Type gml:BSplineType
Source
<attribute name="interpolation" type="gml:CurveInterpolationType" default="polynomialSpline"/>
Attribute gml:BSplineType / @isPolynomial
Namespace No namespace
Type boolean
Properties
content simple
Used by
Complex Type gml:BSplineType
Source
<attribute name="isPolynomial" type="boolean"/>
Attribute gml:BSplineType / @knotType
Namespace No namespace
Type gml:KnotTypesType
Properties
content simple
Facets
enumeration uniform
enumeration quasiUniform
enumeration piecewiseBezier
Used by
Complex Type gml:BSplineType
Source
<attribute name="knotType" type="gml:KnotTypesType"/>
Attribute gml:BezierType / @interpolation
Namespace No namespace
Type gml:CurveInterpolationType
Properties
fixed polynomialSpline
Facets
enumeration linear
enumeration geodesic
enumeration circularArc3Points
enumeration circularArc2PointWithBulge
enumeration circularArcCenterPointWithRadius
enumeration elliptical
enumeration clothoid
enumeration conic
enumeration polynomialSpline
enumeration cubicSpline
enumeration rationalSpline
Used by
Complex Type gml:BezierType
Source
<attribute name="interpolation" type="gml:CurveInterpolationType" fixed="polynomialSpline"/>
Attribute gml:BezierType / @isPolynomial
Namespace No namespace
Type boolean
Properties
fixed true
Used by
Complex Type gml:BezierType
Source
<attribute name="isPolynomial" type="boolean" fixed="true"/>
Attribute gml:BezierType / @knotType
Namespace No namespace
Type gml:KnotTypesType
Properties
use prohibited
Facets
enumeration uniform
enumeration quasiUniform
enumeration piecewiseBezier
Used by
Complex Type gml:BezierType
Source
<attribute name="knotType" type="gml:KnotTypesType" use="prohibited"/>
Attribute gml:ClothoidType / @interpolation
Namespace No namespace
Type gml:CurveInterpolationType
Properties
fixed clothoid
Facets
enumeration linear
enumeration geodesic
enumeration circularArc3Points
enumeration circularArc2PointWithBulge
enumeration circularArcCenterPointWithRadius
enumeration elliptical
enumeration clothoid
enumeration conic
enumeration polynomialSpline
enumeration cubicSpline
enumeration rationalSpline
Used by
Complex Type gml:ClothoidType
Source
<attribute name="interpolation" type="gml:CurveInterpolationType" fixed="clothoid"/>
Attribute gml:GeodesicStringType / @interpolation
Namespace No namespace
Type gml:CurveInterpolationType
Properties
fixed geodesic
Facets
enumeration linear
enumeration geodesic
enumeration circularArc3Points
enumeration circularArc2PointWithBulge
enumeration circularArcCenterPointWithRadius
enumeration elliptical
enumeration clothoid
enumeration conic
enumeration polynomialSpline
enumeration cubicSpline
enumeration rationalSpline
Used by
Complex Type gml:GeodesicStringType
Source
<attribute name="interpolation" type="gml:CurveInterpolationType" fixed="geodesic"/>
Attribute gml:OrientableSurfaceType / @orientation
Namespace No namespace
Type gml:SignType
Properties
default +
Facets
enumeration -
enumeration +
Used by
Source
<attribute name="orientation" type="gml:SignType" default="+"/>
Attribute gml:PolygonPatchType / @interpolation
Namespace No namespace
Type gml:SurfaceInterpolationType
Properties
fixed planar
Facets
enumeration none
enumeration planar
enumeration spherical
enumeration elliptical
enumeration conic
enumeration tin
enumeration parametricCurve
enumeration polynomialSpline
enumeration rationalSpline
enumeration triangulatedSpline
Used by
Complex Type gml:PolygonPatchType
Source
<attribute name="interpolation" type="gml:SurfaceInterpolationType" fixed="planar"/>
Attribute gml:TriangleType / @interpolation
Namespace No namespace
Type gml:SurfaceInterpolationType
Properties
fixed planar
Facets
enumeration none
enumeration planar
enumeration spherical
enumeration elliptical
enumeration conic
enumeration tin
enumeration parametricCurve
enumeration polynomialSpline
enumeration rationalSpline
enumeration triangulatedSpline
Used by
Complex Type gml:TriangleType
Source
<attribute name="interpolation" type="gml:SurfaceInterpolationType" fixed="planar"/>
Attribute gml:RectangleType / @interpolation
Namespace No namespace
Type gml:SurfaceInterpolationType
Properties
fixed planar
Facets
enumeration none
enumeration planar
enumeration spherical
enumeration elliptical
enumeration conic
enumeration tin
enumeration parametricCurve
enumeration polynomialSpline
enumeration rationalSpline
enumeration triangulatedSpline
Used by
Complex Type gml:RectangleType
Source
<attribute name="interpolation" type="gml:SurfaceInterpolationType" fixed="planar"/>
Attribute gml:AbstractGriddedSurfaceType / @rows
Namespace No namespace
Type integer
Properties
content simple
Used by
Source
<attribute name="rows" type="integer"/>
Attribute gml:AbstractGriddedSurfaceType / @columns
Namespace No namespace
Type integer
Properties
content simple
Used by
Source
<attribute name="columns" type="integer"/>
Attribute gml:ConeType / @horizontalCurveType
Namespace No namespace
Type gml:CurveInterpolationType
Properties
fixed circularArc3Points
Facets
enumeration linear
enumeration geodesic
enumeration circularArc3Points
enumeration circularArc2PointWithBulge
enumeration circularArcCenterPointWithRadius
enumeration elliptical
enumeration clothoid
enumeration conic
enumeration polynomialSpline
enumeration cubicSpline
enumeration rationalSpline
Used by
Complex Type gml:ConeType
Source
<attribute name="horizontalCurveType" type="gml:CurveInterpolationType" fixed="circularArc3Points"/>
Attribute gml:ConeType / @verticalCurveType
Namespace No namespace
Type gml:CurveInterpolationType
Properties
fixed linear
Facets
enumeration linear
enumeration geodesic
enumeration circularArc3Points
enumeration circularArc2PointWithBulge
enumeration circularArcCenterPointWithRadius
enumeration elliptical
enumeration clothoid
enumeration conic
enumeration polynomialSpline
enumeration cubicSpline
enumeration rationalSpline
Used by
Complex Type gml:ConeType
Source
<attribute name="verticalCurveType" type="gml:CurveInterpolationType" fixed="linear"/>
Attribute gml:CylinderType / @horizontalCurveType
Namespace No namespace
Type gml:CurveInterpolationType
Properties
fixed circularArc3Points
Facets
enumeration linear
enumeration geodesic
enumeration circularArc3Points
enumeration circularArc2PointWithBulge
enumeration circularArcCenterPointWithRadius
enumeration elliptical
enumeration clothoid
enumeration conic
enumeration polynomialSpline
enumeration cubicSpline
enumeration rationalSpline
Used by
Complex Type gml:CylinderType
Source
<attribute name="horizontalCurveType" type="gml:CurveInterpolationType" fixed="circularArc3Points"/>
Attribute gml:CylinderType / @verticalCurveType
Namespace No namespace
Type gml:CurveInterpolationType
Properties
fixed linear
Facets
enumeration linear
enumeration geodesic
enumeration circularArc3Points
enumeration circularArc2PointWithBulge
enumeration circularArcCenterPointWithRadius
enumeration elliptical
enumeration clothoid
enumeration conic
enumeration polynomialSpline
enumeration cubicSpline
enumeration rationalSpline
Used by
Complex Type gml:CylinderType
Source
<attribute name="verticalCurveType" type="gml:CurveInterpolationType" fixed="linear"/>
Attribute gml:SphereType / @horizontalCurveType
Namespace No namespace
Type gml:CurveInterpolationType
Properties
fixed circularArc3Points
Facets
enumeration linear
enumeration geodesic
enumeration circularArc3Points
enumeration circularArc2PointWithBulge
enumeration circularArcCenterPointWithRadius
enumeration elliptical
enumeration clothoid
enumeration conic
enumeration polynomialSpline
enumeration cubicSpline
enumeration rationalSpline
Used by
Complex Type gml:SphereType
Source
<attribute name="horizontalCurveType" type="gml:CurveInterpolationType" fixed="circularArc3Points"/>
Attribute gml:SphereType / @verticalCurveType
Namespace No namespace
Type gml:CurveInterpolationType
Properties
fixed circularArc3Points
Facets
enumeration linear
enumeration geodesic
enumeration circularArc3Points
enumeration circularArc2PointWithBulge
enumeration circularArcCenterPointWithRadius
enumeration elliptical
enumeration clothoid
enumeration conic
enumeration polynomialSpline
enumeration cubicSpline
enumeration rationalSpline
Used by
Complex Type gml:SphereType
Source
<attribute name="verticalCurveType" type="gml:CurveInterpolationType" fixed="circularArc3Points"/>
Element Group gml:PointGrid
Namespace http://www.opengis.net/gml/3.2
Annotations
A gml:PointGrid group contains or references points or positions which are organised into sequences or grids. All rows shall have the same number of positions (columns).
Diagram
DiagramgeometryPrimitives_xsd.tmp#PointGrid_rows
Used by
Model
Children gml:rows
Source
<group name="PointGrid">
  <annotation>
    <documentation>A gml:PointGrid group contains or references points or positions which are organised into sequences or grids. All rows shall have the same number of positions (columns).</documentation>
  </annotation>
  <sequence>
    <element name="rows">
      <complexType>
        <sequence>
          <element name="Row" maxOccurs="unbounded">
            <complexType>
              <group ref="gml:geometricPositionListGroup"/>
            </complexType>
          </element>
        </sequence>
      </complexType>
    </element>
  </sequence>
</group>