Showing:

Annotations
Attributes
Diagrams
Instances
Model
Properties
Source
Used by
Included schema content.xsd
Namespace http://www.isotc211.org/2005/gmd
Annotations
Geographic MetaData (GMD) extensible markup language is a component of the XML Schema Implementation of Geographic Information Metadata documented in ISO/TS 19139:2007. GMD includes all the definitions of http://www.isotc211.org/2005/gmd namespace. The root document of this namespace is the file gmd.xsd. This content.xsd schema implements the UML conceptual schema defined in ISO 19115:2003, A.2.8. It contains the implementation of the following classes: MD_FeatureCatalogueDescription, MD_CoverageDescription,
MD_ImageDescription, MD_ContentInformation, MD_RangeDimension, MD_Band, MD_CoverageContentTypeCode, MD_ImagingConditionCode.
Properties
attribute form default unqualified
element form default qualified
version 2012-07-13
Element gmd:AbstractMD_ContentInformation
Namespace http://www.isotc211.org/2005/gmd
Diagram
DiagramgcoBase_xsd.tmp#ObjectIdentificationgcoBase_xsd.tmp#AbstractObject_Typecontent_xsd.tmp#AbstractMD_ContentInformation_Typecontent_xsd.tmp#MD_CoverageDescriptioncontent_xsd.tmp#MD_FeatureCatalogueDescription
Type gmd:AbstractMD_ContentInformation_Type
Type hierarchy
Properties
content complex
abstract true
Substitution Group
Used by
Model
Attributes
QName Type Use
id xs:ID optional
uuid xs:string optional
Source
<xs:element name="AbstractMD_ContentInformation" type="gmd:AbstractMD_ContentInformation_Type" abstract="true"/>
Element gmd:MD_FeatureCatalogueDescription_Type / gmd:complianceCode
Namespace http://www.isotc211.org/2005/gmd
Diagram
DiagramgcoBase_xsd.tmp#nilReasonbasicTypes_xsd_1.tmp#http___www.isotc211.org_2005_gco_BooleanbasicTypes_xsd_1.tmp#Boolean_PropertyType
Type gco:Boolean_PropertyType
Properties
content complex
minOccurs 0
Model
Children gco:Boolean
Instance
<gmd:complianceCode gco:nilReason="" xmlns:gmd="http://www.isotc211.org/2005/gmd" xmlns:gco="http://www.isotc211.org/2005/gco">
  <gco:Boolean>{1,1}</gco:Boolean>
</gmd:complianceCode>
Attributes
QName Type Use
gco:nilReason gml:NilReasonType optional
Source
<xs:element name="complianceCode" type="gco:Boolean_PropertyType" minOccurs="0"/>
Element gmd:MD_FeatureCatalogueDescription_Type / gmd:language
Namespace http://www.isotc211.org/2005/gmd
Diagram
DiagramgcoBase_xsd.tmp#nilReasonbasicTypes_xsd_1.tmp#CharacterStringbasicTypes_xsd_1.tmp#CharacterString_PropertyType
Type gco:CharacterString_PropertyType
Properties
content complex
minOccurs 0
maxOccurs unbounded
Model
Children gco:CharacterString
Instance
<gmd:language gco:nilReason="" xmlns:gmd="http://www.isotc211.org/2005/gmd" xmlns:gco="http://www.isotc211.org/2005/gco">
  <gco:CharacterString>{1,1}</gco:CharacterString>
</gmd:language>
Attributes
QName Type Use
gco:nilReason gml:NilReasonType optional
Source
<xs:element name="language" type="gco:CharacterString_PropertyType" minOccurs="0" maxOccurs="unbounded"/>
Element gmd:MD_FeatureCatalogueDescription_Type / gmd:includedWithDataset
Namespace http://www.isotc211.org/2005/gmd
Diagram
DiagramgcoBase_xsd.tmp#nilReasonbasicTypes_xsd_1.tmp#http___www.isotc211.org_2005_gco_BooleanbasicTypes_xsd_1.tmp#Boolean_PropertyType
Type gco:Boolean_PropertyType
Properties
content complex
Model
Children gco:Boolean
Instance
<gmd:includedWithDataset gco:nilReason="" xmlns:gmd="http://www.isotc211.org/2005/gmd" xmlns:gco="http://www.isotc211.org/2005/gco">
  <gco:Boolean>{1,1}</gco:Boolean>
</gmd:includedWithDataset>
Attributes
QName Type Use
gco:nilReason gml:NilReasonType optional
Source
<xs:element name="includedWithDataset" type="gco:Boolean_PropertyType"/>
Element gmd:MD_FeatureCatalogueDescription_Type / gmd:featureTypes
Namespace http://www.isotc211.org/2005/gmd
Diagram
DiagramgcoBase_xsd.tmp#nilReasonbasicTypes_xsd_1.tmp#AbstractGenericNamebasicTypes_xsd_1.tmp#GenericName_PropertyType
Type gco:GenericName_PropertyType
Properties
content complex
minOccurs 0
maxOccurs unbounded
Model
Children gco:AbstractGenericName
Instance
<gmd:featureTypes gco:nilReason="" xmlns:gmd="http://www.isotc211.org/2005/gmd" xmlns:gco="http://www.isotc211.org/2005/gco">
  <gco:AbstractGenericName>{1,1}</gco:AbstractGenericName>
</gmd:featureTypes>
Attributes
QName Type Use
gco:nilReason gml:NilReasonType optional
Source
<xs:element name="featureTypes" type="gco:GenericName_PropertyType" minOccurs="0" maxOccurs="unbounded"/>
Element gmd:MD_FeatureCatalogueDescription_Type / gmd:featureCatalogueCitation
Namespace http://www.isotc211.org/2005/gmd
Diagram
DiagramgcoBase_xsd.tmp#ObjectReferencegcoBase_xsd.tmp#nilReasoncitation_xsd.tmp#CI_Citationcitation_xsd.tmp#CI_Citation_PropertyType
Type gmd:CI_Citation_PropertyType
Properties
content complex
maxOccurs unbounded
Model
Children gmd:CI_Citation
Instance
<gmd:featureCatalogueCitation xlink:actuate="" xlink:arcrole="" xlink:href="" gco:nilReason="" xlink:role="" xlink:show="" xlink:title="" xlink:type="simple" uuidref="" xmlns:gmd="http://www.isotc211.org/2005/gmd">
  <gmd:CI_Citation id="" uuid="">{1,1}</gmd:CI_Citation>
</gmd:featureCatalogueCitation>
Attributes
Source
<xs:element name="featureCatalogueCitation" type="gmd:CI_Citation_PropertyType" maxOccurs="unbounded"/>
Element gmd:MD_FeatureCatalogueDescription
Namespace http://www.isotc211.org/2005/gmd
Diagram
DiagramgcoBase_xsd.tmp#ObjectIdentificationgcoBase_xsd.tmp#AbstractObject_Typecontent_xsd.tmp#AbstractMD_ContentInformation_Typecontent_xsd.tmp#MD_FeatureCatalogueDescription_Type_complianceCodecontent_xsd.tmp#MD_FeatureCatalogueDescription_Type_languagecontent_xsd.tmp#MD_FeatureCatalogueDescription_Type_includedWithDatasetcontent_xsd.tmp#MD_FeatureCatalogueDescription_Type_featureTypescontent_xsd.tmp#MD_FeatureCatalogueDescription_Type_featureCatalogueCitationcontent_xsd.tmp#MD_FeatureCatalogueDescription_Typecontent_xsd.tmp#AbstractMD_ContentInformation
Type gmd:MD_FeatureCatalogueDescription_Type
Type hierarchy
Properties
content complex
Substitution Group Affiliation
Used by
Model
Children gmd:complianceCode, gmd:featureCatalogueCitation, gmd:featureTypes, gmd:includedWithDataset, gmd:language
Instance
<gmd:MD_FeatureCatalogueDescription id="" uuid="" xmlns:gmd="http://www.isotc211.org/2005/gmd">
  <gmd:complianceCode gco:nilReason="">{0,1}</gmd:complianceCode>
  <gmd:language gco:nilReason="">{0,unbounded}</gmd:language>
  <gmd:includedWithDataset gco:nilReason="">{1,1}</gmd:includedWithDataset>
  <gmd:featureTypes gco:nilReason="">{0,unbounded}</gmd:featureTypes>
  <gmd:featureCatalogueCitation xlink:actuate="" xlink:arcrole="" xlink:href="" gco:nilReason="" xlink:role="" xlink:show="" xlink:title="" xlink:type="simple" uuidref="">{1,unbounded}</gmd:featureCatalogueCitation>
</gmd:MD_FeatureCatalogueDescription>
Attributes
QName Type Use
id xs:ID optional
uuid xs:string optional
Source
<xs:element name="MD_FeatureCatalogueDescription" type="gmd:MD_FeatureCatalogueDescription_Type" substitutionGroup="gmd:AbstractMD_ContentInformation"/>
Element gmd:MD_CoverageDescription_Type / gmd:attributeDescription
Namespace http://www.isotc211.org/2005/gmd
Diagram
DiagramgcoBase_xsd.tmp#nilReasonbasicTypes_xsd_1.tmp#RecordTypebasicTypes_xsd_1.tmp#RecordType_PropertyType
Type gco:RecordType_PropertyType
Properties
content complex
Model
Children gco:RecordType
Instance
<gmd:attributeDescription gco:nilReason="" xmlns:gmd="http://www.isotc211.org/2005/gmd" xmlns:gco="http://www.isotc211.org/2005/gco">
  <gco:RecordType xlink:actuate="" xlink:arcrole="" xlink:href="" xlink:role="" xlink:show="" xlink:title="" xlink:type="simple">{1,1}</gco:RecordType>
</gmd:attributeDescription>
Attributes
QName Type Use
gco:nilReason gml:NilReasonType optional
Source
<xs:element name="attributeDescription" type="gco:RecordType_PropertyType"/>
Element gmd:MD_CoverageDescription_Type / gmd:contentType
Namespace http://www.isotc211.org/2005/gmd
Diagram
DiagramgcoBase_xsd.tmp#nilReasoncontent_xsd.tmp#MD_CoverageContentTypeCodecontent_xsd.tmp#MD_CoverageContentTypeCode_PropertyType
Type gmd:MD_CoverageContentTypeCode_PropertyType
Properties
content complex
Model
Children gmd:MD_CoverageContentTypeCode
Instance
<gmd:contentType gco:nilReason="" xmlns:gmd="http://www.isotc211.org/2005/gmd">
  <gmd:MD_CoverageContentTypeCode codeList="" codeListValue="" codeSpace="">{1,1}</gmd:MD_CoverageContentTypeCode>
</gmd:contentType>
Attributes
QName Type Use
gco:nilReason gml:NilReasonType optional
Source
<xs:element name="contentType" type="gmd:MD_CoverageContentTypeCode_PropertyType"/>
Element gmd:MD_CoverageContentTypeCode
Namespace http://www.isotc211.org/2005/gmd
Diagram
DiagramgcoBase_xsd.tmp#CodeListValue_Type_codeListgcoBase_xsd.tmp#CodeListValue_Type_codeListValuegcoBase_xsd.tmp#CodeListValue_Type_codeSpacegcoBase_xsd.tmp#CodeListValue_TypebasicTypes_xsd_1.tmp#CharacterString
Type gco:CodeListValue_Type
Properties
content complex
Substitution Group Affiliation
Used by
Attributes
QName Type Use
codeList xs:anyURI required
codeListValue xs:anyURI required
codeSpace xs:anyURI optional
Source
<xs:element name="MD_CoverageContentTypeCode" type="gco:CodeListValue_Type" substitutionGroup="gco:CharacterString"/>
Element gmd:MD_CoverageDescription_Type / gmd:dimension
Namespace http://www.isotc211.org/2005/gmd
Diagram
DiagramgcoBase_xsd.tmp#ObjectReferencegcoBase_xsd.tmp#nilReasoncontent_xsd.tmp#MD_RangeDimensioncontent_xsd.tmp#MD_RangeDimension_PropertyType
Type gmd:MD_RangeDimension_PropertyType
Properties
content complex
minOccurs 0
maxOccurs unbounded
Model
Children gmd:MD_RangeDimension
Instance
<gmd:dimension xlink:actuate="" xlink:arcrole="" xlink:href="" gco:nilReason="" xlink:role="" xlink:show="" xlink:title="" xlink:type="simple" uuidref="" xmlns:gmd="http://www.isotc211.org/2005/gmd">
  <gmd:MD_RangeDimension id="" uuid="">{1,1}</gmd:MD_RangeDimension>
</gmd:dimension>
Attributes
Source
<xs:element name="dimension" type="gmd:MD_RangeDimension_PropertyType" minOccurs="0" maxOccurs="unbounded"/>
Element gmd:MD_RangeDimension
Namespace http://www.isotc211.org/2005/gmd
Diagram
DiagramgcoBase_xsd.tmp#ObjectIdentificationgcoBase_xsd.tmp#AbstractObject_Typecontent_xsd.tmp#MD_RangeDimension_Type_sequenceIdentifiercontent_xsd.tmp#MD_RangeDimension_Type_descriptorcontent_xsd.tmp#MD_RangeDimension_Typecontent_xsd.tmp#MD_Band
Type gmd:MD_RangeDimension_Type
Type hierarchy
Properties
content complex
Substitution Group
Used by
Model
Children gmd:descriptor, gmd:sequenceIdentifier
Instance
<gmd:MD_RangeDimension id="" uuid="" xmlns:gmd="http://www.isotc211.org/2005/gmd">
  <gmd:sequenceIdentifier xlink:actuate="" xlink:arcrole="" xlink:href="" gco:nilReason="" xlink:role="" xlink:show="" xlink:title="" xlink:type="simple" uuidref="">{0,1}</gmd:sequenceIdentifier>
  <gmd:descriptor gco:nilReason="">{0,1}</gmd:descriptor>
</gmd:MD_RangeDimension>
Attributes
QName Type Use
id xs:ID optional
uuid xs:string optional
Source
<xs:element name="MD_RangeDimension" type="gmd:MD_RangeDimension_Type"/>
Element gmd:MD_RangeDimension_Type / gmd:sequenceIdentifier
Namespace http://www.isotc211.org/2005/gmd
Diagram
DiagramgcoBase_xsd.tmp#ObjectReferencegcoBase_xsd.tmp#nilReasonbasicTypes_xsd_1.tmp#MemberNamebasicTypes_xsd_1.tmp#MemberName_PropertyType
Type gco:MemberName_PropertyType
Properties
content complex
minOccurs 0
Model
Children gco:MemberName
Instance
<gmd:sequenceIdentifier xlink:actuate="" xlink:arcrole="" xlink:href="" gco:nilReason="" xlink:role="" xlink:show="" xlink:title="" xlink:type="simple" uuidref="" xmlns:gmd="http://www.isotc211.org/2005/gmd" xmlns:gco="http://www.isotc211.org/2005/gco">
  <gco:MemberName id="" uuid="">{1,1}</gco:MemberName>
</gmd:sequenceIdentifier>
Attributes
Source
<xs:element name="sequenceIdentifier" type="gco:MemberName_PropertyType" minOccurs="0"/>
Element gmd:MD_RangeDimension_Type / gmd:descriptor
Namespace http://www.isotc211.org/2005/gmd
Diagram
DiagramgcoBase_xsd.tmp#nilReasonbasicTypes_xsd_1.tmp#CharacterStringbasicTypes_xsd_1.tmp#CharacterString_PropertyType
Type gco:CharacterString_PropertyType
Properties
content complex
minOccurs 0
Model
Children gco:CharacterString
Instance
<gmd:descriptor gco:nilReason="" xmlns:gmd="http://www.isotc211.org/2005/gmd" xmlns:gco="http://www.isotc211.org/2005/gco">
  <gco:CharacterString>{1,1}</gco:CharacterString>
</gmd:descriptor>
Attributes
QName Type Use
gco:nilReason gml:NilReasonType optional
Source
<xs:element name="descriptor" type="gco:CharacterString_PropertyType" minOccurs="0"/>
Element gmd:MD_CoverageDescription
Namespace http://www.isotc211.org/2005/gmd
Diagram
DiagramgcoBase_xsd.tmp#ObjectIdentificationgcoBase_xsd.tmp#AbstractObject_Typecontent_xsd.tmp#AbstractMD_ContentInformation_Typecontent_xsd.tmp#MD_CoverageDescription_Type_attributeDescriptioncontent_xsd.tmp#MD_CoverageDescription_Type_contentTypecontent_xsd.tmp#MD_CoverageDescription_Type_dimensioncontent_xsd.tmp#MD_CoverageDescription_Typecontent_xsd.tmp#MD_ImageDescriptioncontent_xsd.tmp#AbstractMD_ContentInformation
Type gmd:MD_CoverageDescription_Type
Type hierarchy
Properties
content complex
Substitution Group
Substitution Group Affiliation
Used by
Model
Children gmd:attributeDescription, gmd:contentType, gmd:dimension
Instance
<gmd:MD_CoverageDescription id="" uuid="" xmlns:gmd="http://www.isotc211.org/2005/gmd">
  <gmd:attributeDescription gco:nilReason="">{1,1}</gmd:attributeDescription>
  <gmd:contentType gco:nilReason="">{1,1}</gmd:contentType>
  <gmd:dimension xlink:actuate="" xlink:arcrole="" xlink:href="" gco:nilReason="" xlink:role="" xlink:show="" xlink:title="" xlink:type="simple" uuidref="">{0,unbounded}</gmd:dimension>
</gmd:MD_CoverageDescription>
Attributes
QName Type Use
id xs:ID optional
uuid xs:string optional
Source
<xs:element name="MD_CoverageDescription" type="gmd:MD_CoverageDescription_Type" substitutionGroup="gmd:AbstractMD_ContentInformation"/>
Element gmd:MD_ImageDescription_Type / gmd:illuminationElevationAngle
Namespace http://www.isotc211.org/2005/gmd
Diagram
DiagramgcoBase_xsd.tmp#nilReasonbasicTypes_xsd_1.tmp#RealbasicTypes_xsd_1.tmp#Real_PropertyType
Type gco:Real_PropertyType
Properties
content complex
minOccurs 0
Model
Children gco:Real
Instance
<gmd:illuminationElevationAngle gco:nilReason="" xmlns:gmd="http://www.isotc211.org/2005/gmd" xmlns:gco="http://www.isotc211.org/2005/gco">
  <gco:Real>{1,1}</gco:Real>
</gmd:illuminationElevationAngle>
Attributes
QName Type Use
gco:nilReason gml:NilReasonType optional
Source
<xs:element name="illuminationElevationAngle" type="gco:Real_PropertyType" minOccurs="0"/>
Element gmd:MD_ImageDescription_Type / gmd:illuminationAzimuthAngle
Namespace http://www.isotc211.org/2005/gmd
Diagram
DiagramgcoBase_xsd.tmp#nilReasonbasicTypes_xsd_1.tmp#RealbasicTypes_xsd_1.tmp#Real_PropertyType
Type gco:Real_PropertyType
Properties
content complex
minOccurs 0
Model
Children gco:Real
Instance
<gmd:illuminationAzimuthAngle gco:nilReason="" xmlns:gmd="http://www.isotc211.org/2005/gmd" xmlns:gco="http://www.isotc211.org/2005/gco">
  <gco:Real>{1,1}</gco:Real>
</gmd:illuminationAzimuthAngle>
Attributes
QName Type Use
gco:nilReason gml:NilReasonType optional
Source
<xs:element name="illuminationAzimuthAngle" type="gco:Real_PropertyType" minOccurs="0"/>
Element gmd:MD_ImageDescription_Type / gmd:imagingCondition
Namespace http://www.isotc211.org/2005/gmd
Diagram
DiagramgcoBase_xsd.tmp#nilReasoncontent_xsd.tmp#MD_ImagingConditionCodecontent_xsd.tmp#MD_ImagingConditionCode_PropertyType
Type gmd:MD_ImagingConditionCode_PropertyType
Properties
content complex
minOccurs 0
Model
Children gmd:MD_ImagingConditionCode
Instance
<gmd:imagingCondition gco:nilReason="" xmlns:gmd="http://www.isotc211.org/2005/gmd">
  <gmd:MD_ImagingConditionCode codeList="" codeListValue="" codeSpace="">{1,1}</gmd:MD_ImagingConditionCode>
</gmd:imagingCondition>
Attributes
QName Type Use
gco:nilReason gml:NilReasonType optional
Source
<xs:element name="imagingCondition" type="gmd:MD_ImagingConditionCode_PropertyType" minOccurs="0"/>
Element gmd:MD_ImagingConditionCode
Namespace http://www.isotc211.org/2005/gmd
Diagram
DiagramgcoBase_xsd.tmp#CodeListValue_Type_codeListgcoBase_xsd.tmp#CodeListValue_Type_codeListValuegcoBase_xsd.tmp#CodeListValue_Type_codeSpacegcoBase_xsd.tmp#CodeListValue_TypebasicTypes_xsd_1.tmp#CharacterString
Type gco:CodeListValue_Type
Properties
content complex
Substitution Group Affiliation
Used by
Attributes
QName Type Use
codeList xs:anyURI required
codeListValue xs:anyURI required
codeSpace xs:anyURI optional
Source
<xs:element name="MD_ImagingConditionCode" type="gco:CodeListValue_Type" substitutionGroup="gco:CharacterString"/>
Element gmd:MD_ImageDescription_Type / gmd:imageQualityCode
Namespace http://www.isotc211.org/2005/gmd
Diagram
DiagramgcoBase_xsd.tmp#ObjectReferencegcoBase_xsd.tmp#nilReasonreferenceSystem_xsd.tmp#MD_IdentifierreferenceSystem_xsd.tmp#MD_Identifier_PropertyType
Type gmd:MD_Identifier_PropertyType
Properties
content complex
minOccurs 0
Model
Children gmd:MD_Identifier
Instance
<gmd:imageQualityCode xlink:actuate="" xlink:arcrole="" xlink:href="" gco:nilReason="" xlink:role="" xlink:show="" xlink:title="" xlink:type="simple" uuidref="" xmlns:gmd="http://www.isotc211.org/2005/gmd">
  <gmd:MD_Identifier id="" uuid="">{1,1}</gmd:MD_Identifier>
</gmd:imageQualityCode>
Attributes
Source
<xs:element name="imageQualityCode" type="gmd:MD_Identifier_PropertyType" minOccurs="0"/>
Element gmd:MD_ImageDescription_Type / gmd:cloudCoverPercentage
Namespace http://www.isotc211.org/2005/gmd
Diagram
DiagramgcoBase_xsd.tmp#nilReasonbasicTypes_xsd_1.tmp#RealbasicTypes_xsd_1.tmp#Real_PropertyType
Type gco:Real_PropertyType
Properties
content complex
minOccurs 0
Model
Children gco:Real
Instance
<gmd:cloudCoverPercentage gco:nilReason="" xmlns:gmd="http://www.isotc211.org/2005/gmd" xmlns:gco="http://www.isotc211.org/2005/gco">
  <gco:Real>{1,1}</gco:Real>
</gmd:cloudCoverPercentage>
Attributes
QName Type Use
gco:nilReason gml:NilReasonType optional
Source
<xs:element name="cloudCoverPercentage" type="gco:Real_PropertyType" minOccurs="0"/>
Element gmd:MD_ImageDescription_Type / gmd:processingLevelCode
Namespace http://www.isotc211.org/2005/gmd
Diagram
DiagramgcoBase_xsd.tmp#ObjectReferencegcoBase_xsd.tmp#nilReasonreferenceSystem_xsd.tmp#MD_IdentifierreferenceSystem_xsd.tmp#MD_Identifier_PropertyType
Type gmd:MD_Identifier_PropertyType
Properties
content complex
minOccurs 0
Model
Children gmd:MD_Identifier
Instance
<gmd:processingLevelCode xlink:actuate="" xlink:arcrole="" xlink:href="" gco:nilReason="" xlink:role="" xlink:show="" xlink:title="" xlink:type="simple" uuidref="" xmlns:gmd="http://www.isotc211.org/2005/gmd">
  <gmd:MD_Identifier id="" uuid="">{1,1}</gmd:MD_Identifier>
</gmd:processingLevelCode>
Attributes
Source
<xs:element name="processingLevelCode" type="gmd:MD_Identifier_PropertyType" minOccurs="0"/>
Element gmd:MD_ImageDescription_Type / gmd:compressionGenerationQuantity
Namespace http://www.isotc211.org/2005/gmd
Diagram
DiagramgcoBase_xsd.tmp#nilReasonbasicTypes_xsd_1.tmp#IntegerbasicTypes_xsd_1.tmp#Integer_PropertyType
Type gco:Integer_PropertyType
Properties
content complex
minOccurs 0
Model
Children gco:Integer
Instance
<gmd:compressionGenerationQuantity gco:nilReason="" xmlns:gmd="http://www.isotc211.org/2005/gmd" xmlns:gco="http://www.isotc211.org/2005/gco">
  <gco:Integer>{1,1}</gco:Integer>
</gmd:compressionGenerationQuantity>
Attributes
QName Type Use
gco:nilReason gml:NilReasonType optional
Source
<xs:element name="compressionGenerationQuantity" type="gco:Integer_PropertyType" minOccurs="0"/>
Element gmd:MD_ImageDescription_Type / gmd:triangulationIndicator
Namespace http://www.isotc211.org/2005/gmd
Diagram
DiagramgcoBase_xsd.tmp#nilReasonbasicTypes_xsd_1.tmp#http___www.isotc211.org_2005_gco_BooleanbasicTypes_xsd_1.tmp#Boolean_PropertyType
Type gco:Boolean_PropertyType
Properties
content complex
minOccurs 0
Model
Children gco:Boolean
Instance
<gmd:triangulationIndicator gco:nilReason="" xmlns:gmd="http://www.isotc211.org/2005/gmd" xmlns:gco="http://www.isotc211.org/2005/gco">
  <gco:Boolean>{1,1}</gco:Boolean>
</gmd:triangulationIndicator>
Attributes
QName Type Use
gco:nilReason gml:NilReasonType optional
Source
<xs:element name="triangulationIndicator" type="gco:Boolean_PropertyType" minOccurs="0"/>
Element gmd:MD_ImageDescription_Type / gmd:radiometricCalibrationDataAvailability
Namespace http://www.isotc211.org/2005/gmd
Diagram
DiagramgcoBase_xsd.tmp#nilReasonbasicTypes_xsd_1.tmp#http___www.isotc211.org_2005_gco_BooleanbasicTypes_xsd_1.tmp#Boolean_PropertyType
Type gco:Boolean_PropertyType
Properties
content complex
minOccurs 0
Model
Children gco:Boolean
Instance
<gmd:radiometricCalibrationDataAvailability gco:nilReason="" xmlns:gmd="http://www.isotc211.org/2005/gmd" xmlns:gco="http://www.isotc211.org/2005/gco">
  <gco:Boolean>{1,1}</gco:Boolean>
</gmd:radiometricCalibrationDataAvailability>
Attributes
QName Type Use
gco:nilReason gml:NilReasonType optional
Source
<xs:element name="radiometricCalibrationDataAvailability" type="gco:Boolean_PropertyType" minOccurs="0"/>
Element gmd:MD_ImageDescription_Type / gmd:cameraCalibrationInformationAvailability
Namespace http://www.isotc211.org/2005/gmd
Diagram
DiagramgcoBase_xsd.tmp#nilReasonbasicTypes_xsd_1.tmp#http___www.isotc211.org_2005_gco_BooleanbasicTypes_xsd_1.tmp#Boolean_PropertyType
Type gco:Boolean_PropertyType
Properties
content complex
minOccurs 0
Model
Children gco:Boolean
Instance
<gmd:cameraCalibrationInformationAvailability gco:nilReason="" xmlns:gmd="http://www.isotc211.org/2005/gmd" xmlns:gco="http://www.isotc211.org/2005/gco">
  <gco:Boolean>{1,1}</gco:Boolean>
</gmd:cameraCalibrationInformationAvailability>
Attributes
QName Type Use
gco:nilReason gml:NilReasonType optional
Source
<xs:element name="cameraCalibrationInformationAvailability" type="gco:Boolean_PropertyType" minOccurs="0"/>
Element gmd:MD_ImageDescription_Type / gmd:filmDistortionInformationAvailability
Namespace http://www.isotc211.org/2005/gmd
Diagram
DiagramgcoBase_xsd.tmp#nilReasonbasicTypes_xsd_1.tmp#http___www.isotc211.org_2005_gco_BooleanbasicTypes_xsd_1.tmp#Boolean_PropertyType
Type gco:Boolean_PropertyType
Properties
content complex
minOccurs 0
Model
Children gco:Boolean
Instance
<gmd:filmDistortionInformationAvailability gco:nilReason="" xmlns:gmd="http://www.isotc211.org/2005/gmd" xmlns:gco="http://www.isotc211.org/2005/gco">
  <gco:Boolean>{1,1}</gco:Boolean>
</gmd:filmDistortionInformationAvailability>
Attributes
QName Type Use
gco:nilReason gml:NilReasonType optional
Source
<xs:element name="filmDistortionInformationAvailability" type="gco:Boolean_PropertyType" minOccurs="0"/>
Element gmd:MD_ImageDescription_Type / gmd:lensDistortionInformationAvailability
Namespace http://www.isotc211.org/2005/gmd
Diagram
DiagramgcoBase_xsd.tmp#nilReasonbasicTypes_xsd_1.tmp#http___www.isotc211.org_2005_gco_BooleanbasicTypes_xsd_1.tmp#Boolean_PropertyType
Type gco:Boolean_PropertyType
Properties
content complex
minOccurs 0
Model
Children gco:Boolean
Instance
<gmd:lensDistortionInformationAvailability gco:nilReason="" xmlns:gmd="http://www.isotc211.org/2005/gmd" xmlns:gco="http://www.isotc211.org/2005/gco">
  <gco:Boolean>{1,1}</gco:Boolean>
</gmd:lensDistortionInformationAvailability>
Attributes
QName Type Use
gco:nilReason gml:NilReasonType optional
Source
<xs:element name="lensDistortionInformationAvailability" type="gco:Boolean_PropertyType" minOccurs="0"/>
Element gmd:MD_ImageDescription
Namespace http://www.isotc211.org/2005/gmd
Diagram
DiagramgcoBase_xsd.tmp#ObjectIdentificationgcoBase_xsd.tmp#AbstractObject_Typecontent_xsd.tmp#AbstractMD_ContentInformation_Typecontent_xsd.tmp#MD_CoverageDescription_Type_attributeDescriptioncontent_xsd.tmp#MD_CoverageDescription_Type_contentTypecontent_xsd.tmp#MD_CoverageDescription_Type_dimensioncontent_xsd.tmp#MD_CoverageDescription_Typecontent_xsd.tmp#MD_ImageDescription_Type_illuminationElevationAnglecontent_xsd.tmp#MD_ImageDescription_Type_illuminationAzimuthAnglecontent_xsd.tmp#MD_ImageDescription_Type_imagingConditioncontent_xsd.tmp#MD_ImageDescription_Type_imageQualityCodecontent_xsd.tmp#MD_ImageDescription_Type_cloudCoverPercentagecontent_xsd.tmp#MD_ImageDescription_Type_processingLevelCodecontent_xsd.tmp#MD_ImageDescription_Type_compressionGenerationQuantitycontent_xsd.tmp#MD_ImageDescription_Type_triangulationIndicatorcontent_xsd.tmp#MD_ImageDescription_Type_radiometricCalibrationDataAvailabilitycontent_xsd.tmp#MD_ImageDescription_Type_cameraCalibrationInformationAvailabilitycontent_xsd.tmp#MD_ImageDescription_Type_filmDistortionInformationAvailabilitycontent_xsd.tmp#MD_ImageDescription_Type_lensDistortionInformationAvailabilitycontent_xsd.tmp#MD_ImageDescription_Typecontent_xsd.tmp#MD_CoverageDescription
Type gmd:MD_ImageDescription_Type
Type hierarchy
Properties
content complex
Substitution Group Affiliation
Used by
Model
Children gmd:attributeDescription, gmd:cameraCalibrationInformationAvailability, gmd:cloudCoverPercentage, gmd:compressionGenerationQuantity, gmd:contentType, gmd:dimension, gmd:filmDistortionInformationAvailability, gmd:illuminationAzimuthAngle, gmd:illuminationElevationAngle, gmd:imageQualityCode, gmd:imagingCondition, gmd:lensDistortionInformationAvailability, gmd:processingLevelCode, gmd:radiometricCalibrationDataAvailability, gmd:triangulationIndicator
Instance
<gmd:MD_ImageDescription id="" uuid="" xmlns:gmd="http://www.isotc211.org/2005/gmd">
  <gmd:attributeDescription gco:nilReason="">{1,1}</gmd:attributeDescription>
  <gmd:contentType gco:nilReason="">{1,1}</gmd:contentType>
  <gmd:dimension xlink:actuate="" xlink:arcrole="" xlink:href="" gco:nilReason="" xlink:role="" xlink:show="" xlink:title="" xlink:type="simple" uuidref="">{0,unbounded}</gmd:dimension>
  <gmd:illuminationElevationAngle gco:nilReason="">{0,1}</gmd:illuminationElevationAngle>
  <gmd:illuminationAzimuthAngle gco:nilReason="">{0,1}</gmd:illuminationAzimuthAngle>
  <gmd:imagingCondition gco:nilReason="">{0,1}</gmd:imagingCondition>
  <gmd:imageQualityCode xlink:actuate="" xlink:arcrole="" xlink:href="" gco:nilReason="" xlink:role="" xlink:show="" xlink:title="" xlink:type="simple" uuidref="">{0,1}</gmd:imageQualityCode>
  <gmd:cloudCoverPercentage gco:nilReason="">{0,1}</gmd:cloudCoverPercentage>
  <gmd:processingLevelCode xlink:actuate="" xlink:arcrole="" xlink:href="" gco:nilReason="" xlink:role="" xlink:show="" xlink:title="" xlink:type="simple" uuidref="">{0,1}</gmd:processingLevelCode>
  <gmd:compressionGenerationQuantity gco:nilReason="">{0,1}</gmd:compressionGenerationQuantity>
  <gmd:triangulationIndicator gco:nilReason="">{0,1}</gmd:triangulationIndicator>
  <gmd:radiometricCalibrationDataAvailability gco:nilReason="">{0,1}</gmd:radiometricCalibrationDataAvailability>
  <gmd:cameraCalibrationInformationAvailability gco:nilReason="">{0,1}</gmd:cameraCalibrationInformationAvailability>
  <gmd:filmDistortionInformationAvailability gco:nilReason="">{0,1}</gmd:filmDistortionInformationAvailability>
  <gmd:lensDistortionInformationAvailability gco:nilReason="">{0,1}</gmd:lensDistortionInformationAvailability>
</gmd:MD_ImageDescription>
Attributes
QName Type Use
id xs:ID optional
uuid xs:string optional
Source
<xs:element name="MD_ImageDescription" type="gmd:MD_ImageDescription_Type" substitutionGroup="gmd:MD_CoverageDescription"/>
Element gmd:MD_Band_Type / gmd:maxValue
Namespace http://www.isotc211.org/2005/gmd
Diagram
DiagramgcoBase_xsd.tmp#nilReasonbasicTypes_xsd_1.tmp#RealbasicTypes_xsd_1.tmp#Real_PropertyType
Type gco:Real_PropertyType
Properties
content complex
minOccurs 0
Model
Children gco:Real
Instance
<gmd:maxValue gco:nilReason="" xmlns:gmd="http://www.isotc211.org/2005/gmd" xmlns:gco="http://www.isotc211.org/2005/gco">
  <gco:Real>{1,1}</gco:Real>
</gmd:maxValue>
Attributes
QName Type Use
gco:nilReason gml:NilReasonType optional
Source
<xs:element name="maxValue" type="gco:Real_PropertyType" minOccurs="0"/>
Element gmd:MD_Band_Type / gmd:minValue
Namespace http://www.isotc211.org/2005/gmd
Diagram
DiagramgcoBase_xsd.tmp#nilReasonbasicTypes_xsd_1.tmp#RealbasicTypes_xsd_1.tmp#Real_PropertyType
Type gco:Real_PropertyType
Properties
content complex
minOccurs 0
Model
Children gco:Real
Instance
<gmd:minValue gco:nilReason="" xmlns:gmd="http://www.isotc211.org/2005/gmd" xmlns:gco="http://www.isotc211.org/2005/gco">
  <gco:Real>{1,1}</gco:Real>
</gmd:minValue>
Attributes
QName Type Use
gco:nilReason gml:NilReasonType optional
Source
<xs:element name="minValue" type="gco:Real_PropertyType" minOccurs="0"/>
Element gmd:MD_Band_Type / gmd:units
Namespace http://www.isotc211.org/2005/gmd
Diagram
DiagramgcoBase_xsd.tmp#ObjectReferencegcoBase_xsd.tmp#nilReasonunits_xsd.tmp#UnitDefinitionbasicTypes_xsd_1.tmp#UomLength_PropertyType
Type gco:UomLength_PropertyType
Properties
content complex
minOccurs 0
Model
Children gml:UnitDefinition
Instance
<gmd:units xlink:actuate="" xlink:arcrole="" xlink:href="" gco:nilReason="" xlink:role="" xlink:show="" xlink:title="" xlink:type="simple" uuidref="" xmlns:gmd="http://www.isotc211.org/2005/gmd" xmlns:gml="http://www.opengis.net/gml/3.2">
  <gml:UnitDefinition gml:id="">{1,1}</gml:UnitDefinition>
</gmd:units>
Attributes
Source
<xs:element name="units" type="gco:UomLength_PropertyType" minOccurs="0"/>
Element gmd:MD_Band_Type / gmd:peakResponse
Namespace http://www.isotc211.org/2005/gmd
Diagram
DiagramgcoBase_xsd.tmp#nilReasonbasicTypes_xsd_1.tmp#RealbasicTypes_xsd_1.tmp#Real_PropertyType
Type gco:Real_PropertyType
Properties
content complex
minOccurs 0
Model
Children gco:Real
Instance
<gmd:peakResponse gco:nilReason="" xmlns:gmd="http://www.isotc211.org/2005/gmd" xmlns:gco="http://www.isotc211.org/2005/gco">
  <gco:Real>{1,1}</gco:Real>
</gmd:peakResponse>
Attributes
QName Type Use
gco:nilReason gml:NilReasonType optional
Source
<xs:element name="peakResponse" type="gco:Real_PropertyType" minOccurs="0"/>
Element gmd:MD_Band_Type / gmd:bitsPerValue
Namespace http://www.isotc211.org/2005/gmd
Diagram
DiagramgcoBase_xsd.tmp#nilReasonbasicTypes_xsd_1.tmp#IntegerbasicTypes_xsd_1.tmp#Integer_PropertyType
Type gco:Integer_PropertyType
Properties
content complex
minOccurs 0
Model
Children gco:Integer
Instance
<gmd:bitsPerValue gco:nilReason="" xmlns:gmd="http://www.isotc211.org/2005/gmd" xmlns:gco="http://www.isotc211.org/2005/gco">
  <gco:Integer>{1,1}</gco:Integer>
</gmd:bitsPerValue>
Attributes
QName Type Use
gco:nilReason gml:NilReasonType optional
Source
<xs:element name="bitsPerValue" type="gco:Integer_PropertyType" minOccurs="0"/>
Element gmd:MD_Band_Type / gmd:toneGradation
Namespace http://www.isotc211.org/2005/gmd
Diagram
DiagramgcoBase_xsd.tmp#nilReasonbasicTypes_xsd_1.tmp#IntegerbasicTypes_xsd_1.tmp#Integer_PropertyType
Type gco:Integer_PropertyType
Properties
content complex
minOccurs 0
Model
Children gco:Integer
Instance
<gmd:toneGradation gco:nilReason="" xmlns:gmd="http://www.isotc211.org/2005/gmd" xmlns:gco="http://www.isotc211.org/2005/gco">
  <gco:Integer>{1,1}</gco:Integer>
</gmd:toneGradation>
Attributes
QName Type Use
gco:nilReason gml:NilReasonType optional
Source
<xs:element name="toneGradation" type="gco:Integer_PropertyType" minOccurs="0"/>
Element gmd:MD_Band_Type / gmd:scaleFactor
Namespace http://www.isotc211.org/2005/gmd
Diagram
DiagramgcoBase_xsd.tmp#nilReasonbasicTypes_xsd_1.tmp#RealbasicTypes_xsd_1.tmp#Real_PropertyType
Type gco:Real_PropertyType
Properties
content complex
minOccurs 0
Model
Children gco:Real
Instance
<gmd:scaleFactor gco:nilReason="" xmlns:gmd="http://www.isotc211.org/2005/gmd" xmlns:gco="http://www.isotc211.org/2005/gco">
  <gco:Real>{1,1}</gco:Real>
</gmd:scaleFactor>
Attributes
QName Type Use
gco:nilReason gml:NilReasonType optional
Source
<xs:element name="scaleFactor" type="gco:Real_PropertyType" minOccurs="0"/>
Element gmd:MD_Band_Type / gmd:offset
Namespace http://www.isotc211.org/2005/gmd
Diagram
DiagramgcoBase_xsd.tmp#nilReasonbasicTypes_xsd_1.tmp#RealbasicTypes_xsd_1.tmp#Real_PropertyType
Type gco:Real_PropertyType
Properties
content complex
minOccurs 0
Model
Children gco:Real
Instance
<gmd:offset gco:nilReason="" xmlns:gmd="http://www.isotc211.org/2005/gmd" xmlns:gco="http://www.isotc211.org/2005/gco">
  <gco:Real>{1,1}</gco:Real>
</gmd:offset>
Attributes
QName Type Use
gco:nilReason gml:NilReasonType optional
Source
<xs:element name="offset" type="gco:Real_PropertyType" minOccurs="0"/>
Element gmd:MD_Band
Namespace http://www.isotc211.org/2005/gmd
Diagram
DiagramgcoBase_xsd.tmp#ObjectIdentificationgcoBase_xsd.tmp#AbstractObject_Typecontent_xsd.tmp#MD_RangeDimension_Type_sequenceIdentifiercontent_xsd.tmp#MD_RangeDimension_Type_descriptorcontent_xsd.tmp#MD_RangeDimension_Typecontent_xsd.tmp#MD_Band_Type_maxValuecontent_xsd.tmp#MD_Band_Type_minValuecontent_xsd.tmp#MD_Band_Type_unitscontent_xsd.tmp#MD_Band_Type_peakResponsecontent_xsd.tmp#MD_Band_Type_bitsPerValuecontent_xsd.tmp#MD_Band_Type_toneGradationcontent_xsd.tmp#MD_Band_Type_scaleFactorcontent_xsd.tmp#MD_Band_Type_offsetcontent_xsd.tmp#MD_Band_Typecontent_xsd.tmp#MD_RangeDimension
Type gmd:MD_Band_Type
Type hierarchy
Properties
content complex
Substitution Group Affiliation
Used by
Model
Children gmd:bitsPerValue, gmd:descriptor, gmd:maxValue, gmd:minValue, gmd:offset, gmd:peakResponse, gmd:scaleFactor, gmd:sequenceIdentifier, gmd:toneGradation, gmd:units
Instance
<gmd:MD_Band id="" uuid="" xmlns:gmd="http://www.isotc211.org/2005/gmd">
  <gmd:sequenceIdentifier xlink:actuate="" xlink:arcrole="" xlink:href="" gco:nilReason="" xlink:role="" xlink:show="" xlink:title="" xlink:type="simple" uuidref="">{0,1}</gmd:sequenceIdentifier>
  <gmd:descriptor gco:nilReason="">{0,1}</gmd:descriptor>
  <gmd:maxValue gco:nilReason="">{0,1}</gmd:maxValue>
  <gmd:minValue gco:nilReason="">{0,1}</gmd:minValue>
  <gmd:units xlink:actuate="" xlink:arcrole="" xlink:href="" gco:nilReason="" xlink:role="" xlink:show="" xlink:title="" xlink:type="simple" uuidref="">{0,1}</gmd:units>
  <gmd:peakResponse gco:nilReason="">{0,1}</gmd:peakResponse>
  <gmd:bitsPerValue gco:nilReason="">{0,1}</gmd:bitsPerValue>
  <gmd:toneGradation gco:nilReason="">{0,1}</gmd:toneGradation>
  <gmd:scaleFactor gco:nilReason="">{0,1}</gmd:scaleFactor>
  <gmd:offset gco:nilReason="">{0,1}</gmd:offset>
</gmd:MD_Band>
Attributes
QName Type Use
id xs:ID optional
uuid xs:string optional
Source
<xs:element name="MD_Band" type="gmd:MD_Band_Type" substitutionGroup="gmd:MD_RangeDimension"/>
Complex Type gmd:MD_ContentInformation_PropertyType
Namespace http://www.isotc211.org/2005/gmd
Diagram
DiagramgcoBase_xsd.tmp#ObjectReferencegcoBase_xsd.tmp#nilReasoncontent_xsd.tmp#AbstractMD_ContentInformation
Used by
Model
Children gmd:AbstractMD_ContentInformation
Attributes
Source
<xs:complexType name="MD_ContentInformation_PropertyType">
  <xs:sequence minOccurs="0">
    <xs:element ref="gmd:AbstractMD_ContentInformation"/>
  </xs:sequence>
  <xs:attributeGroup ref="gco:ObjectReference"/>
  <xs:attribute ref="gco:nilReason"/>
</xs:complexType>
Complex Type gmd:AbstractMD_ContentInformation_Type
Namespace http://www.isotc211.org/2005/gmd
Diagram
DiagramgcoBase_xsd.tmp#ObjectIdentificationgcoBase_xsd.tmp#AbstractObject_Type
Type extension of gco:AbstractObject_Type
Type hierarchy
Properties
abstract true
Used by
Model
Attributes
QName Type Use
id xs:ID optional
uuid xs:string optional
Source
<xs:complexType name="AbstractMD_ContentInformation_Type" abstract="true">
  <xs:complexContent>
    <xs:extension base="gco:AbstractObject_Type">
      <xs:sequence/>
    </xs:extension>
  </xs:complexContent>
</xs:complexType>
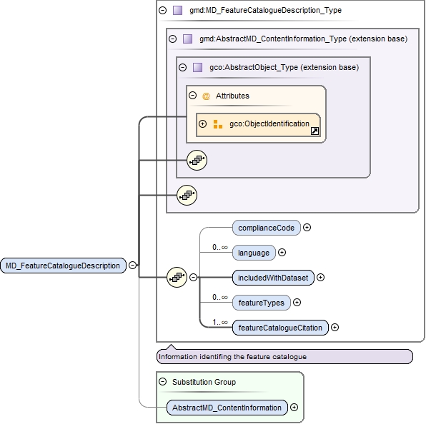
Complex Type gmd:MD_FeatureCatalogueDescription_Type
Namespace http://www.isotc211.org/2005/gmd
Annotations
Information identifing the feature catalogue
Diagram
DiagramgcoBase_xsd.tmp#ObjectIdentificationgcoBase_xsd.tmp#AbstractObject_Typecontent_xsd.tmp#AbstractMD_ContentInformation_Typecontent_xsd.tmp#MD_FeatureCatalogueDescription_Type_complianceCodecontent_xsd.tmp#MD_FeatureCatalogueDescription_Type_languagecontent_xsd.tmp#MD_FeatureCatalogueDescription_Type_includedWithDatasetcontent_xsd.tmp#MD_FeatureCatalogueDescription_Type_featureTypescontent_xsd.tmp#MD_FeatureCatalogueDescription_Type_featureCatalogueCitation
Type extension of gmd:AbstractMD_ContentInformation_Type
Type hierarchy
Used by
Model
Children gmd:complianceCode, gmd:featureCatalogueCitation, gmd:featureTypes, gmd:includedWithDataset, gmd:language
Attributes
QName Type Use
id xs:ID optional
uuid xs:string optional
Source
<xs:complexType name="MD_FeatureCatalogueDescription_Type">
  <xs:annotation>
    <xs:documentation>Information identifing the feature catalogue</xs:documentation>
  </xs:annotation>
  <xs:complexContent>
    <xs:extension base="gmd:AbstractMD_ContentInformation_Type">
      <xs:sequence>
        <xs:element name="complianceCode" type="gco:Boolean_PropertyType" minOccurs="0"/>
        <xs:element name="language" type="gco:CharacterString_PropertyType" minOccurs="0" maxOccurs="unbounded"/>
        <xs:element name="includedWithDataset" type="gco:Boolean_PropertyType"/>
        <xs:element name="featureTypes" type="gco:GenericName_PropertyType" minOccurs="0" maxOccurs="unbounded"/>
        <xs:element name="featureCatalogueCitation" type="gmd:CI_Citation_PropertyType" maxOccurs="unbounded"/>
      </xs:sequence>
    </xs:extension>
  </xs:complexContent>
</xs:complexType>
Complex Type gmd:MD_FeatureCatalogueDescription_PropertyType
Namespace http://www.isotc211.org/2005/gmd
Diagram
DiagramgcoBase_xsd.tmp#ObjectReferencegcoBase_xsd.tmp#nilReasoncontent_xsd.tmp#MD_FeatureCatalogueDescription
Model
Children gmd:MD_FeatureCatalogueDescription
Attributes
Source
<xs:complexType name="MD_FeatureCatalogueDescription_PropertyType">
  <xs:sequence minOccurs="0">
    <xs:element ref="gmd:MD_FeatureCatalogueDescription"/>
  </xs:sequence>
  <xs:attributeGroup ref="gco:ObjectReference"/>
  <xs:attribute ref="gco:nilReason"/>
</xs:complexType>
Complex Type gmd:MD_CoverageDescription_Type
Namespace http://www.isotc211.org/2005/gmd
Annotations
Information about the domain of the raster cell
Diagram
DiagramgcoBase_xsd.tmp#ObjectIdentificationgcoBase_xsd.tmp#AbstractObject_Typecontent_xsd.tmp#AbstractMD_ContentInformation_Typecontent_xsd.tmp#MD_CoverageDescription_Type_attributeDescriptioncontent_xsd.tmp#MD_CoverageDescription_Type_contentTypecontent_xsd.tmp#MD_CoverageDescription_Type_dimension
Type extension of gmd:AbstractMD_ContentInformation_Type
Type hierarchy
Used by
Model
Children gmd:attributeDescription, gmd:contentType, gmd:dimension
Attributes
QName Type Use
id xs:ID optional
uuid xs:string optional
Source
<xs:complexType name="MD_CoverageDescription_Type">
  <xs:annotation>
    <xs:documentation>Information about the domain of the raster cell</xs:documentation>
  </xs:annotation>
  <xs:complexContent>
    <xs:extension base="gmd:AbstractMD_ContentInformation_Type">
      <xs:sequence>
        <xs:element name="attributeDescription" type="gco:RecordType_PropertyType"/>
        <xs:element name="contentType" type="gmd:MD_CoverageContentTypeCode_PropertyType"/>
        <xs:element name="dimension" type="gmd:MD_RangeDimension_PropertyType" minOccurs="0" maxOccurs="unbounded"/>
      </xs:sequence>
    </xs:extension>
  </xs:complexContent>
</xs:complexType>
Complex Type gmd:MD_CoverageContentTypeCode_PropertyType
Namespace http://www.isotc211.org/2005/gmd
Diagram
DiagramgcoBase_xsd.tmp#nilReasoncontent_xsd.tmp#MD_CoverageContentTypeCode
Used by
Model
Children gmd:MD_CoverageContentTypeCode
Attributes
QName Type Use
gco:nilReason gml:NilReasonType optional
Source
<xs:complexType name="MD_CoverageContentTypeCode_PropertyType">
  <xs:sequence minOccurs="0">
    <xs:element ref="gmd:MD_CoverageContentTypeCode"/>
  </xs:sequence>
  <xs:attribute ref="gco:nilReason"/>
</xs:complexType>
Complex Type gmd:MD_RangeDimension_PropertyType
Namespace http://www.isotc211.org/2005/gmd
Diagram
DiagramgcoBase_xsd.tmp#ObjectReferencegcoBase_xsd.tmp#nilReasoncontent_xsd.tmp#MD_RangeDimension
Used by
Model
Children gmd:MD_RangeDimension
Attributes
Source
<xs:complexType name="MD_RangeDimension_PropertyType">
  <xs:sequence minOccurs="0">
    <xs:element ref="gmd:MD_RangeDimension"/>
  </xs:sequence>
  <xs:attributeGroup ref="gco:ObjectReference"/>
  <xs:attribute ref="gco:nilReason"/>
</xs:complexType>
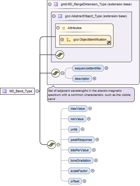
Complex Type gmd:MD_RangeDimension_Type
Namespace http://www.isotc211.org/2005/gmd
Annotations
Set of adjacent wavelengths in the electro-magnetic spectrum with a common characteristic, such as the visible band
Diagram
DiagramgcoBase_xsd.tmp#ObjectIdentificationgcoBase_xsd.tmp#AbstractObject_Typecontent_xsd.tmp#MD_RangeDimension_Type_sequenceIdentifiercontent_xsd.tmp#MD_RangeDimension_Type_descriptor
Type extension of gco:AbstractObject_Type
Type hierarchy
Used by
Model
Children gmd:descriptor, gmd:sequenceIdentifier
Attributes
QName Type Use
id xs:ID optional
uuid xs:string optional
Source
<xs:complexType name="MD_RangeDimension_Type">
  <xs:annotation>
    <xs:documentation>Set of adjacent wavelengths in the electro-magnetic spectrum with a common characteristic, such as the visible band</xs:documentation>
  </xs:annotation>
  <xs:complexContent>
    <xs:extension base="gco:AbstractObject_Type">
      <xs:sequence>
        <xs:element name="sequenceIdentifier" type="gco:MemberName_PropertyType" minOccurs="0"/>
        <xs:element name="descriptor" type="gco:CharacterString_PropertyType" minOccurs="0"/>
      </xs:sequence>
    </xs:extension>
  </xs:complexContent>
</xs:complexType>
Complex Type gmd:MD_CoverageDescription_PropertyType
Namespace http://www.isotc211.org/2005/gmd
Diagram
DiagramgcoBase_xsd.tmp#ObjectReferencegcoBase_xsd.tmp#nilReasoncontent_xsd.tmp#MD_CoverageDescription
Model
Children gmd:MD_CoverageDescription
Attributes
Source
<xs:complexType name="MD_CoverageDescription_PropertyType">
  <xs:sequence minOccurs="0">
    <xs:element ref="gmd:MD_CoverageDescription"/>
  </xs:sequence>
  <xs:attributeGroup ref="gco:ObjectReference"/>
  <xs:attribute ref="gco:nilReason"/>
</xs:complexType>
Complex Type gmd:MD_ImageDescription_Type
Namespace http://www.isotc211.org/2005/gmd
Annotations
Information about an image's suitability for use
Diagram
DiagramgcoBase_xsd.tmp#ObjectIdentificationgcoBase_xsd.tmp#AbstractObject_Typecontent_xsd.tmp#AbstractMD_ContentInformation_Typecontent_xsd.tmp#MD_CoverageDescription_Type_attributeDescriptioncontent_xsd.tmp#MD_CoverageDescription_Type_contentTypecontent_xsd.tmp#MD_CoverageDescription_Type_dimensioncontent_xsd.tmp#MD_CoverageDescription_Typecontent_xsd.tmp#MD_ImageDescription_Type_illuminationElevationAnglecontent_xsd.tmp#MD_ImageDescription_Type_illuminationAzimuthAnglecontent_xsd.tmp#MD_ImageDescription_Type_imagingConditioncontent_xsd.tmp#MD_ImageDescription_Type_imageQualityCodecontent_xsd.tmp#MD_ImageDescription_Type_cloudCoverPercentagecontent_xsd.tmp#MD_ImageDescription_Type_processingLevelCodecontent_xsd.tmp#MD_ImageDescription_Type_compressionGenerationQuantitycontent_xsd.tmp#MD_ImageDescription_Type_triangulationIndicatorcontent_xsd.tmp#MD_ImageDescription_Type_radiometricCalibrationDataAvailabilitycontent_xsd.tmp#MD_ImageDescription_Type_cameraCalibrationInformationAvailabilitycontent_xsd.tmp#MD_ImageDescription_Type_filmDistortionInformationAvailabilitycontent_xsd.tmp#MD_ImageDescription_Type_lensDistortionInformationAvailability
Type extension of gmd:MD_CoverageDescription_Type
Type hierarchy
Used by
Model
Children gmd:attributeDescription, gmd:cameraCalibrationInformationAvailability, gmd:cloudCoverPercentage, gmd:compressionGenerationQuantity, gmd:contentType, gmd:dimension, gmd:filmDistortionInformationAvailability, gmd:illuminationAzimuthAngle, gmd:illuminationElevationAngle, gmd:imageQualityCode, gmd:imagingCondition, gmd:lensDistortionInformationAvailability, gmd:processingLevelCode, gmd:radiometricCalibrationDataAvailability, gmd:triangulationIndicator
Attributes
QName Type Use
id xs:ID optional
uuid xs:string optional
Source
<xs:complexType name="MD_ImageDescription_Type">
  <xs:annotation>
    <xs:documentation>Information about an image's suitability for use</xs:documentation>
  </xs:annotation>
  <xs:complexContent>
    <xs:extension base="gmd:MD_CoverageDescription_Type">
      <xs:sequence>
        <xs:element name="illuminationElevationAngle" type="gco:Real_PropertyType" minOccurs="0"/>
        <xs:element name="illuminationAzimuthAngle" type="gco:Real_PropertyType" minOccurs="0"/>
        <xs:element name="imagingCondition" type="gmd:MD_ImagingConditionCode_PropertyType" minOccurs="0"/>
        <xs:element name="imageQualityCode" type="gmd:MD_Identifier_PropertyType" minOccurs="0"/>
        <xs:element name="cloudCoverPercentage" type="gco:Real_PropertyType" minOccurs="0"/>
        <xs:element name="processingLevelCode" type="gmd:MD_Identifier_PropertyType" minOccurs="0"/>
        <xs:element name="compressionGenerationQuantity" type="gco:Integer_PropertyType" minOccurs="0"/>
        <xs:element name="triangulationIndicator" type="gco:Boolean_PropertyType" minOccurs="0"/>
        <xs:element name="radiometricCalibrationDataAvailability" type="gco:Boolean_PropertyType" minOccurs="0"/>
        <xs:element name="cameraCalibrationInformationAvailability" type="gco:Boolean_PropertyType" minOccurs="0"/>
        <xs:element name="filmDistortionInformationAvailability" type="gco:Boolean_PropertyType" minOccurs="0"/>
        <xs:element name="lensDistortionInformationAvailability" type="gco:Boolean_PropertyType" minOccurs="0"/>
      </xs:sequence>
    </xs:extension>
  </xs:complexContent>
</xs:complexType>
Complex Type gmd:MD_ImagingConditionCode_PropertyType
Namespace http://www.isotc211.org/2005/gmd
Diagram
DiagramgcoBase_xsd.tmp#nilReasoncontent_xsd.tmp#MD_ImagingConditionCode
Used by
Model
Children gmd:MD_ImagingConditionCode
Attributes
QName Type Use
gco:nilReason gml:NilReasonType optional
Source
<xs:complexType name="MD_ImagingConditionCode_PropertyType">
  <xs:sequence minOccurs="0">
    <xs:element ref="gmd:MD_ImagingConditionCode"/>
  </xs:sequence>
  <xs:attribute ref="gco:nilReason"/>
</xs:complexType>
Complex Type gmd:MD_ImageDescription_PropertyType
Namespace http://www.isotc211.org/2005/gmd
Diagram
DiagramgcoBase_xsd.tmp#ObjectReferencegcoBase_xsd.tmp#nilReasoncontent_xsd.tmp#MD_ImageDescription
Model
Children gmd:MD_ImageDescription
Attributes
Source
<xs:complexType name="MD_ImageDescription_PropertyType">
  <xs:sequence minOccurs="0">
    <xs:element ref="gmd:MD_ImageDescription"/>
  </xs:sequence>
  <xs:attributeGroup ref="gco:ObjectReference"/>
  <xs:attribute ref="gco:nilReason"/>
</xs:complexType>
Complex Type gmd:MD_Band_Type
Namespace http://www.isotc211.org/2005/gmd
Diagram
DiagramgcoBase_xsd.tmp#ObjectIdentificationgcoBase_xsd.tmp#AbstractObject_Typecontent_xsd.tmp#MD_RangeDimension_Type_sequenceIdentifiercontent_xsd.tmp#MD_RangeDimension_Type_descriptorcontent_xsd.tmp#MD_RangeDimension_Typecontent_xsd.tmp#MD_Band_Type_maxValuecontent_xsd.tmp#MD_Band_Type_minValuecontent_xsd.tmp#MD_Band_Type_unitscontent_xsd.tmp#MD_Band_Type_peakResponsecontent_xsd.tmp#MD_Band_Type_bitsPerValuecontent_xsd.tmp#MD_Band_Type_toneGradationcontent_xsd.tmp#MD_Band_Type_scaleFactorcontent_xsd.tmp#MD_Band_Type_offset
Type extension of gmd:MD_RangeDimension_Type
Type hierarchy
Used by
Element gmd:MD_Band
Model
Children gmd:bitsPerValue, gmd:descriptor, gmd:maxValue, gmd:minValue, gmd:offset, gmd:peakResponse, gmd:scaleFactor, gmd:sequenceIdentifier, gmd:toneGradation, gmd:units
Attributes
QName Type Use
id xs:ID optional
uuid xs:string optional
Source
<xs:complexType name="MD_Band_Type">
  <xs:complexContent>
    <xs:extension base="gmd:MD_RangeDimension_Type">
      <xs:sequence>
        <xs:element name="maxValue" type="gco:Real_PropertyType" minOccurs="0"/>
        <xs:element name="minValue" type="gco:Real_PropertyType" minOccurs="0"/>
        <xs:element name="units" type="gco:UomLength_PropertyType" minOccurs="0"/>
        <xs:element name="peakResponse" type="gco:Real_PropertyType" minOccurs="0"/>
        <xs:element name="bitsPerValue" type="gco:Integer_PropertyType" minOccurs="0"/>
        <xs:element name="toneGradation" type="gco:Integer_PropertyType" minOccurs="0"/>
        <xs:element name="scaleFactor" type="gco:Real_PropertyType" minOccurs="0"/>
        <xs:element name="offset" type="gco:Real_PropertyType" minOccurs="0"/>
      </xs:sequence>
    </xs:extension>
  </xs:complexContent>
</xs:complexType>
Complex Type gmd:MD_Band_PropertyType
Namespace http://www.isotc211.org/2005/gmd
Diagram
DiagramgcoBase_xsd.tmp#ObjectReferencegcoBase_xsd.tmp#nilReasoncontent_xsd.tmp#MD_Band
Model
Children gmd:MD_Band
Attributes
Source
<xs:complexType name="MD_Band_PropertyType">
  <xs:sequence minOccurs="0">
    <xs:element ref="gmd:MD_Band"/>
  </xs:sequence>
  <xs:attributeGroup ref="gco:ObjectReference"/>
  <xs:attribute ref="gco:nilReason"/>
</xs:complexType>