Showing:

Annotations
Attributes
Diagrams
Facets
Instances
Model
Properties
Source
Used by
Included schema spatialRepresentation.xsd
Namespace http://www.isotc211.org/2005/gmd
Annotations
Geographic MetaData (GMD) extensible markup language is a component of the XML Schema Implementation of Geographic Information Metadata documented in ISO/TS 19139:2007. GMD includes all the definitions of http://www.isotc211.org/2005/gmd namespace. The root document of this namespace is the file gmd.xsd. This portrayalCatalogue.xsd schema implements the UML conceptual schema defined in A.2.6 of ISO 19115:2003. It contains the implementation of the following classes: MD_GridSpatialRepresentation, MD_VectorSpatialRepresentation, MD_SpatialRepresentation, MD_Georeferenceable, MD_Dimension, MD_Georectified, MD_GeometricObjects, MD_TopologyLevelCode, MD_GeometricObjectTypeCode, MD_CellGeometryCode, MD_DimensionNameTypeCode, MD_PixelOrientationCode.
Properties
attribute form default unqualified
element form default qualified
version 2012-07-13
Element gmd:AbstractMD_SpatialRepresentation
Namespace http://www.isotc211.org/2005/gmd
Diagram
DiagramgcoBase_xsd.tmp#ObjectIdentificationgcoBase_xsd.tmp#AbstractObject_TypespatialRepresentation_xsd.tmp#AbstractMD_SpatialRepresentation_TypespatialRepresentation_xsd.tmp#MD_GridSpatialRepresentationspatialRepresentation_xsd.tmp#MD_VectorSpatialRepresentation
Type gmd:AbstractMD_SpatialRepresentation_Type
Type hierarchy
Properties
content complex
abstract true
Substitution Group
Used by
Model
Attributes
QName Type Use
id xs:ID optional
uuid xs:string optional
Source
<xs:element name="AbstractMD_SpatialRepresentation" type="gmd:AbstractMD_SpatialRepresentation_Type" abstract="true"/>
Element gmd:MD_GridSpatialRepresentation_Type / gmd:numberOfDimensions
Namespace http://www.isotc211.org/2005/gmd
Diagram
DiagramgcoBase_xsd.tmp#nilReasonbasicTypes_xsd_1.tmp#IntegerbasicTypes_xsd_1.tmp#Integer_PropertyType
Type gco:Integer_PropertyType
Properties
content complex
Model
Children gco:Integer
Instance
<gmd:numberOfDimensions gco:nilReason="" xmlns:gmd="http://www.isotc211.org/2005/gmd" xmlns:gco="http://www.isotc211.org/2005/gco">
  <gco:Integer>{1,1}</gco:Integer>
</gmd:numberOfDimensions>
Attributes
QName Type Use
gco:nilReason gml:NilReasonType optional
Source
<xs:element name="numberOfDimensions" type="gco:Integer_PropertyType"/>
Element gmd:MD_GridSpatialRepresentation_Type / gmd:axisDimensionProperties
Namespace http://www.isotc211.org/2005/gmd
Diagram
DiagramgcoBase_xsd.tmp#ObjectReferencegcoBase_xsd.tmp#nilReasonspatialRepresentation_xsd.tmp#MD_DimensionspatialRepresentation_xsd.tmp#MD_Dimension_PropertyType
Type gmd:MD_Dimension_PropertyType
Properties
content complex
minOccurs 0
maxOccurs unbounded
Model
Children gmd:MD_Dimension
Instance
<gmd:axisDimensionProperties xlink:actuate="" xlink:arcrole="" xlink:href="" gco:nilReason="" xlink:role="" xlink:show="" xlink:title="" xlink:type="simple" uuidref="" xmlns:gmd="http://www.isotc211.org/2005/gmd">
  <gmd:MD_Dimension id="" uuid="">{1,1}</gmd:MD_Dimension>
</gmd:axisDimensionProperties>
Attributes
Source
<xs:element name="axisDimensionProperties" type="gmd:MD_Dimension_PropertyType" minOccurs="0" maxOccurs="unbounded"/>
Element gmd:MD_Dimension
Namespace http://www.isotc211.org/2005/gmd
Diagram
DiagramgcoBase_xsd.tmp#ObjectIdentificationgcoBase_xsd.tmp#AbstractObject_TypespatialRepresentation_xsd.tmp#MD_Dimension_Type_dimensionNamespatialRepresentation_xsd.tmp#MD_Dimension_Type_dimensionSizespatialRepresentation_xsd.tmp#MD_Dimension_Type_resolutionspatialRepresentation_xsd.tmp#MD_Dimension_Type
Type gmd:MD_Dimension_Type
Type hierarchy
Properties
content complex
Used by
Model
Children gmd:dimensionName, gmd:dimensionSize, gmd:resolution
Instance
<gmd:MD_Dimension id="" uuid="" xmlns:gmd="http://www.isotc211.org/2005/gmd">
  <gmd:dimensionName gco:nilReason="">{1,1}</gmd:dimensionName>
  <gmd:dimensionSize gco:nilReason="">{1,1}</gmd:dimensionSize>
  <gmd:resolution gco:nilReason="">{0,1}</gmd:resolution>
</gmd:MD_Dimension>
Attributes
QName Type Use
id xs:ID optional
uuid xs:string optional
Source
<xs:element name="MD_Dimension" type="gmd:MD_Dimension_Type"/>
Element gmd:MD_Dimension_Type / gmd:dimensionName
Namespace http://www.isotc211.org/2005/gmd
Diagram
DiagramgcoBase_xsd.tmp#nilReasonspatialRepresentation_xsd.tmp#MD_DimensionNameTypeCodespatialRepresentation_xsd.tmp#MD_DimensionNameTypeCode_PropertyType
Type gmd:MD_DimensionNameTypeCode_PropertyType
Properties
content complex
Model
Children gmd:MD_DimensionNameTypeCode
Instance
<gmd:dimensionName gco:nilReason="" xmlns:gmd="http://www.isotc211.org/2005/gmd">
  <gmd:MD_DimensionNameTypeCode codeList="" codeListValue="" codeSpace="">{1,1}</gmd:MD_DimensionNameTypeCode>
</gmd:dimensionName>
Attributes
QName Type Use
gco:nilReason gml:NilReasonType optional
Source
<xs:element name="dimensionName" type="gmd:MD_DimensionNameTypeCode_PropertyType"/>
Element gmd:MD_DimensionNameTypeCode
Namespace http://www.isotc211.org/2005/gmd
Diagram
DiagramgcoBase_xsd.tmp#CodeListValue_Type_codeListgcoBase_xsd.tmp#CodeListValue_Type_codeListValuegcoBase_xsd.tmp#CodeListValue_Type_codeSpacegcoBase_xsd.tmp#CodeListValue_TypebasicTypes_xsd_1.tmp#CharacterString
Type gco:CodeListValue_Type
Properties
content complex
Substitution Group Affiliation
Used by
Attributes
QName Type Use
codeList xs:anyURI required
codeListValue xs:anyURI required
codeSpace xs:anyURI optional
Source
<xs:element name="MD_DimensionNameTypeCode" type="gco:CodeListValue_Type" substitutionGroup="gco:CharacterString"/>
Element gmd:MD_Dimension_Type / gmd:dimensionSize
Namespace http://www.isotc211.org/2005/gmd
Diagram
DiagramgcoBase_xsd.tmp#nilReasonbasicTypes_xsd_1.tmp#IntegerbasicTypes_xsd_1.tmp#Integer_PropertyType
Type gco:Integer_PropertyType
Properties
content complex
Model
Children gco:Integer
Instance
<gmd:dimensionSize gco:nilReason="" xmlns:gmd="http://www.isotc211.org/2005/gmd" xmlns:gco="http://www.isotc211.org/2005/gco">
  <gco:Integer>{1,1}</gco:Integer>
</gmd:dimensionSize>
Attributes
QName Type Use
gco:nilReason gml:NilReasonType optional
Source
<xs:element name="dimensionSize" type="gco:Integer_PropertyType"/>
Element gmd:MD_Dimension_Type / gmd:resolution
Namespace http://www.isotc211.org/2005/gmd
Diagram
DiagramgcoBase_xsd.tmp#nilReasonbasicTypes_xsd_1.tmp#http___www.isotc211.org_2005_gco_MeasurebasicTypes_xsd_1.tmp#Measure_PropertyType
Type gco:Measure_PropertyType
Properties
content complex
minOccurs 0
Model
Children gco:Measure
Instance
<gmd:resolution gco:nilReason="" xmlns:gmd="http://www.isotc211.org/2005/gmd" xmlns:gco="http://www.isotc211.org/2005/gco">
  <gco:Measure>{1,1}</gco:Measure>
</gmd:resolution>
Attributes
QName Type Use
gco:nilReason gml:NilReasonType optional
Source
<xs:element name="resolution" type="gco:Measure_PropertyType" minOccurs="0"/>
Element gmd:MD_GridSpatialRepresentation_Type / gmd:cellGeometry
Namespace http://www.isotc211.org/2005/gmd
Diagram
DiagramgcoBase_xsd.tmp#nilReasonspatialRepresentation_xsd.tmp#MD_CellGeometryCodespatialRepresentation_xsd.tmp#MD_CellGeometryCode_PropertyType
Type gmd:MD_CellGeometryCode_PropertyType
Properties
content complex
Model
Children gmd:MD_CellGeometryCode
Instance
<gmd:cellGeometry gco:nilReason="" xmlns:gmd="http://www.isotc211.org/2005/gmd">
  <gmd:MD_CellGeometryCode codeList="" codeListValue="" codeSpace="">{1,1}</gmd:MD_CellGeometryCode>
</gmd:cellGeometry>
Attributes
QName Type Use
gco:nilReason gml:NilReasonType optional
Source
<xs:element name="cellGeometry" type="gmd:MD_CellGeometryCode_PropertyType"/>
Element gmd:MD_CellGeometryCode
Namespace http://www.isotc211.org/2005/gmd
Diagram
DiagramgcoBase_xsd.tmp#CodeListValue_Type_codeListgcoBase_xsd.tmp#CodeListValue_Type_codeListValuegcoBase_xsd.tmp#CodeListValue_Type_codeSpacegcoBase_xsd.tmp#CodeListValue_TypebasicTypes_xsd_1.tmp#CharacterString
Type gco:CodeListValue_Type
Properties
content complex
Substitution Group Affiliation
Used by
Attributes
QName Type Use
codeList xs:anyURI required
codeListValue xs:anyURI required
codeSpace xs:anyURI optional
Source
<xs:element name="MD_CellGeometryCode" type="gco:CodeListValue_Type" substitutionGroup="gco:CharacterString"/>
Element gmd:MD_GridSpatialRepresentation_Type / gmd:transformationParameterAvailability
Namespace http://www.isotc211.org/2005/gmd
Diagram
DiagramgcoBase_xsd.tmp#nilReasonbasicTypes_xsd_1.tmp#http___www.isotc211.org_2005_gco_BooleanbasicTypes_xsd_1.tmp#Boolean_PropertyType
Type gco:Boolean_PropertyType
Properties
content complex
Model
Children gco:Boolean
Instance
<gmd:transformationParameterAvailability gco:nilReason="" xmlns:gmd="http://www.isotc211.org/2005/gmd" xmlns:gco="http://www.isotc211.org/2005/gco">
  <gco:Boolean>{1,1}</gco:Boolean>
</gmd:transformationParameterAvailability>
Attributes
QName Type Use
gco:nilReason gml:NilReasonType optional
Source
<xs:element name="transformationParameterAvailability" type="gco:Boolean_PropertyType"/>
Element gmd:MD_GridSpatialRepresentation
Namespace http://www.isotc211.org/2005/gmd
Diagram
DiagramgcoBase_xsd.tmp#ObjectIdentificationgcoBase_xsd.tmp#AbstractObject_TypespatialRepresentation_xsd.tmp#AbstractMD_SpatialRepresentation_TypespatialRepresentation_xsd.tmp#MD_GridSpatialRepresentation_Type_numberOfDimensionsspatialRepresentation_xsd.tmp#MD_GridSpatialRepresentation_Type_axisDimensionPropertiesspatialRepresentation_xsd.tmp#MD_GridSpatialRepresentation_Type_cellGeometryspatialRepresentation_xsd.tmp#MD_GridSpatialRepresentation_Type_transformationParameterAvailabilityspatialRepresentation_xsd.tmp#MD_GridSpatialRepresentation_TypespatialRepresentation_xsd.tmp#MD_GeorectifiedspatialRepresentation_xsd.tmp#MD_GeoreferenceablespatialRepresentation_xsd.tmp#AbstractMD_SpatialRepresentation
Type gmd:MD_GridSpatialRepresentation_Type
Type hierarchy
Properties
content complex
Substitution Group
Substitution Group Affiliation
Used by
Model
Children gmd:axisDimensionProperties, gmd:cellGeometry, gmd:numberOfDimensions, gmd:transformationParameterAvailability
Instance
<gmd:MD_GridSpatialRepresentation id="" uuid="" xmlns:gmd="http://www.isotc211.org/2005/gmd">
  <gmd:numberOfDimensions gco:nilReason="">{1,1}</gmd:numberOfDimensions>
  <gmd:axisDimensionProperties xlink:actuate="" xlink:arcrole="" xlink:href="" gco:nilReason="" xlink:role="" xlink:show="" xlink:title="" xlink:type="simple" uuidref="">{0,unbounded}</gmd:axisDimensionProperties>
  <gmd:cellGeometry gco:nilReason="">{1,1}</gmd:cellGeometry>
  <gmd:transformationParameterAvailability gco:nilReason="">{1,1}</gmd:transformationParameterAvailability>
</gmd:MD_GridSpatialRepresentation>
Attributes
QName Type Use
id xs:ID optional
uuid xs:string optional
Source
<xs:element name="MD_GridSpatialRepresentation" type="gmd:MD_GridSpatialRepresentation_Type" substitutionGroup="gmd:AbstractMD_SpatialRepresentation"/>
Element gmd:MD_VectorSpatialRepresentation_Type / gmd:topologyLevel
Namespace http://www.isotc211.org/2005/gmd
Diagram
DiagramgcoBase_xsd.tmp#nilReasonspatialRepresentation_xsd.tmp#MD_TopologyLevelCodespatialRepresentation_xsd.tmp#MD_TopologyLevelCode_PropertyType
Type gmd:MD_TopologyLevelCode_PropertyType
Properties
content complex
minOccurs 0
Model
Children gmd:MD_TopologyLevelCode
Instance
<gmd:topologyLevel gco:nilReason="" xmlns:gmd="http://www.isotc211.org/2005/gmd">
  <gmd:MD_TopologyLevelCode codeList="" codeListValue="" codeSpace="">{1,1}</gmd:MD_TopologyLevelCode>
</gmd:topologyLevel>
Attributes
QName Type Use
gco:nilReason gml:NilReasonType optional
Source
<xs:element name="topologyLevel" type="gmd:MD_TopologyLevelCode_PropertyType" minOccurs="0"/>
Element gmd:MD_TopologyLevelCode
Namespace http://www.isotc211.org/2005/gmd
Diagram
DiagramgcoBase_xsd.tmp#CodeListValue_Type_codeListgcoBase_xsd.tmp#CodeListValue_Type_codeListValuegcoBase_xsd.tmp#CodeListValue_Type_codeSpacegcoBase_xsd.tmp#CodeListValue_TypebasicTypes_xsd_1.tmp#CharacterString
Type gco:CodeListValue_Type
Properties
content complex
Substitution Group Affiliation
Used by
Attributes
QName Type Use
codeList xs:anyURI required
codeListValue xs:anyURI required
codeSpace xs:anyURI optional
Source
<xs:element name="MD_TopologyLevelCode" type="gco:CodeListValue_Type" substitutionGroup="gco:CharacterString"/>
Element gmd:MD_VectorSpatialRepresentation_Type / gmd:geometricObjects
Namespace http://www.isotc211.org/2005/gmd
Diagram
DiagramgcoBase_xsd.tmp#ObjectReferencegcoBase_xsd.tmp#nilReasonspatialRepresentation_xsd.tmp#MD_GeometricObjectsspatialRepresentation_xsd.tmp#MD_GeometricObjects_PropertyType
Type gmd:MD_GeometricObjects_PropertyType
Properties
content complex
minOccurs 0
maxOccurs unbounded
Model
Children gmd:MD_GeometricObjects
Instance
<gmd:geometricObjects xlink:actuate="" xlink:arcrole="" xlink:href="" gco:nilReason="" xlink:role="" xlink:show="" xlink:title="" xlink:type="simple" uuidref="" xmlns:gmd="http://www.isotc211.org/2005/gmd">
  <gmd:MD_GeometricObjects id="" uuid="">{1,1}</gmd:MD_GeometricObjects>
</gmd:geometricObjects>
Attributes
Source
<xs:element name="geometricObjects" type="gmd:MD_GeometricObjects_PropertyType" minOccurs="0" maxOccurs="unbounded"/>
Element gmd:MD_GeometricObjects
Namespace http://www.isotc211.org/2005/gmd
Diagram
DiagramgcoBase_xsd.tmp#ObjectIdentificationgcoBase_xsd.tmp#AbstractObject_TypespatialRepresentation_xsd.tmp#MD_GeometricObjects_Type_geometricObjectTypespatialRepresentation_xsd.tmp#MD_GeometricObjects_Type_geometricObjectCountspatialRepresentation_xsd.tmp#MD_GeometricObjects_Type
Type gmd:MD_GeometricObjects_Type
Type hierarchy
Properties
content complex
Used by
Model
Children gmd:geometricObjectCount, gmd:geometricObjectType
Instance
<gmd:MD_GeometricObjects id="" uuid="" xmlns:gmd="http://www.isotc211.org/2005/gmd">
  <gmd:geometricObjectType gco:nilReason="">{1,1}</gmd:geometricObjectType>
  <gmd:geometricObjectCount gco:nilReason="">{0,1}</gmd:geometricObjectCount>
</gmd:MD_GeometricObjects>
Attributes
QName Type Use
id xs:ID optional
uuid xs:string optional
Source
<xs:element name="MD_GeometricObjects" type="gmd:MD_GeometricObjects_Type"/>
Element gmd:MD_GeometricObjects_Type / gmd:geometricObjectType
Namespace http://www.isotc211.org/2005/gmd
Diagram
DiagramgcoBase_xsd.tmp#nilReasonspatialRepresentation_xsd.tmp#MD_GeometricObjectTypeCodespatialRepresentation_xsd.tmp#MD_GeometricObjectTypeCode_PropertyType
Type gmd:MD_GeometricObjectTypeCode_PropertyType
Properties
content complex
Model
Children gmd:MD_GeometricObjectTypeCode
Instance
<gmd:geometricObjectType gco:nilReason="" xmlns:gmd="http://www.isotc211.org/2005/gmd">
  <gmd:MD_GeometricObjectTypeCode codeList="" codeListValue="" codeSpace="">{1,1}</gmd:MD_GeometricObjectTypeCode>
</gmd:geometricObjectType>
Attributes
QName Type Use
gco:nilReason gml:NilReasonType optional
Source
<xs:element name="geometricObjectType" type="gmd:MD_GeometricObjectTypeCode_PropertyType"/>
Element gmd:MD_GeometricObjectTypeCode
Namespace http://www.isotc211.org/2005/gmd
Diagram
DiagramgcoBase_xsd.tmp#CodeListValue_Type_codeListgcoBase_xsd.tmp#CodeListValue_Type_codeListValuegcoBase_xsd.tmp#CodeListValue_Type_codeSpacegcoBase_xsd.tmp#CodeListValue_TypebasicTypes_xsd_1.tmp#CharacterString
Type gco:CodeListValue_Type
Properties
content complex
Substitution Group Affiliation
Used by
Attributes
QName Type Use
codeList xs:anyURI required
codeListValue xs:anyURI required
codeSpace xs:anyURI optional
Source
<xs:element name="MD_GeometricObjectTypeCode" type="gco:CodeListValue_Type" substitutionGroup="gco:CharacterString"/>
Element gmd:MD_GeometricObjects_Type / gmd:geometricObjectCount
Namespace http://www.isotc211.org/2005/gmd
Diagram
DiagramgcoBase_xsd.tmp#nilReasonbasicTypes_xsd_1.tmp#IntegerbasicTypes_xsd_1.tmp#Integer_PropertyType
Type gco:Integer_PropertyType
Properties
content complex
minOccurs 0
Model
Children gco:Integer
Instance
<gmd:geometricObjectCount gco:nilReason="" xmlns:gmd="http://www.isotc211.org/2005/gmd" xmlns:gco="http://www.isotc211.org/2005/gco">
  <gco:Integer>{1,1}</gco:Integer>
</gmd:geometricObjectCount>
Attributes
QName Type Use
gco:nilReason gml:NilReasonType optional
Source
<xs:element name="geometricObjectCount" type="gco:Integer_PropertyType" minOccurs="0"/>
Element gmd:MD_VectorSpatialRepresentation
Namespace http://www.isotc211.org/2005/gmd
Diagram
DiagramgcoBase_xsd.tmp#ObjectIdentificationgcoBase_xsd.tmp#AbstractObject_TypespatialRepresentation_xsd.tmp#AbstractMD_SpatialRepresentation_TypespatialRepresentation_xsd.tmp#MD_VectorSpatialRepresentation_Type_topologyLevelspatialRepresentation_xsd.tmp#MD_VectorSpatialRepresentation_Type_geometricObjectsspatialRepresentation_xsd.tmp#MD_VectorSpatialRepresentation_TypespatialRepresentation_xsd.tmp#AbstractMD_SpatialRepresentation
Type gmd:MD_VectorSpatialRepresentation_Type
Type hierarchy
Properties
content complex
Substitution Group Affiliation
Used by
Model
Children gmd:geometricObjects, gmd:topologyLevel
Instance
<gmd:MD_VectorSpatialRepresentation id="" uuid="" xmlns:gmd="http://www.isotc211.org/2005/gmd">
  <gmd:topologyLevel gco:nilReason="">{0,1}</gmd:topologyLevel>
  <gmd:geometricObjects xlink:actuate="" xlink:arcrole="" xlink:href="" gco:nilReason="" xlink:role="" xlink:show="" xlink:title="" xlink:type="simple" uuidref="">{0,unbounded}</gmd:geometricObjects>
</gmd:MD_VectorSpatialRepresentation>
Attributes
QName Type Use
id xs:ID optional
uuid xs:string optional
Source
<xs:element name="MD_VectorSpatialRepresentation" type="gmd:MD_VectorSpatialRepresentation_Type" substitutionGroup="gmd:AbstractMD_SpatialRepresentation"/>
Element gmd:MD_Georeferenceable_Type / gmd:controlPointAvailability
Namespace http://www.isotc211.org/2005/gmd
Diagram
DiagramgcoBase_xsd.tmp#nilReasonbasicTypes_xsd_1.tmp#http___www.isotc211.org_2005_gco_BooleanbasicTypes_xsd_1.tmp#Boolean_PropertyType
Type gco:Boolean_PropertyType
Properties
content complex
Model
Children gco:Boolean
Instance
<gmd:controlPointAvailability gco:nilReason="" xmlns:gmd="http://www.isotc211.org/2005/gmd" xmlns:gco="http://www.isotc211.org/2005/gco">
  <gco:Boolean>{1,1}</gco:Boolean>
</gmd:controlPointAvailability>
Attributes
QName Type Use
gco:nilReason gml:NilReasonType optional
Source
<xs:element name="controlPointAvailability" type="gco:Boolean_PropertyType"/>
Element gmd:MD_Georeferenceable_Type / gmd:orientationParameterAvailability
Namespace http://www.isotc211.org/2005/gmd
Diagram
DiagramgcoBase_xsd.tmp#nilReasonbasicTypes_xsd_1.tmp#http___www.isotc211.org_2005_gco_BooleanbasicTypes_xsd_1.tmp#Boolean_PropertyType
Type gco:Boolean_PropertyType
Properties
content complex
Model
Children gco:Boolean
Instance
<gmd:orientationParameterAvailability gco:nilReason="" xmlns:gmd="http://www.isotc211.org/2005/gmd" xmlns:gco="http://www.isotc211.org/2005/gco">
  <gco:Boolean>{1,1}</gco:Boolean>
</gmd:orientationParameterAvailability>
Attributes
QName Type Use
gco:nilReason gml:NilReasonType optional
Source
<xs:element name="orientationParameterAvailability" type="gco:Boolean_PropertyType"/>
Element gmd:MD_Georeferenceable_Type / gmd:orientationParameterDescription
Namespace http://www.isotc211.org/2005/gmd
Diagram
DiagramgcoBase_xsd.tmp#nilReasonbasicTypes_xsd_1.tmp#CharacterStringbasicTypes_xsd_1.tmp#CharacterString_PropertyType
Type gco:CharacterString_PropertyType
Properties
content complex
minOccurs 0
Model
Children gco:CharacterString
Instance
<gmd:orientationParameterDescription gco:nilReason="" xmlns:gmd="http://www.isotc211.org/2005/gmd" xmlns:gco="http://www.isotc211.org/2005/gco">
  <gco:CharacterString>{1,1}</gco:CharacterString>
</gmd:orientationParameterDescription>
Attributes
QName Type Use
gco:nilReason gml:NilReasonType optional
Source
<xs:element name="orientationParameterDescription" type="gco:CharacterString_PropertyType" minOccurs="0"/>
Element gmd:MD_Georeferenceable_Type / gmd:georeferencedParameters
Namespace http://www.isotc211.org/2005/gmd
Diagram
DiagramgcoBase_xsd.tmp#ObjectReferencegcoBase_xsd.tmp#nilReasonbasicTypes_xsd_1.tmp#RecordbasicTypes_xsd_1.tmp#Record_PropertyType
Type gco:Record_PropertyType
Properties
content complex
Model
Children gco:Record
Instance
<gmd:georeferencedParameters xlink:actuate="" xlink:arcrole="" xlink:href="" gco:nilReason="" xlink:role="" xlink:show="" xlink:title="" xlink:type="simple" uuidref="" xmlns:gmd="http://www.isotc211.org/2005/gmd" xmlns:gco="http://www.isotc211.org/2005/gco">
  <gco:Record>{1,1}</gco:Record>
</gmd:georeferencedParameters>
Attributes
Source
<xs:element name="georeferencedParameters" type="gco:Record_PropertyType"/>
Element gmd:MD_Georeferenceable_Type / gmd:parameterCitation
Namespace http://www.isotc211.org/2005/gmd
Diagram
DiagramgcoBase_xsd.tmp#ObjectReferencegcoBase_xsd.tmp#nilReasoncitation_xsd.tmp#CI_Citationcitation_xsd.tmp#CI_Citation_PropertyType
Type gmd:CI_Citation_PropertyType
Properties
content complex
minOccurs 0
maxOccurs unbounded
Model
Children gmd:CI_Citation
Instance
<gmd:parameterCitation xlink:actuate="" xlink:arcrole="" xlink:href="" gco:nilReason="" xlink:role="" xlink:show="" xlink:title="" xlink:type="simple" uuidref="" xmlns:gmd="http://www.isotc211.org/2005/gmd">
  <gmd:CI_Citation id="" uuid="">{1,1}</gmd:CI_Citation>
</gmd:parameterCitation>
Attributes
Source
<xs:element name="parameterCitation" type="gmd:CI_Citation_PropertyType" minOccurs="0" maxOccurs="unbounded"/>
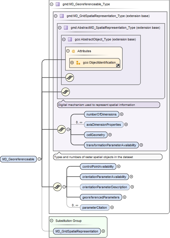
Element gmd:MD_Georeferenceable
Namespace http://www.isotc211.org/2005/gmd
Diagram
DiagramgcoBase_xsd.tmp#ObjectIdentificationgcoBase_xsd.tmp#AbstractObject_TypespatialRepresentation_xsd.tmp#AbstractMD_SpatialRepresentation_TypespatialRepresentation_xsd.tmp#MD_GridSpatialRepresentation_Type_numberOfDimensionsspatialRepresentation_xsd.tmp#MD_GridSpatialRepresentation_Type_axisDimensionPropertiesspatialRepresentation_xsd.tmp#MD_GridSpatialRepresentation_Type_cellGeometryspatialRepresentation_xsd.tmp#MD_GridSpatialRepresentation_Type_transformationParameterAvailabilityspatialRepresentation_xsd.tmp#MD_GridSpatialRepresentation_TypespatialRepresentation_xsd.tmp#MD_Georeferenceable_Type_controlPointAvailabilityspatialRepresentation_xsd.tmp#MD_Georeferenceable_Type_orientationParameterAvailabilityspatialRepresentation_xsd.tmp#MD_Georeferenceable_Type_orientationParameterDescriptionspatialRepresentation_xsd.tmp#MD_Georeferenceable_Type_georeferencedParametersspatialRepresentation_xsd.tmp#MD_Georeferenceable_Type_parameterCitationspatialRepresentation_xsd.tmp#MD_Georeferenceable_TypespatialRepresentation_xsd.tmp#MD_GridSpatialRepresentation
Type gmd:MD_Georeferenceable_Type
Type hierarchy
Properties
content complex
Substitution Group Affiliation
Used by
Model
Children gmd:axisDimensionProperties, gmd:cellGeometry, gmd:controlPointAvailability, gmd:georeferencedParameters, gmd:numberOfDimensions, gmd:orientationParameterAvailability, gmd:orientationParameterDescription, gmd:parameterCitation, gmd:transformationParameterAvailability
Instance
<gmd:MD_Georeferenceable id="" uuid="" xmlns:gmd="http://www.isotc211.org/2005/gmd">
  <gmd:numberOfDimensions gco:nilReason="">{1,1}</gmd:numberOfDimensions>
  <gmd:axisDimensionProperties xlink:actuate="" xlink:arcrole="" xlink:href="" gco:nilReason="" xlink:role="" xlink:show="" xlink:title="" xlink:type="simple" uuidref="">{0,unbounded}</gmd:axisDimensionProperties>
  <gmd:cellGeometry gco:nilReason="">{1,1}</gmd:cellGeometry>
  <gmd:transformationParameterAvailability gco:nilReason="">{1,1}</gmd:transformationParameterAvailability>
  <gmd:controlPointAvailability gco:nilReason="">{1,1}</gmd:controlPointAvailability>
  <gmd:orientationParameterAvailability gco:nilReason="">{1,1}</gmd:orientationParameterAvailability>
  <gmd:orientationParameterDescription gco:nilReason="">{0,1}</gmd:orientationParameterDescription>
  <gmd:georeferencedParameters xlink:actuate="" xlink:arcrole="" xlink:href="" gco:nilReason="" xlink:role="" xlink:show="" xlink:title="" xlink:type="simple" uuidref="">{1,1}</gmd:georeferencedParameters>
  <gmd:parameterCitation xlink:actuate="" xlink:arcrole="" xlink:href="" gco:nilReason="" xlink:role="" xlink:show="" xlink:title="" xlink:type="simple" uuidref="">{0,unbounded}</gmd:parameterCitation>
</gmd:MD_Georeferenceable>
Attributes
QName Type Use
id xs:ID optional
uuid xs:string optional
Source
<xs:element name="MD_Georeferenceable" type="gmd:MD_Georeferenceable_Type" substitutionGroup="gmd:MD_GridSpatialRepresentation"/>
Element gmd:MD_Georectified_Type / gmd:checkPointAvailability
Namespace http://www.isotc211.org/2005/gmd
Diagram
DiagramgcoBase_xsd.tmp#nilReasonbasicTypes_xsd_1.tmp#http___www.isotc211.org_2005_gco_BooleanbasicTypes_xsd_1.tmp#Boolean_PropertyType
Type gco:Boolean_PropertyType
Properties
content complex
Model
Children gco:Boolean
Instance
<gmd:checkPointAvailability gco:nilReason="" xmlns:gmd="http://www.isotc211.org/2005/gmd" xmlns:gco="http://www.isotc211.org/2005/gco">
  <gco:Boolean>{1,1}</gco:Boolean>
</gmd:checkPointAvailability>
Attributes
QName Type Use
gco:nilReason gml:NilReasonType optional
Source
<xs:element name="checkPointAvailability" type="gco:Boolean_PropertyType"/>
Element gmd:MD_Georectified_Type / gmd:checkPointDescription
Namespace http://www.isotc211.org/2005/gmd
Diagram
DiagramgcoBase_xsd.tmp#nilReasonbasicTypes_xsd_1.tmp#CharacterStringbasicTypes_xsd_1.tmp#CharacterString_PropertyType
Type gco:CharacterString_PropertyType
Properties
content complex
minOccurs 0
Model
Children gco:CharacterString
Instance
<gmd:checkPointDescription gco:nilReason="" xmlns:gmd="http://www.isotc211.org/2005/gmd" xmlns:gco="http://www.isotc211.org/2005/gco">
  <gco:CharacterString>{1,1}</gco:CharacterString>
</gmd:checkPointDescription>
Attributes
QName Type Use
gco:nilReason gml:NilReasonType optional
Source
<xs:element name="checkPointDescription" type="gco:CharacterString_PropertyType" minOccurs="0"/>
Element gmd:MD_Georectified_Type / gmd:cornerPoints
Namespace http://www.isotc211.org/2005/gmd
Diagram
DiagramgcoBase_xsd.tmp#ObjectReferencegcoBase_xsd.tmp#nilReasongeometryBasic0d1d_xsd.tmp#Pointgeometry_xsd.tmp#GM_Point_PropertyType
Type gss:GM_Point_PropertyType
Properties
content complex
minOccurs 0
maxOccurs unbounded
Model
Children gml:Point
Instance
<gmd:cornerPoints xlink:actuate="" xlink:arcrole="" xlink:href="" gco:nilReason="" xlink:role="" xlink:show="" xlink:title="" xlink:type="simple" uuidref="" xmlns:gmd="http://www.isotc211.org/2005/gmd" xmlns:gml="http://www.opengis.net/gml/3.2">
  <gml:Point axisLabels="" gml:id="" srsDimension="" srsName="" uomLabels="">{1,1}</gml:Point>
</gmd:cornerPoints>
Attributes
Source
<xs:element name="cornerPoints" type="gss:GM_Point_PropertyType" minOccurs="0" maxOccurs="unbounded"/>
Element gmd:MD_Georectified_Type / gmd:centerPoint
Namespace http://www.isotc211.org/2005/gmd
Diagram
DiagramgcoBase_xsd.tmp#ObjectReferencegcoBase_xsd.tmp#nilReasongeometryBasic0d1d_xsd.tmp#Pointgeometry_xsd.tmp#GM_Point_PropertyType
Type gss:GM_Point_PropertyType
Properties
content complex
minOccurs 0
Model
Children gml:Point
Instance
<gmd:centerPoint xlink:actuate="" xlink:arcrole="" xlink:href="" gco:nilReason="" xlink:role="" xlink:show="" xlink:title="" xlink:type="simple" uuidref="" xmlns:gmd="http://www.isotc211.org/2005/gmd" xmlns:gml="http://www.opengis.net/gml/3.2">
  <gml:Point axisLabels="" gml:id="" srsDimension="" srsName="" uomLabels="">{1,1}</gml:Point>
</gmd:centerPoint>
Attributes
Source
<xs:element name="centerPoint" type="gss:GM_Point_PropertyType" minOccurs="0"/>
Element gmd:MD_Georectified_Type / gmd:pointInPixel
Namespace http://www.isotc211.org/2005/gmd
Diagram
DiagramgcoBase_xsd.tmp#nilReasonspatialRepresentation_xsd.tmp#MD_PixelOrientationCodespatialRepresentation_xsd.tmp#MD_PixelOrientationCode_PropertyType
Type gmd:MD_PixelOrientationCode_PropertyType
Properties
content complex
Model
Children gmd:MD_PixelOrientationCode
Instance
<gmd:pointInPixel gco:nilReason="" xmlns:gmd="http://www.isotc211.org/2005/gmd">
  <gmd:MD_PixelOrientationCode>{1,1}</gmd:MD_PixelOrientationCode>
</gmd:pointInPixel>
Attributes
QName Type Use
gco:nilReason gml:NilReasonType optional
Source
<xs:element name="pointInPixel" type="gmd:MD_PixelOrientationCode_PropertyType"/>
Element gmd:MD_PixelOrientationCode
Namespace http://www.isotc211.org/2005/gmd
Diagram
DiagramspatialRepresentation_xsd.tmp#MD_PixelOrientationCode_TypebasicTypes_xsd_1.tmp#CharacterString
Type gmd:MD_PixelOrientationCode_Type
Properties
content simple
Facets
enumeration center
enumeration lowerLeft
enumeration lowerRight
enumeration upperRight
enumeration upperLeft
Substitution Group Affiliation
Used by
Source
<xs:element name="MD_PixelOrientationCode" type="gmd:MD_PixelOrientationCode_Type" substitutionGroup="gco:CharacterString"/>
Element gmd:MD_Georectified_Type / gmd:transformationDimensionDescription
Namespace http://www.isotc211.org/2005/gmd
Diagram
DiagramgcoBase_xsd.tmp#nilReasonbasicTypes_xsd_1.tmp#CharacterStringbasicTypes_xsd_1.tmp#CharacterString_PropertyType
Type gco:CharacterString_PropertyType
Properties
content complex
minOccurs 0
Model
Children gco:CharacterString
Instance
<gmd:transformationDimensionDescription gco:nilReason="" xmlns:gmd="http://www.isotc211.org/2005/gmd" xmlns:gco="http://www.isotc211.org/2005/gco">
  <gco:CharacterString>{1,1}</gco:CharacterString>
</gmd:transformationDimensionDescription>
Attributes
QName Type Use
gco:nilReason gml:NilReasonType optional
Source
<xs:element name="transformationDimensionDescription" type="gco:CharacterString_PropertyType" minOccurs="0"/>
Element gmd:MD_Georectified_Type / gmd:transformationDimensionMapping
Namespace http://www.isotc211.org/2005/gmd
Diagram
DiagramgcoBase_xsd.tmp#nilReasonbasicTypes_xsd_1.tmp#CharacterStringbasicTypes_xsd_1.tmp#CharacterString_PropertyType
Type gco:CharacterString_PropertyType
Properties
content complex
minOccurs 0
maxOccurs 2
Model
Children gco:CharacterString
Instance
<gmd:transformationDimensionMapping gco:nilReason="" xmlns:gmd="http://www.isotc211.org/2005/gmd" xmlns:gco="http://www.isotc211.org/2005/gco">
  <gco:CharacterString>{1,1}</gco:CharacterString>
</gmd:transformationDimensionMapping>
Attributes
QName Type Use
gco:nilReason gml:NilReasonType optional
Source
<xs:element name="transformationDimensionMapping" type="gco:CharacterString_PropertyType" minOccurs="0" maxOccurs="2"/>
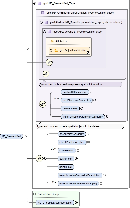
Element gmd:MD_Georectified
Namespace http://www.isotc211.org/2005/gmd
Diagram
DiagramgcoBase_xsd.tmp#ObjectIdentificationgcoBase_xsd.tmp#AbstractObject_TypespatialRepresentation_xsd.tmp#AbstractMD_SpatialRepresentation_TypespatialRepresentation_xsd.tmp#MD_GridSpatialRepresentation_Type_numberOfDimensionsspatialRepresentation_xsd.tmp#MD_GridSpatialRepresentation_Type_axisDimensionPropertiesspatialRepresentation_xsd.tmp#MD_GridSpatialRepresentation_Type_cellGeometryspatialRepresentation_xsd.tmp#MD_GridSpatialRepresentation_Type_transformationParameterAvailabilityspatialRepresentation_xsd.tmp#MD_GridSpatialRepresentation_TypespatialRepresentation_xsd.tmp#MD_Georectified_Type_checkPointAvailabilityspatialRepresentation_xsd.tmp#MD_Georectified_Type_checkPointDescriptionspatialRepresentation_xsd.tmp#MD_Georectified_Type_cornerPointsspatialRepresentation_xsd.tmp#MD_Georectified_Type_centerPointspatialRepresentation_xsd.tmp#MD_Georectified_Type_pointInPixelspatialRepresentation_xsd.tmp#MD_Georectified_Type_transformationDimensionDescriptionspatialRepresentation_xsd.tmp#MD_Georectified_Type_transformationDimensionMappingspatialRepresentation_xsd.tmp#MD_Georectified_TypespatialRepresentation_xsd.tmp#MD_GridSpatialRepresentation
Type gmd:MD_Georectified_Type
Type hierarchy
Properties
content complex
Substitution Group Affiliation
Used by
Model
Children gmd:axisDimensionProperties, gmd:cellGeometry, gmd:centerPoint, gmd:checkPointAvailability, gmd:checkPointDescription, gmd:cornerPoints, gmd:numberOfDimensions, gmd:pointInPixel, gmd:transformationDimensionDescription, gmd:transformationDimensionMapping, gmd:transformationParameterAvailability
Instance
<gmd:MD_Georectified id="" uuid="" xmlns:gmd="http://www.isotc211.org/2005/gmd">
  <gmd:numberOfDimensions gco:nilReason="">{1,1}</gmd:numberOfDimensions>
  <gmd:axisDimensionProperties xlink:actuate="" xlink:arcrole="" xlink:href="" gco:nilReason="" xlink:role="" xlink:show="" xlink:title="" xlink:type="simple" uuidref="">{0,unbounded}</gmd:axisDimensionProperties>
  <gmd:cellGeometry gco:nilReason="">{1,1}</gmd:cellGeometry>
  <gmd:transformationParameterAvailability gco:nilReason="">{1,1}</gmd:transformationParameterAvailability>
  <gmd:checkPointAvailability gco:nilReason="">{1,1}</gmd:checkPointAvailability>
  <gmd:checkPointDescription gco:nilReason="">{0,1}</gmd:checkPointDescription>
  <gmd:cornerPoints xlink:actuate="" xlink:arcrole="" xlink:href="" gco:nilReason="" xlink:role="" xlink:show="" xlink:title="" xlink:type="simple" uuidref="">{0,unbounded}</gmd:cornerPoints>
  <gmd:centerPoint xlink:actuate="" xlink:arcrole="" xlink:href="" gco:nilReason="" xlink:role="" xlink:show="" xlink:title="" xlink:type="simple" uuidref="">{0,1}</gmd:centerPoint>
  <gmd:pointInPixel gco:nilReason="">{1,1}</gmd:pointInPixel>
  <gmd:transformationDimensionDescription gco:nilReason="">{0,1}</gmd:transformationDimensionDescription>
  <gmd:transformationDimensionMapping gco:nilReason="">{0,2}</gmd:transformationDimensionMapping>
</gmd:MD_Georectified>
Attributes
QName Type Use
id xs:ID optional
uuid xs:string optional
Source
<xs:element name="MD_Georectified" type="gmd:MD_Georectified_Type" substitutionGroup="gmd:MD_GridSpatialRepresentation"/>
Complex Type gmd:MD_SpatialRepresentation_PropertyType
Namespace http://www.isotc211.org/2005/gmd
Diagram
DiagramgcoBase_xsd.tmp#ObjectReferencegcoBase_xsd.tmp#nilReasonspatialRepresentation_xsd.tmp#AbstractMD_SpatialRepresentation
Used by
Model
Children gmd:AbstractMD_SpatialRepresentation
Attributes
Source
<xs:complexType name="MD_SpatialRepresentation_PropertyType">
  <xs:sequence minOccurs="0">
    <xs:element ref="gmd:AbstractMD_SpatialRepresentation"/>
  </xs:sequence>
  <xs:attributeGroup ref="gco:ObjectReference"/>
  <xs:attribute ref="gco:nilReason"/>
</xs:complexType>
Complex Type gmd:AbstractMD_SpatialRepresentation_Type
Namespace http://www.isotc211.org/2005/gmd
Annotations
Digital mechanism used to represent spatial information
Diagram
DiagramgcoBase_xsd.tmp#ObjectIdentificationgcoBase_xsd.tmp#AbstractObject_Type
Type extension of gco:AbstractObject_Type
Type hierarchy
Properties
abstract true
Used by
Model
Attributes
QName Type Use
id xs:ID optional
uuid xs:string optional
Source
<xs:complexType name="AbstractMD_SpatialRepresentation_Type" abstract="true">
  <xs:annotation>
    <xs:documentation>Digital mechanism used to represent spatial information</xs:documentation>
  </xs:annotation>
  <xs:complexContent>
    <xs:extension base="gco:AbstractObject_Type">
      <xs:sequence/>
    </xs:extension>
  </xs:complexContent>
</xs:complexType>
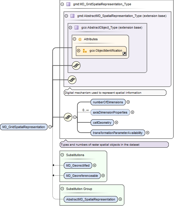
Complex Type gmd:MD_GridSpatialRepresentation_Type
Namespace http://www.isotc211.org/2005/gmd
Annotations
Types and numbers of raster spatial objects in the dataset
Diagram
DiagramgcoBase_xsd.tmp#ObjectIdentificationgcoBase_xsd.tmp#AbstractObject_TypespatialRepresentation_xsd.tmp#AbstractMD_SpatialRepresentation_TypespatialRepresentation_xsd.tmp#MD_GridSpatialRepresentation_Type_numberOfDimensionsspatialRepresentation_xsd.tmp#MD_GridSpatialRepresentation_Type_axisDimensionPropertiesspatialRepresentation_xsd.tmp#MD_GridSpatialRepresentation_Type_cellGeometryspatialRepresentation_xsd.tmp#MD_GridSpatialRepresentation_Type_transformationParameterAvailability
Type extension of gmd:AbstractMD_SpatialRepresentation_Type
Type hierarchy
Used by
Model
Children gmd:axisDimensionProperties, gmd:cellGeometry, gmd:numberOfDimensions, gmd:transformationParameterAvailability
Attributes
QName Type Use
id xs:ID optional
uuid xs:string optional
Source
<xs:complexType name="MD_GridSpatialRepresentation_Type">
  <xs:annotation>
    <xs:documentation>Types and numbers of raster spatial objects in the dataset</xs:documentation>
  </xs:annotation>
  <xs:complexContent>
    <xs:extension base="gmd:AbstractMD_SpatialRepresentation_Type">
      <xs:sequence>
        <xs:element name="numberOfDimensions" type="gco:Integer_PropertyType"/>
        <xs:element name="axisDimensionProperties" type="gmd:MD_Dimension_PropertyType" minOccurs="0" maxOccurs="unbounded"/>
        <xs:element name="cellGeometry" type="gmd:MD_CellGeometryCode_PropertyType"/>
        <xs:element name="transformationParameterAvailability" type="gco:Boolean_PropertyType"/>
      </xs:sequence>
    </xs:extension>
  </xs:complexContent>
</xs:complexType>
Complex Type gmd:MD_Dimension_PropertyType
Namespace http://www.isotc211.org/2005/gmd
Diagram
DiagramgcoBase_xsd.tmp#ObjectReferencegcoBase_xsd.tmp#nilReasonspatialRepresentation_xsd.tmp#MD_Dimension
Used by
Model
Children gmd:MD_Dimension
Attributes
Source
<xs:complexType name="MD_Dimension_PropertyType">
  <xs:sequence minOccurs="0">
    <xs:element ref="gmd:MD_Dimension"/>
  </xs:sequence>
  <xs:attributeGroup ref="gco:ObjectReference"/>
  <xs:attribute ref="gco:nilReason"/>
</xs:complexType>
Complex Type gmd:MD_Dimension_Type
Namespace http://www.isotc211.org/2005/gmd
Diagram
DiagramgcoBase_xsd.tmp#ObjectIdentificationgcoBase_xsd.tmp#AbstractObject_TypespatialRepresentation_xsd.tmp#MD_Dimension_Type_dimensionNamespatialRepresentation_xsd.tmp#MD_Dimension_Type_dimensionSizespatialRepresentation_xsd.tmp#MD_Dimension_Type_resolution
Type extension of gco:AbstractObject_Type
Type hierarchy
Used by
Model
Children gmd:dimensionName, gmd:dimensionSize, gmd:resolution
Attributes
QName Type Use
id xs:ID optional
uuid xs:string optional
Source
<xs:complexType name="MD_Dimension_Type">
  <xs:complexContent>
    <xs:extension base="gco:AbstractObject_Type">
      <xs:sequence>
        <xs:element name="dimensionName" type="gmd:MD_DimensionNameTypeCode_PropertyType"/>
        <xs:element name="dimensionSize" type="gco:Integer_PropertyType"/>
        <xs:element name="resolution" type="gco:Measure_PropertyType" minOccurs="0"/>
      </xs:sequence>
    </xs:extension>
  </xs:complexContent>
</xs:complexType>
Complex Type gmd:MD_DimensionNameTypeCode_PropertyType
Namespace http://www.isotc211.org/2005/gmd
Diagram
DiagramgcoBase_xsd.tmp#nilReasonspatialRepresentation_xsd.tmp#MD_DimensionNameTypeCode
Used by
Model
Children gmd:MD_DimensionNameTypeCode
Attributes
QName Type Use
gco:nilReason gml:NilReasonType optional
Source
<xs:complexType name="MD_DimensionNameTypeCode_PropertyType">
  <xs:sequence minOccurs="0">
    <xs:element ref="gmd:MD_DimensionNameTypeCode"/>
  </xs:sequence>
  <xs:attribute ref="gco:nilReason"/>
</xs:complexType>
Complex Type gmd:MD_CellGeometryCode_PropertyType
Namespace http://www.isotc211.org/2005/gmd
Diagram
DiagramgcoBase_xsd.tmp#nilReasonspatialRepresentation_xsd.tmp#MD_CellGeometryCode
Used by
Model
Children gmd:MD_CellGeometryCode
Attributes
QName Type Use
gco:nilReason gml:NilReasonType optional
Source
<xs:complexType name="MD_CellGeometryCode_PropertyType">
  <xs:sequence minOccurs="0">
    <xs:element ref="gmd:MD_CellGeometryCode"/>
  </xs:sequence>
  <xs:attribute ref="gco:nilReason"/>
</xs:complexType>
Complex Type gmd:MD_GridSpatialRepresentation_PropertyType
Namespace http://www.isotc211.org/2005/gmd
Diagram
DiagramgcoBase_xsd.tmp#ObjectReferencegcoBase_xsd.tmp#nilReasonspatialRepresentation_xsd.tmp#MD_GridSpatialRepresentation
Model
Children gmd:MD_GridSpatialRepresentation
Attributes
Source
<xs:complexType name="MD_GridSpatialRepresentation_PropertyType">
  <xs:sequence minOccurs="0">
    <xs:element ref="gmd:MD_GridSpatialRepresentation"/>
  </xs:sequence>
  <xs:attributeGroup ref="gco:ObjectReference"/>
  <xs:attribute ref="gco:nilReason"/>
</xs:complexType>
Complex Type gmd:MD_VectorSpatialRepresentation_Type
Namespace http://www.isotc211.org/2005/gmd
Annotations
Information about the vector spatial objects in the dataset
Diagram
DiagramgcoBase_xsd.tmp#ObjectIdentificationgcoBase_xsd.tmp#AbstractObject_TypespatialRepresentation_xsd.tmp#AbstractMD_SpatialRepresentation_TypespatialRepresentation_xsd.tmp#MD_VectorSpatialRepresentation_Type_topologyLevelspatialRepresentation_xsd.tmp#MD_VectorSpatialRepresentation_Type_geometricObjects
Type extension of gmd:AbstractMD_SpatialRepresentation_Type
Type hierarchy
Used by
Model
Children gmd:geometricObjects, gmd:topologyLevel
Attributes
QName Type Use
id xs:ID optional
uuid xs:string optional
Source
<xs:complexType name="MD_VectorSpatialRepresentation_Type">
  <xs:annotation>
    <xs:documentation>Information about the vector spatial objects in the dataset</xs:documentation>
  </xs:annotation>
  <xs:complexContent>
    <xs:extension base="gmd:AbstractMD_SpatialRepresentation_Type">
      <xs:sequence>
        <xs:element name="topologyLevel" type="gmd:MD_TopologyLevelCode_PropertyType" minOccurs="0"/>
        <xs:element name="geometricObjects" type="gmd:MD_GeometricObjects_PropertyType" minOccurs="0" maxOccurs="unbounded"/>
      </xs:sequence>
    </xs:extension>
  </xs:complexContent>
</xs:complexType>
Complex Type gmd:MD_TopologyLevelCode_PropertyType
Namespace http://www.isotc211.org/2005/gmd
Diagram
DiagramgcoBase_xsd.tmp#nilReasonspatialRepresentation_xsd.tmp#MD_TopologyLevelCode
Used by
Model
Children gmd:MD_TopologyLevelCode
Attributes
QName Type Use
gco:nilReason gml:NilReasonType optional
Source
<xs:complexType name="MD_TopologyLevelCode_PropertyType">
  <xs:sequence minOccurs="0">
    <xs:element ref="gmd:MD_TopologyLevelCode"/>
  </xs:sequence>
  <xs:attribute ref="gco:nilReason"/>
</xs:complexType>
Complex Type gmd:MD_GeometricObjects_PropertyType
Namespace http://www.isotc211.org/2005/gmd
Diagram
DiagramgcoBase_xsd.tmp#ObjectReferencegcoBase_xsd.tmp#nilReasonspatialRepresentation_xsd.tmp#MD_GeometricObjects
Used by
Model
Children gmd:MD_GeometricObjects
Attributes
Source
<xs:complexType name="MD_GeometricObjects_PropertyType">
  <xs:sequence minOccurs="0">
    <xs:element ref="gmd:MD_GeometricObjects"/>
  </xs:sequence>
  <xs:attributeGroup ref="gco:ObjectReference"/>
  <xs:attribute ref="gco:nilReason"/>
</xs:complexType>
Complex Type gmd:MD_GeometricObjects_Type
Namespace http://www.isotc211.org/2005/gmd
Diagram
DiagramgcoBase_xsd.tmp#ObjectIdentificationgcoBase_xsd.tmp#AbstractObject_TypespatialRepresentation_xsd.tmp#MD_GeometricObjects_Type_geometricObjectTypespatialRepresentation_xsd.tmp#MD_GeometricObjects_Type_geometricObjectCount
Type extension of gco:AbstractObject_Type
Type hierarchy
Used by
Model
Children gmd:geometricObjectCount, gmd:geometricObjectType
Attributes
QName Type Use
id xs:ID optional
uuid xs:string optional
Source
<xs:complexType name="MD_GeometricObjects_Type">
  <xs:complexContent>
    <xs:extension base="gco:AbstractObject_Type">
      <xs:sequence>
        <xs:element name="geometricObjectType" type="gmd:MD_GeometricObjectTypeCode_PropertyType"/>
        <xs:element name="geometricObjectCount" type="gco:Integer_PropertyType" minOccurs="0"/>
      </xs:sequence>
    </xs:extension>
  </xs:complexContent>
</xs:complexType>
Complex Type gmd:MD_GeometricObjectTypeCode_PropertyType
Namespace http://www.isotc211.org/2005/gmd
Diagram
DiagramgcoBase_xsd.tmp#nilReasonspatialRepresentation_xsd.tmp#MD_GeometricObjectTypeCode
Used by
Model
Children gmd:MD_GeometricObjectTypeCode
Attributes
QName Type Use
gco:nilReason gml:NilReasonType optional
Source
<xs:complexType name="MD_GeometricObjectTypeCode_PropertyType">
  <xs:sequence minOccurs="0">
    <xs:element ref="gmd:MD_GeometricObjectTypeCode"/>
  </xs:sequence>
  <xs:attribute ref="gco:nilReason"/>
</xs:complexType>
Complex Type gmd:MD_VectorSpatialRepresentation_PropertyType
Namespace http://www.isotc211.org/2005/gmd
Diagram
DiagramgcoBase_xsd.tmp#ObjectReferencegcoBase_xsd.tmp#nilReasonspatialRepresentation_xsd.tmp#MD_VectorSpatialRepresentation
Model
Children gmd:MD_VectorSpatialRepresentation
Attributes
Source
<xs:complexType name="MD_VectorSpatialRepresentation_PropertyType">
  <xs:sequence minOccurs="0">
    <xs:element ref="gmd:MD_VectorSpatialRepresentation"/>
  </xs:sequence>
  <xs:attributeGroup ref="gco:ObjectReference"/>
  <xs:attribute ref="gco:nilReason"/>
</xs:complexType>
Complex Type gmd:MD_Georeferenceable_Type
Namespace http://www.isotc211.org/2005/gmd
Diagram
DiagramgcoBase_xsd.tmp#ObjectIdentificationgcoBase_xsd.tmp#AbstractObject_TypespatialRepresentation_xsd.tmp#AbstractMD_SpatialRepresentation_TypespatialRepresentation_xsd.tmp#MD_GridSpatialRepresentation_Type_numberOfDimensionsspatialRepresentation_xsd.tmp#MD_GridSpatialRepresentation_Type_axisDimensionPropertiesspatialRepresentation_xsd.tmp#MD_GridSpatialRepresentation_Type_cellGeometryspatialRepresentation_xsd.tmp#MD_GridSpatialRepresentation_Type_transformationParameterAvailabilityspatialRepresentation_xsd.tmp#MD_GridSpatialRepresentation_TypespatialRepresentation_xsd.tmp#MD_Georeferenceable_Type_controlPointAvailabilityspatialRepresentation_xsd.tmp#MD_Georeferenceable_Type_orientationParameterAvailabilityspatialRepresentation_xsd.tmp#MD_Georeferenceable_Type_orientationParameterDescriptionspatialRepresentation_xsd.tmp#MD_Georeferenceable_Type_georeferencedParametersspatialRepresentation_xsd.tmp#MD_Georeferenceable_Type_parameterCitation
Type extension of gmd:MD_GridSpatialRepresentation_Type
Type hierarchy
Used by
Model
Children gmd:axisDimensionProperties, gmd:cellGeometry, gmd:controlPointAvailability, gmd:georeferencedParameters, gmd:numberOfDimensions, gmd:orientationParameterAvailability, gmd:orientationParameterDescription, gmd:parameterCitation, gmd:transformationParameterAvailability
Attributes
QName Type Use
id xs:ID optional
uuid xs:string optional
Source
<xs:complexType name="MD_Georeferenceable_Type">
  <xs:complexContent>
    <xs:extension base="gmd:MD_GridSpatialRepresentation_Type">
      <xs:sequence>
        <xs:element name="controlPointAvailability" type="gco:Boolean_PropertyType"/>
        <xs:element name="orientationParameterAvailability" type="gco:Boolean_PropertyType"/>
        <xs:element name="orientationParameterDescription" type="gco:CharacterString_PropertyType" minOccurs="0"/>
        <xs:element name="georeferencedParameters" type="gco:Record_PropertyType"/>
        <xs:element name="parameterCitation" type="gmd:CI_Citation_PropertyType" minOccurs="0" maxOccurs="unbounded"/>
      </xs:sequence>
    </xs:extension>
  </xs:complexContent>
</xs:complexType>
Complex Type gmd:MD_Georeferenceable_PropertyType
Namespace http://www.isotc211.org/2005/gmd
Diagram
DiagramgcoBase_xsd.tmp#ObjectReferencegcoBase_xsd.tmp#nilReasonspatialRepresentation_xsd.tmp#MD_Georeferenceable
Model
Children gmd:MD_Georeferenceable
Attributes
Source
<xs:complexType name="MD_Georeferenceable_PropertyType">
  <xs:sequence minOccurs="0">
    <xs:element ref="gmd:MD_Georeferenceable"/>
  </xs:sequence>
  <xs:attributeGroup ref="gco:ObjectReference"/>
  <xs:attribute ref="gco:nilReason"/>
</xs:complexType>
Complex Type gmd:MD_Georectified_Type
Namespace http://www.isotc211.org/2005/gmd
Diagram
DiagramgcoBase_xsd.tmp#ObjectIdentificationgcoBase_xsd.tmp#AbstractObject_TypespatialRepresentation_xsd.tmp#AbstractMD_SpatialRepresentation_TypespatialRepresentation_xsd.tmp#MD_GridSpatialRepresentation_Type_numberOfDimensionsspatialRepresentation_xsd.tmp#MD_GridSpatialRepresentation_Type_axisDimensionPropertiesspatialRepresentation_xsd.tmp#MD_GridSpatialRepresentation_Type_cellGeometryspatialRepresentation_xsd.tmp#MD_GridSpatialRepresentation_Type_transformationParameterAvailabilityspatialRepresentation_xsd.tmp#MD_GridSpatialRepresentation_TypespatialRepresentation_xsd.tmp#MD_Georectified_Type_checkPointAvailabilityspatialRepresentation_xsd.tmp#MD_Georectified_Type_checkPointDescriptionspatialRepresentation_xsd.tmp#MD_Georectified_Type_cornerPointsspatialRepresentation_xsd.tmp#MD_Georectified_Type_centerPointspatialRepresentation_xsd.tmp#MD_Georectified_Type_pointInPixelspatialRepresentation_xsd.tmp#MD_Georectified_Type_transformationDimensionDescriptionspatialRepresentation_xsd.tmp#MD_Georectified_Type_transformationDimensionMapping
Type extension of gmd:MD_GridSpatialRepresentation_Type
Type hierarchy
Used by
Model
Children gmd:axisDimensionProperties, gmd:cellGeometry, gmd:centerPoint, gmd:checkPointAvailability, gmd:checkPointDescription, gmd:cornerPoints, gmd:numberOfDimensions, gmd:pointInPixel, gmd:transformationDimensionDescription, gmd:transformationDimensionMapping, gmd:transformationParameterAvailability
Attributes
QName Type Use
id xs:ID optional
uuid xs:string optional
Source
<xs:complexType name="MD_Georectified_Type">
  <xs:complexContent>
    <xs:extension base="gmd:MD_GridSpatialRepresentation_Type">
      <xs:sequence>
        <xs:element name="checkPointAvailability" type="gco:Boolean_PropertyType"/>
        <xs:element name="checkPointDescription" type="gco:CharacterString_PropertyType" minOccurs="0"/>
        <xs:element name="cornerPoints" type="gss:GM_Point_PropertyType" minOccurs="0" maxOccurs="unbounded"/>
        <xs:element name="centerPoint" type="gss:GM_Point_PropertyType" minOccurs="0"/>
        <xs:element name="pointInPixel" type="gmd:MD_PixelOrientationCode_PropertyType"/>
        <xs:element name="transformationDimensionDescription" type="gco:CharacterString_PropertyType" minOccurs="0"/>
        <xs:element name="transformationDimensionMapping" type="gco:CharacterString_PropertyType" minOccurs="0" maxOccurs="2"/>
      </xs:sequence>
    </xs:extension>
  </xs:complexContent>
</xs:complexType>
Complex Type gmd:MD_PixelOrientationCode_PropertyType
Namespace http://www.isotc211.org/2005/gmd
Diagram
DiagramgcoBase_xsd.tmp#nilReasonspatialRepresentation_xsd.tmp#MD_PixelOrientationCode
Used by
Model
Children gmd:MD_PixelOrientationCode
Attributes
QName Type Use
gco:nilReason gml:NilReasonType optional
Source
<xs:complexType name="MD_PixelOrientationCode_PropertyType">
  <xs:sequence minOccurs="0">
    <xs:element ref="gmd:MD_PixelOrientationCode"/>
  </xs:sequence>
  <xs:attribute ref="gco:nilReason"/>
</xs:complexType>
Simple Type gmd:MD_PixelOrientationCode_Type
Namespace http://www.isotc211.org/2005/gmd
Diagram
Diagram
Type restriction of xs:string
Facets
enumeration center
enumeration lowerLeft
enumeration lowerRight
enumeration upperRight
enumeration upperLeft
Used by
Source
<xs:simpleType name="MD_PixelOrientationCode_Type">
  <xs:restriction base="xs:string">
    <xs:enumeration value="center"/>
    <xs:enumeration value="lowerLeft"/>
    <xs:enumeration value="lowerRight"/>
    <xs:enumeration value="upperRight"/>
    <xs:enumeration value="upperLeft"/>
  </xs:restriction>
</xs:simpleType>
Complex Type gmd:MD_Georectified_PropertyType
Namespace http://www.isotc211.org/2005/gmd
Diagram
DiagramgcoBase_xsd.tmp#ObjectReferencegcoBase_xsd.tmp#nilReasonspatialRepresentation_xsd.tmp#MD_Georectified
Model
Children gmd:MD_Georectified
Attributes
Source
<xs:complexType name="MD_Georectified_PropertyType">
  <xs:sequence minOccurs="0">
    <xs:element ref="gmd:MD_Georectified"/>
  </xs:sequence>
  <xs:attributeGroup ref="gco:ObjectReference"/>
  <xs:attribute ref="gco:nilReason"/>
</xs:complexType>