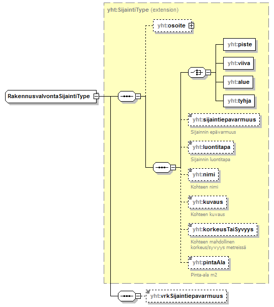
complexType RakennusvalvontaSijaintiType
diagram index_p501.png
namespace http://www.paikkatietopalvelu.fi/gml/yhteiset
type extension of yht:SijaintiType
properties
base yht:SijaintiType
children yht:osoite yht:piste yht:viiva yht:alue yht:tyhja yht:sijaintiepavarmuus yht:luontitapa yht:nimi yht:kuvaus yht:korkeusTaiSyvyys yht:pintaAla yht:vrkSijaintiepavarmuus
source <xs:complexType name="RakennusvalvontaSijaintiType">
 
<xs:complexContent>
   
<xs:extension base="yht:SijaintiType">
     
<xs:sequence>
       
<xs:element name="vrkSijaintiepavarmuus" minOccurs="0">
         
<xs:simpleType>
           
<xs:restriction base="xs:string">
             
<xs:enumeration value="1"/>
             
<xs:enumeration value="2"/>
             
<xs:enumeration value="3"/>
             
<xs:enumeration value="4"/>
             
<xs:enumeration value="5"/>
             
<xs:enumeration value="6"/>
             
<xs:enumeration value="7"/>
             
<xs:enumeration value="8"/>
             
<xs:enumeration value="9"/>
             
<xs:enumeration value="A"/>
             
<xs:enumeration value="B"/>
           
</xs:restriction>
         
</xs:simpleType>
       
</xs:element>
     
</xs:sequence>
   
</xs:extension>
 
</xs:complexContent>
</xs:complexType>

element RakennusvalvontaSijaintiType/vrkSijaintiepavarmuus
diagram index_p502.png
namespace http://www.paikkatietopalvelu.fi/gml/yhteiset
type restriction of xs:string
properties
isRef 0
minOcc 0
maxOcc 1
content simple
facets
Kind Value annotation 
enumeration 
enumeration 
enumeration 
enumeration 
enumeration 
enumeration 
enumeration 
enumeration 
enumeration 
enumeration 
enumeration 
source <xs:element name="vrkSijaintiepavarmuus" minOccurs="0">
 
<xs:simpleType>
   
<xs:restriction base="xs:string">
     
<xs:enumeration value="1"/>
     
<xs:enumeration value="2"/>
     
<xs:enumeration value="3"/>
     
<xs:enumeration value="4"/>
     
<xs:enumeration value="5"/>
     
<xs:enumeration value="6"/>
     
<xs:enumeration value="7"/>
     
<xs:enumeration value="8"/>
     
<xs:enumeration value="9"/>
     
<xs:enumeration value="A"/>
     
<xs:enumeration value="B"/>
   
</xs:restriction>
 
</xs:simpleType>
</xs:element>


XML Schema documentation generated by
XMLSpy Schema Editor http://www.altova.com/xmlspy