group allModel
diagram index_p865.png
namespace http://www.w3.org/2001/XMLSchema
children xs:annotation xs:element
used by
element namedGroup/all
complexType all
source <xs:group name="allModel">
 
<xs:sequence>
   
<xs:element ref="xs:annotation" minOccurs="0"/>
   
<xs:choice minOccurs="0" maxOccurs="unbounded">
     
<xs:annotation>
       
<xs:documentation>This choice with min/max is here to
                          avoid a pblm with the Elt:All/Choice/Seq
                          Particle derivation constraint
</xs:documentation>
     
</xs:annotation>
     
<xs:element name="element" type="xs:narrowMaxMin"/>
   
</xs:choice>
 
</xs:sequence>
</xs:group>

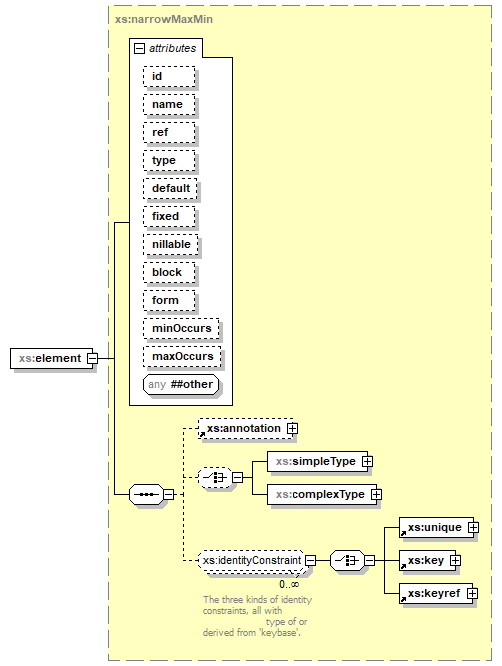
element allModel/element
diagram index_p866.png
namespace http://www.w3.org/2001/XMLSchema
type xs:narrowMaxMin
properties
isRef 0
content complex
children xs:annotation xs:simpleType xs:complexType xs:unique xs:key xs:keyref
used by
group schemaTop
attributes
Name  Type  Use  Default  Fixed  annotation
idxs:ID      
namexs:NCName      
refxs:QName      
typexs:QName      
defaultxs:string      
fixedxs:string      
nillablexs:booleanoptional  false    
blockxs:blockSet      
formxs:formChoice      
minOccursderived by: xs:nonNegativeIntegeroptional  1    
maxOccursderived by: xs:allNNIoptional  1    
source <xs:element name="element" type="xs:narrowMaxMin"/>


XML Schema documentation generated by
XMLSpy Schema Editor http://www.altova.com/xmlspy