Showing:

Annotations
Attributes
Diagrams
Facets
Instances
Model
Properties
Source
Used by
Included schema topology.xsd
Namespace http://www.opengis.net/gml
Annotations
GML is an OGC Standard.
Copyright (c) 2001,2005,2010 Open Geospatial Consortium.
To obtain additional rights of use, visit http://www.opengeospatial.org/legal/ .
Properties
attribute form default unqualified
element form default qualified
version 3.1.1.2
Element gml:_Topology
Namespace http://www.opengis.net/gml
Diagram
DiagramgmlBase_xsd.tmp#idgmlBase_xsd.tmp#metaDataPropertygmlBase_xsd.tmp#descriptiongmlBase_xsd.tmp#namegmlBase_xsd.tmp#StandardObjectPropertiesgmlBase_xsd.tmp#AbstractGMLTypetopology_xsd.tmp#AbstractTopologyTypetopology_xsd.tmp#TopoComplextopology_xsd.tmp#_TopoPrimitivegmlBase_xsd.tmp#_GML
Type gml:AbstractTopologyType
Type hierarchy
Properties
content complex
abstract true
Substitution Group
Substitution Group Affiliation
Model
Children gml:description, gml:metaDataProperty, gml:name
Instance
<gml:_Topology gml:id="" xmlns:gml="http://www.opengis.net/gml">
  <gml:metaDataProperty about="" xlink:actuate="" xlink:arcrole="" xlink:href="" gml:remoteSchema="" xlink:role="" xlink:show="" xlink:title="" xlink:type="simple">{0,unbounded}</gml:metaDataProperty>
  <gml:description xlink:actuate="" xlink:arcrole="" xlink:href="" gml:remoteSchema="" xlink:role="" xlink:show="" xlink:title="" xlink:type="simple">{0,1}</gml:description>
  <gml:name codeSpace="">{0,unbounded}</gml:name>
</gml:_Topology>
Attributes
QName Type Use Annotation
gml:id ID optional
Database handle for the object.  It is of XML type ID, so is constrained to be unique in the XML document within which it occurs.  An external identifier for the object in the form of a URI may be constructed using standard XML and XPointer methods.  This is done by concatenating the URI for the document, a fragment separator, and the value of the id attribute.
Source
<element name="_Topology" type="gml:AbstractTopologyType" abstract="true" substitutionGroup="gml:_GML"/>
Element gml:_TopoPrimitive
Namespace http://www.opengis.net/gml
Annotations
Substitution group branch for Topo Primitives, used by TopoPrimitiveArrayAssociationType
Diagram
DiagramgmlBase_xsd.tmp#idgmlBase_xsd.tmp#metaDataPropertygmlBase_xsd.tmp#descriptiongmlBase_xsd.tmp#namegmlBase_xsd.tmp#StandardObjectPropertiesgmlBase_xsd.tmp#AbstractGMLTypetopology_xsd.tmp#AbstractTopologyTypetopology_xsd.tmp#isolatedtopology_xsd.tmp#containertopology_xsd.tmp#AbstractTopoPrimitiveTypetopology_xsd.tmp#Edgetopology_xsd.tmp#Facetopology_xsd.tmp#Nodetopology_xsd.tmp#TopoSolidtopology_xsd.tmp#_Topology
Type gml:AbstractTopoPrimitiveType
Type hierarchy
Properties
content complex
abstract true
Substitution Group
Substitution Group Affiliation
Used by
Model
Children gml:container, gml:description, gml:isolated, gml:metaDataProperty, gml:name
Instance
<gml:_TopoPrimitive gml:id="" xmlns:gml="http://www.opengis.net/gml">
  <gml:metaDataProperty about="" xlink:actuate="" xlink:arcrole="" xlink:href="" gml:remoteSchema="" xlink:role="" xlink:show="" xlink:title="" xlink:type="simple">{0,unbounded}</gml:metaDataProperty>
  <gml:description xlink:actuate="" xlink:arcrole="" xlink:href="" gml:remoteSchema="" xlink:role="" xlink:show="" xlink:title="" xlink:type="simple">{0,1}</gml:description>
  <gml:name codeSpace="">{0,unbounded}</gml:name>
  <gml:isolated xlink:actuate="" xlink:arcrole="" xlink:href="" gml:remoteSchema="" xlink:role="" xlink:show="" xlink:title="" xlink:type="simple">{0,unbounded}</gml:isolated>
  <gml:container xlink:actuate="" xlink:arcrole="" xlink:href="" gml:remoteSchema="" xlink:role="" xlink:show="" xlink:title="" xlink:type="simple">{0,1}</gml:container>
</gml:_TopoPrimitive>
Attributes
QName Type Use Annotation
gml:id ID optional
Database handle for the object.  It is of XML type ID, so is constrained to be unique in the XML document within which it occurs.  An external identifier for the object in the form of a URI may be constructed using standard XML and XPointer methods.  This is done by concatenating the URI for the document, a fragment separator, and the value of the id attribute.
Source
<element name="_TopoPrimitive" type="gml:AbstractTopoPrimitiveType" abstract="true" substitutionGroup="gml:_Topology">
  <annotation>
    <documentation>Substitution group branch for Topo Primitives, used by TopoPrimitiveArrayAssociationType</documentation>
  </annotation>
</element>
Element gml:isolated
Namespace http://www.opengis.net/gml
Diagram
DiagramgmlBase_xsd.tmp#AssociationAttributeGrouptopology_xsd.tmp#Nodetopology_xsd.tmp#Edgetopology_xsd.tmp#IsolatedPropertyType
Type gml:IsolatedPropertyType
Properties
content complex
Used by
Model
Children gml:Edge, gml:Node
Instance
<gml:isolated xlink:actuate="" xlink:arcrole="" xlink:href="" gml:remoteSchema="" xlink:role="" xlink:show="" xlink:title="" xlink:type="simple" xmlns:gml="http://www.opengis.net/gml">
  <gml:Node gml:id="">{1,1}</gml:Node>
  <gml:Edge gml:id="">{1,1}</gml:Edge>
</gml:isolated>
Attributes
QName Type Fixed Use Annotation
gml:remoteSchema xs:anyURI optional
Reference to an XML Schema fragment that specifies the content model of the propertys value. This is in conformance with the XML Schema Section 4.14 Referencing Schemas from Elsewhere.
xlink:actuate xlink:actuateType optional
xlink:arcrole xlink:arcroleType optional
xlink:href xlink:hrefType optional
xlink:role xlink:roleType optional
xlink:show xlink:showType optional
xlink:title xlink:titleAttrType optional
xlink:type xlink:typeType simple optional
Source
<element name="isolated" type="gml:IsolatedPropertyType">
  <annotation>
    <appinfo>
      <sch:pattern name="refAndContent co-occurence prohibited">
        <sch:rule context="gml:isolated">
          <sch:extends rule="hrefOrContent"/>
        </sch:rule>
      </sch:pattern>
    </appinfo>
  </annotation>
</element>
Element gml:Node
Namespace http://www.opengis.net/gml
Diagram
DiagramgmlBase_xsd.tmp#idgmlBase_xsd.tmp#metaDataPropertygmlBase_xsd.tmp#descriptiongmlBase_xsd.tmp#namegmlBase_xsd.tmp#StandardObjectPropertiesgmlBase_xsd.tmp#AbstractGMLTypetopology_xsd.tmp#AbstractTopologyTypetopology_xsd.tmp#isolatedtopology_xsd.tmp#containertopology_xsd.tmp#AbstractTopoPrimitiveTypetopology_xsd.tmp#directedEdgegeometryBasic0d1d_xsd.tmp#pointPropertytopology_xsd.tmp#NodeTypetopology_xsd.tmp#_TopoPrimitive
Type gml:NodeType
Type hierarchy
Properties
content complex
Substitution Group Affiliation
Used by
Model
Children gml:container, gml:description, gml:directedEdge, gml:isolated, gml:metaDataProperty, gml:name, gml:pointProperty
Instance
<gml:Node gml:id="" xmlns:gml="http://www.opengis.net/gml">
  <gml:metaDataProperty about="" xlink:actuate="" xlink:arcrole="" xlink:href="" gml:remoteSchema="" xlink:role="" xlink:show="" xlink:title="" xlink:type="simple">{0,unbounded}</gml:metaDataProperty>
  <gml:description xlink:actuate="" xlink:arcrole="" xlink:href="" gml:remoteSchema="" xlink:role="" xlink:show="" xlink:title="" xlink:type="simple">{0,1}</gml:description>
  <gml:name codeSpace="">{0,unbounded}</gml:name>
  <gml:isolated xlink:actuate="" xlink:arcrole="" xlink:href="" gml:remoteSchema="" xlink:role="" xlink:show="" xlink:title="" xlink:type="simple">{0,unbounded}</gml:isolated>
  <gml:container xlink:actuate="" xlink:arcrole="" xlink:href="" gml:remoteSchema="" xlink:role="" xlink:show="" xlink:title="" xlink:type="simple">{0,1}</gml:container>
  <gml:directedEdge xlink:actuate="" xlink:arcrole="" xlink:href="" orientation="+" gml:remoteSchema="" xlink:role="" xlink:show="" xlink:title="" xlink:type="simple">{0,unbounded}</gml:directedEdge>
  <gml:pointProperty xlink:actuate="" xlink:arcrole="" xlink:href="" gml:remoteSchema="" xlink:role="" xlink:show="" xlink:title="" xlink:type="simple">{0,1}</gml:pointProperty>
</gml:Node>
Attributes
QName Type Use Annotation
gml:id ID optional
Database handle for the object.  It is of XML type ID, so is constrained to be unique in the XML document within which it occurs.  An external identifier for the object in the form of a URI may be constructed using standard XML and XPointer methods.  This is done by concatenating the URI for the document, a fragment separator, and the value of the id attribute.
Source
<element name="Node" type="gml:NodeType" substitutionGroup="gml:_TopoPrimitive"/>
Element gml:container
Namespace http://www.opengis.net/gml
Diagram
DiagramgmlBase_xsd.tmp#AssociationAttributeGrouptopology_xsd.tmp#Facetopology_xsd.tmp#TopoSolidtopology_xsd.tmp#ContainerPropertyType
Type gml:ContainerPropertyType
Properties
content complex
Used by
Model
Children gml:Face, gml:TopoSolid
Instance
<gml:container xlink:actuate="" xlink:arcrole="" xlink:href="" gml:remoteSchema="" xlink:role="" xlink:show="" xlink:title="" xlink:type="simple" xmlns:gml="http://www.opengis.net/gml">
  <gml:Face gml:id="">{1,1}</gml:Face>
  <gml:TopoSolid gml:id="">{1,1}</gml:TopoSolid>
</gml:container>
Attributes
QName Type Fixed Use Annotation
gml:remoteSchema xs:anyURI optional
Reference to an XML Schema fragment that specifies the content model of the propertys value. This is in conformance with the XML Schema Section 4.14 Referencing Schemas from Elsewhere.
xlink:actuate xlink:actuateType optional
xlink:arcrole xlink:arcroleType optional
xlink:href xlink:hrefType optional
xlink:role xlink:roleType optional
xlink:show xlink:showType optional
xlink:title xlink:titleAttrType optional
xlink:type xlink:typeType simple optional
Source
<element name="container" type="gml:ContainerPropertyType">
  <annotation>
    <appinfo>
      <sch:pattern name="refAndContent co-occurence prohibited">
        <sch:rule context="gml:containerProperty">
          <sch:extends rule="hrefOrContent"/>
        </sch:rule>
      </sch:pattern>
    </appinfo>
  </annotation>
</element>
Element gml:Face
Namespace http://www.opengis.net/gml
Diagram
DiagramgmlBase_xsd.tmp#idgmlBase_xsd.tmp#metaDataPropertygmlBase_xsd.tmp#descriptiongmlBase_xsd.tmp#namegmlBase_xsd.tmp#StandardObjectPropertiesgmlBase_xsd.tmp#AbstractGMLTypetopology_xsd.tmp#AbstractTopologyTypetopology_xsd.tmp#isolatedtopology_xsd.tmp#containertopology_xsd.tmp#AbstractTopoPrimitiveTypetopology_xsd.tmp#directedEdgetopology_xsd.tmp#directedTopoSolidgeometryBasic2d_xsd.tmp#surfacePropertytopology_xsd.tmp#FaceTypetopology_xsd.tmp#_TopoPrimitive
Type gml:FaceType
Type hierarchy
Properties
content complex
Substitution Group Affiliation
Used by
Model
Children gml:container, gml:description, gml:directedEdge, gml:directedTopoSolid, gml:isolated, gml:metaDataProperty, gml:name, gml:surfaceProperty
Instance
<gml:Face gml:id="" xmlns:gml="http://www.opengis.net/gml">
  <gml:metaDataProperty about="" xlink:actuate="" xlink:arcrole="" xlink:href="" gml:remoteSchema="" xlink:role="" xlink:show="" xlink:title="" xlink:type="simple">{0,unbounded}</gml:metaDataProperty>
  <gml:description xlink:actuate="" xlink:arcrole="" xlink:href="" gml:remoteSchema="" xlink:role="" xlink:show="" xlink:title="" xlink:type="simple">{0,1}</gml:description>
  <gml:name codeSpace="">{0,unbounded}</gml:name>
  <gml:isolated xlink:actuate="" xlink:arcrole="" xlink:href="" gml:remoteSchema="" xlink:role="" xlink:show="" xlink:title="" xlink:type="simple">{0,unbounded}</gml:isolated>
  <gml:container xlink:actuate="" xlink:arcrole="" xlink:href="" gml:remoteSchema="" xlink:role="" xlink:show="" xlink:title="" xlink:type="simple">{0,1}</gml:container>
  <gml:directedEdge xlink:actuate="" xlink:arcrole="" xlink:href="" orientation="+" gml:remoteSchema="" xlink:role="" xlink:show="" xlink:title="" xlink:type="simple">{1,unbounded}</gml:directedEdge>
  <gml:directedTopoSolid xlink:actuate="" xlink:arcrole="" xlink:href="" orientation="+" gml:remoteSchema="" xlink:role="" xlink:show="" xlink:title="" xlink:type="simple">{0,2}</gml:directedTopoSolid>
  <gml:surfaceProperty xlink:actuate="" xlink:arcrole="" xlink:href="" gml:remoteSchema="" xlink:role="" xlink:show="" xlink:title="" xlink:type="simple">{0,1}</gml:surfaceProperty>
</gml:Face>
Attributes
QName Type Use Annotation
gml:id ID optional
Database handle for the object.  It is of XML type ID, so is constrained to be unique in the XML document within which it occurs.  An external identifier for the object in the form of a URI may be constructed using standard XML and XPointer methods.  This is done by concatenating the URI for the document, a fragment separator, and the value of the id attribute.
Source
<element name="Face" type="gml:FaceType" substitutionGroup="gml:_TopoPrimitive"/>
Element gml:directedEdge
Namespace http://www.opengis.net/gml
Diagram
Diagramtopology_xsd.tmp#DirectedEdgePropertyType_orientationgmlBase_xsd.tmp#AssociationAttributeGrouptopology_xsd.tmp#Edgetopology_xsd.tmp#DirectedEdgePropertyType
Type gml:DirectedEdgePropertyType
Properties
content complex
Used by
Model
Children gml:Edge
Instance
<gml:directedEdge xlink:actuate="" xlink:arcrole="" xlink:href="" orientation="+" gml:remoteSchema="" xlink:role="" xlink:show="" xlink:title="" xlink:type="simple" xmlns:gml="http://www.opengis.net/gml">
  <gml:Edge gml:id="">{1,1}</gml:Edge>
</gml:directedEdge>
Attributes
QName Type Fixed Default Use Annotation
gml:remoteSchema xs:anyURI optional
Reference to an XML Schema fragment that specifies the content model of the propertys value. This is in conformance with the XML Schema Section 4.14 Referencing Schemas from Elsewhere.
orientation gml:SignType + optional
xlink:actuate xlink:actuateType optional
xlink:arcrole xlink:arcroleType optional
xlink:href xlink:hrefType optional
xlink:role xlink:roleType optional
xlink:show xlink:showType optional
xlink:title xlink:titleAttrType optional
xlink:type xlink:typeType simple optional
Source
<element name="directedEdge" type="gml:DirectedEdgePropertyType">
  <annotation>
    <appinfo>
      <sch:pattern name="refAndContent co-occurence prohibited">
        <sch:rule context="gml:directedEdge">
          <sch:extends rule="hrefOrContent"/>
        </sch:rule>
      </sch:pattern>
    </appinfo>
  </annotation>
</element>
Element gml:Edge
Namespace http://www.opengis.net/gml
Diagram
DiagramgmlBase_xsd.tmp#idgmlBase_xsd.tmp#metaDataPropertygmlBase_xsd.tmp#descriptiongmlBase_xsd.tmp#namegmlBase_xsd.tmp#StandardObjectPropertiesgmlBase_xsd.tmp#AbstractGMLTypetopology_xsd.tmp#AbstractTopologyTypetopology_xsd.tmp#isolatedtopology_xsd.tmp#containertopology_xsd.tmp#AbstractTopoPrimitiveTypetopology_xsd.tmp#directedNodetopology_xsd.tmp#directedFacegeometryBasic0d1d_xsd.tmp#curvePropertytopology_xsd.tmp#EdgeTypetopology_xsd.tmp#_TopoPrimitive
Type gml:EdgeType
Type hierarchy
Properties
content complex
Substitution Group Affiliation
Used by
Model
Children gml:container, gml:curveProperty, gml:description, gml:directedFace, gml:directedNode, gml:isolated, gml:metaDataProperty, gml:name
Instance
<gml:Edge gml:id="" xmlns:gml="http://www.opengis.net/gml">
  <gml:metaDataProperty about="" xlink:actuate="" xlink:arcrole="" xlink:href="" gml:remoteSchema="" xlink:role="" xlink:show="" xlink:title="" xlink:type="simple">{0,unbounded}</gml:metaDataProperty>
  <gml:description xlink:actuate="" xlink:arcrole="" xlink:href="" gml:remoteSchema="" xlink:role="" xlink:show="" xlink:title="" xlink:type="simple">{0,1}</gml:description>
  <gml:name codeSpace="">{0,unbounded}</gml:name>
  <gml:isolated xlink:actuate="" xlink:arcrole="" xlink:href="" gml:remoteSchema="" xlink:role="" xlink:show="" xlink:title="" xlink:type="simple">{0,unbounded}</gml:isolated>
  <gml:container xlink:actuate="" xlink:arcrole="" xlink:href="" gml:remoteSchema="" xlink:role="" xlink:show="" xlink:title="" xlink:type="simple">{0,1}</gml:container>
  <gml:directedNode xlink:actuate="" xlink:arcrole="" xlink:href="" orientation="+" gml:remoteSchema="" xlink:role="" xlink:show="" xlink:title="" xlink:type="simple">{2,2}</gml:directedNode>
  <gml:directedFace xlink:actuate="" xlink:arcrole="" xlink:href="" orientation="+" gml:remoteSchema="" xlink:role="" xlink:show="" xlink:title="" xlink:type="simple">{0,unbounded}</gml:directedFace>
  <gml:curveProperty xlink:actuate="" xlink:arcrole="" xlink:href="" gml:remoteSchema="" xlink:role="" xlink:show="" xlink:title="" xlink:type="simple">{0,1}</gml:curveProperty>
</gml:Edge>
Attributes
QName Type Use Annotation
gml:id ID optional
Database handle for the object.  It is of XML type ID, so is constrained to be unique in the XML document within which it occurs.  An external identifier for the object in the form of a URI may be constructed using standard XML and XPointer methods.  This is done by concatenating the URI for the document, a fragment separator, and the value of the id attribute.
Source
<element name="Edge" type="gml:EdgeType" substitutionGroup="gml:_TopoPrimitive"/>
Element gml:directedNode
Namespace http://www.opengis.net/gml
Diagram
Diagramtopology_xsd.tmp#DirectedNodePropertyType_orientationgmlBase_xsd.tmp#AssociationAttributeGrouptopology_xsd.tmp#Nodetopology_xsd.tmp#DirectedNodePropertyType
Type gml:DirectedNodePropertyType
Properties
content complex
Used by
Model
Children gml:Node
Instance
<gml:directedNode xlink:actuate="" xlink:arcrole="" xlink:href="" orientation="+" gml:remoteSchema="" xlink:role="" xlink:show="" xlink:title="" xlink:type="simple" xmlns:gml="http://www.opengis.net/gml">
  <gml:Node gml:id="">{1,1}</gml:Node>
</gml:directedNode>
Attributes
QName Type Fixed Default Use Annotation
gml:remoteSchema xs:anyURI optional
Reference to an XML Schema fragment that specifies the content model of the propertys value. This is in conformance with the XML Schema Section 4.14 Referencing Schemas from Elsewhere.
orientation gml:SignType + optional
xlink:actuate xlink:actuateType optional
xlink:arcrole xlink:arcroleType optional
xlink:href xlink:hrefType optional
xlink:role xlink:roleType optional
xlink:show xlink:showType optional
xlink:title xlink:titleAttrType optional
xlink:type xlink:typeType simple optional
Source
<element name="directedNode" type="gml:DirectedNodePropertyType">
  <annotation>
    <appinfo>
      <sch:pattern name="refAndContent co-occurence prohibited">
        <sch:rule context="gml:directedNode">
          <sch:extends rule="hrefOrContent"/>
        </sch:rule>
      </sch:pattern>
    </appinfo>
  </annotation>
</element>
Element gml:directedFace
Namespace http://www.opengis.net/gml
Diagram
Diagramtopology_xsd.tmp#DirectedFacePropertyType_orientationgmlBase_xsd.tmp#AssociationAttributeGrouptopology_xsd.tmp#Facetopology_xsd.tmp#DirectedFacePropertyType
Type gml:DirectedFacePropertyType
Properties
content complex
Used by
Model
Children gml:Face
Instance
<gml:directedFace xlink:actuate="" xlink:arcrole="" xlink:href="" orientation="+" gml:remoteSchema="" xlink:role="" xlink:show="" xlink:title="" xlink:type="simple" xmlns:gml="http://www.opengis.net/gml">
  <gml:Face gml:id="">{1,1}</gml:Face>
</gml:directedFace>
Attributes
QName Type Fixed Default Use Annotation
gml:remoteSchema xs:anyURI optional
Reference to an XML Schema fragment that specifies the content model of the propertys value. This is in conformance with the XML Schema Section 4.14 Referencing Schemas from Elsewhere.
orientation gml:SignType + optional
xlink:actuate xlink:actuateType optional
xlink:arcrole xlink:arcroleType optional
xlink:href xlink:hrefType optional
xlink:role xlink:roleType optional
xlink:show xlink:showType optional
xlink:title xlink:titleAttrType optional
xlink:type xlink:typeType simple optional
Source
<element name="directedFace" type="gml:DirectedFacePropertyType">
  <annotation>
    <appinfo>
      <sch:pattern name="refAndContent co-occurence prohibited">
        <sch:rule context="gml:directedFace">
          <sch:extends rule="hrefOrContent"/>
        </sch:rule>
      </sch:pattern>
    </appinfo>
  </annotation>
</element>
Element gml:directedTopoSolid
Namespace http://www.opengis.net/gml
Diagram
Diagramtopology_xsd.tmp#DirectedTopoSolidPropertyType_orientationgmlBase_xsd.tmp#AssociationAttributeGrouptopology_xsd.tmp#TopoSolidtopology_xsd.tmp#DirectedTopoSolidPropertyType
Type gml:DirectedTopoSolidPropertyType
Properties
content complex
Used by
Model
Children gml:TopoSolid
Instance
<gml:directedTopoSolid xlink:actuate="" xlink:arcrole="" xlink:href="" orientation="+" gml:remoteSchema="" xlink:role="" xlink:show="" xlink:title="" xlink:type="simple" xmlns:gml="http://www.opengis.net/gml">
  <gml:TopoSolid gml:id="">{1,1}</gml:TopoSolid>
</gml:directedTopoSolid>
Attributes
QName Type Fixed Default Use Annotation
gml:remoteSchema xs:anyURI optional
Reference to an XML Schema fragment that specifies the content model of the propertys value. This is in conformance with the XML Schema Section 4.14 Referencing Schemas from Elsewhere.
orientation gml:SignType + optional
xlink:actuate xlink:actuateType optional
xlink:arcrole xlink:arcroleType optional
xlink:href xlink:hrefType optional
xlink:role xlink:roleType optional
xlink:show xlink:showType optional
xlink:title xlink:titleAttrType optional
xlink:type xlink:typeType simple optional
Source
<element name="directedTopoSolid" type="gml:DirectedTopoSolidPropertyType">
  <annotation>
    <appinfo>
      <sch:pattern name="refAndContent co-occurence prohibited">
        <sch:rule context="gml:directedTopoSolid">
          <sch:extends rule="hrefOrContent"/>
        </sch:rule>
      </sch:pattern>
    </appinfo>
  </annotation>
</element>
Element gml:TopoSolid
Namespace http://www.opengis.net/gml
Diagram
DiagramgmlBase_xsd.tmp#idgmlBase_xsd.tmp#metaDataPropertygmlBase_xsd.tmp#descriptiongmlBase_xsd.tmp#namegmlBase_xsd.tmp#StandardObjectPropertiesgmlBase_xsd.tmp#AbstractGMLTypetopology_xsd.tmp#AbstractTopologyTypetopology_xsd.tmp#isolatedtopology_xsd.tmp#containertopology_xsd.tmp#AbstractTopoPrimitiveTypetopology_xsd.tmp#directedFacetopology_xsd.tmp#TopoSolidTypetopology_xsd.tmp#_TopoPrimitive
Type gml:TopoSolidType
Type hierarchy
Properties
content complex
Substitution Group Affiliation
Used by
Model
Children gml:container, gml:description, gml:directedFace, gml:isolated, gml:metaDataProperty, gml:name
Instance
<gml:TopoSolid gml:id="" xmlns:gml="http://www.opengis.net/gml">
  <gml:metaDataProperty about="" xlink:actuate="" xlink:arcrole="" xlink:href="" gml:remoteSchema="" xlink:role="" xlink:show="" xlink:title="" xlink:type="simple">{0,unbounded}</gml:metaDataProperty>
  <gml:description xlink:actuate="" xlink:arcrole="" xlink:href="" gml:remoteSchema="" xlink:role="" xlink:show="" xlink:title="" xlink:type="simple">{0,1}</gml:description>
  <gml:name codeSpace="">{0,unbounded}</gml:name>
  <gml:isolated xlink:actuate="" xlink:arcrole="" xlink:href="" gml:remoteSchema="" xlink:role="" xlink:show="" xlink:title="" xlink:type="simple">{0,unbounded}</gml:isolated>
  <gml:container xlink:actuate="" xlink:arcrole="" xlink:href="" gml:remoteSchema="" xlink:role="" xlink:show="" xlink:title="" xlink:type="simple">{0,1}</gml:container>
  <gml:directedFace xlink:actuate="" xlink:arcrole="" xlink:href="" orientation="+" gml:remoteSchema="" xlink:role="" xlink:show="" xlink:title="" xlink:type="simple">{1,unbounded}</gml:directedFace>
</gml:TopoSolid>
Attributes
QName Type Use Annotation
gml:id ID optional
Database handle for the object.  It is of XML type ID, so is constrained to be unique in the XML document within which it occurs.  An external identifier for the object in the form of a URI may be constructed using standard XML and XPointer methods.  This is done by concatenating the URI for the document, a fragment separator, and the value of the id attribute.
Source
<element name="TopoSolid" type="gml:TopoSolidType" substitutionGroup="gml:_TopoPrimitive"/>
Element gml:TopoPoint
Namespace http://www.opengis.net/gml
Diagram
DiagramgmlBase_xsd.tmp#idgmlBase_xsd.tmp#metaDataPropertygmlBase_xsd.tmp#descriptiongmlBase_xsd.tmp#namegmlBase_xsd.tmp#StandardObjectPropertiesgmlBase_xsd.tmp#AbstractGMLTypetopology_xsd.tmp#AbstractTopologyTypetopology_xsd.tmp#directedNodetopology_xsd.tmp#TopoPointType
Type gml:TopoPointType
Type hierarchy
Properties
content complex
Used by
Model
Children gml:description, gml:directedNode, gml:metaDataProperty, gml:name
Instance
<gml:TopoPoint gml:id="" xmlns:gml="http://www.opengis.net/gml">
  <gml:metaDataProperty about="" xlink:actuate="" xlink:arcrole="" xlink:href="" gml:remoteSchema="" xlink:role="" xlink:show="" xlink:title="" xlink:type="simple">{0,unbounded}</gml:metaDataProperty>
  <gml:description xlink:actuate="" xlink:arcrole="" xlink:href="" gml:remoteSchema="" xlink:role="" xlink:show="" xlink:title="" xlink:type="simple">{0,1}</gml:description>
  <gml:name codeSpace="">{0,unbounded}</gml:name>
  <gml:directedNode xlink:actuate="" xlink:arcrole="" xlink:href="" orientation="+" gml:remoteSchema="" xlink:role="" xlink:show="" xlink:title="" xlink:type="simple">{1,1}</gml:directedNode>
</gml:TopoPoint>
Attributes
QName Type Use Annotation
gml:id ID optional
Database handle for the object.  It is of XML type ID, so is constrained to be unique in the XML document within which it occurs.  An external identifier for the object in the form of a URI may be constructed using standard XML and XPointer methods.  This is done by concatenating the URI for the document, a fragment separator, and the value of the id attribute.
Source
<element name="TopoPoint" type="gml:TopoPointType"/>
Element gml:topoPointProperty
Namespace http://www.opengis.net/gml
Diagram
Diagramtopology_xsd.tmp#TopoPointtopology_xsd.tmp#TopoPointPropertyType
Type gml:TopoPointPropertyType
Properties
content complex
Model
Children gml:TopoPoint
Instance
<gml:topoPointProperty xmlns:gml="http://www.opengis.net/gml">
  <gml:TopoPoint gml:id="">{1,1}</gml:TopoPoint>
</gml:topoPointProperty>
Source
<element name="topoPointProperty" type="gml:TopoPointPropertyType"/>
Element gml:TopoCurve
Namespace http://www.opengis.net/gml
Diagram
DiagramgmlBase_xsd.tmp#idgmlBase_xsd.tmp#metaDataPropertygmlBase_xsd.tmp#descriptiongmlBase_xsd.tmp#namegmlBase_xsd.tmp#StandardObjectPropertiesgmlBase_xsd.tmp#AbstractGMLTypetopology_xsd.tmp#AbstractTopologyTypetopology_xsd.tmp#directedEdgetopology_xsd.tmp#TopoCurveType
Type gml:TopoCurveType
Type hierarchy
Properties
content complex
Used by
Model
Children gml:description, gml:directedEdge, gml:metaDataProperty, gml:name
Instance
<gml:TopoCurve gml:id="" xmlns:gml="http://www.opengis.net/gml">
  <gml:metaDataProperty about="" xlink:actuate="" xlink:arcrole="" xlink:href="" gml:remoteSchema="" xlink:role="" xlink:show="" xlink:title="" xlink:type="simple">{0,unbounded}</gml:metaDataProperty>
  <gml:description xlink:actuate="" xlink:arcrole="" xlink:href="" gml:remoteSchema="" xlink:role="" xlink:show="" xlink:title="" xlink:type="simple">{0,1}</gml:description>
  <gml:name codeSpace="">{0,unbounded}</gml:name>
  <gml:directedEdge xlink:actuate="" xlink:arcrole="" xlink:href="" orientation="+" gml:remoteSchema="" xlink:role="" xlink:show="" xlink:title="" xlink:type="simple">{1,unbounded}</gml:directedEdge>
</gml:TopoCurve>
Attributes
QName Type Use Annotation
gml:id ID optional
Database handle for the object.  It is of XML type ID, so is constrained to be unique in the XML document within which it occurs.  An external identifier for the object in the form of a URI may be constructed using standard XML and XPointer methods.  This is done by concatenating the URI for the document, a fragment separator, and the value of the id attribute.
Source
<element name="TopoCurve" type="gml:TopoCurveType"/>
Element gml:topoCurveProperty
Namespace http://www.opengis.net/gml
Diagram
Diagramtopology_xsd.tmp#TopoCurvetopology_xsd.tmp#TopoCurvePropertyType
Type gml:TopoCurvePropertyType
Properties
content complex
Model
Children gml:TopoCurve
Instance
<gml:topoCurveProperty xmlns:gml="http://www.opengis.net/gml">
  <gml:TopoCurve gml:id="">{1,1}</gml:TopoCurve>
</gml:topoCurveProperty>
Source
<element name="topoCurveProperty" type="gml:TopoCurvePropertyType"/>
Element gml:TopoSurface
Namespace http://www.opengis.net/gml
Diagram
DiagramgmlBase_xsd.tmp#idgmlBase_xsd.tmp#metaDataPropertygmlBase_xsd.tmp#descriptiongmlBase_xsd.tmp#namegmlBase_xsd.tmp#StandardObjectPropertiesgmlBase_xsd.tmp#AbstractGMLTypetopology_xsd.tmp#AbstractTopologyTypetopology_xsd.tmp#directedFacetopology_xsd.tmp#TopoSurfaceType
Type gml:TopoSurfaceType
Type hierarchy
Properties
content complex
Used by
Model
Children gml:description, gml:directedFace, gml:metaDataProperty, gml:name
Instance
<gml:TopoSurface gml:id="" xmlns:gml="http://www.opengis.net/gml">
  <gml:metaDataProperty about="" xlink:actuate="" xlink:arcrole="" xlink:href="" gml:remoteSchema="" xlink:role="" xlink:show="" xlink:title="" xlink:type="simple">{0,unbounded}</gml:metaDataProperty>
  <gml:description xlink:actuate="" xlink:arcrole="" xlink:href="" gml:remoteSchema="" xlink:role="" xlink:show="" xlink:title="" xlink:type="simple">{0,1}</gml:description>
  <gml:name codeSpace="">{0,unbounded}</gml:name>
  <gml:directedFace xlink:actuate="" xlink:arcrole="" xlink:href="" orientation="+" gml:remoteSchema="" xlink:role="" xlink:show="" xlink:title="" xlink:type="simple">{1,unbounded}</gml:directedFace>
</gml:TopoSurface>
Attributes
QName Type Use Annotation
gml:id ID optional
Database handle for the object.  It is of XML type ID, so is constrained to be unique in the XML document within which it occurs.  An external identifier for the object in the form of a URI may be constructed using standard XML and XPointer methods.  This is done by concatenating the URI for the document, a fragment separator, and the value of the id attribute.
Source
<element name="TopoSurface" type="gml:TopoSurfaceType"/>
Element gml:topoSurfaceProperty
Namespace http://www.opengis.net/gml
Diagram
Diagramtopology_xsd.tmp#TopoSurfacetopology_xsd.tmp#TopoSurfacePropertyType
Type gml:TopoSurfacePropertyType
Properties
content complex
Model
Children gml:TopoSurface
Instance
<gml:topoSurfaceProperty xmlns:gml="http://www.opengis.net/gml">
  <gml:TopoSurface gml:id="">{1,1}</gml:TopoSurface>
</gml:topoSurfaceProperty>
Source
<element name="topoSurfaceProperty" type="gml:TopoSurfacePropertyType"/>
Element gml:TopoVolume
Namespace http://www.opengis.net/gml
Diagram
DiagramgmlBase_xsd.tmp#idgmlBase_xsd.tmp#metaDataPropertygmlBase_xsd.tmp#descriptiongmlBase_xsd.tmp#namegmlBase_xsd.tmp#StandardObjectPropertiesgmlBase_xsd.tmp#AbstractGMLTypetopology_xsd.tmp#AbstractTopologyTypetopology_xsd.tmp#directedTopoSolidtopology_xsd.tmp#TopoVolumeType
Type gml:TopoVolumeType
Type hierarchy
Properties
content complex
Used by
Model
Children gml:description, gml:directedTopoSolid, gml:metaDataProperty, gml:name
Instance
<gml:TopoVolume gml:id="" xmlns:gml="http://www.opengis.net/gml">
  <gml:metaDataProperty about="" xlink:actuate="" xlink:arcrole="" xlink:href="" gml:remoteSchema="" xlink:role="" xlink:show="" xlink:title="" xlink:type="simple">{0,unbounded}</gml:metaDataProperty>
  <gml:description xlink:actuate="" xlink:arcrole="" xlink:href="" gml:remoteSchema="" xlink:role="" xlink:show="" xlink:title="" xlink:type="simple">{0,1}</gml:description>
  <gml:name codeSpace="">{0,unbounded}</gml:name>
  <gml:directedTopoSolid xlink:actuate="" xlink:arcrole="" xlink:href="" orientation="+" gml:remoteSchema="" xlink:role="" xlink:show="" xlink:title="" xlink:type="simple">{1,unbounded}</gml:directedTopoSolid>
</gml:TopoVolume>
Attributes
QName Type Use Annotation
gml:id ID optional
Database handle for the object.  It is of XML type ID, so is constrained to be unique in the XML document within which it occurs.  An external identifier for the object in the form of a URI may be constructed using standard XML and XPointer methods.  This is done by concatenating the URI for the document, a fragment separator, and the value of the id attribute.
Source
<element name="TopoVolume" type="gml:TopoVolumeType"/>
Element gml:topoVolumeProperty
Namespace http://www.opengis.net/gml
Diagram
Diagramtopology_xsd.tmp#TopoVolumetopology_xsd.tmp#TopoVolumePropertyType
Type gml:TopoVolumePropertyType
Properties
content complex
Model
Children gml:TopoVolume
Instance
<gml:topoVolumeProperty xmlns:gml="http://www.opengis.net/gml">
  <gml:TopoVolume gml:id="">{1,1}</gml:TopoVolume>
</gml:topoVolumeProperty>
Source
<element name="topoVolumeProperty" type="gml:TopoVolumePropertyType"/>
Element gml:TopoComplex
Namespace http://www.opengis.net/gml
Diagram
DiagramgmlBase_xsd.tmp#idgmlBase_xsd.tmp#metaDataPropertygmlBase_xsd.tmp#descriptiongmlBase_xsd.tmp#namegmlBase_xsd.tmp#StandardObjectPropertiesgmlBase_xsd.tmp#AbstractGMLTypetopology_xsd.tmp#AbstractTopologyTypetopology_xsd.tmp#TopoComplexType_isMaximaltopology_xsd.tmp#maximalComplextopology_xsd.tmp#superComplextopology_xsd.tmp#subComplextopology_xsd.tmp#topoPrimitiveMembertopology_xsd.tmp#topoPrimitiveMemberstopology_xsd.tmp#TopoComplexTypetopology_xsd.tmp#_Topology
Type gml:TopoComplexType
Type hierarchy
Properties
content complex
Substitution Group Affiliation
Used by
Model
Children gml:description, gml:maximalComplex, gml:metaDataProperty, gml:name, gml:subComplex, gml:superComplex, gml:topoPrimitiveMember, gml:topoPrimitiveMembers
Instance
<gml:TopoComplex gml:id="" isMaximal="false" xmlns:gml="http://www.opengis.net/gml">
  <gml:metaDataProperty about="" xlink:actuate="" xlink:arcrole="" xlink:href="" gml:remoteSchema="" xlink:role="" xlink:show="" xlink:title="" xlink:type="simple">{0,unbounded}</gml:metaDataProperty>
  <gml:description xlink:actuate="" xlink:arcrole="" xlink:href="" gml:remoteSchema="" xlink:role="" xlink:show="" xlink:title="" xlink:type="simple">{0,1}</gml:description>
  <gml:name codeSpace="">{0,unbounded}</gml:name>
  <gml:maximalComplex xlink:actuate="" xlink:arcrole="" xlink:href="" gml:remoteSchema="" xlink:role="" xlink:show="" xlink:title="" xlink:type="simple">{1,1}</gml:maximalComplex>
  <gml:superComplex xlink:actuate="" xlink:arcrole="" xlink:href="" gml:remoteSchema="" xlink:role="" xlink:show="" xlink:title="" xlink:type="simple">{0,unbounded}</gml:superComplex>
  <gml:subComplex xlink:actuate="" xlink:arcrole="" xlink:href="" gml:remoteSchema="" xlink:role="" xlink:show="" xlink:title="" xlink:type="simple">{0,unbounded}</gml:subComplex>
  <gml:topoPrimitiveMember xlink:actuate="" xlink:arcrole="" xlink:href="" gml:remoteSchema="" xlink:role="" xlink:show="" xlink:title="" xlink:type="simple">{0,unbounded}</gml:topoPrimitiveMember>
  <gml:topoPrimitiveMembers>{0,1}</gml:topoPrimitiveMembers>
</gml:TopoComplex>
Attributes
QName Type Default Use Annotation
gml:id ID optional
Database handle for the object.  It is of XML type ID, so is constrained to be unique in the XML document within which it occurs.  An external identifier for the object in the form of a URI may be constructed using standard XML and XPointer methods.  This is done by concatenating the URI for the document, a fragment separator, and the value of the id attribute.
isMaximal xs:boolean false optional
Source
<element name="TopoComplex" type="gml:TopoComplexType" substitutionGroup="gml:_Topology"/>
Element gml:maximalComplex
Namespace http://www.opengis.net/gml
Annotations
Need schamatron test here that isMaximal attribute value is true
Diagram
DiagramgmlBase_xsd.tmp#AssociationAttributeGrouptopology_xsd.tmp#TopoComplextopology_xsd.tmp#TopoComplexMemberType
Type gml:TopoComplexMemberType
Properties
content complex
Used by
Complex Type gml:TopoComplexType
Model
Children gml:TopoComplex
Instance
<gml:maximalComplex xlink:actuate="" xlink:arcrole="" xlink:href="" gml:remoteSchema="" xlink:role="" xlink:show="" xlink:title="" xlink:type="simple" xmlns:gml="http://www.opengis.net/gml">
  <gml:TopoComplex gml:id="" isMaximal="false">{0,1}</gml:TopoComplex>
</gml:maximalComplex>
Attributes
QName Type Fixed Use Annotation
gml:remoteSchema xs:anyURI optional
Reference to an XML Schema fragment that specifies the content model of the propertys value. This is in conformance with the XML Schema Section 4.14 Referencing Schemas from Elsewhere.
xlink:actuate xlink:actuateType optional
xlink:arcrole xlink:arcroleType optional
xlink:href xlink:hrefType optional
xlink:role xlink:roleType optional
xlink:show xlink:showType optional
xlink:title xlink:titleAttrType optional
xlink:type xlink:typeType simple optional
Source
<element name="maximalComplex" type="gml:TopoComplexMemberType">
  <annotation>
    <appinfo>
      <sch:pattern name="refAndContent co-occurence prohibited">
        <sch:rule context="gml:subComplex">
          <sch:extends rule="hrefOrContent"/>
        </sch:rule>
      </sch:pattern>
    </appinfo>
    <documentation>Need schamatron test here that isMaximal attribute value is true</documentation>
  </annotation>
</element>
Element gml:superComplex
Namespace http://www.opengis.net/gml
Diagram
DiagramgmlBase_xsd.tmp#AssociationAttributeGrouptopology_xsd.tmp#TopoComplextopology_xsd.tmp#TopoComplexMemberType
Type gml:TopoComplexMemberType
Properties
content complex
Used by
Complex Type gml:TopoComplexType
Model
Children gml:TopoComplex
Instance
<gml:superComplex xlink:actuate="" xlink:arcrole="" xlink:href="" gml:remoteSchema="" xlink:role="" xlink:show="" xlink:title="" xlink:type="simple" xmlns:gml="http://www.opengis.net/gml">
  <gml:TopoComplex gml:id="" isMaximal="false">{0,1}</gml:TopoComplex>
</gml:superComplex>
Attributes
QName Type Fixed Use Annotation
gml:remoteSchema xs:anyURI optional
Reference to an XML Schema fragment that specifies the content model of the propertys value. This is in conformance with the XML Schema Section 4.14 Referencing Schemas from Elsewhere.
xlink:actuate xlink:actuateType optional
xlink:arcrole xlink:arcroleType optional
xlink:href xlink:hrefType optional
xlink:role xlink:roleType optional
xlink:show xlink:showType optional
xlink:title xlink:titleAttrType optional
xlink:type xlink:typeType simple optional
Source
<element name="superComplex" type="gml:TopoComplexMemberType">
  <annotation>
    <appinfo>
      <sch:pattern name="refAndContent co-occurence prohibited">
        <sch:rule context="gml:superComplex">
          <sch:extends rule="hrefOrContent"/>
        </sch:rule>
      </sch:pattern>
    </appinfo>
  </annotation>
</element>
Element gml:subComplex
Namespace http://www.opengis.net/gml
Diagram
DiagramgmlBase_xsd.tmp#AssociationAttributeGrouptopology_xsd.tmp#TopoComplextopology_xsd.tmp#TopoComplexMemberType
Type gml:TopoComplexMemberType
Properties
content complex
Used by
Complex Type gml:TopoComplexType
Model
Children gml:TopoComplex
Instance
<gml:subComplex xlink:actuate="" xlink:arcrole="" xlink:href="" gml:remoteSchema="" xlink:role="" xlink:show="" xlink:title="" xlink:type="simple" xmlns:gml="http://www.opengis.net/gml">
  <gml:TopoComplex gml:id="" isMaximal="false">{0,1}</gml:TopoComplex>
</gml:subComplex>
Attributes
QName Type Fixed Use Annotation
gml:remoteSchema xs:anyURI optional
Reference to an XML Schema fragment that specifies the content model of the propertys value. This is in conformance with the XML Schema Section 4.14 Referencing Schemas from Elsewhere.
xlink:actuate xlink:actuateType optional
xlink:arcrole xlink:arcroleType optional
xlink:href xlink:hrefType optional
xlink:role xlink:roleType optional
xlink:show xlink:showType optional
xlink:title xlink:titleAttrType optional
xlink:type xlink:typeType simple optional
Source
<element name="subComplex" type="gml:TopoComplexMemberType">
  <annotation>
    <appinfo>
      <sch:pattern name="refAndContent co-occurence prohibited">
        <sch:rule context="gml:subComplex">
          <sch:extends rule="hrefOrContent"/>
        </sch:rule>
      </sch:pattern>
    </appinfo>
  </annotation>
</element>
Element gml:topoPrimitiveMember
Namespace http://www.opengis.net/gml
Diagram
DiagramgmlBase_xsd.tmp#AssociationAttributeGrouptopology_xsd.tmp#_TopoPrimitivetopology_xsd.tmp#TopoPrimitiveMemberType
Type gml:TopoPrimitiveMemberType
Properties
content complex
Used by
Complex Type gml:TopoComplexType
Model
Children gml:_TopoPrimitive
Instance
<gml:topoPrimitiveMember xlink:actuate="" xlink:arcrole="" xlink:href="" gml:remoteSchema="" xlink:role="" xlink:show="" xlink:title="" xlink:type="simple" xmlns:gml="http://www.opengis.net/gml">
  <gml:_TopoPrimitive gml:id="">{0,1}</gml:_TopoPrimitive>
</gml:topoPrimitiveMember>
Attributes
QName Type Fixed Use Annotation
gml:remoteSchema xs:anyURI optional
Reference to an XML Schema fragment that specifies the content model of the propertys value. This is in conformance with the XML Schema Section 4.14 Referencing Schemas from Elsewhere.
xlink:actuate xlink:actuateType optional
xlink:arcrole xlink:arcroleType optional
xlink:href xlink:hrefType optional
xlink:role xlink:roleType optional
xlink:show xlink:showType optional
xlink:title xlink:titleAttrType optional
xlink:type xlink:typeType simple optional
Source
<element name="topoPrimitiveMember" type="gml:TopoPrimitiveMemberType">
  <annotation>
    <appinfo>
      <sch:pattern name="refAndContent co-occurence prohibited">
        <sch:rule context="gml:topoPrimitiveMember">
          <sch:extends rule="hrefOrContent"/>
        </sch:rule>
      </sch:pattern>
    </appinfo>
  </annotation>
</element>
Element gml:topoPrimitiveMembers
Namespace http://www.opengis.net/gml
Diagram
Diagramtopology_xsd.tmp#_TopoPrimitivetopology_xsd.tmp#TopoPrimitiveArrayAssociationType
Type gml:TopoPrimitiveArrayAssociationType
Properties
content complex
Used by
Complex Type gml:TopoComplexType
Model
Children gml:_TopoPrimitive
Instance
<gml:topoPrimitiveMembers xmlns:gml="http://www.opengis.net/gml">
  <gml:_TopoPrimitive gml:id="">{1,1}</gml:_TopoPrimitive>
</gml:topoPrimitiveMembers>
Source
<element name="topoPrimitiveMembers" type="gml:TopoPrimitiveArrayAssociationType">
  <annotation>
    <appinfo>
      <sch:pattern name="refAndContent co-occurence prohibited">
        <sch:rule context="gml:topoPrimitiveMember">
          <sch:extends rule="hrefOrContent"/>
        </sch:rule>
      </sch:pattern>
    </appinfo>
  </annotation>
</element>
Element gml:topoComplexProperty
Namespace http://www.opengis.net/gml
Diagram
DiagramgmlBase_xsd.tmp#AssociationAttributeGrouptopology_xsd.tmp#TopoComplextopology_xsd.tmp#TopoComplexMemberType
Type gml:TopoComplexMemberType
Properties
content complex
Model
Children gml:TopoComplex
Instance
<gml:topoComplexProperty xlink:actuate="" xlink:arcrole="" xlink:href="" gml:remoteSchema="" xlink:role="" xlink:show="" xlink:title="" xlink:type="simple" xmlns:gml="http://www.opengis.net/gml">
  <gml:TopoComplex gml:id="" isMaximal="false">{0,1}</gml:TopoComplex>
</gml:topoComplexProperty>
Attributes
QName Type Fixed Use Annotation
gml:remoteSchema xs:anyURI optional
Reference to an XML Schema fragment that specifies the content model of the propertys value. This is in conformance with the XML Schema Section 4.14 Referencing Schemas from Elsewhere.
xlink:actuate xlink:actuateType optional
xlink:arcrole xlink:arcroleType optional
xlink:href xlink:hrefType optional
xlink:role xlink:roleType optional
xlink:show xlink:showType optional
xlink:title xlink:titleAttrType optional
xlink:type xlink:typeType simple optional
Source
<element name="topoComplexProperty" type="gml:TopoComplexMemberType"/>
Complex Type gml:AbstractTopologyType
Namespace http://www.opengis.net/gml
Diagram
DiagramgmlBase_xsd.tmp#idgmlBase_xsd.tmp#metaDataPropertygmlBase_xsd.tmp#descriptiongmlBase_xsd.tmp#namegmlBase_xsd.tmp#StandardObjectPropertiesgmlBase_xsd.tmp#AbstractGMLType
Type extension of gml:AbstractGMLType
Type hierarchy
Properties
abstract true
Used by
Model
Children gml:description, gml:metaDataProperty, gml:name
Attributes
QName Type Use Annotation
gml:id ID optional
Database handle for the object.  It is of XML type ID, so is constrained to be unique in the XML document within which it occurs.  An external identifier for the object in the form of a URI may be constructed using standard XML and XPointer methods.  This is done by concatenating the URI for the document, a fragment separator, and the value of the id attribute.
Source
<complexType name="AbstractTopologyType" abstract="true">
  <complexContent>
    <extension base="gml:AbstractGMLType"/>
  </complexContent>
</complexType>
Complex Type gml:AbstractTopoPrimitiveType
Namespace http://www.opengis.net/gml
Diagram
DiagramgmlBase_xsd.tmp#idgmlBase_xsd.tmp#metaDataPropertygmlBase_xsd.tmp#descriptiongmlBase_xsd.tmp#namegmlBase_xsd.tmp#StandardObjectPropertiesgmlBase_xsd.tmp#AbstractGMLTypetopology_xsd.tmp#AbstractTopologyTypetopology_xsd.tmp#isolatedtopology_xsd.tmp#container
Type extension of gml:AbstractTopologyType
Type hierarchy
Properties
abstract true
Used by
Model
Children gml:container, gml:description, gml:isolated, gml:metaDataProperty, gml:name
Attributes
QName Type Use Annotation
gml:id ID optional
Database handle for the object.  It is of XML type ID, so is constrained to be unique in the XML document within which it occurs.  An external identifier for the object in the form of a URI may be constructed using standard XML and XPointer methods.  This is done by concatenating the URI for the document, a fragment separator, and the value of the id attribute.
Source
<complexType name="AbstractTopoPrimitiveType" abstract="true">
  <complexContent>
    <extension base="gml:AbstractTopologyType">
      <sequence>
        <element ref="gml:isolated" minOccurs="0" maxOccurs="unbounded"/>
        <element ref="gml:container" minOccurs="0"/>
      </sequence>
    </extension>
  </complexContent>
</complexType>
Complex Type gml:IsolatedPropertyType
Namespace http://www.opengis.net/gml
Diagram
DiagramgmlBase_xsd.tmp#AssociationAttributeGrouptopology_xsd.tmp#Nodetopology_xsd.tmp#Edge
Used by
Element gml:isolated
Model
Children gml:Edge, gml:Node
Attributes
QName Type Fixed Use Annotation
gml:remoteSchema xs:anyURI optional
Reference to an XML Schema fragment that specifies the content model of the propertys value. This is in conformance with the XML Schema Section 4.14 Referencing Schemas from Elsewhere.
xlink:actuate xlink:actuateType optional
xlink:arcrole xlink:arcroleType optional
xlink:href xlink:hrefType optional
xlink:role xlink:roleType optional
xlink:show xlink:showType optional
xlink:title xlink:titleAttrType optional
xlink:type xlink:typeType simple optional
Source
<complexType name="IsolatedPropertyType">
  <choice minOccurs="0">
    <element ref="gml:Node"/>
    <element ref="gml:Edge"/>
  </choice>
  <attributeGroup ref="gml:AssociationAttributeGroup"/>
</complexType>
Complex Type gml:NodeType
Namespace http://www.opengis.net/gml
Annotations
Its optional co-boundary is a set of connected directedEdges.  The orientation of one of these dirEdges is "+" if the Node is the "to" node of the Edge, and "-" if it is the "from" node.
Diagram
DiagramgmlBase_xsd.tmp#idgmlBase_xsd.tmp#metaDataPropertygmlBase_xsd.tmp#descriptiongmlBase_xsd.tmp#namegmlBase_xsd.tmp#StandardObjectPropertiesgmlBase_xsd.tmp#AbstractGMLTypetopology_xsd.tmp#AbstractTopologyTypetopology_xsd.tmp#isolatedtopology_xsd.tmp#containertopology_xsd.tmp#AbstractTopoPrimitiveTypetopology_xsd.tmp#directedEdgegeometryBasic0d1d_xsd.tmp#pointProperty
Type extension of gml:AbstractTopoPrimitiveType
Type hierarchy
Used by
Element gml:Node
Model
Children gml:container, gml:description, gml:directedEdge, gml:isolated, gml:metaDataProperty, gml:name, gml:pointProperty
Attributes
QName Type Use Annotation
gml:id ID optional
Database handle for the object.  It is of XML type ID, so is constrained to be unique in the XML document within which it occurs.  An external identifier for the object in the form of a URI may be constructed using standard XML and XPointer methods.  This is done by concatenating the URI for the document, a fragment separator, and the value of the id attribute.
Source
<complexType name="NodeType">
  <annotation>
    <documentation>Its optional co-boundary is a set of connected directedEdges. The orientation of one of these dirEdges is "+" if the Node is the "to" node of the Edge, and "-" if it is the "from" node.</documentation>
  </annotation>
  <complexContent>
    <extension base="gml:AbstractTopoPrimitiveType">
      <sequence>
        <element ref="gml:directedEdge" minOccurs="0" maxOccurs="unbounded"/>
        <element ref="gml:pointProperty" minOccurs="0"/>
        <!-- <element name="geometry" type="gml:PointPropertyType" minOccurs="0"/> -->
      </sequence>
    </extension>
  </complexContent>
</complexType>
Complex Type gml:ContainerPropertyType
Namespace http://www.opengis.net/gml
Diagram
DiagramgmlBase_xsd.tmp#AssociationAttributeGrouptopology_xsd.tmp#Facetopology_xsd.tmp#TopoSolid
Used by
Element gml:container
Model
Children gml:Face, gml:TopoSolid
Attributes
QName Type Fixed Use Annotation
gml:remoteSchema xs:anyURI optional
Reference to an XML Schema fragment that specifies the content model of the propertys value. This is in conformance with the XML Schema Section 4.14 Referencing Schemas from Elsewhere.
xlink:actuate xlink:actuateType optional
xlink:arcrole xlink:arcroleType optional
xlink:href xlink:hrefType optional
xlink:role xlink:roleType optional
xlink:show xlink:showType optional
xlink:title xlink:titleAttrType optional
xlink:type xlink:typeType simple optional
Source
<complexType name="ContainerPropertyType">
  <sequence minOccurs="0">
    <choice>
      <element ref="gml:Face"/>
      <element ref="gml:TopoSolid"/>
    </choice>
  </sequence>
  <attributeGroup ref="gml:AssociationAttributeGroup"/>
</complexType>
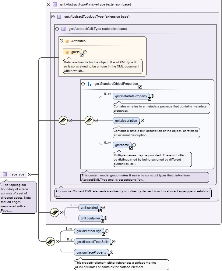
Complex Type gml:FaceType
Namespace http://www.opengis.net/gml
Annotations
. The topological boundary of a face consists of a set of directed edges. Note that all edges associated with a Face, including dangling and interior edges, appear in the boundary.  Dangling and interior edges are each referenced by pairs of directedEdges with opposing orientations.  The optional coboundary of a face is a pair of directed solids which are bounded by this face. If present, there is precisely one positively directed and one negatively directed solid in the coboundary of every face. The positively directed solid corresponds to the solid which lies in the direction of the positively directed normal to the face in any geometric realisation.  A face may optionally be realised by a 2-dimensional (surface) geometric primitive.
Diagram
DiagramgmlBase_xsd.tmp#idgmlBase_xsd.tmp#metaDataPropertygmlBase_xsd.tmp#descriptiongmlBase_xsd.tmp#namegmlBase_xsd.tmp#StandardObjectPropertiesgmlBase_xsd.tmp#AbstractGMLTypetopology_xsd.tmp#AbstractTopologyTypetopology_xsd.tmp#isolatedtopology_xsd.tmp#containertopology_xsd.tmp#AbstractTopoPrimitiveTypetopology_xsd.tmp#directedEdgetopology_xsd.tmp#directedTopoSolidgeometryBasic2d_xsd.tmp#surfaceProperty
Type extension of gml:AbstractTopoPrimitiveType
Type hierarchy
Used by
Element gml:Face
Model
Children gml:container, gml:description, gml:directedEdge, gml:directedTopoSolid, gml:isolated, gml:metaDataProperty, gml:name, gml:surfaceProperty
Attributes
QName Type Use Annotation
gml:id ID optional
Database handle for the object.  It is of XML type ID, so is constrained to be unique in the XML document within which it occurs.  An external identifier for the object in the form of a URI may be constructed using standard XML and XPointer methods.  This is done by concatenating the URI for the document, a fragment separator, and the value of the id attribute.
Source
<complexType name="FaceType">
  <annotation>
    <documentation>. The topological boundary of a face consists of a set of directed edges. Note that all edges associated with a Face, including dangling and interior edges, appear in the boundary. Dangling and interior edges are each referenced by pairs of directedEdges with opposing orientations. The optional coboundary of a face is a pair of directed solids which are bounded by this face. If present, there is precisely one positively directed and one negatively directed solid in the coboundary of every face. The positively directed solid corresponds to the solid which lies in the direction of the positively directed normal to the face in any geometric realisation. A face may optionally be realised by a 2-dimensional (surface) geometric primitive.</documentation>
  </annotation>
  <complexContent>
    <extension base="gml:AbstractTopoPrimitiveType">
      <sequence>
        <element ref="gml:directedEdge" maxOccurs="unbounded"/>
        <element ref="gml:directedTopoSolid" minOccurs="0" maxOccurs="2"/>
        <element ref="gml:surfaceProperty" minOccurs="0"/>
      </sequence>
    </extension>
  </complexContent>
</complexType>
Complex Type gml:DirectedEdgePropertyType
Namespace http://www.opengis.net/gml
Diagram
Diagramtopology_xsd.tmp#DirectedEdgePropertyType_orientationgmlBase_xsd.tmp#AssociationAttributeGrouptopology_xsd.tmp#Edge
Used by
Model
Children gml:Edge
Attributes
QName Type Fixed Default Use Annotation
gml:remoteSchema xs:anyURI optional
Reference to an XML Schema fragment that specifies the content model of the propertys value. This is in conformance with the XML Schema Section 4.14 Referencing Schemas from Elsewhere.
orientation gml:SignType + optional
xlink:actuate xlink:actuateType optional
xlink:arcrole xlink:arcroleType optional
xlink:href xlink:hrefType optional
xlink:role xlink:roleType optional
xlink:show xlink:showType optional
xlink:title xlink:titleAttrType optional
xlink:type xlink:typeType simple optional
Source
<complexType name="DirectedEdgePropertyType">
  <sequence minOccurs="0">
    <element ref="gml:Edge"/>
  </sequence>
  <attribute name="orientation" type="gml:SignType" default="+"/>
  <attributeGroup ref="gml:AssociationAttributeGroup"/>
</complexType>
Complex Type gml:EdgeType
Namespace http://www.opengis.net/gml
Annotations
There is precisely one positively directed and one negatively directed node in the boundary of every edge. The negatively and positively directed nodes correspond to the start and end nodes respectively. The optional coboundary of an edge is a circular sequence of directed faces which are incident on this edge in document order. Faces which use a particular boundary edge in its positive orientation appear with positive orientation on the coboundary of the same edge. In the 2D case, the orientation of the face on the left of the edge is "+"; the orientation of the face on the right on its right is "-". An edge may optionally be realised by a 1-dimensional (curve) geometric primitive.
Diagram
DiagramgmlBase_xsd.tmp#idgmlBase_xsd.tmp#metaDataPropertygmlBase_xsd.tmp#descriptiongmlBase_xsd.tmp#namegmlBase_xsd.tmp#StandardObjectPropertiesgmlBase_xsd.tmp#AbstractGMLTypetopology_xsd.tmp#AbstractTopologyTypetopology_xsd.tmp#isolatedtopology_xsd.tmp#containertopology_xsd.tmp#AbstractTopoPrimitiveTypetopology_xsd.tmp#directedNodetopology_xsd.tmp#directedFacegeometryBasic0d1d_xsd.tmp#curveProperty
Type extension of gml:AbstractTopoPrimitiveType
Type hierarchy
Used by
Element gml:Edge
Model
Children gml:container, gml:curveProperty, gml:description, gml:directedFace, gml:directedNode, gml:isolated, gml:metaDataProperty, gml:name
Attributes
QName Type Use Annotation
gml:id ID optional
Database handle for the object.  It is of XML type ID, so is constrained to be unique in the XML document within which it occurs.  An external identifier for the object in the form of a URI may be constructed using standard XML and XPointer methods.  This is done by concatenating the URI for the document, a fragment separator, and the value of the id attribute.
Source
<complexType name="EdgeType">
  <annotation>
    <documentation>There is precisely one positively directed and one negatively directed node in the boundary of every edge. The negatively and positively directed nodes correspond to the start and end nodes respectively. The optional coboundary of an edge is a circular sequence of directed faces which are incident on this edge in document order. Faces which use a particular boundary edge in its positive orientation appear with positive orientation on the coboundary of the same edge. In the 2D case, the orientation of the face on the left of the edge is "+"; the orientation of the face on the right on its right is "-". An edge may optionally be realised by a 1-dimensional (curve) geometric primitive.</documentation>
  </annotation>
  <complexContent>
    <extension base="gml:AbstractTopoPrimitiveType">
      <sequence>
        <element ref="gml:directedNode" minOccurs="2" maxOccurs="2"/>
        <element ref="gml:directedFace" minOccurs="0" maxOccurs="unbounded"/>
        <element ref="gml:curveProperty" minOccurs="0"/>
      </sequence>
    </extension>
  </complexContent>
</complexType>
Complex Type gml:DirectedNodePropertyType
Namespace http://www.opengis.net/gml
Diagram
Diagramtopology_xsd.tmp#DirectedNodePropertyType_orientationgmlBase_xsd.tmp#AssociationAttributeGrouptopology_xsd.tmp#Node
Used by
Model
Children gml:Node
Attributes
QName Type Fixed Default Use Annotation
gml:remoteSchema xs:anyURI optional
Reference to an XML Schema fragment that specifies the content model of the propertys value. This is in conformance with the XML Schema Section 4.14 Referencing Schemas from Elsewhere.
orientation gml:SignType + optional
xlink:actuate xlink:actuateType optional
xlink:arcrole xlink:arcroleType optional
xlink:href xlink:hrefType optional
xlink:role xlink:roleType optional
xlink:show xlink:showType optional
xlink:title xlink:titleAttrType optional
xlink:type xlink:typeType simple optional
Source
<complexType name="DirectedNodePropertyType">
  <sequence minOccurs="0">
    <element ref="gml:Node"/>
  </sequence>
  <attribute name="orientation" type="gml:SignType" default="+"/>
  <attributeGroup ref="gml:AssociationAttributeGroup"/>
</complexType>
Complex Type gml:DirectedFacePropertyType
Namespace http://www.opengis.net/gml
Diagram
Diagramtopology_xsd.tmp#DirectedFacePropertyType_orientationgmlBase_xsd.tmp#AssociationAttributeGrouptopology_xsd.tmp#Face
Used by
Model
Children gml:Face
Attributes
QName Type Fixed Default Use Annotation
gml:remoteSchema xs:anyURI optional
Reference to an XML Schema fragment that specifies the content model of the propertys value. This is in conformance with the XML Schema Section 4.14 Referencing Schemas from Elsewhere.
orientation gml:SignType + optional
xlink:actuate xlink:actuateType optional
xlink:arcrole xlink:arcroleType optional
xlink:href xlink:hrefType optional
xlink:role xlink:roleType optional
xlink:show xlink:showType optional
xlink:title xlink:titleAttrType optional
xlink:type xlink:typeType simple optional
Source
<complexType name="DirectedFacePropertyType">
  <sequence minOccurs="0">
    <element ref="gml:Face"/>
  </sequence>
  <attribute name="orientation" type="gml:SignType" default="+"/>
  <attributeGroup ref="gml:AssociationAttributeGroup"/>
</complexType>
Complex Type gml:DirectedTopoSolidPropertyType
Namespace http://www.opengis.net/gml
Diagram
Diagramtopology_xsd.tmp#DirectedTopoSolidPropertyType_orientationgmlBase_xsd.tmp#AssociationAttributeGrouptopology_xsd.tmp#TopoSolid
Used by
Model
Children gml:TopoSolid
Attributes
QName Type Fixed Default Use Annotation
gml:remoteSchema xs:anyURI optional
Reference to an XML Schema fragment that specifies the content model of the propertys value. This is in conformance with the XML Schema Section 4.14 Referencing Schemas from Elsewhere.
orientation gml:SignType + optional
xlink:actuate xlink:actuateType optional
xlink:arcrole xlink:arcroleType optional
xlink:href xlink:hrefType optional
xlink:role xlink:roleType optional
xlink:show xlink:showType optional
xlink:title xlink:titleAttrType optional
xlink:type xlink:typeType simple optional
Source
<complexType name="DirectedTopoSolidPropertyType">
  <sequence minOccurs="0">
    <element ref="gml:TopoSolid"/>
  </sequence>
  <attribute name="orientation" type="gml:SignType" default="+"/>
  <attributeGroup ref="gml:AssociationAttributeGroup"/>
</complexType>
Complex Type gml:TopoSolidType
Namespace http://www.opengis.net/gml
Annotations
The topological boundary of a TopoSolid consists of a set of directed faces. Note that all faces associated with the TopoSolid, including dangling faces, appear in the boundary. The coboundary of a TopoSolid is empty and hence requires no representation.
Diagram
DiagramgmlBase_xsd.tmp#idgmlBase_xsd.tmp#metaDataPropertygmlBase_xsd.tmp#descriptiongmlBase_xsd.tmp#namegmlBase_xsd.tmp#StandardObjectPropertiesgmlBase_xsd.tmp#AbstractGMLTypetopology_xsd.tmp#AbstractTopologyTypetopology_xsd.tmp#isolatedtopology_xsd.tmp#containertopology_xsd.tmp#AbstractTopoPrimitiveTypetopology_xsd.tmp#directedFace
Type extension of gml:AbstractTopoPrimitiveType
Type hierarchy
Used by
Element gml:TopoSolid
Model
Children gml:container, gml:description, gml:directedFace, gml:isolated, gml:metaDataProperty, gml:name
Attributes
QName Type Use Annotation
gml:id ID optional
Database handle for the object.  It is of XML type ID, so is constrained to be unique in the XML document within which it occurs.  An external identifier for the object in the form of a URI may be constructed using standard XML and XPointer methods.  This is done by concatenating the URI for the document, a fragment separator, and the value of the id attribute.
Source
<complexType name="TopoSolidType">
  <annotation>
    <documentation>The topological boundary of a TopoSolid consists of a set of directed faces. Note that all faces associated with the TopoSolid, including dangling faces, appear in the boundary. The coboundary of a TopoSolid is empty and hence requires no representation.</documentation>
  </annotation>
  <complexContent>
    <extension base="gml:AbstractTopoPrimitiveType">
      <sequence>
        <element ref="gml:directedFace" maxOccurs="unbounded"/>
      </sequence>
    </extension>
  </complexContent>
</complexType>
Complex Type gml:TopoPointType
Namespace http://www.opengis.net/gml
Annotations
The intended use of TopoPoint is to appear within a point feature to express the structural and possibly geometric relationships of this point to other features via shared node definitions. Note the orientation assigned to the directedNode has no meaning in this context. It is preserved for symmetry with the types and elements which follow.
Diagram
DiagramgmlBase_xsd.tmp#idgmlBase_xsd.tmp#metaDataPropertygmlBase_xsd.tmp#descriptiongmlBase_xsd.tmp#namegmlBase_xsd.tmp#StandardObjectPropertiesgmlBase_xsd.tmp#AbstractGMLTypetopology_xsd.tmp#AbstractTopologyTypetopology_xsd.tmp#directedNode
Type extension of gml:AbstractTopologyType
Type hierarchy
Used by
Element gml:TopoPoint
Model
Children gml:description, gml:directedNode, gml:metaDataProperty, gml:name
Attributes
QName Type Use Annotation
gml:id ID optional
Database handle for the object.  It is of XML type ID, so is constrained to be unique in the XML document within which it occurs.  An external identifier for the object in the form of a URI may be constructed using standard XML and XPointer methods.  This is done by concatenating the URI for the document, a fragment separator, and the value of the id attribute.
Source
<complexType name="TopoPointType">
  <annotation>
    <documentation>The intended use of TopoPoint is to appear within a point feature to express the structural and possibly geometric relationships of this point to other features via shared node definitions. Note the orientation assigned to the directedNode has no meaning in this context. It is preserved for symmetry with the types and elements which follow.</documentation>
  </annotation>
  <complexContent>
    <extension base="gml:AbstractTopologyType">
      <sequence>
        <element ref="gml:directedNode"/>
      </sequence>
    </extension>
  </complexContent>
</complexType>
Complex Type gml:TopoPointPropertyType
Namespace http://www.opengis.net/gml
Diagram
Diagramtopology_xsd.tmp#TopoPoint
Used by
Model
Children gml:TopoPoint
Source
<complexType name="TopoPointPropertyType">
  <sequence>
    <element ref="gml:TopoPoint"/>
  </sequence>
</complexType>
Complex Type gml:TopoCurveType
Namespace http://www.opengis.net/gml
Annotations
The end Node of each directedEdge of a TopoCurveType
is the start Node of the next directedEdge of the TopoCurveType in document order.  The TopoCurve type and element represent a homogeneous topological expression, a list of directed edges, which if realised are isomorphic to a geometric curve primitive. The intended use of TopoCurve is to appear within a line feature instance to express the structural and geometric relationships of this line to other features via the shared edge definitions.
Diagram
DiagramgmlBase_xsd.tmp#idgmlBase_xsd.tmp#metaDataPropertygmlBase_xsd.tmp#descriptiongmlBase_xsd.tmp#namegmlBase_xsd.tmp#StandardObjectPropertiesgmlBase_xsd.tmp#AbstractGMLTypetopology_xsd.tmp#AbstractTopologyTypetopology_xsd.tmp#directedEdge
Type extension of gml:AbstractTopologyType
Type hierarchy
Used by
Element gml:TopoCurve
Model
Children gml:description, gml:directedEdge, gml:metaDataProperty, gml:name
Attributes
QName Type Use Annotation
gml:id ID optional
Database handle for the object.  It is of XML type ID, so is constrained to be unique in the XML document within which it occurs.  An external identifier for the object in the form of a URI may be constructed using standard XML and XPointer methods.  This is done by concatenating the URI for the document, a fragment separator, and the value of the id attribute.
Source
<complexType name="TopoCurveType">
  <annotation>
    <documentation>The end Node of each directedEdge of a TopoCurveType is the start Node of the next directedEdge of the TopoCurveType in document order. The TopoCurve type and element represent a homogeneous topological expression, a list of directed edges, which if realised are isomorphic to a geometric curve primitive. The intended use of TopoCurve is to appear within a line feature instance to express the structural and geometric relationships of this line to other features via the shared edge definitions.</documentation>
  </annotation>
  <complexContent>
    <extension base="gml:AbstractTopologyType">
      <sequence>
        <element ref="gml:directedEdge" maxOccurs="unbounded"/>
      </sequence>
    </extension>
  </complexContent>
</complexType>
Complex Type gml:TopoCurvePropertyType
Namespace http://www.opengis.net/gml
Diagram
Diagramtopology_xsd.tmp#TopoCurve
Used by
Model
Children gml:TopoCurve
Source
<complexType name="TopoCurvePropertyType">
  <sequence>
    <element ref="gml:TopoCurve"/>
  </sequence>
</complexType>
Complex Type gml:TopoSurfaceType
Namespace http://www.opengis.net/gml
Annotations
The TopoSurface type and element represent a homogeneous topological expression, a set of directed faces, which if realised are isomorphic to a geometric surface primitive. The intended use of TopoSurface is to appear within a surface feature instance to express the structural and possibly geometric relationships of this surface to other features via the shared face definitions.
Diagram
DiagramgmlBase_xsd.tmp#idgmlBase_xsd.tmp#metaDataPropertygmlBase_xsd.tmp#descriptiongmlBase_xsd.tmp#namegmlBase_xsd.tmp#StandardObjectPropertiesgmlBase_xsd.tmp#AbstractGMLTypetopology_xsd.tmp#AbstractTopologyTypetopology_xsd.tmp#directedFace
Type extension of gml:AbstractTopologyType
Type hierarchy
Used by
Element gml:TopoSurface
Model
Children gml:description, gml:directedFace, gml:metaDataProperty, gml:name
Attributes
QName Type Use Annotation
gml:id ID optional
Database handle for the object.  It is of XML type ID, so is constrained to be unique in the XML document within which it occurs.  An external identifier for the object in the form of a URI may be constructed using standard XML and XPointer methods.  This is done by concatenating the URI for the document, a fragment separator, and the value of the id attribute.
Source
<complexType name="TopoSurfaceType">
  <annotation>
    <documentation>The TopoSurface type and element represent a homogeneous topological expression, a set of directed faces, which if realised are isomorphic to a geometric surface primitive. The intended use of TopoSurface is to appear within a surface feature instance to express the structural and possibly geometric relationships of this surface to other features via the shared face definitions.</documentation>
  </annotation>
  <complexContent>
    <extension base="gml:AbstractTopologyType">
      <sequence>
        <element ref="gml:directedFace" maxOccurs="unbounded"/>
      </sequence>
    </extension>
  </complexContent>
</complexType>
Complex Type gml:TopoSurfacePropertyType
Namespace http://www.opengis.net/gml
Diagram
Diagramtopology_xsd.tmp#TopoSurface
Used by
Model
Children gml:TopoSurface
Source
<complexType name="TopoSurfacePropertyType">
  <sequence>
    <element ref="gml:TopoSurface"/>
  </sequence>
</complexType>
Complex Type gml:TopoVolumeType
Namespace http://www.opengis.net/gml
Annotations
The TopoVolume type and element represent a homogeneous topological expression, a set of directed TopoSolids, which if realised are isomorphic to a geometric solid primitive. The intended use of TopoVolume is to appear within a 3D solid feature instance to express the structural and geometric relationships of this solid to other features via the shared TopoSolid definitions.  . Note the orientation assigned to the directedSolid has no meaning in three dimensions. It is preserved for symmetry with the preceding types and elements.
Diagram
DiagramgmlBase_xsd.tmp#idgmlBase_xsd.tmp#metaDataPropertygmlBase_xsd.tmp#descriptiongmlBase_xsd.tmp#namegmlBase_xsd.tmp#StandardObjectPropertiesgmlBase_xsd.tmp#AbstractGMLTypetopology_xsd.tmp#AbstractTopologyTypetopology_xsd.tmp#directedTopoSolid
Type extension of gml:AbstractTopologyType
Type hierarchy
Used by
Element gml:TopoVolume
Model
Children gml:description, gml:directedTopoSolid, gml:metaDataProperty, gml:name
Attributes
QName Type Use Annotation
gml:id ID optional
Database handle for the object.  It is of XML type ID, so is constrained to be unique in the XML document within which it occurs.  An external identifier for the object in the form of a URI may be constructed using standard XML and XPointer methods.  This is done by concatenating the URI for the document, a fragment separator, and the value of the id attribute.
Source
<complexType name="TopoVolumeType">
  <annotation>
    <documentation>The TopoVolume type and element represent a homogeneous topological expression, a set of directed TopoSolids, which if realised are isomorphic to a geometric solid primitive. The intended use of TopoVolume is to appear within a 3D solid feature instance to express the structural and geometric relationships of this solid to other features via the shared TopoSolid definitions. . Note the orientation assigned to the directedSolid has no meaning in three dimensions. It is preserved for symmetry with the preceding types and elements.</documentation>
  </annotation>
  <complexContent>
    <extension base="gml:AbstractTopologyType">
      <sequence>
        <element ref="gml:directedTopoSolid" maxOccurs="unbounded"/>
      </sequence>
    </extension>
  </complexContent>
</complexType>
Complex Type gml:TopoVolumePropertyType
Namespace http://www.opengis.net/gml
Diagram
Diagramtopology_xsd.tmp#TopoVolume
Used by
Model
Children gml:TopoVolume
Source
<complexType name="TopoVolumePropertyType">
  <sequence>
    <element ref="gml:TopoVolume"/>
  </sequence>
</complexType>
Complex Type gml:TopoComplexType
Namespace http://www.opengis.net/gml
Annotations
This type represents a TP_Complex capable of holding topological primitives.
Diagram
DiagramgmlBase_xsd.tmp#idgmlBase_xsd.tmp#metaDataPropertygmlBase_xsd.tmp#descriptiongmlBase_xsd.tmp#namegmlBase_xsd.tmp#StandardObjectPropertiesgmlBase_xsd.tmp#AbstractGMLTypetopology_xsd.tmp#AbstractTopologyTypetopology_xsd.tmp#TopoComplexType_isMaximaltopology_xsd.tmp#maximalComplextopology_xsd.tmp#superComplextopology_xsd.tmp#subComplextopology_xsd.tmp#topoPrimitiveMembertopology_xsd.tmp#topoPrimitiveMembers
Type extension of gml:AbstractTopologyType
Type hierarchy
Used by
Element gml:TopoComplex
Model
Children gml:description, gml:maximalComplex, gml:metaDataProperty, gml:name, gml:subComplex, gml:superComplex, gml:topoPrimitiveMember, gml:topoPrimitiveMembers
Attributes
QName Type Default Use Annotation
gml:id ID optional
Database handle for the object.  It is of XML type ID, so is constrained to be unique in the XML document within which it occurs.  An external identifier for the object in the form of a URI may be constructed using standard XML and XPointer methods.  This is done by concatenating the URI for the document, a fragment separator, and the value of the id attribute.
isMaximal xs:boolean false optional
Source
<complexType name="TopoComplexType">
  <annotation>
    <documentation>This type represents a TP_Complex capable of holding topological primitives.</documentation>
  </annotation>
  <complexContent>
    <extension base="gml:AbstractTopologyType">
      <sequence>
        <element ref="gml:maximalComplex"/>
        <element ref="gml:superComplex" minOccurs="0" maxOccurs="unbounded"/>
        <element ref="gml:subComplex" minOccurs="0" maxOccurs="unbounded"/>
        <element ref="gml:topoPrimitiveMember" minOccurs="0" maxOccurs="unbounded"/>
        <element ref="gml:topoPrimitiveMembers" minOccurs="0"/>
      </sequence>
      <attribute name="isMaximal" type="boolean" default="false"/>
    </extension>
  </complexContent>
</complexType>
Complex Type gml:TopoComplexMemberType
Namespace http://www.opengis.net/gml
Annotations
This Property can be used to embed a TopoComplex in a feature collection.
Diagram
DiagramgmlBase_xsd.tmp#AssociationAttributeGrouptopology_xsd.tmp#TopoComplex
Used by
Model
Children gml:TopoComplex
Attributes
QName Type Fixed Use Annotation
gml:remoteSchema xs:anyURI optional
Reference to an XML Schema fragment that specifies the content model of the propertys value. This is in conformance with the XML Schema Section 4.14 Referencing Schemas from Elsewhere.
xlink:actuate xlink:actuateType optional
xlink:arcrole xlink:arcroleType optional
xlink:href xlink:hrefType optional
xlink:role xlink:roleType optional
xlink:show xlink:showType optional
xlink:title xlink:titleAttrType optional
xlink:type xlink:typeType simple optional
Source
<complexType name="TopoComplexMemberType">
  <annotation>
    <documentation>This Property can be used to embed a TopoComplex in a feature collection.</documentation>
  </annotation>
  <sequence>
    <element ref="gml:TopoComplex" minOccurs="0"/>
  </sequence>
  <attributeGroup ref="gml:AssociationAttributeGroup"/>
</complexType>
Complex Type gml:TopoPrimitiveMemberType
Namespace http://www.opengis.net/gml
Annotations
This type supports embedding topological primitives in a TopoComplex.
Diagram
DiagramgmlBase_xsd.tmp#AssociationAttributeGrouptopology_xsd.tmp#_TopoPrimitive
Used by
Model
Children gml:_TopoPrimitive
Attributes
QName Type Fixed Use Annotation
gml:remoteSchema xs:anyURI optional
Reference to an XML Schema fragment that specifies the content model of the propertys value. This is in conformance with the XML Schema Section 4.14 Referencing Schemas from Elsewhere.
xlink:actuate xlink:actuateType optional
xlink:arcrole xlink:arcroleType optional
xlink:href xlink:hrefType optional
xlink:role xlink:roleType optional
xlink:show xlink:showType optional
xlink:title xlink:titleAttrType optional
xlink:type xlink:typeType simple optional
Source
<complexType name="TopoPrimitiveMemberType">
  <annotation>
    <documentation>This type supports embedding topological primitives in a TopoComplex.</documentation>
  </annotation>
  <sequence>
    <element ref="gml:_TopoPrimitive" minOccurs="0"/>
  </sequence>
  <attributeGroup ref="gml:AssociationAttributeGroup"/>
</complexType>
Complex Type gml:TopoPrimitiveArrayAssociationType
Namespace http://www.opengis.net/gml
Annotations
This type supports embedding an array of topological primitives in a TopoComplex
Diagram
Diagramtopology_xsd.tmp#_TopoPrimitive
Used by
Model
Children gml:_TopoPrimitive
Source
<complexType name="TopoPrimitiveArrayAssociationType">
  <annotation>
    <documentation>This type supports embedding an array of topological primitives in a TopoComplex</documentation>
  </annotation>
  <!--		<complexContent>
			<restriction base="gml:ArrayAssociationType">  -->
  <sequence>
    <choice minOccurs="0" maxOccurs="unbounded">
      <element ref="gml:_TopoPrimitive"/>
    </choice>
  </sequence>
  <!-- 			</restriction>
		</complexContent> -->
</complexType>
Attribute gml:DirectedNodePropertyType / @orientation
Namespace No namespace
Type gml:SignType
Properties
default +
Facets
enumeration -
enumeration +
Used by
Source
<attribute name="orientation" type="gml:SignType" default="+"/>
Attribute gml:DirectedFacePropertyType / @orientation
Namespace No namespace
Type gml:SignType
Properties
default +
Facets
enumeration -
enumeration +
Used by
Source
<attribute name="orientation" type="gml:SignType" default="+"/>
Attribute gml:DirectedEdgePropertyType / @orientation
Namespace No namespace
Type gml:SignType
Properties
default +
Facets
enumeration -
enumeration +
Used by
Source
<attribute name="orientation" type="gml:SignType" default="+"/>
Attribute gml:DirectedTopoSolidPropertyType / @orientation
Namespace No namespace
Type gml:SignType
Properties
default +
Facets
enumeration -
enumeration +
Used by
Source
<attribute name="orientation" type="gml:SignType" default="+"/>
Attribute gml:TopoComplexType / @isMaximal
Namespace No namespace
Type xs:boolean
Properties
default false
Used by
Complex Type gml:TopoComplexType
Source
<attribute name="isMaximal" type="boolean" default="false"/>