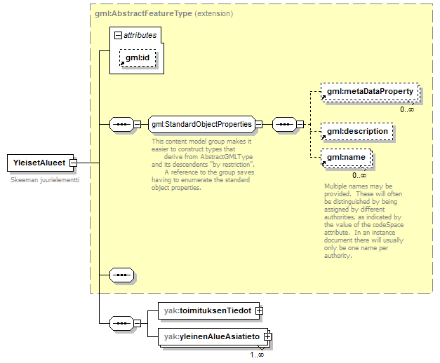
element YleisetAlueet
diagram index_p19.png
namespace http://www.kuntatietopalvelu.fi/gml/yleisenalueenkaytonlupahakemus
type extension of gml:AbstractFeatureType
properties
content complex
substGrp gml:_GML
children gml:metaDataProperty gml:description gml:name yak:toimituksenTiedot yak:yleinenAlueAsiatieto
attributes
Name  Type  Use  Default  Fixed  annotation
idoptional      
annotation
documentation
Skeeman juurielementti
source <xs:element name="YleisetAlueet" substitutionGroup="gml:_GML">
 
<xs:annotation>
   
<xs:documentation>Skeeman juurielementti</xs:documentation>
 
</xs:annotation>
 
<xs:complexType>
   
<xs:complexContent>
     
<xs:extension base="gml:AbstractFeatureType">
       
<xs:sequence>
         
<xs:element name="toimituksenTiedot" type="yht:AineistotoimituksentiedotType"/>
         
<xs:element name="yleinenAlueAsiatieto" maxOccurs="unbounded">
           
<xs:complexType>
             
<xs:sequence>
               
<xs:element ref="yak:_YleinenAlueLupa"/>
             
</xs:sequence>
           
</xs:complexType>
         
</xs:element>
       
</xs:sequence>
     
</xs:extension>
   
</xs:complexContent>
 
</xs:complexType>
</xs:element>

element YleisetAlueet/toimituksenTiedot
diagram index_p20.png
namespace http://www.kuntatietopalvelu.fi/gml/yleisenalueenkaytonlupahakemus
type yht:AineistotoimituksentiedotType
properties
isRef 0
content complex
children yht:aineistonnimi yht:aineistotoimittaja yht:tila yht:toimitusPvm yht:kuntakoodi yht:kielitieto yht:metatietotunniste yht:metatietoXMLURL yht:metatietoURL yht:tietotuoteURL
source <xs:element name="toimituksenTiedot" type="yht:AineistotoimituksentiedotType"/>

element YleisetAlueet/yleinenAlueAsiatieto
diagram index_p21.png
namespace http://www.kuntatietopalvelu.fi/gml/yleisenalueenkaytonlupahakemus
properties
isRef 0
minOcc 1
maxOcc unbounded
content complex
children yak:_YleinenAlueLupa
source <xs:element name="yleinenAlueAsiatieto" maxOccurs="unbounded">
 
<xs:complexType>
   
<xs:sequence>
     
<xs:element ref="yak:_YleinenAlueLupa"/>
   
</xs:sequence>
 
</xs:complexType>
</xs:element>


XML Schema documentation generated by
XMLSpy Schema Editor http://www.altova.com/xmlspy