complexType SijaintitietoType
diagram index_p472.png
namespace http://www.paikkatietopalvelu.fi/gml/yhteiset
children yht:Sijainti
used by
elements RakennuspaikkaType/sijaintitieto KoeluontoinentoimintaType/sijaintitieto PoikkeusType/sijaintitieto ToimintaType/sijaintitieto MelunJaTarinanLeviaminenType/sijaintitieto
source <xs:complexType name="SijaintitietoType">
 
<xs:sequence>
   
<xs:element name="Sijainti" type="yht:SijaintiType" minOccurs="0"/>
 
</xs:sequence>
</xs:complexType>

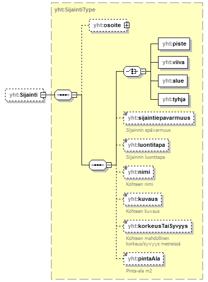
element SijaintitietoType/Sijainti
diagram index_p473.png
namespace http://www.paikkatietopalvelu.fi/gml/yhteiset
type yht:SijaintiType
properties
isRef 0
minOcc 0
maxOcc 1
content complex
children yht:osoite yht:piste yht:viiva yht:alue yht:tyhja yht:sijaintiepavarmuus yht:luontitapa yht:nimi yht:kuvaus yht:korkeusTaiSyvyys yht:pintaAla
source <xs:element name="Sijainti" type="yht:SijaintiType" minOccurs="0"/>


XML Schema documentation generated by
XMLSpy Schema Editor http://www.altova.com/xmlspy