Showing:

Annotations
Attributes
Diagrams
Facets
Instances
Model
Properties
Source
Used by
Included schema valueObjects.xsd
Namespace http://www.opengis.net/gml/3.2
Annotations
See ISO/DIS 19136 17.5.
The elements declared in this Clause build on other GML schema components, in particular gml:AbstractTimeObject, gml:AbstractGeometry, and the following types:  gml:MeasureType, gml:MeasureListType, gml:CodeType, gml:CodeOrNilReasonListType, gml:BooleanOrNilReasonListType, gml:IntegerOrNilReasonList.  
Of particular interest are elements that are the heads of substitution groups, and one named choice group. These are the primary reasons for the value objects schema, since they may act as variables in the definition of content models, such as Observations, when it is desired to permit alternative value types to occur some of which may have complex content such as arrays, geometry and time objects, and where it is useful not to prescribe the actual value type in advance. The members of the groups include quantities, category classifications, boolean, count, temporal and spatial values, and aggregates of these.  
The value objects are defined in a hierarchy. The following relationships are defined:
-	Concrete elements gml:Quantity, gml:Category, gml:Count and gml:Boolean are substitutable for the abstract element gml:AbstractScalarValue.  
-	Concrete elements gml:QuantityList, gml:CategoryList, gml:CountList and gml:BooleanList are substitutable for the abstract element gml:AbstractScalarValueList.  
-	Concrete element gml:ValueArray is substitutable for the concrete element gml:CompositeValue.  
-	Abstract elements gml:AbstractScalarValue and gml:AbstractScalarValueList, and concrete elements gml:CompositeValue, gml:ValueExtent, gml:CategoryExtent, gml:CountExtent and gml:QuantityExtent are substitutable for abstract element gml:AbstractValue.  
-	Abstract elements gml:AbstractValue, gml:AbstractTimeObject and gml:AbstractGeometry are all in a choice group named gml:Value, which is used for compositing in gml:CompositeValue and gml:ValueExtent.  
-	Schemas which need values may use the abstract element gml:AbstractValue in a content model in order to permit any of the gml:AbstractScalarValues, gml:AbstractScalarValueLists, gml:CompositeValue or gml:ValueExtent to occur in an instance, or the named group gml:Value to also permit gml:AbstractTimeObjects, gml:AbstractGeometrys.

GML is an OGC Standard.
Copyright (c) 2007, 2010, 2016, 2018 Open Geospatial Consortium.
To obtain additional rights of use, visit http://www.opengeospatial.org/legal/ .
Properties
attribute form default unqualified
element form default qualified
version 3.2.2
Element gml:ValueArray
Namespace http://www.opengis.net/gml/3.2
Annotations
A Value Array is used for homogeneous arrays of primitive and aggregate values.  
The member values may be scalars, composites, arrays or lists.
ValueArray has the same content model as CompositeValue, but the member values shall be homogeneous.  The element declaration contains a Schematron constraint which expresses this restriction precisely.  Since the members are homogeneous, the gml:referenceSystem (uom, codeSpace) may be specified on the gml:ValueArray itself and inherited by all the members if desired.
Diagram
DiagramgmlBase_xsd.tmp#iddeprecatedTypes_xsd.tmp#metaDataPropertygmlBase_xsd.tmp#descriptiongmlBase_xsd.tmp#descriptionReferencegmlBase_xsd.tmp#identifiergmlBase_xsd.tmp#namegmlBase_xsd.tmp#StandardObjectPropertiesgmlBase_xsd.tmp#AbstractGMLTypegmlBase_xsd.tmp#AggregationAttributeGroupvalueObjects_xsd.tmp#valueComponentvalueObjects_xsd.tmp#valueComponentsvalueObjects_xsd.tmp#CompositeValueTypevalueObjects_xsd.tmp#referenceSystemvalueObjects_xsd.tmp#ValueArrayTypevalueObjects_xsd.tmp#CompositeValue
Type gml:ValueArrayType
Type hierarchy
Properties
content complex
Substitution Group Affiliation
Used by
Complex Type gml:RangeSetType
Model
Children gml:description, gml:descriptionReference, gml:identifier, gml:metaDataProperty, gml:name, gml:valueComponent, gml:valueComponents
Instance
<gml:ValueArray aggregationType="" codeSpace="" gml:id="" uom="" xmlns:gml="http://www.opengis.net/gml/3.2">
  <gml:metaDataProperty about="" xlink:actuate="" xlink:arcrole="" xlink:href="" nilReason="" gml:remoteSchema="" xlink:role="" xlink:show="" xlink:title="" xlink:type="simple">{0,unbounded}</gml:metaDataProperty>
  <gml:description xlink:actuate="" xlink:arcrole="" xlink:href="" nilReason="" gml:remoteSchema="" xlink:role="" xlink:show="" xlink:title="" xlink:type="simple">{0,1}</gml:description>
  <gml:descriptionReference xlink:actuate="" xlink:arcrole="" xlink:href="" nilReason="" owns="false" gml:remoteSchema="" xlink:role="" xlink:show="" xlink:title="" xlink:type="simple">{0,1}</gml:descriptionReference>
  <gml:identifier codeSpace="">{0,1}</gml:identifier>
  <gml:name codeSpace="">{0,unbounded}</gml:name>
  <gml:valueComponent xlink:actuate="" xlink:arcrole="" xlink:href="" nilReason="" owns="false" gml:remoteSchema="" xlink:role="" xlink:show="" xlink:title="" xlink:type="simple">{0,unbounded}</gml:valueComponent>
  <gml:valueComponents owns="false">{0,1}</gml:valueComponents>
</gml:ValueArray>
Attributes
QName Type Use Annotation
aggregationType gml:AggregationType optional
codeSpace anyURI optional
gml:id ID optional
The attribute gml:id supports provision of a handle for the XML element representing a GML Object. Its use is mandatory for all GML objects. It is of XML type ID, so is constrained to be unique in the XML document within which it occurs.
uom gml:UomIdentifier optional
Source
<element name="ValueArray" type="gml:ValueArrayType" substitutionGroup="gml:CompositeValue">
  <annotation>
    <documentation>A Value Array is used for homogeneous arrays of primitive and aggregate values. The member values may be scalars, composites, arrays or lists. ValueArray has the same content model as CompositeValue, but the member values shall be homogeneous. The element declaration contains a Schematron constraint which expresses this restriction precisely. Since the members are homogeneous, the gml:referenceSystem (uom, codeSpace) may be specified on the gml:ValueArray itself and inherited by all the members if desired.</documentation>
  </annotation>
</element>
Element gml:valueComponent
Namespace http://www.opengis.net/gml/3.2
Annotations
Property that refers to, or contains, a Value.
Diagram
DiagramgmlBase_xsd.tmp#AssociationAttributeGroupgmlBase_xsd.tmp#OwnershipAttributeGroupvalueObjects_xsd.tmp#AbstractValuegeometryBasic0d1d_xsd.tmp#AbstractGeometrytemporal_xsd.tmp#AbstractTimeObjectdeprecatedTypes_xsd.tmp#NullvalueObjects_xsd.tmp#ValuevalueObjects_xsd.tmp#ValuePropertyType
Type gml:ValuePropertyType
Properties
content complex
Used by
Model
Children gml:AbstractGeometry, gml:AbstractTimeObject, gml:AbstractValue, gml:Null
Instance
<gml:valueComponent xlink:actuate="" xlink:arcrole="" xlink:href="" nilReason="" owns="false" gml:remoteSchema="" xlink:role="" xlink:show="" xlink:title="" xlink:type="simple" xmlns:gml="http://www.opengis.net/gml/3.2">
  <gml:AbstractValue>{1,1}</gml:AbstractValue>
  <gml:AbstractGeometry axisLabels="" gml:id="" srsDimension="" srsName="" uomLabels="">{1,1}</gml:AbstractGeometry>
  <gml:AbstractTimeObject gml:id="">{1,1}</gml:AbstractTimeObject>
  <gml:Null>{1,1}</gml:Null>
</gml:valueComponent>
Attributes
QName Type Fixed Default Use
gml:remoteSchema anyURI optional
nilReason gml:NilReasonType optional
owns boolean false optional
xlink:actuate xlink:actuateType optional
xlink:arcrole xlink:arcroleType optional
xlink:href xlink:hrefType optional
xlink:role xlink:roleType optional
xlink:show xlink:showType optional
xlink:title xlink:titleAttrType optional
xlink:type xlink:typeType simple optional
Source
<element name="valueComponent" type="gml:ValuePropertyType">
  <annotation>
    <documentation>Property that refers to, or contains, a Value.</documentation>
  </annotation>
</element>
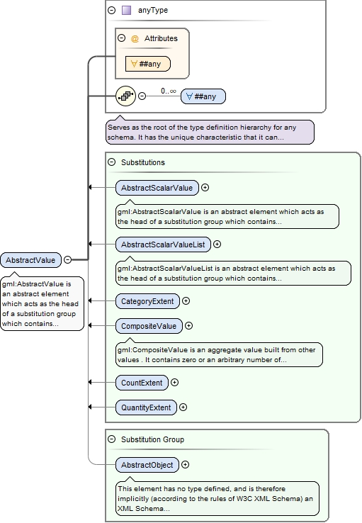
Element gml:AbstractValue
Namespace http://www.opengis.net/gml/3.2
Annotations
gml:AbstractValue is an abstract element which acts as the head of a substitution group which contains gml:AbstractScalarValue, gml:AbstractScalarValueList, gml:CompositeValue and gml:ValueExtent, and (transitively) the elements in their substitution groups.
These elements may be used in an application schema as variables, so that in an XML instance document any member of its substitution group may occur.
Diagram
DiagramvalueObjects_xsd.tmp#AbstractScalarValuevalueObjects_xsd.tmp#AbstractScalarValueListvalueObjects_xsd.tmp#CategoryExtentvalueObjects_xsd.tmp#CompositeValuevalueObjects_xsd.tmp#CountExtentvalueObjects_xsd.tmp#QuantityExtentgmlBase_xsd.tmp#AbstractObject
Properties
abstract true
Substitution Group
Substitution Group Affiliation
Used by
Element Group gml:Value
Source
<element name="AbstractValue" type="anyType" abstract="true" substitutionGroup="gml:AbstractObject">
  <annotation>
    <documentation>gml:AbstractValue is an abstract element which acts as the head of a substitution group which contains gml:AbstractScalarValue, gml:AbstractScalarValueList, gml:CompositeValue and gml:ValueExtent, and (transitively) the elements in their substitution groups. These elements may be used in an application schema as variables, so that in an XML instance document any member of its substitution group may occur.</documentation>
  </annotation>
</element>
Element gml:valueComponents
Namespace http://www.opengis.net/gml/3.2
Annotations
Property that contains Values.
Diagram
DiagramgmlBase_xsd.tmp#OwnershipAttributeGroupvalueObjects_xsd.tmp#AbstractValuegeometryBasic0d1d_xsd.tmp#AbstractGeometrytemporal_xsd.tmp#AbstractTimeObjectdeprecatedTypes_xsd.tmp#NullvalueObjects_xsd.tmp#ValuevalueObjects_xsd.tmp#ValueArrayPropertyType
Type gml:ValueArrayPropertyType
Properties
content complex
Used by
Model
Children gml:AbstractGeometry, gml:AbstractTimeObject, gml:AbstractValue, gml:Null
Instance
<gml:valueComponents owns="false" xmlns:gml="http://www.opengis.net/gml/3.2">
  <gml:AbstractValue>{1,1}</gml:AbstractValue>
  <gml:AbstractGeometry axisLabels="" gml:id="" srsDimension="" srsName="" uomLabels="">{1,1}</gml:AbstractGeometry>
  <gml:AbstractTimeObject gml:id="">{1,1}</gml:AbstractTimeObject>
  <gml:Null>{1,1}</gml:Null>
</gml:valueComponents>
Attributes
QName Type Default Use
owns boolean false optional
Source
<element name="valueComponents" type="gml:ValueArrayPropertyType">
  <annotation>
    <documentation>Property that contains Values.</documentation>
  </annotation>
</element>
Element gml:AbstractScalarValueList
Namespace http://www.opengis.net/gml/3.2
Annotations
gml:AbstractScalarValueList is an abstract element which acts as the head of a substitution group which contains gml:BooleanList, gml:CategoryList, gml:CountList and gml:QuantityList, and (transitively) the elements in their substitution groups.
Diagram
DiagramvalueObjects_xsd.tmp#BooleanListvalueObjects_xsd.tmp#CategoryListvalueObjects_xsd.tmp#CountListvalueObjects_xsd.tmp#QuantityListvalueObjects_xsd.tmp#AbstractValue
Properties
abstract true
Substitution Group
Substitution Group Affiliation
Used by
Complex Type gml:RangeSetType
Source
<element name="AbstractScalarValueList" type="anyType" abstract="true" substitutionGroup="gml:AbstractValue">
  <annotation>
    <documentation>gml:AbstractScalarValueList is an abstract element which acts as the head of a substitution group which contains gml:BooleanList, gml:CategoryList, gml:CountList and gml:QuantityList, and (transitively) the elements in their substitution groups.</documentation>
  </annotation>
</element>
Element gml:Boolean
Namespace http://www.opengis.net/gml/3.2
Diagram
DiagramvalueObjects_xsd.tmp#Boolean_nilReasonvalueObjects_xsd.tmp#AbstractScalarValue
Type extension of boolean
Properties
content complex
nillable true
Substitution Group Affiliation
Used by
Attributes
QName Type Use
nilReason gml:NilReasonType optional
Source
<element name="Boolean" substitutionGroup="gml:AbstractScalarValue" nillable="true">
  <complexType>
    <simpleContent>
      <extension base="boolean">
        <attribute name="nilReason" type="gml:NilReasonType"/>
      </extension>
    </simpleContent>
  </complexType>
</element>
Element gml:BooleanList
Namespace http://www.opengis.net/gml/3.2
Diagram
DiagrambasicTypes_xsd.tmp#booleanOrNilReasonListvalueObjects_xsd.tmp#AbstractScalarValueList
Type gml:booleanOrNilReasonList
Properties
content simple
Substitution Group Affiliation
Source
<element name="BooleanList" type="gml:booleanOrNilReasonList" substitutionGroup="gml:AbstractScalarValueList"/>
Element gml:Category
Namespace http://www.opengis.net/gml/3.2
Annotations
A gml:Category has an optional XML attribute codeSpace, whose value is a URI which identifies a dictionary, codelist or authority for the term.
Diagram
DiagrambasicTypes_xsd.tmp#CodeType_codeSpacebasicTypes_xsd.tmp#CodeTypevalueObjects_xsd.tmp#Category_nilReasonvalueObjects_xsd.tmp#AbstractScalarValue
Type extension of gml:CodeType
Type hierarchy
Properties
content complex
nillable true
Substitution Group Affiliation
Used by
Attributes
QName Type Use
codeSpace anyURI optional
nilReason gml:NilReasonType optional
Source
<element name="Category" substitutionGroup="gml:AbstractScalarValue" nillable="true">
  <annotation>
    <documentation>A gml:Category has an optional XML attribute codeSpace, whose value is a URI which identifies a dictionary, codelist or authority for the term.</documentation>
  </annotation>
  <complexType>
    <simpleContent>
      <extension base="gml:CodeType">
        <attribute name="nilReason" type="gml:NilReasonType"/>
      </extension>
    </simpleContent>
  </complexType>
</element>
Element gml:CategoryList
Namespace http://www.opengis.net/gml/3.2
Diagram
DiagrambasicTypes_xsd.tmp#NameOrNilReasonListbasicTypes_xsd.tmp#CodeOrNilReasonListType_codeSpacebasicTypes_xsd.tmp#CodeOrNilReasonListTypevalueObjects_xsd.tmp#AbstractScalarValueList
Type gml:CodeOrNilReasonListType
Type hierarchy
Properties
content complex
Substitution Group Affiliation
Attributes
QName Type Use
codeSpace anyURI optional
Source
<element name="CategoryList" type="gml:CodeOrNilReasonListType" substitutionGroup="gml:AbstractScalarValueList"/>
Element gml:Count
Namespace http://www.opengis.net/gml/3.2
Diagram
DiagramvalueObjects_xsd.tmp#Count_nilReasonvalueObjects_xsd.tmp#AbstractScalarValue
Type extension of integer
Properties
content complex
nillable true
Substitution Group Affiliation
Used by
Complex Type gml:CountPropertyType
Attributes
QName Type Use
nilReason gml:NilReasonType optional
Source
<element name="Count" substitutionGroup="gml:AbstractScalarValue" nillable="true">
  <complexType>
    <simpleContent>
      <extension base="integer">
        <attribute name="nilReason" type="gml:NilReasonType"/>
      </extension>
    </simpleContent>
  </complexType>
</element>
Element gml:CountList
Namespace http://www.opengis.net/gml/3.2
Diagram
DiagrambasicTypes_xsd.tmp#integerOrNilReasonListvalueObjects_xsd.tmp#AbstractScalarValueList
Type gml:integerOrNilReasonList
Properties
content simple
Substitution Group Affiliation
Source
<element name="CountList" type="gml:integerOrNilReasonList" substitutionGroup="gml:AbstractScalarValueList"/>
Element gml:Quantity
Namespace http://www.opengis.net/gml/3.2
Annotations
An XML attribute uom ("unit of measure") is required, whose value is a URI which identifies the definition of a ratio scale or units by which the numeric value shall be multiplied, or an interval or position scale on which the value occurs.
Diagram
DiagrambasicTypes_xsd.tmp#MeasureType_uombasicTypes_xsd.tmp#MeasureTypevalueObjects_xsd.tmp#Quantity_nilReasonvalueObjects_xsd.tmp#AbstractScalarValue
Type extension of gml:MeasureType
Type hierarchy
Properties
content complex
nillable true
Substitution Group Affiliation
Used by
Attributes
QName Type Use
nilReason gml:NilReasonType optional
uom gml:UomIdentifier required
Source
<element name="Quantity" substitutionGroup="gml:AbstractScalarValue" nillable="true">
  <annotation>
    <documentation>An XML attribute uom ("unit of measure") is required, whose value is a URI which identifies the definition of a ratio scale or units by which the numeric value shall be multiplied, or an interval or position scale on which the value occurs.</documentation>
  </annotation>
  <complexType>
    <simpleContent>
      <extension base="gml:MeasureType">
        <attribute name="nilReason" type="gml:NilReasonType"/>
      </extension>
    </simpleContent>
  </complexType>
</element>
Element gml:QuantityList
Namespace http://www.opengis.net/gml/3.2
Diagram
DiagrambasicTypes_xsd.tmp#doubleOrNilReasonListbasicTypes_xsd.tmp#MeasureOrNilReasonListType_uombasicTypes_xsd.tmp#MeasureOrNilReasonListTypevalueObjects_xsd.tmp#AbstractScalarValueList
Type gml:MeasureOrNilReasonListType
Type hierarchy
Properties
content complex
Substitution Group Affiliation
Attributes
QName Type Use
uom gml:UomIdentifier required
Source
<element name="QuantityList" type="gml:MeasureOrNilReasonListType" substitutionGroup="gml:AbstractScalarValueList"/>
Element gml:AbstractScalarValue
Namespace http://www.opengis.net/gml/3.2
Annotations
gml:AbstractScalarValue is an abstract element which acts as the head of a substitution group which contains gml:Boolean, gml:Category, gml:Count and gml:Quantity, and (transitively) the elements in their substitution groups.
Diagram
DiagramvalueObjects_xsd.tmp#BooleanvalueObjects_xsd.tmp#CategoryvalueObjects_xsd.tmp#CountvalueObjects_xsd.tmp#QuantityvalueObjects_xsd.tmp#AbstractValue
Properties
abstract true
Substitution Group
Substitution Group Affiliation
Source
<element name="AbstractScalarValue" type="anyType" abstract="true" substitutionGroup="gml:AbstractValue">
  <annotation>
    <documentation>gml:AbstractScalarValue is an abstract element which acts as the head of a substitution group which contains gml:Boolean, gml:Category, gml:Count and gml:Quantity, and (transitively) the elements in their substitution groups.</documentation>
  </annotation>
</element>
Element gml:valueProperty
Namespace http://www.opengis.net/gml/3.2
Annotations
Property that refers to, or contains, a Value. Convenience element for general use.
Diagram
DiagramgmlBase_xsd.tmp#AssociationAttributeGroupgmlBase_xsd.tmp#OwnershipAttributeGroupvalueObjects_xsd.tmp#AbstractValuegeometryBasic0d1d_xsd.tmp#AbstractGeometrytemporal_xsd.tmp#AbstractTimeObjectdeprecatedTypes_xsd.tmp#NullvalueObjects_xsd.tmp#ValuevalueObjects_xsd.tmp#ValuePropertyType
Type gml:ValuePropertyType
Properties
content complex
Model
Children gml:AbstractGeometry, gml:AbstractTimeObject, gml:AbstractValue, gml:Null
Instance
<gml:valueProperty xlink:actuate="" xlink:arcrole="" xlink:href="" nilReason="" owns="false" gml:remoteSchema="" xlink:role="" xlink:show="" xlink:title="" xlink:type="simple" xmlns:gml="http://www.opengis.net/gml/3.2">
  <gml:AbstractValue>{1,1}</gml:AbstractValue>
  <gml:AbstractGeometry axisLabels="" gml:id="" srsDimension="" srsName="" uomLabels="">{1,1}</gml:AbstractGeometry>
  <gml:AbstractTimeObject gml:id="">{1,1}</gml:AbstractTimeObject>
  <gml:Null>{1,1}</gml:Null>
</gml:valueProperty>
Attributes
QName Type Fixed Default Use
gml:remoteSchema anyURI optional
nilReason gml:NilReasonType optional
owns boolean false optional
xlink:actuate xlink:actuateType optional
xlink:arcrole xlink:arcroleType optional
xlink:href xlink:hrefType optional
xlink:role xlink:roleType optional
xlink:show xlink:showType optional
xlink:title xlink:titleAttrType optional
xlink:type xlink:typeType simple optional
Source
<element name="valueProperty" type="gml:ValuePropertyType">
  <annotation>
    <documentation>Property that refers to, or contains, a Value. Convenience element for general use.</documentation>
  </annotation>
</element>
Element gml:CompositeValue
Namespace http://www.opengis.net/gml/3.2
Annotations
gml:CompositeValue is an aggregate value built from other values . It contains zero or an arbitrary number of gml:valueComponent elements, and zero or one gml:valueComponents property elements.  It may be used for strongly coupled aggregates (vectors, tensors) or for arbitrary collections of values.
Diagram
DiagramgmlBase_xsd.tmp#iddeprecatedTypes_xsd.tmp#metaDataPropertygmlBase_xsd.tmp#descriptiongmlBase_xsd.tmp#descriptionReferencegmlBase_xsd.tmp#identifiergmlBase_xsd.tmp#namegmlBase_xsd.tmp#StandardObjectPropertiesgmlBase_xsd.tmp#AbstractGMLTypegmlBase_xsd.tmp#AggregationAttributeGroupvalueObjects_xsd.tmp#valueComponentvalueObjects_xsd.tmp#valueComponentsvalueObjects_xsd.tmp#CompositeValueTypevalueObjects_xsd.tmp#ValueArrayvalueObjects_xsd.tmp#AbstractValue
Type gml:CompositeValueType
Type hierarchy
Properties
content complex
Substitution Group
Substitution Group Affiliation
Model
Children gml:description, gml:descriptionReference, gml:identifier, gml:metaDataProperty, gml:name, gml:valueComponent, gml:valueComponents
Instance
<gml:CompositeValue aggregationType="" gml:id="" xmlns:gml="http://www.opengis.net/gml/3.2">
  <gml:metaDataProperty about="" xlink:actuate="" xlink:arcrole="" xlink:href="" nilReason="" gml:remoteSchema="" xlink:role="" xlink:show="" xlink:title="" xlink:type="simple">{0,unbounded}</gml:metaDataProperty>
  <gml:description xlink:actuate="" xlink:arcrole="" xlink:href="" nilReason="" gml:remoteSchema="" xlink:role="" xlink:show="" xlink:title="" xlink:type="simple">{0,1}</gml:description>
  <gml:descriptionReference xlink:actuate="" xlink:arcrole="" xlink:href="" nilReason="" owns="false" gml:remoteSchema="" xlink:role="" xlink:show="" xlink:title="" xlink:type="simple">{0,1}</gml:descriptionReference>
  <gml:identifier codeSpace="">{0,1}</gml:identifier>
  <gml:name codeSpace="">{0,unbounded}</gml:name>
  <gml:valueComponent xlink:actuate="" xlink:arcrole="" xlink:href="" nilReason="" owns="false" gml:remoteSchema="" xlink:role="" xlink:show="" xlink:title="" xlink:type="simple">{0,unbounded}</gml:valueComponent>
  <gml:valueComponents owns="false">{0,1}</gml:valueComponents>
</gml:CompositeValue>
Attributes
QName Type Use Annotation
aggregationType gml:AggregationType optional
gml:id ID optional
The attribute gml:id supports provision of a handle for the XML element representing a GML Object. Its use is mandatory for all GML objects. It is of XML type ID, so is constrained to be unique in the XML document within which it occurs.
Source
<element name="CompositeValue" type="gml:CompositeValueType" substitutionGroup="gml:AbstractValue">
  <annotation>
    <documentation>gml:CompositeValue is an aggregate value built from other values . It contains zero or an arbitrary number of gml:valueComponent elements, and zero or one gml:valueComponents property elements. It may be used for strongly coupled aggregates (vectors, tensors) or for arbitrary collections of values.</documentation>
  </annotation>
</element>
Element gml:CategoryExtent
Namespace http://www.opengis.net/gml/3.2
Diagram
DiagrambasicTypes_xsd.tmp#NameOrNilReasonListbasicTypes_xsd.tmp#CodeOrNilReasonListType_codeSpacebasicTypes_xsd.tmp#CodeOrNilReasonListTypevalueObjects_xsd.tmp#CategoryExtentTypevalueObjects_xsd.tmp#AbstractValue
Type gml:CategoryExtentType
Type hierarchy
Properties
content complex
Substitution Group Affiliation
Attributes
QName Type Use
codeSpace anyURI optional
Source
<element name="CategoryExtent" type="gml:CategoryExtentType" substitutionGroup="gml:AbstractValue"/>
Element gml:CountExtent
Namespace http://www.opengis.net/gml/3.2
Diagram
DiagramvalueObjects_xsd.tmp#CountExtentTypevalueObjects_xsd.tmp#AbstractValue
Type gml:CountExtentType
Type hierarchy
Properties
content simple
Facets
length 2
Substitution Group Affiliation
Source
<element name="CountExtent" type="gml:CountExtentType" substitutionGroup="gml:AbstractValue"/>
Element gml:QuantityExtent
Namespace http://www.opengis.net/gml/3.2
Diagram
DiagrambasicTypes_xsd.tmp#doubleOrNilReasonListbasicTypes_xsd.tmp#MeasureOrNilReasonListType_uombasicTypes_xsd.tmp#MeasureOrNilReasonListTypevalueObjects_xsd.tmp#QuantityExtentTypevalueObjects_xsd.tmp#AbstractValue
Type gml:QuantityExtentType
Type hierarchy
Properties
content complex
Substitution Group Affiliation
Attributes
QName Type Use
uom gml:UomIdentifier required
Source
<element name="QuantityExtent" type="gml:QuantityExtentType" substitutionGroup="gml:AbstractValue"/>
Complex Type gml:ValueArrayType
Namespace http://www.opengis.net/gml/3.2
Diagram
DiagramgmlBase_xsd.tmp#iddeprecatedTypes_xsd.tmp#metaDataPropertygmlBase_xsd.tmp#descriptiongmlBase_xsd.tmp#descriptionReferencegmlBase_xsd.tmp#identifiergmlBase_xsd.tmp#namegmlBase_xsd.tmp#StandardObjectPropertiesgmlBase_xsd.tmp#AbstractGMLTypegmlBase_xsd.tmp#AggregationAttributeGroupvalueObjects_xsd.tmp#valueComponentvalueObjects_xsd.tmp#valueComponentsvalueObjects_xsd.tmp#CompositeValueTypevalueObjects_xsd.tmp#referenceSystem
Type extension of gml:CompositeValueType
Type hierarchy
Used by
Element gml:ValueArray
Model
Children gml:description, gml:descriptionReference, gml:identifier, gml:metaDataProperty, gml:name, gml:valueComponent, gml:valueComponents
Attributes
QName Type Use Annotation
aggregationType gml:AggregationType optional
codeSpace anyURI optional
gml:id ID optional
The attribute gml:id supports provision of a handle for the XML element representing a GML Object. Its use is mandatory for all GML objects. It is of XML type ID, so is constrained to be unique in the XML document within which it occurs.
uom gml:UomIdentifier optional
Source
<complexType name="ValueArrayType">
  <complexContent>
    <extension base="gml:CompositeValueType">
      <attributeGroup ref="gml:referenceSystem"/>
    </extension>
  </complexContent>
</complexType>
Complex Type gml:CompositeValueType
Namespace http://www.opengis.net/gml/3.2
Diagram
DiagramgmlBase_xsd.tmp#iddeprecatedTypes_xsd.tmp#metaDataPropertygmlBase_xsd.tmp#descriptiongmlBase_xsd.tmp#descriptionReferencegmlBase_xsd.tmp#identifiergmlBase_xsd.tmp#namegmlBase_xsd.tmp#StandardObjectPropertiesgmlBase_xsd.tmp#AbstractGMLTypegmlBase_xsd.tmp#AggregationAttributeGroupvalueObjects_xsd.tmp#valueComponentvalueObjects_xsd.tmp#valueComponents
Type extension of gml:AbstractGMLType
Type hierarchy
Used by
Complex Type gml:ValueArrayType
Element gml:CompositeValue
Model
Children gml:description, gml:descriptionReference, gml:identifier, gml:metaDataProperty, gml:name, gml:valueComponent, gml:valueComponents
Attributes
QName Type Use Annotation
aggregationType gml:AggregationType optional
gml:id ID optional
The attribute gml:id supports provision of a handle for the XML element representing a GML Object. Its use is mandatory for all GML objects. It is of XML type ID, so is constrained to be unique in the XML document within which it occurs.
Source
<complexType name="CompositeValueType">
  <complexContent>
    <extension base="gml:AbstractGMLType">
      <sequence>
        <element ref="gml:valueComponent" minOccurs="0" maxOccurs="unbounded"/>
        <element ref="gml:valueComponents" minOccurs="0"/>
      </sequence>
      <attributeGroup ref="gml:AggregationAttributeGroup"/>
    </extension>
  </complexContent>
</complexType>
Complex Type gml:ValuePropertyType
Namespace http://www.opengis.net/gml/3.2
Diagram
DiagramgmlBase_xsd.tmp#AssociationAttributeGroupgmlBase_xsd.tmp#OwnershipAttributeGroupvalueObjects_xsd.tmp#AbstractValuegeometryBasic0d1d_xsd.tmp#AbstractGeometrytemporal_xsd.tmp#AbstractTimeObjectdeprecatedTypes_xsd.tmp#NullvalueObjects_xsd.tmp#Value
Used by
Model
Children gml:AbstractGeometry, gml:AbstractTimeObject, gml:AbstractValue, gml:Null
Attributes
QName Type Fixed Default Use
gml:remoteSchema anyURI optional
nilReason gml:NilReasonType optional
owns boolean false optional
xlink:actuate xlink:actuateType optional
xlink:arcrole xlink:arcroleType optional
xlink:href xlink:hrefType optional
xlink:role xlink:roleType optional
xlink:show xlink:showType optional
xlink:title xlink:titleAttrType optional
xlink:type xlink:typeType simple optional
Source
<complexType name="ValuePropertyType">
  <sequence minOccurs="0">
    <group ref="gml:Value"/>
  </sequence>
  <attributeGroup ref="gml:AssociationAttributeGroup"/>
  <attributeGroup ref="gml:OwnershipAttributeGroup"/>
</complexType>
Complex Type gml:ValueArrayPropertyType
Namespace http://www.opengis.net/gml/3.2
Diagram
DiagramgmlBase_xsd.tmp#OwnershipAttributeGroupvalueObjects_xsd.tmp#AbstractValuegeometryBasic0d1d_xsd.tmp#AbstractGeometrytemporal_xsd.tmp#AbstractTimeObjectdeprecatedTypes_xsd.tmp#NullvalueObjects_xsd.tmp#Value
Used by
Model
Children gml:AbstractGeometry, gml:AbstractTimeObject, gml:AbstractValue, gml:Null
Attributes
QName Type Default Use
owns boolean false optional
Source
<complexType name="ValueArrayPropertyType">
  <sequence maxOccurs="unbounded">
    <group ref="gml:Value"/>
  </sequence>
  <attributeGroup ref="gml:OwnershipAttributeGroup"/>
</complexType>
Complex Type gml:CategoryExtentType
Namespace http://www.opengis.net/gml/3.2
Diagram
DiagrambasicTypes_xsd.tmp#NameOrNilReasonListbasicTypes_xsd.tmp#CodeOrNilReasonListType_codeSpacebasicTypes_xsd.tmp#CodeOrNilReasonListType
Type restriction of gml:CodeOrNilReasonListType
Type hierarchy
Used by
Attributes
QName Type Use
codeSpace anyURI optional
Source
<complexType name="CategoryExtentType">
  <simpleContent>
    <restriction base="gml:CodeOrNilReasonListType">
      <length value="2"/>
    </restriction>
  </simpleContent>
</complexType>
Simple Type gml:CountExtentType
Namespace http://www.opengis.net/gml/3.2
Diagram
DiagrambasicTypes_xsd.tmp#integerOrNilReasonList
Type restriction of gml:integerOrNilReasonList
Type hierarchy
Facets
length 2
Used by
Element gml:CountExtent
Source
<simpleType name="CountExtentType">
  <restriction base="gml:integerOrNilReasonList">
    <length value="2"/>
  </restriction>
</simpleType>
Complex Type gml:QuantityExtentType
Namespace http://www.opengis.net/gml/3.2
Diagram
DiagrambasicTypes_xsd.tmp#doubleOrNilReasonListbasicTypes_xsd.tmp#MeasureOrNilReasonListType_uombasicTypes_xsd.tmp#MeasureOrNilReasonListType
Type restriction of gml:MeasureOrNilReasonListType
Type hierarchy
Used by
Attributes
QName Type Use
uom gml:UomIdentifier required
Source
<complexType name="QuantityExtentType">
  <simpleContent>
    <restriction base="gml:MeasureOrNilReasonListType">
      <length value="2"/>
    </restriction>
  </simpleContent>
</complexType>
Complex Type gml:BooleanPropertyType
Namespace http://www.opengis.net/gml/3.2
Diagram
DiagramgmlBase_xsd.tmp#AssociationAttributeGroupvalueObjects_xsd.tmp#Boolean
Model
Children gml:Boolean
Attributes
Source
<complexType name="BooleanPropertyType">
  <sequence minOccurs="0">
    <element ref="gml:Boolean"/>
  </sequence>
  <attributeGroup ref="gml:AssociationAttributeGroup"/>
</complexType>
Complex Type gml:CategoryPropertyType
Namespace http://www.opengis.net/gml/3.2
Diagram
DiagramgmlBase_xsd.tmp#AssociationAttributeGroupvalueObjects_xsd.tmp#Category
Model
Children gml:Category
Attributes
Source
<complexType name="CategoryPropertyType">
  <sequence minOccurs="0">
    <element ref="gml:Category"/>
  </sequence>
  <attributeGroup ref="gml:AssociationAttributeGroup"/>
</complexType>
Complex Type gml:QuantityPropertyType
Namespace http://www.opengis.net/gml/3.2
Diagram
DiagramgmlBase_xsd.tmp#AssociationAttributeGroupvalueObjects_xsd.tmp#Quantity
Model
Children gml:Quantity
Attributes
Source
<complexType name="QuantityPropertyType">
  <sequence minOccurs="0">
    <element ref="gml:Quantity"/>
  </sequence>
  <attributeGroup ref="gml:AssociationAttributeGroup"/>
</complexType>
Complex Type gml:CountPropertyType
Namespace http://www.opengis.net/gml/3.2
Diagram
DiagramgmlBase_xsd.tmp#AssociationAttributeGroupvalueObjects_xsd.tmp#Count
Model
Children gml:Count
Attributes
Source
<complexType name="CountPropertyType">
  <sequence minOccurs="0">
    <element ref="gml:Count"/>
  </sequence>
  <attributeGroup ref="gml:AssociationAttributeGroup"/>
</complexType>
Attribute gml:referenceSystem / @codeSpace
Namespace No namespace
Type anyURI
Properties
content simple
Used by
Attribute Group gml:referenceSystem
Source
<attribute name="codeSpace" type="anyURI"/>
Attribute gml:referenceSystem / @uom
Namespace No namespace
Type gml:UomIdentifier
Properties
content simple
Used by
Attribute Group gml:referenceSystem
Source
<attribute name="uom" type="gml:UomIdentifier"/>
Attribute gml:Boolean / @nilReason
Namespace No namespace
Type gml:NilReasonType
Properties
content simple
Used by
Element gml:Boolean
Source
<attribute name="nilReason" type="gml:NilReasonType"/>
Attribute gml:Category / @nilReason
Namespace No namespace
Type gml:NilReasonType
Properties
content simple
Used by
Element gml:Category
Source
<attribute name="nilReason" type="gml:NilReasonType"/>
Attribute gml:Count / @nilReason
Namespace No namespace
Type gml:NilReasonType
Properties
content simple
Used by
Element gml:Count
Source
<attribute name="nilReason" type="gml:NilReasonType"/>
Attribute gml:Quantity / @nilReason
Namespace No namespace
Type gml:NilReasonType
Properties
content simple
Used by
Element gml:Quantity
Source
<attribute name="nilReason" type="gml:NilReasonType"/>
Element Group gml:Value
Namespace http://www.opengis.net/gml/3.2
Annotations
This is a convenience choice group which unifies generic values defined in this Clause with spatial and temporal objects and the measures described above, so that any of these may be used within aggregate values.
Diagram
DiagramvalueObjects_xsd.tmp#AbstractValuegeometryBasic0d1d_xsd.tmp#AbstractGeometrytemporal_xsd.tmp#AbstractTimeObjectdeprecatedTypes_xsd.tmp#Null
Used by
Model
Children gml:AbstractGeometry, gml:AbstractTimeObject, gml:AbstractValue, gml:Null
Source
<group name="Value">
  <annotation>
    <documentation>This is a convenience choice group which unifies generic values defined in this Clause with spatial and temporal objects and the measures described above, so that any of these may be used within aggregate values.</documentation>
  </annotation>
  <choice>
    <element ref="gml:AbstractValue"/>
    <element ref="gml:AbstractGeometry"/>
    <element ref="gml:AbstractTimeObject"/>
    <element ref="gml:Null"/>
  </choice>
</group>
Attribute Group gml:referenceSystem
Namespace http://www.opengis.net/gml/3.2
Diagram
DiagramvalueObjects_xsd.tmp#referenceSystem_codeSpacevalueObjects_xsd.tmp#referenceSystem_uom
Used by
Complex Type gml:ValueArrayType
Attributes
QName Type Use
codeSpace anyURI optional
uom gml:UomIdentifier optional
Source
<attributeGroup name="referenceSystem">
  <attribute name="codeSpace" type="anyURI"/>
  <attribute name="uom" type="gml:UomIdentifier"/>
</attributeGroup>