Showing:

Annotations
Attributes
Diagrams
Instances
Model
Properties
Source
Used by
Included schema geometryBasic0d1d.xsd
Namespace http://www.opengis.net/gml/3.2
Annotations
See ISO/DIS 19136 Clause 10.
Any geometry element that inherits the semantics of AbstractGeometryType may be viewed as a set of direct positions. 
All of the classes derived from AbstractGeometryType inherit an optional association to a coordinate reference system. All direct positions shall directly or indirectly be associated with a coordinate reference system. When geometry elements are aggregated in another geometry element (such as a MultiGeometry or GeometricComplex), which already has a coordinate reference system specified, then these elements are assumed to be in that same coordinate reference system unless otherwise specified.
The geometry model distinguishes geometric primitives, aggregates and complexes. 
Geometric primitives, i.e. instances of a subtype of AbstractGeometricPrimitiveType, will be open, that is, they will not contain their boundary points; curves will not contain their end points, surfaces will not contain their boundary curves, and solids will not contain their bounding surfaces.

GML is an OGC Standard.
Copyright (c) 2007, 2010, 2016, 2018 Open Geospatial Consortium.
To obtain additional rights of use, visit http://www.opengeospatial.org/legal/ .
Properties
attribute form default unqualified
element form default qualified
version 3.2.2
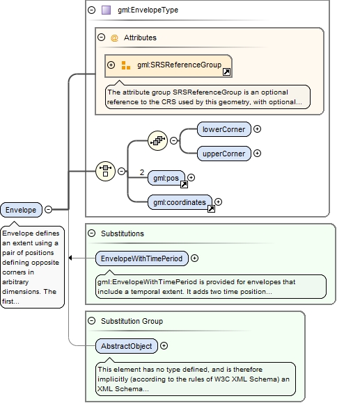
Element gml:Envelope
Namespace http://www.opengis.net/gml/3.2
Annotations
Envelope defines an extent using a pair of positions defining opposite corners in arbitrary dimensions. The first direct position is the "lower corner" (a coordinate position consisting of all the minimal ordinates for each dimension for all points within the envelope), the second one the "upper corner" (a coordinate position consisting of all the maximal ordinates for each dimension for all points within the envelope).
The use of the properties "coordinates" and "pos" has been deprecated. The explicitly named properties "lowerCorner" and "upperCorner" shall be used instead.
Diagram
DiagramgeometryBasic0d1d_xsd.tmp#SRSReferenceGroupgeometryBasic0d1d_xsd.tmp#EnvelopeType_lowerCornergeometryBasic0d1d_xsd.tmp#EnvelopeType_upperCornergeometryBasic0d1d_xsd.tmp#posdeprecatedTypes_xsd.tmp#coordinatesgeometryBasic0d1d_xsd.tmp#EnvelopeTypefeature_xsd.tmp#EnvelopeWithTimePeriodgmlBase_xsd.tmp#AbstractObject
Type gml:EnvelopeType
Properties
content complex
Substitution Group
Substitution Group Affiliation
Used by
Complex Type gml:BoundingShapeType
Model
Children gml:coordinates, gml:lowerCorner, gml:pos, gml:upperCorner
Instance
<gml:Envelope axisLabels="" srsDimension="" srsName="" uomLabels="" xmlns:gml="http://www.opengis.net/gml/3.2">
  <gml:lowerCorner axisLabels="" srsDimension="" srsName="" uomLabels="">{1,1}</gml:lowerCorner>
  <gml:upperCorner axisLabels="" srsDimension="" srsName="" uomLabels="">{1,1}</gml:upperCorner>
  <gml:pos axisLabels="" srsDimension="" srsName="" uomLabels="">{2,2}</gml:pos>
  <gml:coordinates cs="," decimal="." ts=" ">{1,1}</gml:coordinates>
</gml:Envelope>
Attributes
QName Type Use
axisLabels gml:NCNameList optional
srsDimension positiveInteger optional
srsName anyURI optional
uomLabels gml:NCNameList optional
Source
<element name="Envelope" type="gml:EnvelopeType" substitutionGroup="gml:AbstractObject">
  <annotation>
    <documentation>Envelope defines an extent using a pair of positions defining opposite corners in arbitrary dimensions. The first direct position is the "lower corner" (a coordinate position consisting of all the minimal ordinates for each dimension for all points within the envelope), the second one the "upper corner" (a coordinate position consisting of all the maximal ordinates for each dimension for all points within the envelope). The use of the properties "coordinates" and "pos" has been deprecated. The explicitly named properties "lowerCorner" and "upperCorner" shall be used instead.</documentation>
  </annotation>
</element>
Element gml:EnvelopeType / gml:lowerCorner
Namespace http://www.opengis.net/gml/3.2
Diagram
DiagrambasicTypes_xsd.tmp#doubleListgeometryBasic0d1d_xsd.tmp#SRSReferenceGroupgeometryBasic0d1d_xsd.tmp#DirectPositionType
Type gml:DirectPositionType
Type hierarchy
Properties
content complex
Attributes
QName Type Use
axisLabels gml:NCNameList optional
srsDimension positiveInteger optional
srsName anyURI optional
uomLabels gml:NCNameList optional
Source
<element name="lowerCorner" type="gml:DirectPositionType"/>
Element gml:EnvelopeType / gml:upperCorner
Namespace http://www.opengis.net/gml/3.2
Diagram
DiagrambasicTypes_xsd.tmp#doubleListgeometryBasic0d1d_xsd.tmp#SRSReferenceGroupgeometryBasic0d1d_xsd.tmp#DirectPositionType
Type gml:DirectPositionType
Type hierarchy
Properties
content complex
Attributes
QName Type Use
axisLabels gml:NCNameList optional
srsDimension positiveInteger optional
srsName anyURI optional
uomLabels gml:NCNameList optional
Source
<element name="upperCorner" type="gml:DirectPositionType"/>
Element gml:pos
Namespace http://www.opengis.net/gml/3.2
Diagram
DiagrambasicTypes_xsd.tmp#doubleListgeometryBasic0d1d_xsd.tmp#SRSReferenceGroupgeometryBasic0d1d_xsd.tmp#DirectPositionType
Type gml:DirectPositionType
Type hierarchy
Properties
content complex
Used by
Attributes
QName Type Use
axisLabels gml:NCNameList optional
srsDimension positiveInteger optional
srsName anyURI optional
uomLabels gml:NCNameList optional
Source
<element name="pos" type="gml:DirectPositionType"/>
Element gml:AbstractGeometry
Namespace http://www.opengis.net/gml/3.2
Annotations
The AbstractGeometry element is the abstract head of the substitution group for all geometry elements of GML. This includes pre-defined and user-defined geometry elements. Any geometry element shall be a direct or indirect extension/restriction of AbstractGeometryType and shall be directly or indirectly in the substitution group of AbstractGeometry.
Diagram
DiagramgmlBase_xsd.tmp#iddeprecatedTypes_xsd.tmp#metaDataPropertygmlBase_xsd.tmp#descriptiongmlBase_xsd.tmp#descriptionReferencegmlBase_xsd.tmp#identifiergmlBase_xsd.tmp#namegmlBase_xsd.tmp#StandardObjectPropertiesgmlBase_xsd.tmp#AbstractGMLTypegeometryBasic0d1d_xsd.tmp#SRSReferenceGroupgeometryBasic0d1d_xsd.tmp#AbstractGeometryTypegeometryAggregates_xsd.tmp#AbstractGeometricAggregategeometryBasic0d1d_xsd.tmp#AbstractGeometricPrimitivegrids_xsd.tmp#AbstractImplicitGeometrygeometryComplexes_xsd.tmp#GeometricComplexgmlBase_xsd.tmp#AbstractGML
Type gml:AbstractGeometryType
Type hierarchy
Properties
content complex
abstract true
Substitution Group
Substitution Group Affiliation
Used by
Model
Children gml:description, gml:descriptionReference, gml:identifier, gml:metaDataProperty, gml:name
Instance
<gml:AbstractGeometry axisLabels="" gml:id="" srsDimension="" srsName="" uomLabels="" xmlns:gml="http://www.opengis.net/gml/3.2">
  <gml:metaDataProperty about="" xlink:actuate="" xlink:arcrole="" xlink:href="" nilReason="" gml:remoteSchema="" xlink:role="" xlink:show="" xlink:title="" xlink:type="simple">{0,unbounded}</gml:metaDataProperty>
  <gml:description xlink:actuate="" xlink:arcrole="" xlink:href="" nilReason="" gml:remoteSchema="" xlink:role="" xlink:show="" xlink:title="" xlink:type="simple">{0,1}</gml:description>
  <gml:descriptionReference xlink:actuate="" xlink:arcrole="" xlink:href="" nilReason="" owns="false" gml:remoteSchema="" xlink:role="" xlink:show="" xlink:title="" xlink:type="simple">{0,1}</gml:descriptionReference>
  <gml:identifier codeSpace="">{0,1}</gml:identifier>
  <gml:name codeSpace="">{0,unbounded}</gml:name>
</gml:AbstractGeometry>
Attributes
QName Type Use Annotation
axisLabels gml:NCNameList optional
gml:id ID optional
The attribute gml:id supports provision of a handle for the XML element representing a GML Object. Its use is mandatory for all GML objects. It is of XML type ID, so is constrained to be unique in the XML document within which it occurs.
srsDimension positiveInteger optional
srsName anyURI optional
uomLabels gml:NCNameList optional
Source
<element name="AbstractGeometry" type="gml:AbstractGeometryType" abstract="true" substitutionGroup="gml:AbstractGML">
  <annotation>
    <documentation>The AbstractGeometry element is the abstract head of the substitution group for all geometry elements of GML. This includes pre-defined and user-defined geometry elements. Any geometry element shall be a direct or indirect extension/restriction of AbstractGeometryType and shall be directly or indirectly in the substitution group of AbstractGeometry.</documentation>
  </annotation>
</element>
Element gml:Point
Namespace http://www.opengis.net/gml/3.2
Annotations
A Point is defined by a single coordinate tuple. The direct position of a point is specified by the pos element which is of type DirectPositionType.
Diagram
DiagramgmlBase_xsd.tmp#iddeprecatedTypes_xsd.tmp#metaDataPropertygmlBase_xsd.tmp#descriptiongmlBase_xsd.tmp#descriptionReferencegmlBase_xsd.tmp#identifiergmlBase_xsd.tmp#namegmlBase_xsd.tmp#StandardObjectPropertiesgmlBase_xsd.tmp#AbstractGMLTypegeometryBasic0d1d_xsd.tmp#SRSReferenceGroupgeometryBasic0d1d_xsd.tmp#AbstractGeometryTypegeometryBasic0d1d_xsd.tmp#AbstractGeometricPrimitiveTypegeometryBasic0d1d_xsd.tmp#posdeprecatedTypes_xsd.tmp#coordinatesgeometryBasic0d1d_xsd.tmp#PointTypegeometryBasic0d1d_xsd.tmp#AbstractGeometricPrimitive
Type gml:PointType
Type hierarchy
Properties
content complex
Substitution Group Affiliation
Used by
Model
Children gml:coordinates, gml:description, gml:descriptionReference, gml:identifier, gml:metaDataProperty, gml:name, gml:pos
Instance
<gml:Point axisLabels="" gml:id="" srsDimension="" srsName="" uomLabels="" xmlns:gml="http://www.opengis.net/gml/3.2">
  <gml:metaDataProperty about="" xlink:actuate="" xlink:arcrole="" xlink:href="" nilReason="" gml:remoteSchema="" xlink:role="" xlink:show="" xlink:title="" xlink:type="simple">{0,unbounded}</gml:metaDataProperty>
  <gml:description xlink:actuate="" xlink:arcrole="" xlink:href="" nilReason="" gml:remoteSchema="" xlink:role="" xlink:show="" xlink:title="" xlink:type="simple">{0,1}</gml:description>
  <gml:descriptionReference xlink:actuate="" xlink:arcrole="" xlink:href="" nilReason="" owns="false" gml:remoteSchema="" xlink:role="" xlink:show="" xlink:title="" xlink:type="simple">{0,1}</gml:descriptionReference>
  <gml:identifier codeSpace="">{0,1}</gml:identifier>
  <gml:name codeSpace="">{0,unbounded}</gml:name>
  <gml:pos axisLabels="" srsDimension="" srsName="" uomLabels="">{1,1}</gml:pos>
  <gml:coordinates cs="," decimal="." ts=" ">{1,1}</gml:coordinates>
</gml:Point>
Attributes
QName Type Use Annotation
axisLabels gml:NCNameList optional
gml:id ID optional
The attribute gml:id supports provision of a handle for the XML element representing a GML Object. Its use is mandatory for all GML objects. It is of XML type ID, so is constrained to be unique in the XML document within which it occurs.
srsDimension positiveInteger optional
srsName anyURI optional
uomLabels gml:NCNameList optional
Source
<element name="Point" type="gml:PointType" substitutionGroup="gml:AbstractGeometricPrimitive">
  <annotation>
    <documentation>A Point is defined by a single coordinate tuple. The direct position of a point is specified by the pos element which is of type DirectPositionType.</documentation>
  </annotation>
</element>
Element gml:AbstractCurve
Namespace http://www.opengis.net/gml/3.2
Annotations
The AbstractCurve element is the abstract head of the substitution group for all (continuous) curve elements.
Diagram
DiagramgmlBase_xsd.tmp#iddeprecatedTypes_xsd.tmp#metaDataPropertygmlBase_xsd.tmp#descriptiongmlBase_xsd.tmp#descriptionReferencegmlBase_xsd.tmp#identifiergmlBase_xsd.tmp#namegmlBase_xsd.tmp#StandardObjectPropertiesgmlBase_xsd.tmp#AbstractGMLTypegeometryBasic0d1d_xsd.tmp#SRSReferenceGroupgeometryBasic0d1d_xsd.tmp#AbstractGeometryTypegeometryBasic0d1d_xsd.tmp#AbstractGeometricPrimitiveTypegeometryBasic0d1d_xsd.tmp#AbstractCurveTypegeometryBasic2d_xsd.tmp#AbstractRinggeometryComplexes_xsd.tmp#CompositeCurvegeometryPrimitives_xsd.tmp#CurvegeometryBasic0d1d_xsd.tmp#LineStringgeometryPrimitives_xsd.tmp#OrientableCurvegeometryBasic0d1d_xsd.tmp#AbstractGeometricPrimitive
Type gml:AbstractCurveType
Type hierarchy
Properties
content complex
abstract true
Substitution Group
Substitution Group Affiliation
Used by
Model
Children gml:description, gml:descriptionReference, gml:identifier, gml:metaDataProperty, gml:name
Instance
<gml:AbstractCurve axisLabels="" gml:id="" srsDimension="" srsName="" uomLabels="" xmlns:gml="http://www.opengis.net/gml/3.2">
  <gml:metaDataProperty about="" xlink:actuate="" xlink:arcrole="" xlink:href="" nilReason="" gml:remoteSchema="" xlink:role="" xlink:show="" xlink:title="" xlink:type="simple">{0,unbounded}</gml:metaDataProperty>
  <gml:description xlink:actuate="" xlink:arcrole="" xlink:href="" nilReason="" gml:remoteSchema="" xlink:role="" xlink:show="" xlink:title="" xlink:type="simple">{0,1}</gml:description>
  <gml:descriptionReference xlink:actuate="" xlink:arcrole="" xlink:href="" nilReason="" owns="false" gml:remoteSchema="" xlink:role="" xlink:show="" xlink:title="" xlink:type="simple">{0,1}</gml:descriptionReference>
  <gml:identifier codeSpace="">{0,1}</gml:identifier>
  <gml:name codeSpace="">{0,unbounded}</gml:name>
</gml:AbstractCurve>
Attributes
QName Type Use Annotation
axisLabels gml:NCNameList optional
gml:id ID optional
The attribute gml:id supports provision of a handle for the XML element representing a GML Object. Its use is mandatory for all GML objects. It is of XML type ID, so is constrained to be unique in the XML document within which it occurs.
srsDimension positiveInteger optional
srsName anyURI optional
uomLabels gml:NCNameList optional
Source
<element name="AbstractCurve" type="gml:AbstractCurveType" abstract="true" substitutionGroup="gml:AbstractGeometricPrimitive">
  <annotation>
    <documentation>The AbstractCurve element is the abstract head of the substitution group for all (continuous) curve elements.</documentation>
  </annotation>
</element>
Element gml:pointProperty
Namespace http://www.opengis.net/gml/3.2
Annotations
This property element either references a point via the XLink-attributes or contains the point element. pointProperty is the predefined property which may be used by GML Application Schemas whenever a GML feature has a property with a value that is substitutable for Point.
Diagram
DiagramgmlBase_xsd.tmp#AssociationAttributeGroupgmlBase_xsd.tmp#OwnershipAttributeGroupgeometryBasic0d1d_xsd.tmp#PointgeometryBasic0d1d_xsd.tmp#PointPropertyType
Type gml:PointPropertyType
Properties
content complex
Used by
Model
Children gml:Point
Instance
<gml:pointProperty xlink:actuate="" xlink:arcrole="" xlink:href="" nilReason="" owns="false" gml:remoteSchema="" xlink:role="" xlink:show="" xlink:title="" xlink:type="simple" xmlns:gml="http://www.opengis.net/gml/3.2">
  <gml:Point axisLabels="" gml:id="" srsDimension="" srsName="" uomLabels="">{1,1}</gml:Point>
</gml:pointProperty>
Attributes
QName Type Fixed Default Use
gml:remoteSchema anyURI optional
nilReason gml:NilReasonType optional
owns boolean false optional
xlink:actuate xlink:actuateType optional
xlink:arcrole xlink:arcroleType optional
xlink:href xlink:hrefType optional
xlink:role xlink:roleType optional
xlink:show xlink:showType optional
xlink:title xlink:titleAttrType optional
xlink:type xlink:typeType simple optional
Source
<element name="pointProperty" type="gml:PointPropertyType">
  <annotation>
    <documentation>This property element either references a point via the XLink-attributes or contains the point element. pointProperty is the predefined property which may be used by GML Application Schemas whenever a GML feature has a property with a value that is substitutable for Point.</documentation>
  </annotation>
</element>
Element gml:posList
Namespace http://www.opengis.net/gml/3.2
Diagram
DiagrambasicTypes_xsd.tmp#doubleListgeometryBasic0d1d_xsd.tmp#SRSReferenceGroupgeometryBasic0d1d_xsd.tmp#DirectPositionListType_countgeometryBasic0d1d_xsd.tmp#DirectPositionListType
Type gml:DirectPositionListType
Type hierarchy
Properties
content complex
Used by
Attributes
QName Type Use
axisLabels gml:NCNameList optional
count positiveInteger optional
srsDimension positiveInteger optional
srsName anyURI optional
uomLabels gml:NCNameList optional
Source
<element name="posList" type="gml:DirectPositionListType"/>
Element gml:vector
Namespace http://www.opengis.net/gml/3.2
Diagram
DiagrambasicTypes_xsd.tmp#doubleListgeometryBasic0d1d_xsd.tmp#SRSReferenceGroupgeometryBasic0d1d_xsd.tmp#DirectPositionTypegeometryBasic0d1d_xsd.tmp#VectorType
Type gml:VectorType
Type hierarchy
Properties
content complex
Used by
Attributes
QName Type Use
axisLabels gml:NCNameList optional
srsDimension positiveInteger optional
srsName anyURI optional
uomLabels gml:NCNameList optional
Source
<element name="vector" type="gml:VectorType"/>
Element gml:AbstractGeometricPrimitive
Namespace http://www.opengis.net/gml/3.2
Annotations
The AbstractGeometricPrimitive element is the abstract head of the substitution group for all (pre- and user-defined) geometric primitives.
Diagram
DiagramgmlBase_xsd.tmp#iddeprecatedTypes_xsd.tmp#metaDataPropertygmlBase_xsd.tmp#descriptiongmlBase_xsd.tmp#descriptionReferencegmlBase_xsd.tmp#identifiergmlBase_xsd.tmp#namegmlBase_xsd.tmp#StandardObjectPropertiesgmlBase_xsd.tmp#AbstractGMLTypegeometryBasic0d1d_xsd.tmp#SRSReferenceGroupgeometryBasic0d1d_xsd.tmp#AbstractGeometryTypegeometryBasic0d1d_xsd.tmp#AbstractGeometricPrimitiveTypegeometryBasic0d1d_xsd.tmp#AbstractCurvegeometryPrimitives_xsd.tmp#AbstractSolidgeometryBasic2d_xsd.tmp#AbstractSurfacegeometryBasic0d1d_xsd.tmp#PointgeometryBasic0d1d_xsd.tmp#AbstractGeometry
Type gml:AbstractGeometricPrimitiveType
Type hierarchy
Properties
content complex
abstract true
Substitution Group
Substitution Group Affiliation
Used by
Model
Children gml:description, gml:descriptionReference, gml:identifier, gml:metaDataProperty, gml:name
Instance
<gml:AbstractGeometricPrimitive axisLabels="" gml:id="" srsDimension="" srsName="" uomLabels="" xmlns:gml="http://www.opengis.net/gml/3.2">
  <gml:metaDataProperty about="" xlink:actuate="" xlink:arcrole="" xlink:href="" nilReason="" gml:remoteSchema="" xlink:role="" xlink:show="" xlink:title="" xlink:type="simple">{0,unbounded}</gml:metaDataProperty>
  <gml:description xlink:actuate="" xlink:arcrole="" xlink:href="" nilReason="" gml:remoteSchema="" xlink:role="" xlink:show="" xlink:title="" xlink:type="simple">{0,1}</gml:description>
  <gml:descriptionReference xlink:actuate="" xlink:arcrole="" xlink:href="" nilReason="" owns="false" gml:remoteSchema="" xlink:role="" xlink:show="" xlink:title="" xlink:type="simple">{0,1}</gml:descriptionReference>
  <gml:identifier codeSpace="">{0,1}</gml:identifier>
  <gml:name codeSpace="">{0,unbounded}</gml:name>
</gml:AbstractGeometricPrimitive>
Attributes
QName Type Use Annotation
axisLabels gml:NCNameList optional
gml:id ID optional
The attribute gml:id supports provision of a handle for the XML element representing a GML Object. Its use is mandatory for all GML objects. It is of XML type ID, so is constrained to be unique in the XML document within which it occurs.
srsDimension positiveInteger optional
srsName anyURI optional
uomLabels gml:NCNameList optional
Source
<element name="AbstractGeometricPrimitive" type="gml:AbstractGeometricPrimitiveType" abstract="true" substitutionGroup="gml:AbstractGeometry">
  <annotation>
    <documentation>The AbstractGeometricPrimitive element is the abstract head of the substitution group for all (pre- and user-defined) geometric primitives.</documentation>
  </annotation>
</element>
Element gml:curveProperty
Namespace http://www.opengis.net/gml/3.2
Annotations
This property element either references a curve via the XLink-attributes or contains the curve element. curveProperty is the predefined property which may be used by GML Application Schemas whenever a GML feature has a property with a value that is substitutable for AbstractCurve.
Diagram
DiagramgmlBase_xsd.tmp#AssociationAttributeGroupgmlBase_xsd.tmp#OwnershipAttributeGroupgeometryBasic0d1d_xsd.tmp#AbstractCurvegeometryBasic0d1d_xsd.tmp#CurvePropertyType
Type gml:CurvePropertyType
Properties
content complex
Used by
Complex Type gml:EdgeType
Model
Children gml:AbstractCurve
Instance
<gml:curveProperty xlink:actuate="" xlink:arcrole="" xlink:href="" nilReason="" owns="false" gml:remoteSchema="" xlink:role="" xlink:show="" xlink:title="" xlink:type="simple" xmlns:gml="http://www.opengis.net/gml/3.2">
  <gml:AbstractCurve axisLabels="" gml:id="" srsDimension="" srsName="" uomLabels="">{1,1}</gml:AbstractCurve>
</gml:curveProperty>
Attributes
QName Type Fixed Default Use
gml:remoteSchema anyURI optional
nilReason gml:NilReasonType optional
owns boolean false optional
xlink:actuate xlink:actuateType optional
xlink:arcrole xlink:arcroleType optional
xlink:href xlink:hrefType optional
xlink:role xlink:roleType optional
xlink:show xlink:showType optional
xlink:title xlink:titleAttrType optional
xlink:type xlink:typeType simple optional
Source
<element name="curveProperty" type="gml:CurvePropertyType">
  <annotation>
    <documentation>This property element either references a curve via the XLink-attributes or contains the curve element. curveProperty is the predefined property which may be used by GML Application Schemas whenever a GML feature has a property with a value that is substitutable for AbstractCurve.</documentation>
  </annotation>
</element>
Element gml:LineString
Namespace http://www.opengis.net/gml/3.2
Annotations
A LineString is a special curve that consists of a single segment with linear interpolation. It is defined by two or more coordinate tuples, with linear interpolation between them. The number of direct positions in the list shall be at least two.
Diagram
DiagramgmlBase_xsd.tmp#iddeprecatedTypes_xsd.tmp#metaDataPropertygmlBase_xsd.tmp#descriptiongmlBase_xsd.tmp#descriptionReferencegmlBase_xsd.tmp#identifiergmlBase_xsd.tmp#namegmlBase_xsd.tmp#StandardObjectPropertiesgmlBase_xsd.tmp#AbstractGMLTypegeometryBasic0d1d_xsd.tmp#SRSReferenceGroupgeometryBasic0d1d_xsd.tmp#AbstractGeometryTypegeometryBasic0d1d_xsd.tmp#AbstractGeometricPrimitiveTypegeometryBasic0d1d_xsd.tmp#AbstractCurveTypegeometryBasic0d1d_xsd.tmp#posgeometryBasic0d1d_xsd.tmp#pointPropertydeprecatedTypes_xsd.tmp#pointRepgeometryBasic0d1d_xsd.tmp#posListdeprecatedTypes_xsd.tmp#coordinatesgeometryBasic0d1d_xsd.tmp#LineStringTypegeometryBasic0d1d_xsd.tmp#AbstractCurve
Type gml:LineStringType
Type hierarchy
Properties
content complex
Substitution Group Affiliation
Model
Children gml:coordinates, gml:description, gml:descriptionReference, gml:identifier, gml:metaDataProperty, gml:name, gml:pointProperty, gml:pointRep, gml:pos, gml:posList
Instance
<gml:LineString axisLabels="" gml:id="" srsDimension="" srsName="" uomLabels="" xmlns:gml="http://www.opengis.net/gml/3.2">
  <gml:metaDataProperty about="" xlink:actuate="" xlink:arcrole="" xlink:href="" nilReason="" gml:remoteSchema="" xlink:role="" xlink:show="" xlink:title="" xlink:type="simple">{0,unbounded}</gml:metaDataProperty>
  <gml:description xlink:actuate="" xlink:arcrole="" xlink:href="" nilReason="" gml:remoteSchema="" xlink:role="" xlink:show="" xlink:title="" xlink:type="simple">{0,1}</gml:description>
  <gml:descriptionReference xlink:actuate="" xlink:arcrole="" xlink:href="" nilReason="" owns="false" gml:remoteSchema="" xlink:role="" xlink:show="" xlink:title="" xlink:type="simple">{0,1}</gml:descriptionReference>
  <gml:identifier codeSpace="">{0,1}</gml:identifier>
  <gml:name codeSpace="">{0,unbounded}</gml:name>
  <gml:pos axisLabels="" srsDimension="" srsName="" uomLabels="">{1,1}</gml:pos>
  <gml:pointProperty xlink:actuate="" xlink:arcrole="" xlink:href="" nilReason="" owns="false" gml:remoteSchema="" xlink:role="" xlink:show="" xlink:title="" xlink:type="simple">{1,1}</gml:pointProperty>
  <gml:pointRep xlink:actuate="" xlink:arcrole="" xlink:href="" nilReason="" owns="false" gml:remoteSchema="" xlink:role="" xlink:show="" xlink:title="" xlink:type="simple">{1,1}</gml:pointRep>
  <gml:posList axisLabels="" count="" srsDimension="" srsName="" uomLabels="">{1,1}</gml:posList>
  <gml:coordinates cs="," decimal="." ts=" ">{1,1}</gml:coordinates>
</gml:LineString>
Attributes
QName Type Use Annotation
axisLabels gml:NCNameList optional
gml:id ID optional
The attribute gml:id supports provision of a handle for the XML element representing a GML Object. Its use is mandatory for all GML objects. It is of XML type ID, so is constrained to be unique in the XML document within which it occurs.
srsDimension positiveInteger optional
srsName anyURI optional
uomLabels gml:NCNameList optional
Source
<element name="LineString" type="gml:LineStringType" substitutionGroup="gml:AbstractCurve">
  <annotation>
    <documentation>A LineString is a special curve that consists of a single segment with linear interpolation. It is defined by two or more coordinate tuples, with linear interpolation between them. The number of direct positions in the list shall be at least two.</documentation>
  </annotation>
</element>
Complex Type gml:EnvelopeType
Namespace http://www.opengis.net/gml/3.2
Diagram
DiagramgeometryBasic0d1d_xsd.tmp#SRSReferenceGroupgeometryBasic0d1d_xsd.tmp#EnvelopeType_lowerCornergeometryBasic0d1d_xsd.tmp#EnvelopeType_upperCornergeometryBasic0d1d_xsd.tmp#posdeprecatedTypes_xsd.tmp#coordinates
Used by
Model
Children gml:coordinates, gml:lowerCorner, gml:pos, gml:upperCorner
Attributes
QName Type Use
axisLabels gml:NCNameList optional
srsDimension positiveInteger optional
srsName anyURI optional
uomLabels gml:NCNameList optional
Source
<complexType name="EnvelopeType">
  <choice>
    <sequence>
      <element name="lowerCorner" type="gml:DirectPositionType"/>
      <element name="upperCorner" type="gml:DirectPositionType"/>
    </sequence>
    <element ref="gml:pos" minOccurs="2" maxOccurs="2">
      <annotation>
        <appinfo>deprecated</appinfo>
      </annotation>
    </element>
    <element ref="gml:coordinates"/>
  </choice>
  <attributeGroup ref="gml:SRSReferenceGroup"/>
</complexType>
Complex Type gml:DirectPositionType
Namespace http://www.opengis.net/gml/3.2
Annotations
Direct position instances hold the coordinates for a position within some coordinate reference system (CRS). Since direct positions, as data types, will often be included in larger objects (such as geometry elements) that have references to CRS, the srsName attribute will in general be missing, if this particular direct position is included in a larger element with such a reference to a CRS. In this case, the CRS is implicitly assumed to take on the value of the containing object's CRS.
if no srsName attribute is given, the CRS shall be specified as part of the larger context this geometry element is part of, typically a geometric object like a point, curve, etc.
Diagram
DiagrambasicTypes_xsd.tmp#doubleListgeometryBasic0d1d_xsd.tmp#SRSReferenceGroup
Type extension of gml:doubleList
Type hierarchy
Used by
Attributes
QName Type Use
axisLabels gml:NCNameList optional
srsDimension positiveInteger optional
srsName anyURI optional
uomLabels gml:NCNameList optional
Source
<complexType name="DirectPositionType">
  <annotation>
    <documentation>Direct position instances hold the coordinates for a position within some coordinate reference system (CRS). Since direct positions, as data types, will often be included in larger objects (such as geometry elements) that have references to CRS, the srsName attribute will in general be missing, if this particular direct position is included in a larger element with such a reference to a CRS. In this case, the CRS is implicitly assumed to take on the value of the containing object's CRS. if no srsName attribute is given, the CRS shall be specified as part of the larger context this geometry element is part of, typically a geometric object like a point, curve, etc.</documentation>
  </annotation>
  <simpleContent>
    <extension base="gml:doubleList">
      <attributeGroup ref="gml:SRSReferenceGroup"/>
    </extension>
  </simpleContent>
</complexType>
Complex Type gml:AbstractGeometryType
Namespace http://www.opengis.net/gml/3.2
Annotations
All geometry elements are derived directly or indirectly from this abstract supertype. A geometry element may have an identifying attribute (gml:id), one or more names (elements identifier and name) and a description (elements description and descriptionReference) . It may be associated with a spatial reference system (attribute group gml:SRSReferenceGroup).
The following rules shall be adhered to:
-	Every geometry type shall derive from this abstract type.
-	Every geometry element (i.e. an element of a geometry type) shall be directly or indirectly in the substitution group of AbstractGeometry.
Diagram
DiagramgmlBase_xsd.tmp#iddeprecatedTypes_xsd.tmp#metaDataPropertygmlBase_xsd.tmp#descriptiongmlBase_xsd.tmp#descriptionReferencegmlBase_xsd.tmp#identifiergmlBase_xsd.tmp#namegmlBase_xsd.tmp#StandardObjectPropertiesgmlBase_xsd.tmp#AbstractGMLTypegeometryBasic0d1d_xsd.tmp#SRSReferenceGroup
Type extension of gml:AbstractGMLType
Type hierarchy
Properties
abstract true
Used by
Model
Children gml:description, gml:descriptionReference, gml:identifier, gml:metaDataProperty, gml:name
Attributes
QName Type Use Annotation
axisLabels gml:NCNameList optional
gml:id ID optional
The attribute gml:id supports provision of a handle for the XML element representing a GML Object. Its use is mandatory for all GML objects. It is of XML type ID, so is constrained to be unique in the XML document within which it occurs.
srsDimension positiveInteger optional
srsName anyURI optional
uomLabels gml:NCNameList optional
Source
<complexType name="AbstractGeometryType" abstract="true">
  <annotation>
    <documentation>All geometry elements are derived directly or indirectly from this abstract supertype. A geometry element may have an identifying attribute (gml:id), one or more names (elements identifier and name) and a description (elements description and descriptionReference) . It may be associated with a spatial reference system (attribute group gml:SRSReferenceGroup). The following rules shall be adhered to: - Every geometry type shall derive from this abstract type. - Every geometry element (i.e. an element of a geometry type) shall be directly or indirectly in the substitution group of AbstractGeometry.</documentation>
  </annotation>
  <complexContent>
    <extension base="gml:AbstractGMLType">
      <attributeGroup ref="gml:SRSReferenceGroup"/>
    </extension>
  </complexContent>
</complexType>
Complex Type gml:AbstractGeometricPrimitiveType
Namespace http://www.opengis.net/gml/3.2
Annotations
gml:AbstractGeometricPrimitiveType is the abstract root type of the geometric primitives. A geometric primitive is a geometric object that is not decomposed further into other primitives in the system. All primitives are oriented in the direction implied by the sequence of their coordinate tuples.
Diagram
DiagramgmlBase_xsd.tmp#iddeprecatedTypes_xsd.tmp#metaDataPropertygmlBase_xsd.tmp#descriptiongmlBase_xsd.tmp#descriptionReferencegmlBase_xsd.tmp#identifiergmlBase_xsd.tmp#namegmlBase_xsd.tmp#StandardObjectPropertiesgmlBase_xsd.tmp#AbstractGMLTypegeometryBasic0d1d_xsd.tmp#SRSReferenceGroupgeometryBasic0d1d_xsd.tmp#AbstractGeometryType
Type extension of gml:AbstractGeometryType
Type hierarchy
Properties
abstract true
Used by
Model
Children gml:description, gml:descriptionReference, gml:identifier, gml:metaDataProperty, gml:name
Attributes
QName Type Use Annotation
axisLabels gml:NCNameList optional
gml:id ID optional
The attribute gml:id supports provision of a handle for the XML element representing a GML Object. Its use is mandatory for all GML objects. It is of XML type ID, so is constrained to be unique in the XML document within which it occurs.
srsDimension positiveInteger optional
srsName anyURI optional
uomLabels gml:NCNameList optional
Source
<complexType name="AbstractGeometricPrimitiveType" abstract="true">
  <annotation>
    <documentation>gml:AbstractGeometricPrimitiveType is the abstract root type of the geometric primitives. A geometric primitive is a geometric object that is not decomposed further into other primitives in the system. All primitives are oriented in the direction implied by the sequence of their coordinate tuples.</documentation>
  </annotation>
  <complexContent>
    <extension base="gml:AbstractGeometryType"/>
  </complexContent>
</complexType>
Complex Type gml:PointPropertyType
Namespace http://www.opengis.net/gml/3.2
Annotations
A property that has a point as its value domain may either be an appropriate geometry element encapsulated in an element of this type or an XLink reference to a remote geometry element (where remote includes geometry elements located elsewhere in the same document). Either the reference or the contained element shall be given, but neither both nor none.
Diagram
DiagramgmlBase_xsd.tmp#AssociationAttributeGroupgmlBase_xsd.tmp#OwnershipAttributeGroupgeometryBasic0d1d_xsd.tmp#Point
Used by
Model
Children gml:Point
Attributes
QName Type Fixed Default Use
gml:remoteSchema anyURI optional
nilReason gml:NilReasonType optional
owns boolean false optional
xlink:actuate xlink:actuateType optional
xlink:arcrole xlink:arcroleType optional
xlink:href xlink:hrefType optional
xlink:role xlink:roleType optional
xlink:show xlink:showType optional
xlink:title xlink:titleAttrType optional
xlink:type xlink:typeType simple optional
Source
<complexType name="PointPropertyType">
  <annotation>
    <documentation>A property that has a point as its value domain may either be an appropriate geometry element encapsulated in an element of this type or an XLink reference to a remote geometry element (where remote includes geometry elements located elsewhere in the same document). Either the reference or the contained element shall be given, but neither both nor none.</documentation>
  </annotation>
  <sequence minOccurs="0">
    <element ref="gml:Point"/>
  </sequence>
  <attributeGroup ref="gml:AssociationAttributeGroup"/>
  <attributeGroup ref="gml:OwnershipAttributeGroup"/>
</complexType>
Complex Type gml:PointType
Namespace http://www.opengis.net/gml/3.2
Diagram
DiagramgmlBase_xsd.tmp#iddeprecatedTypes_xsd.tmp#metaDataPropertygmlBase_xsd.tmp#descriptiongmlBase_xsd.tmp#descriptionReferencegmlBase_xsd.tmp#identifiergmlBase_xsd.tmp#namegmlBase_xsd.tmp#StandardObjectPropertiesgmlBase_xsd.tmp#AbstractGMLTypegeometryBasic0d1d_xsd.tmp#SRSReferenceGroupgeometryBasic0d1d_xsd.tmp#AbstractGeometryTypegeometryBasic0d1d_xsd.tmp#AbstractGeometricPrimitiveTypegeometryBasic0d1d_xsd.tmp#posdeprecatedTypes_xsd.tmp#coordinates
Type extension of gml:AbstractGeometricPrimitiveType
Type hierarchy
Used by
Element gml:Point
Model
Children gml:coordinates, gml:description, gml:descriptionReference, gml:identifier, gml:metaDataProperty, gml:name, gml:pos
Attributes
QName Type Use Annotation
axisLabels gml:NCNameList optional
gml:id ID optional
The attribute gml:id supports provision of a handle for the XML element representing a GML Object. Its use is mandatory for all GML objects. It is of XML type ID, so is constrained to be unique in the XML document within which it occurs.
srsDimension positiveInteger optional
srsName anyURI optional
uomLabels gml:NCNameList optional
Source
<complexType name="PointType">
  <complexContent>
    <extension base="gml:AbstractGeometricPrimitiveType">
      <sequence>
        <choice>
          <element ref="gml:pos"/>
          <element ref="gml:coordinates"/>
        </choice>
      </sequence>
    </extension>
  </complexContent>
</complexType>
Complex Type gml:CurvePropertyType
Namespace http://www.opengis.net/gml/3.2
Annotations
A property that has a curve as its value domain may either be an appropriate geometry element encapsulated in an element of this type or an XLink reference to a remote geometry element (where remote includes geometry elements located elsewhere in the same document). Either the reference or the contained element shall be given, but neither both nor none.
Diagram
DiagramgmlBase_xsd.tmp#AssociationAttributeGroupgmlBase_xsd.tmp#OwnershipAttributeGroupgeometryBasic0d1d_xsd.tmp#AbstractCurve
Used by
Model
Children gml:AbstractCurve
Attributes
QName Type Fixed Default Use
gml:remoteSchema anyURI optional
nilReason gml:NilReasonType optional
owns boolean false optional
xlink:actuate xlink:actuateType optional
xlink:arcrole xlink:arcroleType optional
xlink:href xlink:hrefType optional
xlink:role xlink:roleType optional
xlink:show xlink:showType optional
xlink:title xlink:titleAttrType optional
xlink:type xlink:typeType simple optional
Source
<complexType name="CurvePropertyType">
  <annotation>
    <documentation>A property that has a curve as its value domain may either be an appropriate geometry element encapsulated in an element of this type or an XLink reference to a remote geometry element (where remote includes geometry elements located elsewhere in the same document). Either the reference or the contained element shall be given, but neither both nor none.</documentation>
  </annotation>
  <sequence minOccurs="0">
    <element ref="gml:AbstractCurve"/>
  </sequence>
  <attributeGroup ref="gml:AssociationAttributeGroup"/>
  <attributeGroup ref="gml:OwnershipAttributeGroup"/>
</complexType>
Complex Type gml:AbstractCurveType
Namespace http://www.opengis.net/gml/3.2
Annotations
gml:AbstractCurveType is an abstraction of a curve to support the different levels of complexity. The curve may always be viewed as a geometric primitive, i.e. is continuous.
Diagram
DiagramgmlBase_xsd.tmp#iddeprecatedTypes_xsd.tmp#metaDataPropertygmlBase_xsd.tmp#descriptiongmlBase_xsd.tmp#descriptionReferencegmlBase_xsd.tmp#identifiergmlBase_xsd.tmp#namegmlBase_xsd.tmp#StandardObjectPropertiesgmlBase_xsd.tmp#AbstractGMLTypegeometryBasic0d1d_xsd.tmp#SRSReferenceGroupgeometryBasic0d1d_xsd.tmp#AbstractGeometryTypegeometryBasic0d1d_xsd.tmp#AbstractGeometricPrimitiveType
Type extension of gml:AbstractGeometricPrimitiveType
Type hierarchy
Properties
abstract true
Used by
Model
Children gml:description, gml:descriptionReference, gml:identifier, gml:metaDataProperty, gml:name
Attributes
QName Type Use Annotation
axisLabels gml:NCNameList optional
gml:id ID optional
The attribute gml:id supports provision of a handle for the XML element representing a GML Object. Its use is mandatory for all GML objects. It is of XML type ID, so is constrained to be unique in the XML document within which it occurs.
srsDimension positiveInteger optional
srsName anyURI optional
uomLabels gml:NCNameList optional
Source
<complexType name="AbstractCurveType" abstract="true">
  <annotation>
    <documentation>gml:AbstractCurveType is an abstraction of a curve to support the different levels of complexity. The curve may always be viewed as a geometric primitive, i.e. is continuous.</documentation>
  </annotation>
  <complexContent>
    <extension base="gml:AbstractGeometricPrimitiveType"/>
  </complexContent>
</complexType>
Complex Type gml:GeometryPropertyType
Namespace http://www.opengis.net/gml/3.2
Annotations
A geometric property may either be any geometry element encapsulated in an element of this type or an XLink reference to a remote geometry element (where remote includes geometry elements located elsewhere in the same or another document). Note that either the reference or the contained element shall be given, but not both or none.
If a feature has a property that takes a geometry element as its value, this is called a geometry property. A generic type for such a geometry property is GeometryPropertyType.
Diagram
DiagramgmlBase_xsd.tmp#AssociationAttributeGroupgmlBase_xsd.tmp#OwnershipAttributeGroupgeometryBasic0d1d_xsd.tmp#AbstractGeometry
Used by
Model
Children gml:AbstractGeometry
Attributes
QName Type Fixed Default Use
gml:remoteSchema anyURI optional
nilReason gml:NilReasonType optional
owns boolean false optional
xlink:actuate xlink:actuateType optional
xlink:arcrole xlink:arcroleType optional
xlink:href xlink:hrefType optional
xlink:role xlink:roleType optional
xlink:show xlink:showType optional
xlink:title xlink:titleAttrType optional
xlink:type xlink:typeType simple optional
Source
<complexType name="GeometryPropertyType">
  <annotation>
    <documentation>A geometric property may either be any geometry element encapsulated in an element of this type or an XLink reference to a remote geometry element (where remote includes geometry elements located elsewhere in the same or another document). Note that either the reference or the contained element shall be given, but not both or none. If a feature has a property that takes a geometry element as its value, this is called a geometry property. A generic type for such a geometry property is GeometryPropertyType.</documentation>
  </annotation>
  <sequence minOccurs="0">
    <element ref="gml:AbstractGeometry"/>
  </sequence>
  <attributeGroup ref="gml:AssociationAttributeGroup"/>
  <attributeGroup ref="gml:OwnershipAttributeGroup"/>
</complexType>
Complex Type gml:GeometryArrayPropertyType
Namespace http://www.opengis.net/gml/3.2
Annotations
If a feature has a property which takes an array of geometry elements as its value, this is called a geometry array property. A generic type for such a geometry property is GeometryArrayPropertyType. 
The elements are always contained inline in the array property, referencing geometry elements or arrays of geometry elements via XLinks is not supported.
Diagram
DiagramgmlBase_xsd.tmp#OwnershipAttributeGroupgeometryBasic0d1d_xsd.tmp#AbstractGeometry
Used by
Model
Children gml:AbstractGeometry
Attributes
QName Type Default Use
owns boolean false optional
Source
<complexType name="GeometryArrayPropertyType">
  <annotation>
    <documentation>If a feature has a property which takes an array of geometry elements as its value, this is called a geometry array property. A generic type for such a geometry property is GeometryArrayPropertyType. The elements are always contained inline in the array property, referencing geometry elements or arrays of geometry elements via XLinks is not supported.</documentation>
  </annotation>
  <sequence minOccurs="0" maxOccurs="unbounded">
    <element ref="gml:AbstractGeometry"/>
  </sequence>
  <attributeGroup ref="gml:OwnershipAttributeGroup"/>
</complexType>
Complex Type gml:PointArrayPropertyType
Namespace http://www.opengis.net/gml/3.2
Annotations
gml:PointArrayPropertyType is a container for an array of points. The elements are always contained inline in the array property, referencing geometry elements or arrays of geometry elements via XLinks is not supported.
Diagram
DiagramgmlBase_xsd.tmp#OwnershipAttributeGroupgeometryBasic0d1d_xsd.tmp#Point
Used by
Model
Children gml:Point
Attributes
QName Type Default Use
owns boolean false optional
Source
<complexType name="PointArrayPropertyType">
  <annotation>
    <documentation>gml:PointArrayPropertyType is a container for an array of points. The elements are always contained inline in the array property, referencing geometry elements or arrays of geometry elements via XLinks is not supported.</documentation>
  </annotation>
  <sequence minOccurs="0" maxOccurs="unbounded">
    <element ref="gml:Point"/>
  </sequence>
  <attributeGroup ref="gml:OwnershipAttributeGroup"/>
</complexType>
Complex Type gml:CurveArrayPropertyType
Namespace http://www.opengis.net/gml/3.2
Annotations
A container for an array of curves. The elements are always contained in the array property, referencing geometry elements or arrays of geometry elements via XLinks is not supported.
Diagram
DiagramgmlBase_xsd.tmp#OwnershipAttributeGroupgeometryBasic0d1d_xsd.tmp#AbstractCurve
Used by
Model
Children gml:AbstractCurve
Attributes
QName Type Default Use
owns boolean false optional
Source
<complexType name="CurveArrayPropertyType">
  <annotation>
    <documentation>A container for an array of curves. The elements are always contained in the array property, referencing geometry elements or arrays of geometry elements via XLinks is not supported.</documentation>
  </annotation>
  <sequence minOccurs="0" maxOccurs="unbounded">
    <element ref="gml:AbstractCurve"/>
  </sequence>
  <attributeGroup ref="gml:OwnershipAttributeGroup"/>
</complexType>
Complex Type gml:DirectPositionListType
Namespace http://www.opengis.net/gml/3.2
Annotations
posList instances (and other instances with the content model specified by DirectPositionListType) hold the coordinates for a sequence of direct positions within the same coordinate reference system (CRS).
if no srsName attribute is given, the CRS shall be specified as part of the larger context this geometry element is part of, typically a geometric object like a point, curve, etc. 
The optional attribute count specifies the number of direct positions in the list. If the attribute count is present then the attribute srsDimension shall be present, too.
The number of entries in the list is equal to the product of the dimensionality of the coordinate reference system (i.e. it is a derived value of the coordinate reference system definition) and the number of direct positions.
Diagram
DiagrambasicTypes_xsd.tmp#doubleListgeometryBasic0d1d_xsd.tmp#SRSReferenceGroupgeometryBasic0d1d_xsd.tmp#DirectPositionListType_count
Type extension of gml:doubleList
Type hierarchy
Used by
Element gml:posList
Attributes
QName Type Use
axisLabels gml:NCNameList optional
count positiveInteger optional
srsDimension positiveInteger optional
srsName anyURI optional
uomLabels gml:NCNameList optional
Source
<complexType name="DirectPositionListType">
  <annotation>
    <documentation>posList instances (and other instances with the content model specified by DirectPositionListType) hold the coordinates for a sequence of direct positions within the same coordinate reference system (CRS). if no srsName attribute is given, the CRS shall be specified as part of the larger context this geometry element is part of, typically a geometric object like a point, curve, etc. The optional attribute count specifies the number of direct positions in the list. If the attribute count is present then the attribute srsDimension shall be present, too. The number of entries in the list is equal to the product of the dimensionality of the coordinate reference system (i.e. it is a derived value of the coordinate reference system definition) and the number of direct positions.</documentation>
  </annotation>
  <simpleContent>
    <extension base="gml:doubleList">
      <attributeGroup ref="gml:SRSReferenceGroup"/>
      <attribute name="count" type="positiveInteger"/>
    </extension>
  </simpleContent>
</complexType>
Complex Type gml:VectorType
Namespace http://www.opengis.net/gml/3.2
Annotations
For some applications the components of the position may be adjusted to yield a unit vector.
Diagram
DiagrambasicTypes_xsd.tmp#doubleListgeometryBasic0d1d_xsd.tmp#SRSReferenceGroupgeometryBasic0d1d_xsd.tmp#DirectPositionType
Type restriction of gml:DirectPositionType
Type hierarchy
Used by
Attributes
QName Type Use
axisLabels gml:NCNameList optional
srsDimension positiveInteger optional
srsName anyURI optional
uomLabels gml:NCNameList optional
Source
<complexType name="VectorType">
  <annotation>
    <documentation>For some applications the components of the position may be adjusted to yield a unit vector.</documentation>
  </annotation>
  <simpleContent>
    <restriction base="gml:DirectPositionType"/>
  </simpleContent>
</complexType>
Complex Type gml:GeometricPrimitivePropertyType
Namespace http://www.opengis.net/gml/3.2
Annotations
A property that has a geometric primitive as its value domain may either be an appropriate geometry element encapsulated in an element of this type or an XLink reference to a remote geometry element (where remote includes geometry elements located elsewhere in the same document). Either the reference or the contained element shall be given, but neither both nor none.
Diagram
DiagramgmlBase_xsd.tmp#OwnershipAttributeGroupgmlBase_xsd.tmp#AssociationAttributeGroupgeometryBasic0d1d_xsd.tmp#AbstractGeometricPrimitive
Used by
Model
Children gml:AbstractGeometricPrimitive
Attributes
QName Type Fixed Default Use
gml:remoteSchema anyURI optional
nilReason gml:NilReasonType optional
owns boolean false optional
xlink:actuate xlink:actuateType optional
xlink:arcrole xlink:arcroleType optional
xlink:href xlink:hrefType optional
xlink:role xlink:roleType optional
xlink:show xlink:showType optional
xlink:title xlink:titleAttrType optional
xlink:type xlink:typeType simple optional
Source
<complexType name="GeometricPrimitivePropertyType">
  <annotation>
    <documentation>A property that has a geometric primitive as its value domain may either be an appropriate geometry element encapsulated in an element of this type or an XLink reference to a remote geometry element (where remote includes geometry elements located elsewhere in the same document). Either the reference or the contained element shall be given, but neither both nor none.</documentation>
  </annotation>
  <sequence minOccurs="0">
    <element ref="gml:AbstractGeometricPrimitive"/>
  </sequence>
  <attributeGroup ref="gml:OwnershipAttributeGroup"/>
  <attributeGroup ref="gml:AssociationAttributeGroup"/>
</complexType>
Complex Type gml:LineStringType
Namespace http://www.opengis.net/gml/3.2
Diagram
DiagramgmlBase_xsd.tmp#iddeprecatedTypes_xsd.tmp#metaDataPropertygmlBase_xsd.tmp#descriptiongmlBase_xsd.tmp#descriptionReferencegmlBase_xsd.tmp#identifiergmlBase_xsd.tmp#namegmlBase_xsd.tmp#StandardObjectPropertiesgmlBase_xsd.tmp#AbstractGMLTypegeometryBasic0d1d_xsd.tmp#SRSReferenceGroupgeometryBasic0d1d_xsd.tmp#AbstractGeometryTypegeometryBasic0d1d_xsd.tmp#AbstractGeometricPrimitiveTypegeometryBasic0d1d_xsd.tmp#AbstractCurveTypegeometryBasic0d1d_xsd.tmp#posgeometryBasic0d1d_xsd.tmp#pointPropertydeprecatedTypes_xsd.tmp#pointRepgeometryBasic0d1d_xsd.tmp#posListdeprecatedTypes_xsd.tmp#coordinates
Type extension of gml:AbstractCurveType
Type hierarchy
Used by
Element gml:LineString
Model
Children gml:coordinates, gml:description, gml:descriptionReference, gml:identifier, gml:metaDataProperty, gml:name, gml:pointProperty, gml:pointRep, gml:pos, gml:posList
Attributes
QName Type Use Annotation
axisLabels gml:NCNameList optional
gml:id ID optional
The attribute gml:id supports provision of a handle for the XML element representing a GML Object. Its use is mandatory for all GML objects. It is of XML type ID, so is constrained to be unique in the XML document within which it occurs.
srsDimension positiveInteger optional
srsName anyURI optional
uomLabels gml:NCNameList optional
Source
<complexType name="LineStringType">
  <complexContent>
    <extension base="gml:AbstractCurveType">
      <sequence>
        <choice>
          <choice minOccurs="2" maxOccurs="unbounded">
            <element ref="gml:pos"/>
            <element ref="gml:pointProperty"/>
            <element ref="gml:pointRep"/>
          </choice>
          <element ref="gml:posList"/>
          <element ref="gml:coordinates"/>
        </choice>
      </sequence>
    </extension>
  </complexContent>
</complexType>
Attribute gml:SRSReferenceGroup / @srsName
Namespace No namespace
Type anyURI
Properties
content simple
Used by
Attribute Group gml:SRSReferenceGroup
Source
<attribute name="srsName" type="anyURI"/>
Attribute gml:SRSReferenceGroup / @srsDimension
Namespace No namespace
Type positiveInteger
Properties
content simple
Used by
Attribute Group gml:SRSReferenceGroup
Source
<attribute name="srsDimension" type="positiveInteger"/>
Attribute gml:SRSInformationGroup / @axisLabels
Namespace No namespace
Type gml:NCNameList
Properties
content simple
Used by
Attribute Group gml:SRSInformationGroup
Source
<attribute name="axisLabels" type="gml:NCNameList"/>
Attribute gml:SRSInformationGroup / @uomLabels
Namespace No namespace
Type gml:NCNameList
Properties
content simple
Used by
Attribute Group gml:SRSInformationGroup
Source
<attribute name="uomLabels" type="gml:NCNameList"/>
Attribute gml:DirectPositionListType / @count
Namespace No namespace
Type positiveInteger
Properties
content simple
Used by
Source
<attribute name="count" type="positiveInteger"/>
Element Group gml:geometricPositionGroup
Namespace http://www.opengis.net/gml/3.2
Annotations
GML supports two different ways to specify a geometric position: either by a direct position (a data type) or a point (a geometric object).
pos elements are positions that are "owned" by the geometric primitive encapsulating this geometric position.
pointProperty elements contain a point that may be referenced from other geometry elements or reference another point defined elsewhere (reuse of existing points).
Diagram
DiagramgeometryBasic0d1d_xsd.tmp#posgeometryBasic0d1d_xsd.tmp#pointProperty
Used by
Model
Children gml:pointProperty, gml:pos
Source
<group name="geometricPositionGroup">
  <annotation>
    <documentation>GML supports two different ways to specify a geometric position: either by a direct position (a data type) or a point (a geometric object). pos elements are positions that are "owned" by the geometric primitive encapsulating this geometric position. pointProperty elements contain a point that may be referenced from other geometry elements or reference another point defined elsewhere (reuse of existing points).</documentation>
  </annotation>
  <choice>
    <element ref="gml:pos"/>
    <element ref="gml:pointProperty"/>
  </choice>
</group>
Element Group gml:geometricPositionListGroup
Namespace http://www.opengis.net/gml/3.2
Annotations
GML supports two different ways to specify a list of geometric positions: either by a sequence of geometric positions (by reusing the group definition) or a sequence of direct positions (element posList). 
The posList element allows for a compact way to specify the coordinates of the positions, if all positions are represented in the same coordinate reference system.
Diagram
DiagramgeometryBasic0d1d_xsd.tmp#posListgeometryBasic0d1d_xsd.tmp#posgeometryBasic0d1d_xsd.tmp#pointPropertygeometryBasic0d1d_xsd.tmp#geometricPositionGroup
Used by
Model
Children gml:pointProperty, gml:pos, gml:posList
Source
<group name="geometricPositionListGroup">
  <annotation>
    <documentation>GML supports two different ways to specify a list of geometric positions: either by a sequence of geometric positions (by reusing the group definition) or a sequence of direct positions (element posList). The posList element allows for a compact way to specify the coordinates of the positions, if all positions are represented in the same coordinate reference system.</documentation>
  </annotation>
  <choice>
    <element ref="gml:posList"/>
    <group ref="gml:geometricPositionGroup" maxOccurs="unbounded"/>
  </choice>
</group>
Attribute Group gml:SRSReferenceGroup
Namespace http://www.opengis.net/gml/3.2
Annotations
The attribute group SRSReferenceGroup is an optional reference to the CRS used by this geometry, with optional additional information to simplify the processing of the coordinates when a more complete definition of the CRS is not needed.
In general the attribute srsName points to a CRS instance of gml:AbstractCoordinateReferenceSystem. For well-known references it is not required that the CRS description exists at the location the URI points to. 
If no srsName attribute is given, the CRS shall be specified as part of the larger context this geometry element is part of.
Diagram
DiagramgeometryBasic0d1d_xsd.tmp#SRSReferenceGroup_srsNamegeometryBasic0d1d_xsd.tmp#SRSReferenceGroup_srsDimensiongeometryBasic0d1d_xsd.tmp#SRSInformationGroup_axisLabelsgeometryBasic0d1d_xsd.tmp#SRSInformationGroup_uomLabelsgeometryBasic0d1d_xsd.tmp#SRSInformationGroup
Used by
Attributes
QName Type Use
axisLabels gml:NCNameList optional
srsDimension positiveInteger optional
srsName anyURI optional
uomLabels gml:NCNameList optional
Source
<attributeGroup name="SRSReferenceGroup">
  <annotation>
    <documentation>The attribute group SRSReferenceGroup is an optional reference to the CRS used by this geometry, with optional additional information to simplify the processing of the coordinates when a more complete definition of the CRS is not needed. In general the attribute srsName points to a CRS instance of gml:AbstractCoordinateReferenceSystem. For well-known references it is not required that the CRS description exists at the location the URI points to. If no srsName attribute is given, the CRS shall be specified as part of the larger context this geometry element is part of.</documentation>
  </annotation>
  <attribute name="srsName" type="anyURI"/>
  <attribute name="srsDimension" type="positiveInteger"/>
  <attributeGroup ref="gml:SRSInformationGroup"/>
</attributeGroup>
Attribute Group gml:SRSInformationGroup
Namespace http://www.opengis.net/gml/3.2
Annotations
The attributes uomLabels and axisLabels, defined in the SRSInformationGroup attribute group, are optional additional and redundant information for a CRS to simplify the processing of the coordinate values when a more complete definition of the CRS is not needed. This information shall be the same as included in the complete definition of the CRS, referenced by the srsName attribute. When the srsName attribute is included, either both or neither of the axisLabels and uomLabels attributes shall be included. When the srsName attribute is omitted, both of these attributes shall be omitted.
The attribute axisLabels is an ordered list of labels for all the axes of this CRS. The gml:axisAbbrev value should be used for these axis labels, after spaces and forbidden characters are removed. When the srsName attribute is included, this attribute is optional. When the srsName attribute is omitted, this attribute shall also be omitted.
The attribute uomLabels is an ordered list of unit of measure (uom) labels for all the axes of this CRS. The value of the string in the gml:catalogSymbol should be used for this uom labels, after spaces and forbidden characters are removed. When the axisLabels attribute is included, this attribute shall also be included. When the axisLabels attribute is omitted, this attribute shall also be omitted.
Diagram
DiagramgeometryBasic0d1d_xsd.tmp#SRSInformationGroup_axisLabelsgeometryBasic0d1d_xsd.tmp#SRSInformationGroup_uomLabels
Used by
Attribute Group gml:SRSReferenceGroup
Attributes
QName Type Use
axisLabels gml:NCNameList optional
uomLabels gml:NCNameList optional
Source
<attributeGroup name="SRSInformationGroup">
  <annotation>
    <documentation>The attributes uomLabels and axisLabels, defined in the SRSInformationGroup attribute group, are optional additional and redundant information for a CRS to simplify the processing of the coordinate values when a more complete definition of the CRS is not needed. This information shall be the same as included in the complete definition of the CRS, referenced by the srsName attribute. When the srsName attribute is included, either both or neither of the axisLabels and uomLabels attributes shall be included. When the srsName attribute is omitted, both of these attributes shall be omitted. The attribute axisLabels is an ordered list of labels for all the axes of this CRS. The gml:axisAbbrev value should be used for these axis labels, after spaces and forbidden characters are removed. When the srsName attribute is included, this attribute is optional. When the srsName attribute is omitted, this attribute shall also be omitted. The attribute uomLabels is an ordered list of unit of measure (uom) labels for all the axes of this CRS. The value of the string in the gml:catalogSymbol should be used for this uom labels, after spaces and forbidden characters are removed. When the axisLabels attribute is included, this attribute shall also be included. When the axisLabels attribute is omitted, this attribute shall also be omitted.</documentation>
  </annotation>
  <attribute name="axisLabels" type="gml:NCNameList"/>
  <attribute name="uomLabels" type="gml:NCNameList"/>
</attributeGroup>