Showing:

Annotations
Attributes
Diagrams
Instances
Model
Properties
Source
Used by
Included schema constraints.xsd
Namespace http://www.isotc211.org/2005/gmd
Annotations
Geographic MetaData (GMD) extensible markup language is a component of the XML Schema Implementation of Geographic Information Metadata documented in ISO/TS 19139:2007. GMD includes all the definitions of http://www.isotc211.org/2005/gmd namespace. The root document of this namespace is the file gmd.xsd. This constraints.xsd schema implements the UML conceptual schema defined in A.2.3 of ISO 19115:2003. It contains the implementation of the following classes: MD_Constraints, MD_LegalConstraints, MD_SecurityConstraints, MD_ClassificationCode, MD_RestrictionCode.
Properties
attribute form default unqualified
element form default qualified
version 2012-07-13
Element gmd:MD_Constraints
Namespace http://www.isotc211.org/2005/gmd
Diagram
DiagramgcoBase_xsd.tmp#ObjectIdentificationgcoBase_xsd.tmp#AbstractObject_Typeconstraints_xsd.tmp#MD_Constraints_Type_useLimitationconstraints_xsd.tmp#MD_Constraints_Typeconstraints_xsd.tmp#MD_LegalConstraintsconstraints_xsd.tmp#MD_SecurityConstraints
Type gmd:MD_Constraints_Type
Type hierarchy
Properties
content complex
Substitution Group
Used by
Model
Children gmd:useLimitation
Instance
<gmd:MD_Constraints id="" uuid="" xmlns:gmd="http://www.isotc211.org/2005/gmd">
  <gmd:useLimitation gco:nilReason="">{0,unbounded}</gmd:useLimitation>
</gmd:MD_Constraints>
Attributes
QName Type Use
id xs:ID optional
uuid xs:string optional
Source
<xs:element name="MD_Constraints" type="gmd:MD_Constraints_Type"/>
Element gmd:MD_Constraints_Type / gmd:useLimitation
Namespace http://www.isotc211.org/2005/gmd
Diagram
DiagramgcoBase_xsd.tmp#nilReasonbasicTypes_xsd_1.tmp#CharacterStringbasicTypes_xsd_1.tmp#CharacterString_PropertyType
Type gco:CharacterString_PropertyType
Properties
content complex
minOccurs 0
maxOccurs unbounded
Model
Children gco:CharacterString
Instance
<gmd:useLimitation gco:nilReason="" xmlns:gmd="http://www.isotc211.org/2005/gmd" xmlns:gco="http://www.isotc211.org/2005/gco">
  <gco:CharacterString>{1,1}</gco:CharacterString>
</gmd:useLimitation>
Attributes
QName Type Use
gco:nilReason gml:NilReasonType optional
Source
<xs:element name="useLimitation" type="gco:CharacterString_PropertyType" minOccurs="0" maxOccurs="unbounded"/>
Element gmd:MD_LegalConstraints_Type / gmd:accessConstraints
Namespace http://www.isotc211.org/2005/gmd
Diagram
DiagramgcoBase_xsd.tmp#nilReasonconstraints_xsd.tmp#MD_RestrictionCodeconstraints_xsd.tmp#MD_RestrictionCode_PropertyType
Type gmd:MD_RestrictionCode_PropertyType
Properties
content complex
minOccurs 0
maxOccurs unbounded
Model
Children gmd:MD_RestrictionCode
Instance
<gmd:accessConstraints gco:nilReason="" xmlns:gmd="http://www.isotc211.org/2005/gmd">
  <gmd:MD_RestrictionCode codeList="" codeListValue="" codeSpace="">{1,1}</gmd:MD_RestrictionCode>
</gmd:accessConstraints>
Attributes
QName Type Use
gco:nilReason gml:NilReasonType optional
Source
<xs:element name="accessConstraints" type="gmd:MD_RestrictionCode_PropertyType" minOccurs="0" maxOccurs="unbounded"/>
Element gmd:MD_RestrictionCode
Namespace http://www.isotc211.org/2005/gmd
Diagram
DiagramgcoBase_xsd.tmp#CodeListValue_Type_codeListgcoBase_xsd.tmp#CodeListValue_Type_codeListValuegcoBase_xsd.tmp#CodeListValue_Type_codeSpacegcoBase_xsd.tmp#CodeListValue_TypebasicTypes_xsd_1.tmp#CharacterString
Type gco:CodeListValue_Type
Properties
content complex
Substitution Group Affiliation
Used by
Attributes
QName Type Use
codeList xs:anyURI required
codeListValue xs:anyURI required
codeSpace xs:anyURI optional
Source
<xs:element name="MD_RestrictionCode" type="gco:CodeListValue_Type" substitutionGroup="gco:CharacterString"/>
Element gmd:MD_LegalConstraints_Type / gmd:useConstraints
Namespace http://www.isotc211.org/2005/gmd
Diagram
DiagramgcoBase_xsd.tmp#nilReasonconstraints_xsd.tmp#MD_RestrictionCodeconstraints_xsd.tmp#MD_RestrictionCode_PropertyType
Type gmd:MD_RestrictionCode_PropertyType
Properties
content complex
minOccurs 0
maxOccurs unbounded
Model
Children gmd:MD_RestrictionCode
Instance
<gmd:useConstraints gco:nilReason="" xmlns:gmd="http://www.isotc211.org/2005/gmd">
  <gmd:MD_RestrictionCode codeList="" codeListValue="" codeSpace="">{1,1}</gmd:MD_RestrictionCode>
</gmd:useConstraints>
Attributes
QName Type Use
gco:nilReason gml:NilReasonType optional
Source
<xs:element name="useConstraints" type="gmd:MD_RestrictionCode_PropertyType" minOccurs="0" maxOccurs="unbounded"/>
Element gmd:MD_LegalConstraints_Type / gmd:otherConstraints
Namespace http://www.isotc211.org/2005/gmd
Diagram
DiagramgcoBase_xsd.tmp#nilReasonbasicTypes_xsd_1.tmp#CharacterStringbasicTypes_xsd_1.tmp#CharacterString_PropertyType
Type gco:CharacterString_PropertyType
Properties
content complex
minOccurs 0
maxOccurs unbounded
Model
Children gco:CharacterString
Instance
<gmd:otherConstraints gco:nilReason="" xmlns:gmd="http://www.isotc211.org/2005/gmd" xmlns:gco="http://www.isotc211.org/2005/gco">
  <gco:CharacterString>{1,1}</gco:CharacterString>
</gmd:otherConstraints>
Attributes
QName Type Use
gco:nilReason gml:NilReasonType optional
Source
<xs:element name="otherConstraints" type="gco:CharacterString_PropertyType" minOccurs="0" maxOccurs="unbounded"/>
Element gmd:MD_LegalConstraints
Namespace http://www.isotc211.org/2005/gmd
Diagram
DiagramgcoBase_xsd.tmp#ObjectIdentificationgcoBase_xsd.tmp#AbstractObject_Typeconstraints_xsd.tmp#MD_Constraints_Type_useLimitationconstraints_xsd.tmp#MD_Constraints_Typeconstraints_xsd.tmp#MD_LegalConstraints_Type_accessConstraintsconstraints_xsd.tmp#MD_LegalConstraints_Type_useConstraintsconstraints_xsd.tmp#MD_LegalConstraints_Type_otherConstraintsconstraints_xsd.tmp#MD_LegalConstraints_Typeconstraints_xsd.tmp#MD_Constraints
Type gmd:MD_LegalConstraints_Type
Type hierarchy
Properties
content complex
Substitution Group Affiliation
Used by
Model
Children gmd:accessConstraints, gmd:otherConstraints, gmd:useConstraints, gmd:useLimitation
Instance
<gmd:MD_LegalConstraints id="" uuid="" xmlns:gmd="http://www.isotc211.org/2005/gmd">
  <gmd:useLimitation gco:nilReason="">{0,unbounded}</gmd:useLimitation>
  <gmd:accessConstraints gco:nilReason="">{0,unbounded}</gmd:accessConstraints>
  <gmd:useConstraints gco:nilReason="">{0,unbounded}</gmd:useConstraints>
  <gmd:otherConstraints gco:nilReason="">{0,unbounded}</gmd:otherConstraints>
</gmd:MD_LegalConstraints>
Attributes
QName Type Use
id xs:ID optional
uuid xs:string optional
Source
<xs:element name="MD_LegalConstraints" type="gmd:MD_LegalConstraints_Type" substitutionGroup="gmd:MD_Constraints"/>
Element gmd:MD_SecurityConstraints_Type / gmd:classification
Namespace http://www.isotc211.org/2005/gmd
Diagram
DiagramgcoBase_xsd.tmp#nilReasonconstraints_xsd.tmp#MD_ClassificationCodeconstraints_xsd.tmp#MD_ClassificationCode_PropertyType
Type gmd:MD_ClassificationCode_PropertyType
Properties
content complex
Model
Children gmd:MD_ClassificationCode
Instance
<gmd:classification gco:nilReason="" xmlns:gmd="http://www.isotc211.org/2005/gmd">
  <gmd:MD_ClassificationCode codeList="" codeListValue="" codeSpace="">{1,1}</gmd:MD_ClassificationCode>
</gmd:classification>
Attributes
QName Type Use
gco:nilReason gml:NilReasonType optional
Source
<xs:element name="classification" type="gmd:MD_ClassificationCode_PropertyType"/>
Element gmd:MD_ClassificationCode
Namespace http://www.isotc211.org/2005/gmd
Diagram
DiagramgcoBase_xsd.tmp#CodeListValue_Type_codeListgcoBase_xsd.tmp#CodeListValue_Type_codeListValuegcoBase_xsd.tmp#CodeListValue_Type_codeSpacegcoBase_xsd.tmp#CodeListValue_TypebasicTypes_xsd_1.tmp#CharacterString
Type gco:CodeListValue_Type
Properties
content complex
Substitution Group Affiliation
Used by
Attributes
QName Type Use
codeList xs:anyURI required
codeListValue xs:anyURI required
codeSpace xs:anyURI optional
Source
<xs:element name="MD_ClassificationCode" type="gco:CodeListValue_Type" substitutionGroup="gco:CharacterString"/>
Element gmd:MD_SecurityConstraints_Type / gmd:userNote
Namespace http://www.isotc211.org/2005/gmd
Diagram
DiagramgcoBase_xsd.tmp#nilReasonbasicTypes_xsd_1.tmp#CharacterStringbasicTypes_xsd_1.tmp#CharacterString_PropertyType
Type gco:CharacterString_PropertyType
Properties
content complex
minOccurs 0
Model
Children gco:CharacterString
Instance
<gmd:userNote gco:nilReason="" xmlns:gmd="http://www.isotc211.org/2005/gmd" xmlns:gco="http://www.isotc211.org/2005/gco">
  <gco:CharacterString>{1,1}</gco:CharacterString>
</gmd:userNote>
Attributes
QName Type Use
gco:nilReason gml:NilReasonType optional
Source
<xs:element name="userNote" type="gco:CharacterString_PropertyType" minOccurs="0"/>
Element gmd:MD_SecurityConstraints_Type / gmd:classificationSystem
Namespace http://www.isotc211.org/2005/gmd
Diagram
DiagramgcoBase_xsd.tmp#nilReasonbasicTypes_xsd_1.tmp#CharacterStringbasicTypes_xsd_1.tmp#CharacterString_PropertyType
Type gco:CharacterString_PropertyType
Properties
content complex
minOccurs 0
Model
Children gco:CharacterString
Instance
<gmd:classificationSystem gco:nilReason="" xmlns:gmd="http://www.isotc211.org/2005/gmd" xmlns:gco="http://www.isotc211.org/2005/gco">
  <gco:CharacterString>{1,1}</gco:CharacterString>
</gmd:classificationSystem>
Attributes
QName Type Use
gco:nilReason gml:NilReasonType optional
Source
<xs:element name="classificationSystem" type="gco:CharacterString_PropertyType" minOccurs="0"/>
Element gmd:MD_SecurityConstraints_Type / gmd:handlingDescription
Namespace http://www.isotc211.org/2005/gmd
Diagram
DiagramgcoBase_xsd.tmp#nilReasonbasicTypes_xsd_1.tmp#CharacterStringbasicTypes_xsd_1.tmp#CharacterString_PropertyType
Type gco:CharacterString_PropertyType
Properties
content complex
minOccurs 0
Model
Children gco:CharacterString
Instance
<gmd:handlingDescription gco:nilReason="" xmlns:gmd="http://www.isotc211.org/2005/gmd" xmlns:gco="http://www.isotc211.org/2005/gco">
  <gco:CharacterString>{1,1}</gco:CharacterString>
</gmd:handlingDescription>
Attributes
QName Type Use
gco:nilReason gml:NilReasonType optional
Source
<xs:element name="handlingDescription" type="gco:CharacterString_PropertyType" minOccurs="0"/>
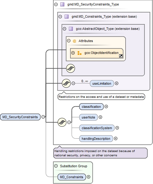
Element gmd:MD_SecurityConstraints
Namespace http://www.isotc211.org/2005/gmd
Diagram
DiagramgcoBase_xsd.tmp#ObjectIdentificationgcoBase_xsd.tmp#AbstractObject_Typeconstraints_xsd.tmp#MD_Constraints_Type_useLimitationconstraints_xsd.tmp#MD_Constraints_Typeconstraints_xsd.tmp#MD_SecurityConstraints_Type_classificationconstraints_xsd.tmp#MD_SecurityConstraints_Type_userNoteconstraints_xsd.tmp#MD_SecurityConstraints_Type_classificationSystemconstraints_xsd.tmp#MD_SecurityConstraints_Type_handlingDescriptionconstraints_xsd.tmp#MD_SecurityConstraints_Typeconstraints_xsd.tmp#MD_Constraints
Type gmd:MD_SecurityConstraints_Type
Type hierarchy
Properties
content complex
Substitution Group Affiliation
Used by
Model
Children gmd:classification, gmd:classificationSystem, gmd:handlingDescription, gmd:useLimitation, gmd:userNote
Instance
<gmd:MD_SecurityConstraints id="" uuid="" xmlns:gmd="http://www.isotc211.org/2005/gmd">
  <gmd:useLimitation gco:nilReason="">{0,unbounded}</gmd:useLimitation>
  <gmd:classification gco:nilReason="">{1,1}</gmd:classification>
  <gmd:userNote gco:nilReason="">{0,1}</gmd:userNote>
  <gmd:classificationSystem gco:nilReason="">{0,1}</gmd:classificationSystem>
  <gmd:handlingDescription gco:nilReason="">{0,1}</gmd:handlingDescription>
</gmd:MD_SecurityConstraints>
Attributes
QName Type Use
id xs:ID optional
uuid xs:string optional
Source
<xs:element name="MD_SecurityConstraints" type="gmd:MD_SecurityConstraints_Type" substitutionGroup="gmd:MD_Constraints"/>
Complex Type gmd:MD_Constraints_PropertyType
Namespace http://www.isotc211.org/2005/gmd
Diagram
DiagramgcoBase_xsd.tmp#ObjectReferencegcoBase_xsd.tmp#nilReasonconstraints_xsd.tmp#MD_Constraints
Used by
Model
Children gmd:MD_Constraints
Attributes
Source
<xs:complexType name="MD_Constraints_PropertyType">
  <xs:sequence minOccurs="0">
    <xs:element ref="gmd:MD_Constraints"/>
  </xs:sequence>
  <xs:attributeGroup ref="gco:ObjectReference"/>
  <xs:attribute ref="gco:nilReason"/>
</xs:complexType>
Complex Type gmd:MD_Constraints_Type
Namespace http://www.isotc211.org/2005/gmd
Annotations
Restrictions on the access and use of a dataset or metadata
Diagram
DiagramgcoBase_xsd.tmp#ObjectIdentificationgcoBase_xsd.tmp#AbstractObject_Typeconstraints_xsd.tmp#MD_Constraints_Type_useLimitation
Type extension of gco:AbstractObject_Type
Type hierarchy
Used by
Model
Children gmd:useLimitation
Attributes
QName Type Use
id xs:ID optional
uuid xs:string optional
Source
<xs:complexType name="MD_Constraints_Type">
  <xs:annotation>
    <xs:documentation>Restrictions on the access and use of a dataset or metadata</xs:documentation>
  </xs:annotation>
  <xs:complexContent>
    <xs:extension base="gco:AbstractObject_Type">
      <xs:sequence>
        <xs:element name="useLimitation" type="gco:CharacterString_PropertyType" minOccurs="0" maxOccurs="unbounded"/>
      </xs:sequence>
    </xs:extension>
  </xs:complexContent>
</xs:complexType>
Complex Type gmd:MD_LegalConstraints_Type
Namespace http://www.isotc211.org/2005/gmd
Annotations
Restrictions and legal prerequisites for accessing and using the dataset.
Diagram
DiagramgcoBase_xsd.tmp#ObjectIdentificationgcoBase_xsd.tmp#AbstractObject_Typeconstraints_xsd.tmp#MD_Constraints_Type_useLimitationconstraints_xsd.tmp#MD_Constraints_Typeconstraints_xsd.tmp#MD_LegalConstraints_Type_accessConstraintsconstraints_xsd.tmp#MD_LegalConstraints_Type_useConstraintsconstraints_xsd.tmp#MD_LegalConstraints_Type_otherConstraints
Type extension of gmd:MD_Constraints_Type
Type hierarchy
Used by
Model
Children gmd:accessConstraints, gmd:otherConstraints, gmd:useConstraints, gmd:useLimitation
Attributes
QName Type Use
id xs:ID optional
uuid xs:string optional
Source
<xs:complexType name="MD_LegalConstraints_Type">
  <xs:annotation>
    <xs:documentation>Restrictions and legal prerequisites for accessing and using the dataset.</xs:documentation>
  </xs:annotation>
  <xs:complexContent>
    <xs:extension base="gmd:MD_Constraints_Type">
      <xs:sequence>
        <xs:element name="accessConstraints" type="gmd:MD_RestrictionCode_PropertyType" minOccurs="0" maxOccurs="unbounded"/>
        <xs:element name="useConstraints" type="gmd:MD_RestrictionCode_PropertyType" minOccurs="0" maxOccurs="unbounded"/>
        <xs:element name="otherConstraints" type="gco:CharacterString_PropertyType" minOccurs="0" maxOccurs="unbounded"/>
      </xs:sequence>
    </xs:extension>
  </xs:complexContent>
</xs:complexType>
Complex Type gmd:MD_RestrictionCode_PropertyType
Namespace http://www.isotc211.org/2005/gmd
Diagram
DiagramgcoBase_xsd.tmp#nilReasonconstraints_xsd.tmp#MD_RestrictionCode
Used by
Model
Children gmd:MD_RestrictionCode
Attributes
QName Type Use
gco:nilReason gml:NilReasonType optional
Source
<xs:complexType name="MD_RestrictionCode_PropertyType">
  <xs:sequence minOccurs="0">
    <xs:element ref="gmd:MD_RestrictionCode"/>
  </xs:sequence>
  <xs:attribute ref="gco:nilReason"/>
</xs:complexType>
Complex Type gmd:MD_LegalConstraints_PropertyType
Namespace http://www.isotc211.org/2005/gmd
Diagram
DiagramgcoBase_xsd.tmp#ObjectReferencegcoBase_xsd.tmp#nilReasonconstraints_xsd.tmp#MD_LegalConstraints
Model
Children gmd:MD_LegalConstraints
Attributes
Source
<xs:complexType name="MD_LegalConstraints_PropertyType">
  <xs:sequence minOccurs="0">
    <xs:element ref="gmd:MD_LegalConstraints"/>
  </xs:sequence>
  <xs:attributeGroup ref="gco:ObjectReference"/>
  <xs:attribute ref="gco:nilReason"/>
</xs:complexType>
Complex Type gmd:MD_SecurityConstraints_Type
Namespace http://www.isotc211.org/2005/gmd
Annotations
Handling restrictions imposed on the dataset because of national security, privacy, or other concerns
Diagram
DiagramgcoBase_xsd.tmp#ObjectIdentificationgcoBase_xsd.tmp#AbstractObject_Typeconstraints_xsd.tmp#MD_Constraints_Type_useLimitationconstraints_xsd.tmp#MD_Constraints_Typeconstraints_xsd.tmp#MD_SecurityConstraints_Type_classificationconstraints_xsd.tmp#MD_SecurityConstraints_Type_userNoteconstraints_xsd.tmp#MD_SecurityConstraints_Type_classificationSystemconstraints_xsd.tmp#MD_SecurityConstraints_Type_handlingDescription
Type extension of gmd:MD_Constraints_Type
Type hierarchy
Used by
Model
Children gmd:classification, gmd:classificationSystem, gmd:handlingDescription, gmd:useLimitation, gmd:userNote
Attributes
QName Type Use
id xs:ID optional
uuid xs:string optional
Source
<xs:complexType name="MD_SecurityConstraints_Type">
  <xs:annotation>
    <xs:documentation>Handling restrictions imposed on the dataset because of national security, privacy, or other concerns</xs:documentation>
  </xs:annotation>
  <xs:complexContent>
    <xs:extension base="gmd:MD_Constraints_Type">
      <xs:sequence>
        <xs:element name="classification" type="gmd:MD_ClassificationCode_PropertyType"/>
        <xs:element name="userNote" type="gco:CharacterString_PropertyType" minOccurs="0"/>
        <xs:element name="classificationSystem" type="gco:CharacterString_PropertyType" minOccurs="0"/>
        <xs:element name="handlingDescription" type="gco:CharacterString_PropertyType" minOccurs="0"/>
      </xs:sequence>
    </xs:extension>
  </xs:complexContent>
</xs:complexType>
Complex Type gmd:MD_ClassificationCode_PropertyType
Namespace http://www.isotc211.org/2005/gmd
Diagram
DiagramgcoBase_xsd.tmp#nilReasonconstraints_xsd.tmp#MD_ClassificationCode
Used by
Model
Children gmd:MD_ClassificationCode
Attributes
QName Type Use
gco:nilReason gml:NilReasonType optional
Source
<xs:complexType name="MD_ClassificationCode_PropertyType">
  <xs:sequence minOccurs="0">
    <xs:element ref="gmd:MD_ClassificationCode"/>
  </xs:sequence>
  <xs:attribute ref="gco:nilReason"/>
</xs:complexType>
Complex Type gmd:MD_SecurityConstraints_PropertyType
Namespace http://www.isotc211.org/2005/gmd
Diagram
DiagramgcoBase_xsd.tmp#ObjectReferencegcoBase_xsd.tmp#nilReasonconstraints_xsd.tmp#MD_SecurityConstraints
Model
Children gmd:MD_SecurityConstraints
Attributes
Source
<xs:complexType name="MD_SecurityConstraints_PropertyType">
  <xs:sequence minOccurs="0">
    <xs:element ref="gmd:MD_SecurityConstraints"/>
  </xs:sequence>
  <xs:attributeGroup ref="gco:ObjectReference"/>
  <xs:attribute ref="gco:nilReason"/>
</xs:complexType>