Showing:

Annotations
Attributes
Diagrams
Facets
Instances
Model
Properties
Source
Used by
Included schema identification.xsd
Namespace http://www.isotc211.org/2005/gmd
Annotations
Geographic MetaData (GMD) extensible markup language is a component of the XML Schema Implementation of Geographic Information Metadata documented in ISO/TS 19139:2007. GMD includes all the definitions of http://www.isotc211.org/2005/gmd namespace. The root document of this namespace is the file gmd.xsd. This identification.xsd schema implements the UML conceptual schema defined in A.2.2 of ISO 19115:2003. It contains the implementation of the following classes: MD_Identification, MD_BrowseGraphic, MD_DataIdentification, MD_ServiceIdentification, MD_RepresentativeFraction, MD_Usage, MD_Keywords, DS_Association, MD_AggregateInformation, MD_CharacterSetCode, MD_SpatialRepresentationTypeCode, MD_TopicCategoryCode, MD_ProgressCode, MD_KeywordTypeCode, DS_AssociationTypeCode, DS_InitiativeTypeCode, MD_ResolutionType.
Properties
attribute form default unqualified
element form default qualified
version 2012-07-13
Element gmd:MD_CharacterSetCode
Namespace http://www.isotc211.org/2005/gmd
Diagram
DiagramgcoBase_xsd.tmp#CodeListValue_Type_codeListgcoBase_xsd.tmp#CodeListValue_Type_codeListValuegcoBase_xsd.tmp#CodeListValue_Type_codeSpacegcoBase_xsd.tmp#CodeListValue_TypebasicTypes_xsd_1.tmp#CharacterString
Type gco:CodeListValue_Type
Properties
content complex
Substitution Group Affiliation
Used by
Attributes
QName Type Use
codeList xs:anyURI required
codeListValue xs:anyURI required
codeSpace xs:anyURI optional
Source
<xs:element name="MD_CharacterSetCode" type="gco:CodeListValue_Type" substitutionGroup="gco:CharacterString"/>
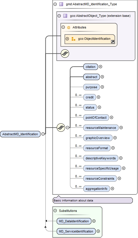
Element gmd:AbstractMD_Identification
Namespace http://www.isotc211.org/2005/gmd
Diagram
DiagramgcoBase_xsd.tmp#ObjectIdentificationgcoBase_xsd.tmp#AbstractObject_Typeidentification_xsd.tmp#AbstractMD_Identification_Type_citationidentification_xsd.tmp#AbstractMD_Identification_Type_abstractidentification_xsd.tmp#AbstractMD_Identification_Type_purposeidentification_xsd.tmp#AbstractMD_Identification_Type_creditidentification_xsd.tmp#AbstractMD_Identification_Type_statusidentification_xsd.tmp#AbstractMD_Identification_Type_pointOfContactidentification_xsd.tmp#AbstractMD_Identification_Type_resourceMaintenanceidentification_xsd.tmp#AbstractMD_Identification_Type_graphicOverviewidentification_xsd.tmp#AbstractMD_Identification_Type_resourceFormatidentification_xsd.tmp#AbstractMD_Identification_Type_descriptiveKeywordsidentification_xsd.tmp#AbstractMD_Identification_Type_resourceSpecificUsageidentification_xsd.tmp#AbstractMD_Identification_Type_resourceConstraintsidentification_xsd.tmp#AbstractMD_Identification_Type_aggregationInfoidentification_xsd.tmp#AbstractMD_Identification_Typeidentification_xsd.tmp#MD_DataIdentificationidentification_xsd.tmp#MD_ServiceIdentification
Type gmd:AbstractMD_Identification_Type
Type hierarchy
Properties
content complex
abstract true
Substitution Group
Used by
Model
Children gmd:abstract, gmd:aggregationInfo, gmd:citation, gmd:credit, gmd:descriptiveKeywords, gmd:graphicOverview, gmd:pointOfContact, gmd:purpose, gmd:resourceConstraints, gmd:resourceFormat, gmd:resourceMaintenance, gmd:resourceSpecificUsage, gmd:status
Instance
<gmd:AbstractMD_Identification id="" uuid="" xmlns:gmd="http://www.isotc211.org/2005/gmd">
  <gmd:citation xlink:actuate="" xlink:arcrole="" xlink:href="" gco:nilReason="" xlink:role="" xlink:show="" xlink:title="" xlink:type="simple" uuidref="">{1,1}</gmd:citation>
  <gmd:abstract gco:nilReason="">{1,1}</gmd:abstract>
  <gmd:purpose gco:nilReason="">{0,1}</gmd:purpose>
  <gmd:credit gco:nilReason="">{0,unbounded}</gmd:credit>
  <gmd:status gco:nilReason="">{0,unbounded}</gmd:status>
  <gmd:pointOfContact xlink:actuate="" xlink:arcrole="" xlink:href="" gco:nilReason="" xlink:role="" xlink:show="" xlink:title="" xlink:type="simple" uuidref="">{0,unbounded}</gmd:pointOfContact>
  <gmd:resourceMaintenance xlink:actuate="" xlink:arcrole="" xlink:href="" gco:nilReason="" xlink:role="" xlink:show="" xlink:title="" xlink:type="simple" uuidref="">{0,unbounded}</gmd:resourceMaintenance>
  <gmd:graphicOverview xlink:actuate="" xlink:arcrole="" xlink:href="" gco:nilReason="" xlink:role="" xlink:show="" xlink:title="" xlink:type="simple" uuidref="">{0,unbounded}</gmd:graphicOverview>
  <gmd:resourceFormat xlink:actuate="" xlink:arcrole="" xlink:href="" gco:nilReason="" xlink:role="" xlink:show="" xlink:title="" xlink:type="simple" uuidref="">{0,unbounded}</gmd:resourceFormat>
  <gmd:descriptiveKeywords xlink:actuate="" xlink:arcrole="" xlink:href="" gco:nilReason="" xlink:role="" xlink:show="" xlink:title="" xlink:type="simple" uuidref="">{0,unbounded}</gmd:descriptiveKeywords>
  <gmd:resourceSpecificUsage xlink:actuate="" xlink:arcrole="" xlink:href="" gco:nilReason="" xlink:role="" xlink:show="" xlink:title="" xlink:type="simple" uuidref="">{0,unbounded}</gmd:resourceSpecificUsage>
  <gmd:resourceConstraints xlink:actuate="" xlink:arcrole="" xlink:href="" gco:nilReason="" xlink:role="" xlink:show="" xlink:title="" xlink:type="simple" uuidref="">{0,unbounded}</gmd:resourceConstraints>
  <gmd:aggregationInfo xlink:actuate="" xlink:arcrole="" xlink:href="" gco:nilReason="" xlink:role="" xlink:show="" xlink:title="" xlink:type="simple" uuidref="">{0,unbounded}</gmd:aggregationInfo>
</gmd:AbstractMD_Identification>
Attributes
QName Type Use
id xs:ID optional
uuid xs:string optional
Source
<xs:element name="AbstractMD_Identification" type="gmd:AbstractMD_Identification_Type" abstract="true"/>
Element gmd:AbstractMD_Identification_Type / gmd:citation
Namespace http://www.isotc211.org/2005/gmd
Diagram
DiagramgcoBase_xsd.tmp#ObjectReferencegcoBase_xsd.tmp#nilReasoncitation_xsd.tmp#CI_Citationcitation_xsd.tmp#CI_Citation_PropertyType
Type gmd:CI_Citation_PropertyType
Properties
content complex
Model
Children gmd:CI_Citation
Instance
<gmd:citation xlink:actuate="" xlink:arcrole="" xlink:href="" gco:nilReason="" xlink:role="" xlink:show="" xlink:title="" xlink:type="simple" uuidref="" xmlns:gmd="http://www.isotc211.org/2005/gmd">
  <gmd:CI_Citation id="" uuid="">{1,1}</gmd:CI_Citation>
</gmd:citation>
Attributes
Source
<xs:element name="citation" type="gmd:CI_Citation_PropertyType"/>
Element gmd:AbstractMD_Identification_Type / gmd:abstract
Namespace http://www.isotc211.org/2005/gmd
Diagram
DiagramgcoBase_xsd.tmp#nilReasonbasicTypes_xsd_1.tmp#CharacterStringbasicTypes_xsd_1.tmp#CharacterString_PropertyType
Type gco:CharacterString_PropertyType
Properties
content complex
Model
Children gco:CharacterString
Instance
<gmd:abstract gco:nilReason="" xmlns:gmd="http://www.isotc211.org/2005/gmd" xmlns:gco="http://www.isotc211.org/2005/gco">
  <gco:CharacterString>{1,1}</gco:CharacterString>
</gmd:abstract>
Attributes
QName Type Use
gco:nilReason gml:NilReasonType optional
Source
<xs:element name="abstract" type="gco:CharacterString_PropertyType"/>
Element gmd:AbstractMD_Identification_Type / gmd:purpose
Namespace http://www.isotc211.org/2005/gmd
Diagram
DiagramgcoBase_xsd.tmp#nilReasonbasicTypes_xsd_1.tmp#CharacterStringbasicTypes_xsd_1.tmp#CharacterString_PropertyType
Type gco:CharacterString_PropertyType
Properties
content complex
minOccurs 0
Model
Children gco:CharacterString
Instance
<gmd:purpose gco:nilReason="" xmlns:gmd="http://www.isotc211.org/2005/gmd" xmlns:gco="http://www.isotc211.org/2005/gco">
  <gco:CharacterString>{1,1}</gco:CharacterString>
</gmd:purpose>
Attributes
QName Type Use
gco:nilReason gml:NilReasonType optional
Source
<xs:element name="purpose" type="gco:CharacterString_PropertyType" minOccurs="0"/>
Element gmd:AbstractMD_Identification_Type / gmd:credit
Namespace http://www.isotc211.org/2005/gmd
Diagram
DiagramgcoBase_xsd.tmp#nilReasonbasicTypes_xsd_1.tmp#CharacterStringbasicTypes_xsd_1.tmp#CharacterString_PropertyType
Type gco:CharacterString_PropertyType
Properties
content complex
minOccurs 0
maxOccurs unbounded
Model
Children gco:CharacterString
Instance
<gmd:credit gco:nilReason="" xmlns:gmd="http://www.isotc211.org/2005/gmd" xmlns:gco="http://www.isotc211.org/2005/gco">
  <gco:CharacterString>{1,1}</gco:CharacterString>
</gmd:credit>
Attributes
QName Type Use
gco:nilReason gml:NilReasonType optional
Source
<xs:element name="credit" type="gco:CharacterString_PropertyType" minOccurs="0" maxOccurs="unbounded"/>
Element gmd:AbstractMD_Identification_Type / gmd:status
Namespace http://www.isotc211.org/2005/gmd
Diagram
DiagramgcoBase_xsd.tmp#nilReasonidentification_xsd.tmp#MD_ProgressCodeidentification_xsd.tmp#MD_ProgressCode_PropertyType
Type gmd:MD_ProgressCode_PropertyType
Properties
content complex
minOccurs 0
maxOccurs unbounded
Model
Children gmd:MD_ProgressCode
Instance
<gmd:status gco:nilReason="" xmlns:gmd="http://www.isotc211.org/2005/gmd">
  <gmd:MD_ProgressCode codeList="" codeListValue="" codeSpace="">{1,1}</gmd:MD_ProgressCode>
</gmd:status>
Attributes
QName Type Use
gco:nilReason gml:NilReasonType optional
Source
<xs:element name="status" type="gmd:MD_ProgressCode_PropertyType" minOccurs="0" maxOccurs="unbounded"/>
Element gmd:MD_ProgressCode
Namespace http://www.isotc211.org/2005/gmd
Diagram
DiagramgcoBase_xsd.tmp#CodeListValue_Type_codeListgcoBase_xsd.tmp#CodeListValue_Type_codeListValuegcoBase_xsd.tmp#CodeListValue_Type_codeSpacegcoBase_xsd.tmp#CodeListValue_TypebasicTypes_xsd_1.tmp#CharacterString
Type gco:CodeListValue_Type
Properties
content complex
Substitution Group Affiliation
Used by
Attributes
QName Type Use
codeList xs:anyURI required
codeListValue xs:anyURI required
codeSpace xs:anyURI optional
Source
<xs:element name="MD_ProgressCode" type="gco:CodeListValue_Type" substitutionGroup="gco:CharacterString"/>
Element gmd:AbstractMD_Identification_Type / gmd:pointOfContact
Namespace http://www.isotc211.org/2005/gmd
Diagram
DiagramgcoBase_xsd.tmp#ObjectReferencegcoBase_xsd.tmp#nilReasoncitation_xsd.tmp#CI_ResponsiblePartycitation_xsd.tmp#CI_ResponsibleParty_PropertyType
Type gmd:CI_ResponsibleParty_PropertyType
Properties
content complex
minOccurs 0
maxOccurs unbounded
Model
Children gmd:CI_ResponsibleParty
Instance
<gmd:pointOfContact xlink:actuate="" xlink:arcrole="" xlink:href="" gco:nilReason="" xlink:role="" xlink:show="" xlink:title="" xlink:type="simple" uuidref="" xmlns:gmd="http://www.isotc211.org/2005/gmd">
  <gmd:CI_ResponsibleParty id="" uuid="">{1,1}</gmd:CI_ResponsibleParty>
</gmd:pointOfContact>
Attributes
Source
<xs:element name="pointOfContact" type="gmd:CI_ResponsibleParty_PropertyType" minOccurs="0" maxOccurs="unbounded"/>
Element gmd:AbstractMD_Identification_Type / gmd:resourceMaintenance
Namespace http://www.isotc211.org/2005/gmd
Diagram
DiagramgcoBase_xsd.tmp#ObjectReferencegcoBase_xsd.tmp#nilReasonmaintenance_xsd.tmp#MD_MaintenanceInformationmaintenance_xsd.tmp#MD_MaintenanceInformation_PropertyType
Type gmd:MD_MaintenanceInformation_PropertyType
Properties
content complex
minOccurs 0
maxOccurs unbounded
Model
Children gmd:MD_MaintenanceInformation
Instance
<gmd:resourceMaintenance xlink:actuate="" xlink:arcrole="" xlink:href="" gco:nilReason="" xlink:role="" xlink:show="" xlink:title="" xlink:type="simple" uuidref="" xmlns:gmd="http://www.isotc211.org/2005/gmd">
  <gmd:MD_MaintenanceInformation id="" uuid="">{1,1}</gmd:MD_MaintenanceInformation>
</gmd:resourceMaintenance>
Attributes
Source
<xs:element name="resourceMaintenance" type="gmd:MD_MaintenanceInformation_PropertyType" minOccurs="0" maxOccurs="unbounded"/>
Element gmd:AbstractMD_Identification_Type / gmd:graphicOverview
Namespace http://www.isotc211.org/2005/gmd
Diagram
DiagramgcoBase_xsd.tmp#ObjectReferencegcoBase_xsd.tmp#nilReasonidentification_xsd.tmp#MD_BrowseGraphicidentification_xsd.tmp#MD_BrowseGraphic_PropertyType
Type gmd:MD_BrowseGraphic_PropertyType
Properties
content complex
minOccurs 0
maxOccurs unbounded
Model
Children gmd:MD_BrowseGraphic
Instance
<gmd:graphicOverview xlink:actuate="" xlink:arcrole="" xlink:href="" gco:nilReason="" xlink:role="" xlink:show="" xlink:title="" xlink:type="simple" uuidref="" xmlns:gmd="http://www.isotc211.org/2005/gmd">
  <gmd:MD_BrowseGraphic id="" uuid="">{1,1}</gmd:MD_BrowseGraphic>
</gmd:graphicOverview>
Attributes
Source
<xs:element name="graphicOverview" type="gmd:MD_BrowseGraphic_PropertyType" minOccurs="0" maxOccurs="unbounded"/>
Element gmd:MD_BrowseGraphic
Namespace http://www.isotc211.org/2005/gmd
Diagram
DiagramgcoBase_xsd.tmp#ObjectIdentificationgcoBase_xsd.tmp#AbstractObject_Typeidentification_xsd.tmp#MD_BrowseGraphic_Type_fileNameidentification_xsd.tmp#MD_BrowseGraphic_Type_fileDescriptionidentification_xsd.tmp#MD_BrowseGraphic_Type_fileTypeidentification_xsd.tmp#MD_BrowseGraphic_Type
Type gmd:MD_BrowseGraphic_Type
Type hierarchy
Properties
content complex
Used by
Model
Children gmd:fileDescription, gmd:fileName, gmd:fileType
Instance
<gmd:MD_BrowseGraphic id="" uuid="" xmlns:gmd="http://www.isotc211.org/2005/gmd">
  <gmd:fileName gco:nilReason="">{1,1}</gmd:fileName>
  <gmd:fileDescription gco:nilReason="">{0,1}</gmd:fileDescription>
  <gmd:fileType gco:nilReason="">{0,1}</gmd:fileType>
</gmd:MD_BrowseGraphic>
Attributes
QName Type Use
id xs:ID optional
uuid xs:string optional
Source
<xs:element name="MD_BrowseGraphic" type="gmd:MD_BrowseGraphic_Type"/>
Element gmd:MD_BrowseGraphic_Type / gmd:fileName
Namespace http://www.isotc211.org/2005/gmd
Diagram
DiagramgcoBase_xsd.tmp#nilReasonbasicTypes_xsd_1.tmp#CharacterStringbasicTypes_xsd_1.tmp#CharacterString_PropertyType
Type gco:CharacterString_PropertyType
Properties
content complex
Model
Children gco:CharacterString
Instance
<gmd:fileName gco:nilReason="" xmlns:gmd="http://www.isotc211.org/2005/gmd" xmlns:gco="http://www.isotc211.org/2005/gco">
  <gco:CharacterString>{1,1}</gco:CharacterString>
</gmd:fileName>
Attributes
QName Type Use
gco:nilReason gml:NilReasonType optional
Source
<xs:element name="fileName" type="gco:CharacterString_PropertyType"/>
Element gmd:MD_BrowseGraphic_Type / gmd:fileDescription
Namespace http://www.isotc211.org/2005/gmd
Diagram
DiagramgcoBase_xsd.tmp#nilReasonbasicTypes_xsd_1.tmp#CharacterStringbasicTypes_xsd_1.tmp#CharacterString_PropertyType
Type gco:CharacterString_PropertyType
Properties
content complex
minOccurs 0
Model
Children gco:CharacterString
Instance
<gmd:fileDescription gco:nilReason="" xmlns:gmd="http://www.isotc211.org/2005/gmd" xmlns:gco="http://www.isotc211.org/2005/gco">
  <gco:CharacterString>{1,1}</gco:CharacterString>
</gmd:fileDescription>
Attributes
QName Type Use
gco:nilReason gml:NilReasonType optional
Source
<xs:element name="fileDescription" type="gco:CharacterString_PropertyType" minOccurs="0"/>
Element gmd:MD_BrowseGraphic_Type / gmd:fileType
Namespace http://www.isotc211.org/2005/gmd
Diagram
DiagramgcoBase_xsd.tmp#nilReasonbasicTypes_xsd_1.tmp#CharacterStringbasicTypes_xsd_1.tmp#CharacterString_PropertyType
Type gco:CharacterString_PropertyType
Properties
content complex
minOccurs 0
Model
Children gco:CharacterString
Instance
<gmd:fileType gco:nilReason="" xmlns:gmd="http://www.isotc211.org/2005/gmd" xmlns:gco="http://www.isotc211.org/2005/gco">
  <gco:CharacterString>{1,1}</gco:CharacterString>
</gmd:fileType>
Attributes
QName Type Use
gco:nilReason gml:NilReasonType optional
Source
<xs:element name="fileType" type="gco:CharacterString_PropertyType" minOccurs="0"/>
Element gmd:AbstractMD_Identification_Type / gmd:resourceFormat
Namespace http://www.isotc211.org/2005/gmd
Diagram
DiagramgcoBase_xsd.tmp#ObjectReferencegcoBase_xsd.tmp#nilReasondistribution_xsd.tmp#MD_Formatdistribution_xsd.tmp#MD_Format_PropertyType
Type gmd:MD_Format_PropertyType
Properties
content complex
minOccurs 0
maxOccurs unbounded
Model
Children gmd:MD_Format
Instance
<gmd:resourceFormat xlink:actuate="" xlink:arcrole="" xlink:href="" gco:nilReason="" xlink:role="" xlink:show="" xlink:title="" xlink:type="simple" uuidref="" xmlns:gmd="http://www.isotc211.org/2005/gmd">
  <gmd:MD_Format id="" uuid="">{1,1}</gmd:MD_Format>
</gmd:resourceFormat>
Attributes
Source
<xs:element name="resourceFormat" type="gmd:MD_Format_PropertyType" minOccurs="0" maxOccurs="unbounded"/>
Element gmd:AbstractMD_Identification_Type / gmd:descriptiveKeywords
Namespace http://www.isotc211.org/2005/gmd
Diagram
DiagramgcoBase_xsd.tmp#ObjectReferencegcoBase_xsd.tmp#nilReasonidentification_xsd.tmp#MD_Keywordsidentification_xsd.tmp#MD_Keywords_PropertyType
Type gmd:MD_Keywords_PropertyType
Properties
content complex
minOccurs 0
maxOccurs unbounded
Model
Children gmd:MD_Keywords
Instance
<gmd:descriptiveKeywords xlink:actuate="" xlink:arcrole="" xlink:href="" gco:nilReason="" xlink:role="" xlink:show="" xlink:title="" xlink:type="simple" uuidref="" xmlns:gmd="http://www.isotc211.org/2005/gmd">
  <gmd:MD_Keywords id="" uuid="">{1,1}</gmd:MD_Keywords>
</gmd:descriptiveKeywords>
Attributes
Source
<xs:element name="descriptiveKeywords" type="gmd:MD_Keywords_PropertyType" minOccurs="0" maxOccurs="unbounded"/>
Element gmd:MD_Keywords
Namespace http://www.isotc211.org/2005/gmd
Diagram
DiagramgcoBase_xsd.tmp#ObjectIdentificationgcoBase_xsd.tmp#AbstractObject_Typeidentification_xsd.tmp#MD_Keywords_Type_keywordidentification_xsd.tmp#MD_Keywords_Type_typeidentification_xsd.tmp#MD_Keywords_Type_thesaurusNameidentification_xsd.tmp#MD_Keywords_Type
Type gmd:MD_Keywords_Type
Type hierarchy
Properties
content complex
Used by
Model
Children gmd:keyword, gmd:thesaurusName, gmd:type
Instance
<gmd:MD_Keywords id="" uuid="" xmlns:gmd="http://www.isotc211.org/2005/gmd">
  <gmd:keyword gco:nilReason="">{1,unbounded}</gmd:keyword>
  <gmd:type gco:nilReason="">{0,1}</gmd:type>
  <gmd:thesaurusName xlink:actuate="" xlink:arcrole="" xlink:href="" gco:nilReason="" xlink:role="" xlink:show="" xlink:title="" xlink:type="simple" uuidref="">{0,1}</gmd:thesaurusName>
</gmd:MD_Keywords>
Attributes
QName Type Use
id xs:ID optional
uuid xs:string optional
Source
<xs:element name="MD_Keywords" type="gmd:MD_Keywords_Type"/>
Element gmd:MD_Keywords_Type / gmd:keyword
Namespace http://www.isotc211.org/2005/gmd
Diagram
DiagramgcoBase_xsd.tmp#nilReasonbasicTypes_xsd_1.tmp#CharacterStringbasicTypes_xsd_1.tmp#CharacterString_PropertyType
Type gco:CharacterString_PropertyType
Properties
content complex
maxOccurs unbounded
Model
Children gco:CharacterString
Instance
<gmd:keyword gco:nilReason="" xmlns:gmd="http://www.isotc211.org/2005/gmd" xmlns:gco="http://www.isotc211.org/2005/gco">
  <gco:CharacterString>{1,1}</gco:CharacterString>
</gmd:keyword>
Attributes
QName Type Use
gco:nilReason gml:NilReasonType optional
Source
<xs:element name="keyword" type="gco:CharacterString_PropertyType" maxOccurs="unbounded"/>
Element gmd:MD_Keywords_Type / gmd:type
Namespace http://www.isotc211.org/2005/gmd
Diagram
DiagramgcoBase_xsd.tmp#nilReasonidentification_xsd.tmp#MD_KeywordTypeCodeidentification_xsd.tmp#MD_KeywordTypeCode_PropertyType
Type gmd:MD_KeywordTypeCode_PropertyType
Properties
content complex
minOccurs 0
Model
Children gmd:MD_KeywordTypeCode
Instance
<gmd:type gco:nilReason="" xmlns:gmd="http://www.isotc211.org/2005/gmd">
  <gmd:MD_KeywordTypeCode codeList="" codeListValue="" codeSpace="">{1,1}</gmd:MD_KeywordTypeCode>
</gmd:type>
Attributes
QName Type Use
gco:nilReason gml:NilReasonType optional
Source
<xs:element name="type" type="gmd:MD_KeywordTypeCode_PropertyType" minOccurs="0"/>
Element gmd:MD_KeywordTypeCode
Namespace http://www.isotc211.org/2005/gmd
Diagram
DiagramgcoBase_xsd.tmp#CodeListValue_Type_codeListgcoBase_xsd.tmp#CodeListValue_Type_codeListValuegcoBase_xsd.tmp#CodeListValue_Type_codeSpacegcoBase_xsd.tmp#CodeListValue_TypebasicTypes_xsd_1.tmp#CharacterString
Type gco:CodeListValue_Type
Properties
content complex
Substitution Group Affiliation
Used by
Attributes
QName Type Use
codeList xs:anyURI required
codeListValue xs:anyURI required
codeSpace xs:anyURI optional
Source
<xs:element name="MD_KeywordTypeCode" type="gco:CodeListValue_Type" substitutionGroup="gco:CharacterString"/>
Element gmd:MD_Keywords_Type / gmd:thesaurusName
Namespace http://www.isotc211.org/2005/gmd
Diagram
DiagramgcoBase_xsd.tmp#ObjectReferencegcoBase_xsd.tmp#nilReasoncitation_xsd.tmp#CI_Citationcitation_xsd.tmp#CI_Citation_PropertyType
Type gmd:CI_Citation_PropertyType
Properties
content complex
minOccurs 0
Model
Children gmd:CI_Citation
Instance
<gmd:thesaurusName xlink:actuate="" xlink:arcrole="" xlink:href="" gco:nilReason="" xlink:role="" xlink:show="" xlink:title="" xlink:type="simple" uuidref="" xmlns:gmd="http://www.isotc211.org/2005/gmd">
  <gmd:CI_Citation id="" uuid="">{1,1}</gmd:CI_Citation>
</gmd:thesaurusName>
Attributes
Source
<xs:element name="thesaurusName" type="gmd:CI_Citation_PropertyType" minOccurs="0"/>
Element gmd:AbstractMD_Identification_Type / gmd:resourceSpecificUsage
Namespace http://www.isotc211.org/2005/gmd
Diagram
DiagramgcoBase_xsd.tmp#ObjectReferencegcoBase_xsd.tmp#nilReasonidentification_xsd.tmp#MD_Usageidentification_xsd.tmp#MD_Usage_PropertyType
Type gmd:MD_Usage_PropertyType
Properties
content complex
minOccurs 0
maxOccurs unbounded
Model
Children gmd:MD_Usage
Instance
<gmd:resourceSpecificUsage xlink:actuate="" xlink:arcrole="" xlink:href="" gco:nilReason="" xlink:role="" xlink:show="" xlink:title="" xlink:type="simple" uuidref="" xmlns:gmd="http://www.isotc211.org/2005/gmd">
  <gmd:MD_Usage id="" uuid="">{1,1}</gmd:MD_Usage>
</gmd:resourceSpecificUsage>
Attributes
Source
<xs:element name="resourceSpecificUsage" type="gmd:MD_Usage_PropertyType" minOccurs="0" maxOccurs="unbounded"/>
Element gmd:MD_Usage
Namespace http://www.isotc211.org/2005/gmd
Diagram
DiagramgcoBase_xsd.tmp#ObjectIdentificationgcoBase_xsd.tmp#AbstractObject_Typeidentification_xsd.tmp#MD_Usage_Type_specificUsageidentification_xsd.tmp#MD_Usage_Type_usageDateTimeidentification_xsd.tmp#MD_Usage_Type_userDeterminedLimitationsidentification_xsd.tmp#MD_Usage_Type_userContactInfoidentification_xsd.tmp#MD_Usage_Type
Type gmd:MD_Usage_Type
Type hierarchy
Properties
content complex
Used by
Model
Children gmd:specificUsage, gmd:usageDateTime, gmd:userContactInfo, gmd:userDeterminedLimitations
Instance
<gmd:MD_Usage id="" uuid="" xmlns:gmd="http://www.isotc211.org/2005/gmd">
  <gmd:specificUsage gco:nilReason="">{1,1}</gmd:specificUsage>
  <gmd:usageDateTime gco:nilReason="">{0,1}</gmd:usageDateTime>
  <gmd:userDeterminedLimitations gco:nilReason="">{0,1}</gmd:userDeterminedLimitations>
  <gmd:userContactInfo xlink:actuate="" xlink:arcrole="" xlink:href="" gco:nilReason="" xlink:role="" xlink:show="" xlink:title="" xlink:type="simple" uuidref="">{1,unbounded}</gmd:userContactInfo>
</gmd:MD_Usage>
Attributes
QName Type Use
id xs:ID optional
uuid xs:string optional
Source
<xs:element name="MD_Usage" type="gmd:MD_Usage_Type"/>
Element gmd:MD_Usage_Type / gmd:specificUsage
Namespace http://www.isotc211.org/2005/gmd
Diagram
DiagramgcoBase_xsd.tmp#nilReasonbasicTypes_xsd_1.tmp#CharacterStringbasicTypes_xsd_1.tmp#CharacterString_PropertyType
Type gco:CharacterString_PropertyType
Properties
content complex
Model
Children gco:CharacterString
Instance
<gmd:specificUsage gco:nilReason="" xmlns:gmd="http://www.isotc211.org/2005/gmd" xmlns:gco="http://www.isotc211.org/2005/gco">
  <gco:CharacterString>{1,1}</gco:CharacterString>
</gmd:specificUsage>
Attributes
QName Type Use
gco:nilReason gml:NilReasonType optional
Source
<xs:element name="specificUsage" type="gco:CharacterString_PropertyType"/>
Element gmd:MD_Usage_Type / gmd:usageDateTime
Namespace http://www.isotc211.org/2005/gmd
Diagram
DiagramgcoBase_xsd.tmp#nilReasonbasicTypes_xsd_1.tmp#DateTimebasicTypes_xsd_1.tmp#DateTime_PropertyType
Type gco:DateTime_PropertyType
Properties
content complex
minOccurs 0
Model
Children gco:DateTime
Instance
<gmd:usageDateTime gco:nilReason="" xmlns:gmd="http://www.isotc211.org/2005/gmd" xmlns:gco="http://www.isotc211.org/2005/gco">
  <gco:DateTime>{1,1}</gco:DateTime>
</gmd:usageDateTime>
Attributes
QName Type Use
gco:nilReason gml:NilReasonType optional
Source
<xs:element name="usageDateTime" type="gco:DateTime_PropertyType" minOccurs="0"/>
Element gmd:MD_Usage_Type / gmd:userDeterminedLimitations
Namespace http://www.isotc211.org/2005/gmd
Diagram
DiagramgcoBase_xsd.tmp#nilReasonbasicTypes_xsd_1.tmp#CharacterStringbasicTypes_xsd_1.tmp#CharacterString_PropertyType
Type gco:CharacterString_PropertyType
Properties
content complex
minOccurs 0
Model
Children gco:CharacterString
Instance
<gmd:userDeterminedLimitations gco:nilReason="" xmlns:gmd="http://www.isotc211.org/2005/gmd" xmlns:gco="http://www.isotc211.org/2005/gco">
  <gco:CharacterString>{1,1}</gco:CharacterString>
</gmd:userDeterminedLimitations>
Attributes
QName Type Use
gco:nilReason gml:NilReasonType optional
Source
<xs:element name="userDeterminedLimitations" type="gco:CharacterString_PropertyType" minOccurs="0"/>
Element gmd:MD_Usage_Type / gmd:userContactInfo
Namespace http://www.isotc211.org/2005/gmd
Diagram
DiagramgcoBase_xsd.tmp#ObjectReferencegcoBase_xsd.tmp#nilReasoncitation_xsd.tmp#CI_ResponsiblePartycitation_xsd.tmp#CI_ResponsibleParty_PropertyType
Type gmd:CI_ResponsibleParty_PropertyType
Properties
content complex
maxOccurs unbounded
Model
Children gmd:CI_ResponsibleParty
Instance
<gmd:userContactInfo xlink:actuate="" xlink:arcrole="" xlink:href="" gco:nilReason="" xlink:role="" xlink:show="" xlink:title="" xlink:type="simple" uuidref="" xmlns:gmd="http://www.isotc211.org/2005/gmd">
  <gmd:CI_ResponsibleParty id="" uuid="">{1,1}</gmd:CI_ResponsibleParty>
</gmd:userContactInfo>
Attributes
Source
<xs:element name="userContactInfo" type="gmd:CI_ResponsibleParty_PropertyType" maxOccurs="unbounded"/>
Element gmd:AbstractMD_Identification_Type / gmd:resourceConstraints
Namespace http://www.isotc211.org/2005/gmd
Diagram
DiagramgcoBase_xsd.tmp#ObjectReferencegcoBase_xsd.tmp#nilReasonconstraints_xsd.tmp#MD_Constraintsconstraints_xsd.tmp#MD_Constraints_PropertyType
Type gmd:MD_Constraints_PropertyType
Properties
content complex
minOccurs 0
maxOccurs unbounded
Model
Children gmd:MD_Constraints
Instance
<gmd:resourceConstraints xlink:actuate="" xlink:arcrole="" xlink:href="" gco:nilReason="" xlink:role="" xlink:show="" xlink:title="" xlink:type="simple" uuidref="" xmlns:gmd="http://www.isotc211.org/2005/gmd">
  <gmd:MD_Constraints id="" uuid="">{1,1}</gmd:MD_Constraints>
</gmd:resourceConstraints>
Attributes
Source
<xs:element name="resourceConstraints" type="gmd:MD_Constraints_PropertyType" minOccurs="0" maxOccurs="unbounded"/>
Element gmd:AbstractMD_Identification_Type / gmd:aggregationInfo
Namespace http://www.isotc211.org/2005/gmd
Diagram
DiagramgcoBase_xsd.tmp#ObjectReferencegcoBase_xsd.tmp#nilReasonidentification_xsd.tmp#MD_AggregateInformationidentification_xsd.tmp#MD_AggregateInformation_PropertyType
Type gmd:MD_AggregateInformation_PropertyType
Properties
content complex
minOccurs 0
maxOccurs unbounded
Model
Children gmd:MD_AggregateInformation
Instance
<gmd:aggregationInfo xlink:actuate="" xlink:arcrole="" xlink:href="" gco:nilReason="" xlink:role="" xlink:show="" xlink:title="" xlink:type="simple" uuidref="" xmlns:gmd="http://www.isotc211.org/2005/gmd">
  <gmd:MD_AggregateInformation id="" uuid="">{1,1}</gmd:MD_AggregateInformation>
</gmd:aggregationInfo>
Attributes
Source
<xs:element name="aggregationInfo" type="gmd:MD_AggregateInformation_PropertyType" minOccurs="0" maxOccurs="unbounded"/>
Element gmd:MD_AggregateInformation
Namespace http://www.isotc211.org/2005/gmd
Diagram
DiagramgcoBase_xsd.tmp#ObjectIdentificationgcoBase_xsd.tmp#AbstractObject_Typeidentification_xsd.tmp#MD_AggregateInformation_Type_aggregateDataSetNameidentification_xsd.tmp#MD_AggregateInformation_Type_aggregateDataSetIdentifieridentification_xsd.tmp#MD_AggregateInformation_Type_associationTypeidentification_xsd.tmp#MD_AggregateInformation_Type_initiativeTypeidentification_xsd.tmp#MD_AggregateInformation_Type
Type gmd:MD_AggregateInformation_Type
Type hierarchy
Properties
content complex
Used by
Model
Children gmd:aggregateDataSetIdentifier, gmd:aggregateDataSetName, gmd:associationType, gmd:initiativeType
Instance
<gmd:MD_AggregateInformation id="" uuid="" xmlns:gmd="http://www.isotc211.org/2005/gmd">
  <gmd:aggregateDataSetName xlink:actuate="" xlink:arcrole="" xlink:href="" gco:nilReason="" xlink:role="" xlink:show="" xlink:title="" xlink:type="simple" uuidref="">{0,1}</gmd:aggregateDataSetName>
  <gmd:aggregateDataSetIdentifier xlink:actuate="" xlink:arcrole="" xlink:href="" gco:nilReason="" xlink:role="" xlink:show="" xlink:title="" xlink:type="simple" uuidref="">{0,1}</gmd:aggregateDataSetIdentifier>
  <gmd:associationType gco:nilReason="">{1,1}</gmd:associationType>
  <gmd:initiativeType gco:nilReason="">{0,1}</gmd:initiativeType>
</gmd:MD_AggregateInformation>
Attributes
QName Type Use
id xs:ID optional
uuid xs:string optional
Source
<xs:element name="MD_AggregateInformation" type="gmd:MD_AggregateInformation_Type"/>
Element gmd:MD_AggregateInformation_Type / gmd:aggregateDataSetName
Namespace http://www.isotc211.org/2005/gmd
Diagram
DiagramgcoBase_xsd.tmp#ObjectReferencegcoBase_xsd.tmp#nilReasoncitation_xsd.tmp#CI_Citationcitation_xsd.tmp#CI_Citation_PropertyType
Type gmd:CI_Citation_PropertyType
Properties
content complex
minOccurs 0
Model
Children gmd:CI_Citation
Instance
<gmd:aggregateDataSetName xlink:actuate="" xlink:arcrole="" xlink:href="" gco:nilReason="" xlink:role="" xlink:show="" xlink:title="" xlink:type="simple" uuidref="" xmlns:gmd="http://www.isotc211.org/2005/gmd">
  <gmd:CI_Citation id="" uuid="">{1,1}</gmd:CI_Citation>
</gmd:aggregateDataSetName>
Attributes
Source
<xs:element name="aggregateDataSetName" type="gmd:CI_Citation_PropertyType" minOccurs="0"/>
Element gmd:MD_AggregateInformation_Type / gmd:aggregateDataSetIdentifier
Namespace http://www.isotc211.org/2005/gmd
Diagram
DiagramgcoBase_xsd.tmp#ObjectReferencegcoBase_xsd.tmp#nilReasonreferenceSystem_xsd.tmp#MD_IdentifierreferenceSystem_xsd.tmp#MD_Identifier_PropertyType
Type gmd:MD_Identifier_PropertyType
Properties
content complex
minOccurs 0
Model
Children gmd:MD_Identifier
Instance
<gmd:aggregateDataSetIdentifier xlink:actuate="" xlink:arcrole="" xlink:href="" gco:nilReason="" xlink:role="" xlink:show="" xlink:title="" xlink:type="simple" uuidref="" xmlns:gmd="http://www.isotc211.org/2005/gmd">
  <gmd:MD_Identifier id="" uuid="">{1,1}</gmd:MD_Identifier>
</gmd:aggregateDataSetIdentifier>
Attributes
Source
<xs:element name="aggregateDataSetIdentifier" type="gmd:MD_Identifier_PropertyType" minOccurs="0"/>
Element gmd:MD_AggregateInformation_Type / gmd:associationType
Namespace http://www.isotc211.org/2005/gmd
Diagram
DiagramgcoBase_xsd.tmp#nilReasonidentification_xsd.tmp#DS_AssociationTypeCodeidentification_xsd.tmp#DS_AssociationTypeCode_PropertyType
Type gmd:DS_AssociationTypeCode_PropertyType
Properties
content complex
Model
Children gmd:DS_AssociationTypeCode
Instance
<gmd:associationType gco:nilReason="" xmlns:gmd="http://www.isotc211.org/2005/gmd">
  <gmd:DS_AssociationTypeCode codeList="" codeListValue="" codeSpace="">{1,1}</gmd:DS_AssociationTypeCode>
</gmd:associationType>
Attributes
QName Type Use
gco:nilReason gml:NilReasonType optional
Source
<xs:element name="associationType" type="gmd:DS_AssociationTypeCode_PropertyType"/>
Element gmd:DS_AssociationTypeCode
Namespace http://www.isotc211.org/2005/gmd
Diagram
DiagramgcoBase_xsd.tmp#CodeListValue_Type_codeListgcoBase_xsd.tmp#CodeListValue_Type_codeListValuegcoBase_xsd.tmp#CodeListValue_Type_codeSpacegcoBase_xsd.tmp#CodeListValue_TypebasicTypes_xsd_1.tmp#CharacterString
Type gco:CodeListValue_Type
Properties
content complex
Substitution Group Affiliation
Used by
Attributes
QName Type Use
codeList xs:anyURI required
codeListValue xs:anyURI required
codeSpace xs:anyURI optional
Source
<xs:element name="DS_AssociationTypeCode" type="gco:CodeListValue_Type" substitutionGroup="gco:CharacterString"/>
Element gmd:MD_AggregateInformation_Type / gmd:initiativeType
Namespace http://www.isotc211.org/2005/gmd
Diagram
DiagramgcoBase_xsd.tmp#nilReasonidentification_xsd.tmp#DS_InitiativeTypeCodeidentification_xsd.tmp#DS_InitiativeTypeCode_PropertyType
Type gmd:DS_InitiativeTypeCode_PropertyType
Properties
content complex
minOccurs 0
Model
Children gmd:DS_InitiativeTypeCode
Instance
<gmd:initiativeType gco:nilReason="" xmlns:gmd="http://www.isotc211.org/2005/gmd">
  <gmd:DS_InitiativeTypeCode codeList="" codeListValue="" codeSpace="">{1,1}</gmd:DS_InitiativeTypeCode>
</gmd:initiativeType>
Attributes
QName Type Use
gco:nilReason gml:NilReasonType optional
Source
<xs:element name="initiativeType" type="gmd:DS_InitiativeTypeCode_PropertyType" minOccurs="0"/>
Element gmd:DS_InitiativeTypeCode
Namespace http://www.isotc211.org/2005/gmd
Diagram
DiagramgcoBase_xsd.tmp#CodeListValue_Type_codeListgcoBase_xsd.tmp#CodeListValue_Type_codeListValuegcoBase_xsd.tmp#CodeListValue_Type_codeSpacegcoBase_xsd.tmp#CodeListValue_TypebasicTypes_xsd_1.tmp#CharacterString
Type gco:CodeListValue_Type
Properties
content complex
Substitution Group Affiliation
Used by
Attributes
QName Type Use
codeList xs:anyURI required
codeListValue xs:anyURI required
codeSpace xs:anyURI optional
Source
<xs:element name="DS_InitiativeTypeCode" type="gco:CodeListValue_Type" substitutionGroup="gco:CharacterString"/>
Element gmd:MD_RepresentativeFraction
Namespace http://www.isotc211.org/2005/gmd
Diagram
DiagramgcoBase_xsd.tmp#ObjectIdentificationgcoBase_xsd.tmp#AbstractObject_Typeidentification_xsd.tmp#MD_RepresentativeFraction_Type_denominatoridentification_xsd.tmp#MD_RepresentativeFraction_Type
Type gmd:MD_RepresentativeFraction_Type
Type hierarchy
Properties
content complex
Used by
Model
Children gmd:denominator
Instance
<gmd:MD_RepresentativeFraction id="" uuid="" xmlns:gmd="http://www.isotc211.org/2005/gmd">
  <gmd:denominator gco:nilReason="">{1,1}</gmd:denominator>
</gmd:MD_RepresentativeFraction>
Attributes
QName Type Use
id xs:ID optional
uuid xs:string optional
Source
<xs:element name="MD_RepresentativeFraction" type="gmd:MD_RepresentativeFraction_Type"/>
Element gmd:MD_RepresentativeFraction_Type / gmd:denominator
Namespace http://www.isotc211.org/2005/gmd
Diagram
DiagramgcoBase_xsd.tmp#nilReasonbasicTypes_xsd_1.tmp#IntegerbasicTypes_xsd_1.tmp#Integer_PropertyType
Type gco:Integer_PropertyType
Properties
content complex
Model
Children gco:Integer
Instance
<gmd:denominator gco:nilReason="" xmlns:gmd="http://www.isotc211.org/2005/gmd" xmlns:gco="http://www.isotc211.org/2005/gco">
  <gco:Integer>{1,1}</gco:Integer>
</gmd:denominator>
Attributes
QName Type Use
gco:nilReason gml:NilReasonType optional
Source
<xs:element name="denominator" type="gco:Integer_PropertyType"/>
Element gmd:MD_DataIdentification_Type / gmd:spatialRepresentationType
Namespace http://www.isotc211.org/2005/gmd
Diagram
DiagramgcoBase_xsd.tmp#nilReasonidentification_xsd.tmp#MD_SpatialRepresentationTypeCodeidentification_xsd.tmp#MD_SpatialRepresentationTypeCode_PropertyType
Type gmd:MD_SpatialRepresentationTypeCode_PropertyType
Properties
content complex
minOccurs 0
maxOccurs unbounded
Model
Children gmd:MD_SpatialRepresentationTypeCode
Instance
<gmd:spatialRepresentationType gco:nilReason="" xmlns:gmd="http://www.isotc211.org/2005/gmd">
  <gmd:MD_SpatialRepresentationTypeCode codeList="" codeListValue="" codeSpace="">{1,1}</gmd:MD_SpatialRepresentationTypeCode>
</gmd:spatialRepresentationType>
Attributes
QName Type Use
gco:nilReason gml:NilReasonType optional
Source
<xs:element name="spatialRepresentationType" type="gmd:MD_SpatialRepresentationTypeCode_PropertyType" minOccurs="0" maxOccurs="unbounded"/>
Element gmd:MD_SpatialRepresentationTypeCode
Namespace http://www.isotc211.org/2005/gmd
Diagram
DiagramgcoBase_xsd.tmp#CodeListValue_Type_codeListgcoBase_xsd.tmp#CodeListValue_Type_codeListValuegcoBase_xsd.tmp#CodeListValue_Type_codeSpacegcoBase_xsd.tmp#CodeListValue_TypebasicTypes_xsd_1.tmp#CharacterString
Type gco:CodeListValue_Type
Properties
content complex
Substitution Group Affiliation
Used by
Attributes
QName Type Use
codeList xs:anyURI required
codeListValue xs:anyURI required
codeSpace xs:anyURI optional
Source
<xs:element name="MD_SpatialRepresentationTypeCode" type="gco:CodeListValue_Type" substitutionGroup="gco:CharacterString"/>
Element gmd:MD_DataIdentification_Type / gmd:spatialResolution
Namespace http://www.isotc211.org/2005/gmd
Diagram
DiagramgcoBase_xsd.tmp#nilReasonidentification_xsd.tmp#MD_Resolutionidentification_xsd.tmp#MD_Resolution_PropertyType
Type gmd:MD_Resolution_PropertyType
Properties
content complex
minOccurs 0
maxOccurs unbounded
Model
Children gmd:MD_Resolution
Instance
<gmd:spatialResolution gco:nilReason="" xmlns:gmd="http://www.isotc211.org/2005/gmd">
  <gmd:MD_Resolution>{1,1}</gmd:MD_Resolution>
</gmd:spatialResolution>
Attributes
QName Type Use
gco:nilReason gml:NilReasonType optional
Source
<xs:element name="spatialResolution" type="gmd:MD_Resolution_PropertyType" minOccurs="0" maxOccurs="unbounded"/>
Element gmd:MD_Resolution
Namespace http://www.isotc211.org/2005/gmd
Diagram
Diagramidentification_xsd.tmp#MD_Resolution_Type_equivalentScaleidentification_xsd.tmp#MD_Resolution_Type_distanceidentification_xsd.tmp#MD_Resolution_Type
Type gmd:MD_Resolution_Type
Properties
content complex
Used by
Model
Children gmd:distance, gmd:equivalentScale
Instance
<gmd:MD_Resolution xmlns:gmd="http://www.isotc211.org/2005/gmd">
  <gmd:equivalentScale xlink:actuate="" xlink:arcrole="" xlink:href="" gco:nilReason="" xlink:role="" xlink:show="" xlink:title="" xlink:type="simple" uuidref="">{1,1}</gmd:equivalentScale>
  <gmd:distance gco:nilReason="">{1,1}</gmd:distance>
</gmd:MD_Resolution>
Source
<xs:element name="MD_Resolution" type="gmd:MD_Resolution_Type"/>
Element gmd:MD_Resolution_Type / gmd:equivalentScale
Namespace http://www.isotc211.org/2005/gmd
Diagram
DiagramgcoBase_xsd.tmp#ObjectReferencegcoBase_xsd.tmp#nilReasonidentification_xsd.tmp#MD_RepresentativeFractionidentification_xsd.tmp#MD_RepresentativeFraction_PropertyType
Type gmd:MD_RepresentativeFraction_PropertyType
Properties
content complex
Model
Children gmd:MD_RepresentativeFraction
Instance
<gmd:equivalentScale xlink:actuate="" xlink:arcrole="" xlink:href="" gco:nilReason="" xlink:role="" xlink:show="" xlink:title="" xlink:type="simple" uuidref="" xmlns:gmd="http://www.isotc211.org/2005/gmd">
  <gmd:MD_RepresentativeFraction id="" uuid="">{1,1}</gmd:MD_RepresentativeFraction>
</gmd:equivalentScale>
Attributes
Source
<xs:element name="equivalentScale" type="gmd:MD_RepresentativeFraction_PropertyType"/>
Element gmd:MD_Resolution_Type / gmd:distance
Namespace http://www.isotc211.org/2005/gmd
Diagram
DiagramgcoBase_xsd.tmp#nilReasonbasicTypes_xsd_1.tmp#DistancebasicTypes_xsd_1.tmp#Distance_PropertyType
Type gco:Distance_PropertyType
Properties
content complex
Model
Children gco:Distance
Instance
<gmd:distance gco:nilReason="" xmlns:gmd="http://www.isotc211.org/2005/gmd" xmlns:gco="http://www.isotc211.org/2005/gco">
  <gco:Distance uom="">{1,1}</gco:Distance>
</gmd:distance>
Attributes
QName Type Use
gco:nilReason gml:NilReasonType optional
Source
<xs:element name="distance" type="gco:Distance_PropertyType"/>
Element gmd:MD_DataIdentification_Type / gmd:language
Namespace http://www.isotc211.org/2005/gmd
Diagram
DiagramgcoBase_xsd.tmp#nilReasonbasicTypes_xsd_1.tmp#CharacterStringbasicTypes_xsd_1.tmp#CharacterString_PropertyType
Type gco:CharacterString_PropertyType
Properties
content complex
maxOccurs unbounded
Model
Children gco:CharacterString
Instance
<gmd:language gco:nilReason="" xmlns:gmd="http://www.isotc211.org/2005/gmd" xmlns:gco="http://www.isotc211.org/2005/gco">
  <gco:CharacterString>{1,1}</gco:CharacterString>
</gmd:language>
Attributes
QName Type Use
gco:nilReason gml:NilReasonType optional
Source
<xs:element name="language" type="gco:CharacterString_PropertyType" maxOccurs="unbounded"/>
Element gmd:MD_DataIdentification_Type / gmd:characterSet
Namespace http://www.isotc211.org/2005/gmd
Diagram
DiagramgcoBase_xsd.tmp#nilReasonidentification_xsd.tmp#MD_CharacterSetCodeidentification_xsd.tmp#MD_CharacterSetCode_PropertyType
Type gmd:MD_CharacterSetCode_PropertyType
Properties
content complex
minOccurs 0
maxOccurs unbounded
Model
Children gmd:MD_CharacterSetCode
Instance
<gmd:characterSet gco:nilReason="" xmlns:gmd="http://www.isotc211.org/2005/gmd">
  <gmd:MD_CharacterSetCode codeList="" codeListValue="" codeSpace="">{1,1}</gmd:MD_CharacterSetCode>
</gmd:characterSet>
Attributes
QName Type Use
gco:nilReason gml:NilReasonType optional
Source
<xs:element name="characterSet" type="gmd:MD_CharacterSetCode_PropertyType" minOccurs="0" maxOccurs="unbounded"/>
Element gmd:MD_DataIdentification_Type / gmd:topicCategory
Namespace http://www.isotc211.org/2005/gmd
Diagram
DiagramgcoBase_xsd.tmp#nilReasonidentification_xsd.tmp#MD_TopicCategoryCodeidentification_xsd.tmp#MD_TopicCategoryCode_PropertyType
Type gmd:MD_TopicCategoryCode_PropertyType
Properties
content complex
minOccurs 0
maxOccurs unbounded
Model
Children gmd:MD_TopicCategoryCode
Instance
<gmd:topicCategory gco:nilReason="" xmlns:gmd="http://www.isotc211.org/2005/gmd">
  <gmd:MD_TopicCategoryCode>{1,1}</gmd:MD_TopicCategoryCode>
</gmd:topicCategory>
Attributes
QName Type Use
gco:nilReason gml:NilReasonType optional
Source
<xs:element name="topicCategory" type="gmd:MD_TopicCategoryCode_PropertyType" minOccurs="0" maxOccurs="unbounded"/>
Element gmd:MD_TopicCategoryCode
Namespace http://www.isotc211.org/2005/gmd
Diagram
Diagramidentification_xsd.tmp#MD_TopicCategoryCode_TypebasicTypes_xsd_1.tmp#CharacterString
Type gmd:MD_TopicCategoryCode_Type
Properties
content simple
Facets
enumeration farming
enumeration biota
enumeration boundaries
enumeration climatologyMeteorologyAtmosphere
enumeration economy
enumeration elevation
enumeration environment
enumeration geoscientificInformation
enumeration health
enumeration imageryBaseMapsEarthCover
enumeration intelligenceMilitary
enumeration inlandWaters
enumeration location
enumeration oceans
enumeration planningCadastre
enumeration society
enumeration structure
enumeration transportation
enumeration utilitiesCommunication
Substitution Group Affiliation
Used by
Source
<xs:element name="MD_TopicCategoryCode" type="gmd:MD_TopicCategoryCode_Type" substitutionGroup="gco:CharacterString"/>
Element gmd:MD_DataIdentification_Type / gmd:environmentDescription
Namespace http://www.isotc211.org/2005/gmd
Diagram
DiagramgcoBase_xsd.tmp#nilReasonbasicTypes_xsd_1.tmp#CharacterStringbasicTypes_xsd_1.tmp#CharacterString_PropertyType
Type gco:CharacterString_PropertyType
Properties
content complex
minOccurs 0
Model
Children gco:CharacterString
Instance
<gmd:environmentDescription gco:nilReason="" xmlns:gmd="http://www.isotc211.org/2005/gmd" xmlns:gco="http://www.isotc211.org/2005/gco">
  <gco:CharacterString>{1,1}</gco:CharacterString>
</gmd:environmentDescription>
Attributes
QName Type Use
gco:nilReason gml:NilReasonType optional
Source
<xs:element name="environmentDescription" type="gco:CharacterString_PropertyType" minOccurs="0"/>
Element gmd:MD_DataIdentification_Type / gmd:extent
Namespace http://www.isotc211.org/2005/gmd
Diagram
DiagramgcoBase_xsd.tmp#ObjectReferencegcoBase_xsd.tmp#nilReasonextent_xsd.tmp#EX_Extentextent_xsd.tmp#EX_Extent_PropertyType
Type gmd:EX_Extent_PropertyType
Properties
content complex
minOccurs 0
maxOccurs unbounded
Model
Children gmd:EX_Extent
Instance
<gmd:extent xlink:actuate="" xlink:arcrole="" xlink:href="" gco:nilReason="" xlink:role="" xlink:show="" xlink:title="" xlink:type="simple" uuidref="" xmlns:gmd="http://www.isotc211.org/2005/gmd">
  <gmd:EX_Extent id="" uuid="">{1,1}</gmd:EX_Extent>
</gmd:extent>
Attributes
Source
<xs:element name="extent" type="gmd:EX_Extent_PropertyType" minOccurs="0" maxOccurs="unbounded"/>
Element gmd:MD_DataIdentification_Type / gmd:supplementalInformation
Namespace http://www.isotc211.org/2005/gmd
Diagram
DiagramgcoBase_xsd.tmp#nilReasonbasicTypes_xsd_1.tmp#CharacterStringbasicTypes_xsd_1.tmp#CharacterString_PropertyType
Type gco:CharacterString_PropertyType
Properties
content complex
minOccurs 0
Model
Children gco:CharacterString
Instance
<gmd:supplementalInformation gco:nilReason="" xmlns:gmd="http://www.isotc211.org/2005/gmd" xmlns:gco="http://www.isotc211.org/2005/gco">
  <gco:CharacterString>{1,1}</gco:CharacterString>
</gmd:supplementalInformation>
Attributes
QName Type Use
gco:nilReason gml:NilReasonType optional
Source
<xs:element name="supplementalInformation" type="gco:CharacterString_PropertyType" minOccurs="0"/>
Element gmd:MD_DataIdentification
Namespace http://www.isotc211.org/2005/gmd
Diagram
DiagramgcoBase_xsd.tmp#ObjectIdentificationgcoBase_xsd.tmp#AbstractObject_Typeidentification_xsd.tmp#AbstractMD_Identification_Type_citationidentification_xsd.tmp#AbstractMD_Identification_Type_abstractidentification_xsd.tmp#AbstractMD_Identification_Type_purposeidentification_xsd.tmp#AbstractMD_Identification_Type_creditidentification_xsd.tmp#AbstractMD_Identification_Type_statusidentification_xsd.tmp#AbstractMD_Identification_Type_pointOfContactidentification_xsd.tmp#AbstractMD_Identification_Type_resourceMaintenanceidentification_xsd.tmp#AbstractMD_Identification_Type_graphicOverviewidentification_xsd.tmp#AbstractMD_Identification_Type_resourceFormatidentification_xsd.tmp#AbstractMD_Identification_Type_descriptiveKeywordsidentification_xsd.tmp#AbstractMD_Identification_Type_resourceSpecificUsageidentification_xsd.tmp#AbstractMD_Identification_Type_resourceConstraintsidentification_xsd.tmp#AbstractMD_Identification_Type_aggregationInfoidentification_xsd.tmp#AbstractMD_Identification_Typeidentification_xsd.tmp#MD_DataIdentification_Type_spatialRepresentationTypeidentification_xsd.tmp#MD_DataIdentification_Type_spatialResolutionidentification_xsd.tmp#MD_DataIdentification_Type_languageidentification_xsd.tmp#MD_DataIdentification_Type_characterSetidentification_xsd.tmp#MD_DataIdentification_Type_topicCategoryidentification_xsd.tmp#MD_DataIdentification_Type_environmentDescriptionidentification_xsd.tmp#MD_DataIdentification_Type_extentidentification_xsd.tmp#MD_DataIdentification_Type_supplementalInformationidentification_xsd.tmp#MD_DataIdentification_Typeidentification_xsd.tmp#AbstractMD_Identification
Type gmd:MD_DataIdentification_Type
Type hierarchy
Properties
content complex
Substitution Group Affiliation
Used by
Model
Children gmd:abstract, gmd:aggregationInfo, gmd:characterSet, gmd:citation, gmd:credit, gmd:descriptiveKeywords, gmd:environmentDescription, gmd:extent, gmd:graphicOverview, gmd:language, gmd:pointOfContact, gmd:purpose, gmd:resourceConstraints, gmd:resourceFormat, gmd:resourceMaintenance, gmd:resourceSpecificUsage, gmd:spatialRepresentationType, gmd:spatialResolution, gmd:status, gmd:supplementalInformation, gmd:topicCategory
Instance
<gmd:MD_DataIdentification id="" uuid="" xmlns:gmd="http://www.isotc211.org/2005/gmd">
  <gmd:citation xlink:actuate="" xlink:arcrole="" xlink:href="" gco:nilReason="" xlink:role="" xlink:show="" xlink:title="" xlink:type="simple" uuidref="">{1,1}</gmd:citation>
  <gmd:abstract gco:nilReason="">{1,1}</gmd:abstract>
  <gmd:purpose gco:nilReason="">{0,1}</gmd:purpose>
  <gmd:credit gco:nilReason="">{0,unbounded}</gmd:credit>
  <gmd:status gco:nilReason="">{0,unbounded}</gmd:status>
  <gmd:pointOfContact xlink:actuate="" xlink:arcrole="" xlink:href="" gco:nilReason="" xlink:role="" xlink:show="" xlink:title="" xlink:type="simple" uuidref="">{0,unbounded}</gmd:pointOfContact>
  <gmd:resourceMaintenance xlink:actuate="" xlink:arcrole="" xlink:href="" gco:nilReason="" xlink:role="" xlink:show="" xlink:title="" xlink:type="simple" uuidref="">{0,unbounded}</gmd:resourceMaintenance>
  <gmd:graphicOverview xlink:actuate="" xlink:arcrole="" xlink:href="" gco:nilReason="" xlink:role="" xlink:show="" xlink:title="" xlink:type="simple" uuidref="">{0,unbounded}</gmd:graphicOverview>
  <gmd:resourceFormat xlink:actuate="" xlink:arcrole="" xlink:href="" gco:nilReason="" xlink:role="" xlink:show="" xlink:title="" xlink:type="simple" uuidref="">{0,unbounded}</gmd:resourceFormat>
  <gmd:descriptiveKeywords xlink:actuate="" xlink:arcrole="" xlink:href="" gco:nilReason="" xlink:role="" xlink:show="" xlink:title="" xlink:type="simple" uuidref="">{0,unbounded}</gmd:descriptiveKeywords>
  <gmd:resourceSpecificUsage xlink:actuate="" xlink:arcrole="" xlink:href="" gco:nilReason="" xlink:role="" xlink:show="" xlink:title="" xlink:type="simple" uuidref="">{0,unbounded}</gmd:resourceSpecificUsage>
  <gmd:resourceConstraints xlink:actuate="" xlink:arcrole="" xlink:href="" gco:nilReason="" xlink:role="" xlink:show="" xlink:title="" xlink:type="simple" uuidref="">{0,unbounded}</gmd:resourceConstraints>
  <gmd:aggregationInfo xlink:actuate="" xlink:arcrole="" xlink:href="" gco:nilReason="" xlink:role="" xlink:show="" xlink:title="" xlink:type="simple" uuidref="">{0,unbounded}</gmd:aggregationInfo>
  <gmd:spatialRepresentationType gco:nilReason="">{0,unbounded}</gmd:spatialRepresentationType>
  <gmd:spatialResolution gco:nilReason="">{0,unbounded}</gmd:spatialResolution>
  <gmd:language gco:nilReason="">{1,unbounded}</gmd:language>
  <gmd:characterSet gco:nilReason="">{0,unbounded}</gmd:characterSet>
  <gmd:topicCategory gco:nilReason="">{0,unbounded}</gmd:topicCategory>
  <gmd:environmentDescription gco:nilReason="">{0,1}</gmd:environmentDescription>
  <gmd:extent xlink:actuate="" xlink:arcrole="" xlink:href="" gco:nilReason="" xlink:role="" xlink:show="" xlink:title="" xlink:type="simple" uuidref="">{0,unbounded}</gmd:extent>
  <gmd:supplementalInformation gco:nilReason="">{0,1}</gmd:supplementalInformation>
</gmd:MD_DataIdentification>
Attributes
QName Type Use
id xs:ID optional
uuid xs:string optional
Source
<xs:element name="MD_DataIdentification" type="gmd:MD_DataIdentification_Type" substitutionGroup="gmd:AbstractMD_Identification"/>
Element gmd:MD_ServiceIdentification
Namespace http://www.isotc211.org/2005/gmd
Diagram
DiagramgcoBase_xsd.tmp#ObjectIdentificationgcoBase_xsd.tmp#AbstractObject_Typeidentification_xsd.tmp#AbstractMD_Identification_Type_citationidentification_xsd.tmp#AbstractMD_Identification_Type_abstractidentification_xsd.tmp#AbstractMD_Identification_Type_purposeidentification_xsd.tmp#AbstractMD_Identification_Type_creditidentification_xsd.tmp#AbstractMD_Identification_Type_statusidentification_xsd.tmp#AbstractMD_Identification_Type_pointOfContactidentification_xsd.tmp#AbstractMD_Identification_Type_resourceMaintenanceidentification_xsd.tmp#AbstractMD_Identification_Type_graphicOverviewidentification_xsd.tmp#AbstractMD_Identification_Type_resourceFormatidentification_xsd.tmp#AbstractMD_Identification_Type_descriptiveKeywordsidentification_xsd.tmp#AbstractMD_Identification_Type_resourceSpecificUsageidentification_xsd.tmp#AbstractMD_Identification_Type_resourceConstraintsidentification_xsd.tmp#AbstractMD_Identification_Type_aggregationInfoidentification_xsd.tmp#AbstractMD_Identification_Typeidentification_xsd.tmp#MD_ServiceIdentification_Typeidentification_xsd.tmp#AbstractMD_Identification
Type gmd:MD_ServiceIdentification_Type
Type hierarchy
Properties
content complex
Substitution Group Affiliation
Used by
Model
Children gmd:abstract, gmd:aggregationInfo, gmd:citation, gmd:credit, gmd:descriptiveKeywords, gmd:graphicOverview, gmd:pointOfContact, gmd:purpose, gmd:resourceConstraints, gmd:resourceFormat, gmd:resourceMaintenance, gmd:resourceSpecificUsage, gmd:status
Instance
<gmd:MD_ServiceIdentification id="" uuid="" xmlns:gmd="http://www.isotc211.org/2005/gmd">
  <gmd:citation xlink:actuate="" xlink:arcrole="" xlink:href="" gco:nilReason="" xlink:role="" xlink:show="" xlink:title="" xlink:type="simple" uuidref="">{1,1}</gmd:citation>
  <gmd:abstract gco:nilReason="">{1,1}</gmd:abstract>
  <gmd:purpose gco:nilReason="">{0,1}</gmd:purpose>
  <gmd:credit gco:nilReason="">{0,unbounded}</gmd:credit>
  <gmd:status gco:nilReason="">{0,unbounded}</gmd:status>
  <gmd:pointOfContact xlink:actuate="" xlink:arcrole="" xlink:href="" gco:nilReason="" xlink:role="" xlink:show="" xlink:title="" xlink:type="simple" uuidref="">{0,unbounded}</gmd:pointOfContact>
  <gmd:resourceMaintenance xlink:actuate="" xlink:arcrole="" xlink:href="" gco:nilReason="" xlink:role="" xlink:show="" xlink:title="" xlink:type="simple" uuidref="">{0,unbounded}</gmd:resourceMaintenance>
  <gmd:graphicOverview xlink:actuate="" xlink:arcrole="" xlink:href="" gco:nilReason="" xlink:role="" xlink:show="" xlink:title="" xlink:type="simple" uuidref="">{0,unbounded}</gmd:graphicOverview>
  <gmd:resourceFormat xlink:actuate="" xlink:arcrole="" xlink:href="" gco:nilReason="" xlink:role="" xlink:show="" xlink:title="" xlink:type="simple" uuidref="">{0,unbounded}</gmd:resourceFormat>
  <gmd:descriptiveKeywords xlink:actuate="" xlink:arcrole="" xlink:href="" gco:nilReason="" xlink:role="" xlink:show="" xlink:title="" xlink:type="simple" uuidref="">{0,unbounded}</gmd:descriptiveKeywords>
  <gmd:resourceSpecificUsage xlink:actuate="" xlink:arcrole="" xlink:href="" gco:nilReason="" xlink:role="" xlink:show="" xlink:title="" xlink:type="simple" uuidref="">{0,unbounded}</gmd:resourceSpecificUsage>
  <gmd:resourceConstraints xlink:actuate="" xlink:arcrole="" xlink:href="" gco:nilReason="" xlink:role="" xlink:show="" xlink:title="" xlink:type="simple" uuidref="">{0,unbounded}</gmd:resourceConstraints>
  <gmd:aggregationInfo xlink:actuate="" xlink:arcrole="" xlink:href="" gco:nilReason="" xlink:role="" xlink:show="" xlink:title="" xlink:type="simple" uuidref="">{0,unbounded}</gmd:aggregationInfo>
</gmd:MD_ServiceIdentification>
Attributes
QName Type Use
id xs:ID optional
uuid xs:string optional
Source
<xs:element name="MD_ServiceIdentification" type="gmd:MD_ServiceIdentification_Type" substitutionGroup="gmd:AbstractMD_Identification"/>
Element gmd:DS_Association
Namespace http://www.isotc211.org/2005/gmd
Diagram
DiagramgcoBase_xsd.tmp#ObjectIdentificationgcoBase_xsd.tmp#AbstractObject_Typeidentification_xsd.tmp#DS_Association_Type
Type gmd:DS_Association_Type
Type hierarchy
Properties
content complex
Used by
Model
Attributes
QName Type Use
id xs:ID optional
uuid xs:string optional
Source
<xs:element name="DS_Association" type="gmd:DS_Association_Type"/>
Complex Type gmd:MD_CharacterSetCode_PropertyType
Namespace http://www.isotc211.org/2005/gmd
Diagram
DiagramgcoBase_xsd.tmp#nilReasonidentification_xsd.tmp#MD_CharacterSetCode
Used by
Model
Children gmd:MD_CharacterSetCode
Attributes
QName Type Use
gco:nilReason gml:NilReasonType optional
Source
<xs:complexType name="MD_CharacterSetCode_PropertyType">
  <xs:sequence minOccurs="0">
    <xs:element ref="gmd:MD_CharacterSetCode"/>
  </xs:sequence>
  <xs:attribute ref="gco:nilReason"/>
</xs:complexType>
Complex Type gmd:MD_Identification_PropertyType
Namespace http://www.isotc211.org/2005/gmd
Diagram
DiagramgcoBase_xsd.tmp#ObjectReferencegcoBase_xsd.tmp#nilReasonidentification_xsd.tmp#AbstractMD_Identification
Used by
Model
Children gmd:AbstractMD_Identification
Attributes
Source
<xs:complexType name="MD_Identification_PropertyType">
  <xs:sequence minOccurs="0">
    <xs:element ref="gmd:AbstractMD_Identification"/>
  </xs:sequence>
  <xs:attributeGroup ref="gco:ObjectReference"/>
  <xs:attribute ref="gco:nilReason"/>
</xs:complexType>
Complex Type gmd:AbstractMD_Identification_Type
Namespace http://www.isotc211.org/2005/gmd
Annotations
Basic information about data
Diagram
DiagramgcoBase_xsd.tmp#ObjectIdentificationgcoBase_xsd.tmp#AbstractObject_Typeidentification_xsd.tmp#AbstractMD_Identification_Type_citationidentification_xsd.tmp#AbstractMD_Identification_Type_abstractidentification_xsd.tmp#AbstractMD_Identification_Type_purposeidentification_xsd.tmp#AbstractMD_Identification_Type_creditidentification_xsd.tmp#AbstractMD_Identification_Type_statusidentification_xsd.tmp#AbstractMD_Identification_Type_pointOfContactidentification_xsd.tmp#AbstractMD_Identification_Type_resourceMaintenanceidentification_xsd.tmp#AbstractMD_Identification_Type_graphicOverviewidentification_xsd.tmp#AbstractMD_Identification_Type_resourceFormatidentification_xsd.tmp#AbstractMD_Identification_Type_descriptiveKeywordsidentification_xsd.tmp#AbstractMD_Identification_Type_resourceSpecificUsageidentification_xsd.tmp#AbstractMD_Identification_Type_resourceConstraintsidentification_xsd.tmp#AbstractMD_Identification_Type_aggregationInfo
Type extension of gco:AbstractObject_Type
Type hierarchy
Properties
abstract true
Used by
Model
Children gmd:abstract, gmd:aggregationInfo, gmd:citation, gmd:credit, gmd:descriptiveKeywords, gmd:graphicOverview, gmd:pointOfContact, gmd:purpose, gmd:resourceConstraints, gmd:resourceFormat, gmd:resourceMaintenance, gmd:resourceSpecificUsage, gmd:status
Attributes
QName Type Use
id xs:ID optional
uuid xs:string optional
Source
<xs:complexType name="AbstractMD_Identification_Type" abstract="true">
  <xs:annotation>
    <xs:documentation>Basic information about data</xs:documentation>
  </xs:annotation>
  <xs:complexContent>
    <xs:extension base="gco:AbstractObject_Type">
      <xs:sequence>
        <xs:element name="citation" type="gmd:CI_Citation_PropertyType"/>
        <xs:element name="abstract" type="gco:CharacterString_PropertyType"/>
        <xs:element name="purpose" type="gco:CharacterString_PropertyType" minOccurs="0"/>
        <xs:element name="credit" type="gco:CharacterString_PropertyType" minOccurs="0" maxOccurs="unbounded"/>
        <xs:element name="status" type="gmd:MD_ProgressCode_PropertyType" minOccurs="0" maxOccurs="unbounded"/>
        <xs:element name="pointOfContact" type="gmd:CI_ResponsibleParty_PropertyType" minOccurs="0" maxOccurs="unbounded"/>
        <xs:element name="resourceMaintenance" type="gmd:MD_MaintenanceInformation_PropertyType" minOccurs="0" maxOccurs="unbounded"/>
        <xs:element name="graphicOverview" type="gmd:MD_BrowseGraphic_PropertyType" minOccurs="0" maxOccurs="unbounded"/>
        <xs:element name="resourceFormat" type="gmd:MD_Format_PropertyType" minOccurs="0" maxOccurs="unbounded"/>
        <xs:element name="descriptiveKeywords" type="gmd:MD_Keywords_PropertyType" minOccurs="0" maxOccurs="unbounded"/>
        <xs:element name="resourceSpecificUsage" type="gmd:MD_Usage_PropertyType" minOccurs="0" maxOccurs="unbounded"/>
        <xs:element name="resourceConstraints" type="gmd:MD_Constraints_PropertyType" minOccurs="0" maxOccurs="unbounded"/>
        <xs:element name="aggregationInfo" type="gmd:MD_AggregateInformation_PropertyType" minOccurs="0" maxOccurs="unbounded"/>
      </xs:sequence>
    </xs:extension>
  </xs:complexContent>
</xs:complexType>
Complex Type gmd:MD_ProgressCode_PropertyType
Namespace http://www.isotc211.org/2005/gmd
Diagram
DiagramgcoBase_xsd.tmp#nilReasonidentification_xsd.tmp#MD_ProgressCode
Used by
Model
Children gmd:MD_ProgressCode
Attributes
QName Type Use
gco:nilReason gml:NilReasonType optional
Source
<xs:complexType name="MD_ProgressCode_PropertyType">
  <xs:sequence minOccurs="0">
    <xs:element ref="gmd:MD_ProgressCode"/>
  </xs:sequence>
  <xs:attribute ref="gco:nilReason"/>
</xs:complexType>
Complex Type gmd:MD_BrowseGraphic_PropertyType
Namespace http://www.isotc211.org/2005/gmd
Diagram
DiagramgcoBase_xsd.tmp#ObjectReferencegcoBase_xsd.tmp#nilReasonidentification_xsd.tmp#MD_BrowseGraphic
Used by
Model
Children gmd:MD_BrowseGraphic
Attributes
Source
<xs:complexType name="MD_BrowseGraphic_PropertyType">
  <xs:sequence minOccurs="0">
    <xs:element ref="gmd:MD_BrowseGraphic"/>
  </xs:sequence>
  <xs:attributeGroup ref="gco:ObjectReference"/>
  <xs:attribute ref="gco:nilReason"/>
</xs:complexType>
Complex Type gmd:MD_BrowseGraphic_Type
Namespace http://www.isotc211.org/2005/gmd
Annotations
Graphic that provides an illustration of the dataset (should include a legend for the graphic)
Diagram
DiagramgcoBase_xsd.tmp#ObjectIdentificationgcoBase_xsd.tmp#AbstractObject_Typeidentification_xsd.tmp#MD_BrowseGraphic_Type_fileNameidentification_xsd.tmp#MD_BrowseGraphic_Type_fileDescriptionidentification_xsd.tmp#MD_BrowseGraphic_Type_fileType
Type extension of gco:AbstractObject_Type
Type hierarchy
Used by
Model
Children gmd:fileDescription, gmd:fileName, gmd:fileType
Attributes
QName Type Use
id xs:ID optional
uuid xs:string optional
Source
<xs:complexType name="MD_BrowseGraphic_Type">
  <xs:annotation>
    <xs:documentation>Graphic that provides an illustration of the dataset (should include a legend for the graphic)</xs:documentation>
  </xs:annotation>
  <xs:complexContent>
    <xs:extension base="gco:AbstractObject_Type">
      <xs:sequence>
        <xs:element name="fileName" type="gco:CharacterString_PropertyType"/>
        <xs:element name="fileDescription" type="gco:CharacterString_PropertyType" minOccurs="0"/>
        <xs:element name="fileType" type="gco:CharacterString_PropertyType" minOccurs="0"/>
      </xs:sequence>
    </xs:extension>
  </xs:complexContent>
</xs:complexType>
Complex Type gmd:MD_Keywords_PropertyType
Namespace http://www.isotc211.org/2005/gmd
Diagram
DiagramgcoBase_xsd.tmp#ObjectReferencegcoBase_xsd.tmp#nilReasonidentification_xsd.tmp#MD_Keywords
Used by
Model
Children gmd:MD_Keywords
Attributes
Source
<xs:complexType name="MD_Keywords_PropertyType">
  <xs:sequence minOccurs="0">
    <xs:element ref="gmd:MD_Keywords"/>
  </xs:sequence>
  <xs:attributeGroup ref="gco:ObjectReference"/>
  <xs:attribute ref="gco:nilReason"/>
</xs:complexType>
Complex Type gmd:MD_Keywords_Type
Namespace http://www.isotc211.org/2005/gmd
Annotations
Keywords, their type and reference source
Diagram
DiagramgcoBase_xsd.tmp#ObjectIdentificationgcoBase_xsd.tmp#AbstractObject_Typeidentification_xsd.tmp#MD_Keywords_Type_keywordidentification_xsd.tmp#MD_Keywords_Type_typeidentification_xsd.tmp#MD_Keywords_Type_thesaurusName
Type extension of gco:AbstractObject_Type
Type hierarchy
Used by
Element gmd:MD_Keywords
Model
Children gmd:keyword, gmd:thesaurusName, gmd:type
Attributes
QName Type Use
id xs:ID optional
uuid xs:string optional
Source
<xs:complexType name="MD_Keywords_Type">
  <xs:annotation>
    <xs:documentation>Keywords, their type and reference source</xs:documentation>
  </xs:annotation>
  <xs:complexContent>
    <xs:extension base="gco:AbstractObject_Type">
      <xs:sequence>
        <xs:element name="keyword" type="gco:CharacterString_PropertyType" maxOccurs="unbounded"/>
        <xs:element name="type" type="gmd:MD_KeywordTypeCode_PropertyType" minOccurs="0"/>
        <xs:element name="thesaurusName" type="gmd:CI_Citation_PropertyType" minOccurs="0"/>
      </xs:sequence>
    </xs:extension>
  </xs:complexContent>
</xs:complexType>
Complex Type gmd:MD_KeywordTypeCode_PropertyType
Namespace http://www.isotc211.org/2005/gmd
Diagram
DiagramgcoBase_xsd.tmp#nilReasonidentification_xsd.tmp#MD_KeywordTypeCode
Used by
Model
Children gmd:MD_KeywordTypeCode
Attributes
QName Type Use
gco:nilReason gml:NilReasonType optional
Source
<xs:complexType name="MD_KeywordTypeCode_PropertyType">
  <xs:sequence minOccurs="0">
    <xs:element ref="gmd:MD_KeywordTypeCode"/>
  </xs:sequence>
  <xs:attribute ref="gco:nilReason"/>
</xs:complexType>
Complex Type gmd:MD_Usage_PropertyType
Namespace http://www.isotc211.org/2005/gmd
Diagram
DiagramgcoBase_xsd.tmp#ObjectReferencegcoBase_xsd.tmp#nilReasonidentification_xsd.tmp#MD_Usage
Used by
Model
Children gmd:MD_Usage
Attributes
Source
<xs:complexType name="MD_Usage_PropertyType">
  <xs:sequence minOccurs="0">
    <xs:element ref="gmd:MD_Usage"/>
  </xs:sequence>
  <xs:attributeGroup ref="gco:ObjectReference"/>
  <xs:attribute ref="gco:nilReason"/>
</xs:complexType>
Complex Type gmd:MD_Usage_Type
Namespace http://www.isotc211.org/2005/gmd
Annotations
Brief description of ways in which the dataset is currently used.
Diagram
DiagramgcoBase_xsd.tmp#ObjectIdentificationgcoBase_xsd.tmp#AbstractObject_Typeidentification_xsd.tmp#MD_Usage_Type_specificUsageidentification_xsd.tmp#MD_Usage_Type_usageDateTimeidentification_xsd.tmp#MD_Usage_Type_userDeterminedLimitationsidentification_xsd.tmp#MD_Usage_Type_userContactInfo
Type extension of gco:AbstractObject_Type
Type hierarchy
Used by
Element gmd:MD_Usage
Model
Children gmd:specificUsage, gmd:usageDateTime, gmd:userContactInfo, gmd:userDeterminedLimitations
Attributes
QName Type Use
id xs:ID optional
uuid xs:string optional
Source
<xs:complexType name="MD_Usage_Type">
  <xs:annotation>
    <xs:documentation>Brief description of ways in which the dataset is currently used.</xs:documentation>
  </xs:annotation>
  <xs:complexContent>
    <xs:extension base="gco:AbstractObject_Type">
      <xs:sequence>
        <xs:element name="specificUsage" type="gco:CharacterString_PropertyType"/>
        <xs:element name="usageDateTime" type="gco:DateTime_PropertyType" minOccurs="0"/>
        <xs:element name="userDeterminedLimitations" type="gco:CharacterString_PropertyType" minOccurs="0"/>
        <xs:element name="userContactInfo" type="gmd:CI_ResponsibleParty_PropertyType" maxOccurs="unbounded"/>
      </xs:sequence>
    </xs:extension>
  </xs:complexContent>
</xs:complexType>
Complex Type gmd:MD_AggregateInformation_PropertyType
Namespace http://www.isotc211.org/2005/gmd
Diagram
DiagramgcoBase_xsd.tmp#ObjectReferencegcoBase_xsd.tmp#nilReasonidentification_xsd.tmp#MD_AggregateInformation
Used by
Model
Children gmd:MD_AggregateInformation
Attributes
Source
<xs:complexType name="MD_AggregateInformation_PropertyType">
  <xs:sequence minOccurs="0">
    <xs:element ref="gmd:MD_AggregateInformation"/>
  </xs:sequence>
  <xs:attributeGroup ref="gco:ObjectReference"/>
  <xs:attribute ref="gco:nilReason"/>
</xs:complexType>
Complex Type gmd:MD_AggregateInformation_Type
Namespace http://www.isotc211.org/2005/gmd
Annotations
Encapsulates the dataset aggregation information
Diagram
DiagramgcoBase_xsd.tmp#ObjectIdentificationgcoBase_xsd.tmp#AbstractObject_Typeidentification_xsd.tmp#MD_AggregateInformation_Type_aggregateDataSetNameidentification_xsd.tmp#MD_AggregateInformation_Type_aggregateDataSetIdentifieridentification_xsd.tmp#MD_AggregateInformation_Type_associationTypeidentification_xsd.tmp#MD_AggregateInformation_Type_initiativeType
Type extension of gco:AbstractObject_Type
Type hierarchy
Used by
Model
Children gmd:aggregateDataSetIdentifier, gmd:aggregateDataSetName, gmd:associationType, gmd:initiativeType
Attributes
QName Type Use
id xs:ID optional
uuid xs:string optional
Source
<xs:complexType name="MD_AggregateInformation_Type">
  <xs:annotation>
    <xs:documentation>Encapsulates the dataset aggregation information</xs:documentation>
  </xs:annotation>
  <xs:complexContent>
    <xs:extension base="gco:AbstractObject_Type">
      <xs:sequence>
        <xs:element name="aggregateDataSetName" type="gmd:CI_Citation_PropertyType" minOccurs="0"/>
        <xs:element name="aggregateDataSetIdentifier" type="gmd:MD_Identifier_PropertyType" minOccurs="0"/>
        <xs:element name="associationType" type="gmd:DS_AssociationTypeCode_PropertyType"/>
        <xs:element name="initiativeType" type="gmd:DS_InitiativeTypeCode_PropertyType" minOccurs="0"/>
      </xs:sequence>
    </xs:extension>
  </xs:complexContent>
</xs:complexType>
Complex Type gmd:DS_AssociationTypeCode_PropertyType
Namespace http://www.isotc211.org/2005/gmd
Diagram
DiagramgcoBase_xsd.tmp#nilReasonidentification_xsd.tmp#DS_AssociationTypeCode
Used by
Model
Children gmd:DS_AssociationTypeCode
Attributes
QName Type Use
gco:nilReason gml:NilReasonType optional
Source
<xs:complexType name="DS_AssociationTypeCode_PropertyType">
  <xs:sequence minOccurs="0">
    <xs:element ref="gmd:DS_AssociationTypeCode"/>
  </xs:sequence>
  <xs:attribute ref="gco:nilReason"/>
</xs:complexType>
Complex Type gmd:DS_InitiativeTypeCode_PropertyType
Namespace http://www.isotc211.org/2005/gmd
Diagram
DiagramgcoBase_xsd.tmp#nilReasonidentification_xsd.tmp#DS_InitiativeTypeCode
Used by
Model
Children gmd:DS_InitiativeTypeCode
Attributes
QName Type Use
gco:nilReason gml:NilReasonType optional
Source
<xs:complexType name="DS_InitiativeTypeCode_PropertyType">
  <xs:sequence minOccurs="0">
    <xs:element ref="gmd:DS_InitiativeTypeCode"/>
  </xs:sequence>
  <xs:attribute ref="gco:nilReason"/>
</xs:complexType>
Complex Type gmd:MD_RepresentativeFraction_PropertyType
Namespace http://www.isotc211.org/2005/gmd
Diagram
DiagramgcoBase_xsd.tmp#ObjectReferencegcoBase_xsd.tmp#nilReasonidentification_xsd.tmp#MD_RepresentativeFraction
Used by
Model
Children gmd:MD_RepresentativeFraction
Attributes
Source
<xs:complexType name="MD_RepresentativeFraction_PropertyType">
  <xs:sequence minOccurs="0">
    <xs:element ref="gmd:MD_RepresentativeFraction"/>
  </xs:sequence>
  <xs:attributeGroup ref="gco:ObjectReference"/>
  <xs:attribute ref="gco:nilReason"/>
</xs:complexType>
Complex Type gmd:MD_RepresentativeFraction_Type
Namespace http://www.isotc211.org/2005/gmd
Diagram
DiagramgcoBase_xsd.tmp#ObjectIdentificationgcoBase_xsd.tmp#AbstractObject_Typeidentification_xsd.tmp#MD_RepresentativeFraction_Type_denominator
Type extension of gco:AbstractObject_Type
Type hierarchy
Used by
Model
Children gmd:denominator
Attributes
QName Type Use
id xs:ID optional
uuid xs:string optional
Source
<xs:complexType name="MD_RepresentativeFraction_Type">
  <xs:complexContent>
    <xs:extension base="gco:AbstractObject_Type">
      <xs:sequence>
        <xs:element name="denominator" type="gco:Integer_PropertyType"/>
      </xs:sequence>
    </xs:extension>
  </xs:complexContent>
</xs:complexType>
Complex Type gmd:MD_DataIdentification_Type
Namespace http://www.isotc211.org/2005/gmd
Diagram
DiagramgcoBase_xsd.tmp#ObjectIdentificationgcoBase_xsd.tmp#AbstractObject_Typeidentification_xsd.tmp#AbstractMD_Identification_Type_citationidentification_xsd.tmp#AbstractMD_Identification_Type_abstractidentification_xsd.tmp#AbstractMD_Identification_Type_purposeidentification_xsd.tmp#AbstractMD_Identification_Type_creditidentification_xsd.tmp#AbstractMD_Identification_Type_statusidentification_xsd.tmp#AbstractMD_Identification_Type_pointOfContactidentification_xsd.tmp#AbstractMD_Identification_Type_resourceMaintenanceidentification_xsd.tmp#AbstractMD_Identification_Type_graphicOverviewidentification_xsd.tmp#AbstractMD_Identification_Type_resourceFormatidentification_xsd.tmp#AbstractMD_Identification_Type_descriptiveKeywordsidentification_xsd.tmp#AbstractMD_Identification_Type_resourceSpecificUsageidentification_xsd.tmp#AbstractMD_Identification_Type_resourceConstraintsidentification_xsd.tmp#AbstractMD_Identification_Type_aggregationInfoidentification_xsd.tmp#AbstractMD_Identification_Typeidentification_xsd.tmp#MD_DataIdentification_Type_spatialRepresentationTypeidentification_xsd.tmp#MD_DataIdentification_Type_spatialResolutionidentification_xsd.tmp#MD_DataIdentification_Type_languageidentification_xsd.tmp#MD_DataIdentification_Type_characterSetidentification_xsd.tmp#MD_DataIdentification_Type_topicCategoryidentification_xsd.tmp#MD_DataIdentification_Type_environmentDescriptionidentification_xsd.tmp#MD_DataIdentification_Type_extentidentification_xsd.tmp#MD_DataIdentification_Type_supplementalInformation
Type extension of gmd:AbstractMD_Identification_Type
Type hierarchy
Used by
Model
Children gmd:abstract, gmd:aggregationInfo, gmd:characterSet, gmd:citation, gmd:credit, gmd:descriptiveKeywords, gmd:environmentDescription, gmd:extent, gmd:graphicOverview, gmd:language, gmd:pointOfContact, gmd:purpose, gmd:resourceConstraints, gmd:resourceFormat, gmd:resourceMaintenance, gmd:resourceSpecificUsage, gmd:spatialRepresentationType, gmd:spatialResolution, gmd:status, gmd:supplementalInformation, gmd:topicCategory
Attributes
QName Type Use
id xs:ID optional
uuid xs:string optional
Source
<xs:complexType name="MD_DataIdentification_Type">
  <xs:complexContent>
    <xs:extension base="gmd:AbstractMD_Identification_Type">
      <xs:sequence>
        <xs:element name="spatialRepresentationType" type="gmd:MD_SpatialRepresentationTypeCode_PropertyType" minOccurs="0" maxOccurs="unbounded"/>
        <xs:element name="spatialResolution" type="gmd:MD_Resolution_PropertyType" minOccurs="0" maxOccurs="unbounded"/>
        <xs:element name="language" type="gco:CharacterString_PropertyType" maxOccurs="unbounded"/>
        <xs:element name="characterSet" type="gmd:MD_CharacterSetCode_PropertyType" minOccurs="0" maxOccurs="unbounded"/>
        <xs:element name="topicCategory" type="gmd:MD_TopicCategoryCode_PropertyType" minOccurs="0" maxOccurs="unbounded"/>
        <xs:element name="environmentDescription" type="gco:CharacterString_PropertyType" minOccurs="0"/>
        <xs:element name="extent" type="gmd:EX_Extent_PropertyType" minOccurs="0" maxOccurs="unbounded"/>
        <xs:element name="supplementalInformation" type="gco:CharacterString_PropertyType" minOccurs="0"/>
      </xs:sequence>
    </xs:extension>
  </xs:complexContent>
</xs:complexType>
Complex Type gmd:MD_SpatialRepresentationTypeCode_PropertyType
Namespace http://www.isotc211.org/2005/gmd
Diagram
DiagramgcoBase_xsd.tmp#nilReasonidentification_xsd.tmp#MD_SpatialRepresentationTypeCode
Used by
Model
Children gmd:MD_SpatialRepresentationTypeCode
Attributes
QName Type Use
gco:nilReason gml:NilReasonType optional
Source
<xs:complexType name="MD_SpatialRepresentationTypeCode_PropertyType">
  <xs:sequence minOccurs="0">
    <xs:element ref="gmd:MD_SpatialRepresentationTypeCode"/>
  </xs:sequence>
  <xs:attribute ref="gco:nilReason"/>
</xs:complexType>
Complex Type gmd:MD_Resolution_PropertyType
Namespace http://www.isotc211.org/2005/gmd
Diagram
DiagramgcoBase_xsd.tmp#nilReasonidentification_xsd.tmp#MD_Resolution
Used by
Model
Children gmd:MD_Resolution
Attributes
QName Type Use
gco:nilReason gml:NilReasonType optional
Source
<xs:complexType name="MD_Resolution_PropertyType">
  <xs:sequence minOccurs="0">
    <xs:element ref="gmd:MD_Resolution"/>
  </xs:sequence>
  <xs:attribute ref="gco:nilReason"/>
</xs:complexType>
Complex Type gmd:MD_Resolution_Type
Namespace http://www.isotc211.org/2005/gmd
Diagram
Diagramidentification_xsd.tmp#MD_Resolution_Type_equivalentScaleidentification_xsd.tmp#MD_Resolution_Type_distance
Used by
Model
Children gmd:distance, gmd:equivalentScale
Source
<xs:complexType name="MD_Resolution_Type">
  <xs:choice>
    <xs:element name="equivalentScale" type="gmd:MD_RepresentativeFraction_PropertyType"/>
    <xs:element name="distance" type="gco:Distance_PropertyType"/>
  </xs:choice>
</xs:complexType>
Complex Type gmd:MD_TopicCategoryCode_PropertyType
Namespace http://www.isotc211.org/2005/gmd
Diagram
DiagramgcoBase_xsd.tmp#nilReasonidentification_xsd.tmp#MD_TopicCategoryCode
Used by
Model
Children gmd:MD_TopicCategoryCode
Attributes
QName Type Use
gco:nilReason gml:NilReasonType optional
Source
<xs:complexType name="MD_TopicCategoryCode_PropertyType">
  <xs:sequence minOccurs="0">
    <xs:element ref="gmd:MD_TopicCategoryCode"/>
  </xs:sequence>
  <xs:attribute ref="gco:nilReason"/>
</xs:complexType>
Simple Type gmd:MD_TopicCategoryCode_Type
Namespace http://www.isotc211.org/2005/gmd
Annotations
High-level geospatial data thematic classification to assist in the grouping and search of available geospatial datasets
Diagram
Diagram
Type restriction of xs:string
Facets
enumeration farming
enumeration biota
enumeration boundaries
enumeration climatologyMeteorologyAtmosphere
enumeration economy
enumeration elevation
enumeration environment
enumeration geoscientificInformation
enumeration health
enumeration imageryBaseMapsEarthCover
enumeration intelligenceMilitary
enumeration inlandWaters
enumeration location
enumeration oceans
enumeration planningCadastre
enumeration society
enumeration structure
enumeration transportation
enumeration utilitiesCommunication
Used by
Source
<xs:simpleType name="MD_TopicCategoryCode_Type">
  <xs:annotation>
    <xs:documentation>High-level geospatial data thematic classification to assist in the grouping and search of available geospatial datasets</xs:documentation>
  </xs:annotation>
  <xs:restriction base="xs:string">
    <xs:enumeration value="farming"/>
    <xs:enumeration value="biota"/>
    <xs:enumeration value="boundaries"/>
    <xs:enumeration value="climatologyMeteorologyAtmosphere"/>
    <xs:enumeration value="economy"/>
    <xs:enumeration value="elevation"/>
    <xs:enumeration value="environment"/>
    <xs:enumeration value="geoscientificInformation"/>
    <xs:enumeration value="health"/>
    <xs:enumeration value="imageryBaseMapsEarthCover"/>
    <xs:enumeration value="intelligenceMilitary"/>
    <xs:enumeration value="inlandWaters"/>
    <xs:enumeration value="location"/>
    <xs:enumeration value="oceans"/>
    <xs:enumeration value="planningCadastre"/>
    <xs:enumeration value="society"/>
    <xs:enumeration value="structure"/>
    <xs:enumeration value="transportation"/>
    <xs:enumeration value="utilitiesCommunication"/>
  </xs:restriction>
</xs:simpleType>
Complex Type gmd:MD_DataIdentification_PropertyType
Namespace http://www.isotc211.org/2005/gmd
Diagram
DiagramgcoBase_xsd.tmp#ObjectReferencegcoBase_xsd.tmp#nilReasonidentification_xsd.tmp#MD_DataIdentification
Model
Children gmd:MD_DataIdentification
Attributes
Source
<xs:complexType name="MD_DataIdentification_PropertyType">
  <xs:sequence minOccurs="0">
    <xs:element ref="gmd:MD_DataIdentification"/>
  </xs:sequence>
  <xs:attributeGroup ref="gco:ObjectReference"/>
  <xs:attribute ref="gco:nilReason"/>
</xs:complexType>
Complex Type gmd:MD_ServiceIdentification_Type
Namespace http://www.isotc211.org/2005/gmd
Annotations
See 19119 for further info
Diagram
DiagramgcoBase_xsd.tmp#ObjectIdentificationgcoBase_xsd.tmp#AbstractObject_Typeidentification_xsd.tmp#AbstractMD_Identification_Type_citationidentification_xsd.tmp#AbstractMD_Identification_Type_abstractidentification_xsd.tmp#AbstractMD_Identification_Type_purposeidentification_xsd.tmp#AbstractMD_Identification_Type_creditidentification_xsd.tmp#AbstractMD_Identification_Type_statusidentification_xsd.tmp#AbstractMD_Identification_Type_pointOfContactidentification_xsd.tmp#AbstractMD_Identification_Type_resourceMaintenanceidentification_xsd.tmp#AbstractMD_Identification_Type_graphicOverviewidentification_xsd.tmp#AbstractMD_Identification_Type_resourceFormatidentification_xsd.tmp#AbstractMD_Identification_Type_descriptiveKeywordsidentification_xsd.tmp#AbstractMD_Identification_Type_resourceSpecificUsageidentification_xsd.tmp#AbstractMD_Identification_Type_resourceConstraintsidentification_xsd.tmp#AbstractMD_Identification_Type_aggregationInfoidentification_xsd.tmp#AbstractMD_Identification_Type
Type extension of gmd:AbstractMD_Identification_Type
Type hierarchy
Used by
Model
Children gmd:abstract, gmd:aggregationInfo, gmd:citation, gmd:credit, gmd:descriptiveKeywords, gmd:graphicOverview, gmd:pointOfContact, gmd:purpose, gmd:resourceConstraints, gmd:resourceFormat, gmd:resourceMaintenance, gmd:resourceSpecificUsage, gmd:status
Attributes
QName Type Use
id xs:ID optional
uuid xs:string optional
Source
<xs:complexType name="MD_ServiceIdentification_Type">
  <xs:annotation>
    <xs:documentation>See 19119 for further info</xs:documentation>
  </xs:annotation>
  <xs:complexContent>
    <xs:extension base="gmd:AbstractMD_Identification_Type"/>
  </xs:complexContent>
</xs:complexType>
Complex Type gmd:MD_ServiceIdentification_PropertyType
Namespace http://www.isotc211.org/2005/gmd
Diagram
DiagramgcoBase_xsd.tmp#ObjectReferencegcoBase_xsd.tmp#nilReasonidentification_xsd.tmp#MD_ServiceIdentification
Model
Children gmd:MD_ServiceIdentification
Attributes
Source
<xs:complexType name="MD_ServiceIdentification_PropertyType">
  <xs:sequence minOccurs="0">
    <xs:element ref="gmd:MD_ServiceIdentification"/>
  </xs:sequence>
  <xs:attributeGroup ref="gco:ObjectReference"/>
  <xs:attribute ref="gco:nilReason"/>
</xs:complexType>
Complex Type gmd:DS_Association_Type
Namespace http://www.isotc211.org/2005/gmd
Diagram
DiagramgcoBase_xsd.tmp#ObjectIdentificationgcoBase_xsd.tmp#AbstractObject_Type
Type extension of gco:AbstractObject_Type
Type hierarchy
Used by
Model
Attributes
QName Type Use
id xs:ID optional
uuid xs:string optional
Source
<xs:complexType name="DS_Association_Type">
  <xs:complexContent>
    <xs:extension base="gco:AbstractObject_Type">
      <xs:sequence/>
    </xs:extension>
  </xs:complexContent>
</xs:complexType>
Complex Type gmd:DS_Association_PropertyType
Namespace http://www.isotc211.org/2005/gmd
Diagram
DiagramgcoBase_xsd.tmp#ObjectReferencegcoBase_xsd.tmp#nilReasonidentification_xsd.tmp#DS_Association
Model
Children gmd:DS_Association
Attributes
Source
<xs:complexType name="DS_Association_PropertyType">
  <xs:sequence minOccurs="0">
    <xs:element ref="gmd:DS_Association"/>
  </xs:sequence>
  <xs:attributeGroup ref="gco:ObjectReference"/>
  <xs:attribute ref="gco:nilReason"/>
</xs:complexType>