Showing:

Annotations
Attributes
Diagrams
Instances
Model
Properties
Source
Used by
Included schema dataQuality.xsd
Namespace http://www.isotc211.org/2005/gmd
Annotations
Geographic MetaData (GMD) extensible markup language is a component of the XML Schema Implementation of Geographic Information Metadata documented in ISO/TS 19139:2007. GMD includes all the definitions of http://www.isotc211.org/2005/gmd namespace. The root document of this namespace is the file gmd.xsd. This dataQuality.xsd schema implements the UML conceptual schema defined in A.2.4 of ISO 19115:2003. It contains the implementation of the following classes: LI_ProcessStep, LI_Source, LI_Lineage,
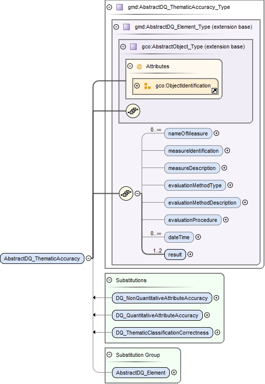
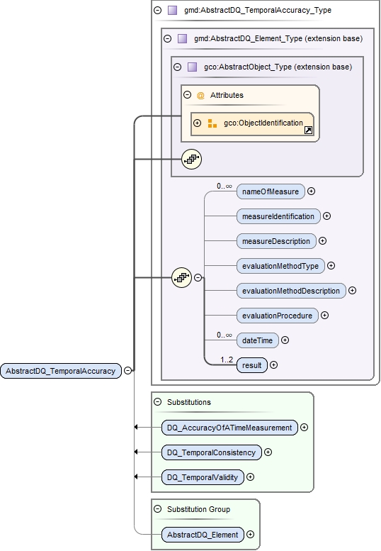
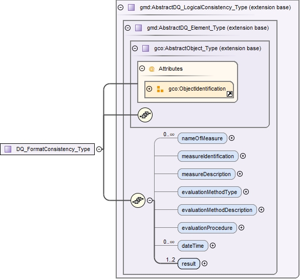
DQ_ConformanceResult, DQ_QuantitativeResult, DQ_Result, DQ_TemporalValidity, DQ_AccuracyOfATimeMeasurement, DQ_QuantitativeAttributeAccuracy, DQ_NonQuantitativeAttributeAccuracy, DQ_ThematicClassificationCorrectness, DQ_RelativeInternalPositionalAccuracy, DQ_GriddedDataPositionalAccuracy, DQ_AbsoluteExternalPositionalAccuracy, DQ_TopologicalConsistency, DQ_FormatConsistency, DQ_DomainConsistency, DQ_ConceptualConsistency, DQ_CompletenessOmission, DQ_CompletenessCommission, DQ_TemporalAccuracy, DQ_ThematicAccuracy, DQ_PositionalAccuracy, DQ_LogicalConsistency, DQ_Completeness, DQ_Element, DQ_DataQuality.
Properties
attribute form default unqualified
element form default qualified
version 2012-07-13
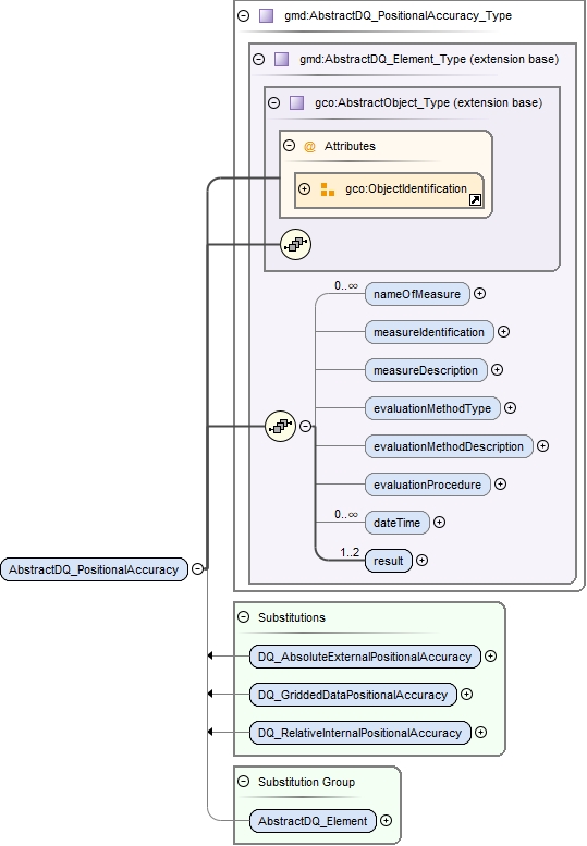
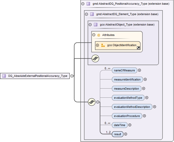
Element gmd:AbstractDQ_PositionalAccuracy
Namespace http://www.isotc211.org/2005/gmd
Diagram
DiagramgcoBase_xsd.tmp#ObjectIdentificationgcoBase_xsd.tmp#AbstractObject_TypedataQuality_xsd.tmp#AbstractDQ_Element_Type_nameOfMeasuredataQuality_xsd.tmp#AbstractDQ_Element_Type_measureIdentificationdataQuality_xsd.tmp#AbstractDQ_Element_Type_measureDescriptiondataQuality_xsd.tmp#AbstractDQ_Element_Type_evaluationMethodTypedataQuality_xsd.tmp#AbstractDQ_Element_Type_evaluationMethodDescriptiondataQuality_xsd.tmp#AbstractDQ_Element_Type_evaluationProceduredataQuality_xsd.tmp#AbstractDQ_Element_Type_dateTimedataQuality_xsd.tmp#AbstractDQ_Element_Type_resultdataQuality_xsd.tmp#AbstractDQ_Element_TypedataQuality_xsd.tmp#AbstractDQ_PositionalAccuracy_TypedataQuality_xsd.tmp#DQ_AbsoluteExternalPositionalAccuracydataQuality_xsd.tmp#DQ_GriddedDataPositionalAccuracydataQuality_xsd.tmp#DQ_RelativeInternalPositionalAccuracydataQuality_xsd.tmp#AbstractDQ_Element
Type gmd:AbstractDQ_PositionalAccuracy_Type
Type hierarchy
Properties
content complex
abstract true
Substitution Group
Substitution Group Affiliation
Used by
Model
Children gmd:dateTime, gmd:evaluationMethodDescription, gmd:evaluationMethodType, gmd:evaluationProcedure, gmd:measureDescription, gmd:measureIdentification, gmd:nameOfMeasure, gmd:result
Instance
<gmd:AbstractDQ_PositionalAccuracy id="" uuid="" xmlns:gmd="http://www.isotc211.org/2005/gmd">
  <gmd:nameOfMeasure gco:nilReason="">{0,unbounded}</gmd:nameOfMeasure>
  <gmd:measureIdentification xlink:actuate="" xlink:arcrole="" xlink:href="" gco:nilReason="" xlink:role="" xlink:show="" xlink:title="" xlink:type="simple" uuidref="">{0,1}</gmd:measureIdentification>
  <gmd:measureDescription gco:nilReason="">{0,1}</gmd:measureDescription>
  <gmd:evaluationMethodType gco:nilReason="">{0,1}</gmd:evaluationMethodType>
  <gmd:evaluationMethodDescription gco:nilReason="">{0,1}</gmd:evaluationMethodDescription>
  <gmd:evaluationProcedure xlink:actuate="" xlink:arcrole="" xlink:href="" gco:nilReason="" xlink:role="" xlink:show="" xlink:title="" xlink:type="simple" uuidref="">{0,1}</gmd:evaluationProcedure>
  <gmd:dateTime gco:nilReason="">{0,unbounded}</gmd:dateTime>
  <gmd:result xlink:actuate="" xlink:arcrole="" xlink:href="" gco:nilReason="" xlink:role="" xlink:show="" xlink:title="" xlink:type="simple" uuidref="">{1,2}</gmd:result>
</gmd:AbstractDQ_PositionalAccuracy>
Attributes
QName Type Use
id xs:ID optional
uuid xs:string optional
Source
<xs:element name="AbstractDQ_PositionalAccuracy" type="gmd:AbstractDQ_PositionalAccuracy_Type" abstract="true" substitutionGroup="gmd:AbstractDQ_Element"/>
Element gmd:AbstractDQ_Element_Type / gmd:nameOfMeasure
Namespace http://www.isotc211.org/2005/gmd
Diagram
DiagramgcoBase_xsd.tmp#nilReasonbasicTypes_xsd_1.tmp#CharacterStringbasicTypes_xsd_1.tmp#CharacterString_PropertyType
Type gco:CharacterString_PropertyType
Properties
content complex
minOccurs 0
maxOccurs unbounded
Model
Children gco:CharacterString
Instance
<gmd:nameOfMeasure gco:nilReason="" xmlns:gmd="http://www.isotc211.org/2005/gmd" xmlns:gco="http://www.isotc211.org/2005/gco">
  <gco:CharacterString>{1,1}</gco:CharacterString>
</gmd:nameOfMeasure>
Attributes
QName Type Use
gco:nilReason gml:NilReasonType optional
Source
<xs:element name="nameOfMeasure" type="gco:CharacterString_PropertyType" minOccurs="0" maxOccurs="unbounded"/>
Element gmd:AbstractDQ_Element_Type / gmd:measureIdentification
Namespace http://www.isotc211.org/2005/gmd
Diagram
DiagramgcoBase_xsd.tmp#ObjectReferencegcoBase_xsd.tmp#nilReasonreferenceSystem_xsd.tmp#MD_IdentifierreferenceSystem_xsd.tmp#MD_Identifier_PropertyType
Type gmd:MD_Identifier_PropertyType
Properties
content complex
minOccurs 0
Model
Children gmd:MD_Identifier
Instance
<gmd:measureIdentification xlink:actuate="" xlink:arcrole="" xlink:href="" gco:nilReason="" xlink:role="" xlink:show="" xlink:title="" xlink:type="simple" uuidref="" xmlns:gmd="http://www.isotc211.org/2005/gmd">
  <gmd:MD_Identifier id="" uuid="">{1,1}</gmd:MD_Identifier>
</gmd:measureIdentification>
Attributes
Source
<xs:element name="measureIdentification" type="gmd:MD_Identifier_PropertyType" minOccurs="0"/>
Element gmd:AbstractDQ_Element_Type / gmd:measureDescription
Namespace http://www.isotc211.org/2005/gmd
Diagram
DiagramgcoBase_xsd.tmp#nilReasonbasicTypes_xsd_1.tmp#CharacterStringbasicTypes_xsd_1.tmp#CharacterString_PropertyType
Type gco:CharacterString_PropertyType
Properties
content complex
minOccurs 0
Model
Children gco:CharacterString
Instance
<gmd:measureDescription gco:nilReason="" xmlns:gmd="http://www.isotc211.org/2005/gmd" xmlns:gco="http://www.isotc211.org/2005/gco">
  <gco:CharacterString>{1,1}</gco:CharacterString>
</gmd:measureDescription>
Attributes
QName Type Use
gco:nilReason gml:NilReasonType optional
Source
<xs:element name="measureDescription" type="gco:CharacterString_PropertyType" minOccurs="0"/>
Element gmd:AbstractDQ_Element_Type / gmd:evaluationMethodType
Namespace http://www.isotc211.org/2005/gmd
Diagram
DiagramgcoBase_xsd.tmp#nilReasondataQuality_xsd.tmp#DQ_EvaluationMethodTypeCodedataQuality_xsd.tmp#DQ_EvaluationMethodTypeCode_PropertyType
Type gmd:DQ_EvaluationMethodTypeCode_PropertyType
Properties
content complex
minOccurs 0
Model
Children gmd:DQ_EvaluationMethodTypeCode
Instance
<gmd:evaluationMethodType gco:nilReason="" xmlns:gmd="http://www.isotc211.org/2005/gmd">
  <gmd:DQ_EvaluationMethodTypeCode codeList="" codeListValue="" codeSpace="">{1,1}</gmd:DQ_EvaluationMethodTypeCode>
</gmd:evaluationMethodType>
Attributes
QName Type Use
gco:nilReason gml:NilReasonType optional
Source
<xs:element name="evaluationMethodType" type="gmd:DQ_EvaluationMethodTypeCode_PropertyType" minOccurs="0"/>
Element gmd:DQ_EvaluationMethodTypeCode
Namespace http://www.isotc211.org/2005/gmd
Diagram
DiagramgcoBase_xsd.tmp#CodeListValue_Type_codeListgcoBase_xsd.tmp#CodeListValue_Type_codeListValuegcoBase_xsd.tmp#CodeListValue_Type_codeSpacegcoBase_xsd.tmp#CodeListValue_TypebasicTypes_xsd_1.tmp#CharacterString
Type gco:CodeListValue_Type
Properties
content complex
Substitution Group Affiliation
Used by
Attributes
QName Type Use
codeList xs:anyURI required
codeListValue xs:anyURI required
codeSpace xs:anyURI optional
Source
<xs:element name="DQ_EvaluationMethodTypeCode" type="gco:CodeListValue_Type" substitutionGroup="gco:CharacterString"/>
Element gmd:AbstractDQ_Element_Type / gmd:evaluationMethodDescription
Namespace http://www.isotc211.org/2005/gmd
Diagram
DiagramgcoBase_xsd.tmp#nilReasonbasicTypes_xsd_1.tmp#CharacterStringbasicTypes_xsd_1.tmp#CharacterString_PropertyType
Type gco:CharacterString_PropertyType
Properties
content complex
minOccurs 0
Model
Children gco:CharacterString
Instance
<gmd:evaluationMethodDescription gco:nilReason="" xmlns:gmd="http://www.isotc211.org/2005/gmd" xmlns:gco="http://www.isotc211.org/2005/gco">
  <gco:CharacterString>{1,1}</gco:CharacterString>
</gmd:evaluationMethodDescription>
Attributes
QName Type Use
gco:nilReason gml:NilReasonType optional
Source
<xs:element name="evaluationMethodDescription" type="gco:CharacterString_PropertyType" minOccurs="0"/>
Element gmd:AbstractDQ_Element_Type / gmd:evaluationProcedure
Namespace http://www.isotc211.org/2005/gmd
Diagram
DiagramgcoBase_xsd.tmp#ObjectReferencegcoBase_xsd.tmp#nilReasoncitation_xsd.tmp#CI_Citationcitation_xsd.tmp#CI_Citation_PropertyType
Type gmd:CI_Citation_PropertyType
Properties
content complex
minOccurs 0
Model
Children gmd:CI_Citation
Instance
<gmd:evaluationProcedure xlink:actuate="" xlink:arcrole="" xlink:href="" gco:nilReason="" xlink:role="" xlink:show="" xlink:title="" xlink:type="simple" uuidref="" xmlns:gmd="http://www.isotc211.org/2005/gmd">
  <gmd:CI_Citation id="" uuid="">{1,1}</gmd:CI_Citation>
</gmd:evaluationProcedure>
Attributes
Source
<xs:element name="evaluationProcedure" type="gmd:CI_Citation_PropertyType" minOccurs="0"/>
Element gmd:AbstractDQ_Element_Type / gmd:dateTime
Namespace http://www.isotc211.org/2005/gmd
Diagram
DiagramgcoBase_xsd.tmp#nilReasonbasicTypes_xsd_1.tmp#DateTimebasicTypes_xsd_1.tmp#DateTime_PropertyType
Type gco:DateTime_PropertyType
Properties
content complex
minOccurs 0
maxOccurs unbounded
Model
Children gco:DateTime
Instance
<gmd:dateTime gco:nilReason="" xmlns:gmd="http://www.isotc211.org/2005/gmd" xmlns:gco="http://www.isotc211.org/2005/gco">
  <gco:DateTime>{1,1}</gco:DateTime>
</gmd:dateTime>
Attributes
QName Type Use
gco:nilReason gml:NilReasonType optional
Source
<xs:element name="dateTime" type="gco:DateTime_PropertyType" minOccurs="0" maxOccurs="unbounded"/>
Element gmd:AbstractDQ_Element_Type / gmd:result
Namespace http://www.isotc211.org/2005/gmd
Diagram
DiagramgcoBase_xsd.tmp#ObjectReferencegcoBase_xsd.tmp#nilReasondataQuality_xsd.tmp#AbstractDQ_ResultdataQuality_xsd.tmp#DQ_Result_PropertyType
Type gmd:DQ_Result_PropertyType
Properties
content complex
maxOccurs 2
Model
Children gmd:AbstractDQ_Result
Instance
<gmd:result xlink:actuate="" xlink:arcrole="" xlink:href="" gco:nilReason="" xlink:role="" xlink:show="" xlink:title="" xlink:type="simple" uuidref="" xmlns:gmd="http://www.isotc211.org/2005/gmd">
  <gmd:AbstractDQ_Result id="" uuid="">{1,1}</gmd:AbstractDQ_Result>
</gmd:result>
Attributes
Source
<xs:element name="result" type="gmd:DQ_Result_PropertyType" maxOccurs="2"/>
Element gmd:AbstractDQ_Result
Namespace http://www.isotc211.org/2005/gmd
Diagram
DiagramgcoBase_xsd.tmp#ObjectIdentificationgcoBase_xsd.tmp#AbstractObject_TypedataQuality_xsd.tmp#AbstractDQ_Result_TypedataQuality_xsd.tmp#DQ_ConformanceResultdataQuality_xsd.tmp#DQ_QuantitativeResult
Type gmd:AbstractDQ_Result_Type
Type hierarchy
Properties
content complex
abstract true
Substitution Group
Used by
Model
Attributes
QName Type Use
id xs:ID optional
uuid xs:string optional
Source
<xs:element name="AbstractDQ_Result" type="gmd:AbstractDQ_Result_Type" abstract="true"/>
Element gmd:DQ_DataQuality
Namespace http://www.isotc211.org/2005/gmd
Diagram
DiagramgcoBase_xsd.tmp#ObjectIdentificationgcoBase_xsd.tmp#AbstractObject_TypedataQuality_xsd.tmp#DQ_DataQuality_Type_scopedataQuality_xsd.tmp#DQ_DataQuality_Type_reportdataQuality_xsd.tmp#DQ_DataQuality_Type_lineagedataQuality_xsd.tmp#DQ_DataQuality_Type
Type gmd:DQ_DataQuality_Type
Type hierarchy
Properties
content complex
Used by
Model
Children gmd:lineage, gmd:report, gmd:scope
Instance
<gmd:DQ_DataQuality id="" uuid="" xmlns:gmd="http://www.isotc211.org/2005/gmd">
  <gmd:scope xlink:actuate="" xlink:arcrole="" xlink:href="" gco:nilReason="" xlink:role="" xlink:show="" xlink:title="" xlink:type="simple" uuidref="">{1,1}</gmd:scope>
  <gmd:report xlink:actuate="" xlink:arcrole="" xlink:href="" gco:nilReason="" xlink:role="" xlink:show="" xlink:title="" xlink:type="simple" uuidref="">{0,unbounded}</gmd:report>
  <gmd:lineage xlink:actuate="" xlink:arcrole="" xlink:href="" gco:nilReason="" xlink:role="" xlink:show="" xlink:title="" xlink:type="simple" uuidref="">{0,1}</gmd:lineage>
</gmd:DQ_DataQuality>
Attributes
QName Type Use
id xs:ID optional
uuid xs:string optional
Source
<xs:element name="DQ_DataQuality" type="gmd:DQ_DataQuality_Type"/>
Element gmd:DQ_DataQuality_Type / gmd:scope
Namespace http://www.isotc211.org/2005/gmd
Diagram
DiagramgcoBase_xsd.tmp#ObjectReferencegcoBase_xsd.tmp#nilReasondataQuality_xsd.tmp#DQ_ScopedataQuality_xsd.tmp#DQ_Scope_PropertyType
Type gmd:DQ_Scope_PropertyType
Properties
content complex
Model
Children gmd:DQ_Scope
Instance
<gmd:scope xlink:actuate="" xlink:arcrole="" xlink:href="" gco:nilReason="" xlink:role="" xlink:show="" xlink:title="" xlink:type="simple" uuidref="" xmlns:gmd="http://www.isotc211.org/2005/gmd">
  <gmd:DQ_Scope id="" uuid="">{1,1}</gmd:DQ_Scope>
</gmd:scope>
Attributes
Source
<xs:element name="scope" type="gmd:DQ_Scope_PropertyType"/>
Element gmd:DQ_Scope
Namespace http://www.isotc211.org/2005/gmd
Diagram
DiagramgcoBase_xsd.tmp#ObjectIdentificationgcoBase_xsd.tmp#AbstractObject_TypedataQuality_xsd.tmp#DQ_Scope_Type_leveldataQuality_xsd.tmp#DQ_Scope_Type_extentdataQuality_xsd.tmp#DQ_Scope_Type_levelDescriptiondataQuality_xsd.tmp#DQ_Scope_Type
Type gmd:DQ_Scope_Type
Type hierarchy
Properties
content complex
Used by
Model
Children gmd:extent, gmd:level, gmd:levelDescription
Instance
<gmd:DQ_Scope id="" uuid="" xmlns:gmd="http://www.isotc211.org/2005/gmd">
  <gmd:level gco:nilReason="">{1,1}</gmd:level>
  <gmd:extent xlink:actuate="" xlink:arcrole="" xlink:href="" gco:nilReason="" xlink:role="" xlink:show="" xlink:title="" xlink:type="simple" uuidref="">{0,1}</gmd:extent>
  <gmd:levelDescription gco:nilReason="">{0,unbounded}</gmd:levelDescription>
</gmd:DQ_Scope>
Attributes
QName Type Use
id xs:ID optional
uuid xs:string optional
Source
<xs:element name="DQ_Scope" type="gmd:DQ_Scope_Type"/>
Element gmd:DQ_Scope_Type / gmd:level
Namespace http://www.isotc211.org/2005/gmd
Diagram
DiagramgcoBase_xsd.tmp#nilReasonmaintenance_xsd.tmp#MD_ScopeCodemaintenance_xsd.tmp#MD_ScopeCode_PropertyType
Type gmd:MD_ScopeCode_PropertyType
Properties
content complex
Model
Children gmd:MD_ScopeCode
Instance
<gmd:level gco:nilReason="" xmlns:gmd="http://www.isotc211.org/2005/gmd">
  <gmd:MD_ScopeCode codeList="" codeListValue="" codeSpace="">{1,1}</gmd:MD_ScopeCode>
</gmd:level>
Attributes
QName Type Use
gco:nilReason gml:NilReasonType optional
Source
<xs:element name="level" type="gmd:MD_ScopeCode_PropertyType"/>
Element gmd:DQ_Scope_Type / gmd:extent
Namespace http://www.isotc211.org/2005/gmd
Diagram
DiagramgcoBase_xsd.tmp#ObjectReferencegcoBase_xsd.tmp#nilReasonextent_xsd.tmp#EX_Extentextent_xsd.tmp#EX_Extent_PropertyType
Type gmd:EX_Extent_PropertyType
Properties
content complex
minOccurs 0
Model
Children gmd:EX_Extent
Instance
<gmd:extent xlink:actuate="" xlink:arcrole="" xlink:href="" gco:nilReason="" xlink:role="" xlink:show="" xlink:title="" xlink:type="simple" uuidref="" xmlns:gmd="http://www.isotc211.org/2005/gmd">
  <gmd:EX_Extent id="" uuid="">{1,1}</gmd:EX_Extent>
</gmd:extent>
Attributes
Source
<xs:element name="extent" type="gmd:EX_Extent_PropertyType" minOccurs="0"/>
Element gmd:DQ_Scope_Type / gmd:levelDescription
Namespace http://www.isotc211.org/2005/gmd
Diagram
DiagramgcoBase_xsd.tmp#nilReasonmaintenance_xsd.tmp#MD_ScopeDescriptionmaintenance_xsd.tmp#MD_ScopeDescription_PropertyType
Type gmd:MD_ScopeDescription_PropertyType
Properties
content complex
minOccurs 0
maxOccurs unbounded
Model
Children gmd:MD_ScopeDescription
Instance
<gmd:levelDescription gco:nilReason="" xmlns:gmd="http://www.isotc211.org/2005/gmd">
  <gmd:MD_ScopeDescription>{1,1}</gmd:MD_ScopeDescription>
</gmd:levelDescription>
Attributes
QName Type Use
gco:nilReason gml:NilReasonType optional
Source
<xs:element name="levelDescription" type="gmd:MD_ScopeDescription_PropertyType" minOccurs="0" maxOccurs="unbounded"/>
Element gmd:DQ_DataQuality_Type / gmd:report
Namespace http://www.isotc211.org/2005/gmd
Diagram
DiagramgcoBase_xsd.tmp#ObjectReferencegcoBase_xsd.tmp#nilReasondataQuality_xsd.tmp#AbstractDQ_ElementdataQuality_xsd.tmp#DQ_Element_PropertyType
Type gmd:DQ_Element_PropertyType
Properties
content complex
minOccurs 0
maxOccurs unbounded
Model
Children gmd:AbstractDQ_Element
Instance
<gmd:report xlink:actuate="" xlink:arcrole="" xlink:href="" gco:nilReason="" xlink:role="" xlink:show="" xlink:title="" xlink:type="simple" uuidref="" xmlns:gmd="http://www.isotc211.org/2005/gmd">
  <gmd:AbstractDQ_Element id="" uuid="">{1,1}</gmd:AbstractDQ_Element>
</gmd:report>
Attributes
Source
<xs:element name="report" type="gmd:DQ_Element_PropertyType" minOccurs="0" maxOccurs="unbounded"/>
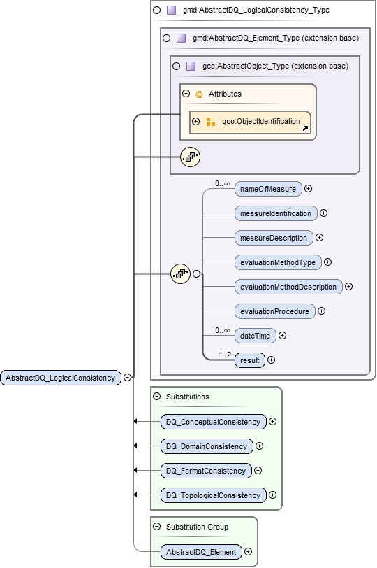
Element gmd:AbstractDQ_Element
Namespace http://www.isotc211.org/2005/gmd
Diagram
DiagramgcoBase_xsd.tmp#ObjectIdentificationgcoBase_xsd.tmp#AbstractObject_TypedataQuality_xsd.tmp#AbstractDQ_Element_Type_nameOfMeasuredataQuality_xsd.tmp#AbstractDQ_Element_Type_measureIdentificationdataQuality_xsd.tmp#AbstractDQ_Element_Type_measureDescriptiondataQuality_xsd.tmp#AbstractDQ_Element_Type_evaluationMethodTypedataQuality_xsd.tmp#AbstractDQ_Element_Type_evaluationMethodDescriptiondataQuality_xsd.tmp#AbstractDQ_Element_Type_evaluationProceduredataQuality_xsd.tmp#AbstractDQ_Element_Type_dateTimedataQuality_xsd.tmp#AbstractDQ_Element_Type_resultdataQuality_xsd.tmp#AbstractDQ_Element_TypedataQuality_xsd.tmp#AbstractDQ_CompletenessdataQuality_xsd.tmp#AbstractDQ_LogicalConsistencydataQuality_xsd.tmp#AbstractDQ_PositionalAccuracydataQuality_xsd.tmp#AbstractDQ_TemporalAccuracydataQuality_xsd.tmp#AbstractDQ_ThematicAccuracy
Type gmd:AbstractDQ_Element_Type
Type hierarchy
Properties
content complex
abstract true
Substitution Group
Used by
Model
Children gmd:dateTime, gmd:evaluationMethodDescription, gmd:evaluationMethodType, gmd:evaluationProcedure, gmd:measureDescription, gmd:measureIdentification, gmd:nameOfMeasure, gmd:result
Instance
<gmd:AbstractDQ_Element id="" uuid="" xmlns:gmd="http://www.isotc211.org/2005/gmd">
  <gmd:nameOfMeasure gco:nilReason="">{0,unbounded}</gmd:nameOfMeasure>
  <gmd:measureIdentification xlink:actuate="" xlink:arcrole="" xlink:href="" gco:nilReason="" xlink:role="" xlink:show="" xlink:title="" xlink:type="simple" uuidref="">{0,1}</gmd:measureIdentification>
  <gmd:measureDescription gco:nilReason="">{0,1}</gmd:measureDescription>
  <gmd:evaluationMethodType gco:nilReason="">{0,1}</gmd:evaluationMethodType>
  <gmd:evaluationMethodDescription gco:nilReason="">{0,1}</gmd:evaluationMethodDescription>
  <gmd:evaluationProcedure xlink:actuate="" xlink:arcrole="" xlink:href="" gco:nilReason="" xlink:role="" xlink:show="" xlink:title="" xlink:type="simple" uuidref="">{0,1}</gmd:evaluationProcedure>
  <gmd:dateTime gco:nilReason="">{0,unbounded}</gmd:dateTime>
  <gmd:result xlink:actuate="" xlink:arcrole="" xlink:href="" gco:nilReason="" xlink:role="" xlink:show="" xlink:title="" xlink:type="simple" uuidref="">{1,2}</gmd:result>
</gmd:AbstractDQ_Element>
Attributes
QName Type Use
id xs:ID optional
uuid xs:string optional
Source
<xs:element name="AbstractDQ_Element" type="gmd:AbstractDQ_Element_Type" abstract="true"/>
Element gmd:DQ_DataQuality_Type / gmd:lineage
Namespace http://www.isotc211.org/2005/gmd
Diagram
DiagramgcoBase_xsd.tmp#ObjectReferencegcoBase_xsd.tmp#nilReasondataQuality_xsd.tmp#LI_LineagedataQuality_xsd.tmp#LI_Lineage_PropertyType
Type gmd:LI_Lineage_PropertyType
Properties
content complex
minOccurs 0
Model
Children gmd:LI_Lineage
Instance
<gmd:lineage xlink:actuate="" xlink:arcrole="" xlink:href="" gco:nilReason="" xlink:role="" xlink:show="" xlink:title="" xlink:type="simple" uuidref="" xmlns:gmd="http://www.isotc211.org/2005/gmd">
  <gmd:LI_Lineage id="" uuid="">{1,1}</gmd:LI_Lineage>
</gmd:lineage>
Attributes
Source
<xs:element name="lineage" type="gmd:LI_Lineage_PropertyType" minOccurs="0"/>
Element gmd:LI_Lineage
Namespace http://www.isotc211.org/2005/gmd
Diagram
DiagramgcoBase_xsd.tmp#ObjectIdentificationgcoBase_xsd.tmp#AbstractObject_TypedataQuality_xsd.tmp#LI_Lineage_Type_statementdataQuality_xsd.tmp#LI_Lineage_Type_processStepdataQuality_xsd.tmp#LI_Lineage_Type_sourcedataQuality_xsd.tmp#LI_Lineage_Type
Type gmd:LI_Lineage_Type
Type hierarchy
Properties
content complex
Used by
Model
Children gmd:processStep, gmd:source, gmd:statement
Instance
<gmd:LI_Lineage id="" uuid="" xmlns:gmd="http://www.isotc211.org/2005/gmd">
  <gmd:statement gco:nilReason="">{0,1}</gmd:statement>
  <gmd:processStep xlink:actuate="" xlink:arcrole="" xlink:href="" gco:nilReason="" xlink:role="" xlink:show="" xlink:title="" xlink:type="simple" uuidref="">{0,unbounded}</gmd:processStep>
  <gmd:source xlink:actuate="" xlink:arcrole="" xlink:href="" gco:nilReason="" xlink:role="" xlink:show="" xlink:title="" xlink:type="simple" uuidref="">{0,unbounded}</gmd:source>
</gmd:LI_Lineage>
Attributes
QName Type Use
id xs:ID optional
uuid xs:string optional
Source
<xs:element name="LI_Lineage" type="gmd:LI_Lineage_Type"/>
Element gmd:LI_Lineage_Type / gmd:statement
Namespace http://www.isotc211.org/2005/gmd
Diagram
DiagramgcoBase_xsd.tmp#nilReasonbasicTypes_xsd_1.tmp#CharacterStringbasicTypes_xsd_1.tmp#CharacterString_PropertyType
Type gco:CharacterString_PropertyType
Properties
content complex
minOccurs 0
Model
Children gco:CharacterString
Instance
<gmd:statement gco:nilReason="" xmlns:gmd="http://www.isotc211.org/2005/gmd" xmlns:gco="http://www.isotc211.org/2005/gco">
  <gco:CharacterString>{1,1}</gco:CharacterString>
</gmd:statement>
Attributes
QName Type Use
gco:nilReason gml:NilReasonType optional
Source
<xs:element name="statement" type="gco:CharacterString_PropertyType" minOccurs="0"/>
Element gmd:LI_Lineage_Type / gmd:processStep
Namespace http://www.isotc211.org/2005/gmd
Diagram
DiagramgcoBase_xsd.tmp#ObjectReferencegcoBase_xsd.tmp#nilReasondataQuality_xsd.tmp#LI_ProcessStepdataQuality_xsd.tmp#LI_ProcessStep_PropertyType
Type gmd:LI_ProcessStep_PropertyType
Properties
content complex
minOccurs 0
maxOccurs unbounded
Model
Children gmd:LI_ProcessStep
Instance
<gmd:processStep xlink:actuate="" xlink:arcrole="" xlink:href="" gco:nilReason="" xlink:role="" xlink:show="" xlink:title="" xlink:type="simple" uuidref="" xmlns:gmd="http://www.isotc211.org/2005/gmd">
  <gmd:LI_ProcessStep id="" uuid="">{1,1}</gmd:LI_ProcessStep>
</gmd:processStep>
Attributes
Source
<xs:element name="processStep" type="gmd:LI_ProcessStep_PropertyType" minOccurs="0" maxOccurs="unbounded"/>
Element gmd:LI_ProcessStep
Namespace http://www.isotc211.org/2005/gmd
Diagram
DiagramgcoBase_xsd.tmp#ObjectIdentificationgcoBase_xsd.tmp#AbstractObject_TypedataQuality_xsd.tmp#LI_ProcessStep_Type_descriptiondataQuality_xsd.tmp#LI_ProcessStep_Type_rationaledataQuality_xsd.tmp#LI_ProcessStep_Type_dateTimedataQuality_xsd.tmp#LI_ProcessStep_Type_processordataQuality_xsd.tmp#LI_ProcessStep_Type_sourcedataQuality_xsd.tmp#LI_ProcessStep_Type
Type gmd:LI_ProcessStep_Type
Type hierarchy
Properties
content complex
Used by
Model
Children gmd:dateTime, gmd:description, gmd:processor, gmd:rationale, gmd:source
Instance
<gmd:LI_ProcessStep id="" uuid="" xmlns:gmd="http://www.isotc211.org/2005/gmd">
  <gmd:description gco:nilReason="">{1,1}</gmd:description>
  <gmd:rationale gco:nilReason="">{0,1}</gmd:rationale>
  <gmd:dateTime gco:nilReason="">{0,1}</gmd:dateTime>
  <gmd:processor xlink:actuate="" xlink:arcrole="" xlink:href="" gco:nilReason="" xlink:role="" xlink:show="" xlink:title="" xlink:type="simple" uuidref="">{0,unbounded}</gmd:processor>
  <gmd:source xlink:actuate="" xlink:arcrole="" xlink:href="" gco:nilReason="" xlink:role="" xlink:show="" xlink:title="" xlink:type="simple" uuidref="">{0,unbounded}</gmd:source>
</gmd:LI_ProcessStep>
Attributes
QName Type Use
id xs:ID optional
uuid xs:string optional
Source
<xs:element name="LI_ProcessStep" type="gmd:LI_ProcessStep_Type"/>
Element gmd:LI_ProcessStep_Type / gmd:description
Namespace http://www.isotc211.org/2005/gmd
Diagram
DiagramgcoBase_xsd.tmp#nilReasonbasicTypes_xsd_1.tmp#CharacterStringbasicTypes_xsd_1.tmp#CharacterString_PropertyType
Type gco:CharacterString_PropertyType
Properties
content complex
Model
Children gco:CharacterString
Instance
<gmd:description gco:nilReason="" xmlns:gmd="http://www.isotc211.org/2005/gmd" xmlns:gco="http://www.isotc211.org/2005/gco">
  <gco:CharacterString>{1,1}</gco:CharacterString>
</gmd:description>
Attributes
QName Type Use
gco:nilReason gml:NilReasonType optional
Source
<xs:element name="description" type="gco:CharacterString_PropertyType"/>
Element gmd:LI_ProcessStep_Type / gmd:rationale
Namespace http://www.isotc211.org/2005/gmd
Diagram
DiagramgcoBase_xsd.tmp#nilReasonbasicTypes_xsd_1.tmp#CharacterStringbasicTypes_xsd_1.tmp#CharacterString_PropertyType
Type gco:CharacterString_PropertyType
Properties
content complex
minOccurs 0
Model
Children gco:CharacterString
Instance
<gmd:rationale gco:nilReason="" xmlns:gmd="http://www.isotc211.org/2005/gmd" xmlns:gco="http://www.isotc211.org/2005/gco">
  <gco:CharacterString>{1,1}</gco:CharacterString>
</gmd:rationale>
Attributes
QName Type Use
gco:nilReason gml:NilReasonType optional
Source
<xs:element name="rationale" type="gco:CharacterString_PropertyType" minOccurs="0"/>
Element gmd:LI_ProcessStep_Type / gmd:dateTime
Namespace http://www.isotc211.org/2005/gmd
Diagram
DiagramgcoBase_xsd.tmp#nilReasonbasicTypes_xsd_1.tmp#DateTimebasicTypes_xsd_1.tmp#DateTime_PropertyType
Type gco:DateTime_PropertyType
Properties
content complex
minOccurs 0
Model
Children gco:DateTime
Instance
<gmd:dateTime gco:nilReason="" xmlns:gmd="http://www.isotc211.org/2005/gmd" xmlns:gco="http://www.isotc211.org/2005/gco">
  <gco:DateTime>{1,1}</gco:DateTime>
</gmd:dateTime>
Attributes
QName Type Use
gco:nilReason gml:NilReasonType optional
Source
<xs:element name="dateTime" type="gco:DateTime_PropertyType" minOccurs="0"/>
Element gmd:LI_ProcessStep_Type / gmd:processor
Namespace http://www.isotc211.org/2005/gmd
Diagram
DiagramgcoBase_xsd.tmp#ObjectReferencegcoBase_xsd.tmp#nilReasoncitation_xsd.tmp#CI_ResponsiblePartycitation_xsd.tmp#CI_ResponsibleParty_PropertyType
Type gmd:CI_ResponsibleParty_PropertyType
Properties
content complex
minOccurs 0
maxOccurs unbounded
Model
Children gmd:CI_ResponsibleParty
Instance
<gmd:processor xlink:actuate="" xlink:arcrole="" xlink:href="" gco:nilReason="" xlink:role="" xlink:show="" xlink:title="" xlink:type="simple" uuidref="" xmlns:gmd="http://www.isotc211.org/2005/gmd">
  <gmd:CI_ResponsibleParty id="" uuid="">{1,1}</gmd:CI_ResponsibleParty>
</gmd:processor>
Attributes
Source
<xs:element name="processor" type="gmd:CI_ResponsibleParty_PropertyType" minOccurs="0" maxOccurs="unbounded"/>
Element gmd:LI_ProcessStep_Type / gmd:source
Namespace http://www.isotc211.org/2005/gmd
Diagram
DiagramgcoBase_xsd.tmp#ObjectReferencegcoBase_xsd.tmp#nilReasondataQuality_xsd.tmp#LI_SourcedataQuality_xsd.tmp#LI_Source_PropertyType
Type gmd:LI_Source_PropertyType
Properties
content complex
minOccurs 0
maxOccurs unbounded
Model
Children gmd:LI_Source
Instance
<gmd:source xlink:actuate="" xlink:arcrole="" xlink:href="" gco:nilReason="" xlink:role="" xlink:show="" xlink:title="" xlink:type="simple" uuidref="" xmlns:gmd="http://www.isotc211.org/2005/gmd">
  <gmd:LI_Source id="" uuid="">{1,1}</gmd:LI_Source>
</gmd:source>
Attributes
Source
<xs:element name="source" type="gmd:LI_Source_PropertyType" minOccurs="0" maxOccurs="unbounded"/>
Element gmd:LI_Source
Namespace http://www.isotc211.org/2005/gmd
Diagram
DiagramgcoBase_xsd.tmp#ObjectIdentificationgcoBase_xsd.tmp#AbstractObject_TypedataQuality_xsd.tmp#LI_Source_Type_descriptiondataQuality_xsd.tmp#LI_Source_Type_scaleDenominatordataQuality_xsd.tmp#LI_Source_Type_sourceReferenceSystemdataQuality_xsd.tmp#LI_Source_Type_sourceCitationdataQuality_xsd.tmp#LI_Source_Type_sourceExtentdataQuality_xsd.tmp#LI_Source_Type_sourceStepdataQuality_xsd.tmp#LI_Source_Type
Type gmd:LI_Source_Type
Type hierarchy
Properties
content complex
Used by
Model
Children gmd:description, gmd:scaleDenominator, gmd:sourceCitation, gmd:sourceExtent, gmd:sourceReferenceSystem, gmd:sourceStep
Instance
<gmd:LI_Source id="" uuid="" xmlns:gmd="http://www.isotc211.org/2005/gmd">
  <gmd:description gco:nilReason="">{0,1}</gmd:description>
  <gmd:scaleDenominator xlink:actuate="" xlink:arcrole="" xlink:href="" gco:nilReason="" xlink:role="" xlink:show="" xlink:title="" xlink:type="simple" uuidref="">{0,1}</gmd:scaleDenominator>
  <gmd:sourceReferenceSystem xlink:actuate="" xlink:arcrole="" xlink:href="" gco:nilReason="" xlink:role="" xlink:show="" xlink:title="" xlink:type="simple" uuidref="">{0,1}</gmd:sourceReferenceSystem>
  <gmd:sourceCitation xlink:actuate="" xlink:arcrole="" xlink:href="" gco:nilReason="" xlink:role="" xlink:show="" xlink:title="" xlink:type="simple" uuidref="">{0,1}</gmd:sourceCitation>
  <gmd:sourceExtent xlink:actuate="" xlink:arcrole="" xlink:href="" gco:nilReason="" xlink:role="" xlink:show="" xlink:title="" xlink:type="simple" uuidref="">{0,unbounded}</gmd:sourceExtent>
  <gmd:sourceStep xlink:actuate="" xlink:arcrole="" xlink:href="" gco:nilReason="" xlink:role="" xlink:show="" xlink:title="" xlink:type="simple" uuidref="">{0,unbounded}</gmd:sourceStep>
</gmd:LI_Source>
Attributes
QName Type Use
id xs:ID optional
uuid xs:string optional
Source
<xs:element name="LI_Source" type="gmd:LI_Source_Type"/>
Element gmd:LI_Source_Type / gmd:description
Namespace http://www.isotc211.org/2005/gmd
Diagram
DiagramgcoBase_xsd.tmp#nilReasonbasicTypes_xsd_1.tmp#CharacterStringbasicTypes_xsd_1.tmp#CharacterString_PropertyType
Type gco:CharacterString_PropertyType
Properties
content complex
minOccurs 0
Model
Children gco:CharacterString
Instance
<gmd:description gco:nilReason="" xmlns:gmd="http://www.isotc211.org/2005/gmd" xmlns:gco="http://www.isotc211.org/2005/gco">
  <gco:CharacterString>{1,1}</gco:CharacterString>
</gmd:description>
Attributes
QName Type Use
gco:nilReason gml:NilReasonType optional
Source
<xs:element name="description" type="gco:CharacterString_PropertyType" minOccurs="0"/>
Element gmd:LI_Source_Type / gmd:scaleDenominator
Namespace http://www.isotc211.org/2005/gmd
Diagram
DiagramgcoBase_xsd.tmp#ObjectReferencegcoBase_xsd.tmp#nilReasonidentification_xsd.tmp#MD_RepresentativeFractionidentification_xsd.tmp#MD_RepresentativeFraction_PropertyType
Type gmd:MD_RepresentativeFraction_PropertyType
Properties
content complex
minOccurs 0
Model
Children gmd:MD_RepresentativeFraction
Instance
<gmd:scaleDenominator xlink:actuate="" xlink:arcrole="" xlink:href="" gco:nilReason="" xlink:role="" xlink:show="" xlink:title="" xlink:type="simple" uuidref="" xmlns:gmd="http://www.isotc211.org/2005/gmd">
  <gmd:MD_RepresentativeFraction id="" uuid="">{1,1}</gmd:MD_RepresentativeFraction>
</gmd:scaleDenominator>
Attributes
Source
<xs:element name="scaleDenominator" type="gmd:MD_RepresentativeFraction_PropertyType" minOccurs="0"/>
Element gmd:LI_Source_Type / gmd:sourceReferenceSystem
Namespace http://www.isotc211.org/2005/gmd
Diagram
DiagramgcoBase_xsd.tmp#ObjectReferencegcoBase_xsd.tmp#nilReasonreferenceSystem_xsd.tmp#MD_ReferenceSystemreferenceSystem_xsd.tmp#MD_ReferenceSystem_PropertyType
Type gmd:MD_ReferenceSystem_PropertyType
Properties
content complex
minOccurs 0
Model
Children gmd:MD_ReferenceSystem
Instance
<gmd:sourceReferenceSystem xlink:actuate="" xlink:arcrole="" xlink:href="" gco:nilReason="" xlink:role="" xlink:show="" xlink:title="" xlink:type="simple" uuidref="" xmlns:gmd="http://www.isotc211.org/2005/gmd">
  <gmd:MD_ReferenceSystem id="" uuid="">{1,1}</gmd:MD_ReferenceSystem>
</gmd:sourceReferenceSystem>
Attributes
Source
<xs:element name="sourceReferenceSystem" type="gmd:MD_ReferenceSystem_PropertyType" minOccurs="0"/>
Element gmd:LI_Source_Type / gmd:sourceCitation
Namespace http://www.isotc211.org/2005/gmd
Diagram
DiagramgcoBase_xsd.tmp#ObjectReferencegcoBase_xsd.tmp#nilReasoncitation_xsd.tmp#CI_Citationcitation_xsd.tmp#CI_Citation_PropertyType
Type gmd:CI_Citation_PropertyType
Properties
content complex
minOccurs 0
Model
Children gmd:CI_Citation
Instance
<gmd:sourceCitation xlink:actuate="" xlink:arcrole="" xlink:href="" gco:nilReason="" xlink:role="" xlink:show="" xlink:title="" xlink:type="simple" uuidref="" xmlns:gmd="http://www.isotc211.org/2005/gmd">
  <gmd:CI_Citation id="" uuid="">{1,1}</gmd:CI_Citation>
</gmd:sourceCitation>
Attributes
Source
<xs:element name="sourceCitation" type="gmd:CI_Citation_PropertyType" minOccurs="0"/>
Element gmd:LI_Source_Type / gmd:sourceExtent
Namespace http://www.isotc211.org/2005/gmd
Diagram
DiagramgcoBase_xsd.tmp#ObjectReferencegcoBase_xsd.tmp#nilReasonextent_xsd.tmp#EX_Extentextent_xsd.tmp#EX_Extent_PropertyType
Type gmd:EX_Extent_PropertyType
Properties
content complex
minOccurs 0
maxOccurs unbounded
Model
Children gmd:EX_Extent
Instance
<gmd:sourceExtent xlink:actuate="" xlink:arcrole="" xlink:href="" gco:nilReason="" xlink:role="" xlink:show="" xlink:title="" xlink:type="simple" uuidref="" xmlns:gmd="http://www.isotc211.org/2005/gmd">
  <gmd:EX_Extent id="" uuid="">{1,1}</gmd:EX_Extent>
</gmd:sourceExtent>
Attributes
Source
<xs:element name="sourceExtent" type="gmd:EX_Extent_PropertyType" minOccurs="0" maxOccurs="unbounded"/>
Element gmd:LI_Source_Type / gmd:sourceStep
Namespace http://www.isotc211.org/2005/gmd
Diagram
DiagramgcoBase_xsd.tmp#ObjectReferencegcoBase_xsd.tmp#nilReasondataQuality_xsd.tmp#LI_ProcessStepdataQuality_xsd.tmp#LI_ProcessStep_PropertyType
Type gmd:LI_ProcessStep_PropertyType
Properties
content complex
minOccurs 0
maxOccurs unbounded
Model
Children gmd:LI_ProcessStep
Instance
<gmd:sourceStep xlink:actuate="" xlink:arcrole="" xlink:href="" gco:nilReason="" xlink:role="" xlink:show="" xlink:title="" xlink:type="simple" uuidref="" xmlns:gmd="http://www.isotc211.org/2005/gmd">
  <gmd:LI_ProcessStep id="" uuid="">{1,1}</gmd:LI_ProcessStep>
</gmd:sourceStep>
Attributes
Source
<xs:element name="sourceStep" type="gmd:LI_ProcessStep_PropertyType" minOccurs="0" maxOccurs="unbounded"/>
Element gmd:LI_Lineage_Type / gmd:source
Namespace http://www.isotc211.org/2005/gmd
Diagram
DiagramgcoBase_xsd.tmp#ObjectReferencegcoBase_xsd.tmp#nilReasondataQuality_xsd.tmp#LI_SourcedataQuality_xsd.tmp#LI_Source_PropertyType
Type gmd:LI_Source_PropertyType
Properties
content complex
minOccurs 0
maxOccurs unbounded
Model
Children gmd:LI_Source
Instance
<gmd:source xlink:actuate="" xlink:arcrole="" xlink:href="" gco:nilReason="" xlink:role="" xlink:show="" xlink:title="" xlink:type="simple" uuidref="" xmlns:gmd="http://www.isotc211.org/2005/gmd">
  <gmd:LI_Source id="" uuid="">{1,1}</gmd:LI_Source>
</gmd:source>
Attributes
Source
<xs:element name="source" type="gmd:LI_Source_PropertyType" minOccurs="0" maxOccurs="unbounded"/>
Element gmd:DQ_ConformanceResult_Type / gmd:specification
Namespace http://www.isotc211.org/2005/gmd
Diagram
DiagramgcoBase_xsd.tmp#ObjectReferencegcoBase_xsd.tmp#nilReasoncitation_xsd.tmp#CI_Citationcitation_xsd.tmp#CI_Citation_PropertyType
Type gmd:CI_Citation_PropertyType
Properties
content complex
Model
Children gmd:CI_Citation
Instance
<gmd:specification xlink:actuate="" xlink:arcrole="" xlink:href="" gco:nilReason="" xlink:role="" xlink:show="" xlink:title="" xlink:type="simple" uuidref="" xmlns:gmd="http://www.isotc211.org/2005/gmd">
  <gmd:CI_Citation id="" uuid="">{1,1}</gmd:CI_Citation>
</gmd:specification>
Attributes
Source
<xs:element name="specification" type="gmd:CI_Citation_PropertyType"/>
Element gmd:DQ_ConformanceResult_Type / gmd:explanation
Namespace http://www.isotc211.org/2005/gmd
Diagram
DiagramgcoBase_xsd.tmp#nilReasonbasicTypes_xsd_1.tmp#CharacterStringbasicTypes_xsd_1.tmp#CharacterString_PropertyType
Type gco:CharacterString_PropertyType
Properties
content complex
Model
Children gco:CharacterString
Instance
<gmd:explanation gco:nilReason="" xmlns:gmd="http://www.isotc211.org/2005/gmd" xmlns:gco="http://www.isotc211.org/2005/gco">
  <gco:CharacterString>{1,1}</gco:CharacterString>
</gmd:explanation>
Attributes
QName Type Use
gco:nilReason gml:NilReasonType optional
Source
<xs:element name="explanation" type="gco:CharacterString_PropertyType"/>
Element gmd:DQ_ConformanceResult_Type / gmd:pass
Namespace http://www.isotc211.org/2005/gmd
Diagram
DiagramgcoBase_xsd.tmp#nilReasonbasicTypes_xsd_1.tmp#http___www.isotc211.org_2005_gco_BooleanbasicTypes_xsd_1.tmp#Boolean_PropertyType
Type gco:Boolean_PropertyType
Properties
content complex
Model
Children gco:Boolean
Instance
<gmd:pass gco:nilReason="" xmlns:gmd="http://www.isotc211.org/2005/gmd" xmlns:gco="http://www.isotc211.org/2005/gco">
  <gco:Boolean>{1,1}</gco:Boolean>
</gmd:pass>
Attributes
QName Type Use
gco:nilReason gml:NilReasonType optional
Source
<xs:element name="pass" type="gco:Boolean_PropertyType"/>
Element gmd:DQ_ConformanceResult
Namespace http://www.isotc211.org/2005/gmd
Diagram
DiagramgcoBase_xsd.tmp#ObjectIdentificationgcoBase_xsd.tmp#AbstractObject_TypedataQuality_xsd.tmp#AbstractDQ_Result_TypedataQuality_xsd.tmp#DQ_ConformanceResult_Type_specificationdataQuality_xsd.tmp#DQ_ConformanceResult_Type_explanationdataQuality_xsd.tmp#DQ_ConformanceResult_Type_passdataQuality_xsd.tmp#DQ_ConformanceResult_TypedataQuality_xsd.tmp#AbstractDQ_Result
Type gmd:DQ_ConformanceResult_Type
Type hierarchy
Properties
content complex
Substitution Group Affiliation
Used by
Model
Children gmd:explanation, gmd:pass, gmd:specification
Instance
<gmd:DQ_ConformanceResult id="" uuid="" xmlns:gmd="http://www.isotc211.org/2005/gmd">
  <gmd:specification xlink:actuate="" xlink:arcrole="" xlink:href="" gco:nilReason="" xlink:role="" xlink:show="" xlink:title="" xlink:type="simple" uuidref="">{1,1}</gmd:specification>
  <gmd:explanation gco:nilReason="">{1,1}</gmd:explanation>
  <gmd:pass gco:nilReason="">{1,1}</gmd:pass>
</gmd:DQ_ConformanceResult>
Attributes
QName Type Use
id xs:ID optional
uuid xs:string optional
Source
<xs:element name="DQ_ConformanceResult" type="gmd:DQ_ConformanceResult_Type" substitutionGroup="gmd:AbstractDQ_Result"/>
Element gmd:DQ_QuantitativeResult_Type / gmd:valueType
Namespace http://www.isotc211.org/2005/gmd
Diagram
DiagramgcoBase_xsd.tmp#nilReasonbasicTypes_xsd_1.tmp#RecordTypebasicTypes_xsd_1.tmp#RecordType_PropertyType
Type gco:RecordType_PropertyType
Properties
content complex
minOccurs 0
Model
Children gco:RecordType
Instance
<gmd:valueType gco:nilReason="" xmlns:gmd="http://www.isotc211.org/2005/gmd" xmlns:gco="http://www.isotc211.org/2005/gco">
  <gco:RecordType xlink:actuate="" xlink:arcrole="" xlink:href="" xlink:role="" xlink:show="" xlink:title="" xlink:type="simple">{1,1}</gco:RecordType>
</gmd:valueType>
Attributes
QName Type Use
gco:nilReason gml:NilReasonType optional
Source
<xs:element name="valueType" type="gco:RecordType_PropertyType" minOccurs="0"/>
Element gmd:DQ_QuantitativeResult_Type / gmd:valueUnit
Namespace http://www.isotc211.org/2005/gmd
Diagram
DiagramgcoBase_xsd.tmp#ObjectReferencegcoBase_xsd.tmp#nilReasonunits_xsd.tmp#UnitDefinitionbasicTypes_xsd_1.tmp#UnitOfMeasure_PropertyType
Type gco:UnitOfMeasure_PropertyType
Properties
content complex
Model
Children gml:UnitDefinition
Instance
<gmd:valueUnit xlink:actuate="" xlink:arcrole="" xlink:href="" gco:nilReason="" xlink:role="" xlink:show="" xlink:title="" xlink:type="simple" uuidref="" xmlns:gmd="http://www.isotc211.org/2005/gmd" xmlns:gml="http://www.opengis.net/gml/3.2">
  <gml:UnitDefinition gml:id="">{1,1}</gml:UnitDefinition>
</gmd:valueUnit>
Attributes
Source
<xs:element name="valueUnit" type="gco:UnitOfMeasure_PropertyType"/>
Element gmd:DQ_QuantitativeResult_Type / gmd:errorStatistic
Namespace http://www.isotc211.org/2005/gmd
Diagram
DiagramgcoBase_xsd.tmp#nilReasonbasicTypes_xsd_1.tmp#CharacterStringbasicTypes_xsd_1.tmp#CharacterString_PropertyType
Type gco:CharacterString_PropertyType
Properties
content complex
minOccurs 0
Model
Children gco:CharacterString
Instance
<gmd:errorStatistic gco:nilReason="" xmlns:gmd="http://www.isotc211.org/2005/gmd" xmlns:gco="http://www.isotc211.org/2005/gco">
  <gco:CharacterString>{1,1}</gco:CharacterString>
</gmd:errorStatistic>
Attributes
QName Type Use
gco:nilReason gml:NilReasonType optional
Source
<xs:element name="errorStatistic" type="gco:CharacterString_PropertyType" minOccurs="0"/>
Element gmd:DQ_QuantitativeResult_Type / gmd:value
Namespace http://www.isotc211.org/2005/gmd
Diagram
DiagramgcoBase_xsd.tmp#ObjectReferencegcoBase_xsd.tmp#nilReasonbasicTypes_xsd_1.tmp#RecordbasicTypes_xsd_1.tmp#Record_PropertyType
Type gco:Record_PropertyType
Properties
content complex
maxOccurs unbounded
Model
Children gco:Record
Instance
<gmd:value xlink:actuate="" xlink:arcrole="" xlink:href="" gco:nilReason="" xlink:role="" xlink:show="" xlink:title="" xlink:type="simple" uuidref="" xmlns:gmd="http://www.isotc211.org/2005/gmd" xmlns:gco="http://www.isotc211.org/2005/gco">
  <gco:Record>{1,1}</gco:Record>
</gmd:value>
Attributes
Source
<xs:element name="value" type="gco:Record_PropertyType" maxOccurs="unbounded"/>
Element gmd:DQ_QuantitativeResult
Namespace http://www.isotc211.org/2005/gmd
Diagram
DiagramgcoBase_xsd.tmp#ObjectIdentificationgcoBase_xsd.tmp#AbstractObject_TypedataQuality_xsd.tmp#AbstractDQ_Result_TypedataQuality_xsd.tmp#DQ_QuantitativeResult_Type_valueTypedataQuality_xsd.tmp#DQ_QuantitativeResult_Type_valueUnitdataQuality_xsd.tmp#DQ_QuantitativeResult_Type_errorStatisticdataQuality_xsd.tmp#DQ_QuantitativeResult_Type_valuedataQuality_xsd.tmp#DQ_QuantitativeResult_TypedataQuality_xsd.tmp#AbstractDQ_Result
Type gmd:DQ_QuantitativeResult_Type
Type hierarchy
Properties
content complex
Substitution Group Affiliation
Used by
Model
Children gmd:errorStatistic, gmd:value, gmd:valueType, gmd:valueUnit
Instance
<gmd:DQ_QuantitativeResult id="" uuid="" xmlns:gmd="http://www.isotc211.org/2005/gmd">
  <gmd:valueType gco:nilReason="">{0,1}</gmd:valueType>
  <gmd:valueUnit xlink:actuate="" xlink:arcrole="" xlink:href="" gco:nilReason="" xlink:role="" xlink:show="" xlink:title="" xlink:type="simple" uuidref="">{1,1}</gmd:valueUnit>
  <gmd:errorStatistic gco:nilReason="">{0,1}</gmd:errorStatistic>
  <gmd:value xlink:actuate="" xlink:arcrole="" xlink:href="" gco:nilReason="" xlink:role="" xlink:show="" xlink:title="" xlink:type="simple" uuidref="">{1,unbounded}</gmd:value>
</gmd:DQ_QuantitativeResult>
Attributes
QName Type Use
id xs:ID optional
uuid xs:string optional
Source
<xs:element name="DQ_QuantitativeResult" type="gmd:DQ_QuantitativeResult_Type" substitutionGroup="gmd:AbstractDQ_Result"/>
Element gmd:DQ_TemporalValidity
Namespace http://www.isotc211.org/2005/gmd
Diagram
DiagramgcoBase_xsd.tmp#ObjectIdentificationgcoBase_xsd.tmp#AbstractObject_TypedataQuality_xsd.tmp#AbstractDQ_Element_Type_nameOfMeasuredataQuality_xsd.tmp#AbstractDQ_Element_Type_measureIdentificationdataQuality_xsd.tmp#AbstractDQ_Element_Type_measureDescriptiondataQuality_xsd.tmp#AbstractDQ_Element_Type_evaluationMethodTypedataQuality_xsd.tmp#AbstractDQ_Element_Type_evaluationMethodDescriptiondataQuality_xsd.tmp#AbstractDQ_Element_Type_evaluationProceduredataQuality_xsd.tmp#AbstractDQ_Element_Type_dateTimedataQuality_xsd.tmp#AbstractDQ_Element_Type_resultdataQuality_xsd.tmp#AbstractDQ_Element_TypedataQuality_xsd.tmp#AbstractDQ_TemporalAccuracy_TypedataQuality_xsd.tmp#DQ_TemporalValidity_TypedataQuality_xsd.tmp#AbstractDQ_TemporalAccuracy
Type gmd:DQ_TemporalValidity_Type
Type hierarchy
Properties
content complex
Substitution Group Affiliation
Used by
Model
Children gmd:dateTime, gmd:evaluationMethodDescription, gmd:evaluationMethodType, gmd:evaluationProcedure, gmd:measureDescription, gmd:measureIdentification, gmd:nameOfMeasure, gmd:result
Instance
<gmd:DQ_TemporalValidity id="" uuid="" xmlns:gmd="http://www.isotc211.org/2005/gmd">
  <gmd:nameOfMeasure gco:nilReason="">{0,unbounded}</gmd:nameOfMeasure>
  <gmd:measureIdentification xlink:actuate="" xlink:arcrole="" xlink:href="" gco:nilReason="" xlink:role="" xlink:show="" xlink:title="" xlink:type="simple" uuidref="">{0,1}</gmd:measureIdentification>
  <gmd:measureDescription gco:nilReason="">{0,1}</gmd:measureDescription>
  <gmd:evaluationMethodType gco:nilReason="">{0,1}</gmd:evaluationMethodType>
  <gmd:evaluationMethodDescription gco:nilReason="">{0,1}</gmd:evaluationMethodDescription>
  <gmd:evaluationProcedure xlink:actuate="" xlink:arcrole="" xlink:href="" gco:nilReason="" xlink:role="" xlink:show="" xlink:title="" xlink:type="simple" uuidref="">{0,1}</gmd:evaluationProcedure>
  <gmd:dateTime gco:nilReason="">{0,unbounded}</gmd:dateTime>
  <gmd:result xlink:actuate="" xlink:arcrole="" xlink:href="" gco:nilReason="" xlink:role="" xlink:show="" xlink:title="" xlink:type="simple" uuidref="">{1,2}</gmd:result>
</gmd:DQ_TemporalValidity>
Attributes
QName Type Use
id xs:ID optional
uuid xs:string optional
Source
<xs:element name="DQ_TemporalValidity" type="gmd:DQ_TemporalValidity_Type" substitutionGroup="gmd:AbstractDQ_TemporalAccuracy"/>
Element gmd:DQ_TemporalConsistency
Namespace http://www.isotc211.org/2005/gmd
Diagram
DiagramgcoBase_xsd.tmp#ObjectIdentificationgcoBase_xsd.tmp#AbstractObject_TypedataQuality_xsd.tmp#AbstractDQ_Element_Type_nameOfMeasuredataQuality_xsd.tmp#AbstractDQ_Element_Type_measureIdentificationdataQuality_xsd.tmp#AbstractDQ_Element_Type_measureDescriptiondataQuality_xsd.tmp#AbstractDQ_Element_Type_evaluationMethodTypedataQuality_xsd.tmp#AbstractDQ_Element_Type_evaluationMethodDescriptiondataQuality_xsd.tmp#AbstractDQ_Element_Type_evaluationProceduredataQuality_xsd.tmp#AbstractDQ_Element_Type_dateTimedataQuality_xsd.tmp#AbstractDQ_Element_Type_resultdataQuality_xsd.tmp#AbstractDQ_Element_TypedataQuality_xsd.tmp#AbstractDQ_TemporalAccuracy_TypedataQuality_xsd.tmp#DQ_TemporalConsistency_TypedataQuality_xsd.tmp#AbstractDQ_TemporalAccuracy
Type gmd:DQ_TemporalConsistency_Type
Type hierarchy
Properties
content complex
Substitution Group Affiliation
Used by
Model
Children gmd:dateTime, gmd:evaluationMethodDescription, gmd:evaluationMethodType, gmd:evaluationProcedure, gmd:measureDescription, gmd:measureIdentification, gmd:nameOfMeasure, gmd:result
Instance
<gmd:DQ_TemporalConsistency id="" uuid="" xmlns:gmd="http://www.isotc211.org/2005/gmd">
  <gmd:nameOfMeasure gco:nilReason="">{0,unbounded}</gmd:nameOfMeasure>
  <gmd:measureIdentification xlink:actuate="" xlink:arcrole="" xlink:href="" gco:nilReason="" xlink:role="" xlink:show="" xlink:title="" xlink:type="simple" uuidref="">{0,1}</gmd:measureIdentification>
  <gmd:measureDescription gco:nilReason="">{0,1}</gmd:measureDescription>
  <gmd:evaluationMethodType gco:nilReason="">{0,1}</gmd:evaluationMethodType>
  <gmd:evaluationMethodDescription gco:nilReason="">{0,1}</gmd:evaluationMethodDescription>
  <gmd:evaluationProcedure xlink:actuate="" xlink:arcrole="" xlink:href="" gco:nilReason="" xlink:role="" xlink:show="" xlink:title="" xlink:type="simple" uuidref="">{0,1}</gmd:evaluationProcedure>
  <gmd:dateTime gco:nilReason="">{0,unbounded}</gmd:dateTime>
  <gmd:result xlink:actuate="" xlink:arcrole="" xlink:href="" gco:nilReason="" xlink:role="" xlink:show="" xlink:title="" xlink:type="simple" uuidref="">{1,2}</gmd:result>
</gmd:DQ_TemporalConsistency>
Attributes
QName Type Use
id xs:ID optional
uuid xs:string optional
Source
<xs:element name="DQ_TemporalConsistency" type="gmd:DQ_TemporalConsistency_Type" substitutionGroup="gmd:AbstractDQ_TemporalAccuracy"/>
Element gmd:DQ_AccuracyOfATimeMeasurement
Namespace http://www.isotc211.org/2005/gmd
Diagram
DiagramgcoBase_xsd.tmp#ObjectIdentificationgcoBase_xsd.tmp#AbstractObject_TypedataQuality_xsd.tmp#AbstractDQ_Element_Type_nameOfMeasuredataQuality_xsd.tmp#AbstractDQ_Element_Type_measureIdentificationdataQuality_xsd.tmp#AbstractDQ_Element_Type_measureDescriptiondataQuality_xsd.tmp#AbstractDQ_Element_Type_evaluationMethodTypedataQuality_xsd.tmp#AbstractDQ_Element_Type_evaluationMethodDescriptiondataQuality_xsd.tmp#AbstractDQ_Element_Type_evaluationProceduredataQuality_xsd.tmp#AbstractDQ_Element_Type_dateTimedataQuality_xsd.tmp#AbstractDQ_Element_Type_resultdataQuality_xsd.tmp#AbstractDQ_Element_TypedataQuality_xsd.tmp#AbstractDQ_TemporalAccuracy_TypedataQuality_xsd.tmp#DQ_AccuracyOfATimeMeasurement_TypedataQuality_xsd.tmp#AbstractDQ_TemporalAccuracy
Type gmd:DQ_AccuracyOfATimeMeasurement_Type
Type hierarchy
Properties
content complex
Substitution Group Affiliation
Used by
Model
Children gmd:dateTime, gmd:evaluationMethodDescription, gmd:evaluationMethodType, gmd:evaluationProcedure, gmd:measureDescription, gmd:measureIdentification, gmd:nameOfMeasure, gmd:result
Instance
<gmd:DQ_AccuracyOfATimeMeasurement id="" uuid="" xmlns:gmd="http://www.isotc211.org/2005/gmd">
  <gmd:nameOfMeasure gco:nilReason="">{0,unbounded}</gmd:nameOfMeasure>
  <gmd:measureIdentification xlink:actuate="" xlink:arcrole="" xlink:href="" gco:nilReason="" xlink:role="" xlink:show="" xlink:title="" xlink:type="simple" uuidref="">{0,1}</gmd:measureIdentification>
  <gmd:measureDescription gco:nilReason="">{0,1}</gmd:measureDescription>
  <gmd:evaluationMethodType gco:nilReason="">{0,1}</gmd:evaluationMethodType>
  <gmd:evaluationMethodDescription gco:nilReason="">{0,1}</gmd:evaluationMethodDescription>
  <gmd:evaluationProcedure xlink:actuate="" xlink:arcrole="" xlink:href="" gco:nilReason="" xlink:role="" xlink:show="" xlink:title="" xlink:type="simple" uuidref="">{0,1}</gmd:evaluationProcedure>
  <gmd:dateTime gco:nilReason="">{0,unbounded}</gmd:dateTime>
  <gmd:result xlink:actuate="" xlink:arcrole="" xlink:href="" gco:nilReason="" xlink:role="" xlink:show="" xlink:title="" xlink:type="simple" uuidref="">{1,2}</gmd:result>
</gmd:DQ_AccuracyOfATimeMeasurement>
Attributes
QName Type Use
id xs:ID optional
uuid xs:string optional
Source
<xs:element name="DQ_AccuracyOfATimeMeasurement" type="gmd:DQ_AccuracyOfATimeMeasurement_Type" substitutionGroup="gmd:AbstractDQ_TemporalAccuracy"/>
Element gmd:DQ_QuantitativeAttributeAccuracy
Namespace http://www.isotc211.org/2005/gmd
Diagram
DiagramgcoBase_xsd.tmp#ObjectIdentificationgcoBase_xsd.tmp#AbstractObject_TypedataQuality_xsd.tmp#AbstractDQ_Element_Type_nameOfMeasuredataQuality_xsd.tmp#AbstractDQ_Element_Type_measureIdentificationdataQuality_xsd.tmp#AbstractDQ_Element_Type_measureDescriptiondataQuality_xsd.tmp#AbstractDQ_Element_Type_evaluationMethodTypedataQuality_xsd.tmp#AbstractDQ_Element_Type_evaluationMethodDescriptiondataQuality_xsd.tmp#AbstractDQ_Element_Type_evaluationProceduredataQuality_xsd.tmp#AbstractDQ_Element_Type_dateTimedataQuality_xsd.tmp#AbstractDQ_Element_Type_resultdataQuality_xsd.tmp#AbstractDQ_Element_TypedataQuality_xsd.tmp#AbstractDQ_ThematicAccuracy_TypedataQuality_xsd.tmp#DQ_QuantitativeAttributeAccuracy_TypedataQuality_xsd.tmp#AbstractDQ_ThematicAccuracy
Type gmd:DQ_QuantitativeAttributeAccuracy_Type
Type hierarchy
Properties
content complex
Substitution Group Affiliation
Used by
Model
Children gmd:dateTime, gmd:evaluationMethodDescription, gmd:evaluationMethodType, gmd:evaluationProcedure, gmd:measureDescription, gmd:measureIdentification, gmd:nameOfMeasure, gmd:result
Instance
<gmd:DQ_QuantitativeAttributeAccuracy id="" uuid="" xmlns:gmd="http://www.isotc211.org/2005/gmd">
  <gmd:nameOfMeasure gco:nilReason="">{0,unbounded}</gmd:nameOfMeasure>
  <gmd:measureIdentification xlink:actuate="" xlink:arcrole="" xlink:href="" gco:nilReason="" xlink:role="" xlink:show="" xlink:title="" xlink:type="simple" uuidref="">{0,1}</gmd:measureIdentification>
  <gmd:measureDescription gco:nilReason="">{0,1}</gmd:measureDescription>
  <gmd:evaluationMethodType gco:nilReason="">{0,1}</gmd:evaluationMethodType>
  <gmd:evaluationMethodDescription gco:nilReason="">{0,1}</gmd:evaluationMethodDescription>
  <gmd:evaluationProcedure xlink:actuate="" xlink:arcrole="" xlink:href="" gco:nilReason="" xlink:role="" xlink:show="" xlink:title="" xlink:type="simple" uuidref="">{0,1}</gmd:evaluationProcedure>
  <gmd:dateTime gco:nilReason="">{0,unbounded}</gmd:dateTime>
  <gmd:result xlink:actuate="" xlink:arcrole="" xlink:href="" gco:nilReason="" xlink:role="" xlink:show="" xlink:title="" xlink:type="simple" uuidref="">{1,2}</gmd:result>
</gmd:DQ_QuantitativeAttributeAccuracy>
Attributes
QName Type Use
id xs:ID optional
uuid xs:string optional
Source
<xs:element name="DQ_QuantitativeAttributeAccuracy" type="gmd:DQ_QuantitativeAttributeAccuracy_Type" substitutionGroup="gmd:AbstractDQ_ThematicAccuracy"/>
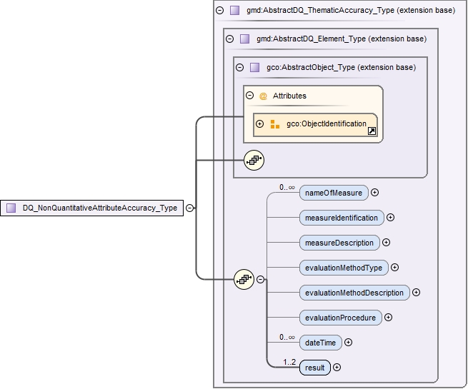
Element gmd:DQ_NonQuantitativeAttributeAccuracy
Namespace http://www.isotc211.org/2005/gmd
Diagram
DiagramgcoBase_xsd.tmp#ObjectIdentificationgcoBase_xsd.tmp#AbstractObject_TypedataQuality_xsd.tmp#AbstractDQ_Element_Type_nameOfMeasuredataQuality_xsd.tmp#AbstractDQ_Element_Type_measureIdentificationdataQuality_xsd.tmp#AbstractDQ_Element_Type_measureDescriptiondataQuality_xsd.tmp#AbstractDQ_Element_Type_evaluationMethodTypedataQuality_xsd.tmp#AbstractDQ_Element_Type_evaluationMethodDescriptiondataQuality_xsd.tmp#AbstractDQ_Element_Type_evaluationProceduredataQuality_xsd.tmp#AbstractDQ_Element_Type_dateTimedataQuality_xsd.tmp#AbstractDQ_Element_Type_resultdataQuality_xsd.tmp#AbstractDQ_Element_TypedataQuality_xsd.tmp#AbstractDQ_ThematicAccuracy_TypedataQuality_xsd.tmp#DQ_NonQuantitativeAttributeAccuracy_TypedataQuality_xsd.tmp#AbstractDQ_ThematicAccuracy
Type gmd:DQ_NonQuantitativeAttributeAccuracy_Type
Type hierarchy
Properties
content complex
Substitution Group Affiliation
Used by
Model
Children gmd:dateTime, gmd:evaluationMethodDescription, gmd:evaluationMethodType, gmd:evaluationProcedure, gmd:measureDescription, gmd:measureIdentification, gmd:nameOfMeasure, gmd:result
Instance
<gmd:DQ_NonQuantitativeAttributeAccuracy id="" uuid="" xmlns:gmd="http://www.isotc211.org/2005/gmd">
  <gmd:nameOfMeasure gco:nilReason="">{0,unbounded}</gmd:nameOfMeasure>
  <gmd:measureIdentification xlink:actuate="" xlink:arcrole="" xlink:href="" gco:nilReason="" xlink:role="" xlink:show="" xlink:title="" xlink:type="simple" uuidref="">{0,1}</gmd:measureIdentification>
  <gmd:measureDescription gco:nilReason="">{0,1}</gmd:measureDescription>
  <gmd:evaluationMethodType gco:nilReason="">{0,1}</gmd:evaluationMethodType>
  <gmd:evaluationMethodDescription gco:nilReason="">{0,1}</gmd:evaluationMethodDescription>
  <gmd:evaluationProcedure xlink:actuate="" xlink:arcrole="" xlink:href="" gco:nilReason="" xlink:role="" xlink:show="" xlink:title="" xlink:type="simple" uuidref="">{0,1}</gmd:evaluationProcedure>
  <gmd:dateTime gco:nilReason="">{0,unbounded}</gmd:dateTime>
  <gmd:result xlink:actuate="" xlink:arcrole="" xlink:href="" gco:nilReason="" xlink:role="" xlink:show="" xlink:title="" xlink:type="simple" uuidref="">{1,2}</gmd:result>
</gmd:DQ_NonQuantitativeAttributeAccuracy>
Attributes
QName Type Use
id xs:ID optional
uuid xs:string optional
Source
<xs:element name="DQ_NonQuantitativeAttributeAccuracy" type="gmd:DQ_NonQuantitativeAttributeAccuracy_Type" substitutionGroup="gmd:AbstractDQ_ThematicAccuracy"/>
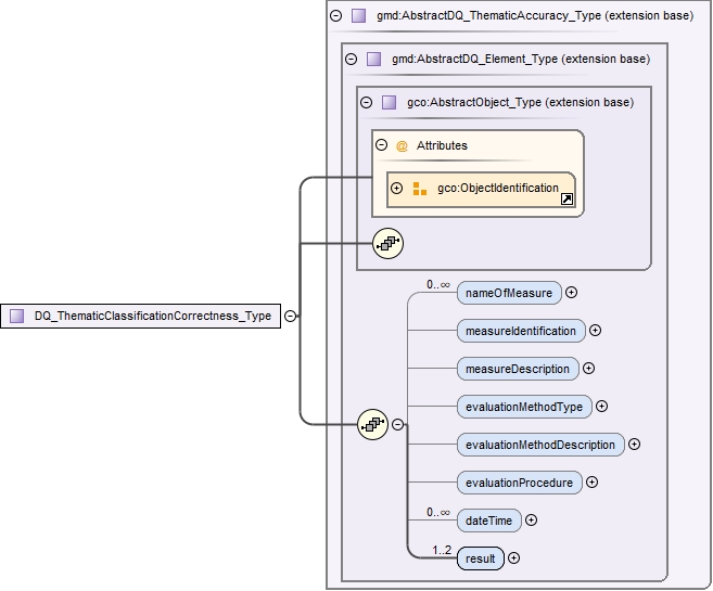
Element gmd:DQ_ThematicClassificationCorrectness
Namespace http://www.isotc211.org/2005/gmd
Diagram
DiagramgcoBase_xsd.tmp#ObjectIdentificationgcoBase_xsd.tmp#AbstractObject_TypedataQuality_xsd.tmp#AbstractDQ_Element_Type_nameOfMeasuredataQuality_xsd.tmp#AbstractDQ_Element_Type_measureIdentificationdataQuality_xsd.tmp#AbstractDQ_Element_Type_measureDescriptiondataQuality_xsd.tmp#AbstractDQ_Element_Type_evaluationMethodTypedataQuality_xsd.tmp#AbstractDQ_Element_Type_evaluationMethodDescriptiondataQuality_xsd.tmp#AbstractDQ_Element_Type_evaluationProceduredataQuality_xsd.tmp#AbstractDQ_Element_Type_dateTimedataQuality_xsd.tmp#AbstractDQ_Element_Type_resultdataQuality_xsd.tmp#AbstractDQ_Element_TypedataQuality_xsd.tmp#AbstractDQ_ThematicAccuracy_TypedataQuality_xsd.tmp#DQ_ThematicClassificationCorrectness_TypedataQuality_xsd.tmp#AbstractDQ_ThematicAccuracy
Type gmd:DQ_ThematicClassificationCorrectness_Type
Type hierarchy
Properties
content complex
Substitution Group Affiliation
Used by
Model
Children gmd:dateTime, gmd:evaluationMethodDescription, gmd:evaluationMethodType, gmd:evaluationProcedure, gmd:measureDescription, gmd:measureIdentification, gmd:nameOfMeasure, gmd:result
Instance
<gmd:DQ_ThematicClassificationCorrectness id="" uuid="" xmlns:gmd="http://www.isotc211.org/2005/gmd">
  <gmd:nameOfMeasure gco:nilReason="">{0,unbounded}</gmd:nameOfMeasure>
  <gmd:measureIdentification xlink:actuate="" xlink:arcrole="" xlink:href="" gco:nilReason="" xlink:role="" xlink:show="" xlink:title="" xlink:type="simple" uuidref="">{0,1}</gmd:measureIdentification>
  <gmd:measureDescription gco:nilReason="">{0,1}</gmd:measureDescription>
  <gmd:evaluationMethodType gco:nilReason="">{0,1}</gmd:evaluationMethodType>
  <gmd:evaluationMethodDescription gco:nilReason="">{0,1}</gmd:evaluationMethodDescription>
  <gmd:evaluationProcedure xlink:actuate="" xlink:arcrole="" xlink:href="" gco:nilReason="" xlink:role="" xlink:show="" xlink:title="" xlink:type="simple" uuidref="">{0,1}</gmd:evaluationProcedure>
  <gmd:dateTime gco:nilReason="">{0,unbounded}</gmd:dateTime>
  <gmd:result xlink:actuate="" xlink:arcrole="" xlink:href="" gco:nilReason="" xlink:role="" xlink:show="" xlink:title="" xlink:type="simple" uuidref="">{1,2}</gmd:result>
</gmd:DQ_ThematicClassificationCorrectness>
Attributes
QName Type Use
id xs:ID optional
uuid xs:string optional
Source
<xs:element name="DQ_ThematicClassificationCorrectness" type="gmd:DQ_ThematicClassificationCorrectness_Type" substitutionGroup="gmd:AbstractDQ_ThematicAccuracy"/>
Element gmd:DQ_RelativeInternalPositionalAccuracy
Namespace http://www.isotc211.org/2005/gmd
Diagram
DiagramgcoBase_xsd.tmp#ObjectIdentificationgcoBase_xsd.tmp#AbstractObject_TypedataQuality_xsd.tmp#AbstractDQ_Element_Type_nameOfMeasuredataQuality_xsd.tmp#AbstractDQ_Element_Type_measureIdentificationdataQuality_xsd.tmp#AbstractDQ_Element_Type_measureDescriptiondataQuality_xsd.tmp#AbstractDQ_Element_Type_evaluationMethodTypedataQuality_xsd.tmp#AbstractDQ_Element_Type_evaluationMethodDescriptiondataQuality_xsd.tmp#AbstractDQ_Element_Type_evaluationProceduredataQuality_xsd.tmp#AbstractDQ_Element_Type_dateTimedataQuality_xsd.tmp#AbstractDQ_Element_Type_resultdataQuality_xsd.tmp#AbstractDQ_Element_TypedataQuality_xsd.tmp#AbstractDQ_PositionalAccuracy_TypedataQuality_xsd.tmp#DQ_RelativeInternalPositionalAccuracy_TypedataQuality_xsd.tmp#AbstractDQ_PositionalAccuracy
Type gmd:DQ_RelativeInternalPositionalAccuracy_Type
Type hierarchy
Properties
content complex
Substitution Group Affiliation
Used by
Model
Children gmd:dateTime, gmd:evaluationMethodDescription, gmd:evaluationMethodType, gmd:evaluationProcedure, gmd:measureDescription, gmd:measureIdentification, gmd:nameOfMeasure, gmd:result
Instance
<gmd:DQ_RelativeInternalPositionalAccuracy id="" uuid="" xmlns:gmd="http://www.isotc211.org/2005/gmd">
  <gmd:nameOfMeasure gco:nilReason="">{0,unbounded}</gmd:nameOfMeasure>
  <gmd:measureIdentification xlink:actuate="" xlink:arcrole="" xlink:href="" gco:nilReason="" xlink:role="" xlink:show="" xlink:title="" xlink:type="simple" uuidref="">{0,1}</gmd:measureIdentification>
  <gmd:measureDescription gco:nilReason="">{0,1}</gmd:measureDescription>
  <gmd:evaluationMethodType gco:nilReason="">{0,1}</gmd:evaluationMethodType>
  <gmd:evaluationMethodDescription gco:nilReason="">{0,1}</gmd:evaluationMethodDescription>
  <gmd:evaluationProcedure xlink:actuate="" xlink:arcrole="" xlink:href="" gco:nilReason="" xlink:role="" xlink:show="" xlink:title="" xlink:type="simple" uuidref="">{0,1}</gmd:evaluationProcedure>
  <gmd:dateTime gco:nilReason="">{0,unbounded}</gmd:dateTime>
  <gmd:result xlink:actuate="" xlink:arcrole="" xlink:href="" gco:nilReason="" xlink:role="" xlink:show="" xlink:title="" xlink:type="simple" uuidref="">{1,2}</gmd:result>
</gmd:DQ_RelativeInternalPositionalAccuracy>
Attributes
QName Type Use
id xs:ID optional
uuid xs:string optional
Source
<xs:element name="DQ_RelativeInternalPositionalAccuracy" type="gmd:DQ_RelativeInternalPositionalAccuracy_Type" substitutionGroup="gmd:AbstractDQ_PositionalAccuracy"/>
Element gmd:DQ_GriddedDataPositionalAccuracy
Namespace http://www.isotc211.org/2005/gmd
Diagram
DiagramgcoBase_xsd.tmp#ObjectIdentificationgcoBase_xsd.tmp#AbstractObject_TypedataQuality_xsd.tmp#AbstractDQ_Element_Type_nameOfMeasuredataQuality_xsd.tmp#AbstractDQ_Element_Type_measureIdentificationdataQuality_xsd.tmp#AbstractDQ_Element_Type_measureDescriptiondataQuality_xsd.tmp#AbstractDQ_Element_Type_evaluationMethodTypedataQuality_xsd.tmp#AbstractDQ_Element_Type_evaluationMethodDescriptiondataQuality_xsd.tmp#AbstractDQ_Element_Type_evaluationProceduredataQuality_xsd.tmp#AbstractDQ_Element_Type_dateTimedataQuality_xsd.tmp#AbstractDQ_Element_Type_resultdataQuality_xsd.tmp#AbstractDQ_Element_TypedataQuality_xsd.tmp#AbstractDQ_PositionalAccuracy_TypedataQuality_xsd.tmp#DQ_GriddedDataPositionalAccuracy_TypedataQuality_xsd.tmp#AbstractDQ_PositionalAccuracy
Type gmd:DQ_GriddedDataPositionalAccuracy_Type
Type hierarchy
Properties
content complex
Substitution Group Affiliation
Used by
Model
Children gmd:dateTime, gmd:evaluationMethodDescription, gmd:evaluationMethodType, gmd:evaluationProcedure, gmd:measureDescription, gmd:measureIdentification, gmd:nameOfMeasure, gmd:result
Instance
<gmd:DQ_GriddedDataPositionalAccuracy id="" uuid="" xmlns:gmd="http://www.isotc211.org/2005/gmd">
  <gmd:nameOfMeasure gco:nilReason="">{0,unbounded}</gmd:nameOfMeasure>
  <gmd:measureIdentification xlink:actuate="" xlink:arcrole="" xlink:href="" gco:nilReason="" xlink:role="" xlink:show="" xlink:title="" xlink:type="simple" uuidref="">{0,1}</gmd:measureIdentification>
  <gmd:measureDescription gco:nilReason="">{0,1}</gmd:measureDescription>
  <gmd:evaluationMethodType gco:nilReason="">{0,1}</gmd:evaluationMethodType>
  <gmd:evaluationMethodDescription gco:nilReason="">{0,1}</gmd:evaluationMethodDescription>
  <gmd:evaluationProcedure xlink:actuate="" xlink:arcrole="" xlink:href="" gco:nilReason="" xlink:role="" xlink:show="" xlink:title="" xlink:type="simple" uuidref="">{0,1}</gmd:evaluationProcedure>
  <gmd:dateTime gco:nilReason="">{0,unbounded}</gmd:dateTime>
  <gmd:result xlink:actuate="" xlink:arcrole="" xlink:href="" gco:nilReason="" xlink:role="" xlink:show="" xlink:title="" xlink:type="simple" uuidref="">{1,2}</gmd:result>
</gmd:DQ_GriddedDataPositionalAccuracy>
Attributes
QName Type Use
id xs:ID optional
uuid xs:string optional
Source
<xs:element name="DQ_GriddedDataPositionalAccuracy" type="gmd:DQ_GriddedDataPositionalAccuracy_Type" substitutionGroup="gmd:AbstractDQ_PositionalAccuracy"/>
Element gmd:DQ_AbsoluteExternalPositionalAccuracy
Namespace http://www.isotc211.org/2005/gmd
Diagram
DiagramgcoBase_xsd.tmp#ObjectIdentificationgcoBase_xsd.tmp#AbstractObject_TypedataQuality_xsd.tmp#AbstractDQ_Element_Type_nameOfMeasuredataQuality_xsd.tmp#AbstractDQ_Element_Type_measureIdentificationdataQuality_xsd.tmp#AbstractDQ_Element_Type_measureDescriptiondataQuality_xsd.tmp#AbstractDQ_Element_Type_evaluationMethodTypedataQuality_xsd.tmp#AbstractDQ_Element_Type_evaluationMethodDescriptiondataQuality_xsd.tmp#AbstractDQ_Element_Type_evaluationProceduredataQuality_xsd.tmp#AbstractDQ_Element_Type_dateTimedataQuality_xsd.tmp#AbstractDQ_Element_Type_resultdataQuality_xsd.tmp#AbstractDQ_Element_TypedataQuality_xsd.tmp#AbstractDQ_PositionalAccuracy_TypedataQuality_xsd.tmp#DQ_AbsoluteExternalPositionalAccuracy_TypedataQuality_xsd.tmp#AbstractDQ_PositionalAccuracy
Type gmd:DQ_AbsoluteExternalPositionalAccuracy_Type
Type hierarchy
Properties
content complex
Substitution Group Affiliation
Used by
Model
Children gmd:dateTime, gmd:evaluationMethodDescription, gmd:evaluationMethodType, gmd:evaluationProcedure, gmd:measureDescription, gmd:measureIdentification, gmd:nameOfMeasure, gmd:result
Instance
<gmd:DQ_AbsoluteExternalPositionalAccuracy id="" uuid="" xmlns:gmd="http://www.isotc211.org/2005/gmd">
  <gmd:nameOfMeasure gco:nilReason="">{0,unbounded}</gmd:nameOfMeasure>
  <gmd:measureIdentification xlink:actuate="" xlink:arcrole="" xlink:href="" gco:nilReason="" xlink:role="" xlink:show="" xlink:title="" xlink:type="simple" uuidref="">{0,1}</gmd:measureIdentification>
  <gmd:measureDescription gco:nilReason="">{0,1}</gmd:measureDescription>
  <gmd:evaluationMethodType gco:nilReason="">{0,1}</gmd:evaluationMethodType>
  <gmd:evaluationMethodDescription gco:nilReason="">{0,1}</gmd:evaluationMethodDescription>
  <gmd:evaluationProcedure xlink:actuate="" xlink:arcrole="" xlink:href="" gco:nilReason="" xlink:role="" xlink:show="" xlink:title="" xlink:type="simple" uuidref="">{0,1}</gmd:evaluationProcedure>
  <gmd:dateTime gco:nilReason="">{0,unbounded}</gmd:dateTime>
  <gmd:result xlink:actuate="" xlink:arcrole="" xlink:href="" gco:nilReason="" xlink:role="" xlink:show="" xlink:title="" xlink:type="simple" uuidref="">{1,2}</gmd:result>
</gmd:DQ_AbsoluteExternalPositionalAccuracy>
Attributes
QName Type Use
id xs:ID optional
uuid xs:string optional
Source
<xs:element name="DQ_AbsoluteExternalPositionalAccuracy" type="gmd:DQ_AbsoluteExternalPositionalAccuracy_Type" substitutionGroup="gmd:AbstractDQ_PositionalAccuracy"/>
Element gmd:DQ_TopologicalConsistency
Namespace http://www.isotc211.org/2005/gmd
Diagram
DiagramgcoBase_xsd.tmp#ObjectIdentificationgcoBase_xsd.tmp#AbstractObject_TypedataQuality_xsd.tmp#AbstractDQ_Element_Type_nameOfMeasuredataQuality_xsd.tmp#AbstractDQ_Element_Type_measureIdentificationdataQuality_xsd.tmp#AbstractDQ_Element_Type_measureDescriptiondataQuality_xsd.tmp#AbstractDQ_Element_Type_evaluationMethodTypedataQuality_xsd.tmp#AbstractDQ_Element_Type_evaluationMethodDescriptiondataQuality_xsd.tmp#AbstractDQ_Element_Type_evaluationProceduredataQuality_xsd.tmp#AbstractDQ_Element_Type_dateTimedataQuality_xsd.tmp#AbstractDQ_Element_Type_resultdataQuality_xsd.tmp#AbstractDQ_Element_TypedataQuality_xsd.tmp#AbstractDQ_LogicalConsistency_TypedataQuality_xsd.tmp#DQ_TopologicalConsistency_TypedataQuality_xsd.tmp#AbstractDQ_LogicalConsistency
Type gmd:DQ_TopologicalConsistency_Type
Type hierarchy
Properties
content complex
Substitution Group Affiliation
Used by
Model
Children gmd:dateTime, gmd:evaluationMethodDescription, gmd:evaluationMethodType, gmd:evaluationProcedure, gmd:measureDescription, gmd:measureIdentification, gmd:nameOfMeasure, gmd:result
Instance
<gmd:DQ_TopologicalConsistency id="" uuid="" xmlns:gmd="http://www.isotc211.org/2005/gmd">
  <gmd:nameOfMeasure gco:nilReason="">{0,unbounded}</gmd:nameOfMeasure>
  <gmd:measureIdentification xlink:actuate="" xlink:arcrole="" xlink:href="" gco:nilReason="" xlink:role="" xlink:show="" xlink:title="" xlink:type="simple" uuidref="">{0,1}</gmd:measureIdentification>
  <gmd:measureDescription gco:nilReason="">{0,1}</gmd:measureDescription>
  <gmd:evaluationMethodType gco:nilReason="">{0,1}</gmd:evaluationMethodType>
  <gmd:evaluationMethodDescription gco:nilReason="">{0,1}</gmd:evaluationMethodDescription>
  <gmd:evaluationProcedure xlink:actuate="" xlink:arcrole="" xlink:href="" gco:nilReason="" xlink:role="" xlink:show="" xlink:title="" xlink:type="simple" uuidref="">{0,1}</gmd:evaluationProcedure>
  <gmd:dateTime gco:nilReason="">{0,unbounded}</gmd:dateTime>
  <gmd:result xlink:actuate="" xlink:arcrole="" xlink:href="" gco:nilReason="" xlink:role="" xlink:show="" xlink:title="" xlink:type="simple" uuidref="">{1,2}</gmd:result>
</gmd:DQ_TopologicalConsistency>
Attributes
QName Type Use
id xs:ID optional
uuid xs:string optional
Source
<xs:element name="DQ_TopologicalConsistency" type="gmd:DQ_TopologicalConsistency_Type" substitutionGroup="gmd:AbstractDQ_LogicalConsistency"/>
Element gmd:DQ_FormatConsistency
Namespace http://www.isotc211.org/2005/gmd
Diagram
DiagramgcoBase_xsd.tmp#ObjectIdentificationgcoBase_xsd.tmp#AbstractObject_TypedataQuality_xsd.tmp#AbstractDQ_Element_Type_nameOfMeasuredataQuality_xsd.tmp#AbstractDQ_Element_Type_measureIdentificationdataQuality_xsd.tmp#AbstractDQ_Element_Type_measureDescriptiondataQuality_xsd.tmp#AbstractDQ_Element_Type_evaluationMethodTypedataQuality_xsd.tmp#AbstractDQ_Element_Type_evaluationMethodDescriptiondataQuality_xsd.tmp#AbstractDQ_Element_Type_evaluationProceduredataQuality_xsd.tmp#AbstractDQ_Element_Type_dateTimedataQuality_xsd.tmp#AbstractDQ_Element_Type_resultdataQuality_xsd.tmp#AbstractDQ_Element_TypedataQuality_xsd.tmp#AbstractDQ_LogicalConsistency_TypedataQuality_xsd.tmp#DQ_FormatConsistency_TypedataQuality_xsd.tmp#AbstractDQ_LogicalConsistency
Type gmd:DQ_FormatConsistency_Type
Type hierarchy
Properties
content complex
Substitution Group Affiliation
Used by
Model
Children gmd:dateTime, gmd:evaluationMethodDescription, gmd:evaluationMethodType, gmd:evaluationProcedure, gmd:measureDescription, gmd:measureIdentification, gmd:nameOfMeasure, gmd:result
Instance
<gmd:DQ_FormatConsistency id="" uuid="" xmlns:gmd="http://www.isotc211.org/2005/gmd">
  <gmd:nameOfMeasure gco:nilReason="">{0,unbounded}</gmd:nameOfMeasure>
  <gmd:measureIdentification xlink:actuate="" xlink:arcrole="" xlink:href="" gco:nilReason="" xlink:role="" xlink:show="" xlink:title="" xlink:type="simple" uuidref="">{0,1}</gmd:measureIdentification>
  <gmd:measureDescription gco:nilReason="">{0,1}</gmd:measureDescription>
  <gmd:evaluationMethodType gco:nilReason="">{0,1}</gmd:evaluationMethodType>
  <gmd:evaluationMethodDescription gco:nilReason="">{0,1}</gmd:evaluationMethodDescription>
  <gmd:evaluationProcedure xlink:actuate="" xlink:arcrole="" xlink:href="" gco:nilReason="" xlink:role="" xlink:show="" xlink:title="" xlink:type="simple" uuidref="">{0,1}</gmd:evaluationProcedure>
  <gmd:dateTime gco:nilReason="">{0,unbounded}</gmd:dateTime>
  <gmd:result xlink:actuate="" xlink:arcrole="" xlink:href="" gco:nilReason="" xlink:role="" xlink:show="" xlink:title="" xlink:type="simple" uuidref="">{1,2}</gmd:result>
</gmd:DQ_FormatConsistency>
Attributes
QName Type Use
id xs:ID optional
uuid xs:string optional
Source
<xs:element name="DQ_FormatConsistency" type="gmd:DQ_FormatConsistency_Type" substitutionGroup="gmd:AbstractDQ_LogicalConsistency"/>
Element gmd:DQ_DomainConsistency
Namespace http://www.isotc211.org/2005/gmd
Diagram
DiagramgcoBase_xsd.tmp#ObjectIdentificationgcoBase_xsd.tmp#AbstractObject_TypedataQuality_xsd.tmp#AbstractDQ_Element_Type_nameOfMeasuredataQuality_xsd.tmp#AbstractDQ_Element_Type_measureIdentificationdataQuality_xsd.tmp#AbstractDQ_Element_Type_measureDescriptiondataQuality_xsd.tmp#AbstractDQ_Element_Type_evaluationMethodTypedataQuality_xsd.tmp#AbstractDQ_Element_Type_evaluationMethodDescriptiondataQuality_xsd.tmp#AbstractDQ_Element_Type_evaluationProceduredataQuality_xsd.tmp#AbstractDQ_Element_Type_dateTimedataQuality_xsd.tmp#AbstractDQ_Element_Type_resultdataQuality_xsd.tmp#AbstractDQ_Element_TypedataQuality_xsd.tmp#AbstractDQ_LogicalConsistency_TypedataQuality_xsd.tmp#DQ_DomainConsistency_TypedataQuality_xsd.tmp#AbstractDQ_LogicalConsistency
Type gmd:DQ_DomainConsistency_Type
Type hierarchy
Properties
content complex
Substitution Group Affiliation
Used by
Model
Children gmd:dateTime, gmd:evaluationMethodDescription, gmd:evaluationMethodType, gmd:evaluationProcedure, gmd:measureDescription, gmd:measureIdentification, gmd:nameOfMeasure, gmd:result
Instance
<gmd:DQ_DomainConsistency id="" uuid="" xmlns:gmd="http://www.isotc211.org/2005/gmd">
  <gmd:nameOfMeasure gco:nilReason="">{0,unbounded}</gmd:nameOfMeasure>
  <gmd:measureIdentification xlink:actuate="" xlink:arcrole="" xlink:href="" gco:nilReason="" xlink:role="" xlink:show="" xlink:title="" xlink:type="simple" uuidref="">{0,1}</gmd:measureIdentification>
  <gmd:measureDescription gco:nilReason="">{0,1}</gmd:measureDescription>
  <gmd:evaluationMethodType gco:nilReason="">{0,1}</gmd:evaluationMethodType>
  <gmd:evaluationMethodDescription gco:nilReason="">{0,1}</gmd:evaluationMethodDescription>
  <gmd:evaluationProcedure xlink:actuate="" xlink:arcrole="" xlink:href="" gco:nilReason="" xlink:role="" xlink:show="" xlink:title="" xlink:type="simple" uuidref="">{0,1}</gmd:evaluationProcedure>
  <gmd:dateTime gco:nilReason="">{0,unbounded}</gmd:dateTime>
  <gmd:result xlink:actuate="" xlink:arcrole="" xlink:href="" gco:nilReason="" xlink:role="" xlink:show="" xlink:title="" xlink:type="simple" uuidref="">{1,2}</gmd:result>
</gmd:DQ_DomainConsistency>
Attributes
QName Type Use
id xs:ID optional
uuid xs:string optional
Source
<xs:element name="DQ_DomainConsistency" type="gmd:DQ_DomainConsistency_Type" substitutionGroup="gmd:AbstractDQ_LogicalConsistency"/>
Element gmd:DQ_ConceptualConsistency
Namespace http://www.isotc211.org/2005/gmd
Diagram
DiagramgcoBase_xsd.tmp#ObjectIdentificationgcoBase_xsd.tmp#AbstractObject_TypedataQuality_xsd.tmp#AbstractDQ_Element_Type_nameOfMeasuredataQuality_xsd.tmp#AbstractDQ_Element_Type_measureIdentificationdataQuality_xsd.tmp#AbstractDQ_Element_Type_measureDescriptiondataQuality_xsd.tmp#AbstractDQ_Element_Type_evaluationMethodTypedataQuality_xsd.tmp#AbstractDQ_Element_Type_evaluationMethodDescriptiondataQuality_xsd.tmp#AbstractDQ_Element_Type_evaluationProceduredataQuality_xsd.tmp#AbstractDQ_Element_Type_dateTimedataQuality_xsd.tmp#AbstractDQ_Element_Type_resultdataQuality_xsd.tmp#AbstractDQ_Element_TypedataQuality_xsd.tmp#AbstractDQ_LogicalConsistency_TypedataQuality_xsd.tmp#DQ_ConceptualConsistency_TypedataQuality_xsd.tmp#AbstractDQ_LogicalConsistency
Type gmd:DQ_ConceptualConsistency_Type
Type hierarchy
Properties
content complex
Substitution Group Affiliation
Used by
Model
Children gmd:dateTime, gmd:evaluationMethodDescription, gmd:evaluationMethodType, gmd:evaluationProcedure, gmd:measureDescription, gmd:measureIdentification, gmd:nameOfMeasure, gmd:result
Instance
<gmd:DQ_ConceptualConsistency id="" uuid="" xmlns:gmd="http://www.isotc211.org/2005/gmd">
  <gmd:nameOfMeasure gco:nilReason="">{0,unbounded}</gmd:nameOfMeasure>
  <gmd:measureIdentification xlink:actuate="" xlink:arcrole="" xlink:href="" gco:nilReason="" xlink:role="" xlink:show="" xlink:title="" xlink:type="simple" uuidref="">{0,1}</gmd:measureIdentification>
  <gmd:measureDescription gco:nilReason="">{0,1}</gmd:measureDescription>
  <gmd:evaluationMethodType gco:nilReason="">{0,1}</gmd:evaluationMethodType>
  <gmd:evaluationMethodDescription gco:nilReason="">{0,1}</gmd:evaluationMethodDescription>
  <gmd:evaluationProcedure xlink:actuate="" xlink:arcrole="" xlink:href="" gco:nilReason="" xlink:role="" xlink:show="" xlink:title="" xlink:type="simple" uuidref="">{0,1}</gmd:evaluationProcedure>
  <gmd:dateTime gco:nilReason="">{0,unbounded}</gmd:dateTime>
  <gmd:result xlink:actuate="" xlink:arcrole="" xlink:href="" gco:nilReason="" xlink:role="" xlink:show="" xlink:title="" xlink:type="simple" uuidref="">{1,2}</gmd:result>
</gmd:DQ_ConceptualConsistency>
Attributes
QName Type Use
id xs:ID optional
uuid xs:string optional
Source
<xs:element name="DQ_ConceptualConsistency" type="gmd:DQ_ConceptualConsistency_Type" substitutionGroup="gmd:AbstractDQ_LogicalConsistency"/>
Element gmd:DQ_CompletenessOmission
Namespace http://www.isotc211.org/2005/gmd
Diagram
DiagramgcoBase_xsd.tmp#ObjectIdentificationgcoBase_xsd.tmp#AbstractObject_TypedataQuality_xsd.tmp#AbstractDQ_Element_Type_nameOfMeasuredataQuality_xsd.tmp#AbstractDQ_Element_Type_measureIdentificationdataQuality_xsd.tmp#AbstractDQ_Element_Type_measureDescriptiondataQuality_xsd.tmp#AbstractDQ_Element_Type_evaluationMethodTypedataQuality_xsd.tmp#AbstractDQ_Element_Type_evaluationMethodDescriptiondataQuality_xsd.tmp#AbstractDQ_Element_Type_evaluationProceduredataQuality_xsd.tmp#AbstractDQ_Element_Type_dateTimedataQuality_xsd.tmp#AbstractDQ_Element_Type_resultdataQuality_xsd.tmp#AbstractDQ_Element_TypedataQuality_xsd.tmp#AbstractDQ_Completeness_TypedataQuality_xsd.tmp#DQ_CompletenessOmission_TypedataQuality_xsd.tmp#AbstractDQ_Completeness
Type gmd:DQ_CompletenessOmission_Type
Type hierarchy
Properties
content complex
Substitution Group Affiliation
Used by
Model
Children gmd:dateTime, gmd:evaluationMethodDescription, gmd:evaluationMethodType, gmd:evaluationProcedure, gmd:measureDescription, gmd:measureIdentification, gmd:nameOfMeasure, gmd:result
Instance
<gmd:DQ_CompletenessOmission id="" uuid="" xmlns:gmd="http://www.isotc211.org/2005/gmd">
  <gmd:nameOfMeasure gco:nilReason="">{0,unbounded}</gmd:nameOfMeasure>
  <gmd:measureIdentification xlink:actuate="" xlink:arcrole="" xlink:href="" gco:nilReason="" xlink:role="" xlink:show="" xlink:title="" xlink:type="simple" uuidref="">{0,1}</gmd:measureIdentification>
  <gmd:measureDescription gco:nilReason="">{0,1}</gmd:measureDescription>
  <gmd:evaluationMethodType gco:nilReason="">{0,1}</gmd:evaluationMethodType>
  <gmd:evaluationMethodDescription gco:nilReason="">{0,1}</gmd:evaluationMethodDescription>
  <gmd:evaluationProcedure xlink:actuate="" xlink:arcrole="" xlink:href="" gco:nilReason="" xlink:role="" xlink:show="" xlink:title="" xlink:type="simple" uuidref="">{0,1}</gmd:evaluationProcedure>
  <gmd:dateTime gco:nilReason="">{0,unbounded}</gmd:dateTime>
  <gmd:result xlink:actuate="" xlink:arcrole="" xlink:href="" gco:nilReason="" xlink:role="" xlink:show="" xlink:title="" xlink:type="simple" uuidref="">{1,2}</gmd:result>
</gmd:DQ_CompletenessOmission>
Attributes
QName Type Use
id xs:ID optional
uuid xs:string optional
Source
<xs:element name="DQ_CompletenessOmission" type="gmd:DQ_CompletenessOmission_Type" substitutionGroup="gmd:AbstractDQ_Completeness"/>
Element gmd:DQ_CompletenessCommission
Namespace http://www.isotc211.org/2005/gmd
Diagram
DiagramgcoBase_xsd.tmp#ObjectIdentificationgcoBase_xsd.tmp#AbstractObject_TypedataQuality_xsd.tmp#AbstractDQ_Element_Type_nameOfMeasuredataQuality_xsd.tmp#AbstractDQ_Element_Type_measureIdentificationdataQuality_xsd.tmp#AbstractDQ_Element_Type_measureDescriptiondataQuality_xsd.tmp#AbstractDQ_Element_Type_evaluationMethodTypedataQuality_xsd.tmp#AbstractDQ_Element_Type_evaluationMethodDescriptiondataQuality_xsd.tmp#AbstractDQ_Element_Type_evaluationProceduredataQuality_xsd.tmp#AbstractDQ_Element_Type_dateTimedataQuality_xsd.tmp#AbstractDQ_Element_Type_resultdataQuality_xsd.tmp#AbstractDQ_Element_TypedataQuality_xsd.tmp#AbstractDQ_Completeness_TypedataQuality_xsd.tmp#DQ_CompletenessCommission_TypedataQuality_xsd.tmp#AbstractDQ_Completeness
Type gmd:DQ_CompletenessCommission_Type
Type hierarchy
Properties
content complex
Substitution Group Affiliation
Used by
Model
Children gmd:dateTime, gmd:evaluationMethodDescription, gmd:evaluationMethodType, gmd:evaluationProcedure, gmd:measureDescription, gmd:measureIdentification, gmd:nameOfMeasure, gmd:result
Instance
<gmd:DQ_CompletenessCommission id="" uuid="" xmlns:gmd="http://www.isotc211.org/2005/gmd">
  <gmd:nameOfMeasure gco:nilReason="">{0,unbounded}</gmd:nameOfMeasure>
  <gmd:measureIdentification xlink:actuate="" xlink:arcrole="" xlink:href="" gco:nilReason="" xlink:role="" xlink:show="" xlink:title="" xlink:type="simple" uuidref="">{0,1}</gmd:measureIdentification>
  <gmd:measureDescription gco:nilReason="">{0,1}</gmd:measureDescription>
  <gmd:evaluationMethodType gco:nilReason="">{0,1}</gmd:evaluationMethodType>
  <gmd:evaluationMethodDescription gco:nilReason="">{0,1}</gmd:evaluationMethodDescription>
  <gmd:evaluationProcedure xlink:actuate="" xlink:arcrole="" xlink:href="" gco:nilReason="" xlink:role="" xlink:show="" xlink:title="" xlink:type="simple" uuidref="">{0,1}</gmd:evaluationProcedure>
  <gmd:dateTime gco:nilReason="">{0,unbounded}</gmd:dateTime>
  <gmd:result xlink:actuate="" xlink:arcrole="" xlink:href="" gco:nilReason="" xlink:role="" xlink:show="" xlink:title="" xlink:type="simple" uuidref="">{1,2}</gmd:result>
</gmd:DQ_CompletenessCommission>
Attributes
QName Type Use
id xs:ID optional
uuid xs:string optional
Source
<xs:element name="DQ_CompletenessCommission" type="gmd:DQ_CompletenessCommission_Type" substitutionGroup="gmd:AbstractDQ_Completeness"/>
Element gmd:AbstractDQ_TemporalAccuracy
Namespace http://www.isotc211.org/2005/gmd
Diagram
DiagramgcoBase_xsd.tmp#ObjectIdentificationgcoBase_xsd.tmp#AbstractObject_TypedataQuality_xsd.tmp#AbstractDQ_Element_Type_nameOfMeasuredataQuality_xsd.tmp#AbstractDQ_Element_Type_measureIdentificationdataQuality_xsd.tmp#AbstractDQ_Element_Type_measureDescriptiondataQuality_xsd.tmp#AbstractDQ_Element_Type_evaluationMethodTypedataQuality_xsd.tmp#AbstractDQ_Element_Type_evaluationMethodDescriptiondataQuality_xsd.tmp#AbstractDQ_Element_Type_evaluationProceduredataQuality_xsd.tmp#AbstractDQ_Element_Type_dateTimedataQuality_xsd.tmp#AbstractDQ_Element_Type_resultdataQuality_xsd.tmp#AbstractDQ_Element_TypedataQuality_xsd.tmp#AbstractDQ_TemporalAccuracy_TypedataQuality_xsd.tmp#DQ_AccuracyOfATimeMeasurementdataQuality_xsd.tmp#DQ_TemporalConsistencydataQuality_xsd.tmp#DQ_TemporalValiditydataQuality_xsd.tmp#AbstractDQ_Element
Type gmd:AbstractDQ_TemporalAccuracy_Type
Type hierarchy
Properties
content complex
abstract true
Substitution Group
Substitution Group Affiliation
Used by
Model
Children gmd:dateTime, gmd:evaluationMethodDescription, gmd:evaluationMethodType, gmd:evaluationProcedure, gmd:measureDescription, gmd:measureIdentification, gmd:nameOfMeasure, gmd:result
Instance
<gmd:AbstractDQ_TemporalAccuracy id="" uuid="" xmlns:gmd="http://www.isotc211.org/2005/gmd">
  <gmd:nameOfMeasure gco:nilReason="">{0,unbounded}</gmd:nameOfMeasure>
  <gmd:measureIdentification xlink:actuate="" xlink:arcrole="" xlink:href="" gco:nilReason="" xlink:role="" xlink:show="" xlink:title="" xlink:type="simple" uuidref="">{0,1}</gmd:measureIdentification>
  <gmd:measureDescription gco:nilReason="">{0,1}</gmd:measureDescription>
  <gmd:evaluationMethodType gco:nilReason="">{0,1}</gmd:evaluationMethodType>
  <gmd:evaluationMethodDescription gco:nilReason="">{0,1}</gmd:evaluationMethodDescription>
  <gmd:evaluationProcedure xlink:actuate="" xlink:arcrole="" xlink:href="" gco:nilReason="" xlink:role="" xlink:show="" xlink:title="" xlink:type="simple" uuidref="">{0,1}</gmd:evaluationProcedure>
  <gmd:dateTime gco:nilReason="">{0,unbounded}</gmd:dateTime>
  <gmd:result xlink:actuate="" xlink:arcrole="" xlink:href="" gco:nilReason="" xlink:role="" xlink:show="" xlink:title="" xlink:type="simple" uuidref="">{1,2}</gmd:result>
</gmd:AbstractDQ_TemporalAccuracy>
Attributes
QName Type Use
id xs:ID optional
uuid xs:string optional
Source
<xs:element name="AbstractDQ_TemporalAccuracy" type="gmd:AbstractDQ_TemporalAccuracy_Type" abstract="true" substitutionGroup="gmd:AbstractDQ_Element"/>
Element gmd:AbstractDQ_ThematicAccuracy
Namespace http://www.isotc211.org/2005/gmd
Diagram
DiagramgcoBase_xsd.tmp#ObjectIdentificationgcoBase_xsd.tmp#AbstractObject_TypedataQuality_xsd.tmp#AbstractDQ_Element_Type_nameOfMeasuredataQuality_xsd.tmp#AbstractDQ_Element_Type_measureIdentificationdataQuality_xsd.tmp#AbstractDQ_Element_Type_measureDescriptiondataQuality_xsd.tmp#AbstractDQ_Element_Type_evaluationMethodTypedataQuality_xsd.tmp#AbstractDQ_Element_Type_evaluationMethodDescriptiondataQuality_xsd.tmp#AbstractDQ_Element_Type_evaluationProceduredataQuality_xsd.tmp#AbstractDQ_Element_Type_dateTimedataQuality_xsd.tmp#AbstractDQ_Element_Type_resultdataQuality_xsd.tmp#AbstractDQ_Element_TypedataQuality_xsd.tmp#AbstractDQ_ThematicAccuracy_TypedataQuality_xsd.tmp#DQ_NonQuantitativeAttributeAccuracydataQuality_xsd.tmp#DQ_QuantitativeAttributeAccuracydataQuality_xsd.tmp#DQ_ThematicClassificationCorrectnessdataQuality_xsd.tmp#AbstractDQ_Element
Type gmd:AbstractDQ_ThematicAccuracy_Type
Type hierarchy
Properties
content complex
abstract true
Substitution Group
Substitution Group Affiliation
Used by
Model
Children gmd:dateTime, gmd:evaluationMethodDescription, gmd:evaluationMethodType, gmd:evaluationProcedure, gmd:measureDescription, gmd:measureIdentification, gmd:nameOfMeasure, gmd:result
Instance
<gmd:AbstractDQ_ThematicAccuracy id="" uuid="" xmlns:gmd="http://www.isotc211.org/2005/gmd">
  <gmd:nameOfMeasure gco:nilReason="">{0,unbounded}</gmd:nameOfMeasure>
  <gmd:measureIdentification xlink:actuate="" xlink:arcrole="" xlink:href="" gco:nilReason="" xlink:role="" xlink:show="" xlink:title="" xlink:type="simple" uuidref="">{0,1}</gmd:measureIdentification>
  <gmd:measureDescription gco:nilReason="">{0,1}</gmd:measureDescription>
  <gmd:evaluationMethodType gco:nilReason="">{0,1}</gmd:evaluationMethodType>
  <gmd:evaluationMethodDescription gco:nilReason="">{0,1}</gmd:evaluationMethodDescription>
  <gmd:evaluationProcedure xlink:actuate="" xlink:arcrole="" xlink:href="" gco:nilReason="" xlink:role="" xlink:show="" xlink:title="" xlink:type="simple" uuidref="">{0,1}</gmd:evaluationProcedure>
  <gmd:dateTime gco:nilReason="">{0,unbounded}</gmd:dateTime>
  <gmd:result xlink:actuate="" xlink:arcrole="" xlink:href="" gco:nilReason="" xlink:role="" xlink:show="" xlink:title="" xlink:type="simple" uuidref="">{1,2}</gmd:result>
</gmd:AbstractDQ_ThematicAccuracy>
Attributes
QName Type Use
id xs:ID optional
uuid xs:string optional
Source
<xs:element name="AbstractDQ_ThematicAccuracy" type="gmd:AbstractDQ_ThematicAccuracy_Type" abstract="true" substitutionGroup="gmd:AbstractDQ_Element"/>
Element gmd:AbstractDQ_LogicalConsistency
Namespace http://www.isotc211.org/2005/gmd
Diagram
DiagramgcoBase_xsd.tmp#ObjectIdentificationgcoBase_xsd.tmp#AbstractObject_TypedataQuality_xsd.tmp#AbstractDQ_Element_Type_nameOfMeasuredataQuality_xsd.tmp#AbstractDQ_Element_Type_measureIdentificationdataQuality_xsd.tmp#AbstractDQ_Element_Type_measureDescriptiondataQuality_xsd.tmp#AbstractDQ_Element_Type_evaluationMethodTypedataQuality_xsd.tmp#AbstractDQ_Element_Type_evaluationMethodDescriptiondataQuality_xsd.tmp#AbstractDQ_Element_Type_evaluationProceduredataQuality_xsd.tmp#AbstractDQ_Element_Type_dateTimedataQuality_xsd.tmp#AbstractDQ_Element_Type_resultdataQuality_xsd.tmp#AbstractDQ_Element_TypedataQuality_xsd.tmp#AbstractDQ_LogicalConsistency_TypedataQuality_xsd.tmp#DQ_ConceptualConsistencydataQuality_xsd.tmp#DQ_DomainConsistencydataQuality_xsd.tmp#DQ_FormatConsistencydataQuality_xsd.tmp#DQ_TopologicalConsistencydataQuality_xsd.tmp#AbstractDQ_Element
Type gmd:AbstractDQ_LogicalConsistency_Type
Type hierarchy
Properties
content complex
abstract true
Substitution Group
Substitution Group Affiliation
Used by
Model
Children gmd:dateTime, gmd:evaluationMethodDescription, gmd:evaluationMethodType, gmd:evaluationProcedure, gmd:measureDescription, gmd:measureIdentification, gmd:nameOfMeasure, gmd:result
Instance
<gmd:AbstractDQ_LogicalConsistency id="" uuid="" xmlns:gmd="http://www.isotc211.org/2005/gmd">
  <gmd:nameOfMeasure gco:nilReason="">{0,unbounded}</gmd:nameOfMeasure>
  <gmd:measureIdentification xlink:actuate="" xlink:arcrole="" xlink:href="" gco:nilReason="" xlink:role="" xlink:show="" xlink:title="" xlink:type="simple" uuidref="">{0,1}</gmd:measureIdentification>
  <gmd:measureDescription gco:nilReason="">{0,1}</gmd:measureDescription>
  <gmd:evaluationMethodType gco:nilReason="">{0,1}</gmd:evaluationMethodType>
  <gmd:evaluationMethodDescription gco:nilReason="">{0,1}</gmd:evaluationMethodDescription>
  <gmd:evaluationProcedure xlink:actuate="" xlink:arcrole="" xlink:href="" gco:nilReason="" xlink:role="" xlink:show="" xlink:title="" xlink:type="simple" uuidref="">{0,1}</gmd:evaluationProcedure>
  <gmd:dateTime gco:nilReason="">{0,unbounded}</gmd:dateTime>
  <gmd:result xlink:actuate="" xlink:arcrole="" xlink:href="" gco:nilReason="" xlink:role="" xlink:show="" xlink:title="" xlink:type="simple" uuidref="">{1,2}</gmd:result>
</gmd:AbstractDQ_LogicalConsistency>
Attributes
QName Type Use
id xs:ID optional
uuid xs:string optional
Source
<xs:element name="AbstractDQ_LogicalConsistency" type="gmd:AbstractDQ_LogicalConsistency_Type" abstract="true" substitutionGroup="gmd:AbstractDQ_Element"/>
Element gmd:AbstractDQ_Completeness
Namespace http://www.isotc211.org/2005/gmd
Diagram
DiagramgcoBase_xsd.tmp#ObjectIdentificationgcoBase_xsd.tmp#AbstractObject_TypedataQuality_xsd.tmp#AbstractDQ_Element_Type_nameOfMeasuredataQuality_xsd.tmp#AbstractDQ_Element_Type_measureIdentificationdataQuality_xsd.tmp#AbstractDQ_Element_Type_measureDescriptiondataQuality_xsd.tmp#AbstractDQ_Element_Type_evaluationMethodTypedataQuality_xsd.tmp#AbstractDQ_Element_Type_evaluationMethodDescriptiondataQuality_xsd.tmp#AbstractDQ_Element_Type_evaluationProceduredataQuality_xsd.tmp#AbstractDQ_Element_Type_dateTimedataQuality_xsd.tmp#AbstractDQ_Element_Type_resultdataQuality_xsd.tmp#AbstractDQ_Element_TypedataQuality_xsd.tmp#AbstractDQ_Completeness_TypedataQuality_xsd.tmp#DQ_CompletenessCommissiondataQuality_xsd.tmp#DQ_CompletenessOmissiondataQuality_xsd.tmp#AbstractDQ_Element
Type gmd:AbstractDQ_Completeness_Type
Type hierarchy
Properties
content complex
abstract true
Substitution Group
Substitution Group Affiliation
Used by
Model
Children gmd:dateTime, gmd:evaluationMethodDescription, gmd:evaluationMethodType, gmd:evaluationProcedure, gmd:measureDescription, gmd:measureIdentification, gmd:nameOfMeasure, gmd:result
Instance
<gmd:AbstractDQ_Completeness id="" uuid="" xmlns:gmd="http://www.isotc211.org/2005/gmd">
  <gmd:nameOfMeasure gco:nilReason="">{0,unbounded}</gmd:nameOfMeasure>
  <gmd:measureIdentification xlink:actuate="" xlink:arcrole="" xlink:href="" gco:nilReason="" xlink:role="" xlink:show="" xlink:title="" xlink:type="simple" uuidref="">{0,1}</gmd:measureIdentification>
  <gmd:measureDescription gco:nilReason="">{0,1}</gmd:measureDescription>
  <gmd:evaluationMethodType gco:nilReason="">{0,1}</gmd:evaluationMethodType>
  <gmd:evaluationMethodDescription gco:nilReason="">{0,1}</gmd:evaluationMethodDescription>
  <gmd:evaluationProcedure xlink:actuate="" xlink:arcrole="" xlink:href="" gco:nilReason="" xlink:role="" xlink:show="" xlink:title="" xlink:type="simple" uuidref="">{0,1}</gmd:evaluationProcedure>
  <gmd:dateTime gco:nilReason="">{0,unbounded}</gmd:dateTime>
  <gmd:result xlink:actuate="" xlink:arcrole="" xlink:href="" gco:nilReason="" xlink:role="" xlink:show="" xlink:title="" xlink:type="simple" uuidref="">{1,2}</gmd:result>
</gmd:AbstractDQ_Completeness>
Attributes
QName Type Use
id xs:ID optional
uuid xs:string optional
Source
<xs:element name="AbstractDQ_Completeness" type="gmd:AbstractDQ_Completeness_Type" abstract="true" substitutionGroup="gmd:AbstractDQ_Element"/>
Complex Type gmd:AbstractDQ_PositionalAccuracy_Type
Namespace http://www.isotc211.org/2005/gmd
Diagram
DiagramgcoBase_xsd.tmp#ObjectIdentificationgcoBase_xsd.tmp#AbstractObject_TypedataQuality_xsd.tmp#AbstractDQ_Element_Type_nameOfMeasuredataQuality_xsd.tmp#AbstractDQ_Element_Type_measureIdentificationdataQuality_xsd.tmp#AbstractDQ_Element_Type_measureDescriptiondataQuality_xsd.tmp#AbstractDQ_Element_Type_evaluationMethodTypedataQuality_xsd.tmp#AbstractDQ_Element_Type_evaluationMethodDescriptiondataQuality_xsd.tmp#AbstractDQ_Element_Type_evaluationProceduredataQuality_xsd.tmp#AbstractDQ_Element_Type_dateTimedataQuality_xsd.tmp#AbstractDQ_Element_Type_resultdataQuality_xsd.tmp#AbstractDQ_Element_Type
Type extension of gmd:AbstractDQ_Element_Type
Type hierarchy
Properties
abstract true
Used by
Model
Children gmd:dateTime, gmd:evaluationMethodDescription, gmd:evaluationMethodType, gmd:evaluationProcedure, gmd:measureDescription, gmd:measureIdentification, gmd:nameOfMeasure, gmd:result
Attributes
QName Type Use
id xs:ID optional
uuid xs:string optional
Source
<xs:complexType name="AbstractDQ_PositionalAccuracy_Type" abstract="true">
  <xs:complexContent>
    <xs:extension base="gmd:AbstractDQ_Element_Type"/>
  </xs:complexContent>
</xs:complexType>
Complex Type gmd:AbstractDQ_Element_Type
Namespace http://www.isotc211.org/2005/gmd
Diagram
DiagramgcoBase_xsd.tmp#ObjectIdentificationgcoBase_xsd.tmp#AbstractObject_TypedataQuality_xsd.tmp#AbstractDQ_Element_Type_nameOfMeasuredataQuality_xsd.tmp#AbstractDQ_Element_Type_measureIdentificationdataQuality_xsd.tmp#AbstractDQ_Element_Type_measureDescriptiondataQuality_xsd.tmp#AbstractDQ_Element_Type_evaluationMethodTypedataQuality_xsd.tmp#AbstractDQ_Element_Type_evaluationMethodDescriptiondataQuality_xsd.tmp#AbstractDQ_Element_Type_evaluationProceduredataQuality_xsd.tmp#AbstractDQ_Element_Type_dateTimedataQuality_xsd.tmp#AbstractDQ_Element_Type_result
Type extension of gco:AbstractObject_Type
Type hierarchy
Properties
abstract true
Used by
Model
Children gmd:dateTime, gmd:evaluationMethodDescription, gmd:evaluationMethodType, gmd:evaluationProcedure, gmd:measureDescription, gmd:measureIdentification, gmd:nameOfMeasure, gmd:result
Attributes
QName Type Use
id xs:ID optional
uuid xs:string optional
Source
<xs:complexType name="AbstractDQ_Element_Type" abstract="true">
  <xs:complexContent>
    <xs:extension base="gco:AbstractObject_Type">
      <xs:sequence>
        <xs:element name="nameOfMeasure" type="gco:CharacterString_PropertyType" minOccurs="0" maxOccurs="unbounded"/>
        <xs:element name="measureIdentification" type="gmd:MD_Identifier_PropertyType" minOccurs="0"/>
        <xs:element name="measureDescription" type="gco:CharacterString_PropertyType" minOccurs="0"/>
        <xs:element name="evaluationMethodType" type="gmd:DQ_EvaluationMethodTypeCode_PropertyType" minOccurs="0"/>
        <xs:element name="evaluationMethodDescription" type="gco:CharacterString_PropertyType" minOccurs="0"/>
        <xs:element name="evaluationProcedure" type="gmd:CI_Citation_PropertyType" minOccurs="0"/>
        <xs:element name="dateTime" type="gco:DateTime_PropertyType" minOccurs="0" maxOccurs="unbounded"/>
        <xs:element name="result" type="gmd:DQ_Result_PropertyType" maxOccurs="2"/>
      </xs:sequence>
    </xs:extension>
  </xs:complexContent>
</xs:complexType>
Complex Type gmd:DQ_EvaluationMethodTypeCode_PropertyType
Namespace http://www.isotc211.org/2005/gmd
Diagram
DiagramgcoBase_xsd.tmp#nilReasondataQuality_xsd.tmp#DQ_EvaluationMethodTypeCode
Used by
Model
Children gmd:DQ_EvaluationMethodTypeCode
Attributes
QName Type Use
gco:nilReason gml:NilReasonType optional
Source
<xs:complexType name="DQ_EvaluationMethodTypeCode_PropertyType">
  <xs:sequence minOccurs="0">
    <xs:element ref="gmd:DQ_EvaluationMethodTypeCode"/>
  </xs:sequence>
  <xs:attribute ref="gco:nilReason"/>
</xs:complexType>
Complex Type gmd:DQ_Result_PropertyType
Namespace http://www.isotc211.org/2005/gmd
Diagram
DiagramgcoBase_xsd.tmp#ObjectReferencegcoBase_xsd.tmp#nilReasondataQuality_xsd.tmp#AbstractDQ_Result
Used by
Model
Children gmd:AbstractDQ_Result
Attributes
Source
<xs:complexType name="DQ_Result_PropertyType">
  <xs:sequence minOccurs="0">
    <xs:element ref="gmd:AbstractDQ_Result"/>
  </xs:sequence>
  <xs:attributeGroup ref="gco:ObjectReference"/>
  <xs:attribute ref="gco:nilReason"/>
</xs:complexType>
Complex Type gmd:AbstractDQ_Result_Type
Namespace http://www.isotc211.org/2005/gmd
Diagram
DiagramgcoBase_xsd.tmp#ObjectIdentificationgcoBase_xsd.tmp#AbstractObject_Type
Type extension of gco:AbstractObject_Type
Type hierarchy
Properties
abstract true
Used by
Model
Attributes
QName Type Use
id xs:ID optional
uuid xs:string optional
Source
<xs:complexType name="AbstractDQ_Result_Type" abstract="true">
  <xs:complexContent>
    <xs:extension base="gco:AbstractObject_Type">
      <xs:sequence/>
    </xs:extension>
  </xs:complexContent>
</xs:complexType>
Complex Type gmd:DQ_DataQuality_PropertyType
Namespace http://www.isotc211.org/2005/gmd
Diagram
DiagramgcoBase_xsd.tmp#ObjectReferencegcoBase_xsd.tmp#nilReasondataQuality_xsd.tmp#DQ_DataQuality
Used by
Model
Children gmd:DQ_DataQuality
Attributes
Source
<xs:complexType name="DQ_DataQuality_PropertyType">
  <xs:sequence minOccurs="0">
    <xs:element ref="gmd:DQ_DataQuality"/>
  </xs:sequence>
  <xs:attributeGroup ref="gco:ObjectReference"/>
  <xs:attribute ref="gco:nilReason"/>
</xs:complexType>
Complex Type gmd:DQ_DataQuality_Type
Namespace http://www.isotc211.org/2005/gmd
Diagram
DiagramgcoBase_xsd.tmp#ObjectIdentificationgcoBase_xsd.tmp#AbstractObject_TypedataQuality_xsd.tmp#DQ_DataQuality_Type_scopedataQuality_xsd.tmp#DQ_DataQuality_Type_reportdataQuality_xsd.tmp#DQ_DataQuality_Type_lineage
Type extension of gco:AbstractObject_Type
Type hierarchy
Used by
Model
Children gmd:lineage, gmd:report, gmd:scope
Attributes
QName Type Use
id xs:ID optional
uuid xs:string optional
Source
<xs:complexType name="DQ_DataQuality_Type">
  <xs:complexContent>
    <xs:extension base="gco:AbstractObject_Type">
      <xs:sequence>
        <xs:element name="scope" type="gmd:DQ_Scope_PropertyType"/>
        <xs:element name="report" type="gmd:DQ_Element_PropertyType" minOccurs="0" maxOccurs="unbounded"/>
        <xs:element name="lineage" type="gmd:LI_Lineage_PropertyType" minOccurs="0"/>
      </xs:sequence>
    </xs:extension>
  </xs:complexContent>
</xs:complexType>
Complex Type gmd:DQ_Scope_PropertyType
Namespace http://www.isotc211.org/2005/gmd
Diagram
DiagramgcoBase_xsd.tmp#ObjectReferencegcoBase_xsd.tmp#nilReasondataQuality_xsd.tmp#DQ_Scope
Used by
Model
Children gmd:DQ_Scope
Attributes
Source
<xs:complexType name="DQ_Scope_PropertyType">
  <xs:sequence minOccurs="0">
    <xs:element ref="gmd:DQ_Scope"/>
  </xs:sequence>
  <xs:attributeGroup ref="gco:ObjectReference"/>
  <xs:attribute ref="gco:nilReason"/>
</xs:complexType>
Complex Type gmd:DQ_Scope_Type
Namespace http://www.isotc211.org/2005/gmd
Diagram
DiagramgcoBase_xsd.tmp#ObjectIdentificationgcoBase_xsd.tmp#AbstractObject_TypedataQuality_xsd.tmp#DQ_Scope_Type_leveldataQuality_xsd.tmp#DQ_Scope_Type_extentdataQuality_xsd.tmp#DQ_Scope_Type_levelDescription
Type extension of gco:AbstractObject_Type
Type hierarchy
Used by
Element gmd:DQ_Scope
Model
Children gmd:extent, gmd:level, gmd:levelDescription
Attributes
QName Type Use
id xs:ID optional
uuid xs:string optional
Source
<xs:complexType name="DQ_Scope_Type">
  <xs:complexContent>
    <xs:extension base="gco:AbstractObject_Type">
      <xs:sequence>
        <xs:element name="level" type="gmd:MD_ScopeCode_PropertyType"/>
        <xs:element name="extent" type="gmd:EX_Extent_PropertyType" minOccurs="0"/>
        <xs:element name="levelDescription" type="gmd:MD_ScopeDescription_PropertyType" minOccurs="0" maxOccurs="unbounded"/>
      </xs:sequence>
    </xs:extension>
  </xs:complexContent>
</xs:complexType>
Complex Type gmd:DQ_Element_PropertyType
Namespace http://www.isotc211.org/2005/gmd
Diagram
DiagramgcoBase_xsd.tmp#ObjectReferencegcoBase_xsd.tmp#nilReasondataQuality_xsd.tmp#AbstractDQ_Element
Used by
Model
Children gmd:AbstractDQ_Element
Attributes
Source
<xs:complexType name="DQ_Element_PropertyType">
  <xs:sequence minOccurs="0">
    <xs:element ref="gmd:AbstractDQ_Element"/>
  </xs:sequence>
  <xs:attributeGroup ref="gco:ObjectReference"/>
  <xs:attribute ref="gco:nilReason"/>
</xs:complexType>
Complex Type gmd:LI_Lineage_PropertyType
Namespace http://www.isotc211.org/2005/gmd
Diagram
DiagramgcoBase_xsd.tmp#ObjectReferencegcoBase_xsd.tmp#nilReasondataQuality_xsd.tmp#LI_Lineage
Used by
Model
Children gmd:LI_Lineage
Attributes
Source
<xs:complexType name="LI_Lineage_PropertyType">
  <xs:sequence minOccurs="0">
    <xs:element ref="gmd:LI_Lineage"/>
  </xs:sequence>
  <xs:attributeGroup ref="gco:ObjectReference"/>
  <xs:attribute ref="gco:nilReason"/>
</xs:complexType>
Complex Type gmd:LI_Lineage_Type
Namespace http://www.isotc211.org/2005/gmd
Diagram
DiagramgcoBase_xsd.tmp#ObjectIdentificationgcoBase_xsd.tmp#AbstractObject_TypedataQuality_xsd.tmp#LI_Lineage_Type_statementdataQuality_xsd.tmp#LI_Lineage_Type_processStepdataQuality_xsd.tmp#LI_Lineage_Type_source
Type extension of gco:AbstractObject_Type
Type hierarchy
Used by
Element gmd:LI_Lineage
Model
Children gmd:processStep, gmd:source, gmd:statement
Attributes
QName Type Use
id xs:ID optional
uuid xs:string optional
Source
<xs:complexType name="LI_Lineage_Type">
  <xs:complexContent>
    <xs:extension base="gco:AbstractObject_Type">
      <xs:sequence>
        <xs:element name="statement" type="gco:CharacterString_PropertyType" minOccurs="0"/>
        <xs:element name="processStep" type="gmd:LI_ProcessStep_PropertyType" minOccurs="0" maxOccurs="unbounded"/>
        <xs:element name="source" type="gmd:LI_Source_PropertyType" minOccurs="0" maxOccurs="unbounded"/>
      </xs:sequence>
    </xs:extension>
  </xs:complexContent>
</xs:complexType>
Complex Type gmd:LI_ProcessStep_PropertyType
Namespace http://www.isotc211.org/2005/gmd
Diagram
DiagramgcoBase_xsd.tmp#ObjectReferencegcoBase_xsd.tmp#nilReasondataQuality_xsd.tmp#LI_ProcessStep
Used by
Model
Children gmd:LI_ProcessStep
Attributes
Source
<xs:complexType name="LI_ProcessStep_PropertyType">
  <xs:sequence minOccurs="0">
    <xs:element ref="gmd:LI_ProcessStep"/>
  </xs:sequence>
  <xs:attributeGroup ref="gco:ObjectReference"/>
  <xs:attribute ref="gco:nilReason"/>
</xs:complexType>
Complex Type gmd:LI_ProcessStep_Type
Namespace http://www.isotc211.org/2005/gmd
Diagram
DiagramgcoBase_xsd.tmp#ObjectIdentificationgcoBase_xsd.tmp#AbstractObject_TypedataQuality_xsd.tmp#LI_ProcessStep_Type_descriptiondataQuality_xsd.tmp#LI_ProcessStep_Type_rationaledataQuality_xsd.tmp#LI_ProcessStep_Type_dateTimedataQuality_xsd.tmp#LI_ProcessStep_Type_processordataQuality_xsd.tmp#LI_ProcessStep_Type_source
Type extension of gco:AbstractObject_Type
Type hierarchy
Used by
Model
Children gmd:dateTime, gmd:description, gmd:processor, gmd:rationale, gmd:source
Attributes
QName Type Use
id xs:ID optional
uuid xs:string optional
Source
<xs:complexType name="LI_ProcessStep_Type">
  <xs:complexContent>
    <xs:extension base="gco:AbstractObject_Type">
      <xs:sequence>
        <xs:element name="description" type="gco:CharacterString_PropertyType"/>
        <xs:element name="rationale" type="gco:CharacterString_PropertyType" minOccurs="0"/>
        <xs:element name="dateTime" type="gco:DateTime_PropertyType" minOccurs="0"/>
        <xs:element name="processor" type="gmd:CI_ResponsibleParty_PropertyType" minOccurs="0" maxOccurs="unbounded"/>
        <xs:element name="source" type="gmd:LI_Source_PropertyType" minOccurs="0" maxOccurs="unbounded"/>
      </xs:sequence>
    </xs:extension>
  </xs:complexContent>
</xs:complexType>
Complex Type gmd:LI_Source_PropertyType
Namespace http://www.isotc211.org/2005/gmd
Diagram
DiagramgcoBase_xsd.tmp#ObjectReferencegcoBase_xsd.tmp#nilReasondataQuality_xsd.tmp#LI_Source
Used by
Model
Children gmd:LI_Source
Attributes
Source
<xs:complexType name="LI_Source_PropertyType">
  <xs:sequence minOccurs="0">
    <xs:element ref="gmd:LI_Source"/>
  </xs:sequence>
  <xs:attributeGroup ref="gco:ObjectReference"/>
  <xs:attribute ref="gco:nilReason"/>
</xs:complexType>
Complex Type gmd:LI_Source_Type
Namespace http://www.isotc211.org/2005/gmd
Diagram
DiagramgcoBase_xsd.tmp#ObjectIdentificationgcoBase_xsd.tmp#AbstractObject_TypedataQuality_xsd.tmp#LI_Source_Type_descriptiondataQuality_xsd.tmp#LI_Source_Type_scaleDenominatordataQuality_xsd.tmp#LI_Source_Type_sourceReferenceSystemdataQuality_xsd.tmp#LI_Source_Type_sourceCitationdataQuality_xsd.tmp#LI_Source_Type_sourceExtentdataQuality_xsd.tmp#LI_Source_Type_sourceStep
Type extension of gco:AbstractObject_Type
Type hierarchy
Used by
Element gmd:LI_Source
Model
Children gmd:description, gmd:scaleDenominator, gmd:sourceCitation, gmd:sourceExtent, gmd:sourceReferenceSystem, gmd:sourceStep
Attributes
QName Type Use
id xs:ID optional
uuid xs:string optional
Source
<xs:complexType name="LI_Source_Type">
  <xs:complexContent>
    <xs:extension base="gco:AbstractObject_Type">
      <xs:sequence>
        <xs:element name="description" type="gco:CharacterString_PropertyType" minOccurs="0"/>
        <xs:element name="scaleDenominator" type="gmd:MD_RepresentativeFraction_PropertyType" minOccurs="0"/>
        <xs:element name="sourceReferenceSystem" type="gmd:MD_ReferenceSystem_PropertyType" minOccurs="0"/>
        <xs:element name="sourceCitation" type="gmd:CI_Citation_PropertyType" minOccurs="0"/>
        <xs:element name="sourceExtent" type="gmd:EX_Extent_PropertyType" minOccurs="0" maxOccurs="unbounded"/>
        <xs:element name="sourceStep" type="gmd:LI_ProcessStep_PropertyType" minOccurs="0" maxOccurs="unbounded"/>
      </xs:sequence>
    </xs:extension>
  </xs:complexContent>
</xs:complexType>
Complex Type gmd:DQ_ConformanceResult_Type
Namespace http://www.isotc211.org/2005/gmd
Annotations
quantitative_result from Quality Procedures -  - renamed to remove implied use limitiation.
Diagram
DiagramgcoBase_xsd.tmp#ObjectIdentificationgcoBase_xsd.tmp#AbstractObject_TypedataQuality_xsd.tmp#AbstractDQ_Result_TypedataQuality_xsd.tmp#DQ_ConformanceResult_Type_specificationdataQuality_xsd.tmp#DQ_ConformanceResult_Type_explanationdataQuality_xsd.tmp#DQ_ConformanceResult_Type_pass
Type extension of gmd:AbstractDQ_Result_Type
Type hierarchy
Used by
Model
Children gmd:explanation, gmd:pass, gmd:specification
Attributes
QName Type Use
id xs:ID optional
uuid xs:string optional
Source
<xs:complexType name="DQ_ConformanceResult_Type">
  <xs:annotation>
    <xs:documentation>quantitative_result from Quality Procedures - - renamed to remove implied use limitiation.</xs:documentation>
  </xs:annotation>
  <xs:complexContent>
    <xs:extension base="gmd:AbstractDQ_Result_Type">
      <xs:sequence>
        <xs:element name="specification" type="gmd:CI_Citation_PropertyType"/>
        <xs:element name="explanation" type="gco:CharacterString_PropertyType"/>
        <xs:element name="pass" type="gco:Boolean_PropertyType"/>
      </xs:sequence>
    </xs:extension>
  </xs:complexContent>
</xs:complexType>
Complex Type gmd:DQ_ConformanceResult_PropertyType
Namespace http://www.isotc211.org/2005/gmd
Diagram
DiagramgcoBase_xsd.tmp#ObjectReferencegcoBase_xsd.tmp#nilReasondataQuality_xsd.tmp#DQ_ConformanceResult
Model
Children gmd:DQ_ConformanceResult
Attributes
Source
<xs:complexType name="DQ_ConformanceResult_PropertyType">
  <xs:sequence minOccurs="0">
    <xs:element ref="gmd:DQ_ConformanceResult"/>
  </xs:sequence>
  <xs:attributeGroup ref="gco:ObjectReference"/>
  <xs:attribute ref="gco:nilReason"/>
</xs:complexType>
Complex Type gmd:DQ_QuantitativeResult_Type
Namespace http://www.isotc211.org/2005/gmd
Annotations
Quantitative_conformance_measure from Quality Procedures.  -  - Renamed to remove implied use limitation -  - OCL - -- result is type specified by valueDomain - result.tupleType = valueDomain
Diagram
DiagramgcoBase_xsd.tmp#ObjectIdentificationgcoBase_xsd.tmp#AbstractObject_TypedataQuality_xsd.tmp#AbstractDQ_Result_TypedataQuality_xsd.tmp#DQ_QuantitativeResult_Type_valueTypedataQuality_xsd.tmp#DQ_QuantitativeResult_Type_valueUnitdataQuality_xsd.tmp#DQ_QuantitativeResult_Type_errorStatisticdataQuality_xsd.tmp#DQ_QuantitativeResult_Type_value
Type extension of gmd:AbstractDQ_Result_Type
Type hierarchy
Used by
Model
Children gmd:errorStatistic, gmd:value, gmd:valueType, gmd:valueUnit
Attributes
QName Type Use
id xs:ID optional
uuid xs:string optional
Source
<xs:complexType name="DQ_QuantitativeResult_Type">
  <xs:annotation>
    <xs:documentation>Quantitative_conformance_measure from Quality Procedures. - - Renamed to remove implied use limitation - - OCL - -- result is type specified by valueDomain - result.tupleType = valueDomain</xs:documentation>
  </xs:annotation>
  <xs:complexContent>
    <xs:extension base="gmd:AbstractDQ_Result_Type">
      <xs:sequence>
        <xs:element name="valueType" type="gco:RecordType_PropertyType" minOccurs="0"/>
        <xs:element name="valueUnit" type="gco:UnitOfMeasure_PropertyType"/>
        <xs:element name="errorStatistic" type="gco:CharacterString_PropertyType" minOccurs="0"/>
        <xs:element name="value" type="gco:Record_PropertyType" maxOccurs="unbounded"/>
      </xs:sequence>
    </xs:extension>
  </xs:complexContent>
</xs:complexType>
Complex Type gmd:DQ_QuantitativeResult_PropertyType
Namespace http://www.isotc211.org/2005/gmd
Diagram
DiagramgcoBase_xsd.tmp#ObjectReferencegcoBase_xsd.tmp#nilReasondataQuality_xsd.tmp#DQ_QuantitativeResult
Model
Children gmd:DQ_QuantitativeResult
Attributes
Source
<xs:complexType name="DQ_QuantitativeResult_PropertyType">
  <xs:sequence minOccurs="0">
    <xs:element ref="gmd:DQ_QuantitativeResult"/>
  </xs:sequence>
  <xs:attributeGroup ref="gco:ObjectReference"/>
  <xs:attribute ref="gco:nilReason"/>
</xs:complexType>
Complex Type gmd:DQ_TemporalValidity_Type
Namespace http://www.isotc211.org/2005/gmd
Diagram
DiagramgcoBase_xsd.tmp#ObjectIdentificationgcoBase_xsd.tmp#AbstractObject_TypedataQuality_xsd.tmp#AbstractDQ_Element_Type_nameOfMeasuredataQuality_xsd.tmp#AbstractDQ_Element_Type_measureIdentificationdataQuality_xsd.tmp#AbstractDQ_Element_Type_measureDescriptiondataQuality_xsd.tmp#AbstractDQ_Element_Type_evaluationMethodTypedataQuality_xsd.tmp#AbstractDQ_Element_Type_evaluationMethodDescriptiondataQuality_xsd.tmp#AbstractDQ_Element_Type_evaluationProceduredataQuality_xsd.tmp#AbstractDQ_Element_Type_dateTimedataQuality_xsd.tmp#AbstractDQ_Element_Type_resultdataQuality_xsd.tmp#AbstractDQ_Element_TypedataQuality_xsd.tmp#AbstractDQ_TemporalAccuracy_Type
Type extension of gmd:AbstractDQ_TemporalAccuracy_Type
Type hierarchy
Used by
Model
Children gmd:dateTime, gmd:evaluationMethodDescription, gmd:evaluationMethodType, gmd:evaluationProcedure, gmd:measureDescription, gmd:measureIdentification, gmd:nameOfMeasure, gmd:result
Attributes
QName Type Use
id xs:ID optional
uuid xs:string optional
Source
<xs:complexType name="DQ_TemporalValidity_Type">
  <xs:complexContent>
    <xs:extension base="gmd:AbstractDQ_TemporalAccuracy_Type"/>
  </xs:complexContent>
</xs:complexType>
Complex Type gmd:AbstractDQ_TemporalAccuracy_Type
Namespace http://www.isotc211.org/2005/gmd
Diagram
DiagramgcoBase_xsd.tmp#ObjectIdentificationgcoBase_xsd.tmp#AbstractObject_TypedataQuality_xsd.tmp#AbstractDQ_Element_Type_nameOfMeasuredataQuality_xsd.tmp#AbstractDQ_Element_Type_measureIdentificationdataQuality_xsd.tmp#AbstractDQ_Element_Type_measureDescriptiondataQuality_xsd.tmp#AbstractDQ_Element_Type_evaluationMethodTypedataQuality_xsd.tmp#AbstractDQ_Element_Type_evaluationMethodDescriptiondataQuality_xsd.tmp#AbstractDQ_Element_Type_evaluationProceduredataQuality_xsd.tmp#AbstractDQ_Element_Type_dateTimedataQuality_xsd.tmp#AbstractDQ_Element_Type_resultdataQuality_xsd.tmp#AbstractDQ_Element_Type
Type extension of gmd:AbstractDQ_Element_Type
Type hierarchy
Properties
abstract true
Used by
Model
Children gmd:dateTime, gmd:evaluationMethodDescription, gmd:evaluationMethodType, gmd:evaluationProcedure, gmd:measureDescription, gmd:measureIdentification, gmd:nameOfMeasure, gmd:result
Attributes
QName Type Use
id xs:ID optional
uuid xs:string optional
Source
<xs:complexType name="AbstractDQ_TemporalAccuracy_Type" abstract="true">
  <xs:complexContent>
    <xs:extension base="gmd:AbstractDQ_Element_Type"/>
  </xs:complexContent>
</xs:complexType>
Complex Type gmd:DQ_TemporalValidity_PropertyType
Namespace http://www.isotc211.org/2005/gmd
Diagram
DiagramgcoBase_xsd.tmp#ObjectReferencegcoBase_xsd.tmp#nilReasondataQuality_xsd.tmp#DQ_TemporalValidity
Model
Children gmd:DQ_TemporalValidity
Attributes
Source
<xs:complexType name="DQ_TemporalValidity_PropertyType">
  <xs:sequence minOccurs="0">
    <xs:element ref="gmd:DQ_TemporalValidity"/>
  </xs:sequence>
  <xs:attributeGroup ref="gco:ObjectReference"/>
  <xs:attribute ref="gco:nilReason"/>
</xs:complexType>
Complex Type gmd:DQ_TemporalConsistency_Type
Namespace http://www.isotc211.org/2005/gmd
Diagram
DiagramgcoBase_xsd.tmp#ObjectIdentificationgcoBase_xsd.tmp#AbstractObject_TypedataQuality_xsd.tmp#AbstractDQ_Element_Type_nameOfMeasuredataQuality_xsd.tmp#AbstractDQ_Element_Type_measureIdentificationdataQuality_xsd.tmp#AbstractDQ_Element_Type_measureDescriptiondataQuality_xsd.tmp#AbstractDQ_Element_Type_evaluationMethodTypedataQuality_xsd.tmp#AbstractDQ_Element_Type_evaluationMethodDescriptiondataQuality_xsd.tmp#AbstractDQ_Element_Type_evaluationProceduredataQuality_xsd.tmp#AbstractDQ_Element_Type_dateTimedataQuality_xsd.tmp#AbstractDQ_Element_Type_resultdataQuality_xsd.tmp#AbstractDQ_Element_TypedataQuality_xsd.tmp#AbstractDQ_TemporalAccuracy_Type
Type extension of gmd:AbstractDQ_TemporalAccuracy_Type
Type hierarchy
Used by
Model
Children gmd:dateTime, gmd:evaluationMethodDescription, gmd:evaluationMethodType, gmd:evaluationProcedure, gmd:measureDescription, gmd:measureIdentification, gmd:nameOfMeasure, gmd:result
Attributes
QName Type Use
id xs:ID optional
uuid xs:string optional
Source
<xs:complexType name="DQ_TemporalConsistency_Type">
  <xs:complexContent>
    <xs:extension base="gmd:AbstractDQ_TemporalAccuracy_Type"/>
  </xs:complexContent>
</xs:complexType>
Complex Type gmd:DQ_TemporalConsistency_PropertyType
Namespace http://www.isotc211.org/2005/gmd
Diagram
DiagramgcoBase_xsd.tmp#ObjectReferencegcoBase_xsd.tmp#nilReasondataQuality_xsd.tmp#DQ_TemporalConsistency
Model
Children gmd:DQ_TemporalConsistency
Attributes
Source
<xs:complexType name="DQ_TemporalConsistency_PropertyType">
  <xs:sequence minOccurs="0">
    <xs:element ref="gmd:DQ_TemporalConsistency"/>
  </xs:sequence>
  <xs:attributeGroup ref="gco:ObjectReference"/>
  <xs:attribute ref="gco:nilReason"/>
</xs:complexType>
Complex Type gmd:DQ_AccuracyOfATimeMeasurement_Type
Namespace http://www.isotc211.org/2005/gmd
Diagram
DiagramgcoBase_xsd.tmp#ObjectIdentificationgcoBase_xsd.tmp#AbstractObject_TypedataQuality_xsd.tmp#AbstractDQ_Element_Type_nameOfMeasuredataQuality_xsd.tmp#AbstractDQ_Element_Type_measureIdentificationdataQuality_xsd.tmp#AbstractDQ_Element_Type_measureDescriptiondataQuality_xsd.tmp#AbstractDQ_Element_Type_evaluationMethodTypedataQuality_xsd.tmp#AbstractDQ_Element_Type_evaluationMethodDescriptiondataQuality_xsd.tmp#AbstractDQ_Element_Type_evaluationProceduredataQuality_xsd.tmp#AbstractDQ_Element_Type_dateTimedataQuality_xsd.tmp#AbstractDQ_Element_Type_resultdataQuality_xsd.tmp#AbstractDQ_Element_TypedataQuality_xsd.tmp#AbstractDQ_TemporalAccuracy_Type
Type extension of gmd:AbstractDQ_TemporalAccuracy_Type
Type hierarchy
Used by
Model
Children gmd:dateTime, gmd:evaluationMethodDescription, gmd:evaluationMethodType, gmd:evaluationProcedure, gmd:measureDescription, gmd:measureIdentification, gmd:nameOfMeasure, gmd:result
Attributes
QName Type Use
id xs:ID optional
uuid xs:string optional
Source
<xs:complexType name="DQ_AccuracyOfATimeMeasurement_Type">
  <xs:complexContent>
    <xs:extension base="gmd:AbstractDQ_TemporalAccuracy_Type"/>
  </xs:complexContent>
</xs:complexType>
Complex Type gmd:DQ_AccuracyOfATimeMeasurement_PropertyType
Namespace http://www.isotc211.org/2005/gmd
Diagram
DiagramgcoBase_xsd.tmp#ObjectReferencegcoBase_xsd.tmp#nilReasondataQuality_xsd.tmp#DQ_AccuracyOfATimeMeasurement
Model
Children gmd:DQ_AccuracyOfATimeMeasurement
Attributes
Source
<xs:complexType name="DQ_AccuracyOfATimeMeasurement_PropertyType">
  <xs:sequence minOccurs="0">
    <xs:element ref="gmd:DQ_AccuracyOfATimeMeasurement"/>
  </xs:sequence>
  <xs:attributeGroup ref="gco:ObjectReference"/>
  <xs:attribute ref="gco:nilReason"/>
</xs:complexType>
Complex Type gmd:DQ_QuantitativeAttributeAccuracy_Type
Namespace http://www.isotc211.org/2005/gmd
Diagram
DiagramgcoBase_xsd.tmp#ObjectIdentificationgcoBase_xsd.tmp#AbstractObject_TypedataQuality_xsd.tmp#AbstractDQ_Element_Type_nameOfMeasuredataQuality_xsd.tmp#AbstractDQ_Element_Type_measureIdentificationdataQuality_xsd.tmp#AbstractDQ_Element_Type_measureDescriptiondataQuality_xsd.tmp#AbstractDQ_Element_Type_evaluationMethodTypedataQuality_xsd.tmp#AbstractDQ_Element_Type_evaluationMethodDescriptiondataQuality_xsd.tmp#AbstractDQ_Element_Type_evaluationProceduredataQuality_xsd.tmp#AbstractDQ_Element_Type_dateTimedataQuality_xsd.tmp#AbstractDQ_Element_Type_resultdataQuality_xsd.tmp#AbstractDQ_Element_TypedataQuality_xsd.tmp#AbstractDQ_ThematicAccuracy_Type
Type extension of gmd:AbstractDQ_ThematicAccuracy_Type
Type hierarchy
Used by
Model
Children gmd:dateTime, gmd:evaluationMethodDescription, gmd:evaluationMethodType, gmd:evaluationProcedure, gmd:measureDescription, gmd:measureIdentification, gmd:nameOfMeasure, gmd:result
Attributes
QName Type Use
id xs:ID optional
uuid xs:string optional
Source
<xs:complexType name="DQ_QuantitativeAttributeAccuracy_Type">
  <xs:complexContent>
    <xs:extension base="gmd:AbstractDQ_ThematicAccuracy_Type"/>
  </xs:complexContent>
</xs:complexType>
Complex Type gmd:AbstractDQ_ThematicAccuracy_Type
Namespace http://www.isotc211.org/2005/gmd
Diagram
DiagramgcoBase_xsd.tmp#ObjectIdentificationgcoBase_xsd.tmp#AbstractObject_TypedataQuality_xsd.tmp#AbstractDQ_Element_Type_nameOfMeasuredataQuality_xsd.tmp#AbstractDQ_Element_Type_measureIdentificationdataQuality_xsd.tmp#AbstractDQ_Element_Type_measureDescriptiondataQuality_xsd.tmp#AbstractDQ_Element_Type_evaluationMethodTypedataQuality_xsd.tmp#AbstractDQ_Element_Type_evaluationMethodDescriptiondataQuality_xsd.tmp#AbstractDQ_Element_Type_evaluationProceduredataQuality_xsd.tmp#AbstractDQ_Element_Type_dateTimedataQuality_xsd.tmp#AbstractDQ_Element_Type_resultdataQuality_xsd.tmp#AbstractDQ_Element_Type
Type extension of gmd:AbstractDQ_Element_Type
Type hierarchy
Properties
abstract true
Used by
Model
Children gmd:dateTime, gmd:evaluationMethodDescription, gmd:evaluationMethodType, gmd:evaluationProcedure, gmd:measureDescription, gmd:measureIdentification, gmd:nameOfMeasure, gmd:result
Attributes
QName Type Use
id xs:ID optional
uuid xs:string optional
Source
<xs:complexType name="AbstractDQ_ThematicAccuracy_Type" abstract="true">
  <xs:complexContent>
    <xs:extension base="gmd:AbstractDQ_Element_Type"/>
  </xs:complexContent>
</xs:complexType>
Complex Type gmd:DQ_QuantitativeAttributeAccuracy_PropertyType
Namespace http://www.isotc211.org/2005/gmd
Diagram
DiagramgcoBase_xsd.tmp#ObjectReferencegcoBase_xsd.tmp#nilReasondataQuality_xsd.tmp#DQ_QuantitativeAttributeAccuracy
Model
Children gmd:DQ_QuantitativeAttributeAccuracy
Attributes
Source
<xs:complexType name="DQ_QuantitativeAttributeAccuracy_PropertyType">
  <xs:sequence minOccurs="0">
    <xs:element ref="gmd:DQ_QuantitativeAttributeAccuracy"/>
  </xs:sequence>
  <xs:attributeGroup ref="gco:ObjectReference"/>
  <xs:attribute ref="gco:nilReason"/>
</xs:complexType>
Complex Type gmd:DQ_NonQuantitativeAttributeAccuracy_Type
Namespace http://www.isotc211.org/2005/gmd
Diagram
DiagramgcoBase_xsd.tmp#ObjectIdentificationgcoBase_xsd.tmp#AbstractObject_TypedataQuality_xsd.tmp#AbstractDQ_Element_Type_nameOfMeasuredataQuality_xsd.tmp#AbstractDQ_Element_Type_measureIdentificationdataQuality_xsd.tmp#AbstractDQ_Element_Type_measureDescriptiondataQuality_xsd.tmp#AbstractDQ_Element_Type_evaluationMethodTypedataQuality_xsd.tmp#AbstractDQ_Element_Type_evaluationMethodDescriptiondataQuality_xsd.tmp#AbstractDQ_Element_Type_evaluationProceduredataQuality_xsd.tmp#AbstractDQ_Element_Type_dateTimedataQuality_xsd.tmp#AbstractDQ_Element_Type_resultdataQuality_xsd.tmp#AbstractDQ_Element_TypedataQuality_xsd.tmp#AbstractDQ_ThematicAccuracy_Type
Type extension of gmd:AbstractDQ_ThematicAccuracy_Type
Type hierarchy
Used by
Model
Children gmd:dateTime, gmd:evaluationMethodDescription, gmd:evaluationMethodType, gmd:evaluationProcedure, gmd:measureDescription, gmd:measureIdentification, gmd:nameOfMeasure, gmd:result
Attributes
QName Type Use
id xs:ID optional
uuid xs:string optional
Source
<xs:complexType name="DQ_NonQuantitativeAttributeAccuracy_Type">
  <xs:complexContent>
    <xs:extension base="gmd:AbstractDQ_ThematicAccuracy_Type"/>
  </xs:complexContent>
</xs:complexType>
Complex Type gmd:DQ_NonQuantitativeAttributeAccuracy_PropertyType
Namespace http://www.isotc211.org/2005/gmd
Diagram
DiagramgcoBase_xsd.tmp#ObjectReferencegcoBase_xsd.tmp#nilReasondataQuality_xsd.tmp#DQ_NonQuantitativeAttributeAccuracy
Model
Children gmd:DQ_NonQuantitativeAttributeAccuracy
Attributes
Source
<xs:complexType name="DQ_NonQuantitativeAttributeAccuracy_PropertyType">
  <xs:sequence minOccurs="0">
    <xs:element ref="gmd:DQ_NonQuantitativeAttributeAccuracy"/>
  </xs:sequence>
  <xs:attributeGroup ref="gco:ObjectReference"/>
  <xs:attribute ref="gco:nilReason"/>
</xs:complexType>
Complex Type gmd:DQ_ThematicClassificationCorrectness_Type
Namespace http://www.isotc211.org/2005/gmd
Diagram
DiagramgcoBase_xsd.tmp#ObjectIdentificationgcoBase_xsd.tmp#AbstractObject_TypedataQuality_xsd.tmp#AbstractDQ_Element_Type_nameOfMeasuredataQuality_xsd.tmp#AbstractDQ_Element_Type_measureIdentificationdataQuality_xsd.tmp#AbstractDQ_Element_Type_measureDescriptiondataQuality_xsd.tmp#AbstractDQ_Element_Type_evaluationMethodTypedataQuality_xsd.tmp#AbstractDQ_Element_Type_evaluationMethodDescriptiondataQuality_xsd.tmp#AbstractDQ_Element_Type_evaluationProceduredataQuality_xsd.tmp#AbstractDQ_Element_Type_dateTimedataQuality_xsd.tmp#AbstractDQ_Element_Type_resultdataQuality_xsd.tmp#AbstractDQ_Element_TypedataQuality_xsd.tmp#AbstractDQ_ThematicAccuracy_Type
Type extension of gmd:AbstractDQ_ThematicAccuracy_Type
Type hierarchy
Used by
Model
Children gmd:dateTime, gmd:evaluationMethodDescription, gmd:evaluationMethodType, gmd:evaluationProcedure, gmd:measureDescription, gmd:measureIdentification, gmd:nameOfMeasure, gmd:result
Attributes
QName Type Use
id xs:ID optional
uuid xs:string optional
Source
<xs:complexType name="DQ_ThematicClassificationCorrectness_Type">
  <xs:complexContent>
    <xs:extension base="gmd:AbstractDQ_ThematicAccuracy_Type"/>
  </xs:complexContent>
</xs:complexType>
Complex Type gmd:DQ_ThematicClassificationCorrectness_PropertyType
Namespace http://www.isotc211.org/2005/gmd
Diagram
DiagramgcoBase_xsd.tmp#ObjectReferencegcoBase_xsd.tmp#nilReasondataQuality_xsd.tmp#DQ_ThematicClassificationCorrectness
Model
Children gmd:DQ_ThematicClassificationCorrectness
Attributes
Source
<xs:complexType name="DQ_ThematicClassificationCorrectness_PropertyType">
  <xs:sequence minOccurs="0">
    <xs:element ref="gmd:DQ_ThematicClassificationCorrectness"/>
  </xs:sequence>
  <xs:attributeGroup ref="gco:ObjectReference"/>
  <xs:attribute ref="gco:nilReason"/>
</xs:complexType>
Complex Type gmd:DQ_RelativeInternalPositionalAccuracy_Type
Namespace http://www.isotc211.org/2005/gmd
Diagram
DiagramgcoBase_xsd.tmp#ObjectIdentificationgcoBase_xsd.tmp#AbstractObject_TypedataQuality_xsd.tmp#AbstractDQ_Element_Type_nameOfMeasuredataQuality_xsd.tmp#AbstractDQ_Element_Type_measureIdentificationdataQuality_xsd.tmp#AbstractDQ_Element_Type_measureDescriptiondataQuality_xsd.tmp#AbstractDQ_Element_Type_evaluationMethodTypedataQuality_xsd.tmp#AbstractDQ_Element_Type_evaluationMethodDescriptiondataQuality_xsd.tmp#AbstractDQ_Element_Type_evaluationProceduredataQuality_xsd.tmp#AbstractDQ_Element_Type_dateTimedataQuality_xsd.tmp#AbstractDQ_Element_Type_resultdataQuality_xsd.tmp#AbstractDQ_Element_TypedataQuality_xsd.tmp#AbstractDQ_PositionalAccuracy_Type
Type extension of gmd:AbstractDQ_PositionalAccuracy_Type
Type hierarchy
Used by
Model
Children gmd:dateTime, gmd:evaluationMethodDescription, gmd:evaluationMethodType, gmd:evaluationProcedure, gmd:measureDescription, gmd:measureIdentification, gmd:nameOfMeasure, gmd:result
Attributes
QName Type Use
id xs:ID optional
uuid xs:string optional
Source
<xs:complexType name="DQ_RelativeInternalPositionalAccuracy_Type">
  <xs:complexContent>
    <xs:extension base="gmd:AbstractDQ_PositionalAccuracy_Type"/>
  </xs:complexContent>
</xs:complexType>
Complex Type gmd:DQ_RelativeInternalPositionalAccuracy_PropertyType
Namespace http://www.isotc211.org/2005/gmd
Diagram
DiagramgcoBase_xsd.tmp#ObjectReferencegcoBase_xsd.tmp#nilReasondataQuality_xsd.tmp#DQ_RelativeInternalPositionalAccuracy
Model
Children gmd:DQ_RelativeInternalPositionalAccuracy
Attributes
Source
<xs:complexType name="DQ_RelativeInternalPositionalAccuracy_PropertyType">
  <xs:sequence minOccurs="0">
    <xs:element ref="gmd:DQ_RelativeInternalPositionalAccuracy"/>
  </xs:sequence>
  <xs:attributeGroup ref="gco:ObjectReference"/>
  <xs:attribute ref="gco:nilReason"/>
</xs:complexType>
Complex Type gmd:DQ_GriddedDataPositionalAccuracy_Type
Namespace http://www.isotc211.org/2005/gmd
Diagram
DiagramgcoBase_xsd.tmp#ObjectIdentificationgcoBase_xsd.tmp#AbstractObject_TypedataQuality_xsd.tmp#AbstractDQ_Element_Type_nameOfMeasuredataQuality_xsd.tmp#AbstractDQ_Element_Type_measureIdentificationdataQuality_xsd.tmp#AbstractDQ_Element_Type_measureDescriptiondataQuality_xsd.tmp#AbstractDQ_Element_Type_evaluationMethodTypedataQuality_xsd.tmp#AbstractDQ_Element_Type_evaluationMethodDescriptiondataQuality_xsd.tmp#AbstractDQ_Element_Type_evaluationProceduredataQuality_xsd.tmp#AbstractDQ_Element_Type_dateTimedataQuality_xsd.tmp#AbstractDQ_Element_Type_resultdataQuality_xsd.tmp#AbstractDQ_Element_TypedataQuality_xsd.tmp#AbstractDQ_PositionalAccuracy_Type
Type extension of gmd:AbstractDQ_PositionalAccuracy_Type
Type hierarchy
Used by
Model
Children gmd:dateTime, gmd:evaluationMethodDescription, gmd:evaluationMethodType, gmd:evaluationProcedure, gmd:measureDescription, gmd:measureIdentification, gmd:nameOfMeasure, gmd:result
Attributes
QName Type Use
id xs:ID optional
uuid xs:string optional
Source
<xs:complexType name="DQ_GriddedDataPositionalAccuracy_Type">
  <xs:complexContent>
    <xs:extension base="gmd:AbstractDQ_PositionalAccuracy_Type"/>
  </xs:complexContent>
</xs:complexType>
Complex Type gmd:DQ_GriddedDataPositionalAccuracy_PropertyType
Namespace http://www.isotc211.org/2005/gmd
Diagram
DiagramgcoBase_xsd.tmp#ObjectReferencegcoBase_xsd.tmp#nilReasondataQuality_xsd.tmp#DQ_GriddedDataPositionalAccuracy
Model
Children gmd:DQ_GriddedDataPositionalAccuracy
Attributes
Source
<xs:complexType name="DQ_GriddedDataPositionalAccuracy_PropertyType">
  <xs:sequence minOccurs="0">
    <xs:element ref="gmd:DQ_GriddedDataPositionalAccuracy"/>
  </xs:sequence>
  <xs:attributeGroup ref="gco:ObjectReference"/>
  <xs:attribute ref="gco:nilReason"/>
</xs:complexType>
Complex Type gmd:DQ_AbsoluteExternalPositionalAccuracy_Type
Namespace http://www.isotc211.org/2005/gmd
Diagram
DiagramgcoBase_xsd.tmp#ObjectIdentificationgcoBase_xsd.tmp#AbstractObject_TypedataQuality_xsd.tmp#AbstractDQ_Element_Type_nameOfMeasuredataQuality_xsd.tmp#AbstractDQ_Element_Type_measureIdentificationdataQuality_xsd.tmp#AbstractDQ_Element_Type_measureDescriptiondataQuality_xsd.tmp#AbstractDQ_Element_Type_evaluationMethodTypedataQuality_xsd.tmp#AbstractDQ_Element_Type_evaluationMethodDescriptiondataQuality_xsd.tmp#AbstractDQ_Element_Type_evaluationProceduredataQuality_xsd.tmp#AbstractDQ_Element_Type_dateTimedataQuality_xsd.tmp#AbstractDQ_Element_Type_resultdataQuality_xsd.tmp#AbstractDQ_Element_TypedataQuality_xsd.tmp#AbstractDQ_PositionalAccuracy_Type
Type extension of gmd:AbstractDQ_PositionalAccuracy_Type
Type hierarchy
Used by
Model
Children gmd:dateTime, gmd:evaluationMethodDescription, gmd:evaluationMethodType, gmd:evaluationProcedure, gmd:measureDescription, gmd:measureIdentification, gmd:nameOfMeasure, gmd:result
Attributes
QName Type Use
id xs:ID optional
uuid xs:string optional
Source
<xs:complexType name="DQ_AbsoluteExternalPositionalAccuracy_Type">
  <xs:complexContent>
    <xs:extension base="gmd:AbstractDQ_PositionalAccuracy_Type"/>
  </xs:complexContent>
</xs:complexType>
Complex Type gmd:DQ_AbsoluteExternalPositionalAccuracy_PropertyType
Namespace http://www.isotc211.org/2005/gmd
Diagram
DiagramgcoBase_xsd.tmp#ObjectReferencegcoBase_xsd.tmp#nilReasondataQuality_xsd.tmp#DQ_AbsoluteExternalPositionalAccuracy
Model
Children gmd:DQ_AbsoluteExternalPositionalAccuracy
Attributes
Source
<xs:complexType name="DQ_AbsoluteExternalPositionalAccuracy_PropertyType">
  <xs:sequence minOccurs="0">
    <xs:element ref="gmd:DQ_AbsoluteExternalPositionalAccuracy"/>
  </xs:sequence>
  <xs:attributeGroup ref="gco:ObjectReference"/>
  <xs:attribute ref="gco:nilReason"/>
</xs:complexType>
Complex Type gmd:DQ_TopologicalConsistency_Type
Namespace http://www.isotc211.org/2005/gmd
Diagram
DiagramgcoBase_xsd.tmp#ObjectIdentificationgcoBase_xsd.tmp#AbstractObject_TypedataQuality_xsd.tmp#AbstractDQ_Element_Type_nameOfMeasuredataQuality_xsd.tmp#AbstractDQ_Element_Type_measureIdentificationdataQuality_xsd.tmp#AbstractDQ_Element_Type_measureDescriptiondataQuality_xsd.tmp#AbstractDQ_Element_Type_evaluationMethodTypedataQuality_xsd.tmp#AbstractDQ_Element_Type_evaluationMethodDescriptiondataQuality_xsd.tmp#AbstractDQ_Element_Type_evaluationProceduredataQuality_xsd.tmp#AbstractDQ_Element_Type_dateTimedataQuality_xsd.tmp#AbstractDQ_Element_Type_resultdataQuality_xsd.tmp#AbstractDQ_Element_TypedataQuality_xsd.tmp#AbstractDQ_LogicalConsistency_Type
Type extension of gmd:AbstractDQ_LogicalConsistency_Type
Type hierarchy
Used by
Model
Children gmd:dateTime, gmd:evaluationMethodDescription, gmd:evaluationMethodType, gmd:evaluationProcedure, gmd:measureDescription, gmd:measureIdentification, gmd:nameOfMeasure, gmd:result
Attributes
QName Type Use
id xs:ID optional
uuid xs:string optional
Source
<xs:complexType name="DQ_TopologicalConsistency_Type">
  <xs:complexContent>
    <xs:extension base="gmd:AbstractDQ_LogicalConsistency_Type"/>
  </xs:complexContent>
</xs:complexType>
Complex Type gmd:AbstractDQ_LogicalConsistency_Type
Namespace http://www.isotc211.org/2005/gmd
Diagram
DiagramgcoBase_xsd.tmp#ObjectIdentificationgcoBase_xsd.tmp#AbstractObject_TypedataQuality_xsd.tmp#AbstractDQ_Element_Type_nameOfMeasuredataQuality_xsd.tmp#AbstractDQ_Element_Type_measureIdentificationdataQuality_xsd.tmp#AbstractDQ_Element_Type_measureDescriptiondataQuality_xsd.tmp#AbstractDQ_Element_Type_evaluationMethodTypedataQuality_xsd.tmp#AbstractDQ_Element_Type_evaluationMethodDescriptiondataQuality_xsd.tmp#AbstractDQ_Element_Type_evaluationProceduredataQuality_xsd.tmp#AbstractDQ_Element_Type_dateTimedataQuality_xsd.tmp#AbstractDQ_Element_Type_resultdataQuality_xsd.tmp#AbstractDQ_Element_Type
Type extension of gmd:AbstractDQ_Element_Type
Type hierarchy
Properties
abstract true
Used by
Model
Children gmd:dateTime, gmd:evaluationMethodDescription, gmd:evaluationMethodType, gmd:evaluationProcedure, gmd:measureDescription, gmd:measureIdentification, gmd:nameOfMeasure, gmd:result
Attributes
QName Type Use
id xs:ID optional
uuid xs:string optional
Source
<xs:complexType name="AbstractDQ_LogicalConsistency_Type" abstract="true">
  <xs:complexContent>
    <xs:extension base="gmd:AbstractDQ_Element_Type"/>
  </xs:complexContent>
</xs:complexType>
Complex Type gmd:DQ_TopologicalConsistency_PropertyType
Namespace http://www.isotc211.org/2005/gmd
Diagram
DiagramgcoBase_xsd.tmp#ObjectReferencegcoBase_xsd.tmp#nilReasondataQuality_xsd.tmp#DQ_TopologicalConsistency
Model
Children gmd:DQ_TopologicalConsistency
Attributes
Source
<xs:complexType name="DQ_TopologicalConsistency_PropertyType">
  <xs:sequence minOccurs="0">
    <xs:element ref="gmd:DQ_TopologicalConsistency"/>
  </xs:sequence>
  <xs:attributeGroup ref="gco:ObjectReference"/>
  <xs:attribute ref="gco:nilReason"/>
</xs:complexType>
Complex Type gmd:DQ_FormatConsistency_Type
Namespace http://www.isotc211.org/2005/gmd
Diagram
DiagramgcoBase_xsd.tmp#ObjectIdentificationgcoBase_xsd.tmp#AbstractObject_TypedataQuality_xsd.tmp#AbstractDQ_Element_Type_nameOfMeasuredataQuality_xsd.tmp#AbstractDQ_Element_Type_measureIdentificationdataQuality_xsd.tmp#AbstractDQ_Element_Type_measureDescriptiondataQuality_xsd.tmp#AbstractDQ_Element_Type_evaluationMethodTypedataQuality_xsd.tmp#AbstractDQ_Element_Type_evaluationMethodDescriptiondataQuality_xsd.tmp#AbstractDQ_Element_Type_evaluationProceduredataQuality_xsd.tmp#AbstractDQ_Element_Type_dateTimedataQuality_xsd.tmp#AbstractDQ_Element_Type_resultdataQuality_xsd.tmp#AbstractDQ_Element_TypedataQuality_xsd.tmp#AbstractDQ_LogicalConsistency_Type
Type extension of gmd:AbstractDQ_LogicalConsistency_Type
Type hierarchy
Used by
Model
Children gmd:dateTime, gmd:evaluationMethodDescription, gmd:evaluationMethodType, gmd:evaluationProcedure, gmd:measureDescription, gmd:measureIdentification, gmd:nameOfMeasure, gmd:result
Attributes
QName Type Use
id xs:ID optional
uuid xs:string optional
Source
<xs:complexType name="DQ_FormatConsistency_Type">
  <xs:complexContent>
    <xs:extension base="gmd:AbstractDQ_LogicalConsistency_Type"/>
  </xs:complexContent>
</xs:complexType>
Complex Type gmd:DQ_FormatConsistency_PropertyType
Namespace http://www.isotc211.org/2005/gmd
Diagram
DiagramgcoBase_xsd.tmp#ObjectReferencegcoBase_xsd.tmp#nilReasondataQuality_xsd.tmp#DQ_FormatConsistency
Model
Children gmd:DQ_FormatConsistency
Attributes
Source
<xs:complexType name="DQ_FormatConsistency_PropertyType">
  <xs:sequence minOccurs="0">
    <xs:element ref="gmd:DQ_FormatConsistency"/>
  </xs:sequence>
  <xs:attributeGroup ref="gco:ObjectReference"/>
  <xs:attribute ref="gco:nilReason"/>
</xs:complexType>
Complex Type gmd:DQ_DomainConsistency_Type
Namespace http://www.isotc211.org/2005/gmd
Diagram
DiagramgcoBase_xsd.tmp#ObjectIdentificationgcoBase_xsd.tmp#AbstractObject_TypedataQuality_xsd.tmp#AbstractDQ_Element_Type_nameOfMeasuredataQuality_xsd.tmp#AbstractDQ_Element_Type_measureIdentificationdataQuality_xsd.tmp#AbstractDQ_Element_Type_measureDescriptiondataQuality_xsd.tmp#AbstractDQ_Element_Type_evaluationMethodTypedataQuality_xsd.tmp#AbstractDQ_Element_Type_evaluationMethodDescriptiondataQuality_xsd.tmp#AbstractDQ_Element_Type_evaluationProceduredataQuality_xsd.tmp#AbstractDQ_Element_Type_dateTimedataQuality_xsd.tmp#AbstractDQ_Element_Type_resultdataQuality_xsd.tmp#AbstractDQ_Element_TypedataQuality_xsd.tmp#AbstractDQ_LogicalConsistency_Type
Type extension of gmd:AbstractDQ_LogicalConsistency_Type
Type hierarchy
Used by
Model
Children gmd:dateTime, gmd:evaluationMethodDescription, gmd:evaluationMethodType, gmd:evaluationProcedure, gmd:measureDescription, gmd:measureIdentification, gmd:nameOfMeasure, gmd:result
Attributes
QName Type Use
id xs:ID optional
uuid xs:string optional
Source
<xs:complexType name="DQ_DomainConsistency_Type">
  <xs:complexContent>
    <xs:extension base="gmd:AbstractDQ_LogicalConsistency_Type"/>
  </xs:complexContent>
</xs:complexType>
Complex Type gmd:DQ_DomainConsistency_PropertyType
Namespace http://www.isotc211.org/2005/gmd
Diagram
DiagramgcoBase_xsd.tmp#ObjectReferencegcoBase_xsd.tmp#nilReasondataQuality_xsd.tmp#DQ_DomainConsistency
Model
Children gmd:DQ_DomainConsistency
Attributes
Source
<xs:complexType name="DQ_DomainConsistency_PropertyType">
  <xs:sequence minOccurs="0">
    <xs:element ref="gmd:DQ_DomainConsistency"/>
  </xs:sequence>
  <xs:attributeGroup ref="gco:ObjectReference"/>
  <xs:attribute ref="gco:nilReason"/>
</xs:complexType>
Complex Type gmd:DQ_ConceptualConsistency_Type
Namespace http://www.isotc211.org/2005/gmd
Diagram
DiagramgcoBase_xsd.tmp#ObjectIdentificationgcoBase_xsd.tmp#AbstractObject_TypedataQuality_xsd.tmp#AbstractDQ_Element_Type_nameOfMeasuredataQuality_xsd.tmp#AbstractDQ_Element_Type_measureIdentificationdataQuality_xsd.tmp#AbstractDQ_Element_Type_measureDescriptiondataQuality_xsd.tmp#AbstractDQ_Element_Type_evaluationMethodTypedataQuality_xsd.tmp#AbstractDQ_Element_Type_evaluationMethodDescriptiondataQuality_xsd.tmp#AbstractDQ_Element_Type_evaluationProceduredataQuality_xsd.tmp#AbstractDQ_Element_Type_dateTimedataQuality_xsd.tmp#AbstractDQ_Element_Type_resultdataQuality_xsd.tmp#AbstractDQ_Element_TypedataQuality_xsd.tmp#AbstractDQ_LogicalConsistency_Type
Type extension of gmd:AbstractDQ_LogicalConsistency_Type
Type hierarchy
Used by
Model
Children gmd:dateTime, gmd:evaluationMethodDescription, gmd:evaluationMethodType, gmd:evaluationProcedure, gmd:measureDescription, gmd:measureIdentification, gmd:nameOfMeasure, gmd:result
Attributes
QName Type Use
id xs:ID optional
uuid xs:string optional
Source
<xs:complexType name="DQ_ConceptualConsistency_Type">
  <xs:complexContent>
    <xs:extension base="gmd:AbstractDQ_LogicalConsistency_Type"/>
  </xs:complexContent>
</xs:complexType>
Complex Type gmd:DQ_ConceptualConsistency_PropertyType
Namespace http://www.isotc211.org/2005/gmd
Diagram
DiagramgcoBase_xsd.tmp#ObjectReferencegcoBase_xsd.tmp#nilReasondataQuality_xsd.tmp#DQ_ConceptualConsistency
Model
Children gmd:DQ_ConceptualConsistency
Attributes
Source
<xs:complexType name="DQ_ConceptualConsistency_PropertyType">
  <xs:sequence minOccurs="0">
    <xs:element ref="gmd:DQ_ConceptualConsistency"/>
  </xs:sequence>
  <xs:attributeGroup ref="gco:ObjectReference"/>
  <xs:attribute ref="gco:nilReason"/>
</xs:complexType>
Complex Type gmd:DQ_CompletenessOmission_Type
Namespace http://www.isotc211.org/2005/gmd
Diagram
DiagramgcoBase_xsd.tmp#ObjectIdentificationgcoBase_xsd.tmp#AbstractObject_TypedataQuality_xsd.tmp#AbstractDQ_Element_Type_nameOfMeasuredataQuality_xsd.tmp#AbstractDQ_Element_Type_measureIdentificationdataQuality_xsd.tmp#AbstractDQ_Element_Type_measureDescriptiondataQuality_xsd.tmp#AbstractDQ_Element_Type_evaluationMethodTypedataQuality_xsd.tmp#AbstractDQ_Element_Type_evaluationMethodDescriptiondataQuality_xsd.tmp#AbstractDQ_Element_Type_evaluationProceduredataQuality_xsd.tmp#AbstractDQ_Element_Type_dateTimedataQuality_xsd.tmp#AbstractDQ_Element_Type_resultdataQuality_xsd.tmp#AbstractDQ_Element_TypedataQuality_xsd.tmp#AbstractDQ_Completeness_Type
Type extension of gmd:AbstractDQ_Completeness_Type
Type hierarchy
Used by
Model
Children gmd:dateTime, gmd:evaluationMethodDescription, gmd:evaluationMethodType, gmd:evaluationProcedure, gmd:measureDescription, gmd:measureIdentification, gmd:nameOfMeasure, gmd:result
Attributes
QName Type Use
id xs:ID optional
uuid xs:string optional
Source
<xs:complexType name="DQ_CompletenessOmission_Type">
  <xs:complexContent>
    <xs:extension base="gmd:AbstractDQ_Completeness_Type"/>
  </xs:complexContent>
</xs:complexType>
Complex Type gmd:AbstractDQ_Completeness_Type
Namespace http://www.isotc211.org/2005/gmd
Diagram
DiagramgcoBase_xsd.tmp#ObjectIdentificationgcoBase_xsd.tmp#AbstractObject_TypedataQuality_xsd.tmp#AbstractDQ_Element_Type_nameOfMeasuredataQuality_xsd.tmp#AbstractDQ_Element_Type_measureIdentificationdataQuality_xsd.tmp#AbstractDQ_Element_Type_measureDescriptiondataQuality_xsd.tmp#AbstractDQ_Element_Type_evaluationMethodTypedataQuality_xsd.tmp#AbstractDQ_Element_Type_evaluationMethodDescriptiondataQuality_xsd.tmp#AbstractDQ_Element_Type_evaluationProceduredataQuality_xsd.tmp#AbstractDQ_Element_Type_dateTimedataQuality_xsd.tmp#AbstractDQ_Element_Type_resultdataQuality_xsd.tmp#AbstractDQ_Element_Type
Type extension of gmd:AbstractDQ_Element_Type
Type hierarchy
Properties
abstract true
Used by
Model
Children gmd:dateTime, gmd:evaluationMethodDescription, gmd:evaluationMethodType, gmd:evaluationProcedure, gmd:measureDescription, gmd:measureIdentification, gmd:nameOfMeasure, gmd:result
Attributes
QName Type Use
id xs:ID optional
uuid xs:string optional
Source
<xs:complexType name="AbstractDQ_Completeness_Type" abstract="true">
  <xs:complexContent>
    <xs:extension base="gmd:AbstractDQ_Element_Type"/>
  </xs:complexContent>
</xs:complexType>
Complex Type gmd:DQ_CompletenessOmission_PropertyType
Namespace http://www.isotc211.org/2005/gmd
Diagram
DiagramgcoBase_xsd.tmp#ObjectReferencegcoBase_xsd.tmp#nilReasondataQuality_xsd.tmp#DQ_CompletenessOmission
Model
Children gmd:DQ_CompletenessOmission
Attributes
Source
<xs:complexType name="DQ_CompletenessOmission_PropertyType">
  <xs:sequence minOccurs="0">
    <xs:element ref="gmd:DQ_CompletenessOmission"/>
  </xs:sequence>
  <xs:attributeGroup ref="gco:ObjectReference"/>
  <xs:attribute ref="gco:nilReason"/>
</xs:complexType>
Complex Type gmd:DQ_CompletenessCommission_Type
Namespace http://www.isotc211.org/2005/gmd
Diagram
DiagramgcoBase_xsd.tmp#ObjectIdentificationgcoBase_xsd.tmp#AbstractObject_TypedataQuality_xsd.tmp#AbstractDQ_Element_Type_nameOfMeasuredataQuality_xsd.tmp#AbstractDQ_Element_Type_measureIdentificationdataQuality_xsd.tmp#AbstractDQ_Element_Type_measureDescriptiondataQuality_xsd.tmp#AbstractDQ_Element_Type_evaluationMethodTypedataQuality_xsd.tmp#AbstractDQ_Element_Type_evaluationMethodDescriptiondataQuality_xsd.tmp#AbstractDQ_Element_Type_evaluationProceduredataQuality_xsd.tmp#AbstractDQ_Element_Type_dateTimedataQuality_xsd.tmp#AbstractDQ_Element_Type_resultdataQuality_xsd.tmp#AbstractDQ_Element_TypedataQuality_xsd.tmp#AbstractDQ_Completeness_Type
Type extension of gmd:AbstractDQ_Completeness_Type
Type hierarchy
Used by
Model
Children gmd:dateTime, gmd:evaluationMethodDescription, gmd:evaluationMethodType, gmd:evaluationProcedure, gmd:measureDescription, gmd:measureIdentification, gmd:nameOfMeasure, gmd:result
Attributes
QName Type Use
id xs:ID optional
uuid xs:string optional
Source
<xs:complexType name="DQ_CompletenessCommission_Type">
  <xs:complexContent>
    <xs:extension base="gmd:AbstractDQ_Completeness_Type"/>
  </xs:complexContent>
</xs:complexType>
Complex Type gmd:DQ_CompletenessCommission_PropertyType
Namespace http://www.isotc211.org/2005/gmd
Diagram
DiagramgcoBase_xsd.tmp#ObjectReferencegcoBase_xsd.tmp#nilReasondataQuality_xsd.tmp#DQ_CompletenessCommission
Model
Children gmd:DQ_CompletenessCommission
Attributes
Source
<xs:complexType name="DQ_CompletenessCommission_PropertyType">
  <xs:sequence minOccurs="0">
    <xs:element ref="gmd:DQ_CompletenessCommission"/>
  </xs:sequence>
  <xs:attributeGroup ref="gco:ObjectReference"/>
  <xs:attribute ref="gco:nilReason"/>
</xs:complexType>
Complex Type gmd:DQ_TemporalAccuracy_PropertyType
Namespace http://www.isotc211.org/2005/gmd
Diagram
DiagramgcoBase_xsd.tmp#ObjectReferencegcoBase_xsd.tmp#nilReasondataQuality_xsd.tmp#AbstractDQ_TemporalAccuracy
Model
Children gmd:AbstractDQ_TemporalAccuracy
Attributes
Source
<xs:complexType name="DQ_TemporalAccuracy_PropertyType">
  <xs:sequence minOccurs="0">
    <xs:element ref="gmd:AbstractDQ_TemporalAccuracy"/>
  </xs:sequence>
  <xs:attributeGroup ref="gco:ObjectReference"/>
  <xs:attribute ref="gco:nilReason"/>
</xs:complexType>
Complex Type gmd:DQ_ThematicAccuracy_PropertyType
Namespace http://www.isotc211.org/2005/gmd
Diagram
DiagramgcoBase_xsd.tmp#ObjectReferencegcoBase_xsd.tmp#nilReasondataQuality_xsd.tmp#AbstractDQ_ThematicAccuracy
Model
Children gmd:AbstractDQ_ThematicAccuracy
Attributes
Source
<xs:complexType name="DQ_ThematicAccuracy_PropertyType">
  <xs:sequence minOccurs="0">
    <xs:element ref="gmd:AbstractDQ_ThematicAccuracy"/>
  </xs:sequence>
  <xs:attributeGroup ref="gco:ObjectReference"/>
  <xs:attribute ref="gco:nilReason"/>
</xs:complexType>
Complex Type gmd:DQ_PositionalAccuracy_PropertyType
Namespace http://www.isotc211.org/2005/gmd
Diagram
DiagramgcoBase_xsd.tmp#ObjectReferencegcoBase_xsd.tmp#nilReasondataQuality_xsd.tmp#AbstractDQ_PositionalAccuracy
Model
Children gmd:AbstractDQ_PositionalAccuracy
Attributes
Source
<xs:complexType name="DQ_PositionalAccuracy_PropertyType">
  <xs:sequence minOccurs="0">
    <xs:element ref="gmd:AbstractDQ_PositionalAccuracy"/>
  </xs:sequence>
  <xs:attributeGroup ref="gco:ObjectReference"/>
  <xs:attribute ref="gco:nilReason"/>
</xs:complexType>
Complex Type gmd:DQ_LogicalConsistency_PropertyType
Namespace http://www.isotc211.org/2005/gmd
Diagram
DiagramgcoBase_xsd.tmp#ObjectReferencegcoBase_xsd.tmp#nilReasondataQuality_xsd.tmp#AbstractDQ_LogicalConsistency
Model
Children gmd:AbstractDQ_LogicalConsistency
Attributes
Source
<xs:complexType name="DQ_LogicalConsistency_PropertyType">
  <xs:sequence minOccurs="0">
    <xs:element ref="gmd:AbstractDQ_LogicalConsistency"/>
  </xs:sequence>
  <xs:attributeGroup ref="gco:ObjectReference"/>
  <xs:attribute ref="gco:nilReason"/>
</xs:complexType>
Complex Type gmd:DQ_Completeness_PropertyType
Namespace http://www.isotc211.org/2005/gmd
Diagram
DiagramgcoBase_xsd.tmp#ObjectReferencegcoBase_xsd.tmp#nilReasondataQuality_xsd.tmp#AbstractDQ_Completeness
Model
Children gmd:AbstractDQ_Completeness
Attributes
Source
<xs:complexType name="DQ_Completeness_PropertyType">
  <xs:sequence minOccurs="0">
    <xs:element ref="gmd:AbstractDQ_Completeness"/>
  </xs:sequence>
  <xs:attributeGroup ref="gco:ObjectReference"/>
  <xs:attribute ref="gco:nilReason"/>
</xs:complexType>