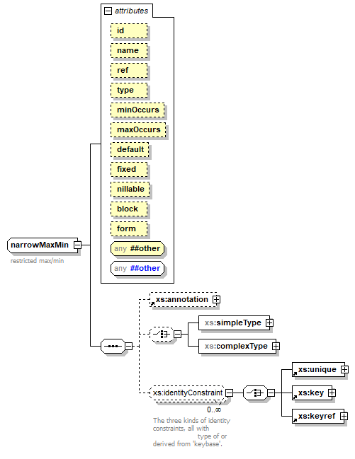
| diagram |  | ||||||||||||||||||||||||||||||||||||||||||||||||||||||||||||||||||||||||
| namespace | http://www.w3.org/2001/XMLSchema | ||||||||||||||||||||||||||||||||||||||||||||||||||||||||||||||||||||||||
| type | restriction of xs:localElement | ||||||||||||||||||||||||||||||||||||||||||||||||||||||||||||||||||||||||
| properties | 
 | ||||||||||||||||||||||||||||||||||||||||||||||||||||||||||||||||||||||||
| children | xs:annotation xs:simpleType xs:complexType xs:unique xs:key xs:keyref | ||||||||||||||||||||||||||||||||||||||||||||||||||||||||||||||||||||||||
| used by | 
 | ||||||||||||||||||||||||||||||||||||||||||||||||||||||||||||||||||||||||
| attributes | 
 | ||||||||||||||||||||||||||||||||||||||||||||||||||||||||||||||||||||||||
| annotation | 
 | ||||||||||||||||||||||||||||||||||||||||||||||||||||||||||||||||||||||||
| source | <xs:complexType name="narrowMaxMin"> <xs:annotation> <xs:documentation>restricted max/min</xs:documentation> </xs:annotation> <xs:complexContent> <xs:restriction base="xs:localElement"> <xs:sequence> <xs:element ref="xs:annotation" minOccurs="0"/> <xs:choice minOccurs="0"> <xs:element name="simpleType" type="xs:localSimpleType"/> <xs:element name="complexType" type="xs:localComplexType"/> </xs:choice> <xs:group ref="xs:identityConstraint" minOccurs="0" maxOccurs="unbounded"/> </xs:sequence> <xs:attribute name="minOccurs" use="optional" default="1"> <xs:simpleType> <xs:restriction base="xs:nonNegativeInteger"> <xs:enumeration value="0"/> <xs:enumeration value="1"/> </xs:restriction> </xs:simpleType> </xs:attribute> <xs:attribute name="maxOccurs" use="optional" default="1"> <xs:simpleType> <xs:restriction base="xs:allNNI"> <xs:enumeration value="0"/> <xs:enumeration value="1"/> </xs:restriction> </xs:simpleType> </xs:attribute> <xs:anyAttribute namespace="##other" processContents="lax"/> </xs:restriction> </xs:complexContent> </xs:complexType> | 
| type | restriction of xs:nonNegativeInteger | |||||||||
| properties | 
 | |||||||||
| facets | 
 | |||||||||
| source | <xs:attribute name="minOccurs" use="optional" default="1"> <xs:simpleType> <xs:restriction base="xs:nonNegativeInteger"> <xs:enumeration value="0"/> <xs:enumeration value="1"/> </xs:restriction> </xs:simpleType> </xs:attribute> | 
| type | restriction of xs:allNNI | |||||||||
| properties | 
 | |||||||||
| facets | 
 | |||||||||
| source | <xs:attribute name="maxOccurs" use="optional" default="1"> <xs:simpleType> <xs:restriction base="xs:allNNI"> <xs:enumeration value="0"/> <xs:enumeration value="1"/> </xs:restriction> </xs:simpleType> </xs:attribute> | 
| diagram |  | ||||||||||||
| namespace | http://www.w3.org/2001/XMLSchema | ||||||||||||
| type | xs:localSimpleType | ||||||||||||
| properties | 
 | ||||||||||||
| children | xs:annotation xs:restriction xs:list xs:union | ||||||||||||
| used by | 
 | ||||||||||||
| attributes | 
 | ||||||||||||
| source | <xs:element name="simpleType" type="xs:localSimpleType"/> | 
| diagram |  | ||||||||||||||||||||
| namespace | http://www.w3.org/2001/XMLSchema | ||||||||||||||||||||
| type | xs:localComplexType | ||||||||||||||||||||
| properties | 
 | ||||||||||||||||||||
| children | xs:annotation xs:simpleContent xs:complexContent xs:group xs:all xs:choice xs:sequence xs:attribute xs:attributeGroup xs:anyAttribute | ||||||||||||||||||||
| used by | 
 | ||||||||||||||||||||
| attributes | 
 | ||||||||||||||||||||
| source | <xs:element name="complexType" type="xs:localComplexType"/> |