| diagram | ![]() |
||
| namespace | http://www.w3.org/2001/XMLSchema | ||
| children | xs:element xs:group xs:choice xs:sequence xs:any | ||
| used by |
|
||
| source | <xs:group name="nestedParticle"> <xs:choice> <xs:element name="element" type="xs:localElement"/> <xs:element name="group" type="xs:groupRef"/> <xs:element ref="xs:choice"/> <xs:element ref="xs:sequence"/> <xs:element ref="xs:any"/> </xs:choice> </xs:group> |
| diagram | ![]() |
||||||||||||||||||||||||||||||||||||||||||||||||||||||||||||||||||||||||
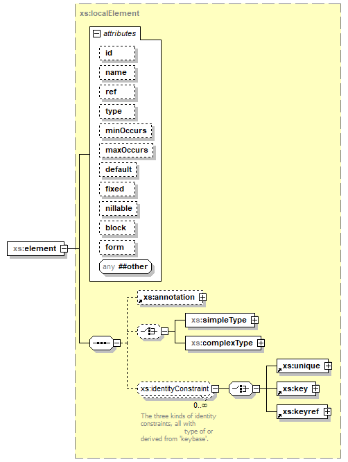
| namespace | http://www.w3.org/2001/XMLSchema | ||||||||||||||||||||||||||||||||||||||||||||||||||||||||||||||||||||||||
| type | xs:localElement | ||||||||||||||||||||||||||||||||||||||||||||||||||||||||||||||||||||||||
| properties |
|
||||||||||||||||||||||||||||||||||||||||||||||||||||||||||||||||||||||||
| children | xs:annotation xs:simpleType xs:complexType xs:unique xs:key xs:keyref | ||||||||||||||||||||||||||||||||||||||||||||||||||||||||||||||||||||||||
| used by |
|
||||||||||||||||||||||||||||||||||||||||||||||||||||||||||||||||||||||||
| attributes |
|
||||||||||||||||||||||||||||||||||||||||||||||||||||||||||||||||||||||||
| source | <xs:element name="element" type="xs:localElement"/> |
| diagram | ![]() |
||||||||||||||||||||||||||||||
| namespace | http://www.w3.org/2001/XMLSchema | ||||||||||||||||||||||||||||||
| type | xs:groupRef | ||||||||||||||||||||||||||||||
| properties |
|
||||||||||||||||||||||||||||||
| children | xs:annotation | ||||||||||||||||||||||||||||||
| used by |
|
||||||||||||||||||||||||||||||
| attributes |
|
||||||||||||||||||||||||||||||
| source | <xs:element name="group" type="xs:groupRef"/> |